File Rest Api . When you call create file, you only initialize the file. Upload a file in the. How do i upload a file with metadata using a rest web service? You can found multiple others using different libraries. In this paper i described the solution we found to transfer a large sized file; Upload a file across sharepoint domains by using the rest api and jquery. This post provides a view of rest api file upload best practice for engineers and managers. You basically have three choices: We’ll give an overview of the solutions for those that are less technical as well as dive into some. How to upload files to a server. In a previous post i showed to you the process of creating a custom class that manages web requests and restful apis. Let’s look at some of the. Welcome to a new, hopefully exciting tutorial! The create file operation creates a new file or replaces a file. Base64 encode the file, at the.
from aws.amazon.com
The blog provides guidance to perform simple file storage rest api operations such as create, copy, rename and delete operations using postman. How to upload files to a server. The create file operation creates a new file or replaces a file. Let’s look at some of the. When you call create file, you only initialize the file. How do i upload a file with metadata using a rest web service? In a previous post i showed to you the process of creating a custom class that manages web requests and restful apis. Upload a file across sharepoint domains by using the rest api and jquery. This post provides a view of rest api file upload best practice for engineers and managers. Base64 encode the file, at the.
Amazon API Gateway AWS Architecture Blog
File Rest Api You can found multiple others using different libraries. The blog provides guidance to perform simple file storage rest api operations such as create, copy, rename and delete operations using postman. How to upload files to a server. How do i upload a file with metadata using a rest web service? Base64 encode the file, at the. In this paper i described the solution we found to transfer a large sized file; Upload a file in the. Welcome to a new, hopefully exciting tutorial! When you call create file, you only initialize the file. You basically have three choices: In a previous post i showed to you the process of creating a custom class that manages web requests and restful apis. You can found multiple others using different libraries. Let’s look at some of the. We’ll give an overview of the solutions for those that are less technical as well as dive into some. This post provides a view of rest api file upload best practice for engineers and managers. Upload a file across sharepoint domains by using the rest api and jquery.
From www.systemconf.com
What is REST and RESTful API? REST API and RESTful API with Examples File Rest Api I would like to add that this feature come only. You can found multiple others using different libraries. Upload a file in the. Upload a file across sharepoint domains by using the rest api and jquery. We’ll give an overview of the solutions for those that are less technical as well as dive into some. This post provides a view. File Rest Api.
From dejim.com
File REST API in RAML File Rest Api How to upload files to a server. In this paper i described the solution we found to transfer a large sized file; You can found multiple others using different libraries. Upload a file in the. In a previous post i showed to you the process of creating a custom class that manages web requests and restful apis. Upload a file. File Rest Api.
From www.sitepoint.com
What Is a REST API? — SitePoint File Rest Api Let’s look at some of the. I would like to add that this feature come only. In this paper i described the solution we found to transfer a large sized file; Upload a file in the. Upload a file across sharepoint domains by using the rest api and jquery. The blog provides guidance to perform simple file storage rest api. File Rest Api.
From www.callicoder.com
Spring Boot File Upload / Download Rest API Example CalliCoder File Rest Api You basically have three choices: In this paper i described the solution we found to transfer a large sized file; How to upload files to a server. How do i upload a file with metadata using a rest web service? Upload a file across sharepoint domains by using the rest api and jquery. We’ll give an overview of the solutions. File Rest Api.
From aws.amazon.com
Amazon API Gateway AWS Architecture Blog File Rest Api In a previous post i showed to you the process of creating a custom class that manages web requests and restful apis. In this paper i described the solution we found to transfer a large sized file; You basically have three choices: Upload a file in the. Welcome to a new, hopefully exciting tutorial! When you call create file, you. File Rest Api.
From www.callicoder.com
Spring Boot File Upload / Download Rest API Example CalliCoder File Rest Api How to upload files to a server. I would like to add that this feature come only. Let’s look at some of the. The blog provides guidance to perform simple file storage rest api operations such as create, copy, rename and delete operations using postman. Upload a file in the. When you call create file, you only initialize the file.. File Rest Api.
From www.codejava.net
Spring Boot File Download and Upload REST API Examples File Rest Api We’ll give an overview of the solutions for those that are less technical as well as dive into some. When you call create file, you only initialize the file. You can found multiple others using different libraries. I would like to add that this feature come only. In this paper i described the solution we found to transfer a large. File Rest Api.
From www.altexsoft.com
What is a REST API? Beginner's Guide File Rest Api The create file operation creates a new file or replaces a file. How do i upload a file with metadata using a rest web service? How to upload files to a server. The blog provides guidance to perform simple file storage rest api operations such as create, copy, rename and delete operations using postman. This post provides a view of. File Rest Api.
From nextjsvietnam.com
Build Restful Api With Nestjs the Right Way The handson NestJS File Rest Api You basically have three choices: Base64 encode the file, at the. In a previous post i showed to you the process of creating a custom class that manages web requests and restful apis. When you call create file, you only initialize the file. I would like to add that this feature come only. Welcome to a new, hopefully exciting tutorial!. File Rest Api.
From community.miro.com
Convert Mindmap to a json file REST API Miro File Rest Api Upload a file across sharepoint domains by using the rest api and jquery. Welcome to a new, hopefully exciting tutorial! Base64 encode the file, at the. How to upload files to a server. This post provides a view of rest api file upload best practice for engineers and managers. The blog provides guidance to perform simple file storage rest api. File Rest Api.
From roytuts.com
How To Upload Multiple Files Using Spring REST API Roy Tutorials File Rest Api We’ll give an overview of the solutions for those that are less technical as well as dive into some. How do i upload a file with metadata using a rest web service? Upload a file in the. I would like to add that this feature come only. You can found multiple others using different libraries. How to upload files to. File Rest Api.
From zappysys.com
SSIS JSON Source (File,REST API,ODATA) ZappySys File Rest Api The create file operation creates a new file or replaces a file. This post provides a view of rest api file upload best practice for engineers and managers. The blog provides guidance to perform simple file storage rest api operations such as create, copy, rename and delete operations using postman. Upload a file across sharepoint domains by using the rest. File Rest Api.
From printableformsfree.com
How To Get Data Using Rest Api In Power Bi Printable Forms Free Online File Rest Api Upload a file in the. In a previous post i showed to you the process of creating a custom class that manages web requests and restful apis. Welcome to a new, hopefully exciting tutorial! The blog provides guidance to perform simple file storage rest api operations such as create, copy, rename and delete operations using postman. You basically have three. File Rest Api.
From blog.finxter.com
How I Created a REST API Using Django REST Framework Be on the Right File Rest Api The blog provides guidance to perform simple file storage rest api operations such as create, copy, rename and delete operations using postman. How to upload files to a server. Upload a file across sharepoint domains by using the rest api and jquery. The create file operation creates a new file or replaces a file. In a previous post i showed. File Rest Api.
From www.callicoder.com
Spring Boot File Upload / Download Rest API Example CalliCoder File Rest Api I would like to add that this feature come only. How to upload files to a server. How do i upload a file with metadata using a rest web service? In a previous post i showed to you the process of creating a custom class that manages web requests and restful apis. When you call create file, you only initialize. File Rest Api.
From www.edureka.co
What Is REST API? RESTful API Tutorial For Beginners Edureka File Rest Api I would like to add that this feature come only. Upload a file in the. In this paper i described the solution we found to transfer a large sized file; How to upload files to a server. We’ll give an overview of the solutions for those that are less technical as well as dive into some. This post provides a. File Rest Api.
From codewithmatt.hashnode.dev
A Beginner's Guide to APIs and RESTful APIs with Node.js and Express File Rest Api Upload a file in the. I would like to add that this feature come only. In this paper i described the solution we found to transfer a large sized file; Let’s look at some of the. We’ll give an overview of the solutions for those that are less technical as well as dive into some. Upload a file across sharepoint. File Rest Api.
From tutorialedge.net
What is a RESTful API? File Rest Api Welcome to a new, hopefully exciting tutorial! When you call create file, you only initialize the file. You can found multiple others using different libraries. How do i upload a file with metadata using a rest web service? Let’s look at some of the. Base64 encode the file, at the. Upload a file in the. In this paper i described. File Rest Api.
From www.beyondtrust.com
REST API in Endpoint Privilege Management for Unix and Linux File Rest Api Upload a file in the. How do i upload a file with metadata using a rest web service? This post provides a view of rest api file upload best practice for engineers and managers. Base64 encode the file, at the. Upload a file across sharepoint domains by using the rest api and jquery. How to upload files to a server.. File Rest Api.
From appmaster.io
¿Qué es la API REST y en qué se diferencia de otros tipos? AppMaster File Rest Api Welcome to a new, hopefully exciting tutorial! When you call create file, you only initialize the file. You basically have three choices: Upload a file in the. Upload a file across sharepoint domains by using the rest api and jquery. How do i upload a file with metadata using a rest web service? Let’s look at some of the. Base64. File Rest Api.
From dandkmotorsports.com
Azure Blob Storage Rest Api Example Java Dandk Organizer File Rest Api The blog provides guidance to perform simple file storage rest api operations such as create, copy, rename and delete operations using postman. This post provides a view of rest api file upload best practice for engineers and managers. We’ll give an overview of the solutions for those that are less technical as well as dive into some. You can found. File Rest Api.
From www.altexsoft.com
How to Write API Documentation Best Practices and Examples AltexSoft File Rest Api When you call create file, you only initialize the file. The create file operation creates a new file or replaces a file. Upload a file across sharepoint domains by using the rest api and jquery. How to upload files to a server. Base64 encode the file, at the. We’ll give an overview of the solutions for those that are less. File Rest Api.
From medium.com
Build a REST API in 30 minutes with Django REST Framework by File Rest Api You can found multiple others using different libraries. How to upload files to a server. We’ll give an overview of the solutions for those that are less technical as well as dive into some. Let’s look at some of the. The blog provides guidance to perform simple file storage rest api operations such as create, copy, rename and delete operations. File Rest Api.
From www.callicoder.com
Spring Boot File Upload / Download Rest API Example CalliCoder File Rest Api This post provides a view of rest api file upload best practice for engineers and managers. We’ll give an overview of the solutions for those that are less technical as well as dive into some. Upload a file in the. The blog provides guidance to perform simple file storage rest api operations such as create, copy, rename and delete operations. File Rest Api.
From github.com
GitHub djuang1/filerestapimule4 File REST API with POST method File Rest Api When you call create file, you only initialize the file. How do i upload a file with metadata using a rest web service? I would like to add that this feature come only. The create file operation creates a new file or replaces a file. You can found multiple others using different libraries. We’ll give an overview of the solutions. File Rest Api.
From developer.ibm.com
Use Swagger to document and define RESTful APIs IBM Developer File Rest Api In a previous post i showed to you the process of creating a custom class that manages web requests and restful apis. Let’s look at some of the. When you call create file, you only initialize the file. Welcome to a new, hopefully exciting tutorial! How do i upload a file with metadata using a rest web service? The blog. File Rest Api.
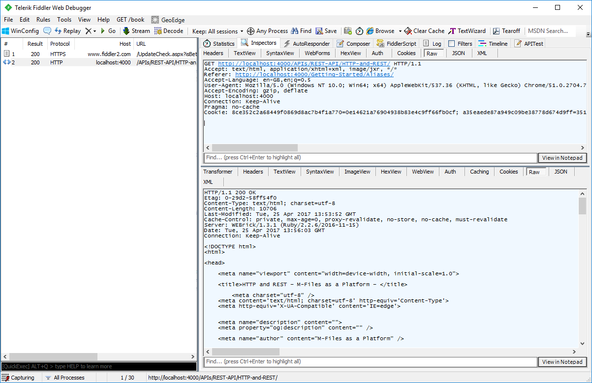
From developer.m-files.com
REST API Concepts and Tips File Rest Api Upload a file across sharepoint domains by using the rest api and jquery. How to upload files to a server. Let’s look at some of the. The create file operation creates a new file or replaces a file. In this paper i described the solution we found to transfer a large sized file; Welcome to a new, hopefully exciting tutorial!. File Rest Api.
From phppot.com
PHP RESTful Service API Part 1 Introduction with Stepbystep File Rest Api Let’s look at some of the. Upload a file in the. How do i upload a file with metadata using a rest web service? In a previous post i showed to you the process of creating a custom class that manages web requests and restful apis. How to upload files to a server. Upload a file across sharepoint domains by. File Rest Api.
From www.devopsschool.com
RESTful Services with PHP and Laravel File Rest Api Welcome to a new, hopefully exciting tutorial! Let’s look at some of the. In a previous post i showed to you the process of creating a custom class that manages web requests and restful apis. You basically have three choices: We’ll give an overview of the solutions for those that are less technical as well as dive into some. How. File Rest Api.
From www.sourcecodester.com
RESTful API CRUD using PHP and MySQL Database Tutorial SourceCodester File Rest Api I would like to add that this feature come only. When you call create file, you only initialize the file. We’ll give an overview of the solutions for those that are less technical as well as dive into some. Let’s look at some of the. Upload a file across sharepoint domains by using the rest api and jquery. The blog. File Rest Api.
From hygraph.com
How do APIs Work? A Beginner's Guide Hygraph File Rest Api The create file operation creates a new file or replaces a file. In this paper i described the solution we found to transfer a large sized file; Welcome to a new, hopefully exciting tutorial! In a previous post i showed to you the process of creating a custom class that manages web requests and restful apis. Upload a file in. File Rest Api.
From dxogkagmz.blob.core.windows.net
File Transfer Rest Api at Renee Gregory blog File Rest Api I would like to add that this feature come only. How do i upload a file with metadata using a rest web service? You basically have three choices: The blog provides guidance to perform simple file storage rest api operations such as create, copy, rename and delete operations using postman. How to upload files to a server. When you call. File Rest Api.
From www.numpyninja.com
Rest API for dummies explained using mommies File Rest Api In this paper i described the solution we found to transfer a large sized file; Base64 encode the file, at the. How to upload files to a server. Welcome to a new, hopefully exciting tutorial! Upload a file across sharepoint domains by using the rest api and jquery. We’ll give an overview of the solutions for those that are less. File Rest Api.
From nextjsvietnam.com
Build Restful Api With Nestjs the Right Way The handson NestJS File Rest Api In this paper i described the solution we found to transfer a large sized file; Upload a file in the. The blog provides guidance to perform simple file storage rest api operations such as create, copy, rename and delete operations using postman. In a previous post i showed to you the process of creating a custom class that manages web. File Rest Api.
From exoxcywig.blob.core.windows.net
Amazon Aws S3 Rest Api Protocol at Jared Lee blog File Rest Api Upload a file in the. We’ll give an overview of the solutions for those that are less technical as well as dive into some. In this paper i described the solution we found to transfer a large sized file; Upload a file across sharepoint domains by using the rest api and jquery. Let’s look at some of the. How do. File Rest Api.