Data Cleansing Tool Alteryx . This tool is essential for cleansing your data before. You can replace null values, remove punctuation, modify capitalization, and more. Take a look at the data cleansing tool in the preparation tool set (new to 10.5). This tool will allow you to replace nulls, modify case,. In this video, i'm going to show you how to use the data cleansing tool in alteryx. Use data cleansing to fix common data quality issues. The macro performs various tasks that fall into three overall categories:. Learn how to use the data cleansing, select and text to columns tools in alteryx to clean up your data. Find out the options, components, and. 21k views 4 years ago #alteryx #alteryxtutorial #datacleansing. The data cleansing tool fixes common data quality issues using a variety of parameters. Learn how to use the data cleansing tool to fix common data quality issues in alteryx designer.
from billigence.com
Learn how to use the data cleansing, select and text to columns tools in alteryx to clean up your data. You can replace null values, remove punctuation, modify capitalization, and more. Use data cleansing to fix common data quality issues. This tool is essential for cleansing your data before. 21k views 4 years ago #alteryx #alteryxtutorial #datacleansing. Learn how to use the data cleansing tool to fix common data quality issues in alteryx designer. The data cleansing tool fixes common data quality issues using a variety of parameters. Take a look at the data cleansing tool in the preparation tool set (new to 10.5). This tool will allow you to replace nulls, modify case,. Find out the options, components, and.
Cleansing Data With Alteryx Billigence
Data Cleansing Tool Alteryx This tool is essential for cleansing your data before. You can replace null values, remove punctuation, modify capitalization, and more. The macro performs various tasks that fall into three overall categories:. The data cleansing tool fixes common data quality issues using a variety of parameters. 21k views 4 years ago #alteryx #alteryxtutorial #datacleansing. This tool is essential for cleansing your data before. Use data cleansing to fix common data quality issues. Learn how to use the data cleansing tool to fix common data quality issues in alteryx designer. Learn how to use the data cleansing, select and text to columns tools in alteryx to clean up your data. In this video, i'm going to show you how to use the data cleansing tool in alteryx. Find out the options, components, and. This tool will allow you to replace nulls, modify case,. Take a look at the data cleansing tool in the preparation tool set (new to 10.5).
From theinformationlab.nl
Alteryx Data Cleansing Tool Data Cleansing Tool Alteryx You can replace null values, remove punctuation, modify capitalization, and more. Take a look at the data cleansing tool in the preparation tool set (new to 10.5). Use data cleansing to fix common data quality issues. This tool will allow you to replace nulls, modify case,. 21k views 4 years ago #alteryx #alteryxtutorial #datacleansing. In this video, i'm going to. Data Cleansing Tool Alteryx.
From www.thedataschool.com.au
An Introduction to Data Cleaning with 3 Alteryx Tools The Data School Data Cleansing Tool Alteryx This tool is essential for cleansing your data before. Find out the options, components, and. The macro performs various tasks that fall into three overall categories:. The data cleansing tool fixes common data quality issues using a variety of parameters. This tool will allow you to replace nulls, modify case,. Learn how to use the data cleansing tool to fix. Data Cleansing Tool Alteryx.
From www.analyseup.com
Alteryx Data Cleansing Tool Learn How to Deal With NULLS & Whitespace Data Cleansing Tool Alteryx The macro performs various tasks that fall into three overall categories:. 21k views 4 years ago #alteryx #alteryxtutorial #datacleansing. Find out the options, components, and. In this video, i'm going to show you how to use the data cleansing tool in alteryx. This tool will allow you to replace nulls, modify case,. The data cleansing tool fixes common data quality. Data Cleansing Tool Alteryx.
From newssdx.kcme.jp
【Alteryxアイコン200連発】データクレンジングツール(Data Cleansing Tool) KCME TechBlog Data Cleansing Tool Alteryx Find out the options, components, and. You can replace null values, remove punctuation, modify capitalization, and more. The macro performs various tasks that fall into three overall categories:. In this video, i'm going to show you how to use the data cleansing tool in alteryx. The data cleansing tool fixes common data quality issues using a variety of parameters. Use. Data Cleansing Tool Alteryx.
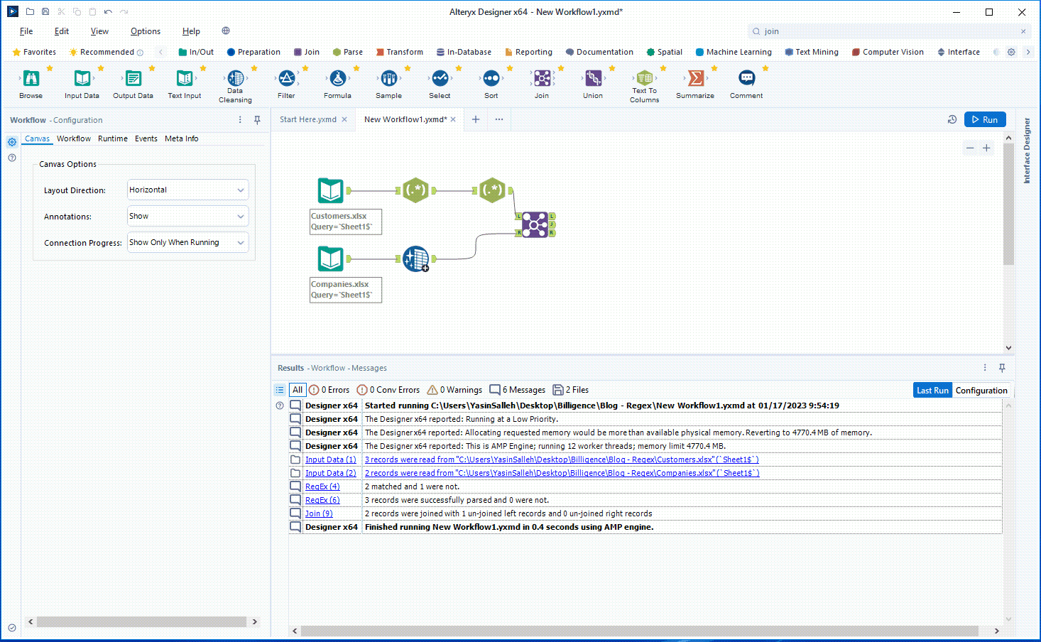
From billigence.com
Regex in Alteryx Explained & Use Cases Billigence Data Cleansing Tool Alteryx Take a look at the data cleansing tool in the preparation tool set (new to 10.5). 21k views 4 years ago #alteryx #alteryxtutorial #datacleansing. Learn how to use the data cleansing tool to fix common data quality issues in alteryx designer. The macro performs various tasks that fall into three overall categories:. Use data cleansing to fix common data quality. Data Cleansing Tool Alteryx.
From community.alteryx.com
Challenge 36 Data Cleansing Extract Authors Alteryx Community Data Cleansing Tool Alteryx The macro performs various tasks that fall into three overall categories:. The data cleansing tool fixes common data quality issues using a variety of parameters. In this video, i'm going to show you how to use the data cleansing tool in alteryx. Use data cleansing to fix common data quality issues. Learn how to use the data cleansing, select and. Data Cleansing Tool Alteryx.
From community.alteryx.com
Data Cleansing Alteryx Community Data Cleansing Tool Alteryx This tool is essential for cleansing your data before. Find out the options, components, and. Take a look at the data cleansing tool in the preparation tool set (new to 10.5). 21k views 4 years ago #alteryx #alteryxtutorial #datacleansing. This tool will allow you to replace nulls, modify case,. Use data cleansing to fix common data quality issues. Learn how. Data Cleansing Tool Alteryx.
From community.alteryx.com
cleansing data tool Alteryx Community Data Cleansing Tool Alteryx This tool is essential for cleansing your data before. 21k views 4 years ago #alteryx #alteryxtutorial #datacleansing. Learn how to use the data cleansing tool to fix common data quality issues in alteryx designer. You can replace null values, remove punctuation, modify capitalization, and more. The data cleansing tool fixes common data quality issues using a variety of parameters. Take. Data Cleansing Tool Alteryx.
From billigence.com
Regex in Alteryx Explained & Use Cases Billigence Data Cleansing Tool Alteryx Take a look at the data cleansing tool in the preparation tool set (new to 10.5). You can replace null values, remove punctuation, modify capitalization, and more. The macro performs various tasks that fall into three overall categories:. Learn how to use the data cleansing, select and text to columns tools in alteryx to clean up your data. Learn how. Data Cleansing Tool Alteryx.
From alteryxtoolinfo.com
Data Cleansing Tool Streamline and Optimize Data Quality with Alteryx Data Cleansing Tool Alteryx Learn how to use the data cleansing tool to fix common data quality issues in alteryx designer. 21k views 4 years ago #alteryx #alteryxtutorial #datacleansing. The data cleansing tool fixes common data quality issues using a variety of parameters. Learn how to use the data cleansing, select and text to columns tools in alteryx to clean up your data. You. Data Cleansing Tool Alteryx.
From www.youtube.com
DATA CLEANSING Transformation in Alteryx YouTube Data Cleansing Tool Alteryx Find out the options, components, and. The macro performs various tasks that fall into three overall categories:. This tool will allow you to replace nulls, modify case,. In this video, i'm going to show you how to use the data cleansing tool in alteryx. The data cleansing tool fixes common data quality issues using a variety of parameters. You can. Data Cleansing Tool Alteryx.
From www.youtube.com
Alteryx Tutorial for Beginners 7 Output Data Tool Data Cleansing in Data Cleansing Tool Alteryx Learn how to use the data cleansing tool to fix common data quality issues in alteryx designer. Learn how to use the data cleansing, select and text to columns tools in alteryx to clean up your data. 21k views 4 years ago #alteryx #alteryxtutorial #datacleansing. You can replace null values, remove punctuation, modify capitalization, and more. The macro performs various. Data Cleansing Tool Alteryx.
From www.youtube.com
Data Cleansing in Alteryx Alteryx Tutorial YouTube Data Cleansing Tool Alteryx Take a look at the data cleansing tool in the preparation tool set (new to 10.5). This tool is essential for cleansing your data before. The macro performs various tasks that fall into three overall categories:. 21k views 4 years ago #alteryx #alteryxtutorial #datacleansing. Use data cleansing to fix common data quality issues. In this video, i'm going to show. Data Cleansing Tool Alteryx.
From www.analyseup.com
Alteryx Exercises Data Cleansing Tool Alteryx This tool will allow you to replace nulls, modify case,. Learn how to use the data cleansing, select and text to columns tools in alteryx to clean up your data. Use data cleansing to fix common data quality issues. The macro performs various tasks that fall into three overall categories:. This tool is essential for cleansing your data before. Learn. Data Cleansing Tool Alteryx.
From www.youtube.com
Le Data Cleansing sur Alteryx YouTube Data Cleansing Tool Alteryx 21k views 4 years ago #alteryx #alteryxtutorial #datacleansing. In this video, i'm going to show you how to use the data cleansing tool in alteryx. Learn how to use the data cleansing tool to fix common data quality issues in alteryx designer. Use data cleansing to fix common data quality issues. This tool will allow you to replace nulls, modify. Data Cleansing Tool Alteryx.
From alteryxtoolinfo.com
Data Cleansing Tool Streamline and Optimize Data Quality with Alteryx Data Cleansing Tool Alteryx This tool is essential for cleansing your data before. Find out the options, components, and. Learn how to use the data cleansing tool to fix common data quality issues in alteryx designer. The data cleansing tool fixes common data quality issues using a variety of parameters. 21k views 4 years ago #alteryx #alteryxtutorial #datacleansing. Use data cleansing to fix common. Data Cleansing Tool Alteryx.
From community.alteryx.com
Data Cleansing Alteryx Community Data Cleansing Tool Alteryx Take a look at the data cleansing tool in the preparation tool set (new to 10.5). The data cleansing tool fixes common data quality issues using a variety of parameters. Use data cleansing to fix common data quality issues. Learn how to use the data cleansing tool to fix common data quality issues in alteryx designer. In this video, i'm. Data Cleansing Tool Alteryx.
From community.alteryx.com
Solved Data Cleaning Alteryx Community Data Cleansing Tool Alteryx This tool is essential for cleansing your data before. The data cleansing tool fixes common data quality issues using a variety of parameters. Find out the options, components, and. Learn how to use the data cleansing, select and text to columns tools in alteryx to clean up your data. 21k views 4 years ago #alteryx #alteryxtutorial #datacleansing. You can replace. Data Cleansing Tool Alteryx.
From www.analyseup.com
Alteryx Exercises Data Cleansing Tool Alteryx This tool is essential for cleansing your data before. Learn how to use the data cleansing tool to fix common data quality issues in alteryx designer. Find out the options, components, and. 21k views 4 years ago #alteryx #alteryxtutorial #datacleansing. In this video, i'm going to show you how to use the data cleansing tool in alteryx. The data cleansing. Data Cleansing Tool Alteryx.
From bi-survey.com
Alteryx user reviews from The Advanced Analytics Survey Data Cleansing Tool Alteryx In this video, i'm going to show you how to use the data cleansing tool in alteryx. Learn how to use the data cleansing tool to fix common data quality issues in alteryx designer. Take a look at the data cleansing tool in the preparation tool set (new to 10.5). The data cleansing tool fixes common data quality issues using. Data Cleansing Tool Alteryx.
From www.thedataschool.co.uk
The Data School How to change the name and icon of your macro tool in Data Cleansing Tool Alteryx Take a look at the data cleansing tool in the preparation tool set (new to 10.5). In this video, i'm going to show you how to use the data cleansing tool in alteryx. Learn how to use the data cleansing tool to fix common data quality issues in alteryx designer. You can replace null values, remove punctuation, modify capitalization, and. Data Cleansing Tool Alteryx.
From www.youtube.com
Auto Field Data Cleansing and Filter Tool in Alteryx YouTube Data Cleansing Tool Alteryx This tool is essential for cleansing your data before. Take a look at the data cleansing tool in the preparation tool set (new to 10.5). Learn how to use the data cleansing, select and text to columns tools in alteryx to clean up your data. The macro performs various tasks that fall into three overall categories:. This tool will allow. Data Cleansing Tool Alteryx.
From www.theinformationlab.nl
Alteryx Data Cleansing Tool Alteryx Take a look at the data cleansing tool in the preparation tool set (new to 10.5). Learn how to use the data cleansing, select and text to columns tools in alteryx to clean up your data. You can replace null values, remove punctuation, modify capitalization, and more. Use data cleansing to fix common data quality issues. In this video, i'm. Data Cleansing Tool Alteryx.
From www.thedataschool.co.uk
The Data School First steps with alteryx Data Cleansing Tool Alteryx Find out the options, components, and. Take a look at the data cleansing tool in the preparation tool set (new to 10.5). Learn how to use the data cleansing tool to fix common data quality issues in alteryx designer. Use data cleansing to fix common data quality issues. 21k views 4 years ago #alteryx #alteryxtutorial #datacleansing. This tool is essential. Data Cleansing Tool Alteryx.
From thedataschool.com
The Data School Alteryx Tools Data Cleansing Data Cleansing Tool Alteryx Learn how to use the data cleansing tool to fix common data quality issues in alteryx designer. Find out the options, components, and. This tool is essential for cleansing your data before. In this video, i'm going to show you how to use the data cleansing tool in alteryx. Use data cleansing to fix common data quality issues. The macro. Data Cleansing Tool Alteryx.
From billigence.com
Cleansing Data With Alteryx Billigence Data Cleansing Tool Alteryx Use data cleansing to fix common data quality issues. In this video, i'm going to show you how to use the data cleansing tool in alteryx. You can replace null values, remove punctuation, modify capitalization, and more. The data cleansing tool fixes common data quality issues using a variety of parameters. The macro performs various tasks that fall into three. Data Cleansing Tool Alteryx.
From www.analyseup.com
Alteryx Outer Join Learn How to Implement Outer Joins in Alteryx Data Cleansing Tool Alteryx 21k views 4 years ago #alteryx #alteryxtutorial #datacleansing. Use data cleansing to fix common data quality issues. The macro performs various tasks that fall into three overall categories:. Learn how to use the data cleansing, select and text to columns tools in alteryx to clean up your data. Find out the options, components, and. Take a look at the data. Data Cleansing Tool Alteryx.
From www.cdata.com
Prepare, Blend, and Analyze LDAP Objects in Alteryx Designer Data Cleansing Tool Alteryx The macro performs various tasks that fall into three overall categories:. Take a look at the data cleansing tool in the preparation tool set (new to 10.5). Find out the options, components, and. This tool is essential for cleansing your data before. In this video, i'm going to show you how to use the data cleansing tool in alteryx. 21k. Data Cleansing Tool Alteryx.
From www.thedataschool.co.uk
The Data School Drag and drop me into the world of Alteryx Data Cleansing Tool Alteryx You can replace null values, remove punctuation, modify capitalization, and more. 21k views 4 years ago #alteryx #alteryxtutorial #datacleansing. Learn how to use the data cleansing tool to fix common data quality issues in alteryx designer. This tool is essential for cleansing your data before. Learn how to use the data cleansing, select and text to columns tools in alteryx. Data Cleansing Tool Alteryx.
From www.mappinganalytics.com
Alteryx Data Transformation Tool Data Cleansing Tool Alteryx Use data cleansing to fix common data quality issues. Learn how to use the data cleansing tool to fix common data quality issues in alteryx designer. Learn how to use the data cleansing, select and text to columns tools in alteryx to clean up your data. Take a look at the data cleansing tool in the preparation tool set (new. Data Cleansing Tool Alteryx.
From community.alteryx.com
Data Cleansing Alteryx Community Data Cleansing Tool Alteryx The macro performs various tasks that fall into three overall categories:. Find out the options, components, and. Learn how to use the data cleansing tool to fix common data quality issues in alteryx designer. 21k views 4 years ago #alteryx #alteryxtutorial #datacleansing. The data cleansing tool fixes common data quality issues using a variety of parameters. In this video, i'm. Data Cleansing Tool Alteryx.
From bi-survey.com
Alteryx user reviews from The Advanced Analytics Survey Data Cleansing Tool Alteryx Learn how to use the data cleansing tool to fix common data quality issues in alteryx designer. Take a look at the data cleansing tool in the preparation tool set (new to 10.5). Use data cleansing to fix common data quality issues. This tool will allow you to replace nulls, modify case,. The macro performs various tasks that fall into. Data Cleansing Tool Alteryx.
From mindmajix.com
What is Alteryx Tool Alteryx ETL Tools Container MindMajix Data Cleansing Tool Alteryx Use data cleansing to fix common data quality issues. Find out the options, components, and. The data cleansing tool fixes common data quality issues using a variety of parameters. The macro performs various tasks that fall into three overall categories:. This tool will allow you to replace nulls, modify case,. 21k views 4 years ago #alteryx #alteryxtutorial #datacleansing. Learn how. Data Cleansing Tool Alteryx.
From www.youtube.com
Data Cleansing Tool in Alteryx workflow YouTube Data Cleansing Tool Alteryx Learn how to use the data cleansing tool to fix common data quality issues in alteryx designer. 21k views 4 years ago #alteryx #alteryxtutorial #datacleansing. The macro performs various tasks that fall into three overall categories:. This tool will allow you to replace nulls, modify case,. You can replace null values, remove punctuation, modify capitalization, and more. Take a look. Data Cleansing Tool Alteryx.
From www.youtube.com
Video 5 Using Alteryx’s Data Cleansing Tool YouTube Data Cleansing Tool Alteryx You can replace null values, remove punctuation, modify capitalization, and more. The data cleansing tool fixes common data quality issues using a variety of parameters. This tool is essential for cleansing your data before. In this video, i'm going to show you how to use the data cleansing tool in alteryx. Find out the options, components, and. Take a look. Data Cleansing Tool Alteryx.