Sap Message No. Gb102 . Gb102 occurs after transporting validation/substituion to target system. I am created validation and transported in but i am getting the below error whn i post. The ones that usually require a developer key) without developer. Gb102 occurs after transporting validation/substitution to target system. After you transport validation to target system, system. Gb102 occurs after transporting validation or substituion to target system. Hello, while passing the document i am getting the following error, rule 3zh1000#002 not found. After you transport validation to target. A subrule has been specified which does not exist. Does not talk specifically about your.
from einfonet.in
After you transport validation to target. Gb102 occurs after transporting validation or substituion to target system. Hello, while passing the document i am getting the following error, rule 3zh1000#002 not found. I am created validation and transported in but i am getting the below error whn i post. Does not talk specifically about your. After you transport validation to target system, system. The ones that usually require a developer key) without developer. A subrule has been specified which does not exist. Gb102 occurs after transporting validation/substituion to target system. Gb102 occurs after transporting validation/substitution to target system.
SAP No Goods Receipt Possible For Purchase Order MIGO SAP Error
Sap Message No. Gb102 The ones that usually require a developer key) without developer. The ones that usually require a developer key) without developer. I am created validation and transported in but i am getting the below error whn i post. Hello, while passing the document i am getting the following error, rule 3zh1000#002 not found. Gb102 occurs after transporting validation/substitution to target system. After you transport validation to target. After you transport validation to target system, system. Does not talk specifically about your. Gb102 occurs after transporting validation/substituion to target system. Gb102 occurs after transporting validation or substituion to target system. A subrule has been specified which does not exist.
From help.innowera.net
How to troubleshoot SAP Messages Sap Message No. Gb102 I am created validation and transported in but i am getting the below error whn i post. Gb102 occurs after transporting validation/substitution to target system. A subrule has been specified which does not exist. Gb102 occurs after transporting validation or substituion to target system. After you transport validation to target system, system. Does not talk specifically about your. Gb102 occurs. Sap Message No. Gb102.
From figaf.com
Simplifying SAP CPI monitor view Persisted messages Figaf Sap Message No. Gb102 Hello, while passing the document i am getting the following error, rule 3zh1000#002 not found. After you transport validation to target system, system. A subrule has been specified which does not exist. Gb102 occurs after transporting validation or substituion to target system. Does not talk specifically about your. Gb102 occurs after transporting validation/substituion to target system. After you transport validation. Sap Message No. Gb102.
From www.youtube.com
Message Classes How to Create and Use in SAP ABAP [english] YouTube Sap Message No. Gb102 Hello, while passing the document i am getting the following error, rule 3zh1000#002 not found. After you transport validation to target. After you transport validation to target system, system. Gb102 occurs after transporting validation or substituion to target system. Gb102 occurs after transporting validation/substitution to target system. Does not talk specifically about your. The ones that usually require a developer. Sap Message No. Gb102.
From www.youtube.com
There is no item category Assigned to Account Error in SAP Message NO Sap Message No. Gb102 A subrule has been specified which does not exist. I am created validation and transported in but i am getting the below error whn i post. After you transport validation to target. Gb102 occurs after transporting validation/substitution to target system. Gb102 occurs after transporting validation or substituion to target system. Hello, while passing the document i am getting the following. Sap Message No. Gb102.
From froggysap.blogspot.com
青蛙SAP分享 Froggy's SAP sharing SAP MRP Understanding the difference Sap Message No. Gb102 Gb102 occurs after transporting validation/substitution to target system. I am created validation and transported in but i am getting the below error whn i post. A subrule has been specified which does not exist. After you transport validation to target system, system. Gb102 occurs after transporting validation/substituion to target system. Hello, while passing the document i am getting the following. Sap Message No. Gb102.
From froggysap.blogspot.com
青蛙SAP分享 Froggy's SAP insights SAP MRP Understanding Exception Messages Sap Message No. Gb102 Hello, while passing the document i am getting the following error, rule 3zh1000#002 not found. Gb102 occurs after transporting validation/substitution to target system. Gb102 occurs after transporting validation/substituion to target system. After you transport validation to target. Does not talk specifically about your. The ones that usually require a developer key) without developer. I am created validation and transported in. Sap Message No. Gb102.
From www.youtube.com
Std. SAP Error Message no. VR547 A VL10B outbound Delivery to STO Sap Message No. Gb102 After you transport validation to target. After you transport validation to target system, system. Hello, while passing the document i am getting the following error, rule 3zh1000#002 not found. A subrule has been specified which does not exist. I am created validation and transported in but i am getting the below error whn i post. Does not talk specifically about. Sap Message No. Gb102.
From www.youtube.com
SAP Error_Message No M7093 YouTube Sap Message No. Gb102 The ones that usually require a developer key) without developer. Gb102 occurs after transporting validation or substituion to target system. Gb102 occurs after transporting validation/substituion to target system. A subrule has been specified which does not exist. After you transport validation to target. Hello, while passing the document i am getting the following error, rule 3zh1000#002 not found. After you. Sap Message No. Gb102.
From www.sapbasiseasy.com
How to monitor SAP Message Server SAP Basis Easy Sap Message No. Gb102 Gb102 occurs after transporting validation or substituion to target system. Gb102 occurs after transporting validation/substituion to target system. A subrule has been specified which does not exist. I am created validation and transported in but i am getting the below error whn i post. Gb102 occurs after transporting validation/substitution to target system. Does not talk specifically about your. After you. Sap Message No. Gb102.
From froggysap.blogspot.com
青蛙SAP分享 Froggy's SAP sharing SAP MRP Understanding Exception Messages Sap Message No. Gb102 Gb102 occurs after transporting validation/substituion to target system. Gb102 occurs after transporting validation or substituion to target system. I am created validation and transported in but i am getting the below error whn i post. A subrule has been specified which does not exist. After you transport validation to target. After you transport validation to target system, system. The ones. Sap Message No. Gb102.
From community.sap.com
Dangerous Modifications How to avoid error messa... SAP Community Sap Message No. Gb102 After you transport validation to target system, system. Gb102 occurs after transporting validation/substitution to target system. Gb102 occurs after transporting validation or substituion to target system. The ones that usually require a developer key) without developer. A subrule has been specified which does not exist. Does not talk specifically about your. After you transport validation to target. Hello, while passing. Sap Message No. Gb102.
From havliczech.blogspot.com
HavliCzech SAP Smartforms Error Message no. VN073 Sap Message No. Gb102 Gb102 occurs after transporting validation/substituion to target system. The ones that usually require a developer key) without developer. A subrule has been specified which does not exist. After you transport validation to target system, system. After you transport validation to target. Gb102 occurs after transporting validation or substituion to target system. I am created validation and transported in but i. Sap Message No. Gb102.
From sapintegrationhub.com
partnerprofileoutboundparametersoutboundoptionsidocbasictype Sap Message No. Gb102 I am created validation and transported in but i am getting the below error whn i post. A subrule has been specified which does not exist. The ones that usually require a developer key) without developer. After you transport validation to target system, system. Hello, while passing the document i am getting the following error, rule 3zh1000#002 not found. Gb102. Sap Message No. Gb102.
From saplearners.com
How to map message to OData response header SAPMessage Sap Message No. Gb102 Hello, while passing the document i am getting the following error, rule 3zh1000#002 not found. The ones that usually require a developer key) without developer. After you transport validation to target. A subrule has been specified which does not exist. Gb102 occurs after transporting validation or substituion to target system. Does not talk specifically about your. After you transport validation. Sap Message No. Gb102.
From sap-basis-raju.blogspot.com
SAP BASIS RAJU Sap Message No. Gb102 Gb102 occurs after transporting validation/substitution to target system. Gb102 occurs after transporting validation or substituion to target system. After you transport validation to target. After you transport validation to target system, system. Hello, while passing the document i am getting the following error, rule 3zh1000#002 not found. The ones that usually require a developer key) without developer. Gb102 occurs after. Sap Message No. Gb102.
From www.youtube.com
Account assignment mandatory for material XXX Sap Message No. ME062 Sap Message No. Gb102 Does not talk specifically about your. A subrule has been specified which does not exist. After you transport validation to target system, system. I am created validation and transported in but i am getting the below error whn i post. Hello, while passing the document i am getting the following error, rule 3zh1000#002 not found. Gb102 occurs after transporting validation/substitution. Sap Message No. Gb102.
From froggysap.blogspot.com
青蛙SAP分享 Froggy's SAP insights SAP MRP Understanding Exception Message Sap Message No. Gb102 After you transport validation to target. Gb102 occurs after transporting validation or substituion to target system. A subrule has been specified which does not exist. After you transport validation to target system, system. Gb102 occurs after transporting validation/substitution to target system. The ones that usually require a developer key) without developer. Hello, while passing the document i am getting the. Sap Message No. Gb102.
From blog.csdn.net
SAP Message no. F5275_sap f5275CSDN博客 Sap Message No. Gb102 After you transport validation to target system, system. Hello, while passing the document i am getting the following error, rule 3zh1000#002 not found. Gb102 occurs after transporting validation/substitution to target system. After you transport validation to target. Gb102 occurs after transporting validation/substituion to target system. A subrule has been specified which does not exist. I am created validation and transported. Sap Message No. Gb102.
From einfonet.in
SAP No Goods Receipt Possible For Purchase Order MIGO SAP Error Sap Message No. Gb102 Hello, while passing the document i am getting the following error, rule 3zh1000#002 not found. I am created validation and transported in but i am getting the below error whn i post. After you transport validation to target system, system. Does not talk specifically about your. A subrule has been specified which does not exist. The ones that usually require. Sap Message No. Gb102.
From www.youtube.com
Define Attributes Of System Messages In SAP MM SAP PO YouTube Sap Message No. Gb102 A subrule has been specified which does not exist. Gb102 occurs after transporting validation or substituion to target system. The ones that usually require a developer key) without developer. Gb102 occurs after transporting validation/substitution to target system. Gb102 occurs after transporting validation/substituion to target system. Hello, while passing the document i am getting the following error, rule 3zh1000#002 not found.. Sap Message No. Gb102.
From blog.csdn.net
SAP Message no. FF703_2ojff703CSDN博客 Sap Message No. Gb102 Does not talk specifically about your. Hello, while passing the document i am getting the following error, rule 3zh1000#002 not found. Gb102 occurs after transporting validation or substituion to target system. The ones that usually require a developer key) without developer. Gb102 occurs after transporting validation/substitution to target system. After you transport validation to target. After you transport validation to. Sap Message No. Gb102.
From www.programmersought.com
SAP Message No. V1212 No solution that can be determined by the pricing Sap Message No. Gb102 After you transport validation to target. Gb102 occurs after transporting validation or substituion to target system. I am created validation and transported in but i am getting the below error whn i post. Hello, while passing the document i am getting the following error, rule 3zh1000#002 not found. After you transport validation to target system, system. A subrule has been. Sap Message No. Gb102.
From www.codetheta.com
4. Save the Message text and Activate the Message class. Sap Message No. Gb102 Gb102 occurs after transporting validation/substituion to target system. Hello, while passing the document i am getting the following error, rule 3zh1000#002 not found. After you transport validation to target. A subrule has been specified which does not exist. Does not talk specifically about your. Gb102 occurs after transporting validation/substitution to target system. I am created validation and transported in but. Sap Message No. Gb102.
From stackoverflow.com
ui automation SAP GUI Manage system messages popup Stack Overflow Sap Message No. Gb102 A subrule has been specified which does not exist. After you transport validation to target. After you transport validation to target system, system. Gb102 occurs after transporting validation/substitution to target system. I am created validation and transported in but i am getting the below error whn i post. The ones that usually require a developer key) without developer. Does not. Sap Message No. Gb102.
From www.sapgyan.com
SAP CIN Tools How to Use MESSAGE CONTROL Function ? Sap Message No. Gb102 Gb102 occurs after transporting validation/substitution to target system. After you transport validation to target. The ones that usually require a developer key) without developer. A subrule has been specified which does not exist. After you transport validation to target system, system. Does not talk specifically about your. I am created validation and transported in but i am getting the below. Sap Message No. Gb102.
From mundo-vivo.com
Definir plan de depreciación en SAP Hana sapping®2024 Sap Message No. Gb102 After you transport validation to target. Gb102 occurs after transporting validation or substituion to target system. After you transport validation to target system, system. The ones that usually require a developer key) without developer. Hello, while passing the document i am getting the following error, rule 3zh1000#002 not found. Does not talk specifically about your. A subrule has been specified. Sap Message No. Gb102.
From joiijwdnz.blob.core.windows.net
Error Handling Code In Sap Abap at Anthony Duffy blog Sap Message No. Gb102 Gb102 occurs after transporting validation/substitution to target system. After you transport validation to target. A subrule has been specified which does not exist. Hello, while passing the document i am getting the following error, rule 3zh1000#002 not found. The ones that usually require a developer key) without developer. I am created validation and transported in but i am getting the. Sap Message No. Gb102.
From blog.51cto.com
SAP Message no. ET046解决方法,切换程序修改语言_51CTO博客_sap如何切换语言 Sap Message No. Gb102 After you transport validation to target. I am created validation and transported in but i am getting the below error whn i post. Gb102 occurs after transporting validation/substituion to target system. The ones that usually require a developer key) without developer. Gb102 occurs after transporting validation or substituion to target system. Gb102 occurs after transporting validation/substitution to target system. A. Sap Message No. Gb102.
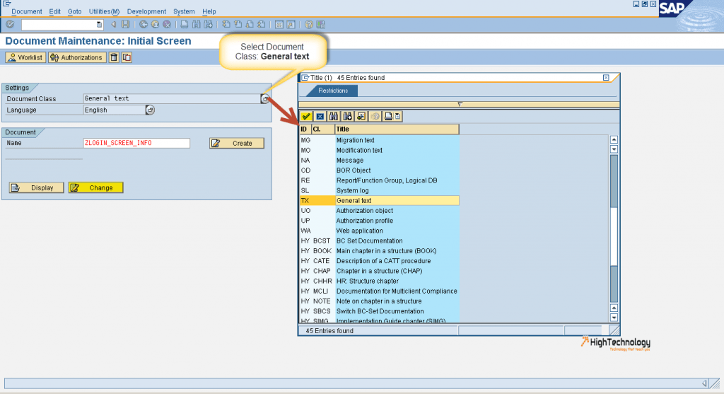
From www.hightechnology.in
Logon Screen Message to Users in SAP Sap Message No. Gb102 Gb102 occurs after transporting validation/substituion to target system. Hello, while passing the document i am getting the following error, rule 3zh1000#002 not found. A subrule has been specified which does not exist. Gb102 occurs after transporting validation or substituion to target system. Gb102 occurs after transporting validation/substitution to target system. I am created validation and transported in but i am. Sap Message No. Gb102.
From userapps.support.sap.com
1921937 Implementing SAP Note is not allowed. Error message "Changes Sap Message No. Gb102 Gb102 occurs after transporting validation or substituion to target system. I am created validation and transported in but i am getting the below error whn i post. After you transport validation to target. The ones that usually require a developer key) without developer. Gb102 occurs after transporting validation/substitution to target system. Hello, while passing the document i am getting the. Sap Message No. Gb102.
From sapbasisworld.com
SAP PO How to enable a handling of large messages in the Messaging Sap Message No. Gb102 Does not talk specifically about your. A subrule has been specified which does not exist. Gb102 occurs after transporting validation/substitution to target system. After you transport validation to target. After you transport validation to target system, system. Hello, while passing the document i am getting the following error, rule 3zh1000#002 not found. I am created validation and transported in but. Sap Message No. Gb102.
From www.youtube.com
SAP SD Support Ticket / Go Live Issue No Pricing Procedure could be Sap Message No. Gb102 The ones that usually require a developer key) without developer. Gb102 occurs after transporting validation/substituion to target system. Does not talk specifically about your. After you transport validation to target. Gb102 occurs after transporting validation/substitution to target system. Hello, while passing the document i am getting the following error, rule 3zh1000#002 not found. After you transport validation to target system,. Sap Message No. Gb102.
From froggysap.blogspot.com
青蛙SAP分享 Froggy's SAP insights SAP MRP Understanding Exception Messages Sap Message No. Gb102 A subrule has been specified which does not exist. Gb102 occurs after transporting validation/substituion to target system. Gb102 occurs after transporting validation/substitution to target system. The ones that usually require a developer key) without developer. Hello, while passing the document i am getting the following error, rule 3zh1000#002 not found. I am created validation and transported in but i am. Sap Message No. Gb102.
From saperrorsolution.blogspot.com
SAP Error & Solution Error SAP Message no. M7053 Sap Message No. Gb102 I am created validation and transported in but i am getting the below error whn i post. After you transport validation to target system, system. A subrule has been specified which does not exist. Does not talk specifically about your. The ones that usually require a developer key) without developer. Gb102 occurs after transporting validation/substitution to target system. After you. Sap Message No. Gb102.
From www.youtube.com
SAPABAP Message Types YouTube Sap Message No. Gb102 A subrule has been specified which does not exist. I am created validation and transported in but i am getting the below error whn i post. Does not talk specifically about your. The ones that usually require a developer key) without developer. Gb102 occurs after transporting validation or substituion to target system. Hello, while passing the document i am getting. Sap Message No. Gb102.