Query To See All Tables In Oracle Sql Developer . In this article, we will discuss all the methods to list all tables in the oracle sql database. Show all tables in the oracle database. Show tables owned by the current user. Provides conceptual and usage information about oracle sql developer, a graphical tool that enables you to browse, create, edit, and. If you login as sys,. In this tutorial, you have learned how to show tables in the oracle database by querying from the data dictionary views including user_tables, all_tables, and dba_tables. In oracle, you can use the sql*plus or sql developer connect to the oracle database server and show all tables in a database. Select the oracle database release: Sql> select table_name from dba_tables; We have three types of a subset of tables available to use as identifiers which in turn help us to sort the. Oracle sql developer provides a sql worksheet that you can use to query data, by writing simple or complex sql statements. You see the list of tables as owned by the current schema user in the tree view of the connection under tables. Sql> select table_name from user_tables; Manage tables using sql developer.
from klacneijo.blob.core.windows.net
Show all tables in the oracle database. In this tutorial, you have learned how to show tables in the oracle database by querying from the data dictionary views including user_tables, all_tables, and dba_tables. Oracle sql developer provides a sql worksheet that you can use to query data, by writing simple or complex sql statements. Show tables owned by the current user. In oracle, you can use the sql*plus or sql developer connect to the oracle database server and show all tables in a database. We have three types of a subset of tables available to use as identifiers which in turn help us to sort the. Sql> select table_name from dba_tables; You see the list of tables as owned by the current schema user in the tree view of the connection under tables. Manage tables using sql developer. Sql> select table_name from user_tables;
How To Check Partition In Oracle Sql Developer at Wendy William blog
Query To See All Tables In Oracle Sql Developer If you login as sys,. Show tables owned by the current user. Provides conceptual and usage information about oracle sql developer, a graphical tool that enables you to browse, create, edit, and. In this article, we will discuss all the methods to list all tables in the oracle sql database. In oracle, you can use the sql*plus or sql developer connect to the oracle database server and show all tables in a database. Sql> select table_name from dba_tables; You see the list of tables as owned by the current schema user in the tree view of the connection under tables. Manage tables using sql developer. Sql> select table_name from user_tables; Show all tables in the oracle database. In this tutorial, you have learned how to show tables in the oracle database by querying from the data dictionary views including user_tables, all_tables, and dba_tables. Oracle sql developer provides a sql worksheet that you can use to query data, by writing simple or complex sql statements. If you login as sys,. We have three types of a subset of tables available to use as identifiers which in turn help us to sort the. Select the oracle database release:
From www.geeksforgeeks.org
How to List All Tables in a Schema in Oracle Database? Query To See All Tables In Oracle Sql Developer If you login as sys,. Sql> select table_name from user_tables; Provides conceptual and usage information about oracle sql developer, a graphical tool that enables you to browse, create, edit, and. Show tables owned by the current user. In this article, we will discuss all the methods to list all tables in the oracle sql database. We have three types of. Query To See All Tables In Oracle Sql Developer.
From klacneijo.blob.core.windows.net
How To Check Partition In Oracle Sql Developer at Wendy William blog Query To See All Tables In Oracle Sql Developer Select the oracle database release: Sql> select table_name from user_tables; You see the list of tables as owned by the current schema user in the tree view of the connection under tables. Oracle sql developer provides a sql worksheet that you can use to query data, by writing simple or complex sql statements. Sql> select table_name from dba_tables; Show tables. Query To See All Tables In Oracle Sql Developer.
From www.imagezap.org
Oracle Sql Developer Select All Tables The Best Developer Images Query To See All Tables In Oracle Sql Developer You see the list of tables as owned by the current schema user in the tree view of the connection under tables. In oracle, you can use the sql*plus or sql developer connect to the oracle database server and show all tables in a database. We have three types of a subset of tables available to use as identifiers which. Query To See All Tables In Oracle Sql Developer.
From loegwttiw.blob.core.windows.net
How To Display All Tables In Sql Server at Elida Nelson blog Query To See All Tables In Oracle Sql Developer Show all tables in the oracle database. In this tutorial, you have learned how to show tables in the oracle database by querying from the data dictionary views including user_tables, all_tables, and dba_tables. Oracle sql developer provides a sql worksheet that you can use to query data, by writing simple or complex sql statements. Sql> select table_name from dba_tables; Provides. Query To See All Tables In Oracle Sql Developer.
From www.youtube.com
Formatting your Oracle Query Results Directly to CSV YouTube Query To See All Tables In Oracle Sql Developer If you login as sys,. Show tables owned by the current user. In this tutorial, you have learned how to show tables in the oracle database by querying from the data dictionary views including user_tables, all_tables, and dba_tables. In this article, we will discuss all the methods to list all tables in the oracle sql database. We have three types. Query To See All Tables In Oracle Sql Developer.
From brokeasshome.com
How To Select Table In Oracle Sql Developer Query To See All Tables In Oracle Sql Developer Show all tables in the oracle database. Sql> select table_name from user_tables; Select the oracle database release: In this article, we will discuss all the methods to list all tables in the oracle sql database. In this tutorial, you have learned how to show tables in the oracle database by querying from the data dictionary views including user_tables, all_tables, and. Query To See All Tables In Oracle Sql Developer.
From brokeasshome.com
How To See Available Tables In Sql Developer Query To See All Tables In Oracle Sql Developer In this article, we will discuss all the methods to list all tables in the oracle sql database. Provides conceptual and usage information about oracle sql developer, a graphical tool that enables you to browse, create, edit, and. Sql> select table_name from dba_tables; We have three types of a subset of tables available to use as identifiers which in turn. Query To See All Tables In Oracle Sql Developer.
From brokeasshome.com
How To Find Tables In Sql Developer Query To See All Tables In Oracle Sql Developer Manage tables using sql developer. Sql> select table_name from user_tables; Show all tables in the oracle database. Oracle sql developer provides a sql worksheet that you can use to query data, by writing simple or complex sql statements. You see the list of tables as owned by the current schema user in the tree view of the connection under tables.. Query To See All Tables In Oracle Sql Developer.
From brokeasshome.com
Grant Select On All Tables Oracle Sql Developer Network Query To See All Tables In Oracle Sql Developer In this tutorial, you have learned how to show tables in the oracle database by querying from the data dictionary views including user_tables, all_tables, and dba_tables. In oracle, you can use the sql*plus or sql developer connect to the oracle database server and show all tables in a database. Sql> select table_name from dba_tables; Oracle sql developer provides a sql. Query To See All Tables In Oracle Sql Developer.
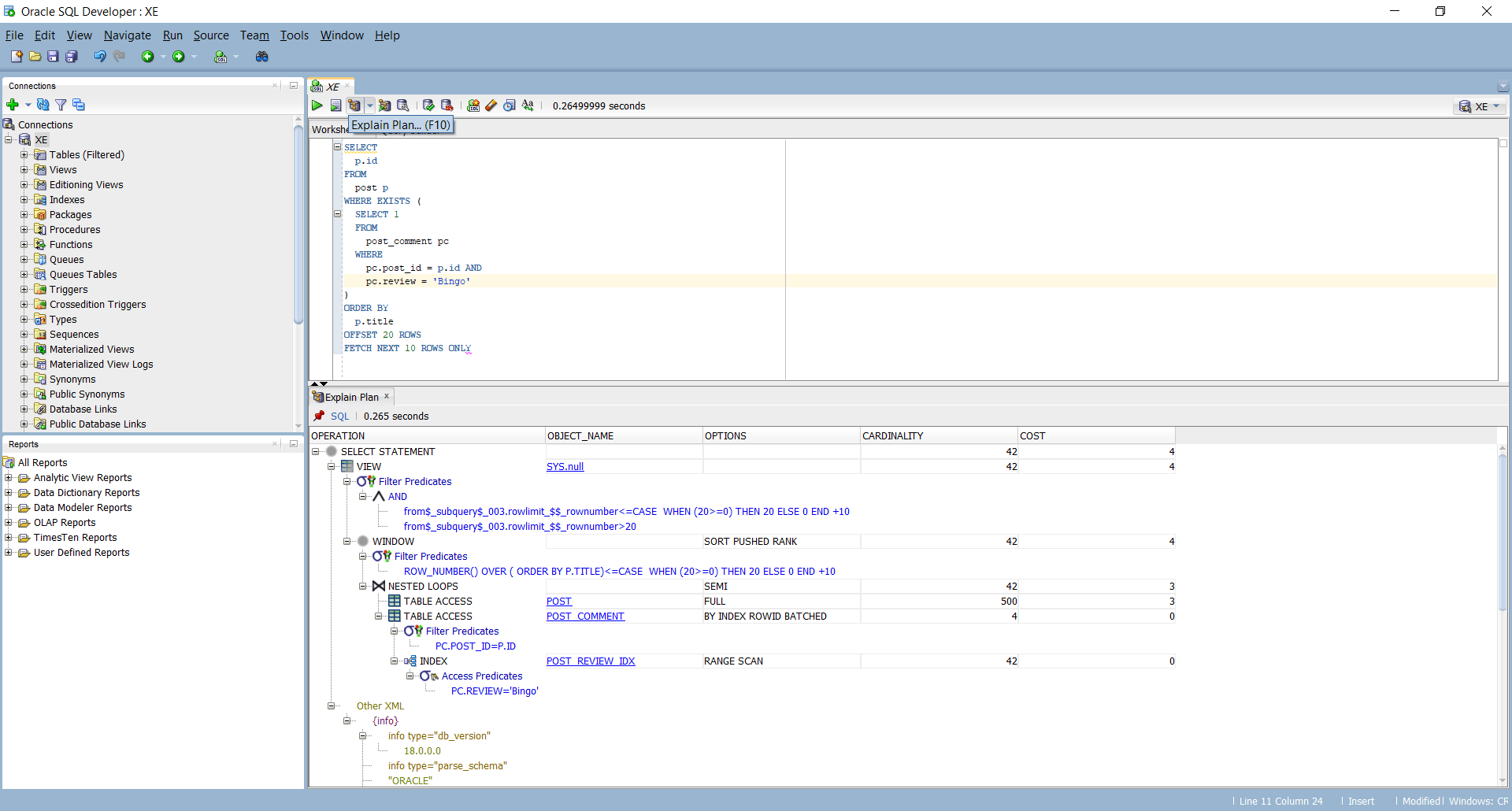
From vladmihalcea.com
How to get the SQL execution plan on Oracle Vlad Mihalcea Query To See All Tables In Oracle Sql Developer In oracle, you can use the sql*plus or sql developer connect to the oracle database server and show all tables in a database. Select the oracle database release: In this tutorial, you have learned how to show tables in the oracle database by querying from the data dictionary views including user_tables, all_tables, and dba_tables. If you login as sys,. We. Query To See All Tables In Oracle Sql Developer.
From www.youtube.com
SQL Developer Query Builder sqlvids YouTube Query To See All Tables In Oracle Sql Developer In this tutorial, you have learned how to show tables in the oracle database by querying from the data dictionary views including user_tables, all_tables, and dba_tables. In oracle, you can use the sql*plus or sql developer connect to the oracle database server and show all tables in a database. In this article, we will discuss all the methods to list. Query To See All Tables In Oracle Sql Developer.
From exofhdgch.blob.core.windows.net
Oracle List All Tables In Current Schema at William Fritz blog Query To See All Tables In Oracle Sql Developer Select the oracle database release: Oracle sql developer provides a sql worksheet that you can use to query data, by writing simple or complex sql statements. Manage tables using sql developer. Sql> select table_name from user_tables; In this article, we will discuss all the methods to list all tables in the oracle sql database. Sql> select table_name from dba_tables; In. Query To See All Tables In Oracle Sql Developer.
From brokeasshome.com
How To Select All Tables In Sql Developer Query To See All Tables In Oracle Sql Developer We have three types of a subset of tables available to use as identifiers which in turn help us to sort the. In this article, we will discuss all the methods to list all tables in the oracle sql database. Provides conceptual and usage information about oracle sql developer, a graphical tool that enables you to browse, create, edit, and.. Query To See All Tables In Oracle Sql Developer.
From www.youtube.com
[en] SQL Developer How to find which tables reference a given table in Query To See All Tables In Oracle Sql Developer Provides conceptual and usage information about oracle sql developer, a graphical tool that enables you to browse, create, edit, and. Show all tables in the oracle database. Manage tables using sql developer. In oracle, you can use the sql*plus or sql developer connect to the oracle database server and show all tables in a database. If you login as sys,.. Query To See All Tables In Oracle Sql Developer.
From www.imagezap.org
Oracle Sql Developer Show Tables Handled The Best Developer Images Query To See All Tables In Oracle Sql Developer If you login as sys,. Sql> select table_name from dba_tables; Show tables owned by the current user. In this article, we will discuss all the methods to list all tables in the oracle sql database. We have three types of a subset of tables available to use as identifiers which in turn help us to sort the. Provides conceptual and. Query To See All Tables In Oracle Sql Developer.
From www.devart.com
Oracle SQL Query Builder Visual Query Tool for Oracle Query To See All Tables In Oracle Sql Developer Provides conceptual and usage information about oracle sql developer, a graphical tool that enables you to browse, create, edit, and. In this tutorial, you have learned how to show tables in the oracle database by querying from the data dictionary views including user_tables, all_tables, and dba_tables. Sql> select table_name from user_tables; Manage tables using sql developer. Show all tables in. Query To See All Tables In Oracle Sql Developer.
From dataedo.com
How to view table foreign keys (FKs) in Oracle SQL Developer Oracle Query To See All Tables In Oracle Sql Developer We have three types of a subset of tables available to use as identifiers which in turn help us to sort the. In oracle, you can use the sql*plus or sql developer connect to the oracle database server and show all tables in a database. If you login as sys,. Select the oracle database release: Sql> select table_name from user_tables;. Query To See All Tables In Oracle Sql Developer.
From elchoroukhost.net
Sql Server Query To List All Tables In Database Elcho Table Query To See All Tables In Oracle Sql Developer Provides conceptual and usage information about oracle sql developer, a graphical tool that enables you to browse, create, edit, and. Select the oracle database release: In oracle, you can use the sql*plus or sql developer connect to the oracle database server and show all tables in a database. If you login as sys,. Oracle sql developer provides a sql worksheet. Query To See All Tables In Oracle Sql Developer.
From brokeasshome.com
How To See Available Tables In Sql Developer Query To See All Tables In Oracle Sql Developer Sql> select table_name from user_tables; Sql> select table_name from dba_tables; If you login as sys,. Select the oracle database release: You see the list of tables as owned by the current schema user in the tree view of the connection under tables. Manage tables using sql developer. Show all tables in the oracle database. In this tutorial, you have learned. Query To See All Tables In Oracle Sql Developer.
From brokeasshome.com
How To View Table Columns In Sql Developer Query To See All Tables In Oracle Sql Developer Show all tables in the oracle database. We have three types of a subset of tables available to use as identifiers which in turn help us to sort the. Provides conceptual and usage information about oracle sql developer, a graphical tool that enables you to browse, create, edit, and. Manage tables using sql developer. Show tables owned by the current. Query To See All Tables In Oracle Sql Developer.
From www.thatjeffsmith.com
Oracle SQL Developer 4.1 Log All the Queries! Query To See All Tables In Oracle Sql Developer In oracle, you can use the sql*plus or sql developer connect to the oracle database server and show all tables in a database. We have three types of a subset of tables available to use as identifiers which in turn help us to sort the. Show all tables in the oracle database. Select the oracle database release: In this article,. Query To See All Tables In Oracle Sql Developer.
From www.devart.com
Oracle SQL Query Builder Visual Query Tool for Oracle Query To See All Tables In Oracle Sql Developer Manage tables using sql developer. Show tables owned by the current user. If you login as sys,. Show all tables in the oracle database. We have three types of a subset of tables available to use as identifiers which in turn help us to sort the. Sql> select table_name from user_tables; Sql> select table_name from dba_tables; Provides conceptual and usage. Query To See All Tables In Oracle Sql Developer.
From campolden.org
Oracle Sql Query To Find Column Name In All Tables Templates Sample Query To See All Tables In Oracle Sql Developer Manage tables using sql developer. Show all tables in the oracle database. Provides conceptual and usage information about oracle sql developer, a graphical tool that enables you to browse, create, edit, and. Select the oracle database release: Sql> select table_name from dba_tables; Oracle sql developer provides a sql worksheet that you can use to query data, by writing simple or. Query To See All Tables In Oracle Sql Developer.
From brokeasshome.com
How To Find The Sequence Of A Table In Oracle Sql Developer Query To See All Tables In Oracle Sql Developer Show all tables in the oracle database. Provides conceptual and usage information about oracle sql developer, a graphical tool that enables you to browse, create, edit, and. Select the oracle database release: Oracle sql developer provides a sql worksheet that you can use to query data, by writing simple or complex sql statements. If you login as sys,. Show tables. Query To See All Tables In Oracle Sql Developer.
From dbaora.com
Visualize your query in sqldeveloper DBAORA Query To See All Tables In Oracle Sql Developer Oracle sql developer provides a sql worksheet that you can use to query data, by writing simple or complex sql statements. You see the list of tables as owned by the current schema user in the tree view of the connection under tables. In this article, we will discuss all the methods to list all tables in the oracle sql. Query To See All Tables In Oracle Sql Developer.
From www.sourcetrail.com
Solved find all tables with column name in Oracle SQL SourceTrail Query To See All Tables In Oracle Sql Developer Sql> select table_name from dba_tables; Sql> select table_name from user_tables; You see the list of tables as owned by the current schema user in the tree view of the connection under tables. Oracle sql developer provides a sql worksheet that you can use to query data, by writing simple or complex sql statements. In this tutorial, you have learned how. Query To See All Tables In Oracle Sql Developer.
From brokeasshome.com
How To Insert Values Into Table In Oracle Sql Developer Query To See All Tables In Oracle Sql Developer We have three types of a subset of tables available to use as identifiers which in turn help us to sort the. Show all tables in the oracle database. You see the list of tables as owned by the current schema user in the tree view of the connection under tables. Show tables owned by the current user. Sql> select. Query To See All Tables In Oracle Sql Developer.
From www.educba.com
Select in Oracle Know How To Use & Ways to Write Select Query in SQL Query To See All Tables In Oracle Sql Developer Manage tables using sql developer. Show tables owned by the current user. You see the list of tables as owned by the current schema user in the tree view of the connection under tables. In oracle, you can use the sql*plus or sql developer connect to the oracle database server and show all tables in a database. In this tutorial,. Query To See All Tables In Oracle Sql Developer.
From www.thatjeffsmith.com
Oracle SQL Developer 4.1 Log All the Queries! Query To See All Tables In Oracle Sql Developer Select the oracle database release: Sql> select table_name from user_tables; In oracle, you can use the sql*plus or sql developer connect to the oracle database server and show all tables in a database. Oracle sql developer provides a sql worksheet that you can use to query data, by writing simple or complex sql statements. In this article, we will discuss. Query To See All Tables In Oracle Sql Developer.
From download.oracle.com
Using TimesTen with Oracle SQL Developer Query To See All Tables In Oracle Sql Developer Sql> select table_name from user_tables; In oracle, you can use the sql*plus or sql developer connect to the oracle database server and show all tables in a database. We have three types of a subset of tables available to use as identifiers which in turn help us to sort the. In this article, we will discuss all the methods to. Query To See All Tables In Oracle Sql Developer.
From qurosity.com
Oracle Full Outer Join with Examples Qurosity Learning Never Stops Query To See All Tables In Oracle Sql Developer Provides conceptual and usage information about oracle sql developer, a graphical tool that enables you to browse, create, edit, and. In this article, we will discuss all the methods to list all tables in the oracle sql database. You see the list of tables as owned by the current schema user in the tree view of the connection under tables.. Query To See All Tables In Oracle Sql Developer.
From elchoroukhost.net
How To Join 3 Tables In Oracle Sql Developer Elcho Table Query To See All Tables In Oracle Sql Developer Show tables owned by the current user. Sql> select table_name from user_tables; In this article, we will discuss all the methods to list all tables in the oracle sql database. Oracle sql developer provides a sql worksheet that you can use to query data, by writing simple or complex sql statements. Select the oracle database release: Sql> select table_name from. Query To See All Tables In Oracle Sql Developer.
From www.youtube.com
HOW TO CREATE TABLE IN ORACLE YouTube Query To See All Tables In Oracle Sql Developer In oracle, you can use the sql*plus or sql developer connect to the oracle database server and show all tables in a database. We have three types of a subset of tables available to use as identifiers which in turn help us to sort the. Show all tables in the oracle database. In this tutorial, you have learned how to. Query To See All Tables In Oracle Sql Developer.
From campolden.org
How To See All Tables In Oracle Sql Developer Templates Sample Printables Query To See All Tables In Oracle Sql Developer Oracle sql developer provides a sql worksheet that you can use to query data, by writing simple or complex sql statements. In oracle, you can use the sql*plus or sql developer connect to the oracle database server and show all tables in a database. We have three types of a subset of tables available to use as identifiers which in. Query To See All Tables In Oracle Sql Developer.
From campolden.org
How To Delete All Tables In Oracle Sql Developer Templates Sample Query To See All Tables In Oracle Sql Developer We have three types of a subset of tables available to use as identifiers which in turn help us to sort the. Manage tables using sql developer. Show all tables in the oracle database. Sql> select table_name from dba_tables; If you login as sys,. Oracle sql developer provides a sql worksheet that you can use to query data, by writing. Query To See All Tables In Oracle Sql Developer.