Sap Edit Table Function Module . To change the value in the sap database table, go to function builder (se37) and enter the fm name as se16n_interface. Before that am sending set of records to customized function. Table parameters are obsolete for normal function modules but have been retained to ensure compatibility for function modules with. In today's video i will show you how to edit entries of a sap table without using the debug mode. Add modules from the customer namespace to function groups in the standard. I call function 'stc1_fullscreen_table_control' to edit a. I need to insert some records from report program to database table. You can add function modules and modify existing function modules in the modification assistant. We can change the data in almost any table either a custom table or a standard table depending upon the admin settings, we just need some basic abap knowledge to do this.
from saptutoronline.blogspot.com
In today's video i will show you how to edit entries of a sap table without using the debug mode. I call function 'stc1_fullscreen_table_control' to edit a. To change the value in the sap database table, go to function builder (se37) and enter the fm name as se16n_interface. Table parameters are obsolete for normal function modules but have been retained to ensure compatibility for function modules with. Add modules from the customer namespace to function groups in the standard. You can add function modules and modify existing function modules in the modification assistant. Before that am sending set of records to customized function. We can change the data in almost any table either a custom table or a standard table depending upon the admin settings, we just need some basic abap knowledge to do this. I need to insert some records from report program to database table.
Example On Tables in Function Module. Sap Tutor
Sap Edit Table Function Module I need to insert some records from report program to database table. Before that am sending set of records to customized function. Add modules from the customer namespace to function groups in the standard. We can change the data in almost any table either a custom table or a standard table depending upon the admin settings, we just need some basic abap knowledge to do this. I need to insert some records from report program to database table. I call function 'stc1_fullscreen_table_control' to edit a. To change the value in the sap database table, go to function builder (se37) and enter the fm name as se16n_interface. Table parameters are obsolete for normal function modules but have been retained to ensure compatibility for function modules with. You can add function modules and modify existing function modules in the modification assistant. In today's video i will show you how to edit entries of a sap table without using the debug mode.
From saptechblogspot.blogspot.com
SAP TECH Passing selectoptions(range of values) and internal table as parameters in Normal Sap Edit Table Function Module We can change the data in almost any table either a custom table or a standard table depending upon the admin settings, we just need some basic abap knowledge to do this. I need to insert some records from report program to database table. Before that am sending set of records to customized function. I call function 'stc1_fullscreen_table_control' to edit. Sap Edit Table Function Module.
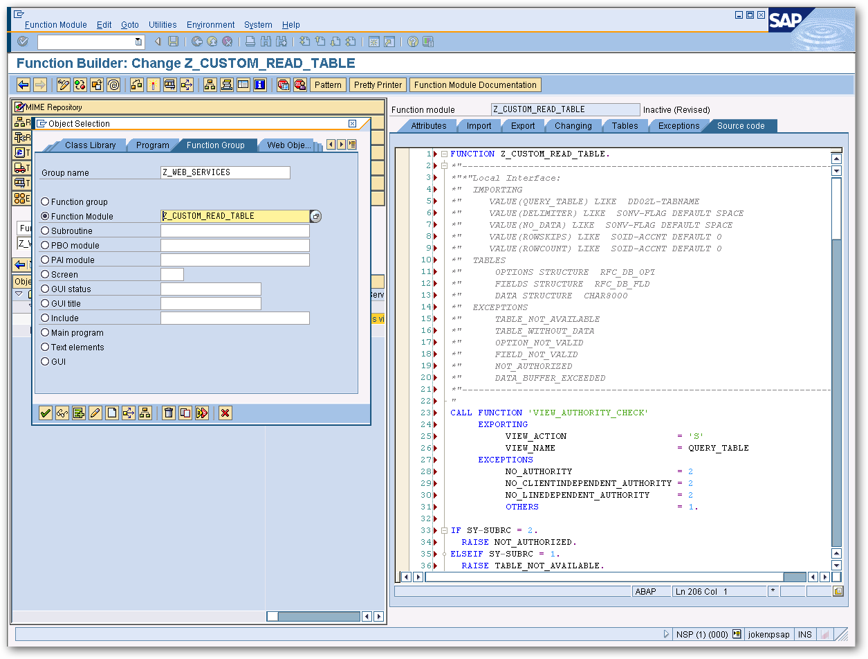
From www.cdata.com
Design a Custom SAP Function Module to Circumvent RFC_READ_TABLE Limitations Sap Edit Table Function Module I need to insert some records from report program to database table. Table parameters are obsolete for normal function modules but have been retained to ensure compatibility for function modules with. I call function 'stc1_fullscreen_table_control' to edit a. Add modules from the customer namespace to function groups in the standard. Before that am sending set of records to customized function.. Sap Edit Table Function Module.
From sapuniversitytech.blogspot.com
SAP for Abapers How to create Update Function Module AND invoke it in normal program Sap Edit Table Function Module I call function 'stc1_fullscreen_table_control' to edit a. To change the value in the sap database table, go to function builder (se37) and enter the fm name as se16n_interface. In today's video i will show you how to edit entries of a sap table without using the debug mode. You can add function modules and modify existing function modules in the. Sap Edit Table Function Module.
From www.dab-europe.com
SAP® Change Tables (Part 2) What tables and field changes are actually getting logged, and Sap Edit Table Function Module I need to insert some records from report program to database table. We can change the data in almost any table either a custom table or a standard table depending upon the admin settings, we just need some basic abap knowledge to do this. Before that am sending set of records to customized function. I call function 'stc1_fullscreen_table_control' to edit. Sap Edit Table Function Module.
From sinuabaptutor.blogspot.com
Function Module in SAP ABAP Sap Edit Table Function Module I need to insert some records from report program to database table. You can add function modules and modify existing function modules in the modification assistant. To change the value in the sap database table, go to function builder (se37) and enter the fm name as se16n_interface. Before that am sending set of records to customized function. In today's video. Sap Edit Table Function Module.
From quality-sap-school-1.blogspot.com
All Important Tables of SAP MM Module. Sap Edit Table Function Module I need to insert some records from report program to database table. To change the value in the sap database table, go to function builder (se37) and enter the fm name as se16n_interface. We can change the data in almost any table either a custom table or a standard table depending upon the admin settings, we just need some basic. Sap Edit Table Function Module.
From www.cdata.com
Design a Custom SAP Function Module to Circumvent RFC_READ_TABLE Limitations Sap Edit Table Function Module Add modules from the customer namespace to function groups in the standard. We can change the data in almost any table either a custom table or a standard table depending upon the admin settings, we just need some basic abap knowledge to do this. You can add function modules and modify existing function modules in the modification assistant. I need. Sap Edit Table Function Module.
From www.youtube.com
SAP Training How to edit SAP table in SE16N transaction.avi YouTube Sap Edit Table Function Module In today's video i will show you how to edit entries of a sap table without using the debug mode. I call function 'stc1_fullscreen_table_control' to edit a. Add modules from the customer namespace to function groups in the standard. Table parameters are obsolete for normal function modules but have been retained to ensure compatibility for function modules with. Before that. Sap Edit Table Function Module.
From saptutoronline.blogspot.com
Example On Tables in Function Module. Sap Tutor Sap Edit Table Function Module To change the value in the sap database table, go to function builder (se37) and enter the fm name as se16n_interface. I need to insert some records from report program to database table. Table parameters are obsolete for normal function modules but have been retained to ensure compatibility for function modules with. Before that am sending set of records to. Sap Edit Table Function Module.
From www.tutorialscampus.com
SAP ABAP Function Modules TutorialsCampus Sap Edit Table Function Module I call function 'stc1_fullscreen_table_control' to edit a. Add modules from the customer namespace to function groups in the standard. Table parameters are obsolete for normal function modules but have been retained to ensure compatibility for function modules with. You can add function modules and modify existing function modules in the modification assistant. Before that am sending set of records to. Sap Edit Table Function Module.
From www.collidu.com
SAP Modules PowerPoint and Google Slides Template PPT Slides Sap Edit Table Function Module We can change the data in almost any table either a custom table or a standard table depending upon the admin settings, we just need some basic abap knowledge to do this. To change the value in the sap database table, go to function builder (se37) and enter the fm name as se16n_interface. I need to insert some records from. Sap Edit Table Function Module.
From sapcodes.com
Function Module that provides details of a table SAPCODES Sap Edit Table Function Module You can add function modules and modify existing function modules in the modification assistant. Table parameters are obsolete for normal function modules but have been retained to ensure compatibility for function modules with. I need to insert some records from report program to database table. We can change the data in almost any table either a custom table or a. Sap Edit Table Function Module.
From www.se80.co.uk
SAP Tables List by functional or module area including most popular Sap Edit Table Function Module To change the value in the sap database table, go to function builder (se37) and enter the fm name as se16n_interface. I need to insert some records from report program to database table. We can change the data in almost any table either a custom table or a standard table depending upon the admin settings, we just need some basic. Sap Edit Table Function Module.
From learn.microsoft.com
SAP Table Connector How to call RFC Function module in SAP from Azure data Factory Microsoft Q&A Sap Edit Table Function Module I need to insert some records from report program to database table. To change the value in the sap database table, go to function builder (se37) and enter the fm name as se16n_interface. Add modules from the customer namespace to function groups in the standard. We can change the data in almost any table either a custom table or a. Sap Edit Table Function Module.
From abapacademy.com
How to Create Function Module in ABAP ABAP Academy Sap Edit Table Function Module Table parameters are obsolete for normal function modules but have been retained to ensure compatibility for function modules with. You can add function modules and modify existing function modules in the modification assistant. I need to insert some records from report program to database table. Before that am sending set of records to customized function. In today's video i will. Sap Edit Table Function Module.
From www.youtube.com
How to Make Report in SAP How to Edit or change layout in SAP How to select or Save layout in Sap Edit Table Function Module In today's video i will show you how to edit entries of a sap table without using the debug mode. To change the value in the sap database table, go to function builder (se37) and enter the fm name as se16n_interface. I need to insert some records from report program to database table. You can add function modules and modify. Sap Edit Table Function Module.
From saptutoronline.blogspot.com
Example On Tables in Function Module. Sap Tutor Sap Edit Table Function Module Table parameters are obsolete for normal function modules but have been retained to ensure compatibility for function modules with. Add modules from the customer namespace to function groups in the standard. I need to insert some records from report program to database table. To change the value in the sap database table, go to function builder (se37) and enter the. Sap Edit Table Function Module.
From sapabap100.blogspot.com
SAP ABAP FOR BEST PRACTICE AND TRAVEL RELATED GUIDE RFC Function Module Create step by step in Sap Edit Table Function Module We can change the data in almost any table either a custom table or a standard table depending upon the admin settings, we just need some basic abap knowledge to do this. You can add function modules and modify existing function modules in the modification assistant. To change the value in the sap database table, go to function builder (se37). Sap Edit Table Function Module.
From www.youtube.com
Learn SAP ABAP Modularizing Programs Function Modules Part 1 YouTube Sap Edit Table Function Module Add modules from the customer namespace to function groups in the standard. In today's video i will show you how to edit entries of a sap table without using the debug mode. I call function 'stc1_fullscreen_table_control' to edit a. You can add function modules and modify existing function modules in the modification assistant. Before that am sending set of records. Sap Edit Table Function Module.
From www.cdata.com
Design a Custom SAP Function Module to Circumvent RFC_READ_TABLE Limitations Sap Edit Table Function Module I need to insert some records from report program to database table. Table parameters are obsolete for normal function modules but have been retained to ensure compatibility for function modules with. Before that am sending set of records to customized function. I call function 'stc1_fullscreen_table_control' to edit a. We can change the data in almost any table either a custom. Sap Edit Table Function Module.
From www.youtube.com
SAP Abap Tutorial / How to Edit the Database Record YouTube Sap Edit Table Function Module Add modules from the customer namespace to function groups in the standard. Before that am sending set of records to customized function. To change the value in the sap database table, go to function builder (se37) and enter the fm name as se16n_interface. I call function 'stc1_fullscreen_table_control' to edit a. I need to insert some records from report program to. Sap Edit Table Function Module.
From www.sapsecuritypages.com
SE16N and SAP_EDIT Sap Security Pages Sap Edit Table Function Module Table parameters are obsolete for normal function modules but have been retained to ensure compatibility for function modules with. Before that am sending set of records to customized function. You can add function modules and modify existing function modules in the modification assistant. In today's video i will show you how to edit entries of a sap table without using. Sap Edit Table Function Module.
From www.kodyaz.com
SAP ABAP Tutorial ALV Grid Example with cl_gui_alv_grid and Screen Painter Sap Edit Table Function Module Add modules from the customer namespace to function groups in the standard. In today's video i will show you how to edit entries of a sap table without using the debug mode. To change the value in the sap database table, go to function builder (se37) and enter the fm name as se16n_interface. Table parameters are obsolete for normal function. Sap Edit Table Function Module.
From help.sap.com
Partner Functions SAP Documentation Sap Edit Table Function Module To change the value in the sap database table, go to function builder (se37) and enter the fm name as se16n_interface. You can add function modules and modify existing function modules in the modification assistant. I call function 'stc1_fullscreen_table_control' to edit a. Before that am sending set of records to customized function. We can change the data in almost any. Sap Edit Table Function Module.
From abapacademy.com
How to Create Function Module in ABAP ABAP Academy Sap Edit Table Function Module Before that am sending set of records to customized function. I call function 'stc1_fullscreen_table_control' to edit a. Add modules from the customer namespace to function groups in the standard. I need to insert some records from report program to database table. To change the value in the sap database table, go to function builder (se37) and enter the fm name. Sap Edit Table Function Module.
From sinuabaptutor.blogspot.com
Function Module in SAP ABAP Sap Edit Table Function Module I need to insert some records from report program to database table. We can change the data in almost any table either a custom table or a standard table depending upon the admin settings, we just need some basic abap knowledge to do this. I call function 'stc1_fullscreen_table_control' to edit a. You can add function modules and modify existing function. Sap Edit Table Function Module.
From www.youtube.com
Function Module SAP ABAP YouTube Sap Edit Table Function Module You can add function modules and modify existing function modules in the modification assistant. To change the value in the sap database table, go to function builder (se37) and enter the fm name as se16n_interface. Table parameters are obsolete for normal function modules but have been retained to ensure compatibility for function modules with. We can change the data in. Sap Edit Table Function Module.
From saptutoronline.blogspot.com
Example On Tables in Function Module. Sap Tutor Sap Edit Table Function Module To change the value in the sap database table, go to function builder (se37) and enter the fm name as se16n_interface. I call function 'stc1_fullscreen_table_control' to edit a. You can add function modules and modify existing function modules in the modification assistant. In today's video i will show you how to edit entries of a sap table without using the. Sap Edit Table Function Module.
From www.docsity.com
SAP Edit Table Abap visão de tabelas SAP Docsity Sap Edit Table Function Module Before that am sending set of records to customized function. Table parameters are obsolete for normal function modules but have been retained to ensure compatibility for function modules with. In today's video i will show you how to edit entries of a sap table without using the debug mode. You can add function modules and modify existing function modules in. Sap Edit Table Function Module.
From mungfali.com
SAP PM Module Tables Sap Edit Table Function Module To change the value in the sap database table, go to function builder (se37) and enter the fm name as se16n_interface. I call function 'stc1_fullscreen_table_control' to edit a. Add modules from the customer namespace to function groups in the standard. You can add function modules and modify existing function modules in the modification assistant. Table parameters are obsolete for normal. Sap Edit Table Function Module.
From www.erpqna.com
Table Functions in SAP HANA step by step guide ERP Q&A Sap Edit Table Function Module To change the value in the sap database table, go to function builder (se37) and enter the fm name as se16n_interface. Add modules from the customer namespace to function groups in the standard. Table parameters are obsolete for normal function modules but have been retained to ensure compatibility for function modules with. In today's video i will show you how. Sap Edit Table Function Module.
From sap-certification.info
How Does SAP Work? Easy Explanation with An Example Sap Edit Table Function Module I call function 'stc1_fullscreen_table_control' to edit a. Table parameters are obsolete for normal function modules but have been retained to ensure compatibility for function modules with. You can add function modules and modify existing function modules in the modification assistant. Before that am sending set of records to customized function. Add modules from the customer namespace to function groups in. Sap Edit Table Function Module.
From itsabaper.blogspot.com
How to insert/edit/delete SAP table data in SE16N transaction Learn SAP Program Sap Edit Table Function Module In today's video i will show you how to edit entries of a sap table without using the debug mode. I need to insert some records from report program to database table. To change the value in the sap database table, go to function builder (se37) and enter the fm name as se16n_interface. We can change the data in almost. Sap Edit Table Function Module.
From fity.club
Customizing Sap Sap Edit Table Function Module We can change the data in almost any table either a custom table or a standard table depending upon the admin settings, we just need some basic abap knowledge to do this. Add modules from the customer namespace to function groups in the standard. Before that am sending set of records to customized function. To change the value in the. Sap Edit Table Function Module.
From www.dab-europe.com
SAP® Change Tables (Part 1) What tables and field changes are actually getting logged, and Sap Edit Table Function Module Before that am sending set of records to customized function. You can add function modules and modify existing function modules in the modification assistant. I need to insert some records from report program to database table. To change the value in the sap database table, go to function builder (se37) and enter the fm name as se16n_interface. I call function. Sap Edit Table Function Module.