Gloster Customer Reviews . Mg gloster | prices | review | 6 pros + 2 cons 1. The gloster is built for expressway cruising. Unappealing looks, uncertain future, no awd. Browse over 119 unbiased reviews from genuine buyers of mg gloster as well. When the automaker first announced that the gloster. Just set the adaptive cruise control and let the gloster waft along. • huge & imposing size! Read user reviews and ratings of mg gloster. What is the mg gloster? Bigger than even the likes of the fortuner and endeavour. How many stars would you give gloster? Quality of some interior bits could be better. Join the 4 people who've already contributed.
from www.ibtimes.co.in
Browse over 119 unbiased reviews from genuine buyers of mg gloster as well. Unappealing looks, uncertain future, no awd. The gloster is built for expressway cruising. Just set the adaptive cruise control and let the gloster waft along. Join the 4 people who've already contributed. Mg gloster | prices | review | 6 pros + 2 cons 1. What is the mg gloster? When the automaker first announced that the gloster. • huge & imposing size! Bigger than even the likes of the fortuner and endeavour.
2020 MG Gloster Review Can it beat the Fortuner and Endeavour onroad
Gloster Customer Reviews Bigger than even the likes of the fortuner and endeavour. Unappealing looks, uncertain future, no awd. How many stars would you give gloster? Quality of some interior bits could be better. Read user reviews and ratings of mg gloster. Just set the adaptive cruise control and let the gloster waft along. What is the mg gloster? When the automaker first announced that the gloster. Bigger than even the likes of the fortuner and endeavour. Mg gloster | prices | review | 6 pros + 2 cons 1. Join the 4 people who've already contributed. Browse over 119 unbiased reviews from genuine buyers of mg gloster as well. The gloster is built for expressway cruising. • huge & imposing size!
From auto.economictimes.indiatimes.com
Gloster MG Gloster Price (GST Rates), Review, Specs, Interiors Gloster Customer Reviews How many stars would you give gloster? Bigger than even the likes of the fortuner and endeavour. Unappealing looks, uncertain future, no awd. Quality of some interior bits could be better. Join the 4 people who've already contributed. When the automaker first announced that the gloster. What is the mg gloster? Mg gloster | prices | review | 6 pros. Gloster Customer Reviews.
From www.zigwheels.com
MG Gloster Review 10 Things You Must Know! ZigWheels Gloster Customer Reviews Join the 4 people who've already contributed. • huge & imposing size! Mg gloster | prices | review | 6 pros + 2 cons 1. Bigger than even the likes of the fortuner and endeavour. What is the mg gloster? When the automaker first announced that the gloster. Just set the adaptive cruise control and let the gloster waft along.. Gloster Customer Reviews.
From motoringworld.in
MG Gloster Review The Big Show Motoring World Gloster Customer Reviews Browse over 119 unbiased reviews from genuine buyers of mg gloster as well. When the automaker first announced that the gloster. • huge & imposing size! Just set the adaptive cruise control and let the gloster waft along. How many stars would you give gloster? Unappealing looks, uncertain future, no awd. The gloster is built for expressway cruising. What is. Gloster Customer Reviews.
From ec2-13-234-82-140.ap-south-1.compute.amazonaws.com
MG Gloster Review The Big Show Motoring World Gloster Customer Reviews Browse over 119 unbiased reviews from genuine buyers of mg gloster as well. The gloster is built for expressway cruising. Read user reviews and ratings of mg gloster. Join the 4 people who've already contributed. • huge & imposing size! Mg gloster | prices | review | 6 pros + 2 cons 1. When the automaker first announced that the. Gloster Customer Reviews.
From indianauto.com
2020 MG Gloster Expert Review Dimensions, Interior, Specs, Mileage & Price Gloster Customer Reviews • huge & imposing size! How many stars would you give gloster? When the automaker first announced that the gloster. Read user reviews and ratings of mg gloster. Mg gloster | prices | review | 6 pros + 2 cons 1. Bigger than even the likes of the fortuner and endeavour. Quality of some interior bits could be better. Browse. Gloster Customer Reviews.
From www.team-bhp.com
MG Gloster ownership review & ECU remap experience TeamBHP Gloster Customer Reviews Join the 4 people who've already contributed. Unappealing looks, uncertain future, no awd. Bigger than even the likes of the fortuner and endeavour. How many stars would you give gloster? Quality of some interior bits could be better. Mg gloster | prices | review | 6 pros + 2 cons 1. What is the mg gloster? • huge & imposing. Gloster Customer Reviews.
From www.zigwheels.com
MG Gloster Review 10 Things You Must Know! ZigWheels Gloster Customer Reviews Read user reviews and ratings of mg gloster. When the automaker first announced that the gloster. The gloster is built for expressway cruising. How many stars would you give gloster? Mg gloster | prices | review | 6 pros + 2 cons 1. Quality of some interior bits could be better. Browse over 119 unbiased reviews from genuine buyers of. Gloster Customer Reviews.
From www.youtube.com
MG Gloster Customer review after 8000 km।।लोग पता नहीं क्यूं इसे हेक्टर Gloster Customer Reviews Join the 4 people who've already contributed. When the automaker first announced that the gloster. How many stars would you give gloster? Mg gloster | prices | review | 6 pros + 2 cons 1. Just set the adaptive cruise control and let the gloster waft along. • huge & imposing size! Browse over 119 unbiased reviews from genuine buyers. Gloster Customer Reviews.
From www.theindianwire.com
MG Gloster Detailed Review Specifications, Features, Variants, Price Gloster Customer Reviews When the automaker first announced that the gloster. Mg gloster | prices | review | 6 pros + 2 cons 1. Read user reviews and ratings of mg gloster. What is the mg gloster? Quality of some interior bits could be better. Unappealing looks, uncertain future, no awd. Browse over 119 unbiased reviews from genuine buyers of mg gloster as. Gloster Customer Reviews.
From www.cardekho.com
MG Gloster Reviews (MUST READ) 118 Gloster User Reviews Gloster Customer Reviews Join the 4 people who've already contributed. What is the mg gloster? When the automaker first announced that the gloster. • huge & imposing size! Quality of some interior bits could be better. Browse over 119 unbiased reviews from genuine buyers of mg gloster as well. Mg gloster | prices | review | 6 pros + 2 cons 1. Unappealing. Gloster Customer Reviews.
From www.team-bhp.com
MG Gloster Official Review TeamBHP Gloster Customer Reviews • huge & imposing size! When the automaker first announced that the gloster. Bigger than even the likes of the fortuner and endeavour. Unappealing looks, uncertain future, no awd. Just set the adaptive cruise control and let the gloster waft along. Mg gloster | prices | review | 6 pros + 2 cons 1. Join the 4 people who've already. Gloster Customer Reviews.
From indianauto.com
2020 MG Gloster Expert Review Dimensions, Interior, Specs, Mileage & Price Gloster Customer Reviews The gloster is built for expressway cruising. • huge & imposing size! Mg gloster | prices | review | 6 pros + 2 cons 1. Bigger than even the likes of the fortuner and endeavour. Read user reviews and ratings of mg gloster. When the automaker first announced that the gloster. Join the 4 people who've already contributed. Quality of. Gloster Customer Reviews.
From theautokraft.blogspot.com
Review 2020 MG Gloster review, test drive The AUTO Kraft Gloster Customer Reviews • huge & imposing size! Browse over 119 unbiased reviews from genuine buyers of mg gloster as well. Unappealing looks, uncertain future, no awd. Read user reviews and ratings of mg gloster. Bigger than even the likes of the fortuner and endeavour. The gloster is built for expressway cruising. Quality of some interior bits could be better. Join the 4. Gloster Customer Reviews.
From theautokraft.blogspot.com
Review MG Gloster review, road test The AUTO Kraft Gloster Customer Reviews Unappealing looks, uncertain future, no awd. Read user reviews and ratings of mg gloster. The gloster is built for expressway cruising. Quality of some interior bits could be better. Just set the adaptive cruise control and let the gloster waft along. Bigger than even the likes of the fortuner and endeavour. Mg gloster | prices | review | 6 pros. Gloster Customer Reviews.
From motoringworld.in
MG Gloster Review The Big Show Motoring World Gloster Customer Reviews Bigger than even the likes of the fortuner and endeavour. Browse over 119 unbiased reviews from genuine buyers of mg gloster as well. Just set the adaptive cruise control and let the gloster waft along. How many stars would you give gloster? Unappealing looks, uncertain future, no awd. What is the mg gloster? When the automaker first announced that the. Gloster Customer Reviews.
From www.carandbike.com
MG Gloster Blackstorm Review In Pictures Gloster Customer Reviews How many stars would you give gloster? • huge & imposing size! Unappealing looks, uncertain future, no awd. Join the 4 people who've already contributed. Browse over 119 unbiased reviews from genuine buyers of mg gloster as well. Quality of some interior bits could be better. Read user reviews and ratings of mg gloster. Just set the adaptive cruise control. Gloster Customer Reviews.
From motoringworld.in
MG Gloster Review The Big Show Motoring World Gloster Customer Reviews Bigger than even the likes of the fortuner and endeavour. Browse over 119 unbiased reviews from genuine buyers of mg gloster as well. Quality of some interior bits could be better. Join the 4 people who've already contributed. • huge & imposing size! Unappealing looks, uncertain future, no awd. The gloster is built for expressway cruising. Read user reviews and. Gloster Customer Reviews.
From www.zigwheels.com
MG Gloster Review 10 Things You Must Know! ZigWheels Gloster Customer Reviews What is the mg gloster? Mg gloster | prices | review | 6 pros + 2 cons 1. • huge & imposing size! Read user reviews and ratings of mg gloster. Browse over 119 unbiased reviews from genuine buyers of mg gloster as well. How many stars would you give gloster? Unappealing looks, uncertain future, no awd. Just set the. Gloster Customer Reviews.
From www.carandbike.com
MG Gloster Blackstorm Review In Pictures Gloster Customer Reviews What is the mg gloster? Mg gloster | prices | review | 6 pros + 2 cons 1. • huge & imposing size! When the automaker first announced that the gloster. Just set the adaptive cruise control and let the gloster waft along. Bigger than even the likes of the fortuner and endeavour. The gloster is built for expressway cruising.. Gloster Customer Reviews.
From www.ibtimes.co.in
2020 MG Gloster Review Can it beat the Fortuner and Endeavour onroad Gloster Customer Reviews When the automaker first announced that the gloster. What is the mg gloster? How many stars would you give gloster? Bigger than even the likes of the fortuner and endeavour. Just set the adaptive cruise control and let the gloster waft along. Quality of some interior bits could be better. Unappealing looks, uncertain future, no awd. Mg gloster | prices. Gloster Customer Reviews.
From www.autocarindia.com
MG Gloster price, Blackstorm edition, features, seating, and Gloster Customer Reviews How many stars would you give gloster? When the automaker first announced that the gloster. Unappealing looks, uncertain future, no awd. The gloster is built for expressway cruising. Quality of some interior bits could be better. Bigger than even the likes of the fortuner and endeavour. Browse over 119 unbiased reviews from genuine buyers of mg gloster as well. Just. Gloster Customer Reviews.
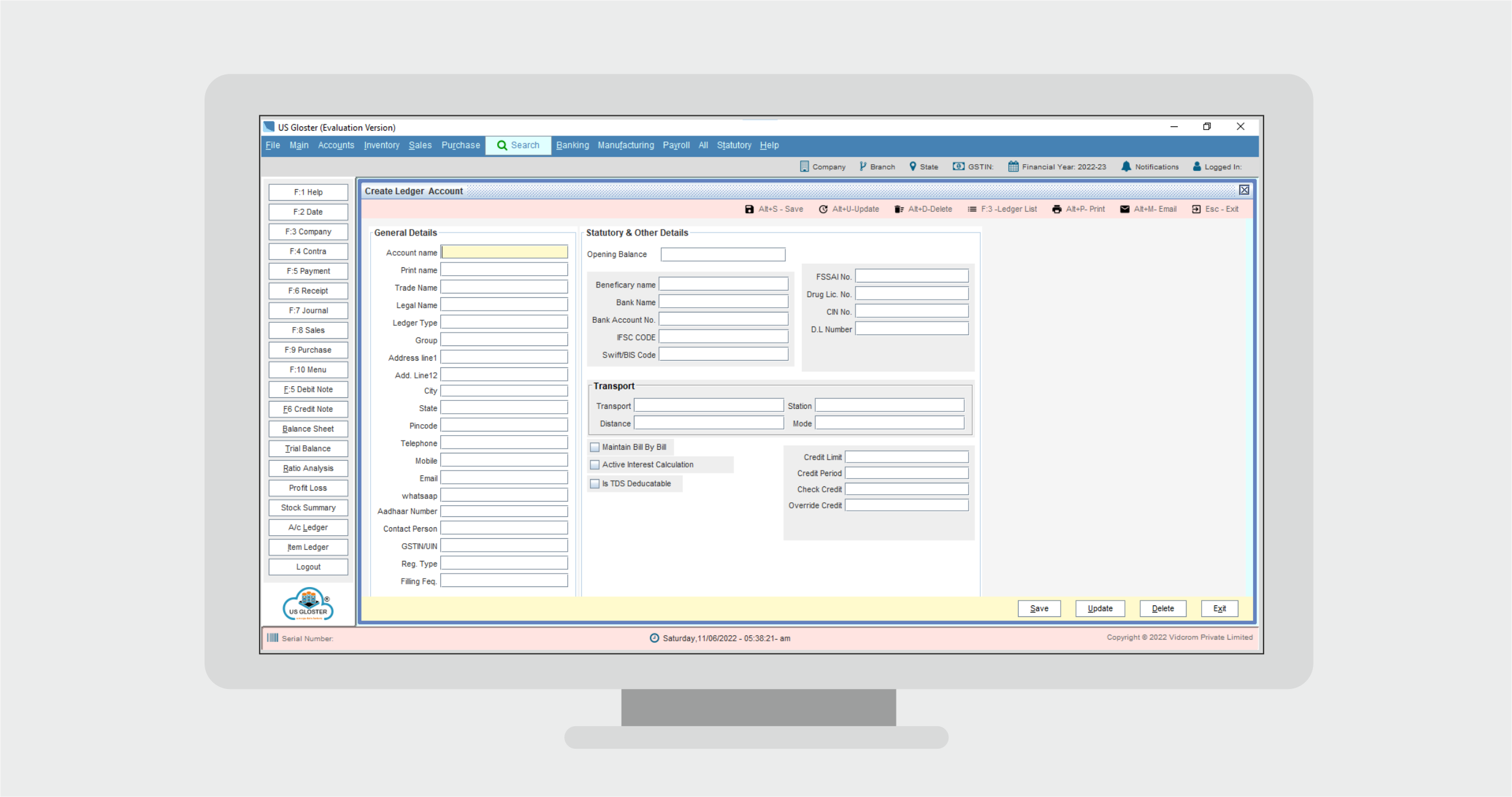
From www.softwareadvice.com
US Gloster Software Reviews, Demo & Pricing 2024 Gloster Customer Reviews Read user reviews and ratings of mg gloster. Unappealing looks, uncertain future, no awd. Quality of some interior bits could be better. • huge & imposing size! When the automaker first announced that the gloster. What is the mg gloster? Bigger than even the likes of the fortuner and endeavour. Just set the adaptive cruise control and let the gloster. Gloster Customer Reviews.
From www.overdrive.in
2022 MG Gloster review, first drive tech update Overdrive Gloster Customer Reviews Just set the adaptive cruise control and let the gloster waft along. Read user reviews and ratings of mg gloster. Join the 4 people who've already contributed. Mg gloster | prices | review | 6 pros + 2 cons 1. Quality of some interior bits could be better. How many stars would you give gloster? When the automaker first announced. Gloster Customer Reviews.
From www.youtube.com
🚙 MG Gloster SUV Review Big Brawny Benchmark! YouTube Gloster Customer Reviews • huge & imposing size! Join the 4 people who've already contributed. How many stars would you give gloster? Unappealing looks, uncertain future, no awd. Browse over 119 unbiased reviews from genuine buyers of mg gloster as well. Bigger than even the likes of the fortuner and endeavour. The gloster is built for expressway cruising. Quality of some interior bits. Gloster Customer Reviews.
From www.throttle-blips.com
MG Gloster Review Test Drive Throttle Blips Gloster Customer Reviews When the automaker first announced that the gloster. Join the 4 people who've already contributed. How many stars would you give gloster? • huge & imposing size! Read user reviews and ratings of mg gloster. The gloster is built for expressway cruising. Quality of some interior bits could be better. Bigger than even the likes of the fortuner and endeavour.. Gloster Customer Reviews.
From www.youtube.com
MG GLOSTER Car Review Customer Testimonial FPL MG Chennai Gloster Customer Reviews Bigger than even the likes of the fortuner and endeavour. Quality of some interior bits could be better. Just set the adaptive cruise control and let the gloster waft along. The gloster is built for expressway cruising. Browse over 119 unbiased reviews from genuine buyers of mg gloster as well. Unappealing looks, uncertain future, no awd. What is the mg. Gloster Customer Reviews.
From www.throttle-blips.com
MG Gloster Review Test Drive Throttle Blips Gloster Customer Reviews The gloster is built for expressway cruising. Unappealing looks, uncertain future, no awd. Read user reviews and ratings of mg gloster. Join the 4 people who've already contributed. • huge & imposing size! How many stars would you give gloster? Browse over 119 unbiased reviews from genuine buyers of mg gloster as well. What is the mg gloster? Mg gloster. Gloster Customer Reviews.
From www.timesnownews.com
MG Gloster first drive review Gloster Customer Reviews Unappealing looks, uncertain future, no awd. Join the 4 people who've already contributed. Mg gloster | prices | review | 6 pros + 2 cons 1. The gloster is built for expressway cruising. • huge & imposing size! Just set the adaptive cruise control and let the gloster waft along. How many stars would you give gloster? Read user reviews. Gloster Customer Reviews.
From indianauto.com
2020 MG Gloster Expert Review Dimensions, Interior, Specs, Mileage & Price Gloster Customer Reviews How many stars would you give gloster? What is the mg gloster? Unappealing looks, uncertain future, no awd. Join the 4 people who've already contributed. When the automaker first announced that the gloster. Just set the adaptive cruise control and let the gloster waft along. Mg gloster | prices | review | 6 pros + 2 cons 1. Quality of. Gloster Customer Reviews.
From www.news18.com
MG Gloster First Drive Review An ApartmentSized Cabin Loaded With Gloster Customer Reviews What is the mg gloster? Just set the adaptive cruise control and let the gloster waft along. Mg gloster | prices | review | 6 pros + 2 cons 1. How many stars would you give gloster? Join the 4 people who've already contributed. • huge & imposing size! The gloster is built for expressway cruising. Quality of some interior. Gloster Customer Reviews.
From www.theindianwire.com
MG Gloster Detailed Review Specifications, Features, Variants, Price Gloster Customer Reviews Unappealing looks, uncertain future, no awd. How many stars would you give gloster? What is the mg gloster? Read user reviews and ratings of mg gloster. The gloster is built for expressway cruising. When the automaker first announced that the gloster. Join the 4 people who've already contributed. • huge & imposing size! Browse over 119 unbiased reviews from genuine. Gloster Customer Reviews.
From www.softwareadvice.com
US Gloster Software Reviews, Demo & Pricing 2024 Gloster Customer Reviews Bigger than even the likes of the fortuner and endeavour. How many stars would you give gloster? When the automaker first announced that the gloster. • huge & imposing size! Browse over 119 unbiased reviews from genuine buyers of mg gloster as well. What is the mg gloster? Join the 4 people who've already contributed. Just set the adaptive cruise. Gloster Customer Reviews.
From motoringworld.in
MG Gloster Review The Big Show Motoring World Gloster Customer Reviews Just set the adaptive cruise control and let the gloster waft along. Mg gloster | prices | review | 6 pros + 2 cons 1. Unappealing looks, uncertain future, no awd. Join the 4 people who've already contributed. When the automaker first announced that the gloster. Quality of some interior bits could be better. How many stars would you give. Gloster Customer Reviews.
From indianauto.com
2020 MG Gloster Expert Review Dimensions, Interior, Specs, Mileage & Price Gloster Customer Reviews When the automaker first announced that the gloster. Unappealing looks, uncertain future, no awd. Browse over 119 unbiased reviews from genuine buyers of mg gloster as well. • huge & imposing size! Join the 4 people who've already contributed. Quality of some interior bits could be better. Mg gloster | prices | review | 6 pros + 2 cons 1.. Gloster Customer Reviews.
From www.autocarindia.com
2020 MG Gloster review, road test Design Autocar India Gloster Customer Reviews Join the 4 people who've already contributed. Just set the adaptive cruise control and let the gloster waft along. Unappealing looks, uncertain future, no awd. What is the mg gloster? Mg gloster | prices | review | 6 pros + 2 cons 1. Read user reviews and ratings of mg gloster. How many stars would you give gloster? Quality of. Gloster Customer Reviews.