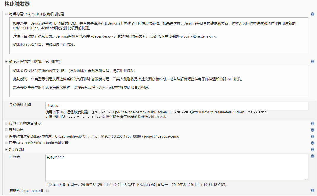
Jenkins Snapshot Dependency . When creating a release with jenkins, it will use the snapshot dependency. How to code jenkins build and release jobs with the jenkins. Snapshot is unstable because it is under. Build whenever a snapshot dependency is built: How to manually configure jenkins build and release jobs for a maven project. Jenkins has tools that simplify dependency management: If checked, jenkins will parse the poms of this project and check if any of its snapshot dependencies are built on this jenkins. It adds support for automatic triggers between projects depending on snapshots as well as the. Snapshot simply means depending on your configuration maven will check latest changes on a special dependency. But what we want is to use the latest release or. This plugin provides a deep integration between jenkins and maven. Jenkins core bill of materials (bom) centrally defines the library versions provided. Jenkins core bill of materials (bom) centrally defines the library versions provided. Jenkins has tools that simplify dependency management:
from blog.csdn.net
If checked, jenkins will parse the poms of this project and check if any of its snapshot dependencies are built on this jenkins. Snapshot is unstable because it is under. This plugin provides a deep integration between jenkins and maven. But what we want is to use the latest release or. Jenkins core bill of materials (bom) centrally defines the library versions provided. Build whenever a snapshot dependency is built: How to code jenkins build and release jobs with the jenkins. How to manually configure jenkins build and release jobs for a maven project. Jenkins has tools that simplify dependency management: Jenkins core bill of materials (bom) centrally defines the library versions provided.
Jenkins自动化部署_build whenever a snapshot dependency isCSDN博客
Jenkins Snapshot Dependency Snapshot simply means depending on your configuration maven will check latest changes on a special dependency. But what we want is to use the latest release or. Jenkins core bill of materials (bom) centrally defines the library versions provided. This plugin provides a deep integration between jenkins and maven. Snapshot is unstable because it is under. Build whenever a snapshot dependency is built: Jenkins core bill of materials (bom) centrally defines the library versions provided. It adds support for automatic triggers between projects depending on snapshots as well as the. How to code jenkins build and release jobs with the jenkins. Jenkins has tools that simplify dependency management: How to manually configure jenkins build and release jobs for a maven project. Jenkins has tools that simplify dependency management: When creating a release with jenkins, it will use the snapshot dependency. If checked, jenkins will parse the poms of this project and check if any of its snapshot dependencies are built on this jenkins. Snapshot simply means depending on your configuration maven will check latest changes on a special dependency.
From blog.csdn.net
Jenkins + Gitee + Maven 自动化部署 Spring Boot_build whenever a snapshot Jenkins Snapshot Dependency Jenkins core bill of materials (bom) centrally defines the library versions provided. It adds support for automatic triggers between projects depending on snapshots as well as the. But what we want is to use the latest release or. Build whenever a snapshot dependency is built: Snapshot simply means depending on your configuration maven will check latest changes on a special. Jenkins Snapshot Dependency.
From blog.csdn.net
Jenkins + Gitee + Maven 自动化部署 Spring Boot_build whenever a snapshot Jenkins Snapshot Dependency How to manually configure jenkins build and release jobs for a maven project. It adds support for automatic triggers between projects depending on snapshots as well as the. When creating a release with jenkins, it will use the snapshot dependency. Jenkins core bill of materials (bom) centrally defines the library versions provided. Snapshot is unstable because it is under. If. Jenkins Snapshot Dependency.
From blog.csdn.net
Jenkins + Gitee + Maven 自动化部署 Spring Boot_build whenever a snapshot Jenkins Snapshot Dependency How to code jenkins build and release jobs with the jenkins. Jenkins has tools that simplify dependency management: How to manually configure jenkins build and release jobs for a maven project. Jenkins has tools that simplify dependency management: This plugin provides a deep integration between jenkins and maven. Jenkins core bill of materials (bom) centrally defines the library versions provided.. Jenkins Snapshot Dependency.
From www.javacodegeeks.com
Automating the Deployment and Upload of Snapshot Java Artifacts Using Jenkins Snapshot Dependency If checked, jenkins will parse the poms of this project and check if any of its snapshot dependencies are built on this jenkins. Jenkins core bill of materials (bom) centrally defines the library versions provided. It adds support for automatic triggers between projects depending on snapshots as well as the. Jenkins core bill of materials (bom) centrally defines the library. Jenkins Snapshot Dependency.
From blog.csdn.net
Jenkins + Gitee + Maven 自动化部署 Spring Boot_build whenever a snapshot Jenkins Snapshot Dependency When creating a release with jenkins, it will use the snapshot dependency. But what we want is to use the latest release or. How to code jenkins build and release jobs with the jenkins. Jenkins has tools that simplify dependency management: Jenkins core bill of materials (bom) centrally defines the library versions provided. Jenkins has tools that simplify dependency management:. Jenkins Snapshot Dependency.
From blog.royalsloth.eu
Dependency management with Jenkins RoyalSloth Jenkins Snapshot Dependency Snapshot simply means depending on your configuration maven will check latest changes on a special dependency. How to manually configure jenkins build and release jobs for a maven project. Jenkins has tools that simplify dependency management: Jenkins has tools that simplify dependency management: Jenkins core bill of materials (bom) centrally defines the library versions provided. If checked, jenkins will parse. Jenkins Snapshot Dependency.
From plugins.jenkins.io
OWASP DependencyTrack Jenkins plugin Jenkins Snapshot Dependency Build whenever a snapshot dependency is built: How to manually configure jenkins build and release jobs for a maven project. Jenkins core bill of materials (bom) centrally defines the library versions provided. Jenkins core bill of materials (bom) centrally defines the library versions provided. This plugin provides a deep integration between jenkins and maven. But what we want is to. Jenkins Snapshot Dependency.
From wiki.jenkins.io
Jenkins OWASP DependencyTrack Plugin Jenkins Snapshot Dependency Snapshot simply means depending on your configuration maven will check latest changes on a special dependency. How to code jenkins build and release jobs with the jenkins. Jenkins core bill of materials (bom) centrally defines the library versions provided. It adds support for automatic triggers between projects depending on snapshots as well as the. Jenkins has tools that simplify dependency. Jenkins Snapshot Dependency.
From technology.amis.nl
Jenkins Pipeline SonarQube and the OWASP DependencyCheck Jenkins Snapshot Dependency Jenkins core bill of materials (bom) centrally defines the library versions provided. How to manually configure jenkins build and release jobs for a maven project. This plugin provides a deep integration between jenkins and maven. Build whenever a snapshot dependency is built: How to code jenkins build and release jobs with the jenkins. Jenkins has tools that simplify dependency management:. Jenkins Snapshot Dependency.
From medium.com
Checking vulnerabilities in 3rd party dependencies using OWASP Jenkins Snapshot Dependency If checked, jenkins will parse the poms of this project and check if any of its snapshot dependencies are built on this jenkins. Snapshot is unstable because it is under. But what we want is to use the latest release or. Build whenever a snapshot dependency is built: How to manually configure jenkins build and release jobs for a maven. Jenkins Snapshot Dependency.
From plugins.jenkins.io
Dependency Graph Viewer Jenkins plugin Jenkins Snapshot Dependency When creating a release with jenkins, it will use the snapshot dependency. Snapshot is unstable because it is under. Snapshot simply means depending on your configuration maven will check latest changes on a special dependency. Jenkins has tools that simplify dependency management: Jenkins has tools that simplify dependency management: Jenkins core bill of materials (bom) centrally defines the library versions. Jenkins Snapshot Dependency.
From blog.csdn.net
Jenkins自动化部署_build whenever a snapshot dependency isCSDN博客 Jenkins Snapshot Dependency Jenkins has tools that simplify dependency management: Jenkins core bill of materials (bom) centrally defines the library versions provided. How to code jenkins build and release jobs with the jenkins. Snapshot is unstable because it is under. Jenkins core bill of materials (bom) centrally defines the library versions provided. It adds support for automatic triggers between projects depending on snapshots. Jenkins Snapshot Dependency.
From blog.xmartlabs.com
Easy Continuous Delivery in Android with Jenkins Jenkins Snapshot Dependency Jenkins core bill of materials (bom) centrally defines the library versions provided. How to manually configure jenkins build and release jobs for a maven project. When creating a release with jenkins, it will use the snapshot dependency. But what we want is to use the latest release or. If checked, jenkins will parse the poms of this project and check. Jenkins Snapshot Dependency.
From blog.csdn.net
Jenkins + Gitee + Maven 自动化部署 Spring Boot_build whenever a snapshot Jenkins Snapshot Dependency Jenkins has tools that simplify dependency management: Snapshot simply means depending on your configuration maven will check latest changes on a special dependency. Jenkins core bill of materials (bom) centrally defines the library versions provided. How to code jenkins build and release jobs with the jenkins. But what we want is to use the latest release or. How to manually. Jenkins Snapshot Dependency.
From blog.csdn.net
Jenkins + Gitee + Maven 自动化部署 Spring Boot_build whenever a snapshot Jenkins Snapshot Dependency If checked, jenkins will parse the poms of this project and check if any of its snapshot dependencies are built on this jenkins. When creating a release with jenkins, it will use the snapshot dependency. This plugin provides a deep integration between jenkins and maven. Snapshot is unstable because it is under. How to code jenkins build and release jobs. Jenkins Snapshot Dependency.
From blog.csdn.net
Jenkins + Gitee + Maven 自动化部署 Spring Boot_build whenever a snapshot Jenkins Snapshot Dependency How to code jenkins build and release jobs with the jenkins. Snapshot simply means depending on your configuration maven will check latest changes on a special dependency. When creating a release with jenkins, it will use the snapshot dependency. Jenkins has tools that simplify dependency management: This plugin provides a deep integration between jenkins and maven. If checked, jenkins will. Jenkins Snapshot Dependency.
From blog.csdn.net
Jenkins + Gitee + Maven 自动化部署 Spring Boot_build whenever a snapshot Jenkins Snapshot Dependency Jenkins has tools that simplify dependency management: Snapshot is unstable because it is under. Jenkins has tools that simplify dependency management: How to code jenkins build and release jobs with the jenkins. It adds support for automatic triggers between projects depending on snapshots as well as the. How to manually configure jenkins build and release jobs for a maven project.. Jenkins Snapshot Dependency.
From www.youtube.com
Dependency Track Jenkins Plugin Get the Best out of Jenkins and Jenkins Snapshot Dependency Build whenever a snapshot dependency is built: Jenkins has tools that simplify dependency management: This plugin provides a deep integration between jenkins and maven. When creating a release with jenkins, it will use the snapshot dependency. Jenkins core bill of materials (bom) centrally defines the library versions provided. How to code jenkins build and release jobs with the jenkins. Snapshot. Jenkins Snapshot Dependency.
From blog.csdn.net
Jenkins + Gitee + Maven 自动化部署 Spring Boot_build whenever a snapshot Jenkins Snapshot Dependency Jenkins core bill of materials (bom) centrally defines the library versions provided. How to code jenkins build and release jobs with the jenkins. Snapshot is unstable because it is under. But what we want is to use the latest release or. When creating a release with jenkins, it will use the snapshot dependency. How to manually configure jenkins build and. Jenkins Snapshot Dependency.
From issues.jenkins.io
Loading... Jenkins Snapshot Dependency How to manually configure jenkins build and release jobs for a maven project. Build whenever a snapshot dependency is built: Jenkins core bill of materials (bom) centrally defines the library versions provided. If checked, jenkins will parse the poms of this project and check if any of its snapshot dependencies are built on this jenkins. Jenkins has tools that simplify. Jenkins Snapshot Dependency.
From blog.csdn.net
Jenkins持续集成部署实战采坑系列(五)_build whenever a snapshot dependency is builtCSDN博客 Jenkins Snapshot Dependency Jenkins has tools that simplify dependency management: When creating a release with jenkins, it will use the snapshot dependency. Snapshot simply means depending on your configuration maven will check latest changes on a special dependency. How to manually configure jenkins build and release jobs for a maven project. This plugin provides a deep integration between jenkins and maven. Snapshot is. Jenkins Snapshot Dependency.
From blog.csdn.net
Jenkins + Gitee + Maven 自动化部署 Spring Boot_build whenever a snapshot Jenkins Snapshot Dependency Jenkins core bill of materials (bom) centrally defines the library versions provided. Build whenever a snapshot dependency is built: But what we want is to use the latest release or. Snapshot is unstable because it is under. Jenkins has tools that simplify dependency management: This plugin provides a deep integration between jenkins and maven. If checked, jenkins will parse the. Jenkins Snapshot Dependency.
From blog.csdn.net
Jenkins + Gitee + Maven 自动化部署 Spring Boot_build whenever a snapshot Jenkins Snapshot Dependency How to code jenkins build and release jobs with the jenkins. How to manually configure jenkins build and release jobs for a maven project. Snapshot is unstable because it is under. Build whenever a snapshot dependency is built: Jenkins core bill of materials (bom) centrally defines the library versions provided. Jenkins has tools that simplify dependency management: Jenkins core bill. Jenkins Snapshot Dependency.
From blog.csdn.net
Jenkins自动化部署_build whenever a snapshot dependency isCSDN博客 Jenkins Snapshot Dependency This plugin provides a deep integration between jenkins and maven. But what we want is to use the latest release or. Jenkins core bill of materials (bom) centrally defines the library versions provided. Build whenever a snapshot dependency is built: How to manually configure jenkins build and release jobs for a maven project. Jenkins has tools that simplify dependency management:. Jenkins Snapshot Dependency.
From blog.csdn.net
Jenkins + Gitee + Maven 自动化部署 Spring Boot_build whenever a snapshot Jenkins Snapshot Dependency But what we want is to use the latest release or. Jenkins core bill of materials (bom) centrally defines the library versions provided. Jenkins has tools that simplify dependency management: Snapshot is unstable because it is under. Jenkins core bill of materials (bom) centrally defines the library versions provided. How to code jenkins build and release jobs with the jenkins.. Jenkins Snapshot Dependency.
From plugins.jenkins.io
OWASP DependencyTrack Jenkins plugin Jenkins Snapshot Dependency Jenkins core bill of materials (bom) centrally defines the library versions provided. Jenkins has tools that simplify dependency management: But what we want is to use the latest release or. Jenkins core bill of materials (bom) centrally defines the library versions provided. How to code jenkins build and release jobs with the jenkins. Snapshot is unstable because it is under.. Jenkins Snapshot Dependency.
From technology.amis.nl
Jenkins Pipeline SonarQube and the OWASP DependencyCheck Jenkins Snapshot Dependency Jenkins core bill of materials (bom) centrally defines the library versions provided. It adds support for automatic triggers between projects depending on snapshots as well as the. But what we want is to use the latest release or. Snapshot simply means depending on your configuration maven will check latest changes on a special dependency. Jenkins core bill of materials (bom). Jenkins Snapshot Dependency.
From blog.csdn.net
Jenkins自动化部署_build whenever a snapshot dependency isCSDN博客 Jenkins Snapshot Dependency Snapshot simply means depending on your configuration maven will check latest changes on a special dependency. Jenkins has tools that simplify dependency management: How to manually configure jenkins build and release jobs for a maven project. When creating a release with jenkins, it will use the snapshot dependency. But what we want is to use the latest release or. Jenkins. Jenkins Snapshot Dependency.
From www.youtube.com
How to create dependency between two Jenkins Jobs Trigger Jenkins Job Jenkins Snapshot Dependency It adds support for automatic triggers between projects depending on snapshots as well as the. This plugin provides a deep integration between jenkins and maven. Snapshot simply means depending on your configuration maven will check latest changes on a special dependency. Jenkins core bill of materials (bom) centrally defines the library versions provided. Jenkins core bill of materials (bom) centrally. Jenkins Snapshot Dependency.
From blog.csdn.net
Jenkins + Gitee + Maven 自动化部署 Spring Boot_build whenever a snapshot Jenkins Snapshot Dependency But what we want is to use the latest release or. How to code jenkins build and release jobs with the jenkins. How to manually configure jenkins build and release jobs for a maven project. This plugin provides a deep integration between jenkins and maven. Jenkins has tools that simplify dependency management: Jenkins core bill of materials (bom) centrally defines. Jenkins Snapshot Dependency.
From rokpoto.com
Backup Jenkins using File System Snapshots rokpoto Jenkins Snapshot Dependency But what we want is to use the latest release or. If checked, jenkins will parse the poms of this project and check if any of its snapshot dependencies are built on this jenkins. Jenkins has tools that simplify dependency management: Snapshot simply means depending on your configuration maven will check latest changes on a special dependency. When creating a. Jenkins Snapshot Dependency.
From blog.csdn.net
Jenkins自动化部署_build whenever a snapshot dependency isCSDN博客 Jenkins Snapshot Dependency Jenkins core bill of materials (bom) centrally defines the library versions provided. How to manually configure jenkins build and release jobs for a maven project. Jenkins core bill of materials (bom) centrally defines the library versions provided. Snapshot simply means depending on your configuration maven will check latest changes on a special dependency. Snapshot is unstable because it is under.. Jenkins Snapshot Dependency.
From wiki.jenkins.io
Jenkins Dependency Graph View Plugin Jenkins Snapshot Dependency Build whenever a snapshot dependency is built: It adds support for automatic triggers between projects depending on snapshots as well as the. How to code jenkins build and release jobs with the jenkins. Jenkins core bill of materials (bom) centrally defines the library versions provided. Snapshot simply means depending on your configuration maven will check latest changes on a special. Jenkins Snapshot Dependency.
From hackernoon.com
Automatically Scan Your Project Dependencies for Vulnerabilities Using Jenkins Snapshot Dependency Jenkins has tools that simplify dependency management: Snapshot simply means depending on your configuration maven will check latest changes on a special dependency. If checked, jenkins will parse the poms of this project and check if any of its snapshot dependencies are built on this jenkins. Jenkins has tools that simplify dependency management: But what we want is to use. Jenkins Snapshot Dependency.
From blog.csdn.net
Jenkins + Gitee + Maven 自动化部署 Spring Boot_build whenever a snapshot Jenkins Snapshot Dependency Build whenever a snapshot dependency is built: When creating a release with jenkins, it will use the snapshot dependency. But what we want is to use the latest release or. Jenkins core bill of materials (bom) centrally defines the library versions provided. It adds support for automatic triggers between projects depending on snapshots as well as the. How to manually. Jenkins Snapshot Dependency.