Sage Intacct Database Schema . Setting up a standard database to use with sage intacct construction. Before you can create an estimate for export to sage intacct. Learn about the data model and objects of sage intacct data delivery service (dds), a web service that provides access to the sage. In the new 2020 release 1 by sage intacct, a new. Learn more about querying data in sage intacct using the new query function. Define database and schema variables. By default, this package runs using your destination and the sage_intacct schema. Configuring the data sources for the erp. The installation (assuming the central point is freshly installed and empty), will consist of two steps:
from venntechnology.com
Define database and schema variables. By default, this package runs using your destination and the sage_intacct schema. The installation (assuming the central point is freshly installed and empty), will consist of two steps: In the new 2020 release 1 by sage intacct, a new. Setting up a standard database to use with sage intacct construction. Learn more about querying data in sage intacct using the new query function. Before you can create an estimate for export to sage intacct. Configuring the data sources for the erp. Learn about the data model and objects of sage intacct data delivery service (dds), a web service that provides access to the sage.
Ultimate Guide to Sage Intacct Integrations
Sage Intacct Database Schema Learn more about querying data in sage intacct using the new query function. Define database and schema variables. The installation (assuming the central point is freshly installed and empty), will consist of two steps: Learn more about querying data in sage intacct using the new query function. Before you can create an estimate for export to sage intacct. In the new 2020 release 1 by sage intacct, a new. Configuring the data sources for the erp. Learn about the data model and objects of sage intacct data delivery service (dds), a web service that provides access to the sage. Setting up a standard database to use with sage intacct construction. By default, this package runs using your destination and the sage_intacct schema.
From sockeyeconsulting.com
Sage Intacct Overview A Comprehensive Video of Features and Benefits Sage Intacct Database Schema Setting up a standard database to use with sage intacct construction. Learn about the data model and objects of sage intacct data delivery service (dds), a web service that provides access to the sage. The installation (assuming the central point is freshly installed and empty), will consist of two steps: Define database and schema variables. Configuring the data sources for. Sage Intacct Database Schema.
From developer.intacct.com
Entity Relationship Diagrams Sage Intacct Developer Sage Intacct Database Schema Setting up a standard database to use with sage intacct construction. Learn more about querying data in sage intacct using the new query function. The installation (assuming the central point is freshly installed and empty), will consist of two steps: By default, this package runs using your destination and the sage_intacct schema. Configuring the data sources for the erp. Define. Sage Intacct Database Schema.
From www.realisable.co.uk
Sage Intacct Integration for Accounting & Finance IMan Realisable Sage Intacct Database Schema By default, this package runs using your destination and the sage_intacct schema. Setting up a standard database to use with sage intacct construction. Before you can create an estimate for export to sage intacct. In the new 2020 release 1 by sage intacct, a new. Learn about the data model and objects of sage intacct data delivery service (dds), a. Sage Intacct Database Schema.
From www.wearethinc.com
What is Sage Intacct? Thinc Sage Intacct Database Schema Learn more about querying data in sage intacct using the new query function. Define database and schema variables. By default, this package runs using your destination and the sage_intacct schema. The installation (assuming the central point is freshly installed and empty), will consist of two steps: Learn about the data model and objects of sage intacct data delivery service (dds),. Sage Intacct Database Schema.
From marketplace.intacct.com
Sage Intacct Marketplace Sage Intacct Database Schema Learn about the data model and objects of sage intacct data delivery service (dds), a web service that provides access to the sage. Setting up a standard database to use with sage intacct construction. Before you can create an estimate for export to sage intacct. In the new 2020 release 1 by sage intacct, a new. Learn more about querying. Sage Intacct Database Schema.
From marketplace.intacct.com
Sage Intacct Marketplace Sage Intacct Database Schema By default, this package runs using your destination and the sage_intacct schema. Before you can create an estimate for export to sage intacct. Learn about the data model and objects of sage intacct data delivery service (dds), a web service that provides access to the sage. Setting up a standard database to use with sage intacct construction. In the new. Sage Intacct Database Schema.
From developer.intacct.com
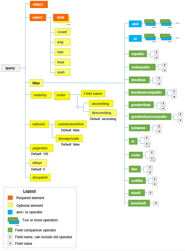
Queries Sage Intacct Developer Sage Intacct Database Schema The installation (assuming the central point is freshly installed and empty), will consist of two steps: Learn about the data model and objects of sage intacct data delivery service (dds), a web service that provides access to the sage. By default, this package runs using your destination and the sage_intacct schema. Before you can create an estimate for export to. Sage Intacct Database Schema.
From cogentnext.com
Sage Intacct Leading Cloud Accounting and ERP Software Sage Intacct Database Schema Before you can create an estimate for export to sage intacct. By default, this package runs using your destination and the sage_intacct schema. The installation (assuming the central point is freshly installed and empty), will consist of two steps: Define database and schema variables. Learn more about querying data in sage intacct using the new query function. Learn about the. Sage Intacct Database Schema.
From developer.intacct.com
General Ledger ERD Sage Intacct Developer Sage Intacct Database Schema Setting up a standard database to use with sage intacct construction. Before you can create an estimate for export to sage intacct. By default, this package runs using your destination and the sage_intacct schema. Learn more about querying data in sage intacct using the new query function. Define database and schema variables. The installation (assuming the central point is freshly. Sage Intacct Database Schema.
From developer.intacct.com
Entity Relationship Diagrams Sage Intacct Developer Sage Intacct Database Schema Learn more about querying data in sage intacct using the new query function. Setting up a standard database to use with sage intacct construction. Learn about the data model and objects of sage intacct data delivery service (dds), a web service that provides access to the sage. Define database and schema variables. By default, this package runs using your destination. Sage Intacct Database Schema.
From www.altavistatech.com
Sage Intacct R3 2022 Update Allocation Automation Sage Intacct Database Schema Before you can create an estimate for export to sage intacct. Define database and schema variables. The installation (assuming the central point is freshly installed and empty), will consist of two steps: Configuring the data sources for the erp. Learn more about querying data in sage intacct using the new query function. In the new 2020 release 1 by sage. Sage Intacct Database Schema.
From www.armanino.com
Nonprofit Sage Intacct Salesforce Integration Pack Armanino Sage Intacct Database Schema Configuring the data sources for the erp. In the new 2020 release 1 by sage intacct, a new. The installation (assuming the central point is freshly installed and empty), will consist of two steps: Learn more about querying data in sage intacct using the new query function. Define database and schema variables. Setting up a standard database to use with. Sage Intacct Database Schema.
From trustedcfosolutions.com
Sage Intacct Accounting Dimensions What is It and How Can It Improve Sage Intacct Database Schema Learn more about querying data in sage intacct using the new query function. The installation (assuming the central point is freshly installed and empty), will consist of two steps: Setting up a standard database to use with sage intacct construction. Learn about the data model and objects of sage intacct data delivery service (dds), a web service that provides access. Sage Intacct Database Schema.
From help-people.sage.com
Getting an overview of the Sage People Database Sage Intacct Database Schema Define database and schema variables. In the new 2020 release 1 by sage intacct, a new. Before you can create an estimate for export to sage intacct. The installation (assuming the central point is freshly installed and empty), will consist of two steps: Learn more about querying data in sage intacct using the new query function. Configuring the data sources. Sage Intacct Database Schema.
From marketplace.intacct.com
Sage Intacct Marketplace Sage Intacct Database Schema The installation (assuming the central point is freshly installed and empty), will consist of two steps: Configuring the data sources for the erp. Before you can create an estimate for export to sage intacct. Learn more about querying data in sage intacct using the new query function. Learn about the data model and objects of sage intacct data delivery service. Sage Intacct Database Schema.
From marketplace.intacct.com
Sage Intacct Marketplace Sage Intacct Database Schema Configuring the data sources for the erp. Define database and schema variables. Before you can create an estimate for export to sage intacct. Setting up a standard database to use with sage intacct construction. In the new 2020 release 1 by sage intacct, a new. Learn more about querying data in sage intacct using the new query function. The installation. Sage Intacct Database Schema.
From helpintacct.velixo.com
Sage Intacct configuration prerequisites Velixo for Sage Intacct Help Sage Intacct Database Schema Learn more about querying data in sage intacct using the new query function. In the new 2020 release 1 by sage intacct, a new. Learn about the data model and objects of sage intacct data delivery service (dds), a web service that provides access to the sage. Setting up a standard database to use with sage intacct construction. Define database. Sage Intacct Database Schema.
From www.airbase.com
Sage Intacct Integration Product Sheet Overview Airbase Sage Intacct Database Schema Before you can create an estimate for export to sage intacct. Configuring the data sources for the erp. Learn more about querying data in sage intacct using the new query function. Define database and schema variables. Learn about the data model and objects of sage intacct data delivery service (dds), a web service that provides access to the sage. The. Sage Intacct Database Schema.
From www.youtube.com
How to use Sage Intacct Dimensions YouTube Sage Intacct Database Schema Learn more about querying data in sage intacct using the new query function. Define database and schema variables. Configuring the data sources for the erp. By default, this package runs using your destination and the sage_intacct schema. The installation (assuming the central point is freshly installed and empty), will consist of two steps: Setting up a standard database to use. Sage Intacct Database Schema.
From www.armaninollp.com
SageIntacct CSV Imports Integration Pack by Armanino LLP Sage Intacct Database Schema Setting up a standard database to use with sage intacct construction. Configuring the data sources for the erp. By default, this package runs using your destination and the sage_intacct schema. In the new 2020 release 1 by sage intacct, a new. Learn about the data model and objects of sage intacct data delivery service (dds), a web service that provides. Sage Intacct Database Schema.
From fitsmallbusiness.com
Sage Intacct Review Features and Pricing 2022 Sage Intacct Database Schema Learn more about querying data in sage intacct using the new query function. The installation (assuming the central point is freshly installed and empty), will consist of two steps: Configuring the data sources for the erp. Before you can create an estimate for export to sage intacct. Define database and schema variables. Setting up a standard database to use with. Sage Intacct Database Schema.
From itassolutions.co.uk
MultiDimensional Chart of Accounts Sage Intacct Sage Intacct Database Schema Define database and schema variables. Learn more about querying data in sage intacct using the new query function. By default, this package runs using your destination and the sage_intacct schema. Setting up a standard database to use with sage intacct construction. Configuring the data sources for the erp. In the new 2020 release 1 by sage intacct, a new. Before. Sage Intacct Database Schema.
From www.wipfli.com
How to create custom Sage Intacct dimensions Wipfli Sage Intacct Database Schema By default, this package runs using your destination and the sage_intacct schema. Before you can create an estimate for export to sage intacct. Define database and schema variables. Configuring the data sources for the erp. Setting up a standard database to use with sage intacct construction. In the new 2020 release 1 by sage intacct, a new. The installation (assuming. Sage Intacct Database Schema.
From marketplace.intacct.com
Sage Intacct Marketplace Sage Intacct Database Schema The installation (assuming the central point is freshly installed and empty), will consist of two steps: Configuring the data sources for the erp. Setting up a standard database to use with sage intacct construction. Before you can create an estimate for export to sage intacct. In the new 2020 release 1 by sage intacct, a new. Define database and schema. Sage Intacct Database Schema.
From itassolutions.co.uk
Powerful MultiEntity Management with Sage Intacct Features & Benefits Sage Intacct Database Schema Learn about the data model and objects of sage intacct data delivery service (dds), a web service that provides access to the sage. Configuring the data sources for the erp. Learn more about querying data in sage intacct using the new query function. Before you can create an estimate for export to sage intacct. In the new 2020 release 1. Sage Intacct Database Schema.
From www.g2crowd.com
Sage Intacct G2 Crowd Sage Intacct Database Schema By default, this package runs using your destination and the sage_intacct schema. Before you can create an estimate for export to sage intacct. Learn about the data model and objects of sage intacct data delivery service (dds), a web service that provides access to the sage. Learn more about querying data in sage intacct using the new query function. Configuring. Sage Intacct Database Schema.
From marketplace.intacct.com
Sage Intacct Marketplace Sage Intacct Database Schema Before you can create an estimate for export to sage intacct. Learn about the data model and objects of sage intacct data delivery service (dds), a web service that provides access to the sage. Configuring the data sources for the erp. Learn more about querying data in sage intacct using the new query function. The installation (assuming the central point. Sage Intacct Database Schema.
From venntechnology.com
Ultimate Guide to Sage Intacct Integrations Sage Intacct Database Schema By default, this package runs using your destination and the sage_intacct schema. Learn more about querying data in sage intacct using the new query function. The installation (assuming the central point is freshly installed and empty), will consist of two steps: Define database and schema variables. Setting up a standard database to use with sage intacct construction. In the new. Sage Intacct Database Schema.
From www.armanino.com
Sage Intacct Coupa Integration Pack Armanino Sage Intacct Database Schema Before you can create an estimate for export to sage intacct. Define database and schema variables. By default, this package runs using your destination and the sage_intacct schema. Setting up a standard database to use with sage intacct construction. Learn more about querying data in sage intacct using the new query function. In the new 2020 release 1 by sage. Sage Intacct Database Schema.
From marketplace.intacct.com
Sage Intacct Marketplace Sage Intacct Database Schema Define database and schema variables. Learn about the data model and objects of sage intacct data delivery service (dds), a web service that provides access to the sage. Learn more about querying data in sage intacct using the new query function. By default, this package runs using your destination and the sage_intacct schema. Before you can create an estimate for. Sage Intacct Database Schema.
From marketplace.intacct.com
Sage Intacct Marketplace Sage Intacct Database Schema Define database and schema variables. Configuring the data sources for the erp. Learn about the data model and objects of sage intacct data delivery service (dds), a web service that provides access to the sage. Setting up a standard database to use with sage intacct construction. Before you can create an estimate for export to sage intacct. In the new. Sage Intacct Database Schema.
From www.intecoms.co.za
Sage Intacct ICS Sage Intacct Database Schema Setting up a standard database to use with sage intacct construction. Configuring the data sources for the erp. Define database and schema variables. By default, this package runs using your destination and the sage_intacct schema. Before you can create an estimate for export to sage intacct. Learn about the data model and objects of sage intacct data delivery service (dds),. Sage Intacct Database Schema.
From appexchange.salesforce.com
software and saas trust your numbers with the saas metrics dashboard Sage Intacct Database Schema Define database and schema variables. Before you can create an estimate for export to sage intacct. Setting up a standard database to use with sage intacct construction. Learn about the data model and objects of sage intacct data delivery service (dds), a web service that provides access to the sage. Learn more about querying data in sage intacct using the. Sage Intacct Database Schema.
From dotsqay6aqir9.cloudfront.net
Customization Packages Sage Intacct Developer Sage Intacct Database Schema Define database and schema variables. Before you can create an estimate for export to sage intacct. By default, this package runs using your destination and the sage_intacct schema. Learn about the data model and objects of sage intacct data delivery service (dds), a web service that provides access to the sage. In the new 2020 release 1 by sage intacct,. Sage Intacct Database Schema.
From developer.intacct.com
Entity Relationship Diagrams Sage Intacct Developer Sage Intacct Database Schema By default, this package runs using your destination and the sage_intacct schema. Define database and schema variables. Setting up a standard database to use with sage intacct construction. The installation (assuming the central point is freshly installed and empty), will consist of two steps: Learn more about querying data in sage intacct using the new query function. Learn about the. Sage Intacct Database Schema.