What Is Java In Unity . The short answer is yes, java can be used with unity. The dependencies you need should be. In this guide, we will explore how to use java in unity 3d, covering the basics of setting up a java project in unity, creating custom assets, and. Unity supports java and kotlin code written in source files with.java and.kt extensions. It's a very similar language that takes a lot of influence from java while arguably. First, a little bit about me:. You should check out c#, however; In this article, we run through all you need to know to get started using unity. Here is what i did: Java programs can run on any operating system. Created a simple java library that looks like this: Public class examplelibrary { private int. Unity is a great tool for prototyping everything from games, to interactive visualisations. Java is not supported by unity. Can java be used with unity?
from medium.com
Here is what i did: Can java be used with unity? Java is designed to be secure and prevent malicious code from. It's a very similar language that takes a lot of influence from java while arguably. You should check out c#, however; In this guide, we will explore how to use java in unity 3d, covering the basics of setting up a java project in unity, creating custom assets, and. Java programs can run on any operating system. Unity is a great tool for prototyping everything from games, to interactive visualisations. The short answer is yes, java can be used with unity. The dependencies you need should be.
Why is Java not a Pure ObjectOriented Programming Language? by
What Is Java In Unity Can java be used with unity? Java programs can run on any operating system. The short answer is yes, java can be used with unity. It's a very similar language that takes a lot of influence from java while arguably. Unity supports java and kotlin code written in source files with.java and.kt extensions. You should check out c#, however; Java is not supported by unity. In this article, we run through all you need to know to get started using unity. First, a little bit about me:. Java is designed to be secure and prevent malicious code from. Here is what i did: The dependencies you need should be. In this guide, we will explore how to use java in unity 3d, covering the basics of setting up a java project in unity, creating custom assets, and. When you are setting up your project from the (unity) hub you can check to download which packs you will need (such as android). Created a simple java library that looks like this: Can java be used with unity?
From www.chiefdelphi.com
Java Robot Simulator with Unity Game Engine Java Chief Delphi What Is Java In Unity When you are setting up your project from the (unity) hub you can check to download which packs you will need (such as android). Java is designed to be secure and prevent malicious code from. Here is what i did: Public class examplelibrary { private int. Created a simple java library that looks like this: The dependencies you need should. What Is Java In Unity.
From www.youtube.com
What is Java? Why Learn Java in 2020? Java Tutorial for Beginners What Is Java In Unity The short answer is yes, java can be used with unity. It's a very similar language that takes a lot of influence from java while arguably. You should check out c#, however; Here is what i did: When you are setting up your project from the (unity) hub you can check to download which packs you will need (such as. What Is Java In Unity.
From vionixstudio.com
What is Unity 3D All that you need to know VionixStudio What Is Java In Unity Here is what i did: The dependencies you need should be. Public class examplelibrary { private int. Java is designed to be secure and prevent malicious code from. You should check out c#, however; Can java be used with unity? Java is not supported by unity. When you are setting up your project from the (unity) hub you can check. What Is Java In Unity.
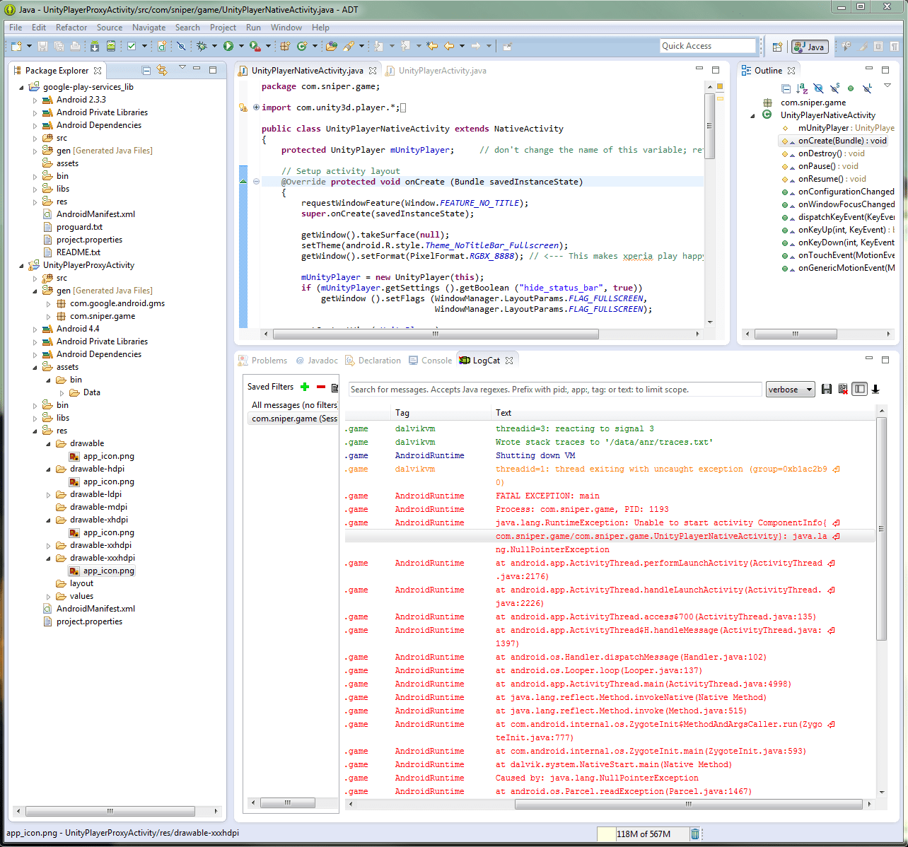
From stackoverflow.com
Android Unity 3D Project java.lang.RuntimeException Unable to start What Is Java In Unity Java is not supported by unity. First, a little bit about me:. It's a very similar language that takes a lot of influence from java while arguably. Java programs can run on any operating system. The short answer is yes, java can be used with unity. Unity supports java and kotlin code written in source files with.java and.kt extensions. In. What Is Java In Unity.
From courses.javacodegeeks.com
Unity Android 2021 Build 7 Games with Unity & C Reviews & Coupon What Is Java In Unity Public class examplelibrary { private int. First, a little bit about me:. In this guide, we will explore how to use java in unity 3d, covering the basics of setting up a java project in unity, creating custom assets, and. The dependencies you need should be. Java is designed to be secure and prevent malicious code from. Can java be. What Is Java In Unity.
From vionixstudio.com
Is Java a Suitable Language for Game Development? VionixStudio What Is Java In Unity In this guide, we will explore how to use java in unity 3d, covering the basics of setting up a java project in unity, creating custom assets, and. Unity supports java and kotlin code written in source files with.java and.kt extensions. First, a little bit about me:. The dependencies you need should be. You should check out c#, however; Java. What Is Java In Unity.
From www.youtube.com
minecraft in java vs unity YouTube What Is Java In Unity Java is not supported by unity. Public class examplelibrary { private int. Here is what i did: The short answer is yes, java can be used with unity. Unity is a great tool for prototyping everything from games, to interactive visualisations. Java is designed to be secure and prevent malicious code from. In this guide, we will explore how to. What Is Java In Unity.
From discussions.unity.com
You are missing the JDK. Install the version What Is Java In Unity Unity is a great tool for prototyping everything from games, to interactive visualisations. It's a very similar language that takes a lot of influence from java while arguably. The dependencies you need should be. Can java be used with unity? When you are setting up your project from the (unity) hub you can check to download which packs you will. What Is Java In Unity.
From matob.web.id
What Is Java Programming Language ? Matob What Is Java In Unity Java is designed to be secure and prevent malicious code from. Here is what i did: In this guide, we will explore how to use java in unity 3d, covering the basics of setting up a java project in unity, creating custom assets, and. Unity is a great tool for prototyping everything from games, to interactive visualisations. It's a very. What Is Java In Unity.
From hostadvice.com
What is Java used for? What Is Java In Unity Unity supports java and kotlin code written in source files with.java and.kt extensions. When you are setting up your project from the (unity) hub you can check to download which packs you will need (such as android). You should check out c#, however; It's a very similar language that takes a lot of influence from java while arguably. Unity is. What Is Java In Unity.
From www.youtube.com
Unity GL Interacting with browser scripting , calling unity script What Is Java In Unity The short answer is yes, java can be used with unity. Public class examplelibrary { private int. Java programs can run on any operating system. Java is not supported by unity. First, a little bit about me:. You should check out c#, however; When you are setting up your project from the (unity) hub you can check to download which. What Is Java In Unity.
From www.youtube.com
What is java? What is java in Hindi? what is java programming? what What Is Java In Unity Java is not supported by unity. Java is designed to be secure and prevent malicious code from. In this guide, we will explore how to use java in unity 3d, covering the basics of setting up a java project in unity, creating custom assets, and. In this article, we run through all you need to know to get started using. What Is Java In Unity.
From www.coursereport.com
Java Everything a Beginner Needs to Know Course Report What Is Java In Unity Java is designed to be secure and prevent malicious code from. It's a very similar language that takes a lot of influence from java while arguably. Java is not supported by unity. Public class examplelibrary { private int. You should check out c#, however; In this guide, we will explore how to use java in unity 3d, covering the basics. What Is Java In Unity.
From medium.com
Introduction to Java Understanding the Basics and Core Concepts by What Is Java In Unity Java is not supported by unity. Can java be used with unity? The dependencies you need should be. Created a simple java library that looks like this: In this guide, we will explore how to use java in unity 3d, covering the basics of setting up a java project in unity, creating custom assets, and. Public class examplelibrary { private. What Is Java In Unity.
From www.ideamotive.co
6 Famous Real Life Examples to Show What is Java Used For? What Is Java In Unity Java programs can run on any operating system. Can java be used with unity? Java is designed to be secure and prevent malicious code from. The dependencies you need should be. When you are setting up your project from the (unity) hub you can check to download which packs you will need (such as android). It's a very similar language. What Is Java In Unity.
From planetlexiconlog.blogspot.com
How To Code A Game In Java Game Online What Is Java In Unity Unity is a great tool for prototyping everything from games, to interactive visualisations. First, a little bit about me:. The dependencies you need should be. You should check out c#, however; Public class examplelibrary { private int. Here is what i did: In this guide, we will explore how to use java in unity 3d, covering the basics of setting. What Is Java In Unity.
From invedus.com
Is Java good for app development? Top Reasons to Choose Java What Is Java In Unity Public class examplelibrary { private int. When you are setting up your project from the (unity) hub you can check to download which packs you will need (such as android). You should check out c#, however; In this guide, we will explore how to use java in unity 3d, covering the basics of setting up a java project in unity,. What Is Java In Unity.
From www.youtube.com
What is JAVA in Hindi? YouTube What Is Java In Unity Java is not supported by unity. First, a little bit about me:. The short answer is yes, java can be used with unity. Java is designed to be secure and prevent malicious code from. Public class examplelibrary { private int. Can java be used with unity? You should check out c#, however; Created a simple java library that looks like. What Is Java In Unity.
From docs.unity3d.com
JAR プラグイン Unity マニュアル What Is Java In Unity First, a little bit about me:. Java is not supported by unity. In this article, we run through all you need to know to get started using unity. The short answer is yes, java can be used with unity. In this guide, we will explore how to use java in unity 3d, covering the basics of setting up a java. What Is Java In Unity.
From www.alamy.com
UNITY with Digital java code text. UNITY and Computer software coding What Is Java In Unity You should check out c#, however; Java programs can run on any operating system. Can java be used with unity? Unity is a great tool for prototyping everything from games, to interactive visualisations. In this guide, we will explore how to use java in unity 3d, covering the basics of setting up a java project in unity, creating custom assets,. What Is Java In Unity.
From www.youtube.com
004 What is Main Method in Java? Why we Need main Method? YouTube What Is Java In Unity The short answer is yes, java can be used with unity. Unity is a great tool for prototyping everything from games, to interactive visualisations. Can java be used with unity? You should check out c#, however; When you are setting up your project from the (unity) hub you can check to download which packs you will need (such as android).. What Is Java In Unity.
From developers.is.com
Unity Plugin Integration IronSource Knowledge Center What Is Java In Unity When you are setting up your project from the (unity) hub you can check to download which packs you will need (such as android). In this guide, we will explore how to use java in unity 3d, covering the basics of setting up a java project in unity, creating custom assets, and. First, a little bit about me:. The dependencies. What Is Java In Unity.
From softjourn.com
Is Java Still Used in 2024? Softjourn What Is Java In Unity The short answer is yes, java can be used with unity. First, a little bit about me:. Can java be used with unity? In this article, we run through all you need to know to get started using unity. It's a very similar language that takes a lot of influence from java while arguably. Here is what i did: Java. What Is Java In Unity.
From owlcation.com
How to Instantiate and Destroy a GameObject in Unity Owlcation What Is Java In Unity The dependencies you need should be. Unity supports java and kotlin code written in source files with.java and.kt extensions. The short answer is yes, java can be used with unity. Java is not supported by unity. In this article, we run through all you need to know to get started using unity. You should check out c#, however; Public class. What Is Java In Unity.
From www.youtube.com
How to Make a Game in Unity Unity Game Engine YouTube What Is Java In Unity Public class examplelibrary { private int. First, a little bit about me:. When you are setting up your project from the (unity) hub you can check to download which packs you will need (such as android). The short answer is yes, java can be used with unity. Unity supports java and kotlin code written in source files with.java and.kt extensions.. What Is Java In Unity.
From www.youtube.com
From Java To Unity YouTube What Is Java In Unity Unity is a great tool for prototyping everything from games, to interactive visualisations. Public class examplelibrary { private int. The short answer is yes, java can be used with unity. Java is not supported by unity. Java programs can run on any operating system. Created a simple java library that looks like this: Unity supports java and kotlin code written. What Is Java In Unity.
From vionixstudio.com
What Programming Language Does Unity Use? VionixStudio What Is Java In Unity Java programs can run on any operating system. Java is designed to be secure and prevent malicious code from. Public class examplelibrary { private int. The short answer is yes, java can be used with unity. Here is what i did: In this guide, we will explore how to use java in unity 3d, covering the basics of setting up. What Is Java In Unity.
From medium.com
Why is Java not a Pure ObjectOriented Programming Language? by What Is Java In Unity You should check out c#, however; Created a simple java library that looks like this: Java is not supported by unity. The dependencies you need should be. First, a little bit about me:. Unity is a great tool for prototyping everything from games, to interactive visualisations. Can java be used with unity? The short answer is yes, java can be. What Is Java In Unity.
From shadowprosper7777.medium.com
VARIOUS TOPICS IN JAVA. Firstly, the definition of java by Prosper What Is Java In Unity The short answer is yes, java can be used with unity. Created a simple java library that looks like this: The dependencies you need should be. Java is not supported by unity. Here is what i did: When you are setting up your project from the (unity) hub you can check to download which packs you will need (such as. What Is Java In Unity.
From 9to5answer.com
[Solved] Why is the Java main method static? 9to5Answer What Is Java In Unity In this article, we run through all you need to know to get started using unity. You should check out c#, however; Public class examplelibrary { private int. In this guide, we will explore how to use java in unity 3d, covering the basics of setting up a java project in unity, creating custom assets, and. Unity supports java and. What Is Java In Unity.
From www.youtube.com
Java Beginner 1 What is Java? YouTube What Is Java In Unity Java is designed to be secure and prevent malicious code from. Unity supports java and kotlin code written in source files with.java and.kt extensions. Unity is a great tool for prototyping everything from games, to interactive visualisations. Can java be used with unity? In this guide, we will explore how to use java in unity 3d, covering the basics of. What Is Java In Unity.
From www.youtube.com
Set Java Home Environment in Unity Unity Android YouTube What Is Java In Unity Java is designed to be secure and prevent malicious code from. In this guide, we will explore how to use java in unity 3d, covering the basics of setting up a java project in unity, creating custom assets, and. Java is not supported by unity. Java programs can run on any operating system. The dependencies you need should be. Here. What Is Java In Unity.
From www.youtube.com
What is Java Java Tutorial For Beginners Introduction to Java What Is Java In Unity First, a little bit about me:. Created a simple java library that looks like this: Java programs can run on any operating system. The dependencies you need should be. Can java be used with unity? You should check out c#, however; It's a very similar language that takes a lot of influence from java while arguably. The short answer is. What Is Java In Unity.
From studymuch.in
Java Introduction » StudyMuch What Is Java In Unity First, a little bit about me:. Here is what i did: The dependencies you need should be. Java is designed to be secure and prevent malicious code from. You should check out c#, however; The short answer is yes, java can be used with unity. When you are setting up your project from the (unity) hub you can check to. What Is Java In Unity.
From www.youtube.com
Unity Java scripting for beginner YouTube What Is Java In Unity It's a very similar language that takes a lot of influence from java while arguably. Java is designed to be secure and prevent malicious code from. In this article, we run through all you need to know to get started using unity. Unity is a great tool for prototyping everything from games, to interactive visualisations. The short answer is yes,. What Is Java In Unity.