String Exercises Java . Strings are used for storing text. Java string exercises [112 exercises with solution] [an editor is available at the bottom of the page to write and execute the scripts. Show two ways to concatenate the following two strings together to get the string hi, mom.: The exercises are a mix of multiple choice and fill in the blanks questions. A string variable contains a collection of characters surrounded by double quotes: Here you have the opportunity to practice the java programming language concepts by solving the exercises starting from basic to. Problems in this article are divided into three levels so that readers can practice according to. Take a look at our java string exercise, which will cover the practice problems in java with a series of java string exercise questions that will help you practice and reinforce your knowledge of. Here is the collection of the top 50 list of frequently asked interview questions on strings. String hi = hi, ; There are between 3 and 9 questions in each category.
from www.youtube.com
The exercises are a mix of multiple choice and fill in the blanks questions. Show two ways to concatenate the following two strings together to get the string hi, mom.: There are between 3 and 9 questions in each category. Take a look at our java string exercise, which will cover the practice problems in java with a series of java string exercise questions that will help you practice and reinforce your knowledge of. A string variable contains a collection of characters surrounded by double quotes: Java string exercises [112 exercises with solution] [an editor is available at the bottom of the page to write and execute the scripts. Problems in this article are divided into three levels so that readers can practice according to. String hi = hi, ; Here you have the opportunity to practice the java programming language concepts by solving the exercises starting from basic to. Strings are used for storing text.
Java String Exercise58 YouTube
String Exercises Java Here you have the opportunity to practice the java programming language concepts by solving the exercises starting from basic to. String hi = hi, ; Strings are used for storing text. Show two ways to concatenate the following two strings together to get the string hi, mom.: Java string exercises [112 exercises with solution] [an editor is available at the bottom of the page to write and execute the scripts. A string variable contains a collection of characters surrounded by double quotes: Here is the collection of the top 50 list of frequently asked interview questions on strings. Problems in this article are divided into three levels so that readers can practice according to. The exercises are a mix of multiple choice and fill in the blanks questions. There are between 3 and 9 questions in each category. Here you have the opportunity to practice the java programming language concepts by solving the exercises starting from basic to. Take a look at our java string exercise, which will cover the practice problems in java with a series of java string exercise questions that will help you practice and reinforce your knowledge of.
From www.youtube.com
Learn Java Exercise 15x Searching Strings in Java YouTube String Exercises Java String hi = hi, ; Show two ways to concatenate the following two strings together to get the string hi, mom.: Take a look at our java string exercise, which will cover the practice problems in java with a series of java string exercise questions that will help you practice and reinforce your knowledge of. Here you have the opportunity. String Exercises Java.
From www.studypool.com
SOLUTION Java programming exercises with solutions pdf Studypool String Exercises Java Here is the collection of the top 50 list of frequently asked interview questions on strings. Java string exercises [112 exercises with solution] [an editor is available at the bottom of the page to write and execute the scripts. Strings are used for storing text. Problems in this article are divided into three levels so that readers can practice according. String Exercises Java.
From www.youtube.com
Java String Exercise68 YouTube String Exercises Java Here is the collection of the top 50 list of frequently asked interview questions on strings. The exercises are a mix of multiple choice and fill in the blanks questions. String hi = hi, ; There are between 3 and 9 questions in each category. A string variable contains a collection of characters surrounded by double quotes: Problems in this. String Exercises Java.
From www.youtube.com
Java String Exercise55 YouTube String Exercises Java A string variable contains a collection of characters surrounded by double quotes: Take a look at our java string exercise, which will cover the practice problems in java with a series of java string exercise questions that will help you practice and reinforce your knowledge of. Problems in this article are divided into three levels so that readers can practice. String Exercises Java.
From www.studocu.com
Java String Exercises wndkedwdk 6 STRING EXERCISES All the exercises have a solution to String Exercises Java Show two ways to concatenate the following two strings together to get the string hi, mom.: Here you have the opportunity to practice the java programming language concepts by solving the exercises starting from basic to. Java string exercises [112 exercises with solution] [an editor is available at the bottom of the page to write and execute the scripts. Problems. String Exercises Java.
From www.youtube.com
Java String Exercise31 YouTube String Exercises Java There are between 3 and 9 questions in each category. A string variable contains a collection of characters surrounded by double quotes: Java string exercises [112 exercises with solution] [an editor is available at the bottom of the page to write and execute the scripts. String hi = hi, ; Here you have the opportunity to practice the java programming. String Exercises Java.
From www.youtube.com
Java Strings Exercises YouTube String Exercises Java Strings are used for storing text. The exercises are a mix of multiple choice and fill in the blanks questions. There are between 3 and 9 questions in each category. Take a look at our java string exercise, which will cover the practice problems in java with a series of java string exercise questions that will help you practice and. String Exercises Java.
From www.youtube.com
Java String Exercise35 YouTube String Exercises Java Here you have the opportunity to practice the java programming language concepts by solving the exercises starting from basic to. Take a look at our java string exercise, which will cover the practice problems in java with a series of java string exercise questions that will help you practice and reinforce your knowledge of. There are between 3 and 9. String Exercises Java.
From www.w3resource.com
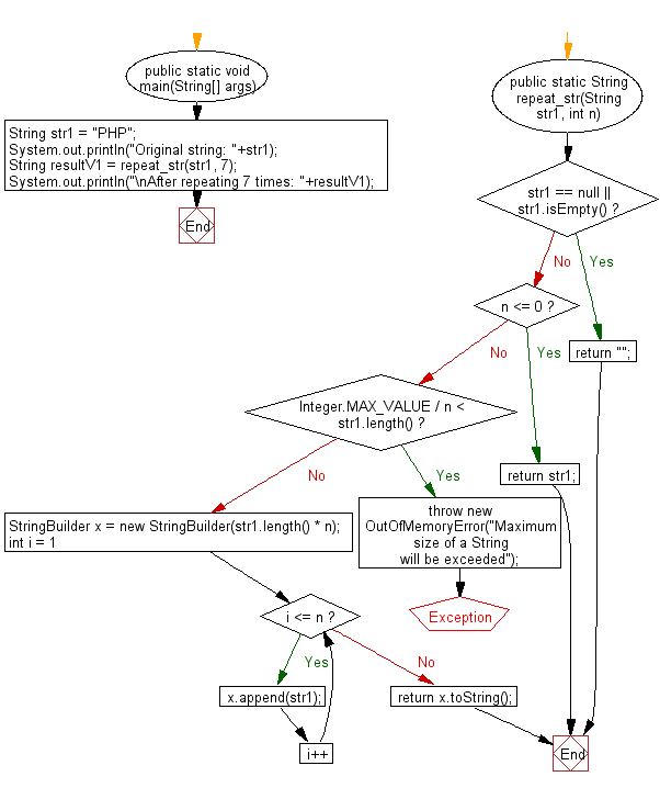
Java Concatenate a string with itself of a number of times String Exercises Java The exercises are a mix of multiple choice and fill in the blanks questions. Strings are used for storing text. There are between 3 and 9 questions in each category. Java string exercises [112 exercises with solution] [an editor is available at the bottom of the page to write and execute the scripts. Here you have the opportunity to practice. String Exercises Java.
From www.youtube.com
Java String Exercise19 YouTube String Exercises Java Java string exercises [112 exercises with solution] [an editor is available at the bottom of the page to write and execute the scripts. Strings are used for storing text. Problems in this article are divided into three levels so that readers can practice according to. The exercises are a mix of multiple choice and fill in the blanks questions. A. String Exercises Java.
From github.com
GitHub marianyirenkyiwa/JavaStringExercises String Exercises Java A string variable contains a collection of characters surrounded by double quotes: Strings are used for storing text. Here you have the opportunity to practice the java programming language concepts by solving the exercises starting from basic to. Here is the collection of the top 50 list of frequently asked interview questions on strings. There are between 3 and 9. String Exercises Java.
From www.youtube.com
Learn Java Exercise 07x Use Strings in Java Progamming YouTube String Exercises Java Here is the collection of the top 50 list of frequently asked interview questions on strings. Show two ways to concatenate the following two strings together to get the string hi, mom.: The exercises are a mix of multiple choice and fill in the blanks questions. String hi = hi, ; There are between 3 and 9 questions in each. String Exercises Java.
From www.youtube.com
Java String Exercise30 YouTube String Exercises Java String hi = hi, ; Strings are used for storing text. Here you have the opportunity to practice the java programming language concepts by solving the exercises starting from basic to. The exercises are a mix of multiple choice and fill in the blanks questions. Here is the collection of the top 50 list of frequently asked interview questions on. String Exercises Java.
From www.w3resource.com.cach3.com
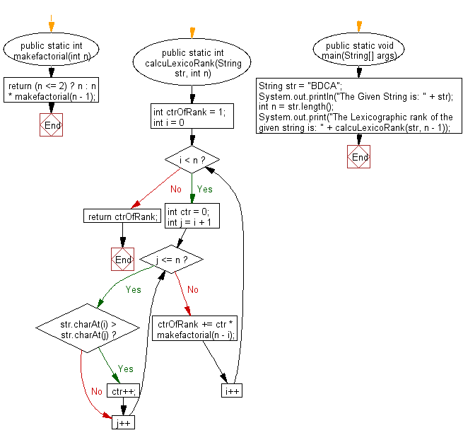
Java exercises Find lexicographic rank of a given string w3resource String Exercises Java String hi = hi, ; Java string exercises [112 exercises with solution] [an editor is available at the bottom of the page to write and execute the scripts. There are between 3 and 9 questions in each category. Show two ways to concatenate the following two strings together to get the string hi, mom.: Strings are used for storing text.. String Exercises Java.
From www.w3resource.com.cach3.com
Java exercises Reverse every word in a string using methods w3resource String Exercises Java There are between 3 and 9 questions in each category. String hi = hi, ; The exercises are a mix of multiple choice and fill in the blanks questions. Take a look at our java string exercise, which will cover the practice problems in java with a series of java string exercise questions that will help you practice and reinforce. String Exercises Java.
From www.youtube.com
Java String Exercise6 YouTube String Exercises Java Show two ways to concatenate the following two strings together to get the string hi, mom.: Problems in this article are divided into three levels so that readers can practice according to. Here you have the opportunity to practice the java programming language concepts by solving the exercises starting from basic to. There are between 3 and 9 questions in. String Exercises Java.
From btechgeeks.com
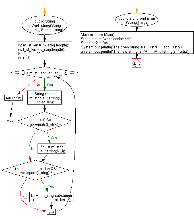
How to concatenate two strings in java Java Program to Concatenate Two Strings BTech Geeks String Exercises Java Strings are used for storing text. There are between 3 and 9 questions in each category. Java string exercises [112 exercises with solution] [an editor is available at the bottom of the page to write and execute the scripts. A string variable contains a collection of characters surrounded by double quotes: Take a look at our java string exercise, which. String Exercises Java.
From www.youtube.com
Java String Exercise10 YouTube String Exercises Java Problems in this article are divided into three levels so that readers can practice according to. Here is the collection of the top 50 list of frequently asked interview questions on strings. The exercises are a mix of multiple choice and fill in the blanks questions. String hi = hi, ; Take a look at our java string exercise, which. String Exercises Java.
From www.youtube.com
Java String Exercise58 YouTube String Exercises Java The exercises are a mix of multiple choice and fill in the blanks questions. Strings are used for storing text. Show two ways to concatenate the following two strings together to get the string hi, mom.: Here is the collection of the top 50 list of frequently asked interview questions on strings. Java string exercises [112 exercises with solution] [an. String Exercises Java.
From qavalidation.com
Java String String methods with examples qavalidation String Exercises Java String hi = hi, ; Here you have the opportunity to practice the java programming language concepts by solving the exercises starting from basic to. The exercises are a mix of multiple choice and fill in the blanks questions. Show two ways to concatenate the following two strings together to get the string hi, mom.: Take a look at our. String Exercises Java.
From www.youtube.com
Java String Exercise73 YouTube String Exercises Java There are between 3 and 9 questions in each category. Take a look at our java string exercise, which will cover the practice problems in java with a series of java string exercise questions that will help you practice and reinforce your knowledge of. Java string exercises [112 exercises with solution] [an editor is available at the bottom of the. String Exercises Java.
From www.w3resource.com.cach3.com
Java exercises Check if a given string contains only digits w3resource String Exercises Java Here is the collection of the top 50 list of frequently asked interview questions on strings. There are between 3 and 9 questions in each category. String hi = hi, ; Strings are used for storing text. Here you have the opportunity to practice the java programming language concepts by solving the exercises starting from basic to. Show two ways. String Exercises Java.
From www.youtube.com
Java String Exercise72 YouTube String Exercises Java The exercises are a mix of multiple choice and fill in the blanks questions. String hi = hi, ; Java string exercises [112 exercises with solution] [an editor is available at the bottom of the page to write and execute the scripts. A string variable contains a collection of characters surrounded by double quotes: Show two ways to concatenate the. String Exercises Java.
From www.w3resource.com
javastringexerciseflowchart431.png String Exercises Java The exercises are a mix of multiple choice and fill in the blanks questions. Show two ways to concatenate the following two strings together to get the string hi, mom.: A string variable contains a collection of characters surrounded by double quotes: Here is the collection of the top 50 list of frequently asked interview questions on strings. Here you. String Exercises Java.
From www.youtube.com
Java 5 Strings and Exercise on Strings YouTube String Exercises Java A string variable contains a collection of characters surrounded by double quotes: Take a look at our java string exercise, which will cover the practice problems in java with a series of java string exercise questions that will help you practice and reinforce your knowledge of. String hi = hi, ; Here is the collection of the top 50 list. String Exercises Java.
From www.youtube.com
Exercise 1 Week 3 Java Tutorial Multiple Strings While Loop YouTube String Exercises Java String hi = hi, ; Show two ways to concatenate the following two strings together to get the string hi, mom.: Here you have the opportunity to practice the java programming language concepts by solving the exercises starting from basic to. Strings are used for storing text. Problems in this article are divided into three levels so that readers can. String Exercises Java.
From www.youtube.com
Java String Exercise3 YouTube String Exercises Java String hi = hi, ; The exercises are a mix of multiple choice and fill in the blanks questions. There are between 3 and 9 questions in each category. Show two ways to concatenate the following two strings together to get the string hi, mom.: Take a look at our java string exercise, which will cover the practice problems in. String Exercises Java.
From www.youtube.com
METHOD TO REVERSE STRING IN JAVA JAVA METHODS EXERCISES T39 JAVA COURSE FOR BEGINNERS String Exercises Java String hi = hi, ; Here you have the opportunity to practice the java programming language concepts by solving the exercises starting from basic to. Java string exercises [112 exercises with solution] [an editor is available at the bottom of the page to write and execute the scripts. Take a look at our java string exercise, which will cover the. String Exercises Java.
From www.youtube.com
Java String Exercise46 YouTube String Exercises Java Problems in this article are divided into three levels so that readers can practice according to. The exercises are a mix of multiple choice and fill in the blanks questions. Strings are used for storing text. Here you have the opportunity to practice the java programming language concepts by solving the exercises starting from basic to. Here is the collection. String Exercises Java.
From www.w3resource.com.cach3.com
Java String with each character of just before and after String Exercises Java There are between 3 and 9 questions in each category. Java string exercises [112 exercises with solution] [an editor is available at the bottom of the page to write and execute the scripts. Problems in this article are divided into three levels so that readers can practice according to. Show two ways to concatenate the following two strings together to. String Exercises Java.
From www.youtube.com
Java String Exercise56 YouTube String Exercises Java There are between 3 and 9 questions in each category. A string variable contains a collection of characters surrounded by double quotes: Here is the collection of the top 50 list of frequently asked interview questions on strings. Strings are used for storing text. Show two ways to concatenate the following two strings together to get the string hi, mom.:. String Exercises Java.
From www.studypool.com
SOLUTION Java string exercises Studypool String Exercises Java String hi = hi, ; Strings are used for storing text. Take a look at our java string exercise, which will cover the practice problems in java with a series of java string exercise questions that will help you practice and reinforce your knowledge of. Show two ways to concatenate the following two strings together to get the string hi,. String Exercises Java.
From www.youtube.com
Java String Exercise7 YouTube String Exercises Java The exercises are a mix of multiple choice and fill in the blanks questions. A string variable contains a collection of characters surrounded by double quotes: Show two ways to concatenate the following two strings together to get the string hi, mom.: Here you have the opportunity to practice the java programming language concepts by solving the exercises starting from. String Exercises Java.
From www.youtube.com
Java String Exercise11 YouTube String Exercises Java Show two ways to concatenate the following two strings together to get the string hi, mom.: String hi = hi, ; Problems in this article are divided into three levels so that readers can practice according to. There are between 3 and 9 questions in each category. Strings are used for storing text. Here is the collection of the top. String Exercises Java.
From www.youtube.com
Java String Exercise1 YouTube String Exercises Java Strings are used for storing text. There are between 3 and 9 questions in each category. Take a look at our java string exercise, which will cover the practice problems in java with a series of java string exercise questions that will help you practice and reinforce your knowledge of. Show two ways to concatenate the following two strings together. String Exercises Java.