Sql Server View Index Fragmentation . Fragmentation is defined differently for rowstore and columnstore indexes. In this article, we will be discussing about index fragmentation in sql server and how you can manage it via analysis and index rebuild & reorganize tasks. Explore sql queries for analyzing fragmentation and maintenance. Identify and manage index fragmentation in sql server to boost performance. I believe there are many different effective ways to tune your sql server and index rebuilding is not in my list of top 10 activities. Fragmented index data can cause sql server to perform unnecessary data reads and switching across different pages, so query.
from learnerssql.blogspot.com
Fragmentation is defined differently for rowstore and columnstore indexes. Fragmented index data can cause sql server to perform unnecessary data reads and switching across different pages, so query. Explore sql queries for analyzing fragmentation and maintenance. In this article, we will be discussing about index fragmentation in sql server and how you can manage it via analysis and index rebuild & reorganize tasks. I believe there are many different effective ways to tune your sql server and index rebuilding is not in my list of top 10 activities. Identify and manage index fragmentation in sql server to boost performance.
What is Index Fragmentation and how to detect it.? Learn SQL Concepts
Sql Server View Index Fragmentation In this article, we will be discussing about index fragmentation in sql server and how you can manage it via analysis and index rebuild & reorganize tasks. Explore sql queries for analyzing fragmentation and maintenance. I believe there are many different effective ways to tune your sql server and index rebuilding is not in my list of top 10 activities. Identify and manage index fragmentation in sql server to boost performance. Fragmented index data can cause sql server to perform unnecessary data reads and switching across different pages, so query. Fragmentation is defined differently for rowstore and columnstore indexes. In this article, we will be discussing about index fragmentation in sql server and how you can manage it via analysis and index rebuild & reorganize tasks.
From www.sqlshack.com
How to identify and resolve SQL Server Index Fragmentation Sql Server View Index Fragmentation I believe there are many different effective ways to tune your sql server and index rebuilding is not in my list of top 10 activities. Identify and manage index fragmentation in sql server to boost performance. In this article, we will be discussing about index fragmentation in sql server and how you can manage it via analysis and index rebuild. Sql Server View Index Fragmentation.
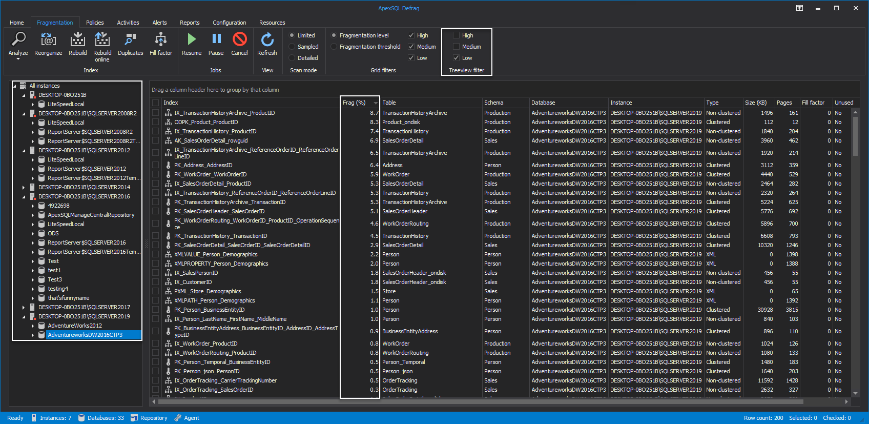
From knowledgebase.apexsql.com
Scan for SQL Server instance index fragmentation percentage level Sql Server View Index Fragmentation I believe there are many different effective ways to tune your sql server and index rebuilding is not in my list of top 10 activities. Fragmented index data can cause sql server to perform unnecessary data reads and switching across different pages, so query. Explore sql queries for analyzing fragmentation and maintenance. Identify and manage index fragmentation in sql server. Sql Server View Index Fragmentation.
From knowledgebase.apexsql.com
Scan for SQL Server instance index fragmentation percentage level Sql Server View Index Fragmentation Explore sql queries for analyzing fragmentation and maintenance. Fragmented index data can cause sql server to perform unnecessary data reads and switching across different pages, so query. In this article, we will be discussing about index fragmentation in sql server and how you can manage it via analysis and index rebuild & reorganize tasks. I believe there are many different. Sql Server View Index Fragmentation.
From medium.com
“SQL Server Index Fragmentation”. Fragmentation is numerous effects Sql Server View Index Fragmentation Identify and manage index fragmentation in sql server to boost performance. Fragmentation is defined differently for rowstore and columnstore indexes. Fragmented index data can cause sql server to perform unnecessary data reads and switching across different pages, so query. I believe there are many different effective ways to tune your sql server and index rebuilding is not in my list. Sql Server View Index Fragmentation.
From www.mssqltips.com
SQL Server Index Fragmentation Considerations with Modern Hardware Sql Server View Index Fragmentation Explore sql queries for analyzing fragmentation and maintenance. I believe there are many different effective ways to tune your sql server and index rebuilding is not in my list of top 10 activities. Fragmented index data can cause sql server to perform unnecessary data reads and switching across different pages, so query. In this article, we will be discussing about. Sql Server View Index Fragmentation.
From kb.diadem.in
Index Fragmentation Report in MSSQL Server Diadem Technologies Sql Server View Index Fragmentation Fragmentation is defined differently for rowstore and columnstore indexes. Identify and manage index fragmentation in sql server to boost performance. I believe there are many different effective ways to tune your sql server and index rebuilding is not in my list of top 10 activities. In this article, we will be discussing about index fragmentation in sql server and how. Sql Server View Index Fragmentation.
From www.sqlshack.com
How to identify and resolve SQL Server Index Fragmentation Sql Server View Index Fragmentation Fragmented index data can cause sql server to perform unnecessary data reads and switching across different pages, so query. I believe there are many different effective ways to tune your sql server and index rebuilding is not in my list of top 10 activities. Fragmentation is defined differently for rowstore and columnstore indexes. Identify and manage index fragmentation in sql. Sql Server View Index Fragmentation.
From www.emaildoctor.org
How to and Rebuild Index in SQL Server All Version Sql Server View Index Fragmentation In this article, we will be discussing about index fragmentation in sql server and how you can manage it via analysis and index rebuild & reorganize tasks. Explore sql queries for analyzing fragmentation and maintenance. Identify and manage index fragmentation in sql server to boost performance. Fragmentation is defined differently for rowstore and columnstore indexes. Fragmented index data can cause. Sql Server View Index Fragmentation.
From www.sqlshack.com
How to identify and resolve SQL Server Index Fragmentation Sql Server View Index Fragmentation In this article, we will be discussing about index fragmentation in sql server and how you can manage it via analysis and index rebuild & reorganize tasks. I believe there are many different effective ways to tune your sql server and index rebuilding is not in my list of top 10 activities. Fragmented index data can cause sql server to. Sql Server View Index Fragmentation.
From www.sqltreeo.com
Fragmentation and Defragmentation In SQL Server Sql Server View Index Fragmentation Fragmentation is defined differently for rowstore and columnstore indexes. Fragmented index data can cause sql server to perform unnecessary data reads and switching across different pages, so query. Explore sql queries for analyzing fragmentation and maintenance. Identify and manage index fragmentation in sql server to boost performance. I believe there are many different effective ways to tune your sql server. Sql Server View Index Fragmentation.
From www.gigxp.com
How To Check & Fix Index Fragmentation on SQL Server via Script & ssms Sql Server View Index Fragmentation Explore sql queries for analyzing fragmentation and maintenance. In this article, we will be discussing about index fragmentation in sql server and how you can manage it via analysis and index rebuild & reorganize tasks. I believe there are many different effective ways to tune your sql server and index rebuilding is not in my list of top 10 activities.. Sql Server View Index Fragmentation.
From solutioncenter.apexsql.com
SQL index fragmentation and maintenance Sql Server View Index Fragmentation Fragmentation is defined differently for rowstore and columnstore indexes. In this article, we will be discussing about index fragmentation in sql server and how you can manage it via analysis and index rebuild & reorganize tasks. Identify and manage index fragmentation in sql server to boost performance. Fragmented index data can cause sql server to perform unnecessary data reads and. Sql Server View Index Fragmentation.
From solutioncenter.apexsql.com
SQL index fragmentation and maintenance Sql Server View Index Fragmentation I believe there are many different effective ways to tune your sql server and index rebuilding is not in my list of top 10 activities. Identify and manage index fragmentation in sql server to boost performance. In this article, we will be discussing about index fragmentation in sql server and how you can manage it via analysis and index rebuild. Sql Server View Index Fragmentation.
From blog.devart.com
SQL Server Index Fragmentation Comprehensive Guide for 2024 Sql Server View Index Fragmentation Explore sql queries for analyzing fragmentation and maintenance. Identify and manage index fragmentation in sql server to boost performance. In this article, we will be discussing about index fragmentation in sql server and how you can manage it via analysis and index rebuild & reorganize tasks. I believe there are many different effective ways to tune your sql server and. Sql Server View Index Fragmentation.
From learnerssql.blogspot.com
What is Index Fragmentation and how to detect it.? Learn SQL Concepts Sql Server View Index Fragmentation I believe there are many different effective ways to tune your sql server and index rebuilding is not in my list of top 10 activities. Identify and manage index fragmentation in sql server to boost performance. Fragmentation is defined differently for rowstore and columnstore indexes. In this article, we will be discussing about index fragmentation in sql server and how. Sql Server View Index Fragmentation.
From codingsight.com
How to Proactively Gather SQL Server Indexes Fragmentation Information Sql Server View Index Fragmentation I believe there are many different effective ways to tune your sql server and index rebuilding is not in my list of top 10 activities. Fragmented index data can cause sql server to perform unnecessary data reads and switching across different pages, so query. In this article, we will be discussing about index fragmentation in sql server and how you. Sql Server View Index Fragmentation.
From www.solarwinds.com
SQL Server Index Fragmentation Tool to Check and Fix SolarWinds Sql Server View Index Fragmentation Fragmentation is defined differently for rowstore and columnstore indexes. Explore sql queries for analyzing fragmentation and maintenance. I believe there are many different effective ways to tune your sql server and index rebuilding is not in my list of top 10 activities. Identify and manage index fragmentation in sql server to boost performance. In this article, we will be discussing. Sql Server View Index Fragmentation.
From www.gigxp.com
How To Check & Fix Index Fragmentation on SQL Server via Script & ssms Sql Server View Index Fragmentation In this article, we will be discussing about index fragmentation in sql server and how you can manage it via analysis and index rebuild & reorganize tasks. Fragmentation is defined differently for rowstore and columnstore indexes. Fragmented index data can cause sql server to perform unnecessary data reads and switching across different pages, so query. Explore sql queries for analyzing. Sql Server View Index Fragmentation.
From www.minidba.com
SQL Server Index Fragmentation miniDBA Sql Server View Index Fragmentation Explore sql queries for analyzing fragmentation and maintenance. In this article, we will be discussing about index fragmentation in sql server and how you can manage it via analysis and index rebuild & reorganize tasks. Identify and manage index fragmentation in sql server to boost performance. Fragmented index data can cause sql server to perform unnecessary data reads and switching. Sql Server View Index Fragmentation.
From sqldbatutorial.com
How to Find Index Fragmentation on SQL Server SQL DBA Tutorial Sql Server View Index Fragmentation Explore sql queries for analyzing fragmentation and maintenance. Fragmented index data can cause sql server to perform unnecessary data reads and switching across different pages, so query. In this article, we will be discussing about index fragmentation in sql server and how you can manage it via analysis and index rebuild & reorganize tasks. Fragmentation is defined differently for rowstore. Sql Server View Index Fragmentation.
From www.solarwinds.com
SQL Server Index Fragmentation Tool to Check and Fix SolarWinds Sql Server View Index Fragmentation Identify and manage index fragmentation in sql server to boost performance. In this article, we will be discussing about index fragmentation in sql server and how you can manage it via analysis and index rebuild & reorganize tasks. Fragmentation is defined differently for rowstore and columnstore indexes. Fragmented index data can cause sql server to perform unnecessary data reads and. Sql Server View Index Fragmentation.
From www.sqlservercentral.com
Index Fragmentation in SQL Server Stairway to SQL Server Indexes Level Sql Server View Index Fragmentation In this article, we will be discussing about index fragmentation in sql server and how you can manage it via analysis and index rebuild & reorganize tasks. I believe there are many different effective ways to tune your sql server and index rebuilding is not in my list of top 10 activities. Fragmentation is defined differently for rowstore and columnstore. Sql Server View Index Fragmentation.
From www.sqlshack.com
CREATE VIEW SQL Working with indexed views in SQL Server Sql Server View Index Fragmentation Identify and manage index fragmentation in sql server to boost performance. I believe there are many different effective ways to tune your sql server and index rebuilding is not in my list of top 10 activities. Explore sql queries for analyzing fragmentation and maintenance. In this article, we will be discussing about index fragmentation in sql server and how you. Sql Server View Index Fragmentation.
From solutioncenter.apexsql.com
SQL index fragmentation and maintenance Sql Server View Index Fragmentation Fragmentation is defined differently for rowstore and columnstore indexes. In this article, we will be discussing about index fragmentation in sql server and how you can manage it via analysis and index rebuild & reorganize tasks. Fragmented index data can cause sql server to perform unnecessary data reads and switching across different pages, so query. Explore sql queries for analyzing. Sql Server View Index Fragmentation.
From www.scribd.com
SQL Index Fragmentation PDF Database Index Microsoft Sql Server Sql Server View Index Fragmentation I believe there are many different effective ways to tune your sql server and index rebuilding is not in my list of top 10 activities. Explore sql queries for analyzing fragmentation and maintenance. Fragmentation is defined differently for rowstore and columnstore indexes. Fragmented index data can cause sql server to perform unnecessary data reads and switching across different pages, so. Sql Server View Index Fragmentation.
From blog.devart.com
SQL Server Index Fragmentation Comprehensive Guide for 2024 Sql Server View Index Fragmentation Explore sql queries for analyzing fragmentation and maintenance. Fragmentation is defined differently for rowstore and columnstore indexes. Identify and manage index fragmentation in sql server to boost performance. In this article, we will be discussing about index fragmentation in sql server and how you can manage it via analysis and index rebuild & reorganize tasks. Fragmented index data can cause. Sql Server View Index Fragmentation.
From solutioncenter.apexsql.com
SQL index fragmentation reports Sql Server View Index Fragmentation I believe there are many different effective ways to tune your sql server and index rebuilding is not in my list of top 10 activities. In this article, we will be discussing about index fragmentation in sql server and how you can manage it via analysis and index rebuild & reorganize tasks. Fragmentation is defined differently for rowstore and columnstore. Sql Server View Index Fragmentation.
From knowledgebase.apexsql.com
An overview of SQL Server instance index fragmentation reports Sql Server View Index Fragmentation Fragmented index data can cause sql server to perform unnecessary data reads and switching across different pages, so query. Explore sql queries for analyzing fragmentation and maintenance. In this article, we will be discussing about index fragmentation in sql server and how you can manage it via analysis and index rebuild & reorganize tasks. I believe there are many different. Sql Server View Index Fragmentation.
From solutioncenter.apexsql.com
SQL Index Fragmentation and Maintenance Sql Server View Index Fragmentation Explore sql queries for analyzing fragmentation and maintenance. Fragmented index data can cause sql server to perform unnecessary data reads and switching across different pages, so query. Fragmentation is defined differently for rowstore and columnstore indexes. In this article, we will be discussing about index fragmentation in sql server and how you can manage it via analysis and index rebuild. Sql Server View Index Fragmentation.
From mssqlquery.com
Finding Fragmentation Rates of Indexes in SQL Server MSSQL Query Sql Server View Index Fragmentation Identify and manage index fragmentation in sql server to boost performance. I believe there are many different effective ways to tune your sql server and index rebuilding is not in my list of top 10 activities. Explore sql queries for analyzing fragmentation and maintenance. Fragmented index data can cause sql server to perform unnecessary data reads and switching across different. Sql Server View Index Fragmentation.
From www.bharatagritech.com
SQL Server Index Fragmentation Overview, 59 OFF Sql Server View Index Fragmentation In this article, we will be discussing about index fragmentation in sql server and how you can manage it via analysis and index rebuild & reorganize tasks. Fragmented index data can cause sql server to perform unnecessary data reads and switching across different pages, so query. I believe there are many different effective ways to tune your sql server and. Sql Server View Index Fragmentation.
From solutioncenter.apexsql.com
Fragmentation in SQL Server how to detect its high level and Sql Server View Index Fragmentation In this article, we will be discussing about index fragmentation in sql server and how you can manage it via analysis and index rebuild & reorganize tasks. Fragmentation is defined differently for rowstore and columnstore indexes. I believe there are many different effective ways to tune your sql server and index rebuilding is not in my list of top 10. Sql Server View Index Fragmentation.
From minidba.com
SQL Server Index Fragmentation Tool mini DBA Sql Server View Index Fragmentation I believe there are many different effective ways to tune your sql server and index rebuilding is not in my list of top 10 activities. Fragmentation is defined differently for rowstore and columnstore indexes. Fragmented index data can cause sql server to perform unnecessary data reads and switching across different pages, so query. In this article, we will be discussing. Sql Server View Index Fragmentation.
From www.sqlshack.com
CREATE VIEW SQL Working with indexed views in SQL Server Sql Server View Index Fragmentation Fragmented index data can cause sql server to perform unnecessary data reads and switching across different pages, so query. Fragmentation is defined differently for rowstore and columnstore indexes. Identify and manage index fragmentation in sql server to boost performance. Explore sql queries for analyzing fragmentation and maintenance. I believe there are many different effective ways to tune your sql server. Sql Server View Index Fragmentation.
From passion-for-sql.blogspot.com
Passion for SQL Understanding Fragmentation in SQL Server Sql Server View Index Fragmentation Fragmented index data can cause sql server to perform unnecessary data reads and switching across different pages, so query. Explore sql queries for analyzing fragmentation and maintenance. In this article, we will be discussing about index fragmentation in sql server and how you can manage it via analysis and index rebuild & reorganize tasks. Identify and manage index fragmentation in. Sql Server View Index Fragmentation.