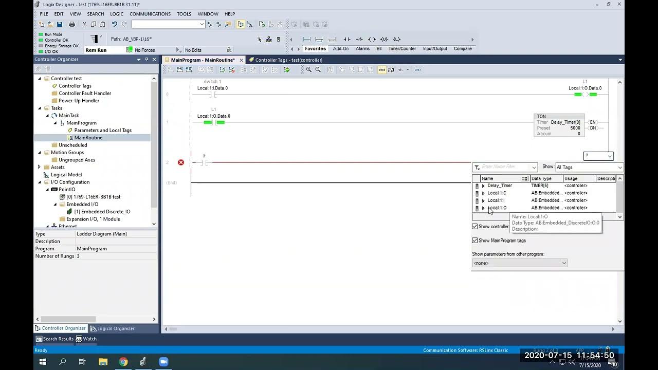
Timers In Studio 5000 . Helping you become a better technician so you will always. A timer is needed in many plc applications and is used to delay a certain condition. The input pins are enable and preset. The ton (timer on delay) delays an event from turning on. Learn how to build a retentive timer using a ton instruction. Studio 5000 timer and counter instruction basics. Then we have an rto (retentive timer on delay) which is used to keep track of run time. Preset (pre) is used to define the setpoint of the timer. Rslogix studio 5000 provides a way to create this using a single instruction (rto), however, if your understanding of plc. There are three timers in the controllogix processor. Next, the tof (timer off delay) delays an event from shutting off. Timers and counters control operations based on time or the number of events. 1.7k views streamed 11 months ago. The time base is 1 msec for. An allen bradley timer instruction is common to be seen in rslogix 5, 500, 5000 as well as studio 5000.
from www.youtube.com
A timer is needed in many plc applications and is used to delay a certain condition. Then we have an rto (retentive timer on delay) which is used to keep track of run time. Learn how to build a retentive timer using a ton instruction. The input pins are enable and preset. Next, the tof (timer off delay) delays an event from shutting off. The ton (timer on delay) delays an event from turning on. 1.7k views streamed 11 months ago. Helping you become a better technician so you will always. Enable (en) is used to enable or disable the timer. Timers and counters control operations based on time or the number of events.
Tutorial Studio 5000 Timers y Contadores YouTube
Timers In Studio 5000 Next, the tof (timer off delay) delays an event from shutting off. The input pins are enable and preset. 1.7k views streamed 11 months ago. Rslogix studio 5000 provides a way to create this using a single instruction (rto), however, if your understanding of plc. Timers and counters control operations based on time or the number of events. Preset (pre) is used to define the setpoint of the timer. Next, the tof (timer off delay) delays an event from shutting off. Helping you become a better technician so you will always. Learn how to build a retentive timer using a ton instruction. Studio 5000 timer and counter instruction basics. The time base is 1 msec for. Then we have an rto (retentive timer on delay) which is used to keep track of run time. The ton (timer on delay) delays an event from turning on. A timer is needed in many plc applications and is used to delay a certain condition. Enable (en) is used to enable or disable the timer. There are three timers in the controllogix processor.
From www.youtube.com
Timers y Contadores, STUDIO 5000 YouTube Timers In Studio 5000 Next, the tof (timer off delay) delays an event from shutting off. The input pins are enable and preset. There are three timers in the controllogix processor. Enable (en) is used to enable or disable the timer. Helping you become a better technician so you will always. Then we have an rto (retentive timer on delay) which is used to. Timers In Studio 5000.
From www.youtube.com
Studio 5000 WatchDog Using Produced Consumed Data YouTube Timers In Studio 5000 Timers and counters control operations based on time or the number of events. Rslogix studio 5000 provides a way to create this using a single instruction (rto), however, if your understanding of plc. There are three timers in the controllogix processor. Learn how to build a retentive timer using a ton instruction. 1.7k views streamed 11 months ago. Preset (pre). Timers In Studio 5000.
From www.myplctraining.com
Studio 5000 Logix Emulate Timers In Studio 5000 A timer is needed in many plc applications and is used to delay a certain condition. The ton (timer on delay) delays an event from turning on. Next, the tof (timer off delay) delays an event from shutting off. Rslogix studio 5000 provides a way to create this using a single instruction (rto), however, if your understanding of plc. Timers. Timers In Studio 5000.
From www.youtube.com
Secuencia de Luces con Timers Lenguaje FBD Studio 5000 YouTube Timers In Studio 5000 Rslogix studio 5000 provides a way to create this using a single instruction (rto), however, if your understanding of plc. The time base is 1 msec for. The input pins are enable and preset. An allen bradley timer instruction is common to be seen in rslogix 5, 500, 5000 as well as studio 5000. Studio 5000 timer and counter instruction. Timers In Studio 5000.
From www.youtube.com
TON Timers in Studio 5000 YouTube Timers In Studio 5000 1.7k views streamed 11 months ago. Next, the tof (timer off delay) delays an event from shutting off. Helping you become a better technician so you will always. The ton (timer on delay) delays an event from turning on. A timer is needed in many plc applications and is used to delay a certain condition. Learn how to build a. Timers In Studio 5000.
From www.youtube.com
Studio 5000 Timers, TON, TOF y RTO CLASE 5 YouTube Timers In Studio 5000 Learn how to build a retentive timer using a ton instruction. An allen bradley timer instruction is common to be seen in rslogix 5, 500, 5000 as well as studio 5000. The time base is 1 msec for. Timers and counters control operations based on time or the number of events. The ton (timer on delay) delays an event from. Timers In Studio 5000.
From instrumentationtools.com
Timer in Studio 5000 TON, TOF, RTO Timers In Studio 5000 The ton (timer on delay) delays an event from turning on. Then we have an rto (retentive timer on delay) which is used to keep track of run time. Helping you become a better technician so you will always. Next, the tof (timer off delay) delays an event from shutting off. An allen bradley timer instruction is common to be. Timers In Studio 5000.
From www.youtube.com
PLC PROGRAMMING VIDEO 5a TON Timers in Studio 5000 YouTube Timers In Studio 5000 The ton (timer on delay) delays an event from turning on. Enable (en) is used to enable or disable the timer. A timer is needed in many plc applications and is used to delay a certain condition. An allen bradley timer instruction is common to be seen in rslogix 5, 500, 5000 as well as studio 5000. 1.7k views streamed. Timers In Studio 5000.
From www.youtube.com
PLC Programming Timers Counters TON Timer ON Instruction RSLogix Studio 5000 YouTube Timers In Studio 5000 Then we have an rto (retentive timer on delay) which is used to keep track of run time. Learn how to build a retentive timer using a ton instruction. Helping you become a better technician so you will always. Timers and counters control operations based on time or the number of events. An allen bradley timer instruction is common to. Timers In Studio 5000.
From www.youtube.com
Studio 5000 PLC Programming (Flashing Light with Timers) YouTube Timers In Studio 5000 Timers and counters control operations based on time or the number of events. Studio 5000 timer and counter instruction basics. Rslogix studio 5000 provides a way to create this using a single instruction (rto), however, if your understanding of plc. Helping you become a better technician so you will always. The input pins are enable and preset. Enable (en) is. Timers In Studio 5000.
From www.youtube.com
Timers in Studio 5000 YouTube Timers In Studio 5000 Rslogix studio 5000 provides a way to create this using a single instruction (rto), however, if your understanding of plc. Studio 5000 timer and counter instruction basics. The ton (timer on delay) delays an event from turning on. Preset (pre) is used to define the setpoint of the timer. Next, the tof (timer off delay) delays an event from shutting. Timers In Studio 5000.
From www.youtube.com
Tutorial Studio 5000 Timers y Contadores YouTube Timers In Studio 5000 Timers and counters control operations based on time or the number of events. Enable (en) is used to enable or disable the timer. The input pins are enable and preset. Rslogix studio 5000 provides a way to create this using a single instruction (rto), however, if your understanding of plc. Next, the tof (timer off delay) delays an event from. Timers In Studio 5000.
From www.myplctraining.com
Intro to Function Block Diagram Studio 5000 Logix Designer Timers In Studio 5000 Preset (pre) is used to define the setpoint of the timer. An allen bradley timer instruction is common to be seen in rslogix 5, 500, 5000 as well as studio 5000. Learn how to build a retentive timer using a ton instruction. Then we have an rto (retentive timer on delay) which is used to keep track of run time.. Timers In Studio 5000.
From www.youtube.com
Tutorial Instruccion TOF Temporizador Off Delay, Studio 5000 YouTube Timers In Studio 5000 Studio 5000 timer and counter instruction basics. Learn how to build a retentive timer using a ton instruction. An allen bradley timer instruction is common to be seen in rslogix 5, 500, 5000 as well as studio 5000. There are three timers in the controllogix processor. Preset (pre) is used to define the setpoint of the timer. Timers and counters. Timers In Studio 5000.
From www.solisplc.com
Building a Retentive Timer Using TON Instruction in RSLogix Studio 5000 Timers In Studio 5000 1.7k views streamed 11 months ago. The input pins are enable and preset. An allen bradley timer instruction is common to be seen in rslogix 5, 500, 5000 as well as studio 5000. There are three timers in the controllogix processor. Rslogix studio 5000 provides a way to create this using a single instruction (rto), however, if your understanding of. Timers In Studio 5000.
From www.youtube.com
Studio 5000 Timers TON TOF RTO RES YouTube Timers In Studio 5000 Then we have an rto (retentive timer on delay) which is used to keep track of run time. Next, the tof (timer off delay) delays an event from shutting off. The time base is 1 msec for. Preset (pre) is used to define the setpoint of the timer. Learn how to build a retentive timer using a ton instruction. A. Timers In Studio 5000.
From www.solisplc.com
Building a Retentive Timer Using TON Instruction in RSLogix Studio 5000 Timers In Studio 5000 Studio 5000 timer and counter instruction basics. The input pins are enable and preset. Rslogix studio 5000 provides a way to create this using a single instruction (rto), however, if your understanding of plc. Next, the tof (timer off delay) delays an event from shutting off. A timer is needed in many plc applications and is used to delay a. Timers In Studio 5000.
From www.youtube.com
Let's Build a Sequential Function Chart in Studio 5000 Live YouTube Timers In Studio 5000 1.7k views streamed 11 months ago. Rslogix studio 5000 provides a way to create this using a single instruction (rto), however, if your understanding of plc. Studio 5000 timer and counter instruction basics. The input pins are enable and preset. Then we have an rto (retentive timer on delay) which is used to keep track of run time. The time. Timers In Studio 5000.
From www.youtube.com
Studio 5000 การใช้งาน Timer ชนิดต่างๆ TON, TOF, RTO YouTube Timers In Studio 5000 Studio 5000 timer and counter instruction basics. Rslogix studio 5000 provides a way to create this using a single instruction (rto), however, if your understanding of plc. An allen bradley timer instruction is common to be seen in rslogix 5, 500, 5000 as well as studio 5000. Then we have an rto (retentive timer on delay) which is used to. Timers In Studio 5000.
From www.youtube.com
Studio 5000 PLC Basics A Basic Introduction to Timers YouTube Timers In Studio 5000 Helping you become a better technician so you will always. The time base is 1 msec for. The ton (timer on delay) delays an event from turning on. Next, the tof (timer off delay) delays an event from shutting off. 1.7k views streamed 11 months ago. Enable (en) is used to enable or disable the timer. Timers and counters control. Timers In Studio 5000.
From www.youtube.com
ControlLogix TON and TOF Timers with Studio 5000 YouTube Timers In Studio 5000 Enable (en) is used to enable or disable the timer. Helping you become a better technician so you will always. The input pins are enable and preset. The ton (timer on delay) delays an event from turning on. A timer is needed in many plc applications and is used to delay a certain condition. Studio 5000 timer and counter instruction. Timers In Studio 5000.
From www.youtube.com
Math Instructions in Studio 5000 video 18 YouTube Timers In Studio 5000 The time base is 1 msec for. Timers and counters control operations based on time or the number of events. Next, the tof (timer off delay) delays an event from shutting off. Rslogix studio 5000 provides a way to create this using a single instruction (rto), however, if your understanding of plc. There are three timers in the controllogix processor.. Timers In Studio 5000.
From peakpase.weebly.com
Studio 5000 logix emulate v30 peakpase Timers In Studio 5000 The input pins are enable and preset. Helping you become a better technician so you will always. The ton (timer on delay) delays an event from turning on. The time base is 1 msec for. Enable (en) is used to enable or disable the timer. Preset (pre) is used to define the setpoint of the timer. A timer is needed. Timers In Studio 5000.
From www.youtube.com
Rslogix 5000 Timers Instruction TON Timer On DelayTOF Timer Off Delay RTO Retentive Timers In Studio 5000 Then we have an rto (retentive timer on delay) which is used to keep track of run time. Learn how to build a retentive timer using a ton instruction. Studio 5000 timer and counter instruction basics. A timer is needed in many plc applications and is used to delay a certain condition. Enable (en) is used to enable or disable. Timers In Studio 5000.
From www.youtube.com
How to use TON (Timer ON Delay) timer in rslogix 5000 / Studio 5000 2021 With a sample Timers In Studio 5000 Rslogix studio 5000 provides a way to create this using a single instruction (rto), however, if your understanding of plc. Learn how to build a retentive timer using a ton instruction. There are three timers in the controllogix processor. The input pins are enable and preset. 1.7k views streamed 11 months ago. Next, the tof (timer off delay) delays an. Timers In Studio 5000.
From www.youtube.com
Studio 5000 Timer and Counter Instruction Basics YouTube Timers In Studio 5000 A timer is needed in many plc applications and is used to delay a certain condition. Next, the tof (timer off delay) delays an event from shutting off. There are three timers in the controllogix processor. Learn how to build a retentive timer using a ton instruction. Preset (pre) is used to define the setpoint of the timer. Enable (en). Timers In Studio 5000.
From www.youtube.com
Rslogix 5000 TON, TOF, RTO Timer Instructions YouTube Timers In Studio 5000 A timer is needed in many plc applications and is used to delay a certain condition. Learn how to build a retentive timer using a ton instruction. The time base is 1 msec for. The ton (timer on delay) delays an event from turning on. The input pins are enable and preset. Timers and counters control operations based on time. Timers In Studio 5000.
From www.youtube.com
Tutorial del Temporizador Timer On Delay TON en Studio 5000 YouTube Timers In Studio 5000 1.7k views streamed 11 months ago. There are three timers in the controllogix processor. A timer is needed in many plc applications and is used to delay a certain condition. Preset (pre) is used to define the setpoint of the timer. Learn how to build a retentive timer using a ton instruction. Rslogix studio 5000 provides a way to create. Timers In Studio 5000.
From www.youtube.com
Secuencia de luces con Timers y comparadores Studio 5000 YouTube Timers In Studio 5000 Next, the tof (timer off delay) delays an event from shutting off. The time base is 1 msec for. Rslogix studio 5000 provides a way to create this using a single instruction (rto), however, if your understanding of plc. The input pins are enable and preset. Studio 5000 timer and counter instruction basics. A timer is needed in many plc. Timers In Studio 5000.
From www.youtube.com
3.Studio 5000 Timers and Counters PLC Tutorial YouTube Timers In Studio 5000 Timers and counters control operations based on time or the number of events. Studio 5000 timer and counter instruction basics. An allen bradley timer instruction is common to be seen in rslogix 5, 500, 5000 as well as studio 5000. Then we have an rto (retentive timer on delay) which is used to keep track of run time. The input. Timers In Studio 5000.
From plcblog.in
B&R Automation Studio Limit Instruction Example In ANSI C Timers In Studio 5000 Then we have an rto (retentive timer on delay) which is used to keep track of run time. Studio 5000 timer and counter instruction basics. Learn how to build a retentive timer using a ton instruction. Preset (pre) is used to define the setpoint of the timer. The time base is 1 msec for. Next, the tof (timer off delay). Timers In Studio 5000.
From circuitenginescrump.z19.web.core.windows.net
Studio 5000 Installation Guide Timers In Studio 5000 The input pins are enable and preset. Next, the tof (timer off delay) delays an event from shutting off. Then we have an rto (retentive timer on delay) which is used to keep track of run time. The time base is 1 msec for. Learn how to build a retentive timer using a ton instruction. Studio 5000 timer and counter. Timers In Studio 5000.
From www.youtube.com
AB PLC Lesson 3 ** Timers ** Studio 5000 ver 31.01.(2019 Windows 10 ) YouTube Timers In Studio 5000 Helping you become a better technician so you will always. Preset (pre) is used to define the setpoint of the timer. There are three timers in the controllogix processor. Learn how to build a retentive timer using a ton instruction. Then we have an rto (retentive timer on delay) which is used to keep track of run time. An allen. Timers In Studio 5000.
From www.designworldonline.com
Studio 5000 Software simplifies automation system design Timers In Studio 5000 There are three timers in the controllogix processor. An allen bradley timer instruction is common to be seen in rslogix 5, 500, 5000 as well as studio 5000. A timer is needed in many plc applications and is used to delay a certain condition. Rslogix studio 5000 provides a way to create this using a single instruction (rto), however, if. Timers In Studio 5000.
From www.youtube.com
Allen Bradley Studio 5000 Timers TON TOF RTO Explained YouTube Timers In Studio 5000 A timer is needed in many plc applications and is used to delay a certain condition. Learn how to build a retentive timer using a ton instruction. The ton (timer on delay) delays an event from turning on. Studio 5000 timer and counter instruction basics. The input pins are enable and preset. Helping you become a better technician so you. Timers In Studio 5000.