Component Test Backend . Testing the individual component of any application is called component testing. Backend testing focuses on components behind the application such as the database, api, and libraries. What is a component test? This guide talks about the various aspects of component testing and its. Sometimes the backend testing also focuses on application infra and performance. Component testing is the testing of the different components or modules of a software application independently. Cypress does not use selenium. This guide explores common component testing use cases. 7 ways cypress is different. A component test limits the scope of the exercised software to a portion of the system under test, manipulating the system through internal code interfaces and using. In the example application, the bannercomponent presents static. In this testing, the functionality and usability of each component are validated separately without integrating it with other components, also called module testing.
from systemsplusgroup.blogspot.com
Cypress does not use selenium. Backend testing focuses on components behind the application such as the database, api, and libraries. Testing the individual component of any application is called component testing. What is a component test? 7 ways cypress is different. A component test limits the scope of the exercised software to a portion of the system under test, manipulating the system through internal code interfaces and using. Component testing is the testing of the different components or modules of a software application independently. This guide talks about the various aspects of component testing and its. In this testing, the functionality and usability of each component are validated separately without integrating it with other components, also called module testing. In the example application, the bannercomponent presents static.
SYSTEMS + October 2017
Component Test Backend This guide explores common component testing use cases. 7 ways cypress is different. Sometimes the backend testing also focuses on application infra and performance. What is a component test? In the example application, the bannercomponent presents static. This guide talks about the various aspects of component testing and its. In this testing, the functionality and usability of each component are validated separately without integrating it with other components, also called module testing. Testing the individual component of any application is called component testing. A component test limits the scope of the exercised software to a portion of the system under test, manipulating the system through internal code interfaces and using. Cypress does not use selenium. This guide explores common component testing use cases. Backend testing focuses on components behind the application such as the database, api, and libraries. Component testing is the testing of the different components or modules of a software application independently.
From www.youtube.com
20/ में All Component Tester How to make All Component Tester सब Component Test Backend This guide explores common component testing use cases. In the example application, the bannercomponent presents static. Backend testing focuses on components behind the application such as the database, api, and libraries. Component testing is the testing of the different components or modules of a software application independently. Testing the individual component of any application is called component testing. Cypress does. Component Test Backend.
From www.cypress.io
How Cypress Component Testing changed our workflow (and how I came to Component Test Backend Sometimes the backend testing also focuses on application infra and performance. Testing the individual component of any application is called component testing. 7 ways cypress is different. This guide talks about the various aspects of component testing and its. This guide explores common component testing use cases. Cypress does not use selenium. Component testing is the testing of the different. Component Test Backend.
From github.com
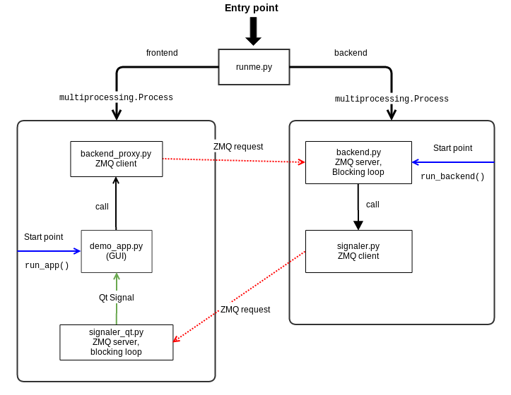
GitHub ivanalejandro0/frontendbackendzmqtest A (kind of) basic Component Test Backend A component test limits the scope of the exercised software to a portion of the system under test, manipulating the system through internal code interfaces and using. Backend testing focuses on components behind the application such as the database, api, and libraries. This guide talks about the various aspects of component testing and its. Cypress does not use selenium. What. Component Test Backend.
From testinggenez.com
What is Backend Testing? Backend Testing tools and Types Component Test Backend Backend testing focuses on components behind the application such as the database, api, and libraries. This guide explores common component testing use cases. A component test limits the scope of the exercised software to a portion of the system under test, manipulating the system through internal code interfaces and using. In this testing, the functionality and usability of each component. Component Test Backend.
From newbedev.com
How to organise file structure of backend and frontend in MERN Component Test Backend Backend testing focuses on components behind the application such as the database, api, and libraries. In this testing, the functionality and usability of each component are validated separately without integrating it with other components, also called module testing. A component test limits the scope of the exercised software to a portion of the system under test, manipulating the system through. Component Test Backend.
From andreyonadam.com
Building a Backend API (Part 2 of 3) Andre Yonadam Component Test Backend Component testing is the testing of the different components or modules of a software application independently. A component test limits the scope of the exercised software to a portion of the system under test, manipulating the system through internal code interfaces and using. 7 ways cypress is different. This guide explores common component testing use cases. Testing the individual component. Component Test Backend.
From www.evertop.pl
Frontend vs Backend Evertop Component Test Backend A component test limits the scope of the exercised software to a portion of the system under test, manipulating the system through internal code interfaces and using. Testing the individual component of any application is called component testing. Component testing is the testing of the different components or modules of a software application independently. 7 ways cypress is different. In. Component Test Backend.
From glebbahmutov.com
Cypress Component Testing vs Angular Test Harness Better world by Component Test Backend Sometimes the backend testing also focuses on application infra and performance. This guide explores common component testing use cases. In the example application, the bannercomponent presents static. Cypress does not use selenium. A component test limits the scope of the exercised software to a portion of the system under test, manipulating the system through internal code interfaces and using. In. Component Test Backend.
From platzi.com
Backend testing Platzi Component Test Backend What is a component test? In this testing, the functionality and usability of each component are validated separately without integrating it with other components, also called module testing. Component testing is the testing of the different components or modules of a software application independently. Sometimes the backend testing also focuses on application infra and performance. Backend testing focuses on components. Component Test Backend.
From learn.microsoft.com
How to Test Component Interfaces BizTalk Server Microsoft Learn Component Test Backend Sometimes the backend testing also focuses on application infra and performance. What is a component test? This guide explores common component testing use cases. In the example application, the bannercomponent presents static. Backend testing focuses on components behind the application such as the database, api, and libraries. In this testing, the functionality and usability of each component are validated separately. Component Test Backend.
From glebbahmutov.com
Split React Native Component Tests For Free Better world by Component Test Backend This guide explores common component testing use cases. What is a component test? A component test limits the scope of the exercised software to a portion of the system under test, manipulating the system through internal code interfaces and using. In this testing, the functionality and usability of each component are validated separately without integrating it with other components, also. Component Test Backend.
From www.swtestacademy.com
Component Test Automation in Spring Boot Flux Microservices Component Test Backend This guide explores common component testing use cases. 7 ways cypress is different. Sometimes the backend testing also focuses on application infra and performance. In this testing, the functionality and usability of each component are validated separately without integrating it with other components, also called module testing. What is a component test? Cypress does not use selenium. This guide talks. Component Test Backend.
From www.youtube.com
Back End Architecture and Process YouTube Component Test Backend What is a component test? In this testing, the functionality and usability of each component are validated separately without integrating it with other components, also called module testing. Testing the individual component of any application is called component testing. This guide talks about the various aspects of component testing and its. 7 ways cypress is different. Component testing is the. Component Test Backend.
From coderbyheart.github.io
Exploring better ways to write tests (updated edition) Component Test Backend This guide talks about the various aspects of component testing and its. Component testing is the testing of the different components or modules of a software application independently. 7 ways cypress is different. Sometimes the backend testing also focuses on application infra and performance. In this testing, the functionality and usability of each component are validated separately without integrating it. Component Test Backend.
From engineering.fb.com
Autonomous testing of services at scale Engineering at Meta Component Test Backend Component testing is the testing of the different components or modules of a software application independently. Testing the individual component of any application is called component testing. In the example application, the bannercomponent presents static. A component test limits the scope of the exercised software to a portion of the system under test, manipulating the system through internal code interfaces. Component Test Backend.
From www.browserstack.com
What is Component Testing? (with Examples) BrowserStack Component Test Backend This guide talks about the various aspects of component testing and its. What is a component test? In the example application, the bannercomponent presents static. Sometimes the backend testing also focuses on application infra and performance. In this testing, the functionality and usability of each component are validated separately without integrating it with other components, also called module testing. A. Component Test Backend.
From retool.com
Why Retool rebuilt our UI component library from scratch Component Test Backend 7 ways cypress is different. Backend testing focuses on components behind the application such as the database, api, and libraries. Testing the individual component of any application is called component testing. Cypress does not use selenium. In this testing, the functionality and usability of each component are validated separately without integrating it with other components, also called module testing. This. Component Test Backend.
From nicolevanderhoeven.com
Guide to Load Testing sites Nicole van der Hoeven Component Test Backend Testing the individual component of any application is called component testing. Component testing is the testing of the different components or modules of a software application independently. In this testing, the functionality and usability of each component are validated separately without integrating it with other components, also called module testing. 7 ways cypress is different. Cypress does not use selenium.. Component Test Backend.
From systemsplusgroup.blogspot.com
SYSTEMS + October 2017 Component Test Backend Component testing is the testing of the different components or modules of a software application independently. A component test limits the scope of the exercised software to a portion of the system under test, manipulating the system through internal code interfaces and using. Backend testing focuses on components behind the application such as the database, api, and libraries. Sometimes the. Component Test Backend.
From subscription.packtpub.com
Backend for frontend Microservices Development Cookbook Component Test Backend This guide talks about the various aspects of component testing and its. Testing the individual component of any application is called component testing. Backend testing focuses on components behind the application such as the database, api, and libraries. 7 ways cypress is different. In this testing, the functionality and usability of each component are validated separately without integrating it with. Component Test Backend.
From testsigma.com
Component Testing Techniques, Best Practices & Example Component Test Backend 7 ways cypress is different. This guide talks about the various aspects of component testing and its. This guide explores common component testing use cases. Backend testing focuses on components behind the application such as the database, api, and libraries. In this testing, the functionality and usability of each component are validated separately without integrating it with other components, also. Component Test Backend.
From glebbahmutov.com
Cypress Component Testing vs Angular Test Harness Better world by Component Test Backend This guide talks about the various aspects of component testing and its. 7 ways cypress is different. In this testing, the functionality and usability of each component are validated separately without integrating it with other components, also called module testing. Component testing is the testing of the different components or modules of a software application independently. This guide explores common. Component Test Backend.
From mailtrap.io
Backend Testing Explained (Tools & Cases) Mailtrap Blog Component Test Backend Testing the individual component of any application is called component testing. 7 ways cypress is different. In the example application, the bannercomponent presents static. What is a component test? A component test limits the scope of the exercised software to a portion of the system under test, manipulating the system through internal code interfaces and using. Backend testing focuses on. Component Test Backend.
From techblog.geekyants.com
React Component Testing Using Cypress Component Test Backend 7 ways cypress is different. This guide explores common component testing use cases. Sometimes the backend testing also focuses on application infra and performance. What is a component test? Component testing is the testing of the different components or modules of a software application independently. This guide talks about the various aspects of component testing and its. Testing the individual. Component Test Backend.
From aws.amazon.com
Load testing a web application’s serverless backend AWS Compute Blog Component Test Backend This guide explores common component testing use cases. A component test limits the scope of the exercised software to a portion of the system under test, manipulating the system through internal code interfaces and using. In the example application, the bannercomponent presents static. This guide talks about the various aspects of component testing and its. Sometimes the backend testing also. Component Test Backend.
From research.aimultiple.com
Ultimate Guide to Integration Testing vs. Unit Testing in 2024 Component Test Backend In the example application, the bannercomponent presents static. In this testing, the functionality and usability of each component are validated separately without integrating it with other components, also called module testing. Cypress does not use selenium. Backend testing focuses on components behind the application such as the database, api, and libraries. This guide explores common component testing use cases. What. Component Test Backend.
From www.cortex.io
An overview of the key microservices testing strategies, types of tests Component Test Backend What is a component test? This guide talks about the various aspects of component testing and its. 7 ways cypress is different. Sometimes the backend testing also focuses on application infra and performance. A component test limits the scope of the exercised software to a portion of the system under test, manipulating the system through internal code interfaces and using.. Component Test Backend.
From laptopprocessors.ru
Javascript end to end testing framework Component Test Backend In this testing, the functionality and usability of each component are validated separately without integrating it with other components, also called module testing. Cypress does not use selenium. Sometimes the backend testing also focuses on application infra and performance. What is a component test? In the example application, the bannercomponent presents static. Component testing is the testing of the different. Component Test Backend.
From github.com
GitHub rulliwij88/backendtechnicaltest Component Test Backend Backend testing focuses on components behind the application such as the database, api, and libraries. What is a component test? A component test limits the scope of the exercised software to a portion of the system under test, manipulating the system through internal code interfaces and using. Testing the individual component of any application is called component testing. In this. Component Test Backend.
From glebbahmutov.com
How Cypress Component Testing Was Born Better world by better software Component Test Backend This guide explores common component testing use cases. In the example application, the bannercomponent presents static. Component testing is the testing of the different components or modules of a software application independently. Testing the individual component of any application is called component testing. This guide talks about the various aspects of component testing and its. Sometimes the backend testing also. Component Test Backend.
From www.youtube.com
Frontend And Backend Fast Tech Skills YouTube Component Test Backend A component test limits the scope of the exercised software to a portion of the system under test, manipulating the system through internal code interfaces and using. Sometimes the backend testing also focuses on application infra and performance. This guide explores common component testing use cases. 7 ways cypress is different. Backend testing focuses on components behind the application such. Component Test Backend.
From testsigma.com
Frontend Testing vs Backend Testing What's the Difference? Component Test Backend Cypress does not use selenium. Component testing is the testing of the different components or modules of a software application independently. In the example application, the bannercomponent presents static. Sometimes the backend testing also focuses on application infra and performance. What is a component test? This guide explores common component testing use cases. This guide talks about the various aspects. Component Test Backend.
From medium.com
Understanding System Design of Netflix Backend Architecture and Cloud Component Test Backend Component testing is the testing of the different components or modules of a software application independently. 7 ways cypress is different. This guide explores common component testing use cases. Cypress does not use selenium. A component test limits the scope of the exercised software to a portion of the system under test, manipulating the system through internal code interfaces and. Component Test Backend.
From timschindler.blog
Creating a CyberArk Privileged Session Manager connection component for Component Test Backend A component test limits the scope of the exercised software to a portion of the system under test, manipulating the system through internal code interfaces and using. In the example application, the bannercomponent presents static. Sometimes the backend testing also focuses on application infra and performance. Testing the individual component of any application is called component testing. Cypress does not. Component Test Backend.
From blog.ag-grid.com
Using Playwright for React End to End and Component Testing Component Test Backend A component test limits the scope of the exercised software to a portion of the system under test, manipulating the system through internal code interfaces and using. This guide talks about the various aspects of component testing and its. Component testing is the testing of the different components or modules of a software application independently. Sometimes the backend testing also. Component Test Backend.