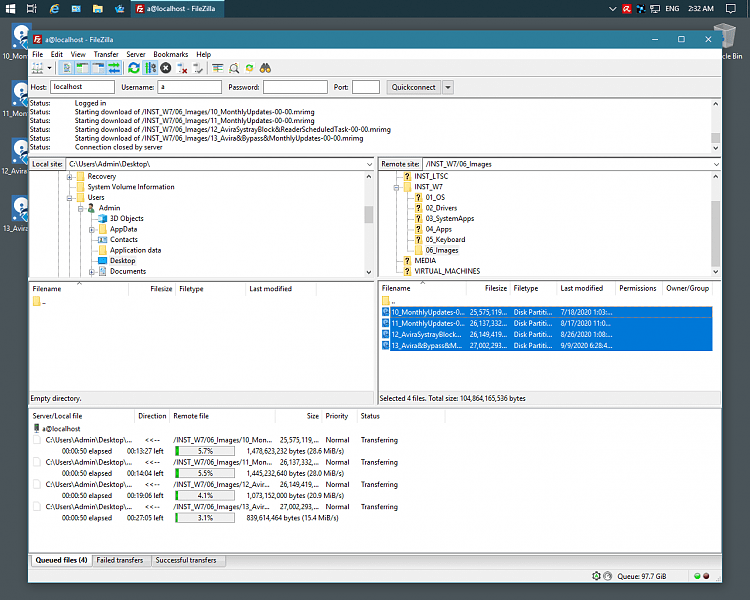
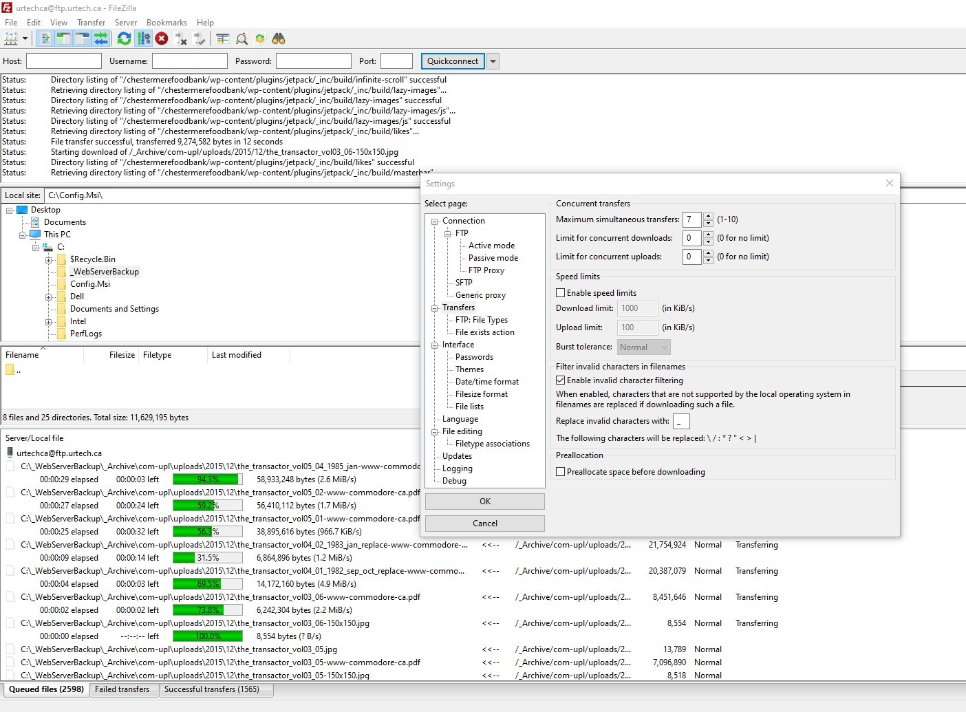
Filezilla Concurrent Transfers . Setting up concurrent transfers in filezilla. Click edit (menu bar) click settings; First, navigate to edit then settings. We would recommend that you use up to 5. Get a new shared hosting. Find the maximum simultaneous transfers setting and change it. If someone has a good. So at 1.3mb/s constant transfer filezilla is pretty good compared to the other methods of transfer. Note that i have no idea whether this has any unexpected effects. To reduce the number of simultaneous connections, open the application > file > site manager > select your site > go to transfer settings > check the. Look for a number of transfers setting and change it to the desired value. Having 10 simultaneous transfers only. The question is how do you know what to set that number to and the answer, unfortunately, is it depends on.
from www.hostwinds.com
Having 10 simultaneous transfers only. Look for a number of transfers setting and change it to the desired value. Note that i have no idea whether this has any unexpected effects. The question is how do you know what to set that number to and the answer, unfortunately, is it depends on. Click edit (menu bar) click settings; Find the maximum simultaneous transfers setting and change it. We would recommend that you use up to 5. First, navigate to edit then settings. Get a new shared hosting. So at 1.3mb/s constant transfer filezilla is pretty good compared to the other methods of transfer.
Increase Concurrent Transfers Limits (FileZilla FTP Client) Hostwinds
Filezilla Concurrent Transfers We would recommend that you use up to 5. First, navigate to edit then settings. Setting up concurrent transfers in filezilla. If someone has a good. Click edit (menu bar) click settings; Having 10 simultaneous transfers only. Look for a number of transfers setting and change it to the desired value. Find the maximum simultaneous transfers setting and change it. We would recommend that you use up to 5. So at 1.3mb/s constant transfer filezilla is pretty good compared to the other methods of transfer. To reduce the number of simultaneous connections, open the application > file > site manager > select your site > go to transfer settings > check the. The question is how do you know what to set that number to and the answer, unfortunately, is it depends on. Note that i have no idea whether this has any unexpected effects. Get a new shared hosting.
From support.tigertech.net
Slow FTP Tiger Technologies Support Filezilla Concurrent Transfers Look for a number of transfers setting and change it to the desired value. So at 1.3mb/s constant transfer filezilla is pretty good compared to the other methods of transfer. Note that i have no idea whether this has any unexpected effects. Setting up concurrent transfers in filezilla. The question is how do you know what to set that number. Filezilla Concurrent Transfers.
From www.coviantsoftware.com
6 FileZilla SFTP Alternatives for Secure File Transfers Filezilla Concurrent Transfers Click edit (menu bar) click settings; So at 1.3mb/s constant transfer filezilla is pretty good compared to the other methods of transfer. Having 10 simultaneous transfers only. To reduce the number of simultaneous connections, open the application > file > site manager > select your site > go to transfer settings > check the. We would recommend that you use. Filezilla Concurrent Transfers.
From help.hostedftp.com
FileZilla Review HostedFTP Filezilla Concurrent Transfers If someone has a good. Get a new shared hosting. To reduce the number of simultaneous connections, open the application > file > site manager > select your site > go to transfer settings > check the. We would recommend that you use up to 5. Note that i have no idea whether this has any unexpected effects. Setting up. Filezilla Concurrent Transfers.
From www.webhostface.com
How To Change The Number of Simultaneous Transfers in FileZilla Filezilla Concurrent Transfers Click edit (menu bar) click settings; First, navigate to edit then settings. Look for a number of transfers setting and change it to the desired value. To reduce the number of simultaneous connections, open the application > file > site manager > select your site > go to transfer settings > check the. So at 1.3mb/s constant transfer filezilla is. Filezilla Concurrent Transfers.
From www.makeuseof.com
Master FTP File Transfers On All Of Your Sites With FileZilla Filezilla Concurrent Transfers Having 10 simultaneous transfers only. Look for a number of transfers setting and change it to the desired value. We would recommend that you use up to 5. Click edit (menu bar) click settings; Setting up concurrent transfers in filezilla. So at 1.3mb/s constant transfer filezilla is pretty good compared to the other methods of transfer. To reduce the number. Filezilla Concurrent Transfers.
From www.noobslab.com
Latest FileZilla FTP Client Available for Ubuntu/Linux Mint via PPA Filezilla Concurrent Transfers First, navigate to edit then settings. We would recommend that you use up to 5. To reduce the number of simultaneous connections, open the application > file > site manager > select your site > go to transfer settings > check the. Note that i have no idea whether this has any unexpected effects. So at 1.3mb/s constant transfer filezilla. Filezilla Concurrent Transfers.
From www.dnsstuff.com
6 FileZilla Alternatives for Safe File Transfers DNSstuff Filezilla Concurrent Transfers Note that i have no idea whether this has any unexpected effects. Find the maximum simultaneous transfers setting and change it. Having 10 simultaneous transfers only. Click edit (menu bar) click settings; If someone has a good. So at 1.3mb/s constant transfer filezilla is pretty good compared to the other methods of transfer. We would recommend that you use up. Filezilla Concurrent Transfers.
From serrefinance.weebly.com
Config filezilla server serrefinance Filezilla Concurrent Transfers We would recommend that you use up to 5. Get a new shared hosting. If someone has a good. Setting up concurrent transfers in filezilla. To reduce the number of simultaneous connections, open the application > file > site manager > select your site > go to transfer settings > check the. Look for a number of transfers setting and. Filezilla Concurrent Transfers.
From www.tenforums.com
FileZilla users increase concurrent number of transfers Windows 10 Filezilla Concurrent Transfers Having 10 simultaneous transfers only. Note that i have no idea whether this has any unexpected effects. Look for a number of transfers setting and change it to the desired value. First, navigate to edit then settings. Find the maximum simultaneous transfers setting and change it. We would recommend that you use up to 5. The question is how do. Filezilla Concurrent Transfers.
From www.youtube.com
How do I determine the optimal maximum simultaneous transfers in Filezilla Concurrent Transfers Having 10 simultaneous transfers only. If someone has a good. Get a new shared hosting. Note that i have no idea whether this has any unexpected effects. We would recommend that you use up to 5. The question is how do you know what to set that number to and the answer, unfortunately, is it depends on. So at 1.3mb/s. Filezilla Concurrent Transfers.
From www.urtech.ca
SOLVED What is The Optimal Number of Simultaneous Transfers on an FTP Filezilla Concurrent Transfers If someone has a good. Look for a number of transfers setting and change it to the desired value. Note that i have no idea whether this has any unexpected effects. So at 1.3mb/s constant transfer filezilla is pretty good compared to the other methods of transfer. Find the maximum simultaneous transfers setting and change it. We would recommend that. Filezilla Concurrent Transfers.
From kinsta.com
¿Cómo usar FileZilla como un profesional? (y resolver errores también) Filezilla Concurrent Transfers Setting up concurrent transfers in filezilla. So at 1.3mb/s constant transfer filezilla is pretty good compared to the other methods of transfer. Click edit (menu bar) click settings; Find the maximum simultaneous transfers setting and change it. Having 10 simultaneous transfers only. Get a new shared hosting. First, navigate to edit then settings. To reduce the number of simultaneous connections,. Filezilla Concurrent Transfers.
From support.photoshelterbrands.com
Upload with FTP (Contributor) PhotoShelter for Brands Support Center Filezilla Concurrent Transfers Look for a number of transfers setting and change it to the desired value. We would recommend that you use up to 5. If someone has a good. The question is how do you know what to set that number to and the answer, unfortunately, is it depends on. To reduce the number of simultaneous connections, open the application >. Filezilla Concurrent Transfers.
From sites.rutgers.edu
FTP and FTPS migration Box Filezilla Concurrent Transfers First, navigate to edit then settings. Having 10 simultaneous transfers only. We would recommend that you use up to 5. Note that i have no idea whether this has any unexpected effects. To reduce the number of simultaneous connections, open the application > file > site manager > select your site > go to transfer settings > check the. The. Filezilla Concurrent Transfers.
From www.tenforums.com
Filezilla concurrent copying on same Host File Explorer Filezilla Concurrent Transfers If someone has a good. The question is how do you know what to set that number to and the answer, unfortunately, is it depends on. Having 10 simultaneous transfers only. Note that i have no idea whether this has any unexpected effects. To reduce the number of simultaneous connections, open the application > file > site manager > select. Filezilla Concurrent Transfers.
From www.tenforums.com
Filezilla concurrent copying on same Host File Explorer Filezilla Concurrent Transfers Look for a number of transfers setting and change it to the desired value. Having 10 simultaneous transfers only. Find the maximum simultaneous transfers setting and change it. Get a new shared hosting. To reduce the number of simultaneous connections, open the application > file > site manager > select your site > go to transfer settings > check the.. Filezilla Concurrent Transfers.
From www.tenforums.com
Filezilla concurrent copying on same Host File Explorer Filezilla Concurrent Transfers If someone has a good. So at 1.3mb/s constant transfer filezilla is pretty good compared to the other methods of transfer. We would recommend that you use up to 5. Note that i have no idea whether this has any unexpected effects. Having 10 simultaneous transfers only. Find the maximum simultaneous transfers setting and change it. Click edit (menu bar). Filezilla Concurrent Transfers.
From www.hostwinds.com
Increase Concurrent Transfers Limits (FileZilla FTP Client) Hostwinds Filezilla Concurrent Transfers Note that i have no idea whether this has any unexpected effects. Click edit (menu bar) click settings; Find the maximum simultaneous transfers setting and change it. We would recommend that you use up to 5. Having 10 simultaneous transfers only. Setting up concurrent transfers in filezilla. To reduce the number of simultaneous connections, open the application > file >. Filezilla Concurrent Transfers.
From www.hostinger.in
How to Use FileZilla to Connect to FTP Filezilla Concurrent Transfers Having 10 simultaneous transfers only. We would recommend that you use up to 5. Get a new shared hosting. Click edit (menu bar) click settings; Find the maximum simultaneous transfers setting and change it. First, navigate to edit then settings. Look for a number of transfers setting and change it to the desired value. If someone has a good. Note. Filezilla Concurrent Transfers.
From support.makemhz.com
StellarOS FTP MakeMHz Support Filezilla Concurrent Transfers Setting up concurrent transfers in filezilla. Get a new shared hosting. Having 10 simultaneous transfers only. We would recommend that you use up to 5. To reduce the number of simultaneous connections, open the application > file > site manager > select your site > go to transfer settings > check the. Look for a number of transfers setting and. Filezilla Concurrent Transfers.
From www.youtube.com
How to Increase FileZilla Maximum Simultaneous Transfer YouTube Filezilla Concurrent Transfers If someone has a good. Click edit (menu bar) click settings; Get a new shared hosting. Having 10 simultaneous transfers only. To reduce the number of simultaneous connections, open the application > file > site manager > select your site > go to transfer settings > check the. First, navigate to edit then settings. Look for a number of transfers. Filezilla Concurrent Transfers.
From www.youtube.com
FileZilla Pro Complete Tutorial with Simultaneous Transfers YouTube Filezilla Concurrent Transfers Look for a number of transfers setting and change it to the desired value. If someone has a good. Note that i have no idea whether this has any unexpected effects. We would recommend that you use up to 5. Find the maximum simultaneous transfers setting and change it. To reduce the number of simultaneous connections, open the application >. Filezilla Concurrent Transfers.
From www.rapidseedbox.com
Maximize Transfer Speed for FTP in Filezilla — RapidSeedbox Filezilla Concurrent Transfers First, navigate to edit then settings. If someone has a good. Find the maximum simultaneous transfers setting and change it. To reduce the number of simultaneous connections, open the application > file > site manager > select your site > go to transfer settings > check the. Click edit (menu bar) click settings; Having 10 simultaneous transfers only. Setting up. Filezilla Concurrent Transfers.
From www.bluehost.com
How to Troubleshoot Slow FTP Connection Filezilla Concurrent Transfers So at 1.3mb/s constant transfer filezilla is pretty good compared to the other methods of transfer. Get a new shared hosting. Find the maximum simultaneous transfers setting and change it. We would recommend that you use up to 5. Click edit (menu bar) click settings; If someone has a good. The question is how do you know what to set. Filezilla Concurrent Transfers.
From www.youtube.com
How to Speed Up FileZilla FTP Transfers with SuperTCP YouTube Filezilla Concurrent Transfers Find the maximum simultaneous transfers setting and change it. So at 1.3mb/s constant transfer filezilla is pretty good compared to the other methods of transfer. Setting up concurrent transfers in filezilla. First, navigate to edit then settings. Having 10 simultaneous transfers only. To reduce the number of simultaneous connections, open the application > file > site manager > select your. Filezilla Concurrent Transfers.
From www.hongkiat.com
Free FTP Clients and Alternative Ways to Transfer via FTP Hongkiat Filezilla Concurrent Transfers So at 1.3mb/s constant transfer filezilla is pretty good compared to the other methods of transfer. Note that i have no idea whether this has any unexpected effects. Setting up concurrent transfers in filezilla. We would recommend that you use up to 5. If someone has a good. To reduce the number of simultaneous connections, open the application > file. Filezilla Concurrent Transfers.
From www.lifewire.com
The 6 Best Free FTP Clients for Windows, Mac, and Linux Filezilla Concurrent Transfers Get a new shared hosting. To reduce the number of simultaneous connections, open the application > file > site manager > select your site > go to transfer settings > check the. Having 10 simultaneous transfers only. We would recommend that you use up to 5. So at 1.3mb/s constant transfer filezilla is pretty good compared to the other methods. Filezilla Concurrent Transfers.
From www.micski.dk
How to use FileZilla to access an SFTP server. Filezilla Concurrent Transfers If someone has a good. Having 10 simultaneous transfers only. We would recommend that you use up to 5. Find the maximum simultaneous transfers setting and change it. To reduce the number of simultaneous connections, open the application > file > site manager > select your site > go to transfer settings > check the. Note that i have no. Filezilla Concurrent Transfers.
From www.ybierling.com
FileZilla client increase multiple connections Filezilla Concurrent Transfers Setting up concurrent transfers in filezilla. Get a new shared hosting. So at 1.3mb/s constant transfer filezilla is pretty good compared to the other methods of transfer. Find the maximum simultaneous transfers setting and change it. Click edit (menu bar) click settings; To reduce the number of simultaneous connections, open the application > file > site manager > select your. Filezilla Concurrent Transfers.
From www.ybierling.com
FileZilla client increase multiple connections Filezilla Concurrent Transfers If someone has a good. Note that i have no idea whether this has any unexpected effects. We would recommend that you use up to 5. So at 1.3mb/s constant transfer filezilla is pretty good compared to the other methods of transfer. Setting up concurrent transfers in filezilla. Get a new shared hosting. First, navigate to edit then settings. To. Filezilla Concurrent Transfers.
From graphicandwebdesign.ca
AllinOne WP Migration 512Mb Limit Workaround Graphic & Design Filezilla Concurrent Transfers Get a new shared hosting. Click edit (menu bar) click settings; Look for a number of transfers setting and change it to the desired value. We would recommend that you use up to 5. Note that i have no idea whether this has any unexpected effects. Having 10 simultaneous transfers only. First, navigate to edit then settings. If someone has. Filezilla Concurrent Transfers.
From gashost.weebly.com
How to use filezilla to connect to digitalocean gashost Filezilla Concurrent Transfers First, navigate to edit then settings. Find the maximum simultaneous transfers setting and change it. Note that i have no idea whether this has any unexpected effects. Get a new shared hosting. Click edit (menu bar) click settings; We would recommend that you use up to 5. Look for a number of transfers setting and change it to the desired. Filezilla Concurrent Transfers.
From www.hostinger.com
Error 421 Too Many Connections (8) from This IP — How to Fix It Filezilla Concurrent Transfers If someone has a good. First, navigate to edit then settings. Look for a number of transfers setting and change it to the desired value. Get a new shared hosting. Setting up concurrent transfers in filezilla. Having 10 simultaneous transfers only. So at 1.3mb/s constant transfer filezilla is pretty good compared to the other methods of transfer. Note that i. Filezilla Concurrent Transfers.
From www.hostround.com
How to connect to FTP server using FileZilla Knowledgebase Filezilla Concurrent Transfers Note that i have no idea whether this has any unexpected effects. Setting up concurrent transfers in filezilla. The question is how do you know what to set that number to and the answer, unfortunately, is it depends on. Find the maximum simultaneous transfers setting and change it. Having 10 simultaneous transfers only. So at 1.3mb/s constant transfer filezilla is. Filezilla Concurrent Transfers.
From helpdesk.egnyte.com
Upload Files Using the FileZilla FTP Client (Windows & Mac) Egnyte Filezilla Concurrent Transfers First, navigate to edit then settings. Having 10 simultaneous transfers only. To reduce the number of simultaneous connections, open the application > file > site manager > select your site > go to transfer settings > check the. Click edit (menu bar) click settings; Note that i have no idea whether this has any unexpected effects. Setting up concurrent transfers. Filezilla Concurrent Transfers.