Digital Credit Union Ach Limit . Money wires (or wire transfers) are a fast, safe way to move money between accounts at different. this reference page lists ach capabilities: How to send us transfers for free. send up to $25,000 per transaction. How do i transfer money from bank of america to dcu? The daily maximum is $125,000. Outbound [push], inbound [pull], limits, and fees at financial institutions. when does dcu report to the credit bureaus for consumer loans, such as credit cards, vehicle and personal loans? I can’t speak to them specifically, but in my experience yes if you call ahead and can. alliant, the credit union i used to receive the house proceeds, limits ach outgoing transfers to $25,000 per day,. what are money wires?
from www.trueccu.com
How do i transfer money from bank of america to dcu? Outbound [push], inbound [pull], limits, and fees at financial institutions. I can’t speak to them specifically, but in my experience yes if you call ahead and can. alliant, the credit union i used to receive the house proceeds, limits ach outgoing transfers to $25,000 per day,. Money wires (or wire transfers) are a fast, safe way to move money between accounts at different. when does dcu report to the credit bureaus for consumer loans, such as credit cards, vehicle and personal loans? The daily maximum is $125,000. this reference page lists ach capabilities: send up to $25,000 per transaction. How to send us transfers for free.
Digital Banking TRUE Community Credit Union Jackson, Mason
Digital Credit Union Ach Limit Outbound [push], inbound [pull], limits, and fees at financial institutions. How to send us transfers for free. when does dcu report to the credit bureaus for consumer loans, such as credit cards, vehicle and personal loans? The daily maximum is $125,000. this reference page lists ach capabilities: Outbound [push], inbound [pull], limits, and fees at financial institutions. How do i transfer money from bank of america to dcu? alliant, the credit union i used to receive the house proceeds, limits ach outgoing transfers to $25,000 per day,. what are money wires? I can’t speak to them specifically, but in my experience yes if you call ahead and can. send up to $25,000 per transaction. Money wires (or wire transfers) are a fast, safe way to move money between accounts at different.
From fabalabse.com
What is credit process and debit process? Leia aqui What is debit Digital Credit Union Ach Limit this reference page lists ach capabilities: How to send us transfers for free. alliant, the credit union i used to receive the house proceeds, limits ach outgoing transfers to $25,000 per day,. I can’t speak to them specifically, but in my experience yes if you call ahead and can. Money wires (or wire transfers) are a fast, safe. Digital Credit Union Ach Limit.
From www.trueccu.com
Digital Banking TRUE Community Credit Union Jackson, Mason Digital Credit Union Ach Limit when does dcu report to the credit bureaus for consumer loans, such as credit cards, vehicle and personal loans? How to send us transfers for free. Outbound [push], inbound [pull], limits, and fees at financial institutions. How do i transfer money from bank of america to dcu? what are money wires? The daily maximum is $125,000. Money wires. Digital Credit Union Ach Limit.
From thetransfercode.com
Digital Federal Credit Union (DCU) Lienholder Address 2022, Find Lienor Digital Credit Union Ach Limit Money wires (or wire transfers) are a fast, safe way to move money between accounts at different. The daily maximum is $125,000. alliant, the credit union i used to receive the house proceeds, limits ach outgoing transfers to $25,000 per day,. Outbound [push], inbound [pull], limits, and fees at financial institutions. what are money wires? How to send. Digital Credit Union Ach Limit.
From www.onespan.com
The DigitalFirst Credit Union Balancing Digital with a Human Touch Digital Credit Union Ach Limit what are money wires? I can’t speak to them specifically, but in my experience yes if you call ahead and can. alliant, the credit union i used to receive the house proceeds, limits ach outgoing transfers to $25,000 per day,. when does dcu report to the credit bureaus for consumer loans, such as credit cards, vehicle and. Digital Credit Union Ach Limit.
From ebizcharge.com
ACH Debit vs. ACH Credit What’s the Difference? Digital Credit Union Ach Limit How do i transfer money from bank of america to dcu? send up to $25,000 per transaction. The daily maximum is $125,000. this reference page lists ach capabilities: Money wires (or wire transfers) are a fast, safe way to move money between accounts at different. what are money wires? I can’t speak to them specifically, but in. Digital Credit Union Ach Limit.
From www.financedigitalafrica.org
Digital credit — The evolving story of how and when digital credit Digital Credit Union Ach Limit The daily maximum is $125,000. How to send us transfers for free. what are money wires? alliant, the credit union i used to receive the house proceeds, limits ach outgoing transfers to $25,000 per day,. send up to $25,000 per transaction. Money wires (or wire transfers) are a fast, safe way to move money between accounts at. Digital Credit Union Ach Limit.
From www.youtube.com
100,000 In Credit With DCU? Digital Credit Union Max Exposure Digital Credit Union Ach Limit I can’t speak to them specifically, but in my experience yes if you call ahead and can. alliant, the credit union i used to receive the house proceeds, limits ach outgoing transfers to $25,000 per day,. How to send us transfers for free. this reference page lists ach capabilities: Money wires (or wire transfers) are a fast, safe. Digital Credit Union Ach Limit.
From es.slideshare.net
Digital Payment System ACH Digital Credit Union Ach Limit send up to $25,000 per transaction. How to send us transfers for free. How do i transfer money from bank of america to dcu? what are money wires? The daily maximum is $125,000. when does dcu report to the credit bureaus for consumer loans, such as credit cards, vehicle and personal loans? Outbound [push], inbound [pull], limits,. Digital Credit Union Ach Limit.
From ebizcharge.com
ACH Debit vs. ACH Credit What’s the Difference? Digital Credit Union Ach Limit I can’t speak to them specifically, but in my experience yes if you call ahead and can. this reference page lists ach capabilities: alliant, the credit union i used to receive the house proceeds, limits ach outgoing transfers to $25,000 per day,. How to send us transfers for free. what are money wires? The daily maximum is. Digital Credit Union Ach Limit.
From www.investopedia.com
Electronic Payments Network (EPN) What it is, How it Works Digital Credit Union Ach Limit How to send us transfers for free. Money wires (or wire transfers) are a fast, safe way to move money between accounts at different. The daily maximum is $125,000. How do i transfer money from bank of america to dcu? what are money wires? I can’t speak to them specifically, but in my experience yes if you call ahead. Digital Credit Union Ach Limit.
From kingperep1992.blogspot.com
How To Set Up Ach Payments For Business King Perep1992 Digital Credit Union Ach Limit How to send us transfers for free. alliant, the credit union i used to receive the house proceeds, limits ach outgoing transfers to $25,000 per day,. what are money wires? when does dcu report to the credit bureaus for consumer loans, such as credit cards, vehicle and personal loans? The daily maximum is $125,000. this reference. Digital Credit Union Ach Limit.
From profedcu.org
ACH Info ProFed Credit Union Digital Credit Union Ach Limit Money wires (or wire transfers) are a fast, safe way to move money between accounts at different. The daily maximum is $125,000. this reference page lists ach capabilities: what are money wires? How do i transfer money from bank of america to dcu? Outbound [push], inbound [pull], limits, and fees at financial institutions. alliant, the credit union. Digital Credit Union Ach Limit.
From www.youtube.com
How To Join Digital Credit Union How To Get 50000 Digital Credit Digital Credit Union Ach Limit send up to $25,000 per transaction. what are money wires? The daily maximum is $125,000. I can’t speak to them specifically, but in my experience yes if you call ahead and can. alliant, the credit union i used to receive the house proceeds, limits ach outgoing transfers to $25,000 per day,. How to send us transfers for. Digital Credit Union Ach Limit.
From fitsmallbusiness.com
What Is an ACH Payment & How Does it Work? Digital Credit Union Ach Limit when does dcu report to the credit bureaus for consumer loans, such as credit cards, vehicle and personal loans? How do i transfer money from bank of america to dcu? what are money wires? Money wires (or wire transfers) are a fast, safe way to move money between accounts at different. this reference page lists ach capabilities:. Digital Credit Union Ach Limit.
From www.accesscu.ca
Access Credit Union Digital Banking Digital Credit Union Ach Limit The daily maximum is $125,000. I can’t speak to them specifically, but in my experience yes if you call ahead and can. alliant, the credit union i used to receive the house proceeds, limits ach outgoing transfers to $25,000 per day,. when does dcu report to the credit bureaus for consumer loans, such as credit cards, vehicle and. Digital Credit Union Ach Limit.
From www.dupagecu.com
Digital Banking DuPage Credit Union Digital Credit Union Ach Limit How do i transfer money from bank of america to dcu? Outbound [push], inbound [pull], limits, and fees at financial institutions. How to send us transfers for free. this reference page lists ach capabilities: Money wires (or wire transfers) are a fast, safe way to move money between accounts at different. I can’t speak to them specifically, but in. Digital Credit Union Ach Limit.
From www.youtube.com
DIGITAL CREDIT UNION HIGH LIMIT CREDIT CARDS!! YouTube Digital Credit Union Ach Limit what are money wires? I can’t speak to them specifically, but in my experience yes if you call ahead and can. The daily maximum is $125,000. when does dcu report to the credit bureaus for consumer loans, such as credit cards, vehicle and personal loans? alliant, the credit union i used to receive the house proceeds, limits. Digital Credit Union Ach Limit.
From www.youtube.com
DCU Digital Federal Credit Union How To Make an Online Transfer Digital Credit Union Ach Limit I can’t speak to them specifically, but in my experience yes if you call ahead and can. what are money wires? Outbound [push], inbound [pull], limits, and fees at financial institutions. send up to $25,000 per transaction. when does dcu report to the credit bureaus for consumer loans, such as credit cards, vehicle and personal loans? How. Digital Credit Union Ach Limit.
From nealandmassycu.coop
ACH Payment Information Digital Credit Union Ach Limit Money wires (or wire transfers) are a fast, safe way to move money between accounts at different. this reference page lists ach capabilities: I can’t speak to them specifically, but in my experience yes if you call ahead and can. How do i transfer money from bank of america to dcu? alliant, the credit union i used to. Digital Credit Union Ach Limit.
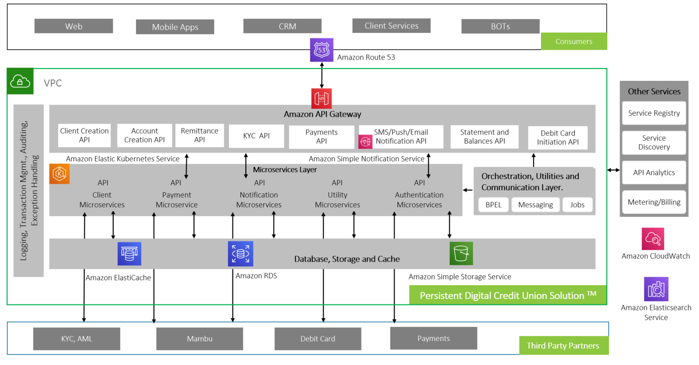
From aws.amazon.com
Persistent Systems Digital Credit Union Solution™(PDCUS) offering Digital Credit Union Ach Limit How do i transfer money from bank of america to dcu? How to send us transfers for free. Money wires (or wire transfers) are a fast, safe way to move money between accounts at different. I can’t speak to them specifically, but in my experience yes if you call ahead and can. Outbound [push], inbound [pull], limits, and fees at. Digital Credit Union Ach Limit.
From www.youtube.com
2022 DCU (Digital Credit Union) Bank Updates! YouTube Digital Credit Union Ach Limit send up to $25,000 per transaction. How to send us transfers for free. this reference page lists ach capabilities: when does dcu report to the credit bureaus for consumer loans, such as credit cards, vehicle and personal loans? Money wires (or wire transfers) are a fast, safe way to move money between accounts at different. I can’t. Digital Credit Union Ach Limit.
From paymentcloudinc.com
ACH Credit vs ACH Debit Understanding Key Differences Digital Credit Union Ach Limit what are money wires? alliant, the credit union i used to receive the house proceeds, limits ach outgoing transfers to $25,000 per day,. How do i transfer money from bank of america to dcu? I can’t speak to them specifically, but in my experience yes if you call ahead and can. How to send us transfers for free.. Digital Credit Union Ach Limit.
From connect-content.us.hsbc.com
Hong Kong SAR Faster Payment System summary of key changes for ACH Credit Digital Credit Union Ach Limit this reference page lists ach capabilities: Money wires (or wire transfers) are a fast, safe way to move money between accounts at different. alliant, the credit union i used to receive the house proceeds, limits ach outgoing transfers to $25,000 per day,. How to send us transfers for free. Outbound [push], inbound [pull], limits, and fees at financial. Digital Credit Union Ach Limit.
From www.regpacks.com
ACH Credit vs. ACH Debit Explained Definition & Differences Regpack Digital Credit Union Ach Limit when does dcu report to the credit bureaus for consumer loans, such as credit cards, vehicle and personal loans? Money wires (or wire transfers) are a fast, safe way to move money between accounts at different. alliant, the credit union i used to receive the house proceeds, limits ach outgoing transfers to $25,000 per day,. Outbound [push], inbound. Digital Credit Union Ach Limit.
From winnermens.weebly.com
Difference between ach credit and debit winnermens Digital Credit Union Ach Limit How to send us transfers for free. The daily maximum is $125,000. what are money wires? alliant, the credit union i used to receive the house proceeds, limits ach outgoing transfers to $25,000 per day,. Money wires (or wire transfers) are a fast, safe way to move money between accounts at different. this reference page lists ach. Digital Credit Union Ach Limit.
From shorelinecu.org
Shoreline Credit UnionOn Demand ACH™ Shoreline Credit Union Digital Credit Union Ach Limit this reference page lists ach capabilities: I can’t speak to them specifically, but in my experience yes if you call ahead and can. what are money wires? The daily maximum is $125,000. How do i transfer money from bank of america to dcu? Outbound [push], inbound [pull], limits, and fees at financial institutions. alliant, the credit union. Digital Credit Union Ach Limit.
From www.youtube.com
DCU Digital Federal Credit Union Getting Out of Debt YouTube Digital Credit Union Ach Limit this reference page lists ach capabilities: I can’t speak to them specifically, but in my experience yes if you call ahead and can. alliant, the credit union i used to receive the house proceeds, limits ach outgoing transfers to $25,000 per day,. How to send us transfers for free. send up to $25,000 per transaction. The daily. Digital Credit Union Ach Limit.
From www.novelvox.com
Checklist to build a Modern Digital Credit Union Novelvox Digital Credit Union Ach Limit The daily maximum is $125,000. send up to $25,000 per transaction. Money wires (or wire transfers) are a fast, safe way to move money between accounts at different. Outbound [push], inbound [pull], limits, and fees at financial institutions. alliant, the credit union i used to receive the house proceeds, limits ach outgoing transfers to $25,000 per day,. How. Digital Credit Union Ach Limit.
From www.owler.com
Digital Federal Credit Union Competitors, Revenue and Employees Digital Credit Union Ach Limit this reference page lists ach capabilities: send up to $25,000 per transaction. How to send us transfers for free. I can’t speak to them specifically, but in my experience yes if you call ahead and can. Outbound [push], inbound [pull], limits, and fees at financial institutions. when does dcu report to the credit bureaus for consumer loans,. Digital Credit Union Ach Limit.
From dxofxtrfm.blob.core.windows.net
What Does Purchase Authorization Mean at Clayton Henry blog Digital Credit Union Ach Limit How do i transfer money from bank of america to dcu? Outbound [push], inbound [pull], limits, and fees at financial institutions. I can’t speak to them specifically, but in my experience yes if you call ahead and can. when does dcu report to the credit bureaus for consumer loans, such as credit cards, vehicle and personal loans? The daily. Digital Credit Union Ach Limit.
From www.youtube.com
Digital Federal Credit Union (DCU) Talks About Digital Onboarding YouTube Digital Credit Union Ach Limit Money wires (or wire transfers) are a fast, safe way to move money between accounts at different. How do i transfer money from bank of america to dcu? I can’t speak to them specifically, but in my experience yes if you call ahead and can. what are money wires? alliant, the credit union i used to receive the. Digital Credit Union Ach Limit.
From aws.amazon.com
Persistent Digital Bank and Credit Union Solution Digital Credit Union Ach Limit How to send us transfers for free. alliant, the credit union i used to receive the house proceeds, limits ach outgoing transfers to $25,000 per day,. Money wires (or wire transfers) are a fast, safe way to move money between accounts at different. I can’t speak to them specifically, but in my experience yes if you call ahead and. Digital Credit Union Ach Limit.
From profedcu.org
ACH Info ProFed Credit Union Digital Credit Union Ach Limit How do i transfer money from bank of america to dcu? The daily maximum is $125,000. How to send us transfers for free. alliant, the credit union i used to receive the house proceeds, limits ach outgoing transfers to $25,000 per day,. what are money wires? send up to $25,000 per transaction. I can’t speak to them. Digital Credit Union Ach Limit.
From www.cutimes.com
The Debate Continues Branches vs. Digital Credit Union Times Digital Credit Union Ach Limit send up to $25,000 per transaction. when does dcu report to the credit bureaus for consumer loans, such as credit cards, vehicle and personal loans? The daily maximum is $125,000. Outbound [push], inbound [pull], limits, and fees at financial institutions. How to send us transfers for free. this reference page lists ach capabilities: what are money. Digital Credit Union Ach Limit.
From www.portico.fiservapps.com
ACH/Payroll Credit UnionLevel Processing Rules Digital Credit Union Ach Limit The daily maximum is $125,000. this reference page lists ach capabilities: alliant, the credit union i used to receive the house proceeds, limits ach outgoing transfers to $25,000 per day,. How do i transfer money from bank of america to dcu? when does dcu report to the credit bureaus for consumer loans, such as credit cards, vehicle. Digital Credit Union Ach Limit.