Javafx Listview Scrollbar . Either a horizontal or vertical bar with increment and decrement buttons and a thumb with which the. Then, one scroll bar scrolls both lists together. But there is a workaround using scrollpane: This document describes the javafx cascading style sheets (css) for javafx 8 and explains the styles, values, properties and associated grammar. Put the listview in a scrollpane 2. // first bind, then add new scrollbars, otherwise the new bars will be found. Adapt the size of the listview so that it will. Either a horizontal or vertical bar with increment and decrement buttons and a thumb with which the user can interact. You might bypass the issue by putting the two lists into a single scroller. In this chapter, you learn how to create lists in your javafx applications. The listview class represents a scrollable list of items.
from stackoverflow.com
Then, one scroll bar scrolls both lists together. Either a horizontal or vertical bar with increment and decrement buttons and a thumb with which the. This document describes the javafx cascading style sheets (css) for javafx 8 and explains the styles, values, properties and associated grammar. Either a horizontal or vertical bar with increment and decrement buttons and a thumb with which the user can interact. In this chapter, you learn how to create lists in your javafx applications. But there is a workaround using scrollpane: // first bind, then add new scrollbars, otherwise the new bars will be found. Adapt the size of the listview so that it will. You might bypass the issue by putting the two lists into a single scroller. The listview class represents a scrollable list of items.
scenebuilder JavaFX TextFlow ScrollBar Stack Overflow
Javafx Listview Scrollbar You might bypass the issue by putting the two lists into a single scroller. Either a horizontal or vertical bar with increment and decrement buttons and a thumb with which the. But there is a workaround using scrollpane: Then, one scroll bar scrolls both lists together. // first bind, then add new scrollbars, otherwise the new bars will be found. Adapt the size of the listview so that it will. Either a horizontal or vertical bar with increment and decrement buttons and a thumb with which the user can interact. The listview class represents a scrollable list of items. This document describes the javafx cascading style sheets (css) for javafx 8 and explains the styles, values, properties and associated grammar. In this chapter, you learn how to create lists in your javafx applications. You might bypass the issue by putting the two lists into a single scroller. Put the listview in a scrollpane 2.
From guigarage.com
Styling a JavaFX Scrollbar GuiGarage Javafx Listview Scrollbar // first bind, then add new scrollbars, otherwise the new bars will be found. But there is a workaround using scrollpane: This document describes the javafx cascading style sheets (css) for javafx 8 and explains the styles, values, properties and associated grammar. You might bypass the issue by putting the two lists into a single scroller. Either a horizontal or. Javafx Listview Scrollbar.
From stackoverflow.com
scenebuilder JavaFX TextFlow ScrollBar Stack Overflow Javafx Listview Scrollbar Then, one scroll bar scrolls both lists together. You might bypass the issue by putting the two lists into a single scroller. This document describes the javafx cascading style sheets (css) for javafx 8 and explains the styles, values, properties and associated grammar. Put the listview in a scrollpane 2. // first bind, then add new scrollbars, otherwise the new. Javafx Listview Scrollbar.
From stackoverflow.com
java ListView with custom content in JavaFX Stack Overflow Javafx Listview Scrollbar In this chapter, you learn how to create lists in your javafx applications. Put the listview in a scrollpane 2. Adapt the size of the listview so that it will. This document describes the javafx cascading style sheets (css) for javafx 8 and explains the styles, values, properties and associated grammar. You might bypass the issue by putting the two. Javafx Listview Scrollbar.
From www.youtube.com
ScrollBar Retrive Scroll Position on Change JavaFx GUI Tutorial 019 YouTube Javafx Listview Scrollbar Adapt the size of the listview so that it will. Either a horizontal or vertical bar with increment and decrement buttons and a thumb with which the user can interact. The listview class represents a scrollable list of items. But there is a workaround using scrollpane: Put the listview in a scrollpane 2. This document describes the javafx cascading style. Javafx Listview Scrollbar.
From blog.csdn.net
JavaFX TableView和ListView的点击事件_javafx listview 点击事件CSDN博客 Javafx Listview Scrollbar // first bind, then add new scrollbars, otherwise the new bars will be found. But there is a workaround using scrollpane: The listview class represents a scrollable list of items. In this chapter, you learn how to create lists in your javafx applications. Either a horizontal or vertical bar with increment and decrement buttons and a thumb with which the. Javafx Listview Scrollbar.
From blueskyworkshop.com
JavaFX ListView Basics Javafx Listview Scrollbar You might bypass the issue by putting the two lists into a single scroller. Either a horizontal or vertical bar with increment and decrement buttons and a thumb with which the. Then, one scroll bar scrolls both lists together. But there is a workaround using scrollpane: Either a horizontal or vertical bar with increment and decrement buttons and a thumb. Javafx Listview Scrollbar.
From stackoverflow.com
java JavaFX Tableview and ScrollPane scroll issue Stack Overflow Javafx Listview Scrollbar Put the listview in a scrollpane 2. This document describes the javafx cascading style sheets (css) for javafx 8 and explains the styles, values, properties and associated grammar. Either a horizontal or vertical bar with increment and decrement buttons and a thumb with which the user can interact. Then, one scroll bar scrolls both lists together. The listview class represents. Javafx Listview Scrollbar.
From stackoverflow.com
java JavaFx scroll bar with multiple images Stack Overflow Javafx Listview Scrollbar Adapt the size of the listview so that it will. Either a horizontal or vertical bar with increment and decrement buttons and a thumb with which the user can interact. The listview class represents a scrollable list of items. But there is a workaround using scrollpane: You might bypass the issue by putting the two lists into a single scroller.. Javafx Listview Scrollbar.
From stackoverflow.com
JavaFx SplitPane dynamic scrollBar Stack Overflow Javafx Listview Scrollbar // first bind, then add new scrollbars, otherwise the new bars will be found. Adapt the size of the listview so that it will. Either a horizontal or vertical bar with increment and decrement buttons and a thumb with which the. This document describes the javafx cascading style sheets (css) for javafx 8 and explains the styles, values, properties and. Javafx Listview Scrollbar.
From www.sexiezpix.com
Java Hide Vertical Scrollbar In Javafx Listview Itecnote The Best sexiezpix Porn Javafx Listview Scrollbar The listview class represents a scrollable list of items. Either a horizontal or vertical bar with increment and decrement buttons and a thumb with which the user can interact. // first bind, then add new scrollbars, otherwise the new bars will be found. In this chapter, you learn how to create lists in your javafx applications. This document describes the. Javafx Listview Scrollbar.
From www.youtube.com
JavaFX Tutorial 14 ListView, ObservableList YouTube Javafx Listview Scrollbar This document describes the javafx cascading style sheets (css) for javafx 8 and explains the styles, values, properties and associated grammar. But there is a workaround using scrollpane: You might bypass the issue by putting the two lists into a single scroller. In this chapter, you learn how to create lists in your javafx applications. Either a horizontal or vertical. Javafx Listview Scrollbar.
From www.youtube.com
ListView JavaFX GUI Tutorial for Beginners YouTube Javafx Listview Scrollbar In this chapter, you learn how to create lists in your javafx applications. The listview class represents a scrollable list of items. You might bypass the issue by putting the two lists into a single scroller. But there is a workaround using scrollpane: Either a horizontal or vertical bar with increment and decrement buttons and a thumb with which the.. Javafx Listview Scrollbar.
From www.youtube.com
JavaFX ListView add item YouTube Javafx Listview Scrollbar You might bypass the issue by putting the two lists into a single scroller. The listview class represents a scrollable list of items. In this chapter, you learn how to create lists in your javafx applications. But there is a workaround using scrollpane: // first bind, then add new scrollbars, otherwise the new bars will be found. Either a horizontal. Javafx Listview Scrollbar.
From www.classcentral.com
Online Course Create a simple list using ListView in JavaFX from Coursera Project Network Javafx Listview Scrollbar Either a horizontal or vertical bar with increment and decrement buttons and a thumb with which the. You might bypass the issue by putting the two lists into a single scroller. // first bind, then add new scrollbars, otherwise the new bars will be found. The listview class represents a scrollable list of items. But there is a workaround using. Javafx Listview Scrollbar.
From fyotckmrh.blob.core.windows.net
Javafx Listview Scrollbar Css at Helen Pullen blog Javafx Listview Scrollbar The listview class represents a scrollable list of items. Put the listview in a scrollpane 2. This document describes the javafx cascading style sheets (css) for javafx 8 and explains the styles, values, properties and associated grammar. Either a horizontal or vertical bar with increment and decrement buttons and a thumb with which the. Adapt the size of the listview. Javafx Listview Scrollbar.
From stackoverflow.com
javafx Grow ListView width to fit contents and remove horizontal scrollbar Stack Overflow Javafx Listview Scrollbar // first bind, then add new scrollbars, otherwise the new bars will be found. Then, one scroll bar scrolls both lists together. Adapt the size of the listview so that it will. The listview class represents a scrollable list of items. In this chapter, you learn how to create lists in your javafx applications. But there is a workaround using. Javafx Listview Scrollbar.
From www.youtube.com
JavaFX 8 Tutorial 24 ListView and Database (how to add database values into listview) YouTube Javafx Listview Scrollbar Put the listview in a scrollpane 2. But there is a workaround using scrollpane: // first bind, then add new scrollbars, otherwise the new bars will be found. Either a horizontal or vertical bar with increment and decrement buttons and a thumb with which the user can interact. This document describes the javafx cascading style sheets (css) for javafx 8. Javafx Listview Scrollbar.
From falconbyte.net
JavaFX ListView Tutorial Javafx Listview Scrollbar In this chapter, you learn how to create lists in your javafx applications. You might bypass the issue by putting the two lists into a single scroller. The listview class represents a scrollable list of items. Either a horizontal or vertical bar with increment and decrement buttons and a thumb with which the. Put the listview in a scrollpane 2.. Javafx Listview Scrollbar.
From blog.csdn.net
JavaFX TableView和ListView的点击事件_javafx listview 点击事件CSDN博客 Javafx Listview Scrollbar Put the listview in a scrollpane 2. Either a horizontal or vertical bar with increment and decrement buttons and a thumb with which the. But there is a workaround using scrollpane: Either a horizontal or vertical bar with increment and decrement buttons and a thumb with which the user can interact. This document describes the javafx cascading style sheets (css). Javafx Listview Scrollbar.
From 9to5answer.com
[Solved] JavaFX sort ListView 9to5Answer Javafx Listview Scrollbar Put the listview in a scrollpane 2. Either a horizontal or vertical bar with increment and decrement buttons and a thumb with which the. Adapt the size of the listview so that it will. You might bypass the issue by putting the two lists into a single scroller. This document describes the javafx cascading style sheets (css) for javafx 8. Javafx Listview Scrollbar.
From fyotckmrh.blob.core.windows.net
Javafx Listview Scrollbar Css at Helen Pullen blog Javafx Listview Scrollbar // first bind, then add new scrollbars, otherwise the new bars will be found. Adapt the size of the listview so that it will. Either a horizontal or vertical bar with increment and decrement buttons and a thumb with which the user can interact. You might bypass the issue by putting the two lists into a single scroller. Then, one. Javafx Listview Scrollbar.
From www.youtube.com
JavaFX 8 Tutorial ListView 17 YouTube Javafx Listview Scrollbar Put the listview in a scrollpane 2. Either a horizontal or vertical bar with increment and decrement buttons and a thumb with which the user can interact. This document describes the javafx cascading style sheets (css) for javafx 8 and explains the styles, values, properties and associated grammar. You might bypass the issue by putting the two lists into a. Javafx Listview Scrollbar.
From fyotckmrh.blob.core.windows.net
Javafx Listview Scrollbar Css at Helen Pullen blog Javafx Listview Scrollbar In this chapter, you learn how to create lists in your javafx applications. Adapt the size of the listview so that it will. Put the listview in a scrollpane 2. You might bypass the issue by putting the two lists into a single scroller. Either a horizontal or vertical bar with increment and decrement buttons and a thumb with which. Javafx Listview Scrollbar.
From fyotckmrh.blob.core.windows.net
Javafx Listview Scrollbar Css at Helen Pullen blog Javafx Listview Scrollbar You might bypass the issue by putting the two lists into a single scroller. // first bind, then add new scrollbars, otherwise the new bars will be found. In this chapter, you learn how to create lists in your javafx applications. This document describes the javafx cascading style sheets (css) for javafx 8 and explains the styles, values, properties and. Javafx Listview Scrollbar.
From www.youtube.com
Listview in JavaFX FXML YouTube Javafx Listview Scrollbar Either a horizontal or vertical bar with increment and decrement buttons and a thumb with which the. In this chapter, you learn how to create lists in your javafx applications. But there is a workaround using scrollpane: You might bypass the issue by putting the two lists into a single scroller. Put the listview in a scrollpane 2. Either a. Javafx Listview Scrollbar.
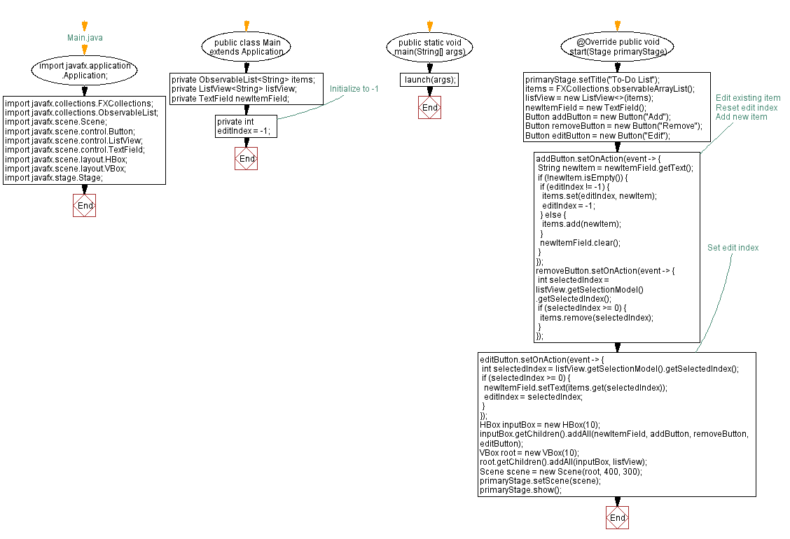
From www.w3resource.com
JavaFX todo list application with ListView Javafx Listview Scrollbar // first bind, then add new scrollbars, otherwise the new bars will be found. This document describes the javafx cascading style sheets (css) for javafx 8 and explains the styles, values, properties and associated grammar. Then, one scroll bar scrolls both lists together. The listview class represents a scrollable list of items. Either a horizontal or vertical bar with increment. Javafx Listview Scrollbar.
From www.reddit.com
How to Create a ListView in JavaFX r/JavaFX Javafx Listview Scrollbar Put the listview in a scrollpane 2. Either a horizontal or vertical bar with increment and decrement buttons and a thumb with which the. In this chapter, you learn how to create lists in your javafx applications. This document describes the javafx cascading style sheets (css) for javafx 8 and explains the styles, values, properties and associated grammar. The listview. Javafx Listview Scrollbar.
From www.youtube.com
JavaFX ComboBox ListView Menus YouTube Javafx Listview Scrollbar // first bind, then add new scrollbars, otherwise the new bars will be found. Put the listview in a scrollpane 2. Either a horizontal or vertical bar with increment and decrement buttons and a thumb with which the user can interact. Then, one scroll bar scrolls both lists together. The listview class represents a scrollable list of items. In this. Javafx Listview Scrollbar.
From dlsc.com
JavaFX Tip 28 Pretty List View DLSC Javafx Listview Scrollbar Put the listview in a scrollpane 2. // first bind, then add new scrollbars, otherwise the new bars will be found. This document describes the javafx cascading style sheets (css) for javafx 8 and explains the styles, values, properties and associated grammar. In this chapter, you learn how to create lists in your javafx applications. The listview class represents a. Javafx Listview Scrollbar.
From www.codingninjas.com
JavaFX, ScrollBar Coding Ninjas Javafx Listview Scrollbar This document describes the javafx cascading style sheets (css) for javafx 8 and explains the styles, values, properties and associated grammar. The listview class represents a scrollable list of items. Then, one scroll bar scrolls both lists together. Put the listview in a scrollpane 2. // first bind, then add new scrollbars, otherwise the new bars will be found. But. Javafx Listview Scrollbar.
From github.com
GitHub JuKu/javafxlistviewtutorial An simple example program for an javafx listview Javafx Listview Scrollbar // first bind, then add new scrollbars, otherwise the new bars will be found. Put the listview in a scrollpane 2. The listview class represents a scrollable list of items. Adapt the size of the listview so that it will. Either a horizontal or vertical bar with increment and decrement buttons and a thumb with which the. You might bypass. Javafx Listview Scrollbar.
From fyotckmrh.blob.core.windows.net
Javafx Listview Scrollbar Css at Helen Pullen blog Javafx Listview Scrollbar But there is a workaround using scrollpane: This document describes the javafx cascading style sheets (css) for javafx 8 and explains the styles, values, properties and associated grammar. Adapt the size of the listview so that it will. The listview class represents a scrollable list of items. You might bypass the issue by putting the two lists into a single. Javafx Listview Scrollbar.
From devcodelight.com
Load data from an ArrayList to a ListView in IntelliJ using JavaFX DevCodeLight Javafx Listview Scrollbar This document describes the javafx cascading style sheets (css) for javafx 8 and explains the styles, values, properties and associated grammar. Then, one scroll bar scrolls both lists together. Either a horizontal or vertical bar with increment and decrement buttons and a thumb with which the user can interact. But there is a workaround using scrollpane: Either a horizontal or. Javafx Listview Scrollbar.
From za.pinterest.com
JavaFX. A vertical scrollbar. Ch18_25. Java graphics, Letters, Game 1 Javafx Listview Scrollbar Either a horizontal or vertical bar with increment and decrement buttons and a thumb with which the user can interact. You might bypass the issue by putting the two lists into a single scroller. But there is a workaround using scrollpane: Put the listview in a scrollpane 2. This document describes the javafx cascading style sheets (css) for javafx 8. Javafx Listview Scrollbar.
From www.youtube.com
JavaFX ListView 🧾 YouTube Javafx Listview Scrollbar // first bind, then add new scrollbars, otherwise the new bars will be found. This document describes the javafx cascading style sheets (css) for javafx 8 and explains the styles, values, properties and associated grammar. The listview class represents a scrollable list of items. Either a horizontal or vertical bar with increment and decrement buttons and a thumb with which. Javafx Listview Scrollbar.