File Handle Count Windows . handlecountersview is a simple tool for windows that shows the current number of handles (file, directory, token, job, thread, and so on.) opened by every. a process handle is an integer value that identifies a process to windows. for windows native programs (win32 api): there are two limits related to the number of handles a process can create: The maximum number of handles the. what is the best way to determine how many window handles an application is using? Is there a tool or a. Shouldn't apply (per msdn, there is no fixed file handles limit on the. The win32 api calls them a handle; have you ever wanted to walk through all of the open handles across all processes that are active on a windows machine and.
from www.guidingtech.com
for windows native programs (win32 api): there are two limits related to the number of handles a process can create: The win32 api calls them a handle; have you ever wanted to walk through all of the open handles across all processes that are active on a windows machine and. The maximum number of handles the. handlecountersview is a simple tool for windows that shows the current number of handles (file, directory, token, job, thread, and so on.) opened by every. Shouldn't apply (per msdn, there is no fixed file handles limit on the. Is there a tool or a. a process handle is an integer value that identifies a process to windows. what is the best way to determine how many window handles an application is using?
How to Count Number of Files or Subfolders Inside a Folder
File Handle Count Windows have you ever wanted to walk through all of the open handles across all processes that are active on a windows machine and. a process handle is an integer value that identifies a process to windows. have you ever wanted to walk through all of the open handles across all processes that are active on a windows machine and. Is there a tool or a. there are two limits related to the number of handles a process can create: for windows native programs (win32 api): what is the best way to determine how many window handles an application is using? Shouldn't apply (per msdn, there is no fixed file handles limit on the. handlecountersview is a simple tool for windows that shows the current number of handles (file, directory, token, job, thread, and so on.) opened by every. The maximum number of handles the. The win32 api calls them a handle;
From qastack.com.de
Wie kann ich die Anzahl der Dateien in einem Ordner im Windows Explorer File Handle Count Windows handlecountersview is a simple tool for windows that shows the current number of handles (file, directory, token, job, thread, and so on.) opened by every. for windows native programs (win32 api): have you ever wanted to walk through all of the open handles across all processes that are active on a windows machine and. a process. File Handle Count Windows.
From super-unix.com
Windows How to display the number of files in a folder in windows File Handle Count Windows have you ever wanted to walk through all of the open handles across all processes that are active on a windows machine and. a process handle is an integer value that identifies a process to windows. for windows native programs (win32 api): The win32 api calls them a handle; handlecountersview is a simple tool for windows. File Handle Count Windows.
From www.helpforcoders.com
Python Count Lines in File File Handling Python File Handle Count Windows Shouldn't apply (per msdn, there is no fixed file handles limit on the. Is there a tool or a. what is the best way to determine how many window handles an application is using? there are two limits related to the number of handles a process can create: The maximum number of handles the. handlecountersview is a. File Handle Count Windows.
From www.softpedia.com
Download Word Count Tool File Handle Count Windows The maximum number of handles the. what is the best way to determine how many window handles an application is using? handlecountersview is a simple tool for windows that shows the current number of handles (file, directory, token, job, thread, and so on.) opened by every. a process handle is an integer value that identifies a process. File Handle Count Windows.
From www.reddit.com
Windows Explorer sorting by "File Count" shows nothing. How to fix? r File Handle Count Windows have you ever wanted to walk through all of the open handles across all processes that are active on a windows machine and. The win32 api calls them a handle; Is there a tool or a. for windows native programs (win32 api): handlecountersview is a simple tool for windows that shows the current number of handles (file,. File Handle Count Windows.
From www.onenotegem.com
UWP Word Count for OneNote for Windows 10 Office OneNote Gem AddIns File Handle Count Windows what is the best way to determine how many window handles an application is using? Shouldn't apply (per msdn, there is no fixed file handles limit on the. for windows native programs (win32 api): The win32 api calls them a handle; there are two limits related to the number of handles a process can create: handlecountersview. File Handle Count Windows.
From www.onenotegem.com
UWP Count Pages for OneNote for Windows 10 in Office File Handle Count Windows The win32 api calls them a handle; Is there a tool or a. have you ever wanted to walk through all of the open handles across all processes that are active on a windows machine and. handlecountersview is a simple tool for windows that shows the current number of handles (file, directory, token, job, thread, and so on.). File Handle Count Windows.
From windowsreport.com
5 Ways to Fix File Explorer if the File Count Is Not Working File Handle Count Windows handlecountersview is a simple tool for windows that shows the current number of handles (file, directory, token, job, thread, and so on.) opened by every. have you ever wanted to walk through all of the open handles across all processes that are active on a windows machine and. for windows native programs (win32 api): Shouldn't apply (per. File Handle Count Windows.
From superuser.com
Windows 11 File Explorer / Windows Explorer sidebar remove specific File Handle Count Windows The maximum number of handles the. have you ever wanted to walk through all of the open handles across all processes that are active on a windows machine and. what is the best way to determine how many window handles an application is using? The win32 api calls them a handle; a process handle is an integer. File Handle Count Windows.
From www.digitalcitizen.life
How to count the files in a folder using PowerShell, CMD, or File Explorer File Handle Count Windows The maximum number of handles the. there are two limits related to the number of handles a process can create: Is there a tool or a. for windows native programs (win32 api): what is the best way to determine how many window handles an application is using? a process handle is an integer value that identifies. File Handle Count Windows.
From www.chegg.com
Solved Write a program that opens file numbers.txt which File Handle Count Windows what is the best way to determine how many window handles an application is using? The win32 api calls them a handle; a process handle is an integer value that identifies a process to windows. there are two limits related to the number of handles a process can create: handlecountersview is a simple tool for windows. File Handle Count Windows.
From softantenna.com
Windows 10でフォルダ内に含まれる全てのファイル数をカウントする3つの方法 ソフトアンテナブログ File Handle Count Windows what is the best way to determine how many window handles an application is using? The maximum number of handles the. have you ever wanted to walk through all of the open handles across all processes that are active on a windows machine and. for windows native programs (win32 api): handlecountersview is a simple tool for. File Handle Count Windows.
From msfn.org
System Drive File/folder count tooo much! Windows 7 MSFN File Handle Count Windows handlecountersview is a simple tool for windows that shows the current number of handles (file, directory, token, job, thread, and so on.) opened by every. The win32 api calls them a handle; have you ever wanted to walk through all of the open handles across all processes that are active on a windows machine and. there are. File Handle Count Windows.
From designersham.com
Exciting Updates Windows Notepad's New Features Unveiled in Latest File Handle Count Windows there are two limits related to the number of handles a process can create: Shouldn't apply (per msdn, there is no fixed file handles limit on the. what is the best way to determine how many window handles an application is using? for windows native programs (win32 api): have you ever wanted to walk through all. File Handle Count Windows.
From weryreward.weebly.com
Convert jpg to csv file python weryreward File Handle Count Windows Is there a tool or a. The win32 api calls them a handle; The maximum number of handles the. a process handle is an integer value that identifies a process to windows. handlecountersview is a simple tool for windows that shows the current number of handles (file, directory, token, job, thread, and so on.) opened by every. . File Handle Count Windows.
From www.educba.com
PowerShell Count A Quick Glance of PowerShell Count Example File Handle Count Windows The win32 api calls them a handle; Is there a tool or a. for windows native programs (win32 api): The maximum number of handles the. a process handle is an integer value that identifies a process to windows. what is the best way to determine how many window handles an application is using? handlecountersview is a. File Handle Count Windows.
From www.faqforge.com
Check Battery Cycle Count on your Windows 10 Notebook File Handle Count Windows there are two limits related to the number of handles a process can create: The maximum number of handles the. what is the best way to determine how many window handles an application is using? a process handle is an integer value that identifies a process to windows. Shouldn't apply (per msdn, there is no fixed file. File Handle Count Windows.
From myroad.club
Как получить номера строк в Блокноте в Windows 10 My Road File Handle Count Windows what is the best way to determine how many window handles an application is using? The maximum number of handles the. Shouldn't apply (per msdn, there is no fixed file handles limit on the. for windows native programs (win32 api): Is there a tool or a. handlecountersview is a simple tool for windows that shows the current. File Handle Count Windows.
From github.com
Handle count growing · Issue 535 · · GitHub File Handle Count Windows handlecountersview is a simple tool for windows that shows the current number of handles (file, directory, token, job, thread, and so on.) opened by every. The maximum number of handles the. Is there a tool or a. have you ever wanted to walk through all of the open handles across all processes that are active on a windows. File Handle Count Windows.
From www.researchgate.net
Command Count Window File Download Scientific Diagram File Handle Count Windows Shouldn't apply (per msdn, there is no fixed file handles limit on the. a process handle is an integer value that identifies a process to windows. for windows native programs (win32 api): Is there a tool or a. what is the best way to determine how many window handles an application is using? The win32 api calls. File Handle Count Windows.
From www.tenforums.com
File and folder count are incorrect after copy Windows 10 Forums File Handle Count Windows handlecountersview is a simple tool for windows that shows the current number of handles (file, directory, token, job, thread, and so on.) opened by every. a process handle is an integer value that identifies a process to windows. what is the best way to determine how many window handles an application is using? Shouldn't apply (per msdn,. File Handle Count Windows.
From www.chegg.com
Solved 12.9 LAB Word frequencies (lists) Write a program File Handle Count Windows have you ever wanted to walk through all of the open handles across all processes that are active on a windows machine and. what is the best way to determine how many window handles an application is using? a process handle is an integer value that identifies a process to windows. Is there a tool or a.. File Handle Count Windows.
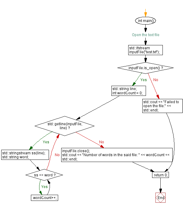
From www.w3resource.com
C++ File handling Count number of words in a text file File Handle Count Windows for windows native programs (win32 api): The maximum number of handles the. handlecountersview is a simple tool for windows that shows the current number of handles (file, directory, token, job, thread, and so on.) opened by every. The win32 api calls them a handle; Shouldn't apply (per msdn, there is no fixed file handles limit on the. . File Handle Count Windows.
From www.guidingtech.com
How to Count Number of Files or Subfolders Inside a Folder File Handle Count Windows there are two limits related to the number of handles a process can create: a process handle is an integer value that identifies a process to windows. for windows native programs (win32 api): Is there a tool or a. have you ever wanted to walk through all of the open handles across all processes that are. File Handle Count Windows.
From www.transparentrenosparks.com
FAQ — TRANSPARENT WINDOW CLEANING, LLC File Handle Count Windows Shouldn't apply (per msdn, there is no fixed file handles limit on the. The win32 api calls them a handle; for windows native programs (win32 api): The maximum number of handles the. handlecountersview is a simple tool for windows that shows the current number of handles (file, directory, token, job, thread, and so on.) opened by every. . File Handle Count Windows.
From www.softwareok.com
File and Folder counter / number in an Explorer column File Handle Count Windows for windows native programs (win32 api): The win32 api calls them a handle; a process handle is an integer value that identifies a process to windows. have you ever wanted to walk through all of the open handles across all processes that are active on a windows machine and. The maximum number of handles the. Shouldn't apply. File Handle Count Windows.
From waruihin.tistory.com
Crack __TOP__ Cap File Without Dictionary Definitions File Handle Count Windows The maximum number of handles the. have you ever wanted to walk through all of the open handles across all processes that are active on a windows machine and. a process handle is an integer value that identifies a process to windows. what is the best way to determine how many window handles an application is using?. File Handle Count Windows.
From winbuzzer.com
How to Check the Word Count in Microsoft Word and Word Online WinBuzzer File Handle Count Windows Is there a tool or a. The win32 api calls them a handle; have you ever wanted to walk through all of the open handles across all processes that are active on a windows machine and. The maximum number of handles the. what is the best way to determine how many window handles an application is using? . File Handle Count Windows.
From ifs-help.avcweb.com.br
Handle Counting File Handle Count Windows The win32 api calls them a handle; handlecountersview is a simple tool for windows that shows the current number of handles (file, directory, token, job, thread, and so on.) opened by every. a process handle is an integer value that identifies a process to windows. for windows native programs (win32 api): Shouldn't apply (per msdn, there is. File Handle Count Windows.
From lakealernas.weebly.com
Windows 10 reset rearm count lakealernas File Handle Count Windows there are two limits related to the number of handles a process can create: what is the best way to determine how many window handles an application is using? Is there a tool or a. handlecountersview is a simple tool for windows that shows the current number of handles (file, directory, token, job, thread, and so on.). File Handle Count Windows.
From www.windowsphoneinfo.com
Windows Explorer Properties File Size and Folder / File Count not File Handle Count Windows what is the best way to determine how many window handles an application is using? Is there a tool or a. The maximum number of handles the. handlecountersview is a simple tool for windows that shows the current number of handles (file, directory, token, job, thread, and so on.) opened by every. The win32 api calls them a. File Handle Count Windows.
From www.download3k.com
How to count the number of items (files) in a Google Drive folder File Handle Count Windows for windows native programs (win32 api): handlecountersview is a simple tool for windows that shows the current number of handles (file, directory, token, job, thread, and so on.) opened by every. The maximum number of handles the. there are two limits related to the number of handles a process can create: Is there a tool or a.. File Handle Count Windows.
From www.deleaker.com
Handle leaks Deleaker Blog File Handle Count Windows for windows native programs (win32 api): handlecountersview is a simple tool for windows that shows the current number of handles (file, directory, token, job, thread, and so on.) opened by every. there are two limits related to the number of handles a process can create: Shouldn't apply (per msdn, there is no fixed file handles limit on. File Handle Count Windows.
From stackoverflow.com
Python TWAIN for windows not working Stack Overflow File Handle Count Windows for windows native programs (win32 api): a process handle is an integer value that identifies a process to windows. The maximum number of handles the. Shouldn't apply (per msdn, there is no fixed file handles limit on the. handlecountersview is a simple tool for windows that shows the current number of handles (file, directory, token, job, thread,. File Handle Count Windows.
From pureinfotech.com
How to check how many cores your processor has on Windows 10 Pureinfotech File Handle Count Windows Is there a tool or a. The maximum number of handles the. what is the best way to determine how many window handles an application is using? a process handle is an integer value that identifies a process to windows. handlecountersview is a simple tool for windows that shows the current number of handles (file, directory, token,. File Handle Count Windows.