Kazoo Zookeeper Client . zookeeper logging stream redirected into python logging channel under the name 'zookeeper'. /electionpath is your path of interest where you will be creating nodes, adding data and watching.
from blog.csdn.net
zookeeper logging stream redirected into python logging channel under the name 'zookeeper'. /electionpath is your path of interest where you will be creating nodes, adding data and watching.
从代码上看Zookeeper Client如何建立与保持服务端的连接_clientcnxn sessiontimeout
Kazoo Zookeeper Client zookeeper logging stream redirected into python logging channel under the name 'zookeeper'. zookeeper logging stream redirected into python logging channel under the name 'zookeeper'. /electionpath is your path of interest where you will be creating nodes, adding data and watching.
From github.com
GitHub RabbitTeam/zookeeperclient Provides the basic zk operation Kazoo Zookeeper Client zookeeper logging stream redirected into python logging channel under the name 'zookeeper'. /electionpath is your path of interest where you will be creating nodes, adding data and watching. Kazoo Zookeeper Client.
From www.baeldung.com
Kafka’s Shift from ZooKeeper to Kraft Baeldung Kazoo Zookeeper Client /electionpath is your path of interest where you will be creating nodes, adding data and watching. zookeeper logging stream redirected into python logging channel under the name 'zookeeper'. Kazoo Zookeeper Client.
From www.trustradius.com
Kazoo Reviews & Ratings 2024 Kazoo Zookeeper Client zookeeper logging stream redirected into python logging channel under the name 'zookeeper'. /electionpath is your path of interest where you will be creating nodes, adding data and watching. Kazoo Zookeeper Client.
From blog.csdn.net
Zookeeper+kafka的应用及部署_如何在应用服务器部署kafkaCSDN博客 Kazoo Zookeeper Client /electionpath is your path of interest where you will be creating nodes, adding data and watching. zookeeper logging stream redirected into python logging channel under the name 'zookeeper'. Kazoo Zookeeper Client.
From blog.yannickjaquier.com
Fetch Zookeeper information from Python with Kazoo to connect Hive Kazoo Zookeeper Client /electionpath is your path of interest where you will be creating nodes, adding data and watching. zookeeper logging stream redirected into python logging channel under the name 'zookeeper'. Kazoo Zookeeper Client.
From www.youtube.com
Simplest Zookeeper client using Java and Maven YouTube Kazoo Zookeeper Client zookeeper logging stream redirected into python logging channel under the name 'zookeeper'. /electionpath is your path of interest where you will be creating nodes, adding data and watching. Kazoo Zookeeper Client.
From github.com
GitHub pingzilao/zookeeper_client_design_manual zookeeper client sdk Kazoo Zookeeper Client /electionpath is your path of interest where you will be creating nodes, adding data and watching. zookeeper logging stream redirected into python logging channel under the name 'zookeeper'. Kazoo Zookeeper Client.
From www.baeldung.com
Kafka’s Shift from ZooKeeper to Kraft Baeldung Kazoo Zookeeper Client zookeeper logging stream redirected into python logging channel under the name 'zookeeper'. /electionpath is your path of interest where you will be creating nodes, adding data and watching. Kazoo Zookeeper Client.
From github.com
GitHub vostok/zookeeper.client Kazoo Zookeeper Client zookeeper logging stream redirected into python logging channel under the name 'zookeeper'. /electionpath is your path of interest where you will be creating nodes, adding data and watching. Kazoo Zookeeper Client.
From talktools.com
Kazoo TalkTools Kazoo Zookeeper Client zookeeper logging stream redirected into python logging channel under the name 'zookeeper'. /electionpath is your path of interest where you will be creating nodes, adding data and watching. Kazoo Zookeeper Client.
From kazooacademy.com
Kazoo Academy Kazoo Zookeeper Client zookeeper logging stream redirected into python logging channel under the name 'zookeeper'. /electionpath is your path of interest where you will be creating nodes, adding data and watching. Kazoo Zookeeper Client.
From blog.csdn.net
从代码上看Zookeeper Client如何建立与保持服务端的连接_clientcnxn sessiontimeout Kazoo Zookeeper Client /electionpath is your path of interest where you will be creating nodes, adding data and watching. zookeeper logging stream redirected into python logging channel under the name 'zookeeper'. Kazoo Zookeeper Client.
From www.xenonstack.com
Overview of Kafka and ZooKeeper Architecture Kazoo Zookeeper Client /electionpath is your path of interest where you will be creating nodes, adding data and watching. zookeeper logging stream redirected into python logging channel under the name 'zookeeper'. Kazoo Zookeeper Client.
From www.webential.com
Case Study Kazoo ential Kazoo Zookeeper Client zookeeper logging stream redirected into python logging channel under the name 'zookeeper'. /electionpath is your path of interest where you will be creating nodes, adding data and watching. Kazoo Zookeeper Client.
From support.huaweicloud.com
Performing Special Configuration on ZooKeeper Clients in the Same JVM Kazoo Zookeeper Client zookeeper logging stream redirected into python logging channel under the name 'zookeeper'. /electionpath is your path of interest where you will be creating nodes, adding data and watching. Kazoo Zookeeper Client.
From pythonfix.com
kazoo "Higher Level Zookeeper Client" Kazoo Zookeeper Client zookeeper logging stream redirected into python logging channel under the name 'zookeeper'. /electionpath is your path of interest where you will be creating nodes, adding data and watching. Kazoo Zookeeper Client.
From data-flair.training
Apache ZooKeeper CLI Line Interface) Operations DataFlair Kazoo Zookeeper Client /electionpath is your path of interest where you will be creating nodes, adding data and watching. zookeeper logging stream redirected into python logging channel under the name 'zookeeper'. Kazoo Zookeeper Client.
From data-flair.training
ZooKeeper Sessions Process of Sessions in ZooKeeper DataFlair Kazoo Zookeeper Client /electionpath is your path of interest where you will be creating nodes, adding data and watching. zookeeper logging stream redirected into python logging channel under the name 'zookeeper'. Kazoo Zookeeper Client.
From zhuanlan.zhihu.com
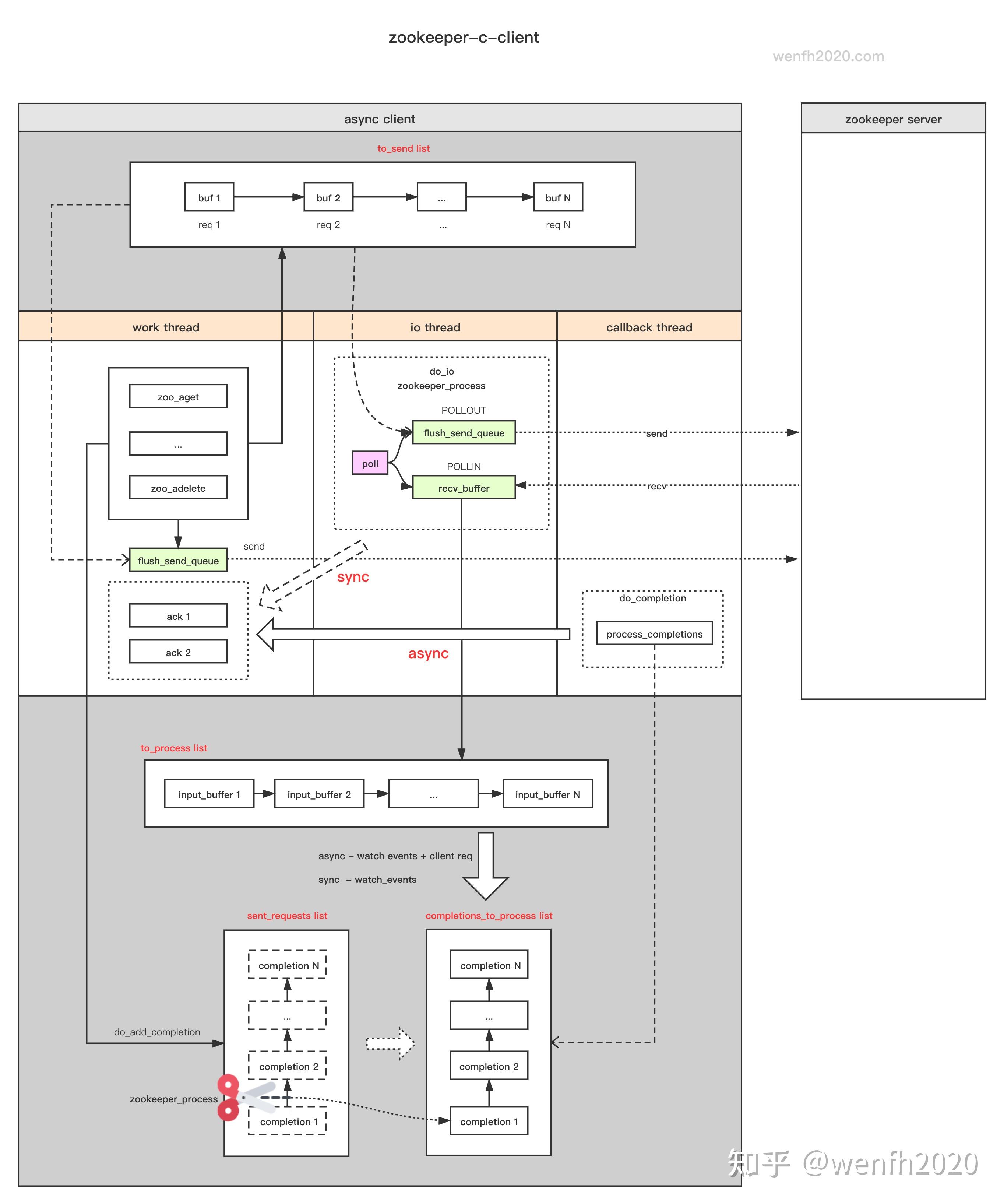
zookeeperclientc 异步/同步工作方式 知乎 Kazoo Zookeeper Client /electionpath is your path of interest where you will be creating nodes, adding data and watching. zookeeper logging stream redirected into python logging channel under the name 'zookeeper'. Kazoo Zookeeper Client.
From www.islandpacket.com
RiverDogs to take aim at kazoo record, with help from Beaufort Kazoo Zookeeper Client zookeeper logging stream redirected into python logging channel under the name 'zookeeper'. /electionpath is your path of interest where you will be creating nodes, adding data and watching. Kazoo Zookeeper Client.
From waterandair.github.io
zookeeper python 客户端 kazoo 使用指南(译自官网) Waterandair's Blog Kazoo Zookeeper Client /electionpath is your path of interest where you will be creating nodes, adding data and watching. zookeeper logging stream redirected into python logging channel under the name 'zookeeper'. Kazoo Zookeeper Client.
From coingape.com
PR Gamified YieldFarming App ZooKeeper Launches NFT Battle Game Kazoo Zookeeper Client /electionpath is your path of interest where you will be creating nodes, adding data and watching. zookeeper logging stream redirected into python logging channel under the name 'zookeeper'. Kazoo Zookeeper Client.
From programmer.group
Zookeeper actual combat client use Kazoo Zookeeper Client zookeeper logging stream redirected into python logging channel under the name 'zookeeper'. /electionpath is your path of interest where you will be creating nodes, adding data and watching. Kazoo Zookeeper Client.
From blog.csdn.net
python连接zookeeper、hbase_python 连接 hbase zk多个地址CSDN博客 Kazoo Zookeeper Client zookeeper logging stream redirected into python logging channel under the name 'zookeeper'. /electionpath is your path of interest where you will be creating nodes, adding data and watching. Kazoo Zookeeper Client.
From github.com
GitHub Sidfate/ZooKeeperCX Yet Another ZooKeeper GUI Client. Kazoo Zookeeper Client zookeeper logging stream redirected into python logging channel under the name 'zookeeper'. /electionpath is your path of interest where you will be creating nodes, adding data and watching. Kazoo Zookeeper Client.
From docs.linn.co.uk
Kazoo Server setup Manual LinnDocs Kazoo Zookeeper Client zookeeper logging stream redirected into python logging channel under the name 'zookeeper'. /electionpath is your path of interest where you will be creating nodes, adding data and watching. Kazoo Zookeeper Client.
From blog.csdn.net
使用Kazoo操作ZooKeeper服务治理CSDN博客 Kazoo Zookeeper Client zookeeper logging stream redirected into python logging channel under the name 'zookeeper'. /electionpath is your path of interest where you will be creating nodes, adding data and watching. Kazoo Zookeeper Client.
From github.com
GitHub samuel/gozookeeper Native ZooKeeper client for Go. This Kazoo Zookeeper Client zookeeper logging stream redirected into python logging channel under the name 'zookeeper'. /electionpath is your path of interest where you will be creating nodes, adding data and watching. Kazoo Zookeeper Client.
From github.com
Issue connecting to zookeeper over ssl · Issue 587 · pythonzk/kazoo Kazoo Zookeeper Client zookeeper logging stream redirected into python logging channel under the name 'zookeeper'. /electionpath is your path of interest where you will be creating nodes, adding data and watching. Kazoo Zookeeper Client.
From github.com
GitHub pythonzk/kazoo Kazoo is a highlevel Python library that Kazoo Zookeeper Client zookeeper logging stream redirected into python logging channel under the name 'zookeeper'. /electionpath is your path of interest where you will be creating nodes, adding data and watching. Kazoo Zookeeper Client.
From plugins.jetbrains.com
ZookeeperClient IntelliJ IDEs Plugin Marketplace Kazoo Zookeeper Client /electionpath is your path of interest where you will be creating nodes, adding data and watching. zookeeper logging stream redirected into python logging channel under the name 'zookeeper'. Kazoo Zookeeper Client.
From github.com
GitHub shengofsun/zookeeper_client_c the zookeeper c client, poject Kazoo Zookeeper Client zookeeper logging stream redirected into python logging channel under the name 'zookeeper'. /electionpath is your path of interest where you will be creating nodes, adding data and watching. Kazoo Zookeeper Client.
From geekdaxue.co
zookeeper 04 zookeeper 部分源码 《中间件笔记》 极客文档 Kazoo Zookeeper Client /electionpath is your path of interest where you will be creating nodes, adding data and watching. zookeeper logging stream redirected into python logging channel under the name 'zookeeper'. Kazoo Zookeeper Client.
From beincrypto.com
ZooKeeper to Launch ZooGenes On November 14 Kazoo Zookeeper Client zookeeper logging stream redirected into python logging channel under the name 'zookeeper'. /electionpath is your path of interest where you will be creating nodes, adding data and watching. Kazoo Zookeeper Client.
From www.walmart.com
NUOLUX 1 Set Professional Performance Adjustable Tone Kazoo Portable Kazoo Zookeeper Client /electionpath is your path of interest where you will be creating nodes, adding data and watching. zookeeper logging stream redirected into python logging channel under the name 'zookeeper'. Kazoo Zookeeper Client.