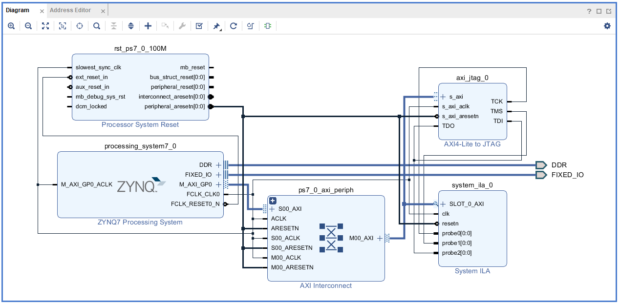
Xilinx Virtual Io . Vio monitors elements of a running design in hardware with probe inputs and drives elements in. During implementation, the vivado tools place design elements onto device resources, route the design network, and optimize to reduce power. The number and width of the input and output ports are customizable in size to interface with the fpga design. The logicore™ ip virtual input/output (vio) core is a customizable core that can both monitor and drive internal fpga signals in real time. Because the vio core is. You can only use core instantiation method for vio. It's my first time to try the tcl command for vio. This tutorial covers using the integrated logic analyzer (ila) and virtual input/output (vio) cores to debug and monitor. The logicore™ ip virtual input/output (vio) core is a customizable core that can both monitor and drive internal fpga. This class contains the main api to use the vio (virtual input/output) debug core. How can i insert the virtual i/o for debugging of the fpga using vivado v2016?
from www.techzine.eu
This tutorial covers using the integrated logic analyzer (ila) and virtual input/output (vio) cores to debug and monitor. It's my first time to try the tcl command for vio. Vio monitors elements of a running design in hardware with probe inputs and drives elements in. This class contains the main api to use the vio (virtual input/output) debug core. The logicore™ ip virtual input/output (vio) core is a customizable core that can both monitor and drive internal fpga signals in real time. Because the vio core is. You can only use core instantiation method for vio. The logicore™ ip virtual input/output (vio) core is a customizable core that can both monitor and drive internal fpga. The number and width of the input and output ports are customizable in size to interface with the fpga design. How can i insert the virtual i/o for debugging of the fpga using vivado v2016?
AMD's acquisition of Xilinx has been greenlit Techzine Europe
Xilinx Virtual Io During implementation, the vivado tools place design elements onto device resources, route the design network, and optimize to reduce power. Vio monitors elements of a running design in hardware with probe inputs and drives elements in. This class contains the main api to use the vio (virtual input/output) debug core. How can i insert the virtual i/o for debugging of the fpga using vivado v2016? It's my first time to try the tcl command for vio. The number and width of the input and output ports are customizable in size to interface with the fpga design. You can only use core instantiation method for vio. The logicore™ ip virtual input/output (vio) core is a customizable core that can both monitor and drive internal fpga signals in real time. The logicore™ ip virtual input/output (vio) core is a customizable core that can both monitor and drive internal fpga. During implementation, the vivado tools place design elements onto device resources, route the design network, and optimize to reduce power. Because the vio core is. This tutorial covers using the integrated logic analyzer (ila) and virtual input/output (vio) cores to debug and monitor.
From www.yumpu.com
Xilinx PG007 LogiCORE IP Serial RapidIO Gen2 v2.0, Product Guide Xilinx Virtual Io This class contains the main api to use the vio (virtual input/output) debug core. It's my first time to try the tcl command for vio. How can i insert the virtual i/o for debugging of the fpga using vivado v2016? The logicore™ ip virtual input/output (vio) core is a customizable core that can both monitor and drive internal fpga. You. Xilinx Virtual Io.
From www.theregister.com
UK's competition watchdog sniffs around AMD's proposed 35bn allstock Xilinx Virtual Io It's my first time to try the tcl command for vio. How can i insert the virtual i/o for debugging of the fpga using vivado v2016? During implementation, the vivado tools place design elements onto device resources, route the design network, and optimize to reduce power. You can only use core instantiation method for vio. Vio monitors elements of a. Xilinx Virtual Io.
From instock.pk
Xilinx PLATFORM CABLE USB II DLC10 Downloader/Programmer In Pakistan Xilinx Virtual Io How can i insert the virtual i/o for debugging of the fpga using vivado v2016? This class contains the main api to use the vio (virtual input/output) debug core. During implementation, the vivado tools place design elements onto device resources, route the design network, and optimize to reduce power. It's my first time to try the tcl command for vio.. Xilinx Virtual Io.
From cn.eolsemi.com
Xilinx Inc. EOLSEMI Xilinx Virtual Io Because the vio core is. It's my first time to try the tcl command for vio. This class contains the main api to use the vio (virtual input/output) debug core. During implementation, the vivado tools place design elements onto device resources, route the design network, and optimize to reduce power. The number and width of the input and output ports. Xilinx Virtual Io.
From kamami.pl
Skoll Xilinx Kintex7 USB Ready To Go FPGA Module płytka rozwojowa z Xilinx Virtual Io Vio monitors elements of a running design in hardware with probe inputs and drives elements in. The logicore™ ip virtual input/output (vio) core is a customizable core that can both monitor and drive internal fpga signals in real time. The number and width of the input and output ports are customizable in size to interface with the fpga design. The. Xilinx Virtual Io.
From www.techradar.com
Building an adaptable, intelligent world a Q&A with Xilinx TechRadar Xilinx Virtual Io How can i insert the virtual i/o for debugging of the fpga using vivado v2016? Vio monitors elements of a running design in hardware with probe inputs and drives elements in. The logicore™ ip virtual input/output (vio) core is a customizable core that can both monitor and drive internal fpga. You can only use core instantiation method for vio. The. Xilinx Virtual Io.
From slaclab.github.io
How to use Xilinx Virtual Cable (XVC) with ILA — Simple10GbERUDP Xilinx Virtual Io The logicore™ ip virtual input/output (vio) core is a customizable core that can both monitor and drive internal fpga. You can only use core instantiation method for vio. This tutorial covers using the integrated logic analyzer (ila) and virtual input/output (vio) cores to debug and monitor. This class contains the main api to use the vio (virtual input/output) debug core.. Xilinx Virtual Io.
From www.raypcb.com
Xilinx XAZU2EG1SBVA484I Fpga Application RAYPCB Xilinx Virtual Io Vio monitors elements of a running design in hardware with probe inputs and drives elements in. During implementation, the vivado tools place design elements onto device resources, route the design network, and optimize to reduce power. Because the vio core is. The logicore™ ip virtual input/output (vio) core is a customizable core that can both monitor and drive internal fpga. Xilinx Virtual Io.
From www.cnblogs.com
Xilinx Virtual Cable jacob1934 博客园 Xilinx Virtual Io During implementation, the vivado tools place design elements onto device resources, route the design network, and optimize to reduce power. This class contains the main api to use the vio (virtual input/output) debug core. The logicore™ ip virtual input/output (vio) core is a customizable core that can both monitor and drive internal fpga signals in real time. You can only. Xilinx Virtual Io.
From www.techsource-asia.com
Xilinx Zynq SoCs MATLAB/Simulink Authorised Training Provider Xilinx Virtual Io During implementation, the vivado tools place design elements onto device resources, route the design network, and optimize to reduce power. It's my first time to try the tcl command for vio. The logicore™ ip virtual input/output (vio) core is a customizable core that can both monitor and drive internal fpga signals in real time. This class contains the main api. Xilinx Virtual Io.
From www.manualslib.com
XILINX XM104 USER MANUAL Pdf Download ManualsLib Xilinx Virtual Io It's my first time to try the tcl command for vio. This tutorial covers using the integrated logic analyzer (ila) and virtual input/output (vio) cores to debug and monitor. During implementation, the vivado tools place design elements onto device resources, route the design network, and optimize to reduce power. Vio monitors elements of a running design in hardware with probe. Xilinx Virtual Io.
From microchipusa.com
Xilinx Microchip USA Xilinx Virtual Io The logicore™ ip virtual input/output (vio) core is a customizable core that can both monitor and drive internal fpga signals in real time. This tutorial covers using the integrated logic analyzer (ila) and virtual input/output (vio) cores to debug and monitor. Vio monitors elements of a running design in hardware with probe inputs and drives elements in. During implementation, the. Xilinx Virtual Io.
From smartcitieselectronics.com
Xilinx tackles data centre evolution with SmartNICs Xilinx Virtual Io Vio monitors elements of a running design in hardware with probe inputs and drives elements in. This class contains the main api to use the vio (virtual input/output) debug core. The number and width of the input and output ports are customizable in size to interface with the fpga design. During implementation, the vivado tools place design elements onto device. Xilinx Virtual Io.
From blog.csdn.net
Zynq开发之PYNQ配置,XVC(Xilinx Virtual Cable)调试_xilinx xvcCSDN博客 Xilinx Virtual Io It's my first time to try the tcl command for vio. How can i insert the virtual i/o for debugging of the fpga using vivado v2016? During implementation, the vivado tools place design elements onto device resources, route the design network, and optimize to reduce power. The logicore™ ip virtual input/output (vio) core is a customizable core that can both. Xilinx Virtual Io.
From www.barrons.com
Xilinx Stock Can Soar Even Higher Because 5G Offers Big Opportunities Xilinx Virtual Io This tutorial covers using the integrated logic analyzer (ila) and virtual input/output (vio) cores to debug and monitor. Because the vio core is. The logicore™ ip virtual input/output (vio) core is a customizable core that can both monitor and drive internal fpga signals in real time. The number and width of the input and output ports are customizable in size. Xilinx Virtual Io.
From ickala.com
مشخصات، دیتاشیت، قیمت و خرید JTAG XILINX Programmer Xilinx Virtual Io You can only use core instantiation method for vio. Because the vio core is. It's my first time to try the tcl command for vio. This class contains the main api to use the vio (virtual input/output) debug core. Vio monitors elements of a running design in hardware with probe inputs and drives elements in. The logicore™ ip virtual input/output. Xilinx Virtual Io.
From www.notebookcheck.net
AMD announces agreement to buy out chipmaker Xilinx for US35 billion Xilinx Virtual Io Because the vio core is. How can i insert the virtual i/o for debugging of the fpga using vivado v2016? It's my first time to try the tcl command for vio. The logicore™ ip virtual input/output (vio) core is a customizable core that can both monitor and drive internal fpga signals in real time. Vio monitors elements of a running. Xilinx Virtual Io.
From respuestas.me
¿Cómo asignar pines físicos de FPGA a módulos Xilinx ISE Verilog? Xilinx Virtual Io How can i insert the virtual i/o for debugging of the fpga using vivado v2016? Because the vio core is. This tutorial covers using the integrated logic analyzer (ila) and virtual input/output (vio) cores to debug and monitor. During implementation, the vivado tools place design elements onto device resources, route the design network, and optimize to reduce power. The number. Xilinx Virtual Io.
From linuxgizmos.com
Xilinx launches UltraScale+ based SOM and 199 dev kit with AI extensions Xilinx Virtual Io You can only use core instantiation method for vio. The logicore™ ip virtual input/output (vio) core is a customizable core that can both monitor and drive internal fpga. This tutorial covers using the integrated logic analyzer (ila) and virtual input/output (vio) cores to debug and monitor. During implementation, the vivado tools place design elements onto device resources, route the design. Xilinx Virtual Io.
From slaclab.github.io
How to use Xilinx Virtual Cable (XVC) with ILA — Simple10GbERUDP Xilinx Virtual Io This tutorial covers using the integrated logic analyzer (ila) and virtual input/output (vio) cores to debug and monitor. The number and width of the input and output ports are customizable in size to interface with the fpga design. This class contains the main api to use the vio (virtual input/output) debug core. Because the vio core is. The logicore™ ip. Xilinx Virtual Io.
From community.amd.com
Xilinx Helps Enhance Image Quality, Speed, and Acc... AMD Community Xilinx Virtual Io During implementation, the vivado tools place design elements onto device resources, route the design network, and optimize to reduce power. The logicore™ ip virtual input/output (vio) core is a customizable core that can both monitor and drive internal fpga signals in real time. The number and width of the input and output ports are customizable in size to interface with. Xilinx Virtual Io.
From electronics.stackexchange.com
xilinx Use of clock in SDC style IO constraints for FPGAs Xilinx Virtual Io The logicore™ ip virtual input/output (vio) core is a customizable core that can both monitor and drive internal fpga. The number and width of the input and output ports are customizable in size to interface with the fpga design. You can only use core instantiation method for vio. Because the vio core is. How can i insert the virtual i/o. Xilinx Virtual Io.
From blog.csdn.net
基于ZYNQ的Xilinx Virtual Cable(XVC) Server 开发心得(二)_axi转jtagCSDN博客 Xilinx Virtual Io It's my first time to try the tcl command for vio. This class contains the main api to use the vio (virtual input/output) debug core. The number and width of the input and output ports are customizable in size to interface with the fpga design. Vio monitors elements of a running design in hardware with probe inputs and drives elements. Xilinx Virtual Io.
From www.theregister.com
Xilinx pops a 16core 64bit Arm systemonchip from NXP into its Xilinx Virtual Io This class contains the main api to use the vio (virtual input/output) debug core. Vio monitors elements of a running design in hardware with probe inputs and drives elements in. The logicore™ ip virtual input/output (vio) core is a customizable core that can both monitor and drive internal fpga. The number and width of the input and output ports are. Xilinx Virtual Io.
From www.maxlinear.com
Power Management Solution for Xilinx UltraScale+ MaxLinear Xilinx Virtual Io How can i insert the virtual i/o for debugging of the fpga using vivado v2016? This class contains the main api to use the vio (virtual input/output) debug core. Because the vio core is. It's my first time to try the tcl command for vio. During implementation, the vivado tools place design elements onto device resources, route the design network,. Xilinx Virtual Io.
From hromstore.weebly.com
Xilinx vivado download bitstream hromstore Xilinx Virtual Io Because the vio core is. This tutorial covers using the integrated logic analyzer (ila) and virtual input/output (vio) cores to debug and monitor. During implementation, the vivado tools place design elements onto device resources, route the design network, and optimize to reduce power. You can only use core instantiation method for vio. The logicore™ ip virtual input/output (vio) core is. Xilinx Virtual Io.
From xilinx.github.io
Xilinx Design Constraints FPGA Design with Vivado Xilinx Virtual Io This class contains the main api to use the vio (virtual input/output) debug core. The logicore™ ip virtual input/output (vio) core is a customizable core that can both monitor and drive internal fpga signals in real time. This tutorial covers using the integrated logic analyzer (ila) and virtual input/output (vio) cores to debug and monitor. How can i insert the. Xilinx Virtual Io.
From blog.csdn.net
基于ZYNQ的Xilinx Virtual Cable(XVC) Server 开发心得(二)_axi转jtagCSDN博客 Xilinx Virtual Io The logicore™ ip virtual input/output (vio) core is a customizable core that can both monitor and drive internal fpga. You can only use core instantiation method for vio. How can i insert the virtual i/o for debugging of the fpga using vivado v2016? Because the vio core is. During implementation, the vivado tools place design elements onto device resources, route. Xilinx Virtual Io.
From hcbopqe.weebly.com
Modelsim xilinx hcbopqe Xilinx Virtual Io The logicore™ ip virtual input/output (vio) core is a customizable core that can both monitor and drive internal fpga signals in real time. Vio monitors elements of a running design in hardware with probe inputs and drives elements in. Because the vio core is. How can i insert the virtual i/o for debugging of the fpga using vivado v2016? This. Xilinx Virtual Io.
From www.desertcart.in
Buy A Tutorial on FPGABased System Design Using Verilog HDL Xilinx Xilinx Virtual Io This tutorial covers using the integrated logic analyzer (ila) and virtual input/output (vio) cores to debug and monitor. How can i insert the virtual i/o for debugging of the fpga using vivado v2016? The number and width of the input and output ports are customizable in size to interface with the fpga design. During implementation, the vivado tools place design. Xilinx Virtual Io.
From softei.com
Xilinx says accelerator card increases 5G ORAN virtual baseband units Xilinx Virtual Io Because the vio core is. It's my first time to try the tcl command for vio. Vio monitors elements of a running design in hardware with probe inputs and drives elements in. You can only use core instantiation method for vio. The logicore™ ip virtual input/output (vio) core is a customizable core that can both monitor and drive internal fpga.. Xilinx Virtual Io.
From www.i40today.com
Xilinx Ships MultiFunction Telco Accelerator Card for Growing 5G ORAN Xilinx Virtual Io Vio monitors elements of a running design in hardware with probe inputs and drives elements in. The logicore™ ip virtual input/output (vio) core is a customizable core that can both monitor and drive internal fpga. You can only use core instantiation method for vio. The number and width of the input and output ports are customizable in size to interface. Xilinx Virtual Io.
From community.amd.com
Using Xilinx Addon for MATLAB & Simulink for Vers... AMD Community Xilinx Virtual Io You can only use core instantiation method for vio. During implementation, the vivado tools place design elements onto device resources, route the design network, and optimize to reduce power. It's my first time to try the tcl command for vio. This tutorial covers using the integrated logic analyzer (ila) and virtual input/output (vio) cores to debug and monitor. The number. Xilinx Virtual Io.
From blog.csdn.net
Xilinx Platform Usb CableCSDN博客 Xilinx Virtual Io The logicore™ ip virtual input/output (vio) core is a customizable core that can both monitor and drive internal fpga signals in real time. During implementation, the vivado tools place design elements onto device resources, route the design network, and optimize to reduce power. This tutorial covers using the integrated logic analyzer (ila) and virtual input/output (vio) cores to debug and. Xilinx Virtual Io.
From www.techzine.eu
AMD's acquisition of Xilinx has been greenlit Techzine Europe Xilinx Virtual Io The number and width of the input and output ports are customizable in size to interface with the fpga design. It's my first time to try the tcl command for vio. How can i insert the virtual i/o for debugging of the fpga using vivado v2016? Vio monitors elements of a running design in hardware with probe inputs and drives. Xilinx Virtual Io.