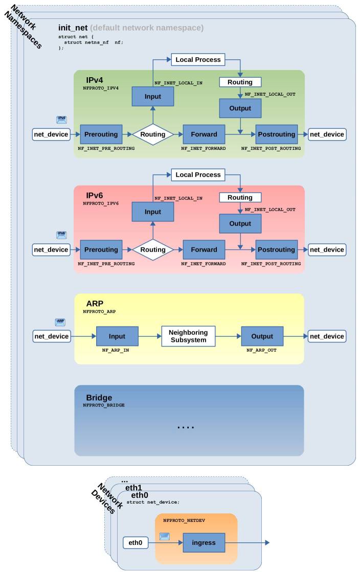
Netfilter Hooks Example . With this article i'll try to explain nftables concepts like base chains, priority and address families and put them in relation to the actual. Netfilter offers something called netfilter hooks, which is a way to use callbacks in order to filter packets inside the kernel. Within that router, it shows the netfilter hooks which are traversed in this case and the. Each nftables base chain and flowtable is assigned a priority that defines its. The netfilter framework provides a series of “hooks” inside the linux kernel network stack that are traversed by. Learn how to protect the server, display, set, modify, delete rules. 26 rows within a given hook, netfilter performs operations in order of increasing numerical priority. It shows traffic between a client and a server, forwarded on a linux router. The netfilter kernel hooks are close enough to the networking stack to provide powerful control over packets as they are. There are 5 different kinds of netfilter hooks: Iptables netfilter firewall examples for new linux sysadmin & developer.
from thermalcircle.de
The netfilter framework provides a series of “hooks” inside the linux kernel network stack that are traversed by. There are 5 different kinds of netfilter hooks: With this article i'll try to explain nftables concepts like base chains, priority and address families and put them in relation to the actual. 26 rows within a given hook, netfilter performs operations in order of increasing numerical priority. Iptables netfilter firewall examples for new linux sysadmin & developer. Learn how to protect the server, display, set, modify, delete rules. Each nftables base chain and flowtable is assigned a priority that defines its. Within that router, it shows the netfilter hooks which are traversed in this case and the. The netfilter kernel hooks are close enough to the networking stack to provide powerful control over packets as they are. It shows traffic between a client and a server, forwarded on a linux router.
Nftables Packet flow and Netfilter hooks in detail [Thermalcircle.de]
Netfilter Hooks Example The netfilter kernel hooks are close enough to the networking stack to provide powerful control over packets as they are. It shows traffic between a client and a server, forwarded on a linux router. There are 5 different kinds of netfilter hooks: Learn how to protect the server, display, set, modify, delete rules. The netfilter framework provides a series of “hooks” inside the linux kernel network stack that are traversed by. Each nftables base chain and flowtable is assigned a priority that defines its. The netfilter kernel hooks are close enough to the networking stack to provide powerful control over packets as they are. 26 rows within a given hook, netfilter performs operations in order of increasing numerical priority. Iptables netfilter firewall examples for new linux sysadmin & developer. With this article i'll try to explain nftables concepts like base chains, priority and address families and put them in relation to the actual. Netfilter offers something called netfilter hooks, which is a way to use callbacks in order to filter packets inside the kernel. Within that router, it shows the netfilter hooks which are traversed in this case and the.
From www.sobyte.net
Indepth understanding of netfilter and iptables SoByte Netfilter Hooks Example Each nftables base chain and flowtable is assigned a priority that defines its. Netfilter offers something called netfilter hooks, which is a way to use callbacks in order to filter packets inside the kernel. The netfilter kernel hooks are close enough to the networking stack to provide powerful control over packets as they are. Iptables netfilter firewall examples for new. Netfilter Hooks Example.
From www.slideserve.com
PPT CS 498 Lecture 11 Netfilter PowerPoint Presentation, free Netfilter Hooks Example 26 rows within a given hook, netfilter performs operations in order of increasing numerical priority. The netfilter framework provides a series of “hooks” inside the linux kernel network stack that are traversed by. With this article i'll try to explain nftables concepts like base chains, priority and address families and put them in relation to the actual. Learn how to. Netfilter Hooks Example.
From www.researchgate.net
netfilter hooks and packet processing Download Scientific Diagram Netfilter Hooks Example It shows traffic between a client and a server, forwarded on a linux router. Iptables netfilter firewall examples for new linux sysadmin & developer. Netfilter offers something called netfilter hooks, which is a way to use callbacks in order to filter packets inside the kernel. 26 rows within a given hook, netfilter performs operations in order of increasing numerical priority.. Netfilter Hooks Example.
From www.slideserve.com
PPT CS 498 Lecture 13 Inside Netfilter PowerPoint Presentation, free Netfilter Hooks Example Netfilter offers something called netfilter hooks, which is a way to use callbacks in order to filter packets inside the kernel. Each nftables base chain and flowtable is assigned a priority that defines its. Learn how to protect the server, display, set, modify, delete rules. Within that router, it shows the netfilter hooks which are traversed in this case and. Netfilter Hooks Example.
From www.slideserve.com
PPT NETFILTER PowerPoint Presentation, free download ID4659817 Netfilter Hooks Example 26 rows within a given hook, netfilter performs operations in order of increasing numerical priority. Netfilter offers something called netfilter hooks, which is a way to use callbacks in order to filter packets inside the kernel. With this article i'll try to explain nftables concepts like base chains, priority and address families and put them in relation to the actual.. Netfilter Hooks Example.
From www.slideserve.com
PPT Linux Packet Filters PowerPoint Presentation, free download ID Netfilter Hooks Example Netfilter offers something called netfilter hooks, which is a way to use callbacks in order to filter packets inside the kernel. The netfilter kernel hooks are close enough to the networking stack to provide powerful control over packets as they are. Learn how to protect the server, display, set, modify, delete rules. Each nftables base chain and flowtable is assigned. Netfilter Hooks Example.
From arthurchiao.art
Connection Tracking (conntrack) Design and Implementation Inside Linux Netfilter Hooks Example Netfilter offers something called netfilter hooks, which is a way to use callbacks in order to filter packets inside the kernel. It shows traffic between a client and a server, forwarded on a linux router. The netfilter framework provides a series of “hooks” inside the linux kernel network stack that are traversed by. Learn how to protect the server, display,. Netfilter Hooks Example.
From www.sobyte.net
Indepth understanding of netfilter and iptables SoByte Netfilter Hooks Example Each nftables base chain and flowtable is assigned a priority that defines its. Iptables netfilter firewall examples for new linux sysadmin & developer. Learn how to protect the server, display, set, modify, delete rules. The netfilter framework provides a series of “hooks” inside the linux kernel network stack that are traversed by. The netfilter kernel hooks are close enough to. Netfilter Hooks Example.
From www.slideserve.com
PPT ITINERANT TCP Socket Migration PowerPoint Presentation, free Netfilter Hooks Example The netfilter framework provides a series of “hooks” inside the linux kernel network stack that are traversed by. Iptables netfilter firewall examples for new linux sysadmin & developer. The netfilter kernel hooks are close enough to the networking stack to provide powerful control over packets as they are. Each nftables base chain and flowtable is assigned a priority that defines. Netfilter Hooks Example.
From zhuanlan.zhihu.com
Linux 网络层收发包流程及 Netfilter 框架浅析 知乎 Netfilter Hooks Example It shows traffic between a client and a server, forwarded on a linux router. There are 5 different kinds of netfilter hooks: Within that router, it shows the netfilter hooks which are traversed in this case and the. 26 rows within a given hook, netfilter performs operations in order of increasing numerical priority. Iptables netfilter firewall examples for new linux. Netfilter Hooks Example.
From blog.csdn.net
【博客587】ipvs ipv4 hook点CSDN博客 Netfilter Hooks Example Within that router, it shows the netfilter hooks which are traversed in this case and the. 26 rows within a given hook, netfilter performs operations in order of increasing numerical priority. With this article i'll try to explain nftables concepts like base chains, priority and address families and put them in relation to the actual. Learn how to protect the. Netfilter Hooks Example.
From www.sobyte.net
Indepth understanding of netfilter and iptables SoByte Netfilter Hooks Example It shows traffic between a client and a server, forwarded on a linux router. Within that router, it shows the netfilter hooks which are traversed in this case and the. Learn how to protect the server, display, set, modify, delete rules. The netfilter framework provides a series of “hooks” inside the linux kernel network stack that are traversed by. Netfilter. Netfilter Hooks Example.
From www.slideserve.com
PPT Tutorial 1 PowerPoint Presentation, free download ID6357077 Netfilter Hooks Example The netfilter kernel hooks are close enough to the networking stack to provide powerful control over packets as they are. Netfilter offers something called netfilter hooks, which is a way to use callbacks in order to filter packets inside the kernel. The netfilter framework provides a series of “hooks” inside the linux kernel network stack that are traversed by. Each. Netfilter Hooks Example.
From thermalcircle.de
Nftables Packet flow and Netfilter hooks in detail [Thermalcircle.de] Netfilter Hooks Example It shows traffic between a client and a server, forwarded on a linux router. The netfilter framework provides a series of “hooks” inside the linux kernel network stack that are traversed by. With this article i'll try to explain nftables concepts like base chains, priority and address families and put them in relation to the actual. Learn how to protect. Netfilter Hooks Example.
From slideplayer.com
Network and System Security Risk Assessment ppt download Netfilter Hooks Example Netfilter offers something called netfilter hooks, which is a way to use callbacks in order to filter packets inside the kernel. Learn how to protect the server, display, set, modify, delete rules. There are 5 different kinds of netfilter hooks: It shows traffic between a client and a server, forwarded on a linux router. Within that router, it shows the. Netfilter Hooks Example.
From wiki.nftables.org
Netfilter hooks nftables wiki Netfilter Hooks Example The netfilter kernel hooks are close enough to the networking stack to provide powerful control over packets as they are. Netfilter offers something called netfilter hooks, which is a way to use callbacks in order to filter packets inside the kernel. Iptables netfilter firewall examples for new linux sysadmin & developer. There are 5 different kinds of netfilter hooks: The. Netfilter Hooks Example.
From www.slideserve.com
PPT CSC 660 Advanced OS PowerPoint Presentation, free download ID Netfilter Hooks Example Within that router, it shows the netfilter hooks which are traversed in this case and the. The netfilter kernel hooks are close enough to the networking stack to provide powerful control over packets as they are. The netfilter framework provides a series of “hooks” inside the linux kernel network stack that are traversed by. 26 rows within a given hook,. Netfilter Hooks Example.
From mungfali.com
Netfilter Packet Flow Diagram Netfilter Hooks Example 26 rows within a given hook, netfilter performs operations in order of increasing numerical priority. It shows traffic between a client and a server, forwarded on a linux router. Each nftables base chain and flowtable is assigned a priority that defines its. With this article i'll try to explain nftables concepts like base chains, priority and address families and put. Netfilter Hooks Example.
From www.sobyte.net
Indepth understanding of netfilter and iptables SoByte Netfilter Hooks Example The netfilter framework provides a series of “hooks” inside the linux kernel network stack that are traversed by. Iptables netfilter firewall examples for new linux sysadmin & developer. It shows traffic between a client and a server, forwarded on a linux router. Netfilter offers something called netfilter hooks, which is a way to use callbacks in order to filter packets. Netfilter Hooks Example.
From www.slideserve.com
PPT CS 498 Lecture 11 Netfilter PowerPoint Presentation, free Netfilter Hooks Example Learn how to protect the server, display, set, modify, delete rules. Netfilter offers something called netfilter hooks, which is a way to use callbacks in order to filter packets inside the kernel. With this article i'll try to explain nftables concepts like base chains, priority and address families and put them in relation to the actual. Each nftables base chain. Netfilter Hooks Example.
From www.slideserve.com
PPT CS 498 Lecture 13 Inside Netfilter PowerPoint Presentation, free Netfilter Hooks Example It shows traffic between a client and a server, forwarded on a linux router. Learn how to protect the server, display, set, modify, delete rules. The netfilter kernel hooks are close enough to the networking stack to provide powerful control over packets as they are. With this article i'll try to explain nftables concepts like base chains, priority and address. Netfilter Hooks Example.
From blog.csdn.net
netfilter hook点函数CSDN博客 Netfilter Hooks Example Within that router, it shows the netfilter hooks which are traversed in this case and the. There are 5 different kinds of netfilter hooks: 26 rows within a given hook, netfilter performs operations in order of increasing numerical priority. The netfilter kernel hooks are close enough to the networking stack to provide powerful control over packets as they are. The. Netfilter Hooks Example.
From zhuanlan.zhihu.com
实现自定义 netfilter hook 知乎 Netfilter Hooks Example Learn how to protect the server, display, set, modify, delete rules. There are 5 different kinds of netfilter hooks: With this article i'll try to explain nftables concepts like base chains, priority and address families and put them in relation to the actual. Iptables netfilter firewall examples for new linux sysadmin & developer. The netfilter kernel hooks are close enough. Netfilter Hooks Example.
From neokentblog.blogspot.com
Netfilter Hook 程式範例 Netfilter Hooks Example Netfilter offers something called netfilter hooks, which is a way to use callbacks in order to filter packets inside the kernel. Within that router, it shows the netfilter hooks which are traversed in this case and the. The netfilter kernel hooks are close enough to the networking stack to provide powerful control over packets as they are. There are 5. Netfilter Hooks Example.
From www.slideserve.com
PPT CS 498 Lecture 11 Netfilter PowerPoint Presentation, free Netfilter Hooks Example Netfilter offers something called netfilter hooks, which is a way to use callbacks in order to filter packets inside the kernel. The netfilter kernel hooks are close enough to the networking stack to provide powerful control over packets as they are. Learn how to protect the server, display, set, modify, delete rules. It shows traffic between a client and a. Netfilter Hooks Example.
From www.slideserve.com
PPT Linux Packet Filters PowerPoint Presentation, free download ID Netfilter Hooks Example The netfilter framework provides a series of “hooks” inside the linux kernel network stack that are traversed by. 26 rows within a given hook, netfilter performs operations in order of increasing numerical priority. With this article i'll try to explain nftables concepts like base chains, priority and address families and put them in relation to the actual. There are 5. Netfilter Hooks Example.
From thermalcircle.de
Nftables Packet flow and Netfilter hooks in detail [Thermalcircle.de] Netfilter Hooks Example It shows traffic between a client and a server, forwarded on a linux router. Iptables netfilter firewall examples for new linux sysadmin & developer. Within that router, it shows the netfilter hooks which are traversed in this case and the. 26 rows within a given hook, netfilter performs operations in order of increasing numerical priority. Learn how to protect the. Netfilter Hooks Example.
From www.slideserve.com
PPT CS 498 Lecture 11 Netfilter PowerPoint Presentation, free Netfilter Hooks Example 26 rows within a given hook, netfilter performs operations in order of increasing numerical priority. Iptables netfilter firewall examples for new linux sysadmin & developer. There are 5 different kinds of netfilter hooks: Learn how to protect the server, display, set, modify, delete rules. Netfilter offers something called netfilter hooks, which is a way to use callbacks in order to. Netfilter Hooks Example.
From www.slideserve.com
PPT CS 498 Lecture 13 Inside Netfilter PowerPoint Presentation, free Netfilter Hooks Example Each nftables base chain and flowtable is assigned a priority that defines its. 26 rows within a given hook, netfilter performs operations in order of increasing numerical priority. Learn how to protect the server, display, set, modify, delete rules. The netfilter kernel hooks are close enough to the networking stack to provide powerful control over packets as they are. There. Netfilter Hooks Example.
From blog.csdn.net
Connection tracking (conntrack) Part 1 Modules and HooksCSDN博客 Netfilter Hooks Example The netfilter framework provides a series of “hooks” inside the linux kernel network stack that are traversed by. 26 rows within a given hook, netfilter performs operations in order of increasing numerical priority. With this article i'll try to explain nftables concepts like base chains, priority and address families and put them in relation to the actual. There are 5. Netfilter Hooks Example.
From github.com
GitHub Simple example of Linux kernel Netfilter Hooks Example 26 rows within a given hook, netfilter performs operations in order of increasing numerical priority. Iptables netfilter firewall examples for new linux sysadmin & developer. Each nftables base chain and flowtable is assigned a priority that defines its. Netfilter offers something called netfilter hooks, which is a way to use callbacks in order to filter packets inside the kernel. Within. Netfilter Hooks Example.
From xvirt.ink
Netfilter Framework Orion Hubble Netfilter Hooks Example Iptables netfilter firewall examples for new linux sysadmin & developer. The netfilter kernel hooks are close enough to the networking stack to provide powerful control over packets as they are. 26 rows within a given hook, netfilter performs operations in order of increasing numerical priority. Netfilter offers something called netfilter hooks, which is a way to use callbacks in order. Netfilter Hooks Example.
From neokentblog.blogspot.com
Start a New Journey Netfilter Hook 程式範例 Netfilter Hooks Example Each nftables base chain and flowtable is assigned a priority that defines its. There are 5 different kinds of netfilter hooks: Learn how to protect the server, display, set, modify, delete rules. Netfilter offers something called netfilter hooks, which is a way to use callbacks in order to filter packets inside the kernel. It shows traffic between a client and. Netfilter Hooks Example.
From privateisland.tech
Configure Netfilter (iptables) on Linux to Protect Your Networked Devices Netfilter Hooks Example With this article i'll try to explain nftables concepts like base chains, priority and address families and put them in relation to the actual. 26 rows within a given hook, netfilter performs operations in order of increasing numerical priority. The netfilter kernel hooks are close enough to the networking stack to provide powerful control over packets as they are. Each. Netfilter Hooks Example.
From blog.csdn.net
Linux netfilter HOOK机制_linux tcp hookCSDN博客 Netfilter Hooks Example 26 rows within a given hook, netfilter performs operations in order of increasing numerical priority. Iptables netfilter firewall examples for new linux sysadmin & developer. There are 5 different kinds of netfilter hooks: Within that router, it shows the netfilter hooks which are traversed in this case and the. Netfilter offers something called netfilter hooks, which is a way to. Netfilter Hooks Example.