How To Create A Pivot Table In Oracle Sql . This oracle tutorial explains how to use the oracle pivot clause with syntax and examples. This is done using the sql pivot keyword. The pivot clause, introduced in oracle database 11g, allows you to do the same more easily. Alternatively, you can write a corresponding query using the pivot clause in sql. Oracle 11g solution select * from (select id, k, v from _kv) pivot(max(v) for k in ('name', 'age', 'gender', 'status') To create a pivot table in oracle database, you can use the pivot and unpivot operators in combination with other sql statements. This allows you to quickly and easily organize and summarize large sets of data, providing valuable insights into your data. Learn how to use the oracle sql pivot and unpivot clauses to turn rows into columns, columns into rows, and transpose rows and columns Oracle has the ability to create a result set that transposes or pivots columns and rows to provide a summary. This keyword was introduced in oracle 11g. A pivot table can be created visually in a dedicated ide for oracle databases (e.g., dbforge studio for oracle). The values to go in the. In this tutorial, you will learn how to use the oracle pivot clause to transpose rows to columns to make crosstab reports. Select columns from tables pivot [xml] ( pivot_clause, pivot_for_clause, pivot_in. This keyword is applied to a select statement, and looks like this:
from www.devart.com
Oracle 11g provides a pivot operation that does what you want. In this tutorial, you will learn how to use the oracle pivot clause to transpose rows to columns to make crosstab reports. Select columns from tables pivot [xml] ( pivot_clause, pivot_for_clause, pivot_in. A pivot table can be created visually in a dedicated ide for oracle databases (e.g., dbforge studio for oracle). To use it, specify three things: Oracle 11g solution select * from (select id, k, v from _kv) pivot(max(v) for k in ('name', 'age', 'gender', 'status') The pivot clause, introduced in oracle database 11g, allows you to do the same more easily. This keyword was introduced in oracle 11g. The values to go in the. Oracle has the ability to create a result set that transposes or pivots columns and rows to provide a summary.
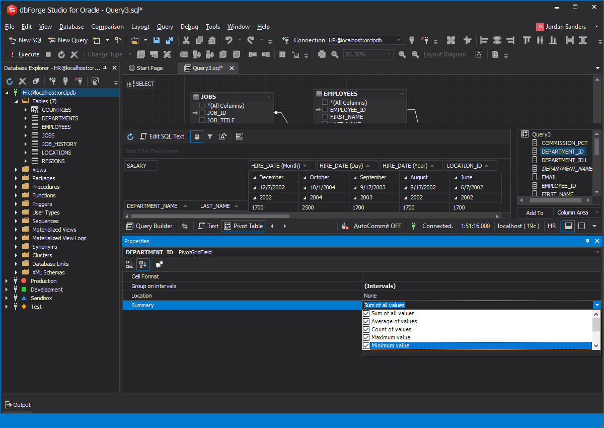
Oracle Pivot Table How to convert rows to columns using an IDE and PL/SQL
How To Create A Pivot Table In Oracle Sql The values to go in the. Alternatively, you can write a corresponding query using the pivot clause in sql. Oracle 11g provides a pivot operation that does what you want. The pivot clause, introduced in oracle database 11g, allows you to do the same more easily. Oracle 11g solution select * from (select id, k, v from _kv) pivot(max(v) for k in ('name', 'age', 'gender', 'status') This keyword is applied to a select statement, and looks like this: To create a pivot table in oracle database, you can use the pivot and unpivot operators in combination with other sql statements. The values to go in the. The oracle pivot clause allows you to write a cross. This oracle tutorial explains how to use the oracle pivot clause with syntax and examples. This keyword was introduced in oracle 11g. A pivot table can be created visually in a dedicated ide for oracle databases (e.g., dbforge studio for oracle). Learn how to use the oracle sql pivot and unpivot clauses to turn rows into columns, columns into rows, and transpose rows and columns Select columns from tables pivot [xml] ( pivot_clause, pivot_for_clause, pivot_in. This allows you to quickly and easily organize and summarize large sets of data, providing valuable insights into your data. This is done using the sql pivot keyword.
From www.youtube.com
How To Create A Pivot Chart With A Pivot Table Data YouTube How To Create A Pivot Table In Oracle Sql To use it, specify three things: This allows you to quickly and easily organize and summarize large sets of data, providing valuable insights into your data. To create a pivot table in oracle database, you can use the pivot and unpivot operators in combination with other sql statements. This keyword is applied to a select statement, and looks like this:. How To Create A Pivot Table In Oracle Sql.
From www.devart.com
Oracle Pivot Table How to convert rows to columns using an IDE and PL/SQL How To Create A Pivot Table In Oracle Sql Oracle 11g solution select * from (select id, k, v from _kv) pivot(max(v) for k in ('name', 'age', 'gender', 'status') To create a pivot table in oracle database, you can use the pivot and unpivot operators in combination with other sql statements. The pivot clause, introduced in oracle database 11g, allows you to do the same more easily. The values. How To Create A Pivot Table In Oracle Sql.
From www.youtube.com
Oracle Pivot clause How to use PIVOT in SQL YouTube How To Create A Pivot Table In Oracle Sql This keyword was introduced in oracle 11g. Select columns from tables pivot [xml] ( pivot_clause, pivot_for_clause, pivot_in. The oracle pivot clause allows you to write a cross. Oracle 11g provides a pivot operation that does what you want. The pivot clause, introduced in oracle database 11g, allows you to do the same more easily. Oracle has the ability to create. How To Create A Pivot Table In Oracle Sql.
From twobirdsfourhands.com
Pivot Table Sql Server Examples Two Birds Home How To Create A Pivot Table In Oracle Sql This oracle tutorial explains how to use the oracle pivot clause with syntax and examples. Oracle 11g solution select * from (select id, k, v from _kv) pivot(max(v) for k in ('name', 'age', 'gender', 'status') Oracle 11g provides a pivot operation that does what you want. The pivot clause, introduced in oracle database 11g, allows you to do the same. How To Create A Pivot Table In Oracle Sql.
From www.sqlshack.com
Reporting in SQL Server How to use pivot tables and date calculations How To Create A Pivot Table In Oracle Sql Alternatively, you can write a corresponding query using the pivot clause in sql. Learn how to use the oracle sql pivot and unpivot clauses to turn rows into columns, columns into rows, and transpose rows and columns This allows you to quickly and easily organize and summarize large sets of data, providing valuable insights into your data. In this tutorial,. How To Create A Pivot Table In Oracle Sql.
From cabinet.matttroy.net
Simple Pivot Table Example Sql Matttroy How To Create A Pivot Table In Oracle Sql This is done using the sql pivot keyword. To use it, specify three things: Oracle 11g provides a pivot operation that does what you want. A pivot table can be created visually in a dedicated ide for oracle databases (e.g., dbforge studio for oracle). The oracle pivot clause allows you to write a cross. Oracle 11g solution select * from. How To Create A Pivot Table In Oracle Sql.
From www.tylogix.com
Tylogix SQL Pivot Techniques Page How To Create A Pivot Table In Oracle Sql This keyword was introduced in oracle 11g. The pivot clause, introduced in oracle database 11g, allows you to do the same more easily. To create a pivot table in oracle database, you can use the pivot and unpivot operators in combination with other sql statements. To use it, specify three things: Learn how to use the oracle sql pivot and. How To Create A Pivot Table In Oracle Sql.
From www.ptr.co.uk
How Do You Create PIVOT Tables In SQL Server Queries? PTR How To Create A Pivot Table In Oracle Sql This keyword is applied to a select statement, and looks like this: To use it, specify three things: Alternatively, you can write a corresponding query using the pivot clause in sql. In this tutorial, you will learn how to use the oracle pivot clause to transpose rows to columns to make crosstab reports. This oracle tutorial explains how to use. How To Create A Pivot Table In Oracle Sql.
From www.youtube.com
SQL Advice Using Pivot Table in Oracle YouTube How To Create A Pivot Table In Oracle Sql This allows you to quickly and easily organize and summarize large sets of data, providing valuable insights into your data. Alternatively, you can write a corresponding query using the pivot clause in sql. Oracle 11g solution select * from (select id, k, v from _kv) pivot(max(v) for k in ('name', 'age', 'gender', 'status') Oracle 11g provides a pivot operation that. How To Create A Pivot Table In Oracle Sql.
From blog.enterprisedna.co
SQL Pivot How To Convert Rows to Columns Master Data Skills + AI How To Create A Pivot Table In Oracle Sql To create a pivot table in oracle database, you can use the pivot and unpivot operators in combination with other sql statements. The oracle pivot clause allows you to write a cross. The values to go in the. To use it, specify three things: In this tutorial, you will learn how to use the oracle pivot clause to transpose rows. How To Create A Pivot Table In Oracle Sql.
From priaxon.com
How To Create A Pivot Table From 2 Different Sheets Templates How To Create A Pivot Table In Oracle Sql In this tutorial, you will learn how to use the oracle pivot clause to transpose rows to columns to make crosstab reports. Alternatively, you can write a corresponding query using the pivot clause in sql. This keyword is applied to a select statement, and looks like this: This oracle tutorial explains how to use the oracle pivot clause with syntax. How To Create A Pivot Table In Oracle Sql.
From www.shiksha.com
Pivot Tables in SQL Unlocking Complex Data Analysis with Ease How To Create A Pivot Table In Oracle Sql Alternatively, you can write a corresponding query using the pivot clause in sql. Oracle 11g solution select * from (select id, k, v from _kv) pivot(max(v) for k in ('name', 'age', 'gender', 'status') To use it, specify three things: The values to go in the. This allows you to quickly and easily organize and summarize large sets of data, providing. How To Create A Pivot Table In Oracle Sql.
From www.devart.com
Oracle Pivot Table How to convert rows to columns using an IDE and PL/SQL How To Create A Pivot Table In Oracle Sql Alternatively, you can write a corresponding query using the pivot clause in sql. A pivot table can be created visually in a dedicated ide for oracle databases (e.g., dbforge studio for oracle). This oracle tutorial explains how to use the oracle pivot clause with syntax and examples. To use it, specify three things: Oracle has the ability to create a. How To Create A Pivot Table In Oracle Sql.
From joigjryge.blob.core.windows.net
How To Make Pivot Table In Oracle at Andrew Heil blog How To Create A Pivot Table In Oracle Sql The pivot clause, introduced in oracle database 11g, allows you to do the same more easily. This keyword was introduced in oracle 11g. Select columns from tables pivot [xml] ( pivot_clause, pivot_for_clause, pivot_in. A pivot table can be created visually in a dedicated ide for oracle databases (e.g., dbforge studio for oracle). To create a pivot table in oracle database,. How To Create A Pivot Table In Oracle Sql.
From twobirdsfourhands.com
Pivot Table Sql Server Examples Two Birds Home How To Create A Pivot Table In Oracle Sql Learn how to use the oracle sql pivot and unpivot clauses to turn rows into columns, columns into rows, and transpose rows and columns This is done using the sql pivot keyword. The pivot clause, introduced in oracle database 11g, allows you to do the same more easily. Select columns from tables pivot [xml] ( pivot_clause, pivot_for_clause, pivot_in. To create. How To Create A Pivot Table In Oracle Sql.
From www.howtoexcel.org
How To Create A Pivot Table How To Excel How To Create A Pivot Table In Oracle Sql Oracle 11g solution select * from (select id, k, v from _kv) pivot(max(v) for k in ('name', 'age', 'gender', 'status') The oracle pivot clause allows you to write a cross. Oracle has the ability to create a result set that transposes or pivots columns and rows to provide a summary. A pivot table can be created visually in a dedicated. How To Create A Pivot Table In Oracle Sql.
From www.deskbright.com
What Is A Pivot Table? The Complete Guide Deskbright How To Create A Pivot Table In Oracle Sql The oracle pivot clause allows you to write a cross. In this tutorial, you will learn how to use the oracle pivot clause to transpose rows to columns to make crosstab reports. To use it, specify three things: Alternatively, you can write a corresponding query using the pivot clause in sql. This keyword was introduced in oracle 11g. This keyword. How To Create A Pivot Table In Oracle Sql.
From stackoverflow.com
oracle Create Pivot view in SQL from a SQL table Stack Overflow How To Create A Pivot Table In Oracle Sql Oracle 11g solution select * from (select id, k, v from _kv) pivot(max(v) for k in ('name', 'age', 'gender', 'status') The oracle pivot clause allows you to write a cross. Learn how to use the oracle sql pivot and unpivot clauses to turn rows into columns, columns into rows, and transpose rows and columns A pivot table can be created. How To Create A Pivot Table In Oracle Sql.
From www.ptr.co.uk
How Do You Create PIVOT Tables In SQL Server Queries? PTR How To Create A Pivot Table In Oracle Sql Alternatively, you can write a corresponding query using the pivot clause in sql. The oracle pivot clause allows you to write a cross. Oracle 11g provides a pivot operation that does what you want. To create a pivot table in oracle database, you can use the pivot and unpivot operators in combination with other sql statements. To use it, specify. How To Create A Pivot Table In Oracle Sql.
From joigjryge.blob.core.windows.net
How To Make Pivot Table In Oracle at Andrew Heil blog How To Create A Pivot Table In Oracle Sql A pivot table can be created visually in a dedicated ide for oracle databases (e.g., dbforge studio for oracle). Select columns from tables pivot [xml] ( pivot_clause, pivot_for_clause, pivot_in. In this tutorial, you will learn how to use the oracle pivot clause to transpose rows to columns to make crosstab reports. Oracle has the ability to create a result set. How To Create A Pivot Table In Oracle Sql.
From cabinet.matttroy.net
How To Create Pivot Table In Ms Sql Matttroy How To Create A Pivot Table In Oracle Sql Alternatively, you can write a corresponding query using the pivot clause in sql. Select columns from tables pivot [xml] ( pivot_clause, pivot_for_clause, pivot_in. The values to go in the. Learn how to use the oracle sql pivot and unpivot clauses to turn rows into columns, columns into rows, and transpose rows and columns This allows you to quickly and easily. How To Create A Pivot Table In Oracle Sql.
From quyasoft.com
Pivot table in sql server with example QuyaSoft How To Create A Pivot Table In Oracle Sql The pivot clause, introduced in oracle database 11g, allows you to do the same more easily. Oracle has the ability to create a result set that transposes or pivots columns and rows to provide a summary. Learn how to use the oracle sql pivot and unpivot clauses to turn rows into columns, columns into rows, and transpose rows and columns. How To Create A Pivot Table In Oracle Sql.
From cabinet.matttroy.net
Pivot Table Example In Oracle Matttroy How To Create A Pivot Table In Oracle Sql This keyword is applied to a select statement, and looks like this: This allows you to quickly and easily organize and summarize large sets of data, providing valuable insights into your data. This keyword was introduced in oracle 11g. A pivot table can be created visually in a dedicated ide for oracle databases (e.g., dbforge studio for oracle). The values. How To Create A Pivot Table In Oracle Sql.
From www.youtube.com
HOW TO CREATE TABLE IN ORACLE YouTube How To Create A Pivot Table In Oracle Sql The pivot clause, introduced in oracle database 11g, allows you to do the same more easily. This keyword was introduced in oracle 11g. This oracle tutorial explains how to use the oracle pivot clause with syntax and examples. A pivot table can be created visually in a dedicated ide for oracle databases (e.g., dbforge studio for oracle). Oracle 11g solution. How To Create A Pivot Table In Oracle Sql.
From www.devart.com
Pivot tables in SQL Server using Studio for SQL Server How To Create A Pivot Table In Oracle Sql Alternatively, you can write a corresponding query using the pivot clause in sql. This keyword was introduced in oracle 11g. This oracle tutorial explains how to use the oracle pivot clause with syntax and examples. This allows you to quickly and easily organize and summarize large sets of data, providing valuable insights into your data. Oracle has the ability to. How To Create A Pivot Table In Oracle Sql.
From www.devart.com
Pivot table in Oracle 9i, 10g, 11g Example How To Create A Pivot Table In Oracle Sql To use it, specify three things: Select columns from tables pivot [xml] ( pivot_clause, pivot_for_clause, pivot_in. This allows you to quickly and easily organize and summarize large sets of data, providing valuable insights into your data. Oracle has the ability to create a result set that transposes or pivots columns and rows to provide a summary. Alternatively, you can write. How To Create A Pivot Table In Oracle Sql.
From blog.devart.com
How to Create Table in Oracle (10 Different Examples) How To Create A Pivot Table In Oracle Sql Oracle has the ability to create a result set that transposes or pivots columns and rows to provide a summary. This keyword is applied to a select statement, and looks like this: To use it, specify three things: In this tutorial, you will learn how to use the oracle pivot clause to transpose rows to columns to make crosstab reports.. How To Create A Pivot Table In Oracle Sql.
From www.devart.com
Oracle Pivot Table How to convert rows to columns using an IDE and PL/SQL How To Create A Pivot Table In Oracle Sql This keyword is applied to a select statement, and looks like this: This is done using the sql pivot keyword. Select columns from tables pivot [xml] ( pivot_clause, pivot_for_clause, pivot_in. To create a pivot table in oracle database, you can use the pivot and unpivot operators in combination with other sql statements. Oracle 11g provides a pivot operation that does. How To Create A Pivot Table In Oracle Sql.
From www.devart.com
Pivot table in Oracle 9i, 10g, 11g Example How To Create A Pivot Table In Oracle Sql This is done using the sql pivot keyword. To create a pivot table in oracle database, you can use the pivot and unpivot operators in combination with other sql statements. This allows you to quickly and easily organize and summarize large sets of data, providing valuable insights into your data. This keyword was introduced in oracle 11g. A pivot table. How To Create A Pivot Table In Oracle Sql.
From blog.sqlauthority.com
SQL SERVER PIVOT Table Example SQL Authority with Pinal Dave How To Create A Pivot Table In Oracle Sql The values to go in the. To use it, specify three things: A pivot table can be created visually in a dedicated ide for oracle databases (e.g., dbforge studio for oracle). Select columns from tables pivot [xml] ( pivot_clause, pivot_for_clause, pivot_in. Learn how to use the oracle sql pivot and unpivot clauses to turn rows into columns, columns into rows,. How To Create A Pivot Table In Oracle Sql.
From sqlspreads.com
How to create Pivot Tables in SQL Server SQL Spreads How To Create A Pivot Table In Oracle Sql This oracle tutorial explains how to use the oracle pivot clause with syntax and examples. The pivot clause, introduced in oracle database 11g, allows you to do the same more easily. Oracle 11g solution select * from (select id, k, v from _kv) pivot(max(v) for k in ('name', 'age', 'gender', 'status') The oracle pivot clause allows you to write a. How To Create A Pivot Table In Oracle Sql.
From www.spreadsheetsmadeeasy.com
Excel Create a Pivot Table Using SQL Spreadsheets Made Easy How To Create A Pivot Table In Oracle Sql In this tutorial, you will learn how to use the oracle pivot clause to transpose rows to columns to make crosstab reports. Oracle 11g solution select * from (select id, k, v from _kv) pivot(max(v) for k in ('name', 'age', 'gender', 'status') This allows you to quickly and easily organize and summarize large sets of data, providing valuable insights into. How To Create A Pivot Table In Oracle Sql.
From cabinet.matttroy.net
Create Table Syntax In Oracle W3schools Matttroy How To Create A Pivot Table In Oracle Sql Oracle 11g solution select * from (select id, k, v from _kv) pivot(max(v) for k in ('name', 'age', 'gender', 'status') The values to go in the. The oracle pivot clause allows you to write a cross. Oracle 11g provides a pivot operation that does what you want. This allows you to quickly and easily organize and summarize large sets of. How To Create A Pivot Table In Oracle Sql.
From www.testingdocs.com
Oracle SQL CREATE TABLE Statement How To Create A Pivot Table In Oracle Sql The pivot clause, introduced in oracle database 11g, allows you to do the same more easily. Oracle 11g provides a pivot operation that does what you want. This is done using the sql pivot keyword. Oracle has the ability to create a result set that transposes or pivots columns and rows to provide a summary. This keyword was introduced in. How To Create A Pivot Table In Oracle Sql.
From www.sqlsplus.com
Oracle CREATE TABLE OPERATOR How To Create A Pivot Table In Oracle Sql To use it, specify three things: Select columns from tables pivot [xml] ( pivot_clause, pivot_for_clause, pivot_in. Learn how to use the oracle sql pivot and unpivot clauses to turn rows into columns, columns into rows, and transpose rows and columns Oracle has the ability to create a result set that transposes or pivots columns and rows to provide a summary.. How To Create A Pivot Table In Oracle Sql.