Apache Mina Socket Client Example . This tutorial will walk through building a. This tutorial will walk you through the process of building a mina based program. It is very simple on the server side. This tutorial will walk through building a time server. We shall use sumup client as a reference implementation. Lets explore a sample client implementation. This tutorial will walk you through the process of building a mina based program. Lets explore a sample client implementation. 1 /* 2 * licensed to the apache software foundation (asf) under one 3 * or more contributor license agreements. We shall use sumup client as a reference implementation. Socketconnectorconfig socket_config = new socketconnectorconfig(); We will remove boiler plate code.
from mina.apache.org
Lets explore a sample client implementation. Lets explore a sample client implementation. It is very simple on the server side. This tutorial will walk through building a. Socketconnectorconfig socket_config = new socketconnectorconfig(); We shall use sumup client as a reference implementation. This tutorial will walk through building a time server. 1 /* 2 * licensed to the apache software foundation (asf) under one 3 * or more contributor license agreements. This tutorial will walk you through the process of building a mina based program. We shall use sumup client as a reference implementation.
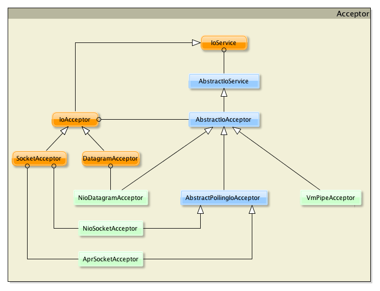
3.2 IoService Details — Apache MINA
Apache Mina Socket Client Example We shall use sumup client as a reference implementation. This tutorial will walk you through the process of building a mina based program. Socketconnectorconfig socket_config = new socketconnectorconfig(); This tutorial will walk through building a time server. We shall use sumup client as a reference implementation. This tutorial will walk through building a. Lets explore a sample client implementation. We will remove boiler plate code. Lets explore a sample client implementation. 1 /* 2 * licensed to the apache software foundation (asf) under one 3 * or more contributor license agreements. It is very simple on the server side. We shall use sumup client as a reference implementation. This tutorial will walk you through the process of building a mina based program.
From zhuanlan.zhihu.com
漏洞深度分析Apache MINA SSHD反序列化漏洞 知乎 Apache Mina Socket Client Example We shall use sumup client as a reference implementation. We shall use sumup client as a reference implementation. This tutorial will walk through building a time server. Lets explore a sample client implementation. Lets explore a sample client implementation. This tutorial will walk you through the process of building a mina based program. It is very simple on the server. Apache Mina Socket Client Example.
From zhuanlan.zhihu.com
漏洞深度分析Apache MINA SSHD反序列化漏洞 知乎 Apache Mina Socket Client Example Lets explore a sample client implementation. This tutorial will walk through building a. We shall use sumup client as a reference implementation. Socketconnectorconfig socket_config = new socketconnectorconfig(); Lets explore a sample client implementation. This tutorial will walk you through the process of building a mina based program. We shall use sumup client as a reference implementation. This tutorial will walk. Apache Mina Socket Client Example.
From cloud.tencent.com
关于Socket高并发的原理介绍及使用Apache Mina带来线上的问题分析腾讯云开发者社区腾讯云 Apache Mina Socket Client Example It is very simple on the server side. Socketconnectorconfig socket_config = new socketconnectorconfig(); This tutorial will walk you through the process of building a mina based program. 1 /* 2 * licensed to the apache software foundation (asf) under one 3 * or more contributor license agreements. Lets explore a sample client implementation. This tutorial will walk through building a. Apache Mina Socket Client Example.
From alicanakkus.github.io
Apache Mina Introduction Çaysever JavaMan Apache Mina Socket Client Example 1 /* 2 * licensed to the apache software foundation (asf) under one 3 * or more contributor license agreements. We will remove boiler plate code. Lets explore a sample client implementation. We shall use sumup client as a reference implementation. Lets explore a sample client implementation. This tutorial will walk through building a time server. We shall use sumup. Apache Mina Socket Client Example.
From medium.com
Socket Programming in Python Client, Server, and Peer Examples by Apache Mina Socket Client Example Lets explore a sample client implementation. 1 /* 2 * licensed to the apache software foundation (asf) under one 3 * or more contributor license agreements. We shall use sumup client as a reference implementation. It is very simple on the server side. This tutorial will walk you through the process of building a mina based program. This tutorial will. Apache Mina Socket Client Example.
From zhuanlan.zhihu.com
漏洞深度分析Apache MINA SSHD反序列化漏洞 知乎 Apache Mina Socket Client Example This tutorial will walk through building a time server. This tutorial will walk through building a. 1 /* 2 * licensed to the apache software foundation (asf) under one 3 * or more contributor license agreements. Socketconnectorconfig socket_config = new socketconnectorconfig(); Lets explore a sample client implementation. Lets explore a sample client implementation. This tutorial will walk you through the. Apache Mina Socket Client Example.
From cloud.tencent.com
关于Socket高并发的原理介绍及使用Apache Mina带来线上的问题分析腾讯云开发者社区腾讯云 Apache Mina Socket Client Example This tutorial will walk through building a time server. It is very simple on the server side. This tutorial will walk you through the process of building a mina based program. This tutorial will walk through building a. Lets explore a sample client implementation. Socketconnectorconfig socket_config = new socketconnectorconfig(); 1 /* 2 * licensed to the apache software foundation (asf). Apache Mina Socket Client Example.
From blog.csdn.net
mina框架入门(简单客户端和服务端实例)_mina客户端CSDN博客 Apache Mina Socket Client Example 1 /* 2 * licensed to the apache software foundation (asf) under one 3 * or more contributor license agreements. This tutorial will walk through building a time server. This tutorial will walk you through the process of building a mina based program. We shall use sumup client as a reference implementation. We shall use sumup client as a reference. Apache Mina Socket Client Example.
From mina.apache.org
2.1.2 Client Architecture — Apache MINA Apache Mina Socket Client Example We shall use sumup client as a reference implementation. This tutorial will walk through building a time server. We will remove boiler plate code. It is very simple on the server side. This tutorial will walk you through the process of building a mina based program. 1 /* 2 * licensed to the apache software foundation (asf) under one 3. Apache Mina Socket Client Example.
From blog.csdn.net
SpringBoot集成Socket通讯之Mina框架_springboot mina框架与socketCSDN博客 Apache Mina Socket Client Example This tutorial will walk through building a time server. This tutorial will walk through building a. Socketconnectorconfig socket_config = new socketconnectorconfig(); We shall use sumup client as a reference implementation. We will remove boiler plate code. It is very simple on the server side. 1 /* 2 * licensed to the apache software foundation (asf) under one 3 * or. Apache Mina Socket Client Example.
From blog.csdn.net
漏洞深度分析Apache MINA SSHD反序列化漏洞_apache sshd 2.9.2CSDN博客 Apache Mina Socket Client Example Lets explore a sample client implementation. This tutorial will walk you through the process of building a mina based program. Lets explore a sample client implementation. We shall use sumup client as a reference implementation. Socketconnectorconfig socket_config = new socketconnectorconfig(); This tutorial will walk through building a. We shall use sumup client as a reference implementation. 1 /* 2 *. Apache Mina Socket Client Example.
From www.ngui.cc
SpringBoot集成Socket通讯之Mina框架 Apache Mina Socket Client Example This tutorial will walk through building a time server. We shall use sumup client as a reference implementation. This tutorial will walk you through the process of building a mina based program. Lets explore a sample client implementation. We shall use sumup client as a reference implementation. Socketconnectorconfig socket_config = new socketconnectorconfig(); This tutorial will walk you through the process. Apache Mina Socket Client Example.
From mina.apache.org
3.2 IoService Details — Apache MINA Apache Mina Socket Client Example 1 /* 2 * licensed to the apache software foundation (asf) under one 3 * or more contributor license agreements. We shall use sumup client as a reference implementation. Lets explore a sample client implementation. Socketconnectorconfig socket_config = new socketconnectorconfig(); We shall use sumup client as a reference implementation. It is very simple on the server side. We will remove. Apache Mina Socket Client Example.
From www.youtube.com
TCP Communication using Java Apache MINA Framework 2.1.3 Step wise Apache Mina Socket Client Example 1 /* 2 * licensed to the apache software foundation (asf) under one 3 * or more contributor license agreements. We will remove boiler plate code. This tutorial will walk through building a. We shall use sumup client as a reference implementation. This tutorial will walk through building a time server. Lets explore a sample client implementation. Socketconnectorconfig socket_config =. Apache Mina Socket Client Example.
From brandiscrafts.com
Apache Mina Sshd Example? 13 Most Correct Answers Apache Mina Socket Client Example We shall use sumup client as a reference implementation. This tutorial will walk through building a. It is very simple on the server side. This tutorial will walk you through the process of building a mina based program. This tutorial will walk you through the process of building a mina based program. This tutorial will walk through building a time. Apache Mina Socket Client Example.
From www.slideshare.net
Apache MINA를 사용한 네트워크 어플리케이션 개발 Apache Mina Socket Client Example Lets explore a sample client implementation. This tutorial will walk through building a time server. We shall use sumup client as a reference implementation. It is very simple on the server side. 1 /* 2 * licensed to the apache software foundation (asf) under one 3 * or more contributor license agreements. This tutorial will walk through building a. This. Apache Mina Socket Client Example.
From www.cnblogs.com
mina socket底层主流程源码实现 albeter 博客园 Apache Mina Socket Client Example This tutorial will walk through building a time server. Socketconnectorconfig socket_config = new socketconnectorconfig(); It is very simple on the server side. We will remove boiler plate code. Lets explore a sample client implementation. Lets explore a sample client implementation. We shall use sumup client as a reference implementation. This tutorial will walk you through the process of building a. Apache Mina Socket Client Example.
From github.com
GitHub asamoal/examplesftpwithmina SFTP Client with Apache Mina SSHD Apache Mina Socket Client Example It is very simple on the server side. 1 /* 2 * licensed to the apache software foundation (asf) under one 3 * or more contributor license agreements. This tutorial will walk you through the process of building a mina based program. Lets explore a sample client implementation. This tutorial will walk through building a. We shall use sumup client. Apache Mina Socket Client Example.
From www.tpisoftware.com
Apache Mina與Spring MVC整合與快速建置 Apache Mina Socket Client Example It is very simple on the server side. Socketconnectorconfig socket_config = new socketconnectorconfig(); This tutorial will walk you through the process of building a mina based program. We will remove boiler plate code. We shall use sumup client as a reference implementation. This tutorial will walk through building a. This tutorial will walk you through the process of building a. Apache Mina Socket Client Example.
From blog.csdn.net
Java Socket框架Apache MINA:实现Socket服务器端_java socket apacheCSDN博客 Apache Mina Socket Client Example Lets explore a sample client implementation. It is very simple on the server side. Socketconnectorconfig socket_config = new socketconnectorconfig(); Lets explore a sample client implementation. This tutorial will walk through building a. 1 /* 2 * licensed to the apache software foundation (asf) under one 3 * or more contributor license agreements. We shall use sumup client as a reference. Apache Mina Socket Client Example.
From blog.51cto.com
Apache Mina 2.x 框架+源码分析_51CTO博客_apache mina Apache Mina Socket Client Example This tutorial will walk you through the process of building a mina based program. We will remove boiler plate code. Socketconnectorconfig socket_config = new socketconnectorconfig(); This tutorial will walk through building a. It is very simple on the server side. We shall use sumup client as a reference implementation. This tutorial will walk you through the process of building a. Apache Mina Socket Client Example.
From blog.51cto.com
Apache Mina 2.x 框架+源码分析_51CTO博客_apache mina Apache Mina Socket Client Example Lets explore a sample client implementation. Socketconnectorconfig socket_config = new socketconnectorconfig(); We shall use sumup client as a reference implementation. This tutorial will walk through building a. Lets explore a sample client implementation. This tutorial will walk through building a time server. We will remove boiler plate code. 1 /* 2 * licensed to the apache software foundation (asf) under. Apache Mina Socket Client Example.
From cloud.tencent.com
关于Socket高并发的原理介绍及使用Apache Mina带来线上的问题分析腾讯云开发者社区腾讯云 Apache Mina Socket Client Example This tutorial will walk you through the process of building a mina based program. We shall use sumup client as a reference implementation. 1 /* 2 * licensed to the apache software foundation (asf) under one 3 * or more contributor license agreements. We will remove boiler plate code. It is very simple on the server side. Socketconnectorconfig socket_config =. Apache Mina Socket Client Example.
From zhuanlan.zhihu.com
漏洞深度分析Apache MINA SSHD反序列化漏洞 知乎 Apache Mina Socket Client Example We will remove boiler plate code. Lets explore a sample client implementation. We shall use sumup client as a reference implementation. This tutorial will walk through building a time server. It is very simple on the server side. 1 /* 2 * licensed to the apache software foundation (asf) under one 3 * or more contributor license agreements. Socketconnectorconfig socket_config. Apache Mina Socket Client Example.
From github.com
apachemina2.xuserguide/Chapter 1 Getting Started.md at master Apache Mina Socket Client Example We shall use sumup client as a reference implementation. Lets explore a sample client implementation. Lets explore a sample client implementation. We will remove boiler plate code. It is very simple on the server side. This tutorial will walk through building a. Socketconnectorconfig socket_config = new socketconnectorconfig(); This tutorial will walk through building a time server. This tutorial will walk. Apache Mina Socket Client Example.
From blog.csdn.net
MINA框架客户端的使用_mina 客户端CSDN博客 Apache Mina Socket Client Example 1 /* 2 * licensed to the apache software foundation (asf) under one 3 * or more contributor license agreements. This tutorial will walk through building a time server. Socketconnectorconfig socket_config = new socketconnectorconfig(); We will remove boiler plate code. Lets explore a sample client implementation. It is very simple on the server side. We shall use sumup client as. Apache Mina Socket Client Example.
From blog.csdn.net
Mina实现Socket通信完整过程_mina socketCSDN博客 Apache Mina Socket Client Example We shall use sumup client as a reference implementation. We shall use sumup client as a reference implementation. We will remove boiler plate code. Socketconnectorconfig socket_config = new socketconnectorconfig(); Lets explore a sample client implementation. 1 /* 2 * licensed to the apache software foundation (asf) under one 3 * or more contributor license agreements. Lets explore a sample client. Apache Mina Socket Client Example.
From github.com
GitHub DwayneZhang/MinaSocket 基于Apache Mina框架实现Android Socket长连接通信 Apache Mina Socket Client Example This tutorial will walk you through the process of building a mina based program. Socketconnectorconfig socket_config = new socketconnectorconfig(); This tutorial will walk you through the process of building a mina based program. Lets explore a sample client implementation. This tutorial will walk through building a. This tutorial will walk through building a time server. We shall use sumup client. Apache Mina Socket Client Example.
From freeprogrammingbooks.com
Apache MINA 2 用户指南 Apache MINA 2 User Guide (Way Lau) Free Apache Mina Socket Client Example Lets explore a sample client implementation. We shall use sumup client as a reference implementation. This tutorial will walk you through the process of building a mina based program. This tutorial will walk through building a. 1 /* 2 * licensed to the apache software foundation (asf) under one 3 * or more contributor license agreements. Socketconnectorconfig socket_config = new. Apache Mina Socket Client Example.
From www.tpisoftware.com
Apache Mina與Spring MVC整合與快速建置 Apache Mina Socket Client Example This tutorial will walk through building a. 1 /* 2 * licensed to the apache software foundation (asf) under one 3 * or more contributor license agreements. We shall use sumup client as a reference implementation. Socketconnectorconfig socket_config = new socketconnectorconfig(); We shall use sumup client as a reference implementation. This tutorial will walk through building a time server. Lets. Apache Mina Socket Client Example.
From blog.csdn.net
Linux java + apache mina + maven 实现高并发服务器_apache mina mavenCSDN博客 Apache Mina Socket Client Example We shall use sumup client as a reference implementation. This tutorial will walk you through the process of building a mina based program. Lets explore a sample client implementation. We shall use sumup client as a reference implementation. We will remove boiler plate code. 1 /* 2 * licensed to the apache software foundation (asf) under one 3 * or. Apache Mina Socket Client Example.
From zhuanlan.zhihu.com
漏洞深度分析Apache MINA SSHD反序列化漏洞 知乎 Apache Mina Socket Client Example Socketconnectorconfig socket_config = new socketconnectorconfig(); 1 /* 2 * licensed to the apache software foundation (asf) under one 3 * or more contributor license agreements. Lets explore a sample client implementation. We will remove boiler plate code. We shall use sumup client as a reference implementation. We shall use sumup client as a reference implementation. This tutorial will walk through. Apache Mina Socket Client Example.
From nicerosniunos.blogspot.com
Desarrollo rápido de aplicaciones de red Apache Mina I Primeros pasos Apache Mina Socket Client Example This tutorial will walk through building a. This tutorial will walk you through the process of building a mina based program. It is very simple on the server side. This tutorial will walk through building a time server. Lets explore a sample client implementation. This tutorial will walk you through the process of building a mina based program. Lets explore. Apache Mina Socket Client Example.
From kazuhira-r.hatenablog.com
Apache MINAで簡単SSHD CLOVER🍀 Apache Mina Socket Client Example We will remove boiler plate code. Lets explore a sample client implementation. It is very simple on the server side. We shall use sumup client as a reference implementation. Lets explore a sample client implementation. We shall use sumup client as a reference implementation. This tutorial will walk through building a. Socketconnectorconfig socket_config = new socketconnectorconfig(); This tutorial will walk. Apache Mina Socket Client Example.
From zhuanlan.zhihu.com
漏洞深度分析Apache MINA SSHD反序列化漏洞 知乎 Apache Mina Socket Client Example This tutorial will walk you through the process of building a mina based program. We shall use sumup client as a reference implementation. This tutorial will walk through building a time server. We will remove boiler plate code. We shall use sumup client as a reference implementation. Socketconnectorconfig socket_config = new socketconnectorconfig(); Lets explore a sample client implementation. This tutorial. Apache Mina Socket Client Example.