Java Distinct Combinations . Generate and output all possible combinations, from three list only once per unique item In java 8 how can i filter a collection using the stream api by checking the distinctness of a property of each object? Collect unique values using java 8 stream api, you can use stream.distinct() method to filter or collect. For example, the program should print all the. Given an integer array, find all distinct combinations of a given length k. Java 8 stream distinct by multiple fields example. The stream api provides the distinct() method that returns different elements of a list based on the equals() method of the. Learn to find distinct objects from a stream by comparing multiple fields or. Given an array a of size n, find all combinations of four elements in the array whose sum is equal to a given value k.
from www.perfomatix.com
Learn to find distinct objects from a stream by comparing multiple fields or. Given an array a of size n, find all combinations of four elements in the array whose sum is equal to a given value k. Given an integer array, find all distinct combinations of a given length k. Generate and output all possible combinations, from three list only once per unique item Java 8 stream distinct by multiple fields example. Collect unique values using java 8 stream api, you can use stream.distinct() method to filter or collect. The stream api provides the distinct() method that returns different elements of a list based on the equals() method of the. For example, the program should print all the. In java 8 how can i filter a collection using the stream api by checking the distinctness of a property of each object?
Top 10 Java Frameworks for 2023 Perfomatix
Java Distinct Combinations Given an array a of size n, find all combinations of four elements in the array whose sum is equal to a given value k. Given an integer array, find all distinct combinations of a given length k. For example, the program should print all the. Generate and output all possible combinations, from three list only once per unique item The stream api provides the distinct() method that returns different elements of a list based on the equals() method of the. Given an array a of size n, find all combinations of four elements in the array whose sum is equal to a given value k. Collect unique values using java 8 stream api, you can use stream.distinct() method to filter or collect. In java 8 how can i filter a collection using the stream api by checking the distinctness of a property of each object? Java 8 stream distinct by multiple fields example. Learn to find distinct objects from a stream by comparing multiple fields or.
From www.youtube.com
How to get distinct values from List Java 8 YouTube Java Distinct Combinations Java 8 stream distinct by multiple fields example. Collect unique values using java 8 stream api, you can use stream.distinct() method to filter or collect. Given an integer array, find all distinct combinations of a given length k. Generate and output all possible combinations, from three list only once per unique item The stream api provides the distinct() method that. Java Distinct Combinations.
From www.youtube.com
Find the largest three distinct elements in an array using java 8 YouTube Java Distinct Combinations For example, the program should print all the. Given an array a of size n, find all combinations of four elements in the array whose sum is equal to a given value k. Generate and output all possible combinations, from three list only once per unique item Given an integer array, find all distinct combinations of a given length k.. Java Distinct Combinations.
From www.perfomatix.com
Top 10 Java Frameworks for 2023 Perfomatix Java Distinct Combinations Given an array a of size n, find all combinations of four elements in the array whose sum is equal to a given value k. Collect unique values using java 8 stream api, you can use stream.distinct() method to filter or collect. Learn to find distinct objects from a stream by comparing multiple fields or. Given an integer array, find. Java Distinct Combinations.
From www.youtube.com
Java Distinct If Statements by Example Easy Java Course Tutorials Java Distinct Combinations Collect unique values using java 8 stream api, you can use stream.distinct() method to filter or collect. Generate and output all possible combinations, from three list only once per unique item Given an integer array, find all distinct combinations of a given length k. Given an array a of size n, find all combinations of four elements in the array. Java Distinct Combinations.
From stacktuts.com
How to get all possible combinations from two arrays in Java? StackTuts Java Distinct Combinations Given an integer array, find all distinct combinations of a given length k. Given an array a of size n, find all combinations of four elements in the array whose sum is equal to a given value k. For example, the program should print all the. Collect unique values using java 8 stream api, you can use stream.distinct() method to. Java Distinct Combinations.
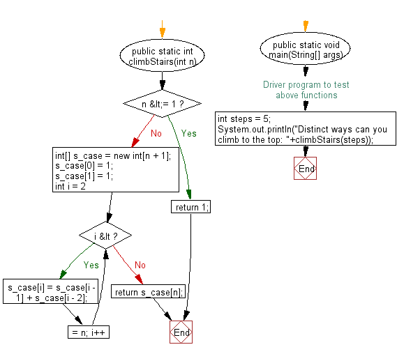
From www.w3resource.com
Java Find the distinct ways you can climb to the top Java Distinct Combinations Java 8 stream distinct by multiple fields example. Given an integer array, find all distinct combinations of a given length k. Generate and output all possible combinations, from three list only once per unique item The stream api provides the distinct() method that returns different elements of a list based on the equals() method of the. Learn to find distinct. Java Distinct Combinations.
From linuxhint.com
How to Sort a Map by Value in Java Java Distinct Combinations Learn to find distinct objects from a stream by comparing multiple fields or. Collect unique values using java 8 stream api, you can use stream.distinct() method to filter or collect. Java 8 stream distinct by multiple fields example. Given an array a of size n, find all combinations of four elements in the array whose sum is equal to a. Java Distinct Combinations.
From www.youtube.com
How to get distinct characters and their count in a String in java Java Distinct Combinations The stream api provides the distinct() method that returns different elements of a list based on the equals() method of the. Learn to find distinct objects from a stream by comparing multiple fields or. Generate and output all possible combinations, from three list only once per unique item For example, the program should print all the. Collect unique values using. Java Distinct Combinations.
From javachallengers.com
Streams Set Distinct Java Challenge Java Distinct Combinations Given an integer array, find all distinct combinations of a given length k. In java 8 how can i filter a collection using the stream api by checking the distinctness of a property of each object? For example, the program should print all the. Learn to find distinct objects from a stream by comparing multiple fields or. The stream api. Java Distinct Combinations.
From www.youtube.com
Learn how to print distinct numbers in java YouTube Java Distinct Combinations The stream api provides the distinct() method that returns different elements of a list based on the equals() method of the. Generate and output all possible combinations, from three list only once per unique item Given an array a of size n, find all combinations of four elements in the array whose sum is equal to a given value k.. Java Distinct Combinations.
From www.youtube.com
Array Value combinations of n subarrays in Java YouTube Java Distinct Combinations Given an array a of size n, find all combinations of four elements in the array whose sum is equal to a given value k. For example, the program should print all the. In java 8 how can i filter a collection using the stream api by checking the distinctness of a property of each object? Given an integer array,. Java Distinct Combinations.
From www.youtube.com
2053 Kth Distinct String in an Array LeetCode Contest Java Solution Java Distinct Combinations Given an array a of size n, find all combinations of four elements in the array whose sum is equal to a given value k. For example, the program should print all the. Generate and output all possible combinations, from three list only once per unique item In java 8 how can i filter a collection using the stream api. Java Distinct Combinations.
From www.youtube.com
java 8 tutorial java 8 stream distinct with example YouTube Java Distinct Combinations For example, the program should print all the. In java 8 how can i filter a collection using the stream api by checking the distinctness of a property of each object? Learn to find distinct objects from a stream by comparing multiple fields or. Given an integer array, find all distinct combinations of a given length k. Collect unique values. Java Distinct Combinations.
From www.tutorialgateway.org
Java Permutation and Combination Program Java Distinct Combinations Collect unique values using java 8 stream api, you can use stream.distinct() method to filter or collect. In java 8 how can i filter a collection using the stream api by checking the distinctness of a property of each object? Java 8 stream distinct by multiple fields example. The stream api provides the distinct() method that returns different elements of. Java Distinct Combinations.
From www.engineerknow.com
Finding all possible combinations of numbers to reach a given sum Java Java Distinct Combinations The stream api provides the distinct() method that returns different elements of a list based on the equals() method of the. Java 8 stream distinct by multiple fields example. Collect unique values using java 8 stream api, you can use stream.distinct() method to filter or collect. Learn to find distinct objects from a stream by comparing multiple fields or. Given. Java Distinct Combinations.
From stackoverflow.com
Java 8 stream sort by maximum duplicates and then distinct Stack Overflow Java Distinct Combinations In java 8 how can i filter a collection using the stream api by checking the distinctness of a property of each object? Collect unique values using java 8 stream api, you can use stream.distinct() method to filter or collect. Given an array a of size n, find all combinations of four elements in the array whose sum is equal. Java Distinct Combinations.
From hmkcode.com
Algorithms for Finding all Possible Combinations of k Elements in an Java Distinct Combinations Learn to find distinct objects from a stream by comparing multiple fields or. Collect unique values using java 8 stream api, you can use stream.distinct() method to filter or collect. In java 8 how can i filter a collection using the stream api by checking the distinctness of a property of each object? Generate and output all possible combinations, from. Java Distinct Combinations.
From prepinsta.com
Count distinct elements of an array using java » PREP INSTA Java Distinct Combinations Generate and output all possible combinations, from three list only once per unique item Given an array a of size n, find all combinations of four elements in the array whose sum is equal to a given value k. In java 8 how can i filter a collection using the stream api by checking the distinctness of a property of. Java Distinct Combinations.
From www.youtube.com
Array Java ( Counting Distinct Integers ) YouTube Java Distinct Combinations Collect unique values using java 8 stream api, you can use stream.distinct() method to filter or collect. Generate and output all possible combinations, from three list only once per unique item Given an array a of size n, find all combinations of four elements in the array whose sum is equal to a given value k. The stream api provides. Java Distinct Combinations.
From www.youtube.com
25 Java 8 Streams distinct() Method Example YouTube Java Distinct Combinations The stream api provides the distinct() method that returns different elements of a list based on the equals() method of the. Collect unique values using java 8 stream api, you can use stream.distinct() method to filter or collect. Java 8 stream distinct by multiple fields example. For example, the program should print all the. In java 8 how can i. Java Distinct Combinations.
From crunchify.com
In Java How to get distinct characters with their count in a String Java Distinct Combinations Collect unique values using java 8 stream api, you can use stream.distinct() method to filter or collect. In java 8 how can i filter a collection using the stream api by checking the distinctness of a property of each object? The stream api provides the distinct() method that returns different elements of a list based on the equals() method of. Java Distinct Combinations.
From www.webucator.com
How to Filter Distinct Elements from a Collection in Java 8 ucator Java Distinct Combinations The stream api provides the distinct() method that returns different elements of a list based on the equals() method of the. Learn to find distinct objects from a stream by comparing multiple fields or. Generate and output all possible combinations, from three list only once per unique item Java 8 stream distinct by multiple fields example. Given an integer array,. Java Distinct Combinations.
From www.youtube.com
combinations in java YouTube Java Distinct Combinations Java 8 stream distinct by multiple fields example. Learn to find distinct objects from a stream by comparing multiple fields or. In java 8 how can i filter a collection using the stream api by checking the distinctness of a property of each object? Given an integer array, find all distinct combinations of a given length k. For example, the. Java Distinct Combinations.
From www.w3resource.com.cach3.com
Java Sort an array of distinct integers except two numbers Java Distinct Combinations Generate and output all possible combinations, from three list only once per unique item Java 8 stream distinct by multiple fields example. Given an integer array, find all distinct combinations of a given length k. Given an array a of size n, find all combinations of four elements in the array whose sum is equal to a given value k.. Java Distinct Combinations.
From javadevcentral.com
Java Stream Distinct with examples Java Developer Central Java Distinct Combinations Collect unique values using java 8 stream api, you can use stream.distinct() method to filter or collect. Learn to find distinct objects from a stream by comparing multiple fields or. The stream api provides the distinct() method that returns different elements of a list based on the equals() method of the. For example, the program should print all the. Java. Java Distinct Combinations.
From www.youtube.com
Combinations java YouTube Java Distinct Combinations Collect unique values using java 8 stream api, you can use stream.distinct() method to filter or collect. Java 8 stream distinct by multiple fields example. Given an integer array, find all distinct combinations of a given length k. Learn to find distinct objects from a stream by comparing multiple fields or. Generate and output all possible combinations, from three list. Java Distinct Combinations.
From www.youtube.com
Leetcode 2465. Number of Distinct Averages Easy Java Solution Java Distinct Combinations Collect unique values using java 8 stream api, you can use stream.distinct() method to filter or collect. For example, the program should print all the. Given an integer array, find all distinct combinations of a given length k. Given an array a of size n, find all combinations of four elements in the array whose sum is equal to a. Java Distinct Combinations.
From crunchify.com
Java How to find Unique Values in ArrayList (using TreeSet, HashSet Java Distinct Combinations Java 8 stream distinct by multiple fields example. In java 8 how can i filter a collection using the stream api by checking the distinctness of a property of each object? For example, the program should print all the. Generate and output all possible combinations, from three list only once per unique item Learn to find distinct objects from a. Java Distinct Combinations.
From www.youtube.com
How to implement Permutation & Combination in Java Java Coding Java Distinct Combinations Java 8 stream distinct by multiple fields example. Collect unique values using java 8 stream api, you can use stream.distinct() method to filter or collect. Learn to find distinct objects from a stream by comparing multiple fields or. For example, the program should print all the. Given an integer array, find all distinct combinations of a given length k. Given. Java Distinct Combinations.
From www.youtube.com
[Java] Leetcode 377. Combination Sum IV [DP Distinct Ways 4] YouTube Java Distinct Combinations For example, the program should print all the. Given an array a of size n, find all combinations of four elements in the array whose sum is equal to a given value k. Learn to find distinct objects from a stream by comparing multiple fields or. Generate and output all possible combinations, from three list only once per unique item. Java Distinct Combinations.
From www.youtube.com
Edabit Java Combinations, Medium Difficulty YouTube Java Distinct Combinations Given an array a of size n, find all combinations of four elements in the array whose sum is equal to a given value k. Generate and output all possible combinations, from three list only once per unique item Learn to find distinct objects from a stream by comparing multiple fields or. Collect unique values using java 8 stream api,. Java Distinct Combinations.
From www.w3resource.com
Java Number of combinations of a,b,c, and d that equal n Java Distinct Combinations Collect unique values using java 8 stream api, you can use stream.distinct() method to filter or collect. In java 8 how can i filter a collection using the stream api by checking the distinctness of a property of each object? Generate and output all possible combinations, from three list only once per unique item Given an integer array, find all. Java Distinct Combinations.
From hmkcode.com
Algorithms for Finding all Possible Combinations of k Elements in an Java Distinct Combinations In java 8 how can i filter a collection using the stream api by checking the distinctness of a property of each object? For example, the program should print all the. Learn to find distinct objects from a stream by comparing multiple fields or. Java 8 stream distinct by multiple fields example. Generate and output all possible combinations, from three. Java Distinct Combinations.
From github.com
GitHub GithubCodingcode/javacode combination of some basic java Java Distinct Combinations Collect unique values using java 8 stream api, you can use stream.distinct() method to filter or collect. Given an integer array, find all distinct combinations of a given length k. Generate and output all possible combinations, from three list only once per unique item In java 8 how can i filter a collection using the stream api by checking the. Java Distinct Combinations.
From www.youtube.com
Print Distinct/Unique Values of an Array Java YouTube Java Distinct Combinations Collect unique values using java 8 stream api, you can use stream.distinct() method to filter or collect. Java 8 stream distinct by multiple fields example. For example, the program should print all the. Generate and output all possible combinations, from three list only once per unique item In java 8 how can i filter a collection using the stream api. Java Distinct Combinations.