Videojet Zpl Emulation . Talk with us directly using livechat. I want help with printing labels from ignition using videojet 9550 with zpl over tcp/ip. A coding expert will contact you within 1 business day. A bar code scanner can be easily integrated with the hmi for rapid job selection. Emulation replicate the behaviour of other systems including zebra® (zpl), satotm (sbpl) and colostm (dcp and cimcomms). Data interfaces include tcp/ip, rs232, usb, zpl and text communication; The system offers usb, videojetconnect™, and zpl emulation; Large character inkjet printer that offers a complete solution for marking cases and cartons. If anyone has worked with videojet printers. Advanced communication protocol for remote operation and high speed serialization. Printer supports both text and binary communication and offers select emulation of zpl (zebra programming language)
from gzprima.en.made-in-china.com
I want help with printing labels from ignition using videojet 9550 with zpl over tcp/ip. Talk with us directly using livechat. Advanced communication protocol for remote operation and high speed serialization. Printer supports both text and binary communication and offers select emulation of zpl (zebra programming language) A coding expert will contact you within 1 business day. Emulation replicate the behaviour of other systems including zebra® (zpl), satotm (sbpl) and colostm (dcp and cimcomms). Large character inkjet printer that offers a complete solution for marking cases and cartons. If anyone has worked with videojet printers. A bar code scanner can be easily integrated with the hmi for rapid job selection. Data interfaces include tcp/ip, rs232, usb, zpl and text communication;
Videojet Spare Part Original Touch Screen 407939 HMI for Videojet 6530
Videojet Zpl Emulation Large character inkjet printer that offers a complete solution for marking cases and cartons. Large character inkjet printer that offers a complete solution for marking cases and cartons. Emulation replicate the behaviour of other systems including zebra® (zpl), satotm (sbpl) and colostm (dcp and cimcomms). I want help with printing labels from ignition using videojet 9550 with zpl over tcp/ip. Talk with us directly using livechat. Printer supports both text and binary communication and offers select emulation of zpl (zebra programming language) Data interfaces include tcp/ip, rs232, usb, zpl and text communication; If anyone has worked with videojet printers. A bar code scanner can be easily integrated with the hmi for rapid job selection. The system offers usb, videojetconnect™, and zpl emulation; Advanced communication protocol for remote operation and high speed serialization. A coding expert will contact you within 1 business day.
From www.flexsim.com
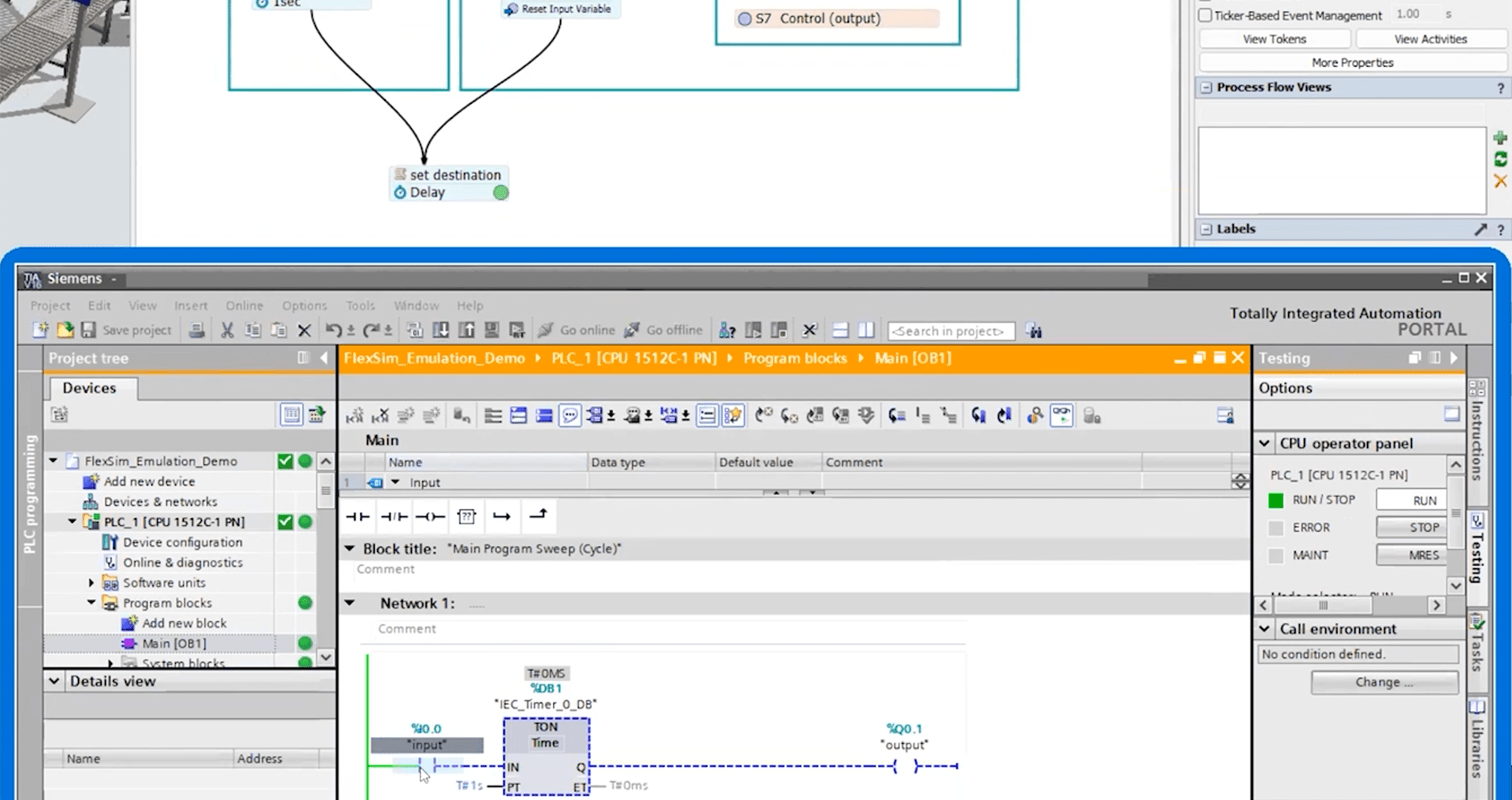
PLC Emulation FlexSim Videojet Zpl Emulation The system offers usb, videojetconnect™, and zpl emulation; Large character inkjet printer that offers a complete solution for marking cases and cartons. Data interfaces include tcp/ip, rs232, usb, zpl and text communication; A coding expert will contact you within 1 business day. A bar code scanner can be easily integrated with the hmi for rapid job selection. Advanced communication protocol. Videojet Zpl Emulation.
From jdolera.com
Videojet Dataflex 6320 JDL Videojet Zpl Emulation Talk with us directly using livechat. Printer supports both text and binary communication and offers select emulation of zpl (zebra programming language) Advanced communication protocol for remote operation and high speed serialization. If anyone has worked with videojet printers. The system offers usb, videojetconnect™, and zpl emulation; A bar code scanner can be easily integrated with the hmi for rapid. Videojet Zpl Emulation.
From www.videojet.sg
New Labeling System with Intelligent Motion™ Technology Delivers Videojet Zpl Emulation Large character inkjet printer that offers a complete solution for marking cases and cartons. A coding expert will contact you within 1 business day. A bar code scanner can be easily integrated with the hmi for rapid job selection. Talk with us directly using livechat. I want help with printing labels from ignition using videojet 9550 with zpl over tcp/ip.. Videojet Zpl Emulation.
From stackoverflow.com
sockets Zpl printer receive fragmented data from Java application Videojet Zpl Emulation If anyone has worked with videojet printers. A coding expert will contact you within 1 business day. I want help with printing labels from ignition using videojet 9550 with zpl over tcp/ip. Large character inkjet printer that offers a complete solution for marking cases and cartons. A bar code scanner can be easily integrated with the hmi for rapid job. Videojet Zpl Emulation.
From learn.microsoft.com
Design a new ER solution to print ZPL labels Finance & Operations Videojet Zpl Emulation Data interfaces include tcp/ip, rs232, usb, zpl and text communication; If anyone has worked with videojet printers. The system offers usb, videojetconnect™, and zpl emulation; Advanced communication protocol for remote operation and high speed serialization. Large character inkjet printer that offers a complete solution for marking cases and cartons. I want help with printing labels from ignition using videojet 9550. Videojet Zpl Emulation.
From gzprima.en.made-in-china.com
Videojet Spare Part Original Touch Screen 407939 HMI for Videojet 6530 Videojet Zpl Emulation If anyone has worked with videojet printers. Talk with us directly using livechat. I want help with printing labels from ignition using videojet 9550 with zpl over tcp/ip. A coding expert will contact you within 1 business day. A bar code scanner can be easily integrated with the hmi for rapid job selection. Emulation replicate the behaviour of other systems. Videojet Zpl Emulation.
From vicavirtual.weebly.com
Chrome zpl emulator on mac vicavirtual Videojet Zpl Emulation A bar code scanner can be easily integrated with the hmi for rapid job selection. Emulation replicate the behaviour of other systems including zebra® (zpl), satotm (sbpl) and colostm (dcp and cimcomms). If anyone has worked with videojet printers. Advanced communication protocol for remote operation and high speed serialization. A coding expert will contact you within 1 business day. Data. Videojet Zpl Emulation.
From www.linkedin.com
Videojet Technologies on LinkedIn ppma coding labelling Videojet Zpl Emulation Data interfaces include tcp/ip, rs232, usb, zpl and text communication; If anyone has worked with videojet printers. Advanced communication protocol for remote operation and high speed serialization. The system offers usb, videojetconnect™, and zpl emulation; A bar code scanner can be easily integrated with the hmi for rapid job selection. Talk with us directly using livechat. Printer supports both text. Videojet Zpl Emulation.
From gzprima.en.made-in-china.com
Videojet Priming Service Kit 383091 Original Videojet Ink Filling Tool Videojet Zpl Emulation A coding expert will contact you within 1 business day. The system offers usb, videojetconnect™, and zpl emulation; I want help with printing labels from ignition using videojet 9550 with zpl over tcp/ip. Large character inkjet printer that offers a complete solution for marking cases and cartons. A bar code scanner can be easily integrated with the hmi for rapid. Videojet Zpl Emulation.
From gzprima.en.made-in-china.com
Videojet Original Printhead 707 716 807 816 Plus Videojet LCM Printer Videojet Zpl Emulation A bar code scanner can be easily integrated with the hmi for rapid job selection. Data interfaces include tcp/ip, rs232, usb, zpl and text communication; Talk with us directly using livechat. The system offers usb, videojetconnect™, and zpl emulation; I want help with printing labels from ignition using videojet 9550 with zpl over tcp/ip. If anyone has worked with videojet. Videojet Zpl Emulation.
From zebratechnologies.force.com
Change the print method by ZPL command sent from Zebra Setup Utilities Videojet Zpl Emulation Printer supports both text and binary communication and offers select emulation of zpl (zebra programming language) Large character inkjet printer that offers a complete solution for marking cases and cartons. The system offers usb, videojetconnect™, and zpl emulation; A coding expert will contact you within 1 business day. Advanced communication protocol for remote operation and high speed serialization. Talk with. Videojet Zpl Emulation.
From blog.csdn.net
ZPLPrinter SDK for 4.0.22.1227 CrackCSDN博客 Videojet Zpl Emulation Emulation replicate the behaviour of other systems including zebra® (zpl), satotm (sbpl) and colostm (dcp and cimcomms). Talk with us directly using livechat. Data interfaces include tcp/ip, rs232, usb, zpl and text communication; I want help with printing labels from ignition using videojet 9550 with zpl over tcp/ip. A coding expert will contact you within 1 business day. A bar. Videojet Zpl Emulation.
From learn.microsoft.com
Design a new ER solution to print ZPL labels Finance & Operations Videojet Zpl Emulation Printer supports both text and binary communication and offers select emulation of zpl (zebra programming language) Emulation replicate the behaviour of other systems including zebra® (zpl), satotm (sbpl) and colostm (dcp and cimcomms). The system offers usb, videojetconnect™, and zpl emulation; A coding expert will contact you within 1 business day. Large character inkjet printer that offers a complete solution. Videojet Zpl Emulation.
From www.videojet.br.com
Datador de lote e validade Videojet 8510/ Wolke m600 Touch Videojet Zpl Emulation A coding expert will contact you within 1 business day. If anyone has worked with videojet printers. Advanced communication protocol for remote operation and high speed serialization. Emulation replicate the behaviour of other systems including zebra® (zpl), satotm (sbpl) and colostm (dcp and cimcomms). A bar code scanner can be easily integrated with the hmi for rapid job selection. The. Videojet Zpl Emulation.
From www.helpdocshub.com
Labelary ZPL在线浏览调试转换以及ZPL文档 帮助教程 Videojet Zpl Emulation A bar code scanner can be easily integrated with the hmi for rapid job selection. Printer supports both text and binary communication and offers select emulation of zpl (zebra programming language) I want help with printing labels from ignition using videojet 9550 with zpl over tcp/ip. If anyone has worked with videojet printers. Emulation replicate the behaviour of other systems. Videojet Zpl Emulation.
From www.videojet.de
Partner with Videojet for productivity Deutschland Videojet Zpl Emulation I want help with printing labels from ignition using videojet 9550 with zpl over tcp/ip. Advanced communication protocol for remote operation and high speed serialization. A coding expert will contact you within 1 business day. Data interfaces include tcp/ip, rs232, usb, zpl and text communication; Talk with us directly using livechat. Emulation replicate the behaviour of other systems including zebra®. Videojet Zpl Emulation.
From github.com
GitHub neodynamic/ZPLPrinterEmulatorSDK Convert, Preview & Render Videojet Zpl Emulation If anyone has worked with videojet printers. A coding expert will contact you within 1 business day. Emulation replicate the behaviour of other systems including zebra® (zpl), satotm (sbpl) and colostm (dcp and cimcomms). Talk with us directly using livechat. Data interfaces include tcp/ip, rs232, usb, zpl and text communication; Large character inkjet printer that offers a complete solution for. Videojet Zpl Emulation.
From gzprima.en.made-in-china.com
Videojet Spare Part Tt (III) Power Supply Original 407921 for Videojet Videojet Zpl Emulation Talk with us directly using livechat. Data interfaces include tcp/ip, rs232, usb, zpl and text communication; Emulation replicate the behaviour of other systems including zebra® (zpl), satotm (sbpl) and colostm (dcp and cimcomms). I want help with printing labels from ignition using videojet 9550 with zpl over tcp/ip. The system offers usb, videojetconnect™, and zpl emulation; If anyone has worked. Videojet Zpl Emulation.
From learn.microsoft.com
Design a new ER solution to print ZPL labels Finance & Operations Videojet Zpl Emulation I want help with printing labels from ignition using videojet 9550 with zpl over tcp/ip. Printer supports both text and binary communication and offers select emulation of zpl (zebra programming language) Data interfaces include tcp/ip, rs232, usb, zpl and text communication; Large character inkjet printer that offers a complete solution for marking cases and cartons. The system offers usb, videojetconnect™,. Videojet Zpl Emulation.
From learn.microsoft.com
Design a new ER solution to print ZPL labels Finance & Operations Videojet Zpl Emulation I want help with printing labels from ignition using videojet 9550 with zpl over tcp/ip. Large character inkjet printer that offers a complete solution for marking cases and cartons. Printer supports both text and binary communication and offers select emulation of zpl (zebra programming language) Emulation replicate the behaviour of other systems including zebra® (zpl), satotm (sbpl) and colostm (dcp. Videojet Zpl Emulation.
From vermontloxa.weebly.com
Chrome zpl emulator on mac vermontloxa Videojet Zpl Emulation Large character inkjet printer that offers a complete solution for marking cases and cartons. Talk with us directly using livechat. A bar code scanner can be easily integrated with the hmi for rapid job selection. Printer supports both text and binary communication and offers select emulation of zpl (zebra programming language) A coding expert will contact you within 1 business. Videojet Zpl Emulation.
From www.flexsim.com
FlexSim 2023 Enhancements to Bonsai Integration (AI), Emulation, AGV Videojet Zpl Emulation Large character inkjet printer that offers a complete solution for marking cases and cartons. Advanced communication protocol for remote operation and high speed serialization. A bar code scanner can be easily integrated with the hmi for rapid job selection. If anyone has worked with videojet printers. Emulation replicate the behaviour of other systems including zebra® (zpl), satotm (sbpl) and colostm. Videojet Zpl Emulation.
From pages.videojet.com
Videojet Videojet Zpl Emulation Large character inkjet printer that offers a complete solution for marking cases and cartons. Emulation replicate the behaviour of other systems including zebra® (zpl), satotm (sbpl) and colostm (dcp and cimcomms). Talk with us directly using livechat. The system offers usb, videojetconnect™, and zpl emulation; A coding expert will contact you within 1 business day. I want help with printing. Videojet Zpl Emulation.
From ttoparts.com
Troubleshooting Videojet Printhead Carriage Position Error A Videojet Zpl Emulation I want help with printing labels from ignition using videojet 9550 with zpl over tcp/ip. A coding expert will contact you within 1 business day. Data interfaces include tcp/ip, rs232, usb, zpl and text communication; Talk with us directly using livechat. The system offers usb, videojetconnect™, and zpl emulation; Printer supports both text and binary communication and offers select emulation. Videojet Zpl Emulation.
From gitee.com
蕜偲屰蓅/ZPLPrinterEmulatorSDK Videojet Zpl Emulation Large character inkjet printer that offers a complete solution for marking cases and cartons. A coding expert will contact you within 1 business day. Data interfaces include tcp/ip, rs232, usb, zpl and text communication; I want help with printing labels from ignition using videojet 9550 with zpl over tcp/ip. Printer supports both text and binary communication and offers select emulation. Videojet Zpl Emulation.
From rfid.it
ZPL + SBPL emulation CG408DT USB + RS232 Printer RFID.it Videojet Zpl Emulation Large character inkjet printer that offers a complete solution for marking cases and cartons. A coding expert will contact you within 1 business day. The system offers usb, videojetconnect™, and zpl emulation; If anyone has worked with videojet printers. A bar code scanner can be easily integrated with the hmi for rapid job selection. I want help with printing labels. Videojet Zpl Emulation.
From videojetagent.com
Videojet DataFlex 6330 Thermal Transfer Printers VideojetAgent Videojet Zpl Emulation Large character inkjet printer that offers a complete solution for marking cases and cartons. Data interfaces include tcp/ip, rs232, usb, zpl and text communication; Printer supports both text and binary communication and offers select emulation of zpl (zebra programming language) A bar code scanner can be easily integrated with the hmi for rapid job selection. Talk with us directly using. Videojet Zpl Emulation.
From etisoft.eu
Printing PDF and ZPL labels and their automatic application to products Videojet Zpl Emulation Large character inkjet printer that offers a complete solution for marking cases and cartons. If anyone has worked with videojet printers. Emulation replicate the behaviour of other systems including zebra® (zpl), satotm (sbpl) and colostm (dcp and cimcomms). Advanced communication protocol for remote operation and high speed serialization. Printer supports both text and binary communication and offers select emulation of. Videojet Zpl Emulation.
From trainingofsuccess.com
Videojet parameters & delay change process Videojet Zpl Emulation Advanced communication protocol for remote operation and high speed serialization. Talk with us directly using livechat. The system offers usb, videojetconnect™, and zpl emulation; I want help with printing labels from ignition using videojet 9550 with zpl over tcp/ip. Printer supports both text and binary communication and offers select emulation of zpl (zebra programming language) A bar code scanner can. Videojet Zpl Emulation.
From www.neodynamic.com
ZPLPrinter Emulator SDK Convert, Preview & Render raw ZPL commands to Videojet Zpl Emulation Printer supports both text and binary communication and offers select emulation of zpl (zebra programming language) If anyone has worked with videojet printers. Talk with us directly using livechat. A bar code scanner can be easily integrated with the hmi for rapid job selection. Emulation replicate the behaviour of other systems including zebra® (zpl), satotm (sbpl) and colostm (dcp and. Videojet Zpl Emulation.
From awesomeopensource.com
Zpl Printer Emulator Sdk Videojet Zpl Emulation Advanced communication protocol for remote operation and high speed serialization. Large character inkjet printer that offers a complete solution for marking cases and cartons. A bar code scanner can be easily integrated with the hmi for rapid job selection. The system offers usb, videojetconnect™, and zpl emulation; Data interfaces include tcp/ip, rs232, usb, zpl and text communication; Emulation replicate the. Videojet Zpl Emulation.
From markindo.co.id
Videojet 9550 Print & Apply Labeling Machine Videojet Markindo Videojet Zpl Emulation I want help with printing labels from ignition using videojet 9550 with zpl over tcp/ip. A bar code scanner can be easily integrated with the hmi for rapid job selection. Emulation replicate the behaviour of other systems including zebra® (zpl), satotm (sbpl) and colostm (dcp and cimcomms). Data interfaces include tcp/ip, rs232, usb, zpl and text communication; The system offers. Videojet Zpl Emulation.
From github.com
GitHub 1linux/zplviewer A Desktop ZPL Zebra Programming Language Videojet Zpl Emulation Advanced communication protocol for remote operation and high speed serialization. If anyone has worked with videojet printers. Large character inkjet printer that offers a complete solution for marking cases and cartons. Data interfaces include tcp/ip, rs232, usb, zpl and text communication; Printer supports both text and binary communication and offers select emulation of zpl (zebra programming language) A coding expert. Videojet Zpl Emulation.
From gzprima.en.made-in-china.com
Videojet Original Tto Spare Part 404294 Power Supply 2340/50/60 for Videojet Zpl Emulation A coding expert will contact you within 1 business day. Talk with us directly using livechat. Data interfaces include tcp/ip, rs232, usb, zpl and text communication; I want help with printing labels from ignition using videojet 9550 with zpl over tcp/ip. Emulation replicate the behaviour of other systems including zebra® (zpl), satotm (sbpl) and colostm (dcp and cimcomms). Printer supports. Videojet Zpl Emulation.
From stackoverflow.com
sockets Zpl printer receive fragmented data from Java application Videojet Zpl Emulation The system offers usb, videojetconnect™, and zpl emulation; A bar code scanner can be easily integrated with the hmi for rapid job selection. Printer supports both text and binary communication and offers select emulation of zpl (zebra programming language) Large character inkjet printer that offers a complete solution for marking cases and cartons. I want help with printing labels from. Videojet Zpl Emulation.