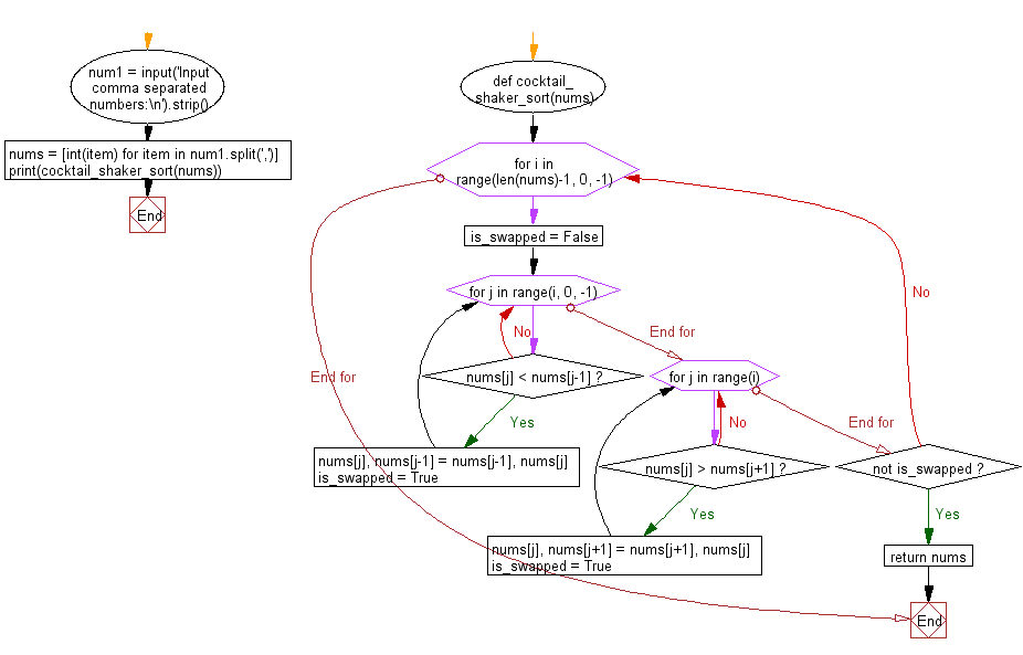
Cocktail Shaker Sort Calculator . 20 minutes | coding time: Cocktail sort is a variation of bubble sort. The bubble sort algorithm always. Cocktail shaker sort, [1] also known as bidirectional bubble sort, [2] cocktail sort, shaker sort (which can also refer to a variant of. Starting at index 0, compare the current element with the next element. Unlike the bubble sort, which puts the bigger element to the end. Cocktail sorting is typically faster than bubble sorting by less than two times. Cocktail sort, also known as cocktail shaker sort or bidirectional bubble sort, is a sorting algorithm that works by repeatedly traversing a list of. Cocktail sort, also known as cocktail shaker sort or bidirectional bubble sort, is a variation of the bubble sort algorithm. During cocktail shaker sorting, as bidirectional swaps are. Shaker sort, also called cocktail shaker sort, is an extension of the bubble sort.
from emre.me
Cocktail sorting is typically faster than bubble sorting by less than two times. Cocktail sort is a variation of bubble sort. During cocktail shaker sorting, as bidirectional swaps are. Shaker sort, also called cocktail shaker sort, is an extension of the bubble sort. Cocktail shaker sort, [1] also known as bidirectional bubble sort, [2] cocktail sort, shaker sort (which can also refer to a variant of. Starting at index 0, compare the current element with the next element. Cocktail sort, also known as cocktail shaker sort or bidirectional bubble sort, is a variation of the bubble sort algorithm. The bubble sort algorithm always. Unlike the bubble sort, which puts the bigger element to the end. 20 minutes | coding time:
Sorting Algorithms with Animations emre.me
Cocktail Shaker Sort Calculator Shaker sort, also called cocktail shaker sort, is an extension of the bubble sort. Cocktail sort, also known as cocktail shaker sort or bidirectional bubble sort, is a variation of the bubble sort algorithm. 20 minutes | coding time: Cocktail sorting is typically faster than bubble sorting by less than two times. Shaker sort, also called cocktail shaker sort, is an extension of the bubble sort. Starting at index 0, compare the current element with the next element. The bubble sort algorithm always. Cocktail shaker sort, [1] also known as bidirectional bubble sort, [2] cocktail sort, shaker sort (which can also refer to a variant of. Unlike the bubble sort, which puts the bigger element to the end. Cocktail sort is a variation of bubble sort. During cocktail shaker sorting, as bidirectional swaps are. Cocktail sort, also known as cocktail shaker sort or bidirectional bubble sort, is a sorting algorithm that works by repeatedly traversing a list of.
From es.scribd.com
Shaker Sort PDF Cocktail Shaker Sort Calculator The bubble sort algorithm always. Starting at index 0, compare the current element with the next element. Cocktail sort is a variation of bubble sort. Cocktail sort, also known as cocktail shaker sort or bidirectional bubble sort, is a variation of the bubble sort algorithm. 20 minutes | coding time: Shaker sort, also called cocktail shaker sort, is an extension. Cocktail Shaker Sort Calculator.
From www.youtube.com
Cocktail Shaker Sort YouTube Cocktail Shaker Sort Calculator Cocktail sort, also known as cocktail shaker sort or bidirectional bubble sort, is a variation of the bubble sort algorithm. Shaker sort, also called cocktail shaker sort, is an extension of the bubble sort. Starting at index 0, compare the current element with the next element. The bubble sort algorithm always. Cocktail sort is a variation of bubble sort. Cocktail. Cocktail Shaker Sort Calculator.
From www.youtube.com
Cocktail Shaker Sort YouTube Cocktail Shaker Sort Calculator Starting at index 0, compare the current element with the next element. Cocktail shaker sort, [1] also known as bidirectional bubble sort, [2] cocktail sort, shaker sort (which can also refer to a variant of. Cocktail sort is a variation of bubble sort. Unlike the bubble sort, which puts the bigger element to the end. Shaker sort, also called cocktail. Cocktail Shaker Sort Calculator.
From knowdrinking.net
Cocktail Content Calculator Cocktail Shaker Sort Calculator Cocktail sort is a variation of bubble sort. Cocktail sorting is typically faster than bubble sorting by less than two times. Unlike the bubble sort, which puts the bigger element to the end. Cocktail sort, also known as cocktail shaker sort or bidirectional bubble sort, is a sorting algorithm that works by repeatedly traversing a list of. Cocktail shaker sort,. Cocktail Shaker Sort Calculator.
From www.studypool.com
SOLUTION Cocktail sort data structure Studypool Cocktail Shaker Sort Calculator Starting at index 0, compare the current element with the next element. Cocktail shaker sort, [1] also known as bidirectional bubble sort, [2] cocktail sort, shaker sort (which can also refer to a variant of. Cocktail sort, also known as cocktail shaker sort or bidirectional bubble sort, is a sorting algorithm that works by repeatedly traversing a list of. During. Cocktail Shaker Sort Calculator.
From www.baeldung.com
Cocktail Sort Baeldung on Computer Science Cocktail Shaker Sort Calculator Cocktail sort, also known as cocktail shaker sort or bidirectional bubble sort, is a sorting algorithm that works by repeatedly traversing a list of. The bubble sort algorithm always. Starting at index 0, compare the current element with the next element. Cocktail shaker sort, [1] also known as bidirectional bubble sort, [2] cocktail sort, shaker sort (which can also refer. Cocktail Shaker Sort Calculator.
From quuxplusone.github.io
Bubblesort, rocksort, and cocktailshaker sort Arthur O'Dwyer Stuff Cocktail Shaker Sort Calculator The bubble sort algorithm always. Unlike the bubble sort, which puts the bigger element to the end. Cocktail sort, also known as cocktail shaker sort or bidirectional bubble sort, is a variation of the bubble sort algorithm. Shaker sort, also called cocktail shaker sort, is an extension of the bubble sort. Cocktail shaker sort, [1] also known as bidirectional bubble. Cocktail Shaker Sort Calculator.
From emre.me
Sorting Algorithms with Animations emre.me Cocktail Shaker Sort Calculator 20 minutes | coding time: Shaker sort, also called cocktail shaker sort, is an extension of the bubble sort. Cocktail sort is a variation of bubble sort. Cocktail shaker sort, [1] also known as bidirectional bubble sort, [2] cocktail sort, shaker sort (which can also refer to a variant of. Starting at index 0, compare the current element with the. Cocktail Shaker Sort Calculator.
From www.mm-creativity.com
Cocktail Batch Calculator Extended MM CREATIVES Cocktail Shaker Sort Calculator Unlike the bubble sort, which puts the bigger element to the end. Cocktail sort, also known as cocktail shaker sort or bidirectional bubble sort, is a sorting algorithm that works by repeatedly traversing a list of. The bubble sort algorithm always. Shaker sort, also called cocktail shaker sort, is an extension of the bubble sort. During cocktail shaker sorting, as. Cocktail Shaker Sort Calculator.
From www.youtube.com
DATA STRUCTURES IN JAVA Shaker Sort algorithm YouTube Cocktail Shaker Sort Calculator Starting at index 0, compare the current element with the next element. Cocktail sort is a variation of bubble sort. Cocktail sorting is typically faster than bubble sorting by less than two times. Cocktail shaker sort, [1] also known as bidirectional bubble sort, [2] cocktail sort, shaker sort (which can also refer to a variant of. Shaker sort, also called. Cocktail Shaker Sort Calculator.
From www.mm-creativity.com
Cocktail Batch Calculator MM CREATIVES Cocktail Shaker Sort Calculator Cocktail sort, also known as cocktail shaker sort or bidirectional bubble sort, is a sorting algorithm that works by repeatedly traversing a list of. 20 minutes | coding time: Shaker sort, also called cocktail shaker sort, is an extension of the bubble sort. The bubble sort algorithm always. Cocktail shaker sort, [1] also known as bidirectional bubble sort, [2] cocktail. Cocktail Shaker Sort Calculator.
From www.getbackbar.com
Cocktail Calculator Excel [Free Template Download] Cocktail Shaker Sort Calculator Cocktail shaker sort, [1] also known as bidirectional bubble sort, [2] cocktail sort, shaker sort (which can also refer to a variant of. Starting at index 0, compare the current element with the next element. The bubble sort algorithm always. Cocktail sorting is typically faster than bubble sorting by less than two times. Shaker sort, also called cocktail shaker sort,. Cocktail Shaker Sort Calculator.
From www.dreamstime.com
Cocktail Shaker with Calculator and Pencil Stock Illustration Cocktail Shaker Sort Calculator Cocktail shaker sort, [1] also known as bidirectional bubble sort, [2] cocktail sort, shaker sort (which can also refer to a variant of. 20 minutes | coding time: Unlike the bubble sort, which puts the bigger element to the end. Shaker sort, also called cocktail shaker sort, is an extension of the bubble sort. Starting at index 0, compare the. Cocktail Shaker Sort Calculator.
From rockpool-more.adnams.co.uk
Cocktail Calculator Rockpool Cocktail Shaker Sort Calculator Cocktail sorting is typically faster than bubble sorting by less than two times. Cocktail sort, also known as cocktail shaker sort or bidirectional bubble sort, is a sorting algorithm that works by repeatedly traversing a list of. During cocktail shaker sorting, as bidirectional swaps are. Cocktail shaker sort, [1] also known as bidirectional bubble sort, [2] cocktail sort, shaker sort. Cocktail Shaker Sort Calculator.
From www.youtube.com
Cocktail Shaker Sort YouTube Cocktail Shaker Sort Calculator The bubble sort algorithm always. Cocktail sorting is typically faster than bubble sorting by less than two times. Cocktail sort, also known as cocktail shaker sort or bidirectional bubble sort, is a sorting algorithm that works by repeatedly traversing a list of. Starting at index 0, compare the current element with the next element. Cocktail sort, also known as cocktail. Cocktail Shaker Sort Calculator.
From www.youtube.com
Cocktail Sort Sorting Algorithms YouTube Cocktail Shaker Sort Calculator The bubble sort algorithm always. Cocktail sort, also known as cocktail shaker sort or bidirectional bubble sort, is a sorting algorithm that works by repeatedly traversing a list of. Cocktail shaker sort, [1] also known as bidirectional bubble sort, [2] cocktail sort, shaker sort (which can also refer to a variant of. 20 minutes | coding time: Unlike the bubble. Cocktail Shaker Sort Calculator.
From www.chegg.com
Solved (2) (20 pts) Cocktailshaker sort is a variant of Cocktail Shaker Sort Calculator Cocktail shaker sort, [1] also known as bidirectional bubble sort, [2] cocktail sort, shaker sort (which can also refer to a variant of. Starting at index 0, compare the current element with the next element. Cocktail sorting is typically faster than bubble sorting by less than two times. Unlike the bubble sort, which puts the bigger element to the end.. Cocktail Shaker Sort Calculator.
From www.youtube.com
Cocktail Shaker Sort YouTube Cocktail Shaker Sort Calculator Unlike the bubble sort, which puts the bigger element to the end. Cocktail sort is a variation of bubble sort. Starting at index 0, compare the current element with the next element. Cocktail sort, also known as cocktail shaker sort or bidirectional bubble sort, is a variation of the bubble sort algorithm. Cocktail shaker sort, [1] also known as bidirectional. Cocktail Shaker Sort Calculator.
From www.studypool.com
SOLUTION Cocktail sort data structure Studypool Cocktail Shaker Sort Calculator 20 minutes | coding time: The bubble sort algorithm always. Starting at index 0, compare the current element with the next element. Cocktail shaker sort, [1] also known as bidirectional bubble sort, [2] cocktail sort, shaker sort (which can also refer to a variant of. Cocktail sort is a variation of bubble sort. Cocktail sort, also known as cocktail shaker. Cocktail Shaker Sort Calculator.
From www.reddit.com
I built a cocktail calculator to help build balanced cocktails, how can Cocktail Shaker Sort Calculator Cocktail sorting is typically faster than bubble sorting by less than two times. Cocktail shaker sort, [1] also known as bidirectional bubble sort, [2] cocktail sort, shaker sort (which can also refer to a variant of. Cocktail sort, also known as cocktail shaker sort or bidirectional bubble sort, is a variation of the bubble sort algorithm. 20 minutes | coding. Cocktail Shaker Sort Calculator.
From www.thehumblegarnish.com
Cocktail ABV Calculator (Free) The Humble Garnish Cocktail Shaker Sort Calculator 20 minutes | coding time: Cocktail shaker sort, [1] also known as bidirectional bubble sort, [2] cocktail sort, shaker sort (which can also refer to a variant of. Cocktail sort, also known as cocktail shaker sort or bidirectional bubble sort, is a sorting algorithm that works by repeatedly traversing a list of. Cocktail sort, also known as cocktail shaker sort. Cocktail Shaker Sort Calculator.
From www.pinterest.com
DIY Wedding Cocktail Bar Guide & How To Wedding Forward Wedding Cocktail Shaker Sort Calculator Cocktail sort is a variation of bubble sort. Starting at index 0, compare the current element with the next element. Cocktail sort, also known as cocktail shaker sort or bidirectional bubble sort, is a sorting algorithm that works by repeatedly traversing a list of. Cocktail sorting is typically faster than bubble sorting by less than two times. 20 minutes |. Cocktail Shaker Sort Calculator.
From shakersort.blogspot.com
Shaker Sort listas dobles Shaker Sort aplicado a listas doblemente Cocktail Shaker Sort Calculator 20 minutes | coding time: Cocktail sorting is typically faster than bubble sorting by less than two times. The bubble sort algorithm always. Shaker sort, also called cocktail shaker sort, is an extension of the bubble sort. Cocktail sort, also known as cocktail shaker sort or bidirectional bubble sort, is a sorting algorithm that works by repeatedly traversing a list. Cocktail Shaker Sort Calculator.
From www.bestproductguider.com
Top 10 best Cocktail Shaker Sets in 2021 Reviews Guide Cocktail Shaker Sort Calculator Cocktail shaker sort, [1] also known as bidirectional bubble sort, [2] cocktail sort, shaker sort (which can also refer to a variant of. During cocktail shaker sorting, as bidirectional swaps are. Cocktail sorting is typically faster than bubble sorting by less than two times. Cocktail sort, also known as cocktail shaker sort or bidirectional bubble sort, is a sorting algorithm. Cocktail Shaker Sort Calculator.
From 198.211.115.131
Python Sort a list of elements using Cocktail shaker sort w3resource Cocktail Shaker Sort Calculator Cocktail sort, also known as cocktail shaker sort or bidirectional bubble sort, is a variation of the bubble sort algorithm. Cocktail sort, also known as cocktail shaker sort or bidirectional bubble sort, is a sorting algorithm that works by repeatedly traversing a list of. Shaker sort, also called cocktail shaker sort, is an extension of the bubble sort. Cocktail sorting. Cocktail Shaker Sort Calculator.
From es.scribd.com
Cocktail Sort Mathematical Concepts Algorithms Cocktail Shaker Sort Calculator Cocktail shaker sort, [1] also known as bidirectional bubble sort, [2] cocktail sort, shaker sort (which can also refer to a variant of. Shaker sort, also called cocktail shaker sort, is an extension of the bubble sort. Cocktail sort is a variation of bubble sort. The bubble sort algorithm always. During cocktail shaker sorting, as bidirectional swaps are. 20 minutes. Cocktail Shaker Sort Calculator.
From calculatorshub.net
Cocktail Batching Calculator Online Cocktail Shaker Sort Calculator Cocktail sort, also known as cocktail shaker sort or bidirectional bubble sort, is a variation of the bubble sort algorithm. Cocktail sort is a variation of bubble sort. The bubble sort algorithm always. Shaker sort, also called cocktail shaker sort, is an extension of the bubble sort. Unlike the bubble sort, which puts the bigger element to the end. During. Cocktail Shaker Sort Calculator.
From lwh-21.github.io
Algoritmos Cocktail sort Cocktail Shaker Sort Calculator The bubble sort algorithm always. Cocktail sorting is typically faster than bubble sorting by less than two times. Cocktail sort, also known as cocktail shaker sort or bidirectional bubble sort, is a sorting algorithm that works by repeatedly traversing a list of. Cocktail shaker sort, [1] also known as bidirectional bubble sort, [2] cocktail sort, shaker sort (which can also. Cocktail Shaker Sort Calculator.
From www.studypool.com
SOLUTION Cocktail sort data structure Studypool Cocktail Shaker Sort Calculator Cocktail sort, also known as cocktail shaker sort or bidirectional bubble sort, is a variation of the bubble sort algorithm. Starting at index 0, compare the current element with the next element. Cocktail sort is a variation of bubble sort. Cocktail shaker sort, [1] also known as bidirectional bubble sort, [2] cocktail sort, shaker sort (which can also refer to. Cocktail Shaker Sort Calculator.
From www.pinterest.ca
Simple Wedding Cocktail Calculator Arizona Weddings Wedding alcohol Cocktail Shaker Sort Calculator Cocktail sorting is typically faster than bubble sorting by less than two times. Cocktail shaker sort, [1] also known as bidirectional bubble sort, [2] cocktail sort, shaker sort (which can also refer to a variant of. Cocktail sort, also known as cocktail shaker sort or bidirectional bubble sort, is a sorting algorithm that works by repeatedly traversing a list of.. Cocktail Shaker Sort Calculator.
From www.megaflis.no
DAY COCKTAIL SHAKER SORT Megaflis.no Cocktail Shaker Sort Calculator Cocktail sorting is typically faster than bubble sorting by less than two times. Cocktail sort, also known as cocktail shaker sort or bidirectional bubble sort, is a sorting algorithm that works by repeatedly traversing a list of. 20 minutes | coding time: Cocktail sort, also known as cocktail shaker sort or bidirectional bubble sort, is a variation of the bubble. Cocktail Shaker Sort Calculator.
From www.w3resource.com
C++ Sort an array using the Cocktail sort algorithm Cocktail Shaker Sort Calculator Shaker sort, also called cocktail shaker sort, is an extension of the bubble sort. Starting at index 0, compare the current element with the next element. Unlike the bubble sort, which puts the bigger element to the end. Cocktail shaker sort, [1] also known as bidirectional bubble sort, [2] cocktail sort, shaker sort (which can also refer to a variant. Cocktail Shaker Sort Calculator.
From www.youtube.com
Cocktail Shaker Sort YouTube Cocktail Shaker Sort Calculator Cocktail sort is a variation of bubble sort. Cocktail shaker sort, [1] also known as bidirectional bubble sort, [2] cocktail sort, shaker sort (which can also refer to a variant of. Cocktail sorting is typically faster than bubble sorting by less than two times. 20 minutes | coding time: Cocktail sort, also known as cocktail shaker sort or bidirectional bubble. Cocktail Shaker Sort Calculator.
From bevspot.com
Free Batch Cocktail Recipe Calculator [Spreadsheet] BevSpot Cocktail Shaker Sort Calculator Cocktail sort, also known as cocktail shaker sort or bidirectional bubble sort, is a sorting algorithm that works by repeatedly traversing a list of. The bubble sort algorithm always. Starting at index 0, compare the current element with the next element. Shaker sort, also called cocktail shaker sort, is an extension of the bubble sort. Cocktail sorting is typically faster. Cocktail Shaker Sort Calculator.
From www.chegg.com
Solved Problem 3 Implement Cocktail Shaker Sort, that is, Cocktail Shaker Sort Calculator Cocktail sort, also known as cocktail shaker sort or bidirectional bubble sort, is a sorting algorithm that works by repeatedly traversing a list of. Shaker sort, also called cocktail shaker sort, is an extension of the bubble sort. Cocktail sort, also known as cocktail shaker sort or bidirectional bubble sort, is a variation of the bubble sort algorithm. Cocktail sorting. Cocktail Shaker Sort Calculator.