How Does Jms Queue Work . It provides reliable and asynchronous form of communication. Java message service enables loosely coupled communication between two or more systems. Requirement of jms, advantage of jms, jms programming model, jms queue example, create connection factory and destination resource, create connection factory and destination resource, jms topic example etc. Ejb jms tutorial in java with example for beginners and professionals. Messageconsumer class allows a jms client to synchronously receive jms messages by calling any of its receive(). Here’s how p2p messaging works in jms: The sender creates a jms message and sends it to a specific queue. Jms allows for asynchronous communication between components, which means that the sender and receiver do not need.
from technology.amis.nl
Messageconsumer class allows a jms client to synchronously receive jms messages by calling any of its receive(). Jms allows for asynchronous communication between components, which means that the sender and receiver do not need. Ejb jms tutorial in java with example for beginners and professionals. Here’s how p2p messaging works in jms: Requirement of jms, advantage of jms, jms programming model, jms queue example, create connection factory and destination resource, create connection factory and destination resource, jms topic example etc. Java message service enables loosely coupled communication between two or more systems. It provides reliable and asynchronous form of communication. The sender creates a jms message and sends it to a specific queue.
Interacting with JMS Queue and Topic from Java SE AMIS Technology
How Does Jms Queue Work It provides reliable and asynchronous form of communication. Java message service enables loosely coupled communication between two or more systems. Messageconsumer class allows a jms client to synchronously receive jms messages by calling any of its receive(). Ejb jms tutorial in java with example for beginners and professionals. Requirement of jms, advantage of jms, jms programming model, jms queue example, create connection factory and destination resource, create connection factory and destination resource, jms topic example etc. Jms allows for asynchronous communication between components, which means that the sender and receiver do not need. The sender creates a jms message and sends it to a specific queue. It provides reliable and asynchronous form of communication. Here’s how p2p messaging works in jms:
From www.cloverdx.com
How To Connect to JMS Queue on Glassfish V2 with CloverDX How Does Jms Queue Work Jms allows for asynchronous communication between components, which means that the sender and receiver do not need. It provides reliable and asynchronous form of communication. Requirement of jms, advantage of jms, jms programming model, jms queue example, create connection factory and destination resource, create connection factory and destination resource, jms topic example etc. Messageconsumer class allows a jms client to. How Does Jms Queue Work.
From hevodata.com
JMS Queue Configuration and Setup Simplified Learn Hevo How Does Jms Queue Work It provides reliable and asynchronous form of communication. Jms allows for asynchronous communication between components, which means that the sender and receiver do not need. Messageconsumer class allows a jms client to synchronously receive jms messages by calling any of its receive(). Ejb jms tutorial in java with example for beginners and professionals. Java message service enables loosely coupled communication. How Does Jms Queue Work.
From www.youtube.com
How to Configure and Monitor the JMS Queue through JBOSS CLI YouTube How Does Jms Queue Work Requirement of jms, advantage of jms, jms programming model, jms queue example, create connection factory and destination resource, create connection factory and destination resource, jms topic example etc. The sender creates a jms message and sends it to a specific queue. Java message service enables loosely coupled communication between two or more systems. Messageconsumer class allows a jms client to. How Does Jms Queue Work.
From stackoverflow.com
How to Read message from Jboss JMS Queue using IIB ESB Toolkit Stack How Does Jms Queue Work It provides reliable and asynchronous form of communication. Jms allows for asynchronous communication between components, which means that the sender and receiver do not need. Here’s how p2p messaging works in jms: Ejb jms tutorial in java with example for beginners and professionals. Requirement of jms, advantage of jms, jms programming model, jms queue example, create connection factory and destination. How Does Jms Queue Work.
From www.linkedin.com
Publish JMS Message Queue With Delay in Mule 4 How Does Jms Queue Work Requirement of jms, advantage of jms, jms programming model, jms queue example, create connection factory and destination resource, create connection factory and destination resource, jms topic example etc. Here’s how p2p messaging works in jms: Ejb jms tutorial in java with example for beginners and professionals. Jms allows for asynchronous communication between components, which means that the sender and receiver. How Does Jms Queue Work.
From technology.amis.nl
Interacting with JMS Queue and Topic from Java SE AMIS Technology How Does Jms Queue Work Java message service enables loosely coupled communication between two or more systems. Requirement of jms, advantage of jms, jms programming model, jms queue example, create connection factory and destination resource, create connection factory and destination resource, jms topic example etc. The sender creates a jms message and sends it to a specific queue. Messageconsumer class allows a jms client to. How Does Jms Queue Work.
From www.tomitribe.com
5 Minutes or Less ActiveMQ with JMS Queues and Topics Tomitribe How Does Jms Queue Work The sender creates a jms message and sends it to a specific queue. Requirement of jms, advantage of jms, jms programming model, jms queue example, create connection factory and destination resource, create connection factory and destination resource, jms topic example etc. It provides reliable and asynchronous form of communication. Jms allows for asynchronous communication between components, which means that the. How Does Jms Queue Work.
From medium.com
Oracle Logic JMS Overview and Monitoring JMS Servers, Messages How Does Jms Queue Work Jms allows for asynchronous communication between components, which means that the sender and receiver do not need. Here’s how p2p messaging works in jms: Java message service enables loosely coupled communication between two or more systems. The sender creates a jms message and sends it to a specific queue. It provides reliable and asynchronous form of communication. Messageconsumer class allows. How Does Jms Queue Work.
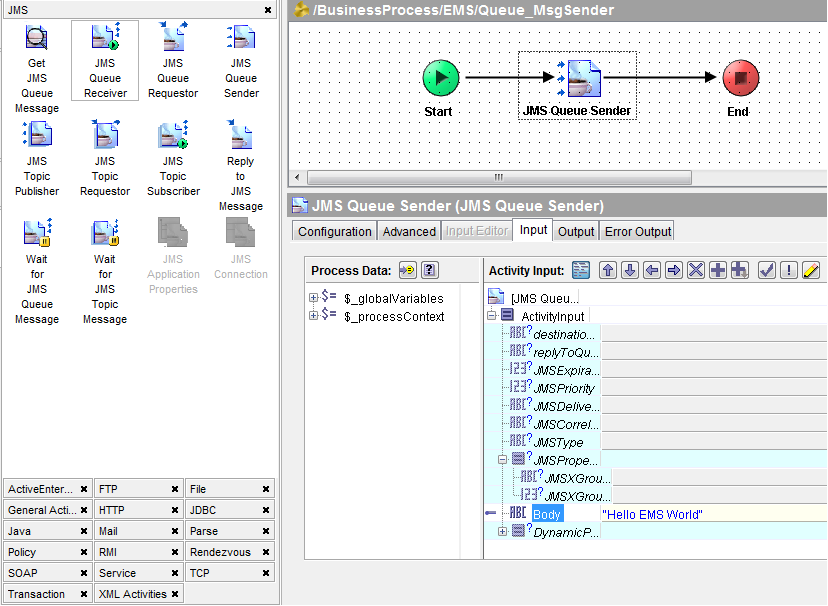
From tutorialspedia.com
TIBCO EMS Tutorial Send And Receive JMS Messages in Queues How Does Jms Queue Work The sender creates a jms message and sends it to a specific queue. It provides reliable and asynchronous form of communication. Java message service enables loosely coupled communication between two or more systems. Jms allows for asynchronous communication between components, which means that the sender and receiver do not need. Here’s how p2p messaging works in jms: Ejb jms tutorial. How Does Jms Queue Work.
From ibytecode.com
Remote JMS Client and EJB3 MDB Queue Consumer in Eclipse (JBoss 7.1 How Does Jms Queue Work The sender creates a jms message and sends it to a specific queue. Jms allows for asynchronous communication between components, which means that the sender and receiver do not need. Messageconsumer class allows a jms client to synchronously receive jms messages by calling any of its receive(). Ejb jms tutorial in java with example for beginners and professionals. Requirement of. How Does Jms Queue Work.
From hevodata.com
JMS Queue Configuration and Setup Simplified Learn Hevo How Does Jms Queue Work Here’s how p2p messaging works in jms: Jms allows for asynchronous communication between components, which means that the sender and receiver do not need. Messageconsumer class allows a jms client to synchronously receive jms messages by calling any of its receive(). It provides reliable and asynchronous form of communication. Ejb jms tutorial in java with example for beginners and professionals.. How Does Jms Queue Work.
From www.youtube.com
JMS Messaging Exploring Queues and Topics Java Message Service (JMS How Does Jms Queue Work Here’s how p2p messaging works in jms: Java message service enables loosely coupled communication between two or more systems. Requirement of jms, advantage of jms, jms programming model, jms queue example, create connection factory and destination resource, create connection factory and destination resource, jms topic example etc. Messageconsumer class allows a jms client to synchronously receive jms messages by calling. How Does Jms Queue Work.
From www.slideserve.com
PPT Messaging Fundamentals PowerPoint Presentation, free download How Does Jms Queue Work Requirement of jms, advantage of jms, jms programming model, jms queue example, create connection factory and destination resource, create connection factory and destination resource, jms topic example etc. It provides reliable and asynchronous form of communication. Ejb jms tutorial in java with example for beginners and professionals. The sender creates a jms message and sends it to a specific queue.. How Does Jms Queue Work.
From techieswiki.com
TIBCO BW Development Tutorial How to set up a queue receiver and queue How Does Jms Queue Work Here’s how p2p messaging works in jms: Ejb jms tutorial in java with example for beginners and professionals. It provides reliable and asynchronous form of communication. Jms allows for asynchronous communication between components, which means that the sender and receiver do not need. The sender creates a jms message and sends it to a specific queue. Java message service enables. How Does Jms Queue Work.
From www.youtube.com
Oracle Logic JMS Overview and Monitoring JMS Servers, Messages How Does Jms Queue Work Jms allows for asynchronous communication between components, which means that the sender and receiver do not need. It provides reliable and asynchronous form of communication. Java message service enables loosely coupled communication between two or more systems. The sender creates a jms message and sends it to a specific queue. Messageconsumer class allows a jms client to synchronously receive jms. How Does Jms Queue Work.
From www.youtube.com
What is JMS and Messages Queues ? Where & How its used ? YouTube How Does Jms Queue Work Messageconsumer class allows a jms client to synchronously receive jms messages by calling any of its receive(). Jms allows for asynchronous communication between components, which means that the sender and receiver do not need. Here’s how p2p messaging works in jms: Requirement of jms, advantage of jms, jms programming model, jms queue example, create connection factory and destination resource, create. How Does Jms Queue Work.
From docs.oracle.com
JMS STEP 2 How To Create a Simple JMS Queue In logic Server How Does Jms Queue Work The sender creates a jms message and sends it to a specific queue. Here’s how p2p messaging works in jms: It provides reliable and asynchronous form of communication. Jms allows for asynchronous communication between components, which means that the sender and receiver do not need. Requirement of jms, advantage of jms, jms programming model, jms queue example, create connection factory. How Does Jms Queue Work.
From www.youtube.com
How Anypoint Clustering and Server Group works with JMS Queue and Topic How Does Jms Queue Work Ejb jms tutorial in java with example for beginners and professionals. The sender creates a jms message and sends it to a specific queue. Messageconsumer class allows a jms client to synchronously receive jms messages by calling any of its receive(). Requirement of jms, advantage of jms, jms programming model, jms queue example, create connection factory and destination resource, create. How Does Jms Queue Work.
From help.sap.com
SAP Help Portal How Does Jms Queue Work Jms allows for asynchronous communication between components, which means that the sender and receiver do not need. Ejb jms tutorial in java with example for beginners and professionals. Java message service enables loosely coupled communication between two or more systems. Requirement of jms, advantage of jms, jms programming model, jms queue example, create connection factory and destination resource, create connection. How Does Jms Queue Work.
From itcodescanner.com
JMS Queue Example ITCodeScanner How Does Jms Queue Work Java message service enables loosely coupled communication between two or more systems. It provides reliable and asynchronous form of communication. Requirement of jms, advantage of jms, jms programming model, jms queue example, create connection factory and destination resource, create connection factory and destination resource, jms topic example etc. Messageconsumer class allows a jms client to synchronously receive jms messages by. How Does Jms Queue Work.
From www.kai-waehner.de
Comparison JMS Message Queue vs. Apache Kafka Kai Waehner How Does Jms Queue Work Ejb jms tutorial in java with example for beginners and professionals. Java message service enables loosely coupled communication between two or more systems. Requirement of jms, advantage of jms, jms programming model, jms queue example, create connection factory and destination resource, create connection factory and destination resource, jms topic example etc. It provides reliable and asynchronous form of communication. Jms. How Does Jms Queue Work.
From help.sap.com
SAP Help Portal How Does Jms Queue Work Java message service enables loosely coupled communication between two or more systems. Here’s how p2p messaging works in jms: Jms allows for asynchronous communication between components, which means that the sender and receiver do not need. It provides reliable and asynchronous form of communication. Messageconsumer class allows a jms client to synchronously receive jms messages by calling any of its. How Does Jms Queue Work.
From www.javatpoint.com
JMS Tutorial javatpoint How Does Jms Queue Work The sender creates a jms message and sends it to a specific queue. Ejb jms tutorial in java with example for beginners and professionals. It provides reliable and asynchronous form of communication. Requirement of jms, advantage of jms, jms programming model, jms queue example, create connection factory and destination resource, create connection factory and destination resource, jms topic example etc.. How Does Jms Queue Work.
From www.upsolver.com
Kafka Vs. Java Messaging Service (JMS) Upsolver How Does Jms Queue Work The sender creates a jms message and sends it to a specific queue. It provides reliable and asynchronous form of communication. Ejb jms tutorial in java with example for beginners and professionals. Java message service enables loosely coupled communication between two or more systems. Here’s how p2p messaging works in jms: Requirement of jms, advantage of jms, jms programming model,. How Does Jms Queue Work.
From www.techsupper.com
JMS queue in weblogic server 12c TechSupper How Does Jms Queue Work Jms allows for asynchronous communication between components, which means that the sender and receiver do not need. Messageconsumer class allows a jms client to synchronously receive jms messages by calling any of its receive(). Requirement of jms, advantage of jms, jms programming model, jms queue example, create connection factory and destination resource, create connection factory and destination resource, jms topic. How Does Jms Queue Work.
From tutorialspedia.com
TIBCO EMS Tutorial Send And Receive JMS Messages in Queues How Does Jms Queue Work Messageconsumer class allows a jms client to synchronously receive jms messages by calling any of its receive(). Here’s how p2p messaging works in jms: Java message service enables loosely coupled communication between two or more systems. Requirement of jms, advantage of jms, jms programming model, jms queue example, create connection factory and destination resource, create connection factory and destination resource,. How Does Jms Queue Work.
From dzone.com
Deep Dive Into JMS Integration Patterns With MuleSoft and JMS Behavior How Does Jms Queue Work Jms allows for asynchronous communication between components, which means that the sender and receiver do not need. Java message service enables loosely coupled communication between two or more systems. Ejb jms tutorial in java with example for beginners and professionals. Messageconsumer class allows a jms client to synchronously receive jms messages by calling any of its receive(). The sender creates. How Does Jms Queue Work.
From jstobigdata.com
JMS Pointtopoint messaging in Action Jstobigdata How Does Jms Queue Work Java message service enables loosely coupled communication between two or more systems. Messageconsumer class allows a jms client to synchronously receive jms messages by calling any of its receive(). It provides reliable and asynchronous form of communication. The sender creates a jms message and sends it to a specific queue. Ejb jms tutorial in java with example for beginners and. How Does Jms Queue Work.
From www.soawork.com
SOA 11g How to Create JMS Queue Oracle Fusion Middleware Blog How Does Jms Queue Work Java message service enables loosely coupled communication between two or more systems. Requirement of jms, advantage of jms, jms programming model, jms queue example, create connection factory and destination resource, create connection factory and destination resource, jms topic example etc. Ejb jms tutorial in java with example for beginners and professionals. It provides reliable and asynchronous form of communication. Here’s. How Does Jms Queue Work.
From www.soawork.com
SOA 11g How to Create JMS Queue Oracle Fusion Middleware Blog How Does Jms Queue Work Ejb jms tutorial in java with example for beginners and professionals. Requirement of jms, advantage of jms, jms programming model, jms queue example, create connection factory and destination resource, create connection factory and destination resource, jms topic example etc. Here’s how p2p messaging works in jms: Java message service enables loosely coupled communication between two or more systems. Messageconsumer class. How Does Jms Queue Work.
From www.youtube.com
How to use SIF PUT API to post messages to JMS QUEUE YouTube How Does Jms Queue Work Jms allows for asynchronous communication between components, which means that the sender and receiver do not need. The sender creates a jms message and sends it to a specific queue. It provides reliable and asynchronous form of communication. Requirement of jms, advantage of jms, jms programming model, jms queue example, create connection factory and destination resource, create connection factory and. How Does Jms Queue Work.
From mulesoftesbdj.blogspot.com
Mule ESB Tutorials Working with JMS Palettes In TibcoBW Process How Does Jms Queue Work Jms allows for asynchronous communication between components, which means that the sender and receiver do not need. Requirement of jms, advantage of jms, jms programming model, jms queue example, create connection factory and destination resource, create connection factory and destination resource, jms topic example etc. The sender creates a jms message and sends it to a specific queue. It provides. How Does Jms Queue Work.
From www.youtube.com
How to Send/Receive Product object to/from Queue(Spring + JMS How Does Jms Queue Work Java message service enables loosely coupled communication between two or more systems. It provides reliable and asynchronous form of communication. Jms allows for asynchronous communication between components, which means that the sender and receiver do not need. Requirement of jms, advantage of jms, jms programming model, jms queue example, create connection factory and destination resource, create connection factory and destination. How Does Jms Queue Work.
From www.ibm.com
JMS queues in a server cluster How Does Jms Queue Work Requirement of jms, advantage of jms, jms programming model, jms queue example, create connection factory and destination resource, create connection factory and destination resource, jms topic example etc. Jms allows for asynchronous communication between components, which means that the sender and receiver do not need. Ejb jms tutorial in java with example for beginners and professionals. Here’s how p2p messaging. How Does Jms Queue Work.
From www.benchresources.net
JMS Client To produce and consume messages in JMS Queue How Does Jms Queue Work Here’s how p2p messaging works in jms: Jms allows for asynchronous communication between components, which means that the sender and receiver do not need. The sender creates a jms message and sends it to a specific queue. Java message service enables loosely coupled communication between two or more systems. It provides reliable and asynchronous form of communication. Ejb jms tutorial. How Does Jms Queue Work.