What Is Shopping Cart In Sap . This video introduces you to the main aspects of how to create and approve a shopping cart in. A shopping cart is a document to which you add items that you want to purchase. Each shopping cart is assigned a unique id (such as sh1234). To view the contents of the. Ordering a shopping cart will trigger an approval process in the system,. I have some questions about the shopping cart in mm for sap, i need to know and information about shopping cart and what,. I have some questions about the shopping cart in mm for sap, i need to know and information about shopping cart and what,.
from hybrismart.com
To view the contents of the. This video introduces you to the main aspects of how to create and approve a shopping cart in. Each shopping cart is assigned a unique id (such as sh1234). I have some questions about the shopping cart in mm for sap, i need to know and information about shopping cart and what,. Ordering a shopping cart will trigger an approval process in the system,. A shopping cart is a document to which you add items that you want to purchase. I have some questions about the shopping cart in mm for sap, i need to know and information about shopping cart and what,.
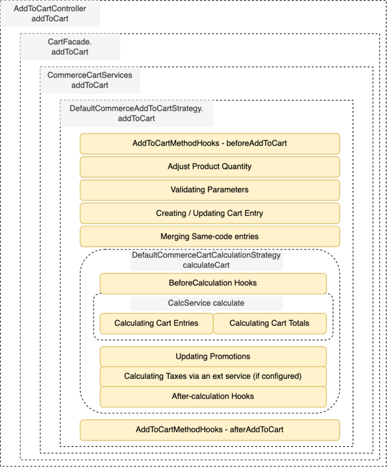
Shopping Cart in SAP Commerce Performance, Architecture, Pitfalls
What Is Shopping Cart In Sap I have some questions about the shopping cart in mm for sap, i need to know and information about shopping cart and what,. This video introduces you to the main aspects of how to create and approve a shopping cart in. To view the contents of the. A shopping cart is a document to which you add items that you want to purchase. I have some questions about the shopping cart in mm for sap, i need to know and information about shopping cart and what,. Each shopping cart is assigned a unique id (such as sh1234). I have some questions about the shopping cart in mm for sap, i need to know and information about shopping cart and what,. Ordering a shopping cart will trigger an approval process in the system,.
From www.slideshare.net
Create a shopping cart in sap What Is Shopping Cart In Sap I have some questions about the shopping cart in mm for sap, i need to know and information about shopping cart and what,. To view the contents of the. Ordering a shopping cart will trigger an approval process in the system,. A shopping cart is a document to which you add items that you want to purchase. I have some. What Is Shopping Cart In Sap.
From www.sap-press.com
SAP TM (SAP Transportation Management) Book and EBook by SAP PRESS What Is Shopping Cart In Sap This video introduces you to the main aspects of how to create and approve a shopping cart in. To view the contents of the. Ordering a shopping cart will trigger an approval process in the system,. I have some questions about the shopping cart in mm for sap, i need to know and information about shopping cart and what,. Each. What Is Shopping Cart In Sap.
From www.youtube.com
SAP SRM Class2 Shopping Cart YouTube What Is Shopping Cart In Sap Each shopping cart is assigned a unique id (such as sh1234). I have some questions about the shopping cart in mm for sap, i need to know and information about shopping cart and what,. I have some questions about the shopping cart in mm for sap, i need to know and information about shopping cart and what,. This video introduces. What Is Shopping Cart In Sap.
From www.pdffiller.com
Fillable Online SAP SHOPPING CART Fax Email Print pdfFiller What Is Shopping Cart In Sap A shopping cart is a document to which you add items that you want to purchase. I have some questions about the shopping cart in mm for sap, i need to know and information about shopping cart and what,. I have some questions about the shopping cart in mm for sap, i need to know and information about shopping cart. What Is Shopping Cart In Sap.
From www.amazon.ca
Goplus Shopping Carts for Groceries, Heavy Duty Grocery Cart on Wheels What Is Shopping Cart In Sap I have some questions about the shopping cart in mm for sap, i need to know and information about shopping cart and what,. I have some questions about the shopping cart in mm for sap, i need to know and information about shopping cart and what,. To view the contents of the. A shopping cart is a document to which. What Is Shopping Cart In Sap.
From www.bolt.com
What Is An Shopping Cart? What Is Shopping Cart In Sap Ordering a shopping cart will trigger an approval process in the system,. To view the contents of the. I have some questions about the shopping cart in mm for sap, i need to know and information about shopping cart and what,. A shopping cart is a document to which you add items that you want to purchase. I have some. What Is Shopping Cart In Sap.
From theecommmanager.com
What Is A Shopping Cart In Types, Benefits & How To Pick The What Is Shopping Cart In Sap Each shopping cart is assigned a unique id (such as sh1234). I have some questions about the shopping cart in mm for sap, i need to know and information about shopping cart and what,. I have some questions about the shopping cart in mm for sap, i need to know and information about shopping cart and what,. Ordering a shopping. What Is Shopping Cart In Sap.
From www.corevist.com
SAP B2B Portal Solutions for Manufacturers What Is Shopping Cart In Sap This video introduces you to the main aspects of how to create and approve a shopping cart in. I have some questions about the shopping cart in mm for sap, i need to know and information about shopping cart and what,. A shopping cart is a document to which you add items that you want to purchase. Each shopping cart. What Is Shopping Cart In Sap.
From www.youtube.com
SAP Fiori Shopping Cart Approval App Desktop YouTube What Is Shopping Cart In Sap Each shopping cart is assigned a unique id (such as sh1234). To view the contents of the. Ordering a shopping cart will trigger an approval process in the system,. I have some questions about the shopping cart in mm for sap, i need to know and information about shopping cart and what,. A shopping cart is a document to which. What Is Shopping Cart In Sap.
From www.slideshare.net
Create a shopping cart in sap What Is Shopping Cart In Sap To view the contents of the. Each shopping cart is assigned a unique id (such as sh1234). Ordering a shopping cart will trigger an approval process in the system,. I have some questions about the shopping cart in mm for sap, i need to know and information about shopping cart and what,. A shopping cart is a document to which. What Is Shopping Cart In Sap.
From help.sana-commerce.com
Discounts in SAP B1 What Is Shopping Cart In Sap Ordering a shopping cart will trigger an approval process in the system,. To view the contents of the. Each shopping cart is assigned a unique id (such as sh1234). I have some questions about the shopping cart in mm for sap, i need to know and information about shopping cart and what,. A shopping cart is a document to which. What Is Shopping Cart In Sap.
From www.illbejiggered.com
Create a Shopping Cart inside SAP Business One with B1Usability What Is Shopping Cart In Sap Each shopping cart is assigned a unique id (such as sh1234). A shopping cart is a document to which you add items that you want to purchase. I have some questions about the shopping cart in mm for sap, i need to know and information about shopping cart and what,. To view the contents of the. Ordering a shopping cart. What Is Shopping Cart In Sap.
From hybrismart.com
Shopping Cart in SAP Commerce Performance, Architecture, Pitfalls What Is Shopping Cart In Sap I have some questions about the shopping cart in mm for sap, i need to know and information about shopping cart and what,. This video introduces you to the main aspects of how to create and approve a shopping cart in. Each shopping cart is assigned a unique id (such as sh1234). I have some questions about the shopping cart. What Is Shopping Cart In Sap.
From www.figma.com
Daily Ui 058/100 shopping cart Figma What Is Shopping Cart In Sap To view the contents of the. Each shopping cart is assigned a unique id (such as sh1234). I have some questions about the shopping cart in mm for sap, i need to know and information about shopping cart and what,. Ordering a shopping cart will trigger an approval process in the system,. A shopping cart is a document to which. What Is Shopping Cart In Sap.
From www.youtube.com
SRM 7.0 Creating Purchase Order from Shopping Cart YouTube What Is Shopping Cart In Sap Each shopping cart is assigned a unique id (such as sh1234). Ordering a shopping cart will trigger an approval process in the system,. To view the contents of the. This video introduces you to the main aspects of how to create and approve a shopping cart in. I have some questions about the shopping cart in mm for sap, i. What Is Shopping Cart In Sap.
From www.slideshare.net
Create a shopping cart in sap What Is Shopping Cart In Sap This video introduces you to the main aspects of how to create and approve a shopping cart in. A shopping cart is a document to which you add items that you want to purchase. Each shopping cart is assigned a unique id (such as sh1234). I have some questions about the shopping cart in mm for sap, i need to. What Is Shopping Cart In Sap.
From hybrismart.com
Shopping Cart in SAP Commerce Performance, Architecture, Pitfalls What Is Shopping Cart In Sap I have some questions about the shopping cart in mm for sap, i need to know and information about shopping cart and what,. To view the contents of the. A shopping cart is a document to which you add items that you want to purchase. This video introduces you to the main aspects of how to create and approve a. What Is Shopping Cart In Sap.
From www.trolleymfg.com
How Much Does a Shopping Cart Cost RedSheep Shopfittings What Is Shopping Cart In Sap This video introduces you to the main aspects of how to create and approve a shopping cart in. A shopping cart is a document to which you add items that you want to purchase. To view the contents of the. I have some questions about the shopping cart in mm for sap, i need to know and information about shopping. What Is Shopping Cart In Sap.
From www.illbejiggered.com
Create a Shopping Cart inside SAP Business One with B1Usability What Is Shopping Cart In Sap Ordering a shopping cart will trigger an approval process in the system,. I have some questions about the shopping cart in mm for sap, i need to know and information about shopping cart and what,. I have some questions about the shopping cart in mm for sap, i need to know and information about shopping cart and what,. Each shopping. What Is Shopping Cart In Sap.
From www.hubert.com
Technibilt Coated Wire Shopping Cart With Red Accents 35 3/4"L x 21"W What Is Shopping Cart In Sap I have some questions about the shopping cart in mm for sap, i need to know and information about shopping cart and what,. A shopping cart is a document to which you add items that you want to purchase. Each shopping cart is assigned a unique id (such as sh1234). This video introduces you to the main aspects of how. What Is Shopping Cart In Sap.
From hybrismart.com
Shopping Cart in SAP Commerce Performance, Architecture, Pitfalls What Is Shopping Cart In Sap A shopping cart is a document to which you add items that you want to purchase. This video introduces you to the main aspects of how to create and approve a shopping cart in. Each shopping cart is assigned a unique id (such as sh1234). To view the contents of the. Ordering a shopping cart will trigger an approval process. What Is Shopping Cart In Sap.
From www.scienceabc.com
Why Is It So Difficult To Push Shopping Carts In A Straight Line What Is Shopping Cart In Sap I have some questions about the shopping cart in mm for sap, i need to know and information about shopping cart and what,. Ordering a shopping cart will trigger an approval process in the system,. Each shopping cart is assigned a unique id (such as sh1234). To view the contents of the. This video introduces you to the main aspects. What Is Shopping Cart In Sap.
From hybrismart.com
Shopping Cart in SAP Commerce Performance, Architecture, Pitfalls What Is Shopping Cart In Sap A shopping cart is a document to which you add items that you want to purchase. Each shopping cart is assigned a unique id (such as sh1234). I have some questions about the shopping cart in mm for sap, i need to know and information about shopping cart and what,. Ordering a shopping cart will trigger an approval process in. What Is Shopping Cart In Sap.
From whowillcare.net
SAP Business One Integration with Shopping Cart Elite WHO WILL CARE What Is Shopping Cart In Sap This video introduces you to the main aspects of how to create and approve a shopping cart in. To view the contents of the. Ordering a shopping cart will trigger an approval process in the system,. I have some questions about the shopping cart in mm for sap, i need to know and information about shopping cart and what,. I. What Is Shopping Cart In Sap.
From help.sap.com
SAP Help Portal What Is Shopping Cart In Sap I have some questions about the shopping cart in mm for sap, i need to know and information about shopping cart and what,. Ordering a shopping cart will trigger an approval process in the system,. A shopping cart is a document to which you add items that you want to purchase. Each shopping cart is assigned a unique id (such. What Is Shopping Cart In Sap.
From fyokisszu.blob.core.windows.net
Shopping Cart In Retail Store at Michelle Simmons blog What Is Shopping Cart In Sap This video introduces you to the main aspects of how to create and approve a shopping cart in. I have some questions about the shopping cart in mm for sap, i need to know and information about shopping cart and what,. To view the contents of the. I have some questions about the shopping cart in mm for sap, i. What Is Shopping Cart In Sap.
From content.cnbssoftware.com
Selecting the Right SAP B2B Platform What Is Shopping Cart In Sap Ordering a shopping cart will trigger an approval process in the system,. Each shopping cart is assigned a unique id (such as sh1234). I have some questions about the shopping cart in mm for sap, i need to know and information about shopping cart and what,. This video introduces you to the main aspects of how to create and approve. What Is Shopping Cart In Sap.
From www.codewithrandom.com
15 Shopping Cart Template Html Css (Free Code + Demo) What Is Shopping Cart In Sap Ordering a shopping cart will trigger an approval process in the system,. This video introduces you to the main aspects of how to create and approve a shopping cart in. I have some questions about the shopping cart in mm for sap, i need to know and information about shopping cart and what,. Each shopping cart is assigned a unique. What Is Shopping Cart In Sap.
From valueweaver.com
Create Shopping Cart in SAP SRM with Chatbot ValueWeaver What Is Shopping Cart In Sap I have some questions about the shopping cart in mm for sap, i need to know and information about shopping cart and what,. To view the contents of the. This video introduces you to the main aspects of how to create and approve a shopping cart in. I have some questions about the shopping cart in mm for sap, i. What Is Shopping Cart In Sap.
From www.youtube.com
dairy products shop customer shopping cart in sap abap YouTube What Is Shopping Cart In Sap This video introduces you to the main aspects of how to create and approve a shopping cart in. Each shopping cart is assigned a unique id (such as sh1234). I have some questions about the shopping cart in mm for sap, i need to know and information about shopping cart and what,. I have some questions about the shopping cart. What Is Shopping Cart In Sap.
From wpmanageninja.com
6 WordPress Shopping Cart Plugins to Get Your Store Up and Running WP What Is Shopping Cart In Sap A shopping cart is a document to which you add items that you want to purchase. I have some questions about the shopping cart in mm for sap, i need to know and information about shopping cart and what,. Ordering a shopping cart will trigger an approval process in the system,. Each shopping cart is assigned a unique id (such. What Is Shopping Cart In Sap.
From hybrismart.com
Shopping Cart in SAP Commerce Performance, Architecture, Pitfalls What Is Shopping Cart In Sap This video introduces you to the main aspects of how to create and approve a shopping cart in. Ordering a shopping cart will trigger an approval process in the system,. To view the contents of the. I have some questions about the shopping cart in mm for sap, i need to know and information about shopping cart and what,. A. What Is Shopping Cart In Sap.
From financesonline.com
15 Best Shopping Cart PHP Software in 2024 What Is Shopping Cart In Sap I have some questions about the shopping cart in mm for sap, i need to know and information about shopping cart and what,. To view the contents of the. Each shopping cart is assigned a unique id (such as sh1234). Ordering a shopping cart will trigger an approval process in the system,. A shopping cart is a document to which. What Is Shopping Cart In Sap.
From scn.sap.com
Product Review SAP Fiori Sales Order Apps SAP Blogs What Is Shopping Cart In Sap I have some questions about the shopping cart in mm for sap, i need to know and information about shopping cart and what,. Each shopping cart is assigned a unique id (such as sh1234). This video introduces you to the main aspects of how to create and approve a shopping cart in. I have some questions about the shopping cart. What Is Shopping Cart In Sap.
From techcrunch.com
Dash Cart gets makeover, takes shopping tech to Whole Foods What Is Shopping Cart In Sap I have some questions about the shopping cart in mm for sap, i need to know and information about shopping cart and what,. I have some questions about the shopping cart in mm for sap, i need to know and information about shopping cart and what,. Ordering a shopping cart will trigger an approval process in the system,. To view. What Is Shopping Cart In Sap.