Javafx Countdown Timer . The class animationtimer allows to create a timer, that is called in each frame while it is active. Here is one example for a count down with the use of timeline: Default its 30 min but you. In this topic, we have learned to add a timer to a java program following an example to schedule a simple task for printing, giving us a. This is a simple countdown timer application built with javafx. The application allows you to set a countdown timer in hours, minutes, and seconds. An extending class has to override the method. Here we discuss the definition and how to create a timer in javafx? Work break countdown timer with alert and sound notification. A countdown timer that reminds you to take a break after a certain amount of time.
from foolishdeveloper.com
Default its 30 min but you. This is a simple countdown timer application built with javafx. In this topic, we have learned to add a timer to a java program following an example to schedule a simple task for printing, giving us a. Here is one example for a count down with the use of timeline: A countdown timer that reminds you to take a break after a certain amount of time. The application allows you to set a countdown timer in hours, minutes, and seconds. Work break countdown timer with alert and sound notification. The class animationtimer allows to create a timer, that is called in each frame while it is active. Here we discuss the definition and how to create a timer in javafx? An extending class has to override the method.
Simple Countdown Timer using JavaScript
Javafx Countdown Timer This is a simple countdown timer application built with javafx. Here we discuss the definition and how to create a timer in javafx? The application allows you to set a countdown timer in hours, minutes, and seconds. A countdown timer that reminds you to take a break after a certain amount of time. Here is one example for a count down with the use of timeline: Work break countdown timer with alert and sound notification. Default its 30 min but you. An extending class has to override the method. This is a simple countdown timer application built with javafx. The class animationtimer allows to create a timer, that is called in each frame while it is active. In this topic, we have learned to add a timer to a java program following an example to schedule a simple task for printing, giving us a.
From www.youtube.com
TilesFX Countdown Timer YouTube Javafx Countdown Timer An extending class has to override the method. Work break countdown timer with alert and sound notification. Here is one example for a count down with the use of timeline: The application allows you to set a countdown timer in hours, minutes, and seconds. This is a simple countdown timer application built with javafx. A countdown timer that reminds you. Javafx Countdown Timer.
From www.educba.com
JavaFX AnimationTimer How to Use Animation Timer in JavaFX? Javafx Countdown Timer A countdown timer that reminds you to take a break after a certain amount of time. The application allows you to set a countdown timer in hours, minutes, and seconds. Here is one example for a count down with the use of timeline: Work break countdown timer with alert and sound notification. Here we discuss the definition and how to. Javafx Countdown Timer.
From www.youtube.com
How to make count down timer in JavaFx YouTube Javafx Countdown Timer Here we discuss the definition and how to create a timer in javafx? An extending class has to override the method. Here is one example for a count down with the use of timeline: In this topic, we have learned to add a timer to a java program following an example to schedule a simple task for printing, giving us. Javafx Countdown Timer.
From www.youtube.com
Count Down Timer in Java YouTube Javafx Countdown Timer This is a simple countdown timer application built with javafx. A countdown timer that reminds you to take a break after a certain amount of time. Default its 30 min but you. In this topic, we have learned to add a timer to a java program following an example to schedule a simple task for printing, giving us a. The. Javafx Countdown Timer.
From parbeerstella.blogspot.com
Countdown ParbeerStella Javafx Countdown Timer Here we discuss the definition and how to create a timer in javafx? Work break countdown timer with alert and sound notification. Default its 30 min but you. Here is one example for a count down with the use of timeline: An extending class has to override the method. A countdown timer that reminds you to take a break after. Javafx Countdown Timer.
From www.educba.com
Java Countdown Timer How does Countdown time Works in Java? Javafx Countdown Timer Work break countdown timer with alert and sound notification. An extending class has to override the method. Here is one example for a count down with the use of timeline: In this topic, we have learned to add a timer to a java program following an example to schedule a simple task for printing, giving us a. This is a. Javafx Countdown Timer.
From www.crudpro.com
Membuat Countdown Clock Dengan JavaScript CRUDPRO Javafx Countdown Timer A countdown timer that reminds you to take a break after a certain amount of time. In this topic, we have learned to add a timer to a java program following an example to schedule a simple task for printing, giving us a. Default its 30 min but you. Here is one example for a count down with the use. Javafx Countdown Timer.
From www.codewithrandom.com
Create Countdown Timer Using HTML,CSS & JavaScript Code Javafx Countdown Timer Work break countdown timer with alert and sound notification. Default its 30 min but you. An extending class has to override the method. The application allows you to set a countdown timer in hours, minutes, and seconds. The class animationtimer allows to create a timer, that is called in each frame while it is active. A countdown timer that reminds. Javafx Countdown Timer.
From foojay.io
Creating a JavaFX World Clock from Scratch (Part 1) foojay Javafx Countdown Timer Here is one example for a count down with the use of timeline: In this topic, we have learned to add a timer to a java program following an example to schedule a simple task for printing, giving us a. The application allows you to set a countdown timer in hours, minutes, and seconds. An extending class has to override. Javafx Countdown Timer.
From javascript.plainenglish.io
This Is How I Created A Countdown Timer App In React by Yogesh Chavan JavaScript in Plain Javafx Countdown Timer Here we discuss the definition and how to create a timer in javafx? Default its 30 min but you. An extending class has to override the method. A countdown timer that reminds you to take a break after a certain amount of time. In this topic, we have learned to add a timer to a java program following an example. Javafx Countdown Timer.
From github.com
GitHub devsujay19/JavaScriptCountDownTimerwithUserInput A Simple JS (JavaScript) Count Javafx Countdown Timer An extending class has to override the method. A countdown timer that reminds you to take a break after a certain amount of time. Default its 30 min but you. Here is one example for a count down with the use of timeline: Work break countdown timer with alert and sound notification. Here we discuss the definition and how to. Javafx Countdown Timer.
From www.vecteezy.com
1 minute timer, one minute timer countdown, 60 seconds countdown timer, countdown timer 60 Javafx Countdown Timer The class animationtimer allows to create a timer, that is called in each frame while it is active. A countdown timer that reminds you to take a break after a certain amount of time. Work break countdown timer with alert and sound notification. An extending class has to override the method. This is a simple countdown timer application built with. Javafx Countdown Timer.
From bytewebster.com
Java Script Custom Countdown Timer by bytewebster Javafx Countdown Timer In this topic, we have learned to add a timer to a java program following an example to schedule a simple task for printing, giving us a. Work break countdown timer with alert and sound notification. Here is one example for a count down with the use of timeline: A countdown timer that reminds you to take a break after. Javafx Countdown Timer.
From www.educba.com
JavaFX Timer How to Create Timer in JavaFX with Examples? Javafx Countdown Timer Default its 30 min but you. In this topic, we have learned to add a timer to a java program following an example to schedule a simple task for printing, giving us a. Here we discuss the definition and how to create a timer in javafx? Work break countdown timer with alert and sound notification. The class animationtimer allows to. Javafx Countdown Timer.
From github.com
GitHub sajibsrs/javafxworkbreakcountdowntimer A JavaFX countdown timer application that Javafx Countdown Timer The application allows you to set a countdown timer in hours, minutes, and seconds. In this topic, we have learned to add a timer to a java program following an example to schedule a simple task for printing, giving us a. This is a simple countdown timer application built with javafx. Work break countdown timer with alert and sound notification.. Javafx Countdown Timer.
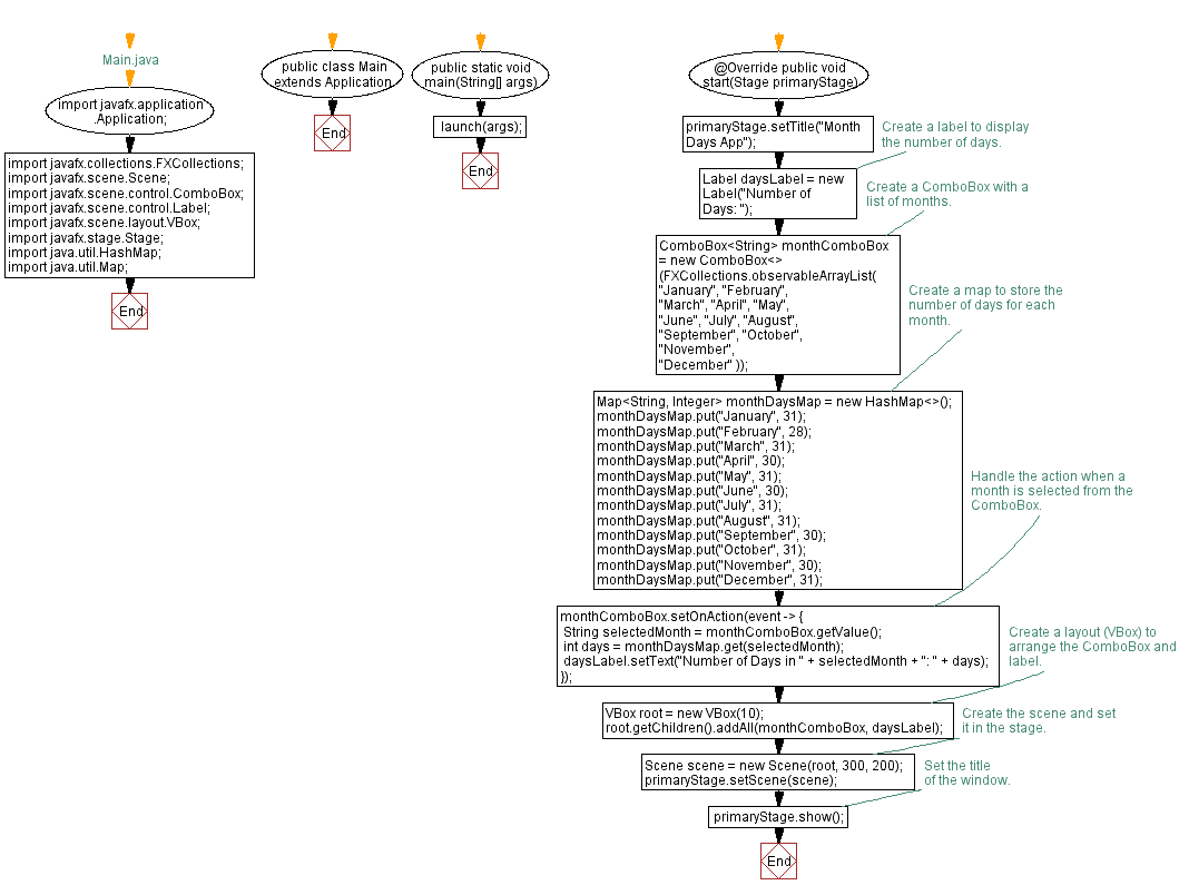
From www.w3resource.com
JavaFX Month days calculator Javafx Countdown Timer Here is one example for a count down with the use of timeline: Here we discuss the definition and how to create a timer in javafx? An extending class has to override the method. A countdown timer that reminds you to take a break after a certain amount of time. This is a simple countdown timer application built with javafx.. Javafx Countdown Timer.
From www.pinterest.com
How To Create an Animated Countdown Timer in Microsoft Office PowerPoint... Powerpoint Javafx Countdown Timer In this topic, we have learned to add a timer to a java program following an example to schedule a simple task for printing, giving us a. Default its 30 min but you. Here we discuss the definition and how to create a timer in javafx? The application allows you to set a countdown timer in hours, minutes, and seconds.. Javafx Countdown Timer.
From www.pinterest.co.kr
In this tutorial, you'll learn how to create a custom countdown timer with html, css and Javafx Countdown Timer This is a simple countdown timer application built with javafx. Here we discuss the definition and how to create a timer in javafx? The application allows you to set a countdown timer in hours, minutes, and seconds. Work break countdown timer with alert and sound notification. In this topic, we have learned to add a timer to a java program. Javafx Countdown Timer.
From www.youtube.com
timerfx javafx timer example 3 YouTube Javafx Countdown Timer Work break countdown timer with alert and sound notification. Default its 30 min but you. The class animationtimer allows to create a timer, that is called in each frame while it is active. An extending class has to override the method. A countdown timer that reminds you to take a break after a certain amount of time. In this topic,. Javafx Countdown Timer.
From www.youtube.com
Javafx Tutorial 2 Countdown Timer using SceneBuilder (In Eclipse) Part 1 Building Layout Javafx Countdown Timer The class animationtimer allows to create a timer, that is called in each frame while it is active. This is a simple countdown timer application built with javafx. Here we discuss the definition and how to create a timer in javafx? Work break countdown timer with alert and sound notification. A countdown timer that reminds you to take a break. Javafx Countdown Timer.
From www.youtube.com
JavaFx Timer Event YouTube Javafx Countdown Timer Here we discuss the definition and how to create a timer in javafx? In this topic, we have learned to add a timer to a java program following an example to schedule a simple task for printing, giving us a. An extending class has to override the method. Here is one example for a count down with the use of. Javafx Countdown Timer.
From www.youtube.com
Live Coding Custom Countdown Timer with JavaScript & Tailwind CSS Watch & Learn YouTube Javafx Countdown Timer Here we discuss the definition and how to create a timer in javafx? In this topic, we have learned to add a timer to a java program following an example to schedule a simple task for printing, giving us a. Work break countdown timer with alert and sound notification. The application allows you to set a countdown timer in hours,. Javafx Countdown Timer.
From www.delftstack.com
Create Timer in JavaFx Delft Stack Javafx Countdown Timer A countdown timer that reminds you to take a break after a certain amount of time. Work break countdown timer with alert and sound notification. The application allows you to set a countdown timer in hours, minutes, and seconds. This is a simple countdown timer application built with javafx. Here we discuss the definition and how to create a timer. Javafx Countdown Timer.
From www.youtube.com
cs212 JavaFX Timer YouTube Javafx Countdown Timer Here is one example for a count down with the use of timeline: This is a simple countdown timer application built with javafx. A countdown timer that reminds you to take a break after a certain amount of time. Here we discuss the definition and how to create a timer in javafx? An extending class has to override the method.. Javafx Countdown Timer.
From dev.to
How to Create a Yearly Count Down Timer DEV Community Javafx Countdown Timer Here is one example for a count down with the use of timeline: An extending class has to override the method. Work break countdown timer with alert and sound notification. In this topic, we have learned to add a timer to a java program following an example to schedule a simple task for printing, giving us a. The application allows. Javafx Countdown Timer.
From www.youtube.com
Countdown Timer in Vanilla Javascript CSS SVG Circle Countdown Time Animation YouTube Javafx Countdown Timer The class animationtimer allows to create a timer, that is called in each frame while it is active. Work break countdown timer with alert and sound notification. Here is one example for a count down with the use of timeline: This is a simple countdown timer application built with javafx. Default its 30 min but you. An extending class has. Javafx Countdown Timer.
From www.youtube.com
Code a JavaScript Countdown Timer with a Flip Clock YouTube Javafx Countdown Timer Default its 30 min but you. Work break countdown timer with alert and sound notification. This is a simple countdown timer application built with javafx. The class animationtimer allows to create a timer, that is called in each frame while it is active. An extending class has to override the method. In this topic, we have learned to add a. Javafx Countdown Timer.
From www.tpsearchtool.com
10 Best Countdown Timer Plugins In Javascript 2021 Update Jquery Script Images Javafx Countdown Timer The application allows you to set a countdown timer in hours, minutes, and seconds. Work break countdown timer with alert and sound notification. In this topic, we have learned to add a timer to a java program following an example to schedule a simple task for printing, giving us a. This is a simple countdown timer application built with javafx.. Javafx Countdown Timer.
From fantacydesigns.com
30 Second Countdown Timer Javascript With Source Code Javafx Countdown Timer The class animationtimer allows to create a timer, that is called in each frame while it is active. The application allows you to set a countdown timer in hours, minutes, and seconds. Work break countdown timer with alert and sound notification. This is a simple countdown timer application built with javafx. Here is one example for a count down with. Javafx Countdown Timer.
From www.youtube.com
JavaFX Software Alarm Clock (MVC) YouTube Javafx Countdown Timer This is a simple countdown timer application built with javafx. A countdown timer that reminds you to take a break after a certain amount of time. Default its 30 min but you. In this topic, we have learned to add a timer to a java program following an example to schedule a simple task for printing, giving us a. Here. Javafx Countdown Timer.
From foolishdeveloper.com
Simple Countdown Timer using JavaScript Javafx Countdown Timer Work break countdown timer with alert and sound notification. An extending class has to override the method. Here is one example for a count down with the use of timeline: Here we discuss the definition and how to create a timer in javafx? In this topic, we have learned to add a timer to a java program following an example. Javafx Countdown Timer.
From github.com
GitHub sajibsrs/javafxworkbreakcountdowntimer Its a JavaFX countdown timer application Javafx Countdown Timer This is a simple countdown timer application built with javafx. An extending class has to override the method. The class animationtimer allows to create a timer, that is called in each frame while it is active. A countdown timer that reminds you to take a break after a certain amount of time. Here we discuss the definition and how to. Javafx Countdown Timer.
From www.codepel.com
JavaScript Countdown Timer — CodePel Javafx Countdown Timer Here we discuss the definition and how to create a timer in javafx? Here is one example for a count down with the use of timeline: The application allows you to set a countdown timer in hours, minutes, and seconds. A countdown timer that reminds you to take a break after a certain amount of time. An extending class has. Javafx Countdown Timer.
From www.youtube.com
Create Your Own Countdown Timer with Java YouTube Javafx Countdown Timer Here we discuss the definition and how to create a timer in javafx? In this topic, we have learned to add a timer to a java program following an example to schedule a simple task for printing, giving us a. A countdown timer that reminds you to take a break after a certain amount of time. Work break countdown timer. Javafx Countdown Timer.
From www.youtube.com
Java / Swing Timer YouTube Javafx Countdown Timer In this topic, we have learned to add a timer to a java program following an example to schedule a simple task for printing, giving us a. An extending class has to override the method. Work break countdown timer with alert and sound notification. Here we discuss the definition and how to create a timer in javafx? The class animationtimer. Javafx Countdown Timer.