What Is A Nested Join . The sql syntax for nested joins involves combining multiple join statements, each nested within another, to retrieve data from. It is a join algorithm that goes through every row from an outer loops table and compares them to all. In this post, i’ll describe nested loops join (or nl join for short). The nested loops join, also called nested iteration, uses one join input as the outer input table (shown as the top input in the graphical execution plan) and one as the inner. In its simplest form, a nested loops. In a nutshell, the nested loop join uses one joining table as an outer input table and the other one as the. The joining of tables in relational databases is a common operation aimed at merging data from many different sources.
from www.scaler.com
The joining of tables in relational databases is a common operation aimed at merging data from many different sources. It is a join algorithm that goes through every row from an outer loops table and compares them to all. In this post, i’ll describe nested loops join (or nl join for short). The nested loops join, also called nested iteration, uses one join input as the outer input table (shown as the top input in the graphical execution plan) and one as the inner. In its simplest form, a nested loops. In a nutshell, the nested loop join uses one joining table as an outer input table and the other one as the. The sql syntax for nested joins involves combining multiple join statements, each nested within another, to retrieve data from.
Nested Loops in C with Examples Scaler Topics
What Is A Nested Join In its simplest form, a nested loops. In its simplest form, a nested loops. The sql syntax for nested joins involves combining multiple join statements, each nested within another, to retrieve data from. The nested loops join, also called nested iteration, uses one join input as the outer input table (shown as the top input in the graphical execution plan) and one as the inner. It is a join algorithm that goes through every row from an outer loops table and compares them to all. In this post, i’ll describe nested loops join (or nl join for short). In a nutshell, the nested loop join uses one joining table as an outer input table and the other one as the. The joining of tables in relational databases is a common operation aimed at merging data from many different sources.
From community.fabric.microsoft.com
Solved Nested Join with default key if null values Microsoft Fabric What Is A Nested Join In its simplest form, a nested loops. In a nutshell, the nested loop join uses one joining table as an outer input table and the other one as the. The joining of tables in relational databases is a common operation aimed at merging data from many different sources. The sql syntax for nested joins involves combining multiple join statements, each. What Is A Nested Join.
From dev.to
Nested Join vs Hash Join vs Merge Join in PostgreSQL DEV Community What Is A Nested Join In its simplest form, a nested loops. The nested loops join, also called nested iteration, uses one join input as the outer input table (shown as the top input in the graphical execution plan) and one as the inner. In this post, i’ll describe nested loops join (or nl join for short). In a nutshell, the nested loop join uses. What Is A Nested Join.
From gcomsolutions.co.uk
Part 6 Merge Queries (Table.NestedJoin) G Com Solutions Limited What Is A Nested Join In its simplest form, a nested loops. The sql syntax for nested joins involves combining multiple join statements, each nested within another, to retrieve data from. In a nutshell, the nested loop join uses one joining table as an outer input table and the other one as the. The nested loops join, also called nested iteration, uses one join input. What Is A Nested Join.
From www.numpyninja.com
Understanding Joins in PostgreSQL What Is A Nested Join In its simplest form, a nested loops. The sql syntax for nested joins involves combining multiple join statements, each nested within another, to retrieve data from. It is a join algorithm that goes through every row from an outer loops table and compares them to all. In this post, i’ll describe nested loops join (or nl join for short). The. What Is A Nested Join.
From www.slideserve.com
PPT Query Processing Joins PowerPoint Presentation, free download What Is A Nested Join It is a join algorithm that goes through every row from an outer loops table and compares them to all. In a nutshell, the nested loop join uses one joining table as an outer input table and the other one as the. The joining of tables in relational databases is a common operation aimed at merging data from many different. What Is A Nested Join.
From www.youtube.com
14.410 Applications of Join Algorithms, NestedLoop Join, Index Nested What Is A Nested Join The sql syntax for nested joins involves combining multiple join statements, each nested within another, to retrieve data from. In a nutshell, the nested loop join uses one joining table as an outer input table and the other one as the. In its simplest form, a nested loops. The joining of tables in relational databases is a common operation aimed. What Is A Nested Join.
From www.youtube.com
Query Processing Block Nested Loop Join YouTube What Is A Nested Join The joining of tables in relational databases is a common operation aimed at merging data from many different sources. The sql syntax for nested joins involves combining multiple join statements, each nested within another, to retrieve data from. In a nutshell, the nested loop join uses one joining table as an outer input table and the other one as the.. What Is A Nested Join.
From loeqedjqn.blob.core.windows.net
What Is A Nested Array at Maria Larson blog What Is A Nested Join In this post, i’ll describe nested loops join (or nl join for short). It is a join algorithm that goes through every row from an outer loops table and compares them to all. The joining of tables in relational databases is a common operation aimed at merging data from many different sources. In a nutshell, the nested loop join uses. What Is A Nested Join.
From www.slideserve.com
PPT Connecting to an Instance PowerPoint Presentation, free download What Is A Nested Join In its simplest form, a nested loops. In this post, i’ll describe nested loops join (or nl join for short). In a nutshell, the nested loop join uses one joining table as an outer input table and the other one as the. The nested loops join, also called nested iteration, uses one join input as the outer input table (shown. What Is A Nested Join.
From brokeasshome.com
How To Create Nested Table In Sql What Is A Nested Join In its simplest form, a nested loops. In a nutshell, the nested loop join uses one joining table as an outer input table and the other one as the. The joining of tables in relational databases is a common operation aimed at merging data from many different sources. The sql syntax for nested joins involves combining multiple join statements, each. What Is A Nested Join.
From cloud.google.com
How to perform joins and data denormalization with nested and repeated What Is A Nested Join In this post, i’ll describe nested loops join (or nl join for short). The nested loops join, also called nested iteration, uses one join input as the outer input table (shown as the top input in the graphical execution plan) and one as the inner. The joining of tables in relational databases is a common operation aimed at merging data. What Is A Nested Join.
From www.slideshare.net
Nested loop join technique What Is A Nested Join In its simplest form, a nested loops. The sql syntax for nested joins involves combining multiple join statements, each nested within another, to retrieve data from. It is a join algorithm that goes through every row from an outer loops table and compares them to all. In a nutshell, the nested loop join uses one joining table as an outer. What Is A Nested Join.
From www.techagilist.com
Nested Loop JOIN use in DB2 Queries Tech Agilist What Is A Nested Join The nested loops join, also called nested iteration, uses one join input as the outer input table (shown as the top input in the graphical execution plan) and one as the inner. In its simplest form, a nested loops. In this post, i’ll describe nested loops join (or nl join for short). In a nutshell, the nested loop join uses. What Is A Nested Join.
From www.slideserve.com
PPT Join Using MapReduce PowerPoint Presentation, free download ID What Is A Nested Join In this post, i’ll describe nested loops join (or nl join for short). In a nutshell, the nested loop join uses one joining table as an outer input table and the other one as the. It is a join algorithm that goes through every row from an outer loops table and compares them to all. In its simplest form, a. What Is A Nested Join.
From www.slideserve.com
PPT NestedLoop joins PowerPoint Presentation, free download ID1487330 What Is A Nested Join The joining of tables in relational databases is a common operation aimed at merging data from many different sources. In this post, i’ll describe nested loops join (or nl join for short). In its simplest form, a nested loops. In a nutshell, the nested loop join uses one joining table as an outer input table and the other one as. What Is A Nested Join.
From mungfali.com
Javascript For Loop 579 What Is A Nested Join The sql syntax for nested joins involves combining multiple join statements, each nested within another, to retrieve data from. In its simplest form, a nested loops. The joining of tables in relational databases is a common operation aimed at merging data from many different sources. In a nutshell, the nested loop join uses one joining table as an outer input. What Is A Nested Join.
From www.youtube.com
SQL Why is INTERSECT as slow as a nested JOIN? YouTube What Is A Nested Join In a nutshell, the nested loop join uses one joining table as an outer input table and the other one as the. The joining of tables in relational databases is a common operation aimed at merging data from many different sources. It is a join algorithm that goes through every row from an outer loops table and compares them to. What Is A Nested Join.
From velog.io
Nested Loop Join Join Algorithm(1) What Is A Nested Join The joining of tables in relational databases is a common operation aimed at merging data from many different sources. In this post, i’ll describe nested loops join (or nl join for short). In its simplest form, a nested loops. The sql syntax for nested joins involves combining multiple join statements, each nested within another, to retrieve data from. The nested. What Is A Nested Join.
From stackoverflow.com
php How create Nested JSON with mysqli group_concat? Stack Overflow What Is A Nested Join The nested loops join, also called nested iteration, uses one join input as the outer input table (shown as the top input in the graphical execution plan) and one as the inner. In its simplest form, a nested loops. The sql syntax for nested joins involves combining multiple join statements, each nested within another, to retrieve data from. In this. What Is A Nested Join.
From github.com
GitHub Eilowangfang/PG_NestedLoopJoin_Blocked This code is for What Is A Nested Join The joining of tables in relational databases is a common operation aimed at merging data from many different sources. In its simplest form, a nested loops. The sql syntax for nested joins involves combining multiple join statements, each nested within another, to retrieve data from. It is a join algorithm that goes through every row from an outer loops table. What Is A Nested Join.
From cloud.google.com
How to perform joins and data denormalization with nested and repeated What Is A Nested Join In this post, i’ll describe nested loops join (or nl join for short). It is a join algorithm that goes through every row from an outer loops table and compares them to all. In a nutshell, the nested loop join uses one joining table as an outer input table and the other one as the. In its simplest form, a. What Is A Nested Join.
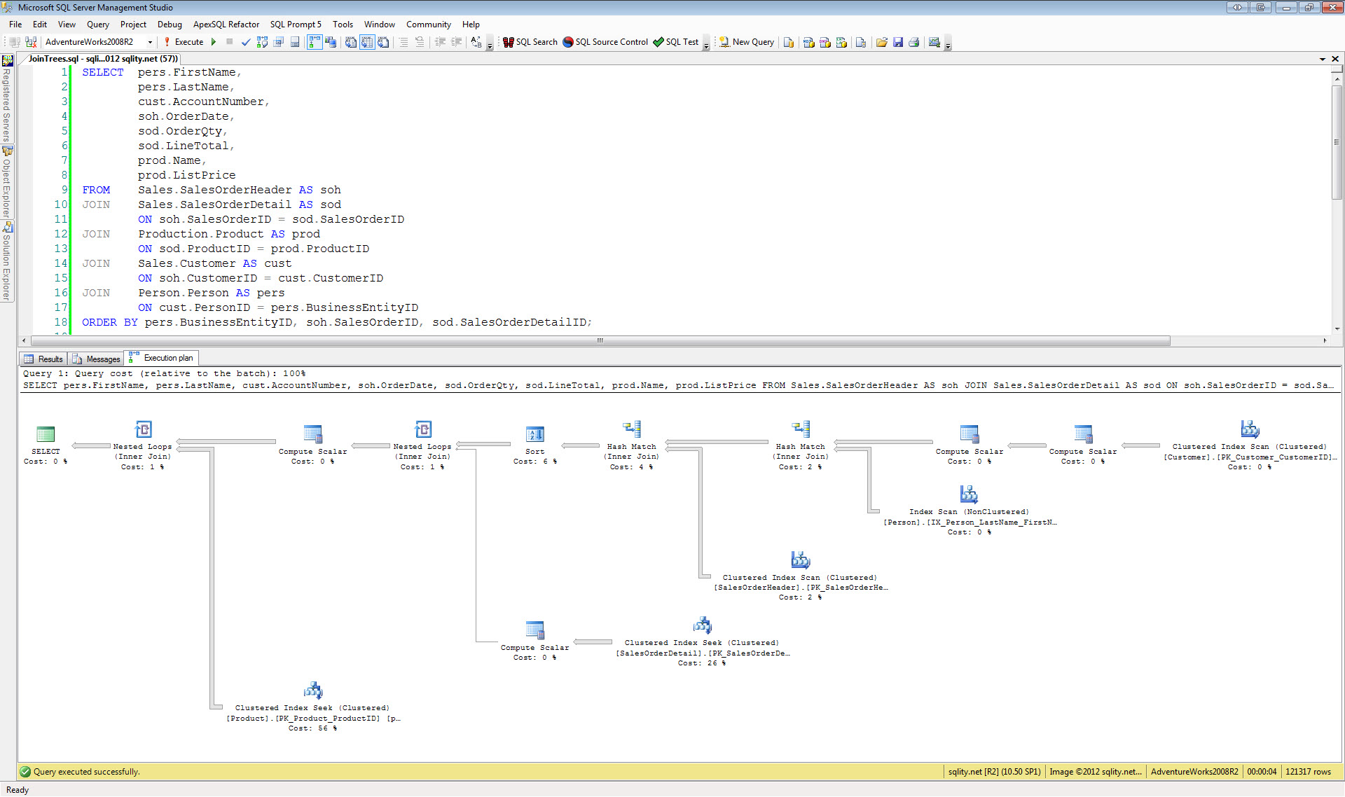
From sqlity.net
A Join A Day Nested Joins What Is A Nested Join In a nutshell, the nested loop join uses one joining table as an outer input table and the other one as the. In its simplest form, a nested loops. It is a join algorithm that goes through every row from an outer loops table and compares them to all. In this post, i’ll describe nested loops join (or nl join. What Is A Nested Join.
From www.slideserve.com
PPT Query Processing PowerPoint Presentation, free download ID6524819 What Is A Nested Join The nested loops join, also called nested iteration, uses one join input as the outer input table (shown as the top input in the graphical execution plan) and one as the inner. In its simplest form, a nested loops. The joining of tables in relational databases is a common operation aimed at merging data from many different sources. The sql. What Is A Nested Join.
From sqlity.net
A Join A Day Nested Joins What Is A Nested Join The nested loops join, also called nested iteration, uses one join input as the outer input table (shown as the top input in the graphical execution plan) and one as the inner. In this post, i’ll describe nested loops join (or nl join for short). In a nutshell, the nested loop join uses one joining table as an outer input. What Is A Nested Join.
From sqlity.net
A Join A Day The Hash Join What Is A Nested Join In this post, i’ll describe nested loops join (or nl join for short). The nested loops join, also called nested iteration, uses one join input as the outer input table (shown as the top input in the graphical execution plan) and one as the inner. It is a join algorithm that goes through every row from an outer loops table. What Is A Nested Join.
From sqlity.net
A Join A Day The Nested Loops Join What Is A Nested Join In a nutshell, the nested loop join uses one joining table as an outer input table and the other one as the. The joining of tables in relational databases is a common operation aimed at merging data from many different sources. The nested loops join, also called nested iteration, uses one join input as the outer input table (shown as. What Is A Nested Join.
From slideplayer.com
Database Systems Ch Michael Symonds ppt download What Is A Nested Join It is a join algorithm that goes through every row from an outer loops table and compares them to all. In a nutshell, the nested loop join uses one joining table as an outer input table and the other one as the. The nested loops join, also called nested iteration, uses one join input as the outer input table (shown. What Is A Nested Join.
From www.slideshare.net
Join types Nested loop What Is A Nested Join In this post, i’ll describe nested loops join (or nl join for short). In a nutshell, the nested loop join uses one joining table as an outer input table and the other one as the. The joining of tables in relational databases is a common operation aimed at merging data from many different sources. The sql syntax for nested joins. What Is A Nested Join.
From mungfali.com
What Is A Nested Loop What Is A Nested Join In this post, i’ll describe nested loops join (or nl join for short). It is a join algorithm that goes through every row from an outer loops table and compares them to all. The nested loops join, also called nested iteration, uses one join input as the outer input table (shown as the top input in the graphical execution plan). What Is A Nested Join.
From www.elecfans.com
介绍3种实现NestedLoop Join算法的方法电子发烧友网 What Is A Nested Join The nested loops join, also called nested iteration, uses one join input as the outer input table (shown as the top input in the graphical execution plan) and one as the inner. The joining of tables in relational databases is a common operation aimed at merging data from many different sources. In a nutshell, the nested loop join uses one. What Is A Nested Join.
From www.scaler.com
Nested Queries in SQL Scaler Topics What Is A Nested Join The nested loops join, also called nested iteration, uses one join input as the outer input table (shown as the top input in the graphical execution plan) and one as the inner. The sql syntax for nested joins involves combining multiple join statements, each nested within another, to retrieve data from. The joining of tables in relational databases is a. What Is A Nested Join.
From www.sqlshack.com
Internals of Physical Join Operators (Nested Loops Join, Hash Match What Is A Nested Join The joining of tables in relational databases is a common operation aimed at merging data from many different sources. In a nutshell, the nested loop join uses one joining table as an outer input table and the other one as the. In this post, i’ll describe nested loops join (or nl join for short). It is a join algorithm that. What Is A Nested Join.
From www.scaler.com
Nested Loops in C with Examples Scaler Topics What Is A Nested Join The nested loops join, also called nested iteration, uses one join input as the outer input table (shown as the top input in the graphical execution plan) and one as the inner. The joining of tables in relational databases is a common operation aimed at merging data from many different sources. In a nutshell, the nested loop join uses one. What Is A Nested Join.
From iptek.web.id
SQL Joins Ilmu Pengetahuan & Teknologi What Is A Nested Join The sql syntax for nested joins involves combining multiple join statements, each nested within another, to retrieve data from. In a nutshell, the nested loop join uses one joining table as an outer input table and the other one as the. It is a join algorithm that goes through every row from an outer loops table and compares them to. What Is A Nested Join.
From cosol.jp
NESTED LOOPS Oracle SQL実行計画 技術情報 株式会社コーソル What Is A Nested Join In a nutshell, the nested loop join uses one joining table as an outer input table and the other one as the. In its simplest form, a nested loops. The sql syntax for nested joins involves combining multiple join statements, each nested within another, to retrieve data from. In this post, i’ll describe nested loops join (or nl join for. What Is A Nested Join.