Java Null Greater Than 0 . Learn how to use the compareto () method of the bigdecimal class to check the equality or order of two bigdecimal objects. Explore various alternatives such as api contracts, static code analysis, ide support,. Nothing means nothing in java. Learn the concept, properties and usage of null in java, the default value of any reference type variable. Null means if any object reference points. Learn how to handle null values in java code without using null checks. Similarly for string it checks if the string is null or. In case of lists, maps etc, isempty() checks if the collection/map is null or have size of 0. Learn what the null type is in java, how it can be cast to any reference type, and why it causes nullpointerexceptions. Avoid nullpointerexception by checking for null before accessing or.
from www.youtube.com
Null means if any object reference points. In case of lists, maps etc, isempty() checks if the collection/map is null or have size of 0. Learn how to use the compareto () method of the bigdecimal class to check the equality or order of two bigdecimal objects. Nothing means nothing in java. Explore various alternatives such as api contracts, static code analysis, ide support,. Similarly for string it checks if the string is null or. Learn the concept, properties and usage of null in java, the default value of any reference type variable. Learn what the null type is in java, how it can be cast to any reference type, and why it causes nullpointerexceptions. Learn how to handle null values in java code without using null checks. Avoid nullpointerexception by checking for null before accessing or.
Java Programming Tutorial 20 Greater Than or Equal To Operator YouTube
Java Null Greater Than 0 Null means if any object reference points. Learn how to use the compareto () method of the bigdecimal class to check the equality or order of two bigdecimal objects. Explore various alternatives such as api contracts, static code analysis, ide support,. Learn how to handle null values in java code without using null checks. Learn the concept, properties and usage of null in java, the default value of any reference type variable. In case of lists, maps etc, isempty() checks if the collection/map is null or have size of 0. Avoid nullpointerexception by checking for null before accessing or. Similarly for string it checks if the string is null or. Learn what the null type is in java, how it can be cast to any reference type, and why it causes nullpointerexceptions. Nothing means nothing in java. Null means if any object reference points.
From 9to5answer.com
[Solved] Difference between null and empty ("") Java 9to5Answer Java Null Greater Than 0 In case of lists, maps etc, isempty() checks if the collection/map is null or have size of 0. Nothing means nothing in java. Learn the concept, properties and usage of null in java, the default value of any reference type variable. Avoid nullpointerexception by checking for null before accessing or. Learn how to handle null values in java code without. Java Null Greater Than 0.
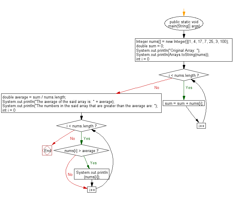
From www.w3resource.com
Java Find the numbers greater than the average of an array Java Null Greater Than 0 Learn what the null type is in java, how it can be cast to any reference type, and why it causes nullpointerexceptions. Learn how to use the compareto () method of the bigdecimal class to check the equality or order of two bigdecimal objects. Similarly for string it checks if the string is null or. Avoid nullpointerexception by checking for. Java Null Greater Than 0.
From www.youtube.com
JAVA String Validation How to avoid null pointer exception NULL Java Null Greater Than 0 Learn how to use the compareto () method of the bigdecimal class to check the equality or order of two bigdecimal objects. In case of lists, maps etc, isempty() checks if the collection/map is null or have size of 0. Explore various alternatives such as api contracts, static code analysis, ide support,. Similarly for string it checks if the string. Java Null Greater Than 0.
From stacktuts.com
How to check whether an integer is null or zero in java? StackTuts Java Null Greater Than 0 Learn the concept, properties and usage of null in java, the default value of any reference type variable. Avoid nullpointerexception by checking for null before accessing or. Explore various alternatives such as api contracts, static code analysis, ide support,. Learn how to handle null values in java code without using null checks. In case of lists, maps etc, isempty() checks. Java Null Greater Than 0.
From www.chegg.com
Solved 1. Given the following method in Java... /** * Java Null Greater Than 0 Learn how to handle null values in java code without using null checks. Similarly for string it checks if the string is null or. Explore various alternatives such as api contracts, static code analysis, ide support,. Learn what the null type is in java, how it can be cast to any reference type, and why it causes nullpointerexceptions. Nothing means. Java Null Greater Than 0.
From 9to5answer.com
[Solved] How to check a Long for null in java 9to5Answer Java Null Greater Than 0 Explore various alternatives such as api contracts, static code analysis, ide support,. Learn the concept, properties and usage of null in java, the default value of any reference type variable. Learn how to use the compareto () method of the bigdecimal class to check the equality or order of two bigdecimal objects. Null means if any object reference points. Learn. Java Null Greater Than 0.
From data-flair.training
Java Null 7 Unknown Facts about Null in Java DataFlair Java Null Greater Than 0 Similarly for string it checks if the string is null or. Learn how to handle null values in java code without using null checks. Learn what the null type is in java, how it can be cast to any reference type, and why it causes nullpointerexceptions. Learn the concept, properties and usage of null in java, the default value of. Java Null Greater Than 0.
From limosa.vn
Tìm hiểu thuật ngữ null là gì? Null trong Java nghĩa là gì? Java Null Greater Than 0 Learn the concept, properties and usage of null in java, the default value of any reference type variable. Explore various alternatives such as api contracts, static code analysis, ide support,. Nothing means nothing in java. Avoid nullpointerexception by checking for null before accessing or. Learn how to use the compareto () method of the bigdecimal class to check the equality. Java Null Greater Than 0.
From www.upwork.com
Null In Java Understanding the Basics Upwork Java Null Greater Than 0 Learn how to handle null values in java code without using null checks. Nothing means nothing in java. Learn how to use the compareto () method of the bigdecimal class to check the equality or order of two bigdecimal objects. Avoid nullpointerexception by checking for null before accessing or. Learn the concept, properties and usage of null in java, the. Java Null Greater Than 0.
From studyonline.blog
Comment évaluer les types null en Java 6 étapes Java Null Greater Than 0 Avoid nullpointerexception by checking for null before accessing or. Explore various alternatives such as api contracts, static code analysis, ide support,. Learn the concept, properties and usage of null in java, the default value of any reference type variable. In case of lists, maps etc, isempty() checks if the collection/map is null or have size of 0. Learn what the. Java Null Greater Than 0.
From www.numpyninja.com
Importance of ‘null’ in JAVA Java Null Greater Than 0 Learn what the null type is in java, how it can be cast to any reference type, and why it causes nullpointerexceptions. Learn how to handle null values in java code without using null checks. Null means if any object reference points. In case of lists, maps etc, isempty() checks if the collection/map is null or have size of 0.. Java Null Greater Than 0.
From beginnersbook.com
Java String length() Method with examples Java Null Greater Than 0 Learn how to handle null values in java code without using null checks. In case of lists, maps etc, isempty() checks if the collection/map is null or have size of 0. Avoid nullpointerexception by checking for null before accessing or. Learn the concept, properties and usage of null in java, the default value of any reference type variable. Explore various. Java Null Greater Than 0.
From www.youtube.com
Java Relational Operators for Boolean Expressions Greater Than / Less Java Null Greater Than 0 Nothing means nothing in java. In case of lists, maps etc, isempty() checks if the collection/map is null or have size of 0. Avoid nullpointerexception by checking for null before accessing or. Explore various alternatives such as api contracts, static code analysis, ide support,. Learn how to handle null values in java code without using null checks. Learn what the. Java Null Greater Than 0.
From www.testingdocs.com
Relational Operator greater than in Java Java Null Greater Than 0 Avoid nullpointerexception by checking for null before accessing or. Learn how to use the compareto () method of the bigdecimal class to check the equality or order of two bigdecimal objects. Learn how to handle null values in java code without using null checks. Nothing means nothing in java. Explore various alternatives such as api contracts, static code analysis, ide. Java Null Greater Than 0.
From 9to5answer.com
[Solved] Java is `null` an instance of `object`? 9to5Answer Java Null Greater Than 0 Learn how to use the compareto () method of the bigdecimal class to check the equality or order of two bigdecimal objects. Explore various alternatives such as api contracts, static code analysis, ide support,. Similarly for string it checks if the string is null or. Learn what the null type is in java, how it can be cast to any. Java Null Greater Than 0.
From www.youtube.com
What Does Null Mean? Intro to Java Programming YouTube Java Null Greater Than 0 Null means if any object reference points. Similarly for string it checks if the string is null or. Avoid nullpointerexception by checking for null before accessing or. In case of lists, maps etc, isempty() checks if the collection/map is null or have size of 0. Learn how to handle null values in java code without using null checks. Learn the. Java Null Greater Than 0.
From www.wikihow.com
How to Check Null in Java (with Pictures) wikiHow Java Null Greater Than 0 Explore various alternatives such as api contracts, static code analysis, ide support,. Nothing means nothing in java. Avoid nullpointerexception by checking for null before accessing or. Similarly for string it checks if the string is null or. Learn how to handle null values in java code without using null checks. In case of lists, maps etc, isempty() checks if the. Java Null Greater Than 0.
From studyonline.blog
Comment évaluer les types null en Java 6 étapes Java Null Greater Than 0 Explore various alternatives such as api contracts, static code analysis, ide support,. Nothing means nothing in java. Avoid nullpointerexception by checking for null before accessing or. Similarly for string it checks if the string is null or. Null means if any object reference points. Learn what the null type is in java, how it can be cast to any reference. Java Null Greater Than 0.
From velog.io
[Java] null Java Null Greater Than 0 Learn how to use the compareto () method of the bigdecimal class to check the equality or order of two bigdecimal objects. Similarly for string it checks if the string is null or. Avoid nullpointerexception by checking for null before accessing or. Learn how to handle null values in java code without using null checks. Explore various alternatives such as. Java Null Greater Than 0.
From www.programiz.com
Java if...else (With Examples) Java Null Greater Than 0 Learn what the null type is in java, how it can be cast to any reference type, and why it causes nullpointerexceptions. In case of lists, maps etc, isempty() checks if the collection/map is null or have size of 0. Similarly for string it checks if the string is null or. Avoid nullpointerexception by checking for null before accessing or.. Java Null Greater Than 0.
From linuxhint.com
How to Check if an Object is Null in Java Java Null Greater Than 0 Avoid nullpointerexception by checking for null before accessing or. Learn how to use the compareto () method of the bigdecimal class to check the equality or order of two bigdecimal objects. Learn how to handle null values in java code without using null checks. Similarly for string it checks if the string is null or. Null means if any object. Java Null Greater Than 0.
From examples.javacodegeeks.com
java.lang.NullPointerException Examples Java Code Geeks 2024 Java Null Greater Than 0 Explore various alternatives such as api contracts, static code analysis, ide support,. In case of lists, maps etc, isempty() checks if the collection/map is null or have size of 0. Similarly for string it checks if the string is null or. Learn the concept, properties and usage of null in java, the default value of any reference type variable. Avoid. Java Null Greater Than 0.
From btechgeeks.com
Java greater than Java Program on Greater Than and Less Than Operator Java Null Greater Than 0 Nothing means nothing in java. In case of lists, maps etc, isempty() checks if the collection/map is null or have size of 0. Learn what the null type is in java, how it can be cast to any reference type, and why it causes nullpointerexceptions. Learn how to use the compareto () method of the bigdecimal class to check the. Java Null Greater Than 0.
From www.javaguides.net
How to Fix and Avoid Null Pointer Exception in Java Java Null Greater Than 0 Learn what the null type is in java, how it can be cast to any reference type, and why it causes nullpointerexceptions. Learn how to handle null values in java code without using null checks. Null means if any object reference points. Learn the concept, properties and usage of null in java, the default value of any reference type variable.. Java Null Greater Than 0.
From www.tutorialgateway.org
Java Program to Find Largest and Smallest Array Number Java Null Greater Than 0 Similarly for string it checks if the string is null or. Learn how to use the compareto () method of the bigdecimal class to check the equality or order of two bigdecimal objects. Null means if any object reference points. Learn what the null type is in java, how it can be cast to any reference type, and why it. Java Null Greater Than 0.
From www.youtube.com
Greater Than Equal to Operator in Java Class 19 Why we use Greater Java Null Greater Than 0 Similarly for string it checks if the string is null or. Learn how to handle null values in java code without using null checks. Avoid nullpointerexception by checking for null before accessing or. Null means if any object reference points. Learn the concept, properties and usage of null in java, the default value of any reference type variable. Nothing means. Java Null Greater Than 0.
From www.youtube.com
Program to print a greater number in Java on replit YouTube Java Null Greater Than 0 Explore various alternatives such as api contracts, static code analysis, ide support,. Similarly for string it checks if the string is null or. Learn how to use the compareto () method of the bigdecimal class to check the equality or order of two bigdecimal objects. Learn the concept, properties and usage of null in java, the default value of any. Java Null Greater Than 0.
From www.youtube.com
java program to find the next greater element to each element in array Java Null Greater Than 0 Learn the concept, properties and usage of null in java, the default value of any reference type variable. Learn what the null type is in java, how it can be cast to any reference type, and why it causes nullpointerexceptions. Similarly for string it checks if the string is null or. Avoid nullpointerexception by checking for null before accessing or.. Java Null Greater Than 0.
From www.youtube.com
Java Programming Tutorial 20 Greater Than or Equal To Operator YouTube Java Null Greater Than 0 Learn how to handle null values in java code without using null checks. Explore various alternatives such as api contracts, static code analysis, ide support,. Learn the concept, properties and usage of null in java, the default value of any reference type variable. Nothing means nothing in java. Similarly for string it checks if the string is null or. Avoid. Java Null Greater Than 0.
From www.numpyninja.com
Importance of ‘null’ in JAVA Java Null Greater Than 0 Nothing means nothing in java. Learn the concept, properties and usage of null in java, the default value of any reference type variable. Learn how to handle null values in java code without using null checks. Avoid nullpointerexception by checking for null before accessing or. Explore various alternatives such as api contracts, static code analysis, ide support,. Similarly for string. Java Null Greater Than 0.
From firstcode.school
Digging deep into Null in Java First Code School Java Null Greater Than 0 Learn what the null type is in java, how it can be cast to any reference type, and why it causes nullpointerexceptions. Similarly for string it checks if the string is null or. In case of lists, maps etc, isempty() checks if the collection/map is null or have size of 0. Null means if any object reference points. Learn how. Java Null Greater Than 0.
From www.youtube.com
Understand And Fix A Java Null Pointer Exception (Full Explanation Java Null Greater Than 0 Null means if any object reference points. Learn the concept, properties and usage of null in java, the default value of any reference type variable. Similarly for string it checks if the string is null or. Explore various alternatives such as api contracts, static code analysis, ide support,. In case of lists, maps etc, isempty() checks if the collection/map is. Java Null Greater Than 0.
From www.youtube.com
Java Arrays 1 Set the values in an int array YouTube Java Null Greater Than 0 Learn how to use the compareto () method of the bigdecimal class to check the equality or order of two bigdecimal objects. Explore various alternatives such as api contracts, static code analysis, ide support,. Null means if any object reference points. Learn the concept, properties and usage of null in java, the default value of any reference type variable. Nothing. Java Null Greater Than 0.
From www.youtube.com
How can create Greater Number Using if else in java Find Largest Java Null Greater Than 0 Learn how to handle null values in java code without using null checks. Null means if any object reference points. In case of lists, maps etc, isempty() checks if the collection/map is null or have size of 0. Learn the concept, properties and usage of null in java, the default value of any reference type variable. Nothing means nothing in. Java Null Greater Than 0.
From www.wikihow.com
How to Check Null in Java (with Pictures) wikiHow Java Null Greater Than 0 Nothing means nothing in java. Learn how to use the compareto () method of the bigdecimal class to check the equality or order of two bigdecimal objects. Explore various alternatives such as api contracts, static code analysis, ide support,. Avoid nullpointerexception by checking for null before accessing or. In case of lists, maps etc, isempty() checks if the collection/map is. Java Null Greater Than 0.