Join Table Entries . You can get an overview of the sql join tool in this introductory article. In this article, i've gathered. The join clause in sql is used to combine rows from several tables based on a related column between these tables. In this article, you will learn how to join two tables by using where and by using a special operator join, and you will see how to filter rows in the result set. The sql join tables queries are used to retrieve related data from multiple tables. If you want to practice joining tables in. Returns records that have matching values in both tables; Using joins, we can select relevant columns from different tables where the tables are joined on a common column. Sql joins are essential in sql and data analysis, as they let you combine data from different tables into a unified view. Here are the different types of the joins in sql: In this article, you saw how to implement different types of sql join tables queries in microsoft sql server,. In this article, we'll look at each of the.
from www.youtube.com
Sql joins are essential in sql and data analysis, as they let you combine data from different tables into a unified view. The join clause in sql is used to combine rows from several tables based on a related column between these tables. Here are the different types of the joins in sql: In this article, you will learn how to join two tables by using where and by using a special operator join, and you will see how to filter rows in the result set. The sql join tables queries are used to retrieve related data from multiple tables. If you want to practice joining tables in. In this article, you saw how to implement different types of sql join tables queries in microsoft sql server,. In this article, i've gathered. Returns records that have matching values in both tables; Using joins, we can select relevant columns from different tables where the tables are joined on a common column.
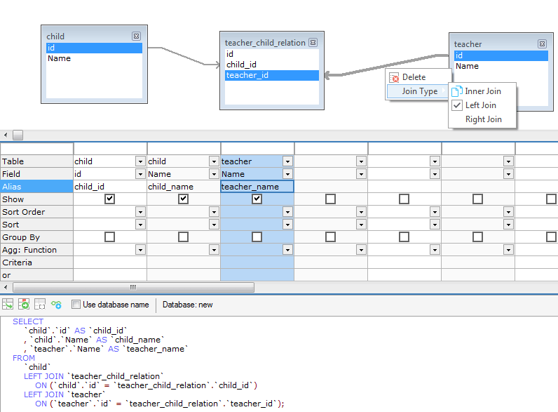
SQL Joining two tables using third as linking table, including null
Join Table Entries The sql join tables queries are used to retrieve related data from multiple tables. You can get an overview of the sql join tool in this introductory article. Here are the different types of the joins in sql: In this article, i've gathered. If you want to practice joining tables in. In this article, we'll look at each of the. In this article, you saw how to implement different types of sql join tables queries in microsoft sql server,. Using joins, we can select relevant columns from different tables where the tables are joined on a common column. In this article, you will learn how to join two tables by using where and by using a special operator join, and you will see how to filter rows in the result set. Returns records that have matching values in both tables; The join clause in sql is used to combine rows from several tables based on a related column between these tables. The sql join tables queries are used to retrieve related data from multiple tables. Sql joins are essential in sql and data analysis, as they let you combine data from different tables into a unified view.
From dxofyjhva.blob.core.windows.net
Routing Master Table In Sap at Adrienne Cisneros blog Join Table Entries If you want to practice joining tables in. In this article, you will learn how to join two tables by using where and by using a special operator join, and you will see how to filter rows in the result set. The join clause in sql is used to combine rows from several tables based on a related column between. Join Table Entries.
From www.geeksforgeeks.org
Python Pandas Merging, Joining, and Concatenating Join Table Entries Using joins, we can select relevant columns from different tables where the tables are joined on a common column. In this article, you will learn how to join two tables by using where and by using a special operator join, and you will see how to filter rows in the result set. In this article, you saw how to implement. Join Table Entries.
From dba.stackexchange.com
performance MySQL join two large tables is very slow Database Join Table Entries If you want to practice joining tables in. In this article, you will learn how to join two tables by using where and by using a special operator join, and you will see how to filter rows in the result set. In this article, i've gathered. The sql join tables queries are used to retrieve related data from multiple tables.. Join Table Entries.
From help.sap.com
Access Methods to Individual Table Entries Join Table Entries The join clause in sql is used to combine rows from several tables based on a related column between these tables. If you want to practice joining tables in. In this article, you saw how to implement different types of sql join tables queries in microsoft sql server,. In this article, you will learn how to join two tables by. Join Table Entries.
From www.chegg.com
Solved b) A routing table has the following entries Join Table Entries In this article, i've gathered. The join clause in sql is used to combine rows from several tables based on a related column between these tables. Returns records that have matching values in both tables; Sql joins are essential in sql and data analysis, as they let you combine data from different tables into a unified view. In this article,. Join Table Entries.
From stackoverflow.com
MySQL alternate to left join over three tables Stack Overflow Join Table Entries The join clause in sql is used to combine rows from several tables based on a related column between these tables. In this article, you will learn how to join two tables by using where and by using a special operator join, and you will see how to filter rows in the result set. Returns records that have matching values. Join Table Entries.
From www.youtube.com
SQL join two different tables and remove duplicated entries YouTube Join Table Entries In this article, we'll look at each of the. In this article, you will learn how to join two tables by using where and by using a special operator join, and you will see how to filter rows in the result set. If you want to practice joining tables in. The join clause in sql is used to combine rows. Join Table Entries.
From www.youtube.com
SQL tables and insert entries YouTube Join Table Entries In this article, you saw how to implement different types of sql join tables queries in microsoft sql server,. Returns records that have matching values in both tables; Using joins, we can select relevant columns from different tables where the tables are joined on a common column. In this article, you will learn how to join two tables by using. Join Table Entries.
From www.youtube.com
Sort table entries in Microsoft Word YouTube Join Table Entries Using joins, we can select relevant columns from different tables where the tables are joined on a common column. The sql join tables queries are used to retrieve related data from multiple tables. You can get an overview of the sql join tool in this introductory article. If you want to practice joining tables in. In this article, you saw. Join Table Entries.
From blog.csdn.net
sql内部连接_SQL内部联接的分步演练CSDN博客 Join Table Entries In this article, i've gathered. Here are the different types of the joins in sql: In this article, we'll look at each of the. The sql join tables queries are used to retrieve related data from multiple tables. If you want to practice joining tables in. The join clause in sql is used to combine rows from several tables based. Join Table Entries.
From stackoverflow.com
mysql How to display joined entries from two tables in a database as Join Table Entries If you want to practice joining tables in. Sql joins are essential in sql and data analysis, as they let you combine data from different tables into a unified view. The join clause in sql is used to combine rows from several tables based on a related column between these tables. Here are the different types of the joins in. Join Table Entries.
From beingsyednasir.blogspot.com
Syed Nasir Table Entry in SAP Join Table Entries If you want to practice joining tables in. The join clause in sql is used to combine rows from several tables based on a related column between these tables. In this article, i've gathered. You can get an overview of the sql join tool in this introductory article. Returns records that have matching values in both tables; Using joins, we. Join Table Entries.
From velog.io
OS 2.6 (MV) (6) MultiLevel Page Tables Join Table Entries Returns records that have matching values in both tables; In this article, we'll look at each of the. Here are the different types of the joins in sql: In this article, i've gathered. In this article, you saw how to implement different types of sql join tables queries in microsoft sql server,. In this article, you will learn how to. Join Table Entries.
From support.sas.com
Query and Reporting Joining Tables Doing More with SAS/ASSIST(R) 9.1 Join Table Entries Using joins, we can select relevant columns from different tables where the tables are joined on a common column. In this article, you will learn how to join two tables by using where and by using a special operator join, and you will see how to filter rows in the result set. The join clause in sql is used to. Join Table Entries.
From www.geeksforgeeks.org
Joining three or more tables in SQL Join Table Entries Returns records that have matching values in both tables; In this article, we'll look at each of the. The join clause in sql is used to combine rows from several tables based on a related column between these tables. The sql join tables queries are used to retrieve related data from multiple tables. In this article, i've gathered. If you. Join Table Entries.
From accessanalytic.com.au
Combine multiple tables with Excel Power Query Access Analytic Join Table Entries Sql joins are essential in sql and data analysis, as they let you combine data from different tables into a unified view. Here are the different types of the joins in sql: Returns records that have matching values in both tables; The sql join tables queries are used to retrieve related data from multiple tables. Using joins, we can select. Join Table Entries.
From www.youtube.com
SQL Joining two tables using third as linking table, including null Join Table Entries Sql joins are essential in sql and data analysis, as they let you combine data from different tables into a unified view. If you want to practice joining tables in. You can get an overview of the sql join tool in this introductory article. In this article, i've gathered. In this article, you will learn how to join two tables. Join Table Entries.
From 9to5answer.com
[Solved] join two different tables and remove duplicated 9to5Answer Join Table Entries In this article, i've gathered. Using joins, we can select relevant columns from different tables where the tables are joined on a common column. Sql joins are essential in sql and data analysis, as they let you combine data from different tables into a unified view. The join clause in sql is used to combine rows from several tables based. Join Table Entries.
From www.youtube.com
Page Table Entries YouTube Join Table Entries Here are the different types of the joins in sql: Returns records that have matching values in both tables; You can get an overview of the sql join tool in this introductory article. The join clause in sql is used to combine rows from several tables based on a related column between these tables. If you want to practice joining. Join Table Entries.
From www.youtube.com
FOR ALL ENTRIES SAP ABAP Table joins SAP TABLES YouTube Join Table Entries Returns records that have matching values in both tables; The sql join tables queries are used to retrieve related data from multiple tables. You can get an overview of the sql join tool in this introductory article. In this article, you will learn how to join two tables by using where and by using a special operator join, and you. Join Table Entries.
From es.uwenku.com
Ordenar por Inner Join Excelente biblioteca Join Table Entries In this article, i've gathered. In this article, you saw how to implement different types of sql join tables queries in microsoft sql server,. Using joins, we can select relevant columns from different tables where the tables are joined on a common column. You can get an overview of the sql join tool in this introductory article. If you want. Join Table Entries.
From www.youtube.com
SQL Avoid duplicate entries when joining multiple tables (MySQL Join Table Entries Here are the different types of the joins in sql: In this article, you will learn how to join two tables by using where and by using a special operator join, and you will see how to filter rows in the result set. The join clause in sql is used to combine rows from several tables based on a related. Join Table Entries.
From mavink.com
Join Table In Power Bi Join Table Entries Sql joins are essential in sql and data analysis, as they let you combine data from different tables into a unified view. In this article, you will learn how to join two tables by using where and by using a special operator join, and you will see how to filter rows in the result set. If you want to practice. Join Table Entries.
From www.youtube.com
Excel Grouping pivot table entries YouTube Join Table Entries The join clause in sql is used to combine rows from several tables based on a related column between these tables. If you want to practice joining tables in. The sql join tables queries are used to retrieve related data from multiple tables. Sql joins are essential in sql and data analysis, as they let you combine data from different. Join Table Entries.
From ux.stackexchange.com
What's the best way to add rows to the table if the table has Join Table Entries In this article, you saw how to implement different types of sql join tables queries in microsoft sql server,. The sql join tables queries are used to retrieve related data from multiple tables. Returns records that have matching values in both tables; You can get an overview of the sql join tool in this introductory article. Here are the different. Join Table Entries.
From craig.rbind.io
A Scientist's Guide to R Step 2.2 Joining Data with dplyr Craig Join Table Entries If you want to practice joining tables in. Using joins, we can select relevant columns from different tables where the tables are joined on a common column. Here are the different types of the joins in sql: In this article, you saw how to implement different types of sql join tables queries in microsoft sql server,. The join clause in. Join Table Entries.
From support.sas.com
Query and Reporting Joining Tables Doing More with SAS/ASSIST(R) 9.1 Join Table Entries If you want to practice joining tables in. The join clause in sql is used to combine rows from several tables based on a related column between these tables. The sql join tables queries are used to retrieve related data from multiple tables. Here are the different types of the joins in sql: In this article, you will learn how. Join Table Entries.
From www.educba.com
Tableau Joins Types of Joins in Tableau and their Application Join Table Entries Using joins, we can select relevant columns from different tables where the tables are joined on a common column. In this article, you will learn how to join two tables by using where and by using a special operator join, and you will see how to filter rows in the result set. If you want to practice joining tables in.. Join Table Entries.
From datatables.net
How to bind to Label showing 1 to 10 of 39 entries to label in Jquery Join Table Entries The sql join tables queries are used to retrieve related data from multiple tables. If you want to practice joining tables in. In this article, you saw how to implement different types of sql join tables queries in microsoft sql server,. You can get an overview of the sql join tool in this introductory article. Returns records that have matching. Join Table Entries.
From www.youtube.com
SAP Manipulating Table Entries by Using the Debug Mode on SE16 YouTube Join Table Entries If you want to practice joining tables in. In this article, you saw how to implement different types of sql join tables queries in microsoft sql server,. Here are the different types of the joins in sql: The sql join tables queries are used to retrieve related data from multiple tables. In this article, we'll look at each of the.. Join Table Entries.
From www.manageengine.com.au
Query tables Join Table Entries In this article, you will learn how to join two tables by using where and by using a special operator join, and you will see how to filter rows in the result set. Returns records that have matching values in both tables; In this article, you saw how to implement different types of sql join tables queries in microsoft sql. Join Table Entries.
From www.slideserve.com
PPT QuineMcCluskey Method PowerPoint Presentation, free download Join Table Entries In this article, i've gathered. In this article, you saw how to implement different types of sql join tables queries in microsoft sql server,. In this article, you will learn how to join two tables by using where and by using a special operator join, and you will see how to filter rows in the result set. You can get. Join Table Entries.
From learnsql.com
How to Join the Same Table Twice Join Table Entries If you want to practice joining tables in. In this article, we'll look at each of the. Returns records that have matching values in both tables; In this article, you saw how to implement different types of sql join tables queries in microsoft sql server,. You can get an overview of the sql join tool in this introductory article. The. Join Table Entries.
From networkustad.com
routing table entries explained Archives » NetworkUstad Join Table Entries In this article, i've gathered. The join clause in sql is used to combine rows from several tables based on a related column between these tables. Here are the different types of the joins in sql: Using joins, we can select relevant columns from different tables where the tables are joined on a common column. In this article, you saw. Join Table Entries.
From www.educba.com
Tableau Joins Types of Joins in Tableau and their Application Join Table Entries Here are the different types of the joins in sql: Sql joins are essential in sql and data analysis, as they let you combine data from different tables into a unified view. In this article, i've gathered. The sql join tables queries are used to retrieve related data from multiple tables. In this article, we'll look at each of the.. Join Table Entries.