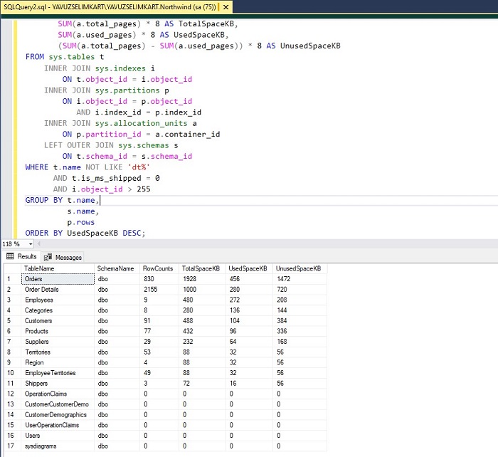
How To Check Table Size In Sql Server Using Query . Cast(((case when cte.used_pages_count > cte.pages. Today we will see a very simple script that lists table names with the size of the table and along with that row counts. Cast((cte.pages * 8.)/1024 as decimal(10,3)) as tablesizeinmb,. Exec sys.sp_msforeachtable ' sp_spaceused ? ' and you can change it to insert all of result into temp table and after that select. For get all table size in one database you can use this query : This answer on so has. Let us learn it in today. Where you learn about the different. In this sql server tutorial, you will understand how to check database table size in sql server. Whether you’re managing the storage or optimizing the performance, knowing how to get table size in sql server is an essential skill. Here is a simple query which list size of the table in mb with row counts. I often run at my customer understand how many different tables.
        	
		 
    
        from brokeasshome.com 
     
        
        In this sql server tutorial, you will understand how to check database table size in sql server. This answer on so has. Here is a simple query which list size of the table in mb with row counts. Cast((cte.pages * 8.)/1024 as decimal(10,3)) as tablesizeinmb,. Today we will see a very simple script that lists table names with the size of the table and along with that row counts. Cast(((case when cte.used_pages_count > cte.pages. Whether you’re managing the storage or optimizing the performance, knowing how to get table size in sql server is an essential skill. I often run at my customer understand how many different tables. Where you learn about the different. Exec sys.sp_msforeachtable ' sp_spaceused ? ' and you can change it to insert all of result into temp table and after that select.
    
    	
		 
    How To Check Biggest Table Size In Sql Server Management Studio 
    How To Check Table Size In Sql Server Using Query  I often run at my customer understand how many different tables. Here is a simple query which list size of the table in mb with row counts. Where you learn about the different. Let us learn it in today. This answer on so has. Whether you’re managing the storage or optimizing the performance, knowing how to get table size in sql server is an essential skill. Today we will see a very simple script that lists table names with the size of the table and along with that row counts. For get all table size in one database you can use this query : In this sql server tutorial, you will understand how to check database table size in sql server. Cast(((case when cte.used_pages_count > cte.pages. I often run at my customer understand how many different tables. Cast((cte.pages * 8.)/1024 as decimal(10,3)) as tablesizeinmb,. Exec sys.sp_msforeachtable ' sp_spaceused ? ' and you can change it to insert all of result into temp table and after that select.
 
    
        From respectprint22.gitlab.io 
                    How To Check The Table Size In Sql Server Respectprint22 How To Check Table Size In Sql Server Using Query  I often run at my customer understand how many different tables. Cast(((case when cte.used_pages_count > cte.pages. Where you learn about the different. This answer on so has. Today we will see a very simple script that lists table names with the size of the table and along with that row counts. Cast((cte.pages * 8.)/1024 as decimal(10,3)) as tablesizeinmb,. In this. How To Check Table Size In Sql Server Using Query.
     
    
        From brokeasshome.com 
                    How To Check Table Size In Sql Server Database Engine How To Check Table Size In Sql Server Using Query  Cast(((case when cte.used_pages_count > cte.pages. Where you learn about the different. Here is a simple query which list size of the table in mb with row counts. This answer on so has. For get all table size in one database you can use this query : I often run at my customer understand how many different tables. In this sql. How To Check Table Size In Sql Server Using Query.
     
    
        From brokeasshome.com 
                    How To Check Table Size In Sql Server Using Query How To Check Table Size In Sql Server Using Query  This answer on so has. Cast(((case when cte.used_pages_count > cte.pages. Let us learn it in today. I often run at my customer understand how many different tables. In this sql server tutorial, you will understand how to check database table size in sql server. Exec sys.sp_msforeachtable ' sp_spaceused ? ' and you can change it to insert all of result. How To Check Table Size In Sql Server Using Query.
     
    
        From brokeasshome.com 
                    How To Check Biggest Table Size In Sql Server Management Studio How To Check Table Size In Sql Server Using Query  I often run at my customer understand how many different tables. This answer on so has. Exec sys.sp_msforeachtable ' sp_spaceused ? ' and you can change it to insert all of result into temp table and after that select. In this sql server tutorial, you will understand how to check database table size in sql server. Cast((cte.pages * 8.)/1024 as. How To Check Table Size In Sql Server Using Query.
     
    
        From brokeasshome.com 
                    How To Find Single Table Size In Sql Server How To Check Table Size In Sql Server Using Query  In this sql server tutorial, you will understand how to check database table size in sql server. I often run at my customer understand how many different tables. Today we will see a very simple script that lists table names with the size of the table and along with that row counts. Where you learn about the different. Cast((cte.pages *. How To Check Table Size In Sql Server Using Query.
     
    
        From www.wikihow.com 
                    How to Check Transaction Log Size in Sql Server (with Pictures) How To Check Table Size In Sql Server Using Query  In this sql server tutorial, you will understand how to check database table size in sql server. Here is a simple query which list size of the table in mb with row counts. I often run at my customer understand how many different tables. Where you learn about the different. Exec sys.sp_msforeachtable ' sp_spaceused ? ' and you can change. How To Check Table Size In Sql Server Using Query.
     
    
        From exodvuiqh.blob.core.windows.net 
                    How To Get Table Dependency In Sql Server Using Query at Leonardo Littleton blog How To Check Table Size In Sql Server Using Query  Cast((cte.pages * 8.)/1024 as decimal(10,3)) as tablesizeinmb,. Exec sys.sp_msforeachtable ' sp_spaceused ? ' and you can change it to insert all of result into temp table and after that select. Today we will see a very simple script that lists table names with the size of the table and along with that row counts. This answer on so has. I. How To Check Table Size In Sql Server Using Query.
     
    
        From mybios.me 
                    Sql Server Management Studio Check Table Size Bios Pics How To Check Table Size In Sql Server Using Query  Whether you’re managing the storage or optimizing the performance, knowing how to get table size in sql server is an essential skill. For get all table size in one database you can use this query : Today we will see a very simple script that lists table names with the size of the table and along with that row counts.. How To Check Table Size In Sql Server Using Query.
     
    
        From brokeasshome.com 
                    How To Check Table Size In Database Sql Server How To Check Table Size In Sql Server Using Query  Today we will see a very simple script that lists table names with the size of the table and along with that row counts. For get all table size in one database you can use this query : Here is a simple query which list size of the table in mb with row counts. I often run at my customer. How To Check Table Size In Sql Server Using Query.
     
    
        From dbtut.com 
                    How To Find Table and Index Sizes in SQL Server Database Tutorials How To Check Table Size In Sql Server Using Query  I often run at my customer understand how many different tables. In this sql server tutorial, you will understand how to check database table size in sql server. For get all table size in one database you can use this query : Exec sys.sp_msforeachtable ' sp_spaceused ? ' and you can change it to insert all of result into temp. How To Check Table Size In Sql Server Using Query.
     
    
        From brokeasshome.com 
                    How To Check Table Size In Sql Server 2000 How To Check Table Size In Sql Server Using Query  Cast(((case when cte.used_pages_count > cte.pages. I often run at my customer understand how many different tables. In this sql server tutorial, you will understand how to check database table size in sql server. Here is a simple query which list size of the table in mb with row counts. For get all table size in one database you can use. How To Check Table Size In Sql Server Using Query.
     
    
        From klavykcdp.blob.core.windows.net 
                    How To Find Big Size Table In Sql Server at Patrica Hardy blog How To Check Table Size In Sql Server Using Query  For get all table size in one database you can use this query : Cast((cte.pages * 8.)/1024 as decimal(10,3)) as tablesizeinmb,. Cast(((case when cte.used_pages_count > cte.pages. Whether you’re managing the storage or optimizing the performance, knowing how to get table size in sql server is an essential skill. Here is a simple query which list size of the table in. How To Check Table Size In Sql Server Using Query.
     
    
        From celohvoo.blob.core.windows.net 
                    How To Query Table Size In Sql Server at Johnnie Alexander blog How To Check Table Size In Sql Server Using Query  Cast((cte.pages * 8.)/1024 as decimal(10,3)) as tablesizeinmb,. In this sql server tutorial, you will understand how to check database table size in sql server. Whether you’re managing the storage or optimizing the performance, knowing how to get table size in sql server is an essential skill. Where you learn about the different. Here is a simple query which list size. How To Check Table Size In Sql Server Using Query.
     
    
        From brokeasshome.com 
                    How To Check Table Size In Sql Server Database Engine How To Check Table Size In Sql Server Using Query  Where you learn about the different. Exec sys.sp_msforeachtable ' sp_spaceused ? ' and you can change it to insert all of result into temp table and after that select. Cast(((case when cte.used_pages_count > cte.pages. I often run at my customer understand how many different tables. Here is a simple query which list size of the table in mb with row. How To Check Table Size In Sql Server Using Query.
     
    
        From learnwithsundar.wordpress.com 
                    Check SQL Server Database Size Learn With Sundar How To Check Table Size In Sql Server Using Query  I often run at my customer understand how many different tables. For get all table size in one database you can use this query : Today we will see a very simple script that lists table names with the size of the table and along with that row counts. Cast(((case when cte.used_pages_count > cte.pages. Where you learn about the different.. How To Check Table Size In Sql Server Using Query.
     
    
        From brokeasshome.com 
                    How To Check Table Size In Sql Server Database Engine How To Check Table Size In Sql Server Using Query  For get all table size in one database you can use this query : Today we will see a very simple script that lists table names with the size of the table and along with that row counts. Cast(((case when cte.used_pages_count > cte.pages. Let us learn it in today. Exec sys.sp_msforeachtable ' sp_spaceused ? ' and you can change it. How To Check Table Size In Sql Server Using Query.
     
    
        From brokeasshome.com 
                    How To Get Table Size In Sql Server Using Query How To Check Table Size In Sql Server Using Query  Cast((cte.pages * 8.)/1024 as decimal(10,3)) as tablesizeinmb,. I often run at my customer understand how many different tables. Where you learn about the different. This answer on so has. Exec sys.sp_msforeachtable ' sp_spaceused ? ' and you can change it to insert all of result into temp table and after that select. Whether you’re managing the storage or optimizing the. How To Check Table Size In Sql Server Using Query.
     
    
        From mybios.me 
                    Sql Server Management Studio Check Table Size Bios Pics How To Check Table Size In Sql Server Using Query  For get all table size in one database you can use this query : Here is a simple query which list size of the table in mb with row counts. Today we will see a very simple script that lists table names with the size of the table and along with that row counts. Whether you’re managing the storage or. How To Check Table Size In Sql Server Using Query.
     
    
        From mssqlquery.com 
                    Listing Sizes of Tables in Database in SQL Server MSSQL Query How To Check Table Size In Sql Server Using Query  Whether you’re managing the storage or optimizing the performance, knowing how to get table size in sql server is an essential skill. Cast(((case when cte.used_pages_count > cte.pages. Today we will see a very simple script that lists table names with the size of the table and along with that row counts. Exec sys.sp_msforeachtable ' sp_spaceused ? ' and you can. How To Check Table Size In Sql Server Using Query.
     
    
        From brokeasshome.com 
                    How To Check Table Size In Sql Server Management Studio How To Check Table Size In Sql Server Using Query  Here is a simple query which list size of the table in mb with row counts. Exec sys.sp_msforeachtable ' sp_spaceused ? ' and you can change it to insert all of result into temp table and after that select. For get all table size in one database you can use this query : This answer on so has. Today we. How To Check Table Size In Sql Server Using Query.
     
    
        From brokeasshome.com 
                    How To Check All Tables Size In Sql Server How To Check Table Size In Sql Server Using Query  Exec sys.sp_msforeachtable ' sp_spaceused ? ' and you can change it to insert all of result into temp table and after that select. I often run at my customer understand how many different tables. Let us learn it in today. Cast((cte.pages * 8.)/1024 as decimal(10,3)) as tablesizeinmb,. Where you learn about the different. Today we will see a very simple. How To Check Table Size In Sql Server Using Query.
     
    
        From respectprint22.gitlab.io 
                    How To Check The Table Size In Sql Server Respectprint22 How To Check Table Size In Sql Server Using Query  This answer on so has. Let us learn it in today. Here is a simple query which list size of the table in mb with row counts. I often run at my customer understand how many different tables. Cast(((case when cte.used_pages_count > cte.pages. Whether you’re managing the storage or optimizing the performance, knowing how to get table size in sql. How To Check Table Size In Sql Server Using Query.
     
    
        From brokeasshome.com 
                    How To Check Table Size In Sql Server Database How To Check Table Size In Sql Server Using Query  Let us learn it in today. For get all table size in one database you can use this query : Cast((cte.pages * 8.)/1024 as decimal(10,3)) as tablesizeinmb,. Here is a simple query which list size of the table in mb with row counts. Today we will see a very simple script that lists table names with the size of the. How To Check Table Size In Sql Server Using Query.
     
    
        From brokeasshome.com 
                    How To Check Table Size In Sql Server Using Query How To Check Table Size In Sql Server Using Query  Exec sys.sp_msforeachtable ' sp_spaceused ? ' and you can change it to insert all of result into temp table and after that select. This answer on so has. I often run at my customer understand how many different tables. Where you learn about the different. In this sql server tutorial, you will understand how to check database table size in. How To Check Table Size In Sql Server Using Query.
     
    
        From brokeasshome.com 
                    How To Check Table Size In Sql Server Database Engine How To Check Table Size In Sql Server Using Query  Let us learn it in today. Today we will see a very simple script that lists table names with the size of the table and along with that row counts. I often run at my customer understand how many different tables. Whether you’re managing the storage or optimizing the performance, knowing how to get table size in sql server is. How To Check Table Size In Sql Server Using Query.
     
    
        From brokeasshome.com 
                    How To Check Table Size In Sql Database How To Check Table Size In Sql Server Using Query  Let us learn it in today. Here is a simple query which list size of the table in mb with row counts. Cast(((case when cte.used_pages_count > cte.pages. Where you learn about the different. In this sql server tutorial, you will understand how to check database table size in sql server. For get all table size in one database you can. How To Check Table Size In Sql Server Using Query.
     
    
        From brokeasshome.com 
                    How To Check Table Size In Database Sql Server How To Check Table Size In Sql Server Using Query  Here is a simple query which list size of the table in mb with row counts. Let us learn it in today. Cast((cte.pages * 8.)/1024 as decimal(10,3)) as tablesizeinmb,. Whether you’re managing the storage or optimizing the performance, knowing how to get table size in sql server is an essential skill. This answer on so has. Today we will see. How To Check Table Size In Sql Server Using Query.
     
    
        From brokeasshome.com 
                    How To Check Table Size In Sql Server Database Engine How To Check Table Size In Sql Server Using Query  Where you learn about the different. This answer on so has. I often run at my customer understand how many different tables. In this sql server tutorial, you will understand how to check database table size in sql server. Here is a simple query which list size of the table in mb with row counts. Let us learn it in. How To Check Table Size In Sql Server Using Query.
     
    
        From peter-whyte.com 
                    How to Check Table Sizes in SQL Server MSSQL DBA Blog How To Check Table Size In Sql Server Using Query  Here is a simple query which list size of the table in mb with row counts. Cast(((case when cte.used_pages_count > cte.pages. I often run at my customer understand how many different tables. Where you learn about the different. Exec sys.sp_msforeachtable ' sp_spaceused ? ' and you can change it to insert all of result into temp table and after that. How To Check Table Size In Sql Server Using Query.
     
    
        From brokeasshome.com 
                    How To Get Table Size In Sql Server Using Query How To Check Table Size In Sql Server Using Query  I often run at my customer understand how many different tables. In this sql server tutorial, you will understand how to check database table size in sql server. Here is a simple query which list size of the table in mb with row counts. Let us learn it in today. Cast(((case when cte.used_pages_count > cte.pages. This answer on so has.. How To Check Table Size In Sql Server Using Query.
     
    
        From gioyikdsh.blob.core.windows.net 
                    How To Check Table Filegroup In Sql Server at Joseph Bean blog How To Check Table Size In Sql Server Using Query  For get all table size in one database you can use this query : Where you learn about the different. Cast(((case when cte.used_pages_count > cte.pages. Whether you’re managing the storage or optimizing the performance, knowing how to get table size in sql server is an essential skill. Exec sys.sp_msforeachtable ' sp_spaceused ? ' and you can change it to insert. How To Check Table Size In Sql Server Using Query.
     
    
        From www.essentialsql.com 
                    How to Use SQL Variables in Queries Essential SQL How To Check Table Size In Sql Server Using Query  Cast((cte.pages * 8.)/1024 as decimal(10,3)) as tablesizeinmb,. For get all table size in one database you can use this query : I often run at my customer understand how many different tables. Today we will see a very simple script that lists table names with the size of the table and along with that row counts. Whether you’re managing the. How To Check Table Size In Sql Server Using Query.
     
    
        From brokeasshome.com 
                    How To Check The Size Of A Table In Sql Server How To Check Table Size In Sql Server Using Query  In this sql server tutorial, you will understand how to check database table size in sql server. Cast(((case when cte.used_pages_count > cte.pages. Let us learn it in today. Whether you’re managing the storage or optimizing the performance, knowing how to get table size in sql server is an essential skill. Exec sys.sp_msforeachtable ' sp_spaceused ? ' and you can change. How To Check Table Size In Sql Server Using Query.
     
    
        From sqlserverguides.com 
                    How to Check Database Log File Size in SQL Server Using Query? SQL Server Guides How To Check Table Size In Sql Server Using Query  Here is a simple query which list size of the table in mb with row counts. For get all table size in one database you can use this query : Where you learn about the different. Whether you’re managing the storage or optimizing the performance, knowing how to get table size in sql server is an essential skill. This answer. How To Check Table Size In Sql Server Using Query.
     
    
        From sqlserverguides.com 
                    How to Check Database Size in SQL Server Using Query? SQL Server Guides How To Check Table Size In Sql Server Using Query  Exec sys.sp_msforeachtable ' sp_spaceused ? ' and you can change it to insert all of result into temp table and after that select. Today we will see a very simple script that lists table names with the size of the table and along with that row counts. Cast((cte.pages * 8.)/1024 as decimal(10,3)) as tablesizeinmb,. Whether you’re managing the storage or. How To Check Table Size In Sql Server Using Query.