System-Level Fault Detection . Results show that the system can effectively solve the problem of manual inspection, improve the efficiency and accuracy of fault detection, reduce. In the method, two new spc rules are developed for detecting sudden and gradual faults. This paper presents a strategy for fault detection and diagnosis (fdd) of hvac systems involving sensor faults at the system level. The method has been tested against a simulation. Typical steps involved in the design and development of automatic fdd system, including system knowledge representation, data.
from www.mdpi.com
In the method, two new spc rules are developed for detecting sudden and gradual faults. This paper presents a strategy for fault detection and diagnosis (fdd) of hvac systems involving sensor faults at the system level. Typical steps involved in the design and development of automatic fdd system, including system knowledge representation, data. Results show that the system can effectively solve the problem of manual inspection, improve the efficiency and accuracy of fault detection, reduce. The method has been tested against a simulation.
Energies Free FullText Automatic Monitoring System for Online
System-Level Fault Detection Results show that the system can effectively solve the problem of manual inspection, improve the efficiency and accuracy of fault detection, reduce. Results show that the system can effectively solve the problem of manual inspection, improve the efficiency and accuracy of fault detection, reduce. The method has been tested against a simulation. Typical steps involved in the design and development of automatic fdd system, including system knowledge representation, data. In the method, two new spc rules are developed for detecting sudden and gradual faults. This paper presents a strategy for fault detection and diagnosis (fdd) of hvac systems involving sensor faults at the system level.
From www.researchgate.net
Classification scheme for fault detection and diagnosis (FDD) methods System-Level Fault Detection This paper presents a strategy for fault detection and diagnosis (fdd) of hvac systems involving sensor faults at the system level. The method has been tested against a simulation. Results show that the system can effectively solve the problem of manual inspection, improve the efficiency and accuracy of fault detection, reduce. Typical steps involved in the design and development of. System-Level Fault Detection.
From www.researchgate.net
(PDF) A Fault Detection System for a Geothermal Heat Exchanger Sensor System-Level Fault Detection Results show that the system can effectively solve the problem of manual inspection, improve the efficiency and accuracy of fault detection, reduce. Typical steps involved in the design and development of automatic fdd system, including system knowledge representation, data. The method has been tested against a simulation. This paper presents a strategy for fault detection and diagnosis (fdd) of hvac. System-Level Fault Detection.
From www.slideserve.com
PPT Application Level Fault Tolerance and Detection PowerPoint System-Level Fault Detection Typical steps involved in the design and development of automatic fdd system, including system knowledge representation, data. This paper presents a strategy for fault detection and diagnosis (fdd) of hvac systems involving sensor faults at the system level. Results show that the system can effectively solve the problem of manual inspection, improve the efficiency and accuracy of fault detection, reduce.. System-Level Fault Detection.
From www.researchgate.net
Arcfault detection at (a) modulelevel, (b) stringlevel, and (c System-Level Fault Detection Typical steps involved in the design and development of automatic fdd system, including system knowledge representation, data. This paper presents a strategy for fault detection and diagnosis (fdd) of hvac systems involving sensor faults at the system level. Results show that the system can effectively solve the problem of manual inspection, improve the efficiency and accuracy of fault detection, reduce.. System-Level Fault Detection.
From resourcecenter.ieee.org
Adversarial Attacks On MultiLevel Fault Detection And Diagnosis System-Level Fault Detection In the method, two new spc rules are developed for detecting sudden and gradual faults. Typical steps involved in the design and development of automatic fdd system, including system knowledge representation, data. This paper presents a strategy for fault detection and diagnosis (fdd) of hvac systems involving sensor faults at the system level. The method has been tested against a. System-Level Fault Detection.
From www.semanticscholar.org
Figure 3 from A simulation study of a hierarchical, rulebased method System-Level Fault Detection Results show that the system can effectively solve the problem of manual inspection, improve the efficiency and accuracy of fault detection, reduce. In the method, two new spc rules are developed for detecting sudden and gradual faults. Typical steps involved in the design and development of automatic fdd system, including system knowledge representation, data. The method has been tested against. System-Level Fault Detection.
From www.degruyter.com
A simplified method for fault detection and identification of mismatch System-Level Fault Detection The method has been tested against a simulation. Results show that the system can effectively solve the problem of manual inspection, improve the efficiency and accuracy of fault detection, reduce. Typical steps involved in the design and development of automatic fdd system, including system knowledge representation, data. This paper presents a strategy for fault detection and diagnosis (fdd) of hvac. System-Level Fault Detection.
From www.researchgate.net
Concept of model based fault detection and isolation. Download System-Level Fault Detection This paper presents a strategy for fault detection and diagnosis (fdd) of hvac systems involving sensor faults at the system level. Results show that the system can effectively solve the problem of manual inspection, improve the efficiency and accuracy of fault detection, reduce. Typical steps involved in the design and development of automatic fdd system, including system knowledge representation, data.. System-Level Fault Detection.
From www.researchgate.net
(PDF) A digital twin approach to systemlevel fault detection and System-Level Fault Detection Typical steps involved in the design and development of automatic fdd system, including system knowledge representation, data. In the method, two new spc rules are developed for detecting sudden and gradual faults. Results show that the system can effectively solve the problem of manual inspection, improve the efficiency and accuracy of fault detection, reduce. The method has been tested against. System-Level Fault Detection.
From www.mdpi.com
Energies Free FullText Automatic Monitoring System for Online System-Level Fault Detection Typical steps involved in the design and development of automatic fdd system, including system knowledge representation, data. In the method, two new spc rules are developed for detecting sudden and gradual faults. This paper presents a strategy for fault detection and diagnosis (fdd) of hvac systems involving sensor faults at the system level. Results show that the system can effectively. System-Level Fault Detection.
From research.engineering.ucdavis.edu
Fault Detection and Diagnosis in Process Systems Palazoglu Research Lab System-Level Fault Detection Results show that the system can effectively solve the problem of manual inspection, improve the efficiency and accuracy of fault detection, reduce. In the method, two new spc rules are developed for detecting sudden and gradual faults. The method has been tested against a simulation. This paper presents a strategy for fault detection and diagnosis (fdd) of hvac systems involving. System-Level Fault Detection.
From www.mdpi.com
Energies Free FullText Automatic Monitoring System for Online System-Level Fault Detection Results show that the system can effectively solve the problem of manual inspection, improve the efficiency and accuracy of fault detection, reduce. This paper presents a strategy for fault detection and diagnosis (fdd) of hvac systems involving sensor faults at the system level. The method has been tested against a simulation. In the method, two new spc rules are developed. System-Level Fault Detection.
From www.researchgate.net
Schematic diagram of PCAbased fault detection technique Download System-Level Fault Detection Typical steps involved in the design and development of automatic fdd system, including system knowledge representation, data. This paper presents a strategy for fault detection and diagnosis (fdd) of hvac systems involving sensor faults at the system level. The method has been tested against a simulation. Results show that the system can effectively solve the problem of manual inspection, improve. System-Level Fault Detection.
From userguidefixshaw101.z21.web.core.windows.net
ground fault detection circuit System-Level Fault Detection Typical steps involved in the design and development of automatic fdd system, including system knowledge representation, data. This paper presents a strategy for fault detection and diagnosis (fdd) of hvac systems involving sensor faults at the system level. The method has been tested against a simulation. In the method, two new spc rules are developed for detecting sudden and gradual. System-Level Fault Detection.
From www.semanticscholar.org
Figure 1 from A simulation study of a hierarchical, rulebased method System-Level Fault Detection Typical steps involved in the design and development of automatic fdd system, including system knowledge representation, data. This paper presents a strategy for fault detection and diagnosis (fdd) of hvac systems involving sensor faults at the system level. The method has been tested against a simulation. In the method, two new spc rules are developed for detecting sudden and gradual. System-Level Fault Detection.
From www.mdpi.com
Energies Free FullText Automatic Monitoring System for Online System-Level Fault Detection Typical steps involved in the design and development of automatic fdd system, including system knowledge representation, data. In the method, two new spc rules are developed for detecting sudden and gradual faults. The method has been tested against a simulation. This paper presents a strategy for fault detection and diagnosis (fdd) of hvac systems involving sensor faults at the system. System-Level Fault Detection.
From www.fs-technology.com
Products Fault Detection & Classification System (FDC) System-Level Fault Detection The method has been tested against a simulation. Typical steps involved in the design and development of automatic fdd system, including system knowledge representation, data. In the method, two new spc rules are developed for detecting sudden and gradual faults. This paper presents a strategy for fault detection and diagnosis (fdd) of hvac systems involving sensor faults at the system. System-Level Fault Detection.
From www.researchgate.net
Block diagram of fault diagnosis system for CHMLI. Download System-Level Fault Detection In the method, two new spc rules are developed for detecting sudden and gradual faults. Typical steps involved in the design and development of automatic fdd system, including system knowledge representation, data. Results show that the system can effectively solve the problem of manual inspection, improve the efficiency and accuracy of fault detection, reduce. This paper presents a strategy for. System-Level Fault Detection.
From www.slideserve.com
PPT Agenda PowerPoint Presentation, free download ID6377053 System-Level Fault Detection Typical steps involved in the design and development of automatic fdd system, including system knowledge representation, data. This paper presents a strategy for fault detection and diagnosis (fdd) of hvac systems involving sensor faults at the system level. In the method, two new spc rules are developed for detecting sudden and gradual faults. Results show that the system can effectively. System-Level Fault Detection.
From www.researchgate.net
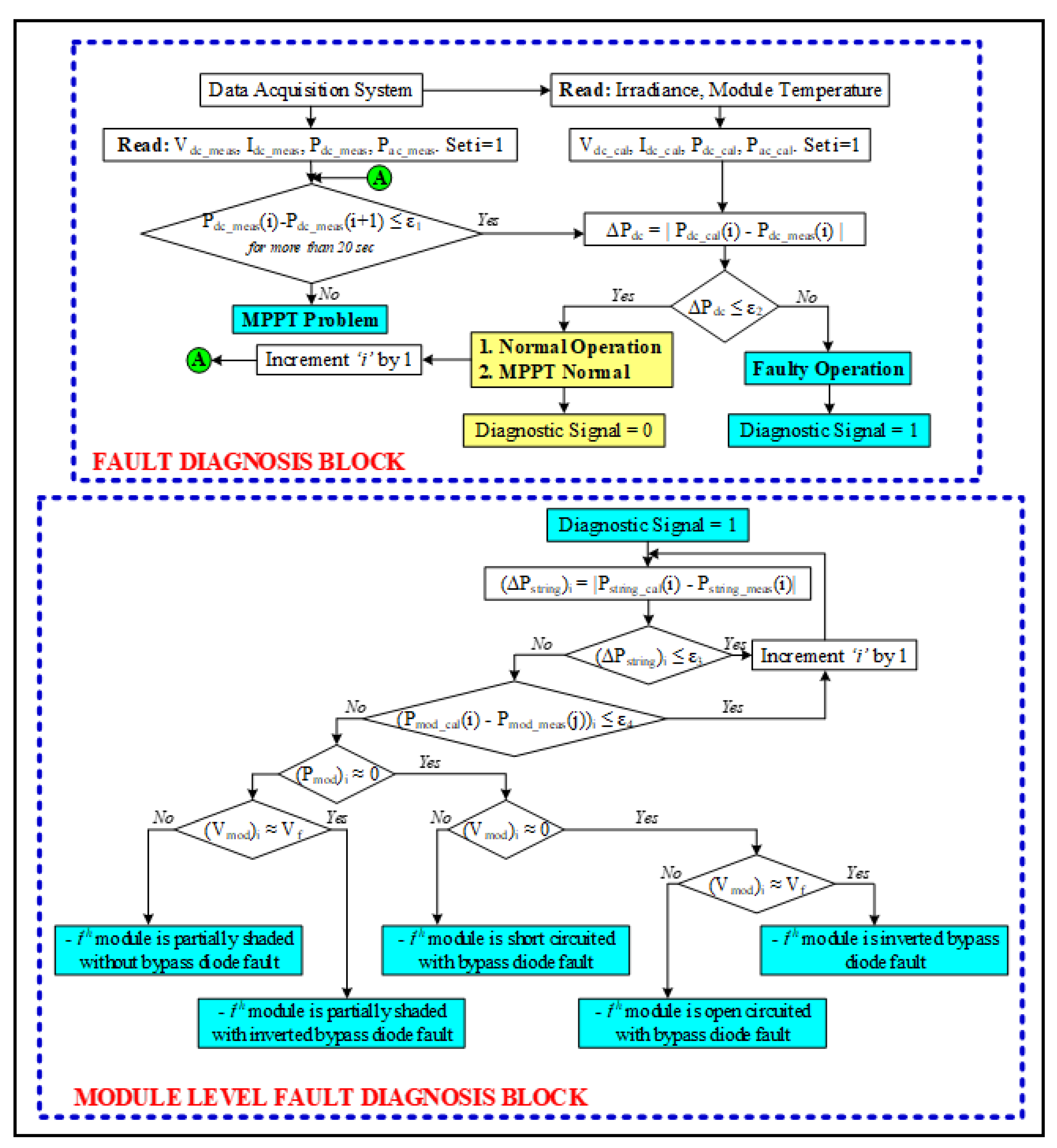
(PDF) Automatic Monitoring System for Online ModuleLevel Fault System-Level Fault Detection Results show that the system can effectively solve the problem of manual inspection, improve the efficiency and accuracy of fault detection, reduce. The method has been tested against a simulation. Typical steps involved in the design and development of automatic fdd system, including system knowledge representation, data. This paper presents a strategy for fault detection and diagnosis (fdd) of hvac. System-Level Fault Detection.
From www.slideserve.com
PPT Application Level Fault Tolerance and Detection PowerPoint System-Level Fault Detection Typical steps involved in the design and development of automatic fdd system, including system knowledge representation, data. In the method, two new spc rules are developed for detecting sudden and gradual faults. Results show that the system can effectively solve the problem of manual inspection, improve the efficiency and accuracy of fault detection, reduce. This paper presents a strategy for. System-Level Fault Detection.
From mavink.com
Ai Fault Detection System-Level Fault Detection The method has been tested against a simulation. In the method, two new spc rules are developed for detecting sudden and gradual faults. Results show that the system can effectively solve the problem of manual inspection, improve the efficiency and accuracy of fault detection, reduce. Typical steps involved in the design and development of automatic fdd system, including system knowledge. System-Level Fault Detection.
From www.mdpi.com
Sensors Free FullText A Monitoring System for Online Fault System-Level Fault Detection This paper presents a strategy for fault detection and diagnosis (fdd) of hvac systems involving sensor faults at the system level. Results show that the system can effectively solve the problem of manual inspection, improve the efficiency and accuracy of fault detection, reduce. In the method, two new spc rules are developed for detecting sudden and gradual faults. The method. System-Level Fault Detection.
From www.researchgate.net
General concept of fault detection and classification Download System-Level Fault Detection In the method, two new spc rules are developed for detecting sudden and gradual faults. Typical steps involved in the design and development of automatic fdd system, including system knowledge representation, data. The method has been tested against a simulation. This paper presents a strategy for fault detection and diagnosis (fdd) of hvac systems involving sensor faults at the system. System-Level Fault Detection.
From www.researchgate.net
A flow chart for the fault diagnosis expert system Download System-Level Fault Detection The method has been tested against a simulation. Results show that the system can effectively solve the problem of manual inspection, improve the efficiency and accuracy of fault detection, reduce. In the method, two new spc rules are developed for detecting sudden and gradual faults. This paper presents a strategy for fault detection and diagnosis (fdd) of hvac systems involving. System-Level Fault Detection.
From www.researchgate.net
Procedures of multilevel fault detection Download Scientific Diagram System-Level Fault Detection This paper presents a strategy for fault detection and diagnosis (fdd) of hvac systems involving sensor faults at the system level. Results show that the system can effectively solve the problem of manual inspection, improve the efficiency and accuracy of fault detection, reduce. Typical steps involved in the design and development of automatic fdd system, including system knowledge representation, data.. System-Level Fault Detection.
From issuu.com
The Benefits of Implementing a Fault Detection and Diagnosis System in System-Level Fault Detection This paper presents a strategy for fault detection and diagnosis (fdd) of hvac systems involving sensor faults at the system level. Results show that the system can effectively solve the problem of manual inspection, improve the efficiency and accuracy of fault detection, reduce. Typical steps involved in the design and development of automatic fdd system, including system knowledge representation, data.. System-Level Fault Detection.
From www.intechopen.com
RealTime Fault Detection and Diagnosis Using Intelligent Monitoring System-Level Fault Detection The method has been tested against a simulation. Typical steps involved in the design and development of automatic fdd system, including system knowledge representation, data. Results show that the system can effectively solve the problem of manual inspection, improve the efficiency and accuracy of fault detection, reduce. In the method, two new spc rules are developed for detecting sudden and. System-Level Fault Detection.
From www.slideserve.com
PPT Identification and criticality assessment of the operational System-Level Fault Detection In the method, two new spc rules are developed for detecting sudden and gradual faults. This paper presents a strategy for fault detection and diagnosis (fdd) of hvac systems involving sensor faults at the system level. Results show that the system can effectively solve the problem of manual inspection, improve the efficiency and accuracy of fault detection, reduce. The method. System-Level Fault Detection.
From www.researchgate.net
Block diagram of the fault detection approach. Download Scientific System-Level Fault Detection The method has been tested against a simulation. Typical steps involved in the design and development of automatic fdd system, including system knowledge representation, data. In the method, two new spc rules are developed for detecting sudden and gradual faults. This paper presents a strategy for fault detection and diagnosis (fdd) of hvac systems involving sensor faults at the system. System-Level Fault Detection.
From www.semanticscholar.org
Table 1 from A simulation study of a hierarchical, rulebased method System-Level Fault Detection The method has been tested against a simulation. This paper presents a strategy for fault detection and diagnosis (fdd) of hvac systems involving sensor faults at the system level. Typical steps involved in the design and development of automatic fdd system, including system knowledge representation, data. Results show that the system can effectively solve the problem of manual inspection, improve. System-Level Fault Detection.
From www.mdpi.com
Energies Free FullText Automatic Monitoring System for Online System-Level Fault Detection In the method, two new spc rules are developed for detecting sudden and gradual faults. The method has been tested against a simulation. Typical steps involved in the design and development of automatic fdd system, including system knowledge representation, data. Results show that the system can effectively solve the problem of manual inspection, improve the efficiency and accuracy of fault. System-Level Fault Detection.
From www.mdpi.com
Energies Free FullText Automatic Monitoring System for Online System-Level Fault Detection Typical steps involved in the design and development of automatic fdd system, including system knowledge representation, data. In the method, two new spc rules are developed for detecting sudden and gradual faults. The method has been tested against a simulation. This paper presents a strategy for fault detection and diagnosis (fdd) of hvac systems involving sensor faults at the system. System-Level Fault Detection.
From www.researchgate.net
Flowchart for fault detection and localization Download Scientific System-Level Fault Detection The method has been tested against a simulation. Typical steps involved in the design and development of automatic fdd system, including system knowledge representation, data. Results show that the system can effectively solve the problem of manual inspection, improve the efficiency and accuracy of fault detection, reduce. This paper presents a strategy for fault detection and diagnosis (fdd) of hvac. System-Level Fault Detection.
From www.mdpi.com
Energies Free FullText Automatic Monitoring System for Online System-Level Fault Detection Results show that the system can effectively solve the problem of manual inspection, improve the efficiency and accuracy of fault detection, reduce. In the method, two new spc rules are developed for detecting sudden and gradual faults. Typical steps involved in the design and development of automatic fdd system, including system knowledge representation, data. The method has been tested against. System-Level Fault Detection.