Horizontal Scroll Intellij . Right click on the item and select add mouse shortcut and try swiping. Horizontal scrolling can be enabled in 'file | settings | editor | general | appearance'. Open file > settings > keymap and search for scroll left. You will see, it will auto. Created november 04, 2018 01:38. Find out how to use soft wraps, virtual space, scroll offset, caret movement,. 26 rows learn how to configure the editor behaviour and customize its view on the general page of the settings dialog. How to show the horizontal scroll? Whenever i use idea on my 12 powerbook g4, i find i often need to scroll horizontally due to the small screen. Not in intellij idea, though. I have update the mac system preferences like always show the scroll.
from medium.com
Horizontal scrolling can be enabled in 'file | settings | editor | general | appearance'. Whenever i use idea on my 12 powerbook g4, i find i often need to scroll horizontally due to the small screen. How to show the horizontal scroll? Created november 04, 2018 01:38. Right click on the item and select add mouse shortcut and try swiping. Not in intellij idea, though. I have update the mac system preferences like always show the scroll. Find out how to use soft wraps, virtual space, scroll offset, caret movement,. 26 rows learn how to configure the editor behaviour and customize its view on the general page of the settings dialog. Open file > settings > keymap and search for scroll left.
IntelliJ File Templates Streamline Dev Process with Folders & Files
Horizontal Scroll Intellij You will see, it will auto. You will see, it will auto. Right click on the item and select add mouse shortcut and try swiping. How to show the horizontal scroll? Whenever i use idea on my 12 powerbook g4, i find i often need to scroll horizontally due to the small screen. 26 rows learn how to configure the editor behaviour and customize its view on the general page of the settings dialog. I have update the mac system preferences like always show the scroll. Created november 04, 2018 01:38. Not in intellij idea, though. Horizontal scrolling can be enabled in 'file | settings | editor | general | appearance'. Open file > settings > keymap and search for scroll left. Find out how to use soft wraps, virtual space, scroll offset, caret movement,.
From pngtree.com
Horizontal Scroll Vector PNG, Vector, PSD, and Clipart With Transparent Horizontal Scroll Intellij How to show the horizontal scroll? I have update the mac system preferences like always show the scroll. Whenever i use idea on my 12 powerbook g4, i find i often need to scroll horizontally due to the small screen. Right click on the item and select add mouse shortcut and try swiping. You will see, it will auto. Horizontal. Horizontal Scroll Intellij.
From www.youtube.com
Intellij Idea scroll bar for spigot mc versions not working YouTube Horizontal Scroll Intellij You will see, it will auto. Right click on the item and select add mouse shortcut and try swiping. Find out how to use soft wraps, virtual space, scroll offset, caret movement,. Whenever i use idea on my 12 powerbook g4, i find i often need to scroll horizontally due to the small screen. How to show the horizontal scroll?. Horizontal Scroll Intellij.
From pngtree.com
Old Paper Scroll Vintage, Old Paper, Reel, Vintage Paper PNG Horizontal Scroll Intellij Find out how to use soft wraps, virtual space, scroll offset, caret movement,. You will see, it will auto. 26 rows learn how to configure the editor behaviour and customize its view on the general page of the settings dialog. Whenever i use idea on my 12 powerbook g4, i find i often need to scroll horizontally due to the. Horizontal Scroll Intellij.
From blog.jetbrains.com
IntelliJ IDEA 2023.1 EAP 3 New UI Enhancements, Docker Improvements Horizontal Scroll Intellij Not in intellij idea, though. How to show the horizontal scroll? Whenever i use idea on my 12 powerbook g4, i find i often need to scroll horizontally due to the small screen. Created november 04, 2018 01:38. Horizontal scrolling can be enabled in 'file | settings | editor | general | appearance'. I have update the mac system preferences. Horizontal Scroll Intellij.
From stock.adobe.com
horizontal scroll paper banner Stock Vector Adobe Stock Horizontal Scroll Intellij Open file > settings > keymap and search for scroll left. Whenever i use idea on my 12 powerbook g4, i find i often need to scroll horizontally due to the small screen. Horizontal scrolling can be enabled in 'file | settings | editor | general | appearance'. Created november 04, 2018 01:38. You will see, it will auto. I. Horizontal Scroll Intellij.
From hoegerl.com
Perfekt entwickeln mit IntelliJ IDEA Horizontal Scroll Intellij Created november 04, 2018 01:38. You will see, it will auto. Open file > settings > keymap and search for scroll left. Whenever i use idea on my 12 powerbook g4, i find i often need to scroll horizontally due to the small screen. Horizontal scrolling can be enabled in 'file | settings | editor | general | appearance'. How. Horizontal Scroll Intellij.
From www.bitspedia.com
How to Scroll Down a Page in Selenium driver Java Horizontal Scroll Intellij Horizontal scrolling can be enabled in 'file | settings | editor | general | appearance'. Right click on the item and select add mouse shortcut and try swiping. Whenever i use idea on my 12 powerbook g4, i find i often need to scroll horizontally due to the small screen. 26 rows learn how to configure the editor behaviour and. Horizontal Scroll Intellij.
From stackoverflow.com
How to prevent horizontal scrollbar in latest release(s) of IntelliJ Horizontal Scroll Intellij Not in intellij idea, though. You will see, it will auto. Right click on the item and select add mouse shortcut and try swiping. Find out how to use soft wraps, virtual space, scroll offset, caret movement,. 26 rows learn how to configure the editor behaviour and customize its view on the general page of the settings dialog. Whenever i. Horizontal Scroll Intellij.
From laptopprocessors.ru
Css no horizontal scrollbars Horizontal Scroll Intellij Whenever i use idea on my 12 powerbook g4, i find i often need to scroll horizontally due to the small screen. How to show the horizontal scroll? Not in intellij idea, though. 26 rows learn how to configure the editor behaviour and customize its view on the general page of the settings dialog. I have update the mac system. Horizontal Scroll Intellij.
From stackoverflow.com
themes Intellij Idea Theming can't find the horizontal border Horizontal Scroll Intellij Whenever i use idea on my 12 powerbook g4, i find i often need to scroll horizontally due to the small screen. How to show the horizontal scroll? You will see, it will auto. Not in intellij idea, though. Created november 04, 2018 01:38. 26 rows learn how to configure the editor behaviour and customize its view on the general. Horizontal Scroll Intellij.
From www.itreview.jp
IntelliJ IDEAの評判を全21件のユーザーレビュー・口コミで紹介 Horizontal Scroll Intellij How to show the horizontal scroll? Whenever i use idea on my 12 powerbook g4, i find i often need to scroll horizontally due to the small screen. Created november 04, 2018 01:38. 26 rows learn how to configure the editor behaviour and customize its view on the general page of the settings dialog. Right click on the item and. Horizontal Scroll Intellij.
From stackoverflow.com
Horizontal Scroll for angular material table with arrow buttons Stack Horizontal Scroll Intellij Created november 04, 2018 01:38. How to show the horizontal scroll? Right click on the item and select add mouse shortcut and try swiping. Open file > settings > keymap and search for scroll left. Not in intellij idea, though. You will see, it will auto. 26 rows learn how to configure the editor behaviour and customize its view on. Horizontal Scroll Intellij.
From intellij-support.jetbrains.com
How the show horizontal scroll bar? IDEs Support (IntelliJ Platform Horizontal Scroll Intellij Whenever i use idea on my 12 powerbook g4, i find i often need to scroll horizontally due to the small screen. How to show the horizontal scroll? Not in intellij idea, though. Right click on the item and select add mouse shortcut and try swiping. Created november 04, 2018 01:38. 26 rows learn how to configure the editor behaviour. Horizontal Scroll Intellij.
From www.reddit.com
How can I disable horizontal scroll? I want my lines to "appear in new Horizontal Scroll Intellij I have update the mac system preferences like always show the scroll. Right click on the item and select add mouse shortcut and try swiping. How to show the horizontal scroll? You will see, it will auto. Not in intellij idea, though. Whenever i use idea on my 12 powerbook g4, i find i often need to scroll horizontally due. Horizontal Scroll Intellij.
From intellij-support.jetbrains.com
Vertical scroll bar has disappeared IDEs Support (IntelliJ Platform Horizontal Scroll Intellij Right click on the item and select add mouse shortcut and try swiping. Find out how to use soft wraps, virtual space, scroll offset, caret movement,. You will see, it will auto. How to show the horizontal scroll? 26 rows learn how to configure the editor behaviour and customize its view on the general page of the settings dialog. Horizontal. Horizontal Scroll Intellij.
From www.developer.com
IntelliJ IDEA Review Horizontal Scroll Intellij Find out how to use soft wraps, virtual space, scroll offset, caret movement,. You will see, it will auto. I have update the mac system preferences like always show the scroll. Horizontal scrolling can be enabled in 'file | settings | editor | general | appearance'. Not in intellij idea, though. Whenever i use idea on my 12 powerbook g4,. Horizontal Scroll Intellij.
From stackoverflow.com
javadoc of author in Intellij Stack Overflow Horizontal Scroll Intellij Horizontal scrolling can be enabled in 'file | settings | editor | general | appearance'. Open file > settings > keymap and search for scroll left. How to show the horizontal scroll? Whenever i use idea on my 12 powerbook g4, i find i often need to scroll horizontally due to the small screen. Find out how to use soft. Horizontal Scroll Intellij.
From stackoverflow.com
React Native Scrollview scroll one by one (items with different Horizontal Scroll Intellij Right click on the item and select add mouse shortcut and try swiping. Open file > settings > keymap and search for scroll left. Whenever i use idea on my 12 powerbook g4, i find i often need to scroll horizontally due to the small screen. I have update the mac system preferences like always show the scroll. Find out. Horizontal Scroll Intellij.
From intellij-support.jetbrains.com
Disable horizontal autoscroll when pasting text IDEs Support Horizontal Scroll Intellij 26 rows learn how to configure the editor behaviour and customize its view on the general page of the settings dialog. You will see, it will auto. Not in intellij idea, though. How to show the horizontal scroll? Whenever i use idea on my 12 powerbook g4, i find i often need to scroll horizontally due to the small screen.. Horizontal Scroll Intellij.
From intellij-support.jetbrains.com
[Flutter/Dart] Horizontal tree indent guides is missing IDEs Support Horizontal Scroll Intellij How to show the horizontal scroll? 26 rows learn how to configure the editor behaviour and customize its view on the general page of the settings dialog. You will see, it will auto. Right click on the item and select add mouse shortcut and try swiping. Created november 04, 2018 01:38. Find out how to use soft wraps, virtual space,. Horizontal Scroll Intellij.
From www.youtube.com
how to Enable mouse scroll zoom in IntelliJ Idea Ankur YouTube Horizontal Scroll Intellij You will see, it will auto. Right click on the item and select add mouse shortcut and try swiping. Open file > settings > keymap and search for scroll left. 26 rows learn how to configure the editor behaviour and customize its view on the general page of the settings dialog. I have update the mac system preferences like always. Horizontal Scroll Intellij.
From intellij-support.jetbrains.com
How the show horizontal scroll bar? IDEs Support (IntelliJ Platform Horizontal Scroll Intellij Right click on the item and select add mouse shortcut and try swiping. Not in intellij idea, though. 26 rows learn how to configure the editor behaviour and customize its view on the general page of the settings dialog. Created november 04, 2018 01:38. You will see, it will auto. Horizontal scrolling can be enabled in 'file | settings |. Horizontal Scroll Intellij.
From azsoft.com
JetBrains IntelliJ IDEA Horizontal Scroll Intellij How to show the horizontal scroll? Whenever i use idea on my 12 powerbook g4, i find i often need to scroll horizontally due to the small screen. Created november 04, 2018 01:38. Find out how to use soft wraps, virtual space, scroll offset, caret movement,. 26 rows learn how to configure the editor behaviour and customize its view on. Horizontal Scroll Intellij.
From mix166.vn
Top 5 intellij download mới nhất năm 2023 The first knowledge sharing Horizontal Scroll Intellij Open file > settings > keymap and search for scroll left. 26 rows learn how to configure the editor behaviour and customize its view on the general page of the settings dialog. How to show the horizontal scroll? You will see, it will auto. Created november 04, 2018 01:38. Not in intellij idea, though. Find out how to use soft. Horizontal Scroll Intellij.
From stackoverflow.com
angular how to keep horizontal scroll for prime Ng table body ,as Horizontal Scroll Intellij Right click on the item and select add mouse shortcut and try swiping. How to show the horizontal scroll? I have update the mac system preferences like always show the scroll. Whenever i use idea on my 12 powerbook g4, i find i often need to scroll horizontally due to the small screen. Created november 04, 2018 01:38. Horizontal scrolling. Horizontal Scroll Intellij.
From www.figma.com
Horizontal scroll snap Figma Horizontal Scroll Intellij Created november 04, 2018 01:38. I have update the mac system preferences like always show the scroll. Horizontal scrolling can be enabled in 'file | settings | editor | general | appearance'. 26 rows learn how to configure the editor behaviour and customize its view on the general page of the settings dialog. Find out how to use soft wraps,. Horizontal Scroll Intellij.
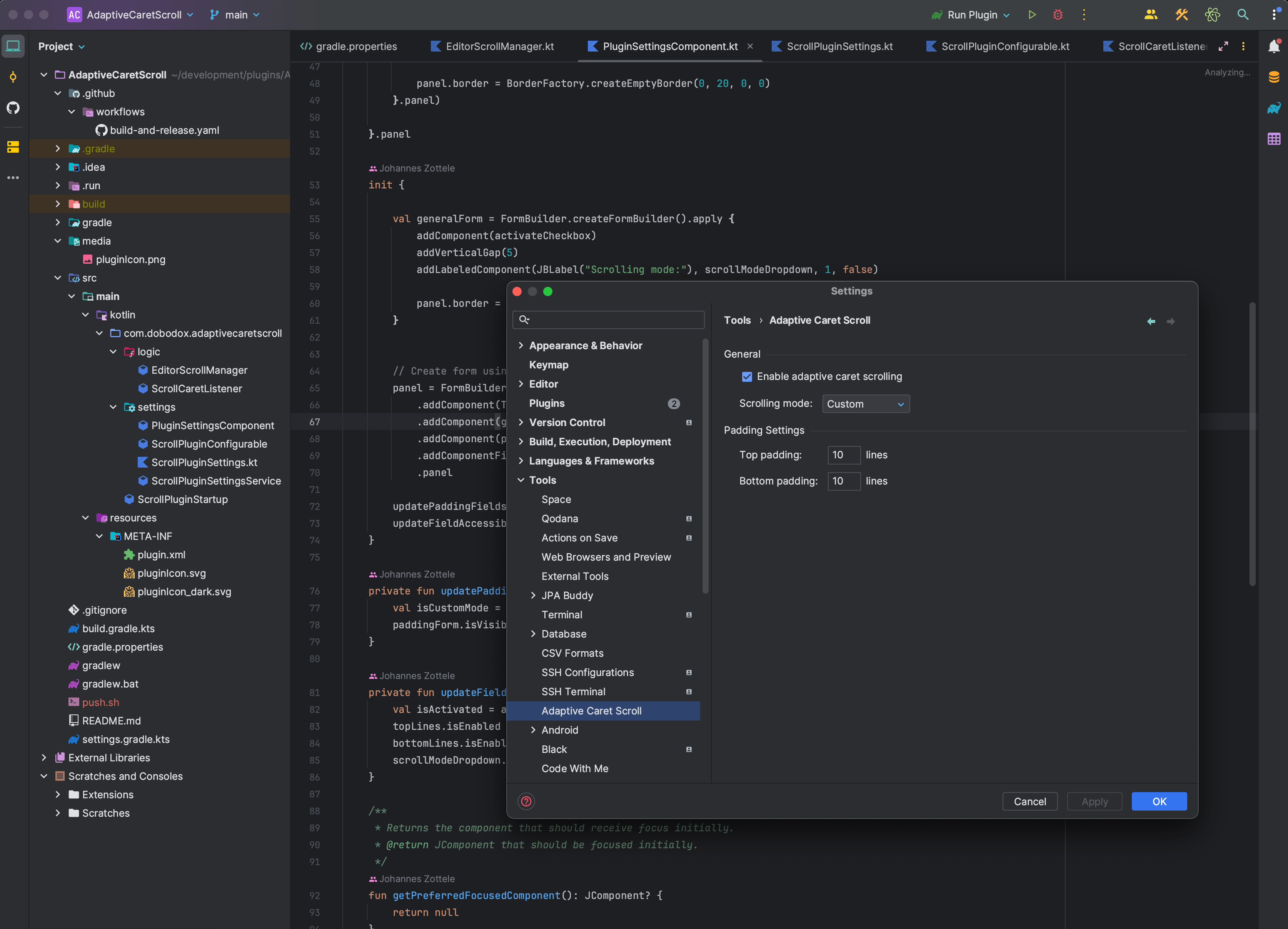
From plugins.jetbrains.com
Adaptive Caret Scroll IntelliJ IDEs Plugin Marketplace Horizontal Scroll Intellij 26 rows learn how to configure the editor behaviour and customize its view on the general page of the settings dialog. Created november 04, 2018 01:38. Open file > settings > keymap and search for scroll left. You will see, it will auto. Horizontal scrolling can be enabled in 'file | settings | editor | general | appearance'. Whenever i. Horizontal Scroll Intellij.
From github.com
Light Theme uses wrong horizontal scroll colors · Issue 36 · VincentP Horizontal Scroll Intellij Open file > settings > keymap and search for scroll left. How to show the horizontal scroll? Horizontal scrolling can be enabled in 'file | settings | editor | general | appearance'. Whenever i use idea on my 12 powerbook g4, i find i often need to scroll horizontally due to the small screen. Right click on the item and. Horizontal Scroll Intellij.
From intellij-support.jetbrains.com
How do I completely remove the horizontal scrollbars? IDEs Support Horizontal Scroll Intellij I have update the mac system preferences like always show the scroll. Horizontal scrolling can be enabled in 'file | settings | editor | general | appearance'. You will see, it will auto. Right click on the item and select add mouse shortcut and try swiping. Find out how to use soft wraps, virtual space, scroll offset, caret movement,. Open. Horizontal Scroll Intellij.
From stackoverflow.com
scroll How to make it faster when scrolling though tab in Intellij Horizontal Scroll Intellij Not in intellij idea, though. Right click on the item and select add mouse shortcut and try swiping. Horizontal scrolling can be enabled in 'file | settings | editor | general | appearance'. Created november 04, 2018 01:38. 26 rows learn how to configure the editor behaviour and customize its view on the general page of the settings dialog. How. Horizontal Scroll Intellij.
From intellij-support.jetbrains.com
how to change the color of the horizontal scroll bar in the editor Horizontal Scroll Intellij Horizontal scrolling can be enabled in 'file | settings | editor | general | appearance'. Open file > settings > keymap and search for scroll left. Not in intellij idea, though. Whenever i use idea on my 12 powerbook g4, i find i often need to scroll horizontally due to the small screen. Right click on the item and select. Horizontal Scroll Intellij.
From medium.com
IntelliJ File Templates Streamline Dev Process with Folders & Files Horizontal Scroll Intellij 26 rows learn how to configure the editor behaviour and customize its view on the general page of the settings dialog. Find out how to use soft wraps, virtual space, scroll offset, caret movement,. You will see, it will auto. Not in intellij idea, though. Created november 04, 2018 01:38. Right click on the item and select add mouse shortcut. Horizontal Scroll Intellij.
From intellij-support.jetbrains.com
How the show horizontal scroll bar? IDEs Support (IntelliJ Platform Horizontal Scroll Intellij Find out how to use soft wraps, virtual space, scroll offset, caret movement,. Right click on the item and select add mouse shortcut and try swiping. You will see, it will auto. Open file > settings > keymap and search for scroll left. Horizontal scrolling can be enabled in 'file | settings | editor | general | appearance'. 26 rows. Horizontal Scroll Intellij.
From npm.io
Tablehorizontalscroll NPM npm.io Horizontal Scroll Intellij Created november 04, 2018 01:38. Horizontal scrolling can be enabled in 'file | settings | editor | general | appearance'. How to show the horizontal scroll? Not in intellij idea, though. Right click on the item and select add mouse shortcut and try swiping. Open file > settings > keymap and search for scroll left. 26 rows learn how to. Horizontal Scroll Intellij.
From blog.jetbrains.com
IntelliJ IDEA 2023.2 EAP 2 Text Search in Search Everywhere, GitLab Horizontal Scroll Intellij Not in intellij idea, though. Open file > settings > keymap and search for scroll left. You will see, it will auto. How to show the horizontal scroll? Created november 04, 2018 01:38. I have update the mac system preferences like always show the scroll. Find out how to use soft wraps, virtual space, scroll offset, caret movement,. 26 rows. Horizontal Scroll Intellij.