Can We Join Two Tables Without Using Join Keyword . Joining tables without a join clause. There is an older deprecated sql syntax that allows you to join without using the join keyword. But i personally find it more. Here is how you can do it. The first method involves using. Yes, it is indeed possible to join two tables without using the join keyword in sql server. Select * from [sales].[invoices],[purchasing].[purchaseorders] the result of the above query will be cross join between the two tables which are mentioned in the query. In this article, we discussed two alternative methods of joining tables in sql without using the join keyword. As you have just seen, it’s not always necessary to use the join keyword to. In some specific sql scenarios, you can combine data from multiple tables without. Where can be used to to create a join between tables without using the keyword join, but it can only be used for inner joins. This guide explores alternative techniques to combine data from multiple tables without resorting to join or union. The alternative method involves using. Yes, tables can be joined without the join keyword. Yes, it is possible to join two tables without using the join keyword.
from wherejulf.blogspot.com
But i personally find it more. The alternative method involves using. Yes, it is indeed possible to join two tables without using the join keyword in sql server. As you have just seen, it’s not always necessary to use the join keyword to. In some specific sql scenarios, you can combine data from multiple tables without. Joining tables without a join clause. Select * from [sales].[invoices],[purchasing].[purchaseorders] the result of the above query will be cross join between the two tables which are mentioned in the query. Here is how you can do it. There is an older deprecated sql syntax that allows you to join without using the join keyword. Yes, tables can be joined without the join keyword.
Where Join Clause Sql wherejulf
Can We Join Two Tables Without Using Join Keyword Select * from [sales].[invoices],[purchasing].[purchaseorders] the result of the above query will be cross join between the two tables which are mentioned in the query. Here is how you can do it. Yes, it is indeed possible to join two tables without using the join keyword in sql server. In this article, we discussed two alternative methods of joining tables in sql without using the join keyword. As you have just seen, it’s not always necessary to use the join keyword to. But i personally find it more. Yes, it is possible to join two tables without using the join keyword. There is an older deprecated sql syntax that allows you to join without using the join keyword. This guide explores alternative techniques to combine data from multiple tables without resorting to join or union. In some specific sql scenarios, you can combine data from multiple tables without. Where can be used to to create a join between tables without using the keyword join, but it can only be used for inner joins. Joining tables without a join clause. Select * from [sales].[invoices],[purchasing].[purchaseorders] the result of the above query will be cross join between the two tables which are mentioned in the query. The first method involves using. The alternative method involves using. Yes, tables can be joined without the join keyword.
From elchoroukhost.net
Sql Query To Join Two Tables And Find Records With Matches Elcho Table Can We Join Two Tables Without Using Join Keyword Here is how you can do it. But i personally find it more. This guide explores alternative techniques to combine data from multiple tables without resorting to join or union. There is an older deprecated sql syntax that allows you to join without using the join keyword. Joining tables without a join clause. Where can be used to to create. Can We Join Two Tables Without Using Join Keyword.
From wherejulf.blogspot.com
Where Join Clause Sql wherejulf Can We Join Two Tables Without Using Join Keyword This guide explores alternative techniques to combine data from multiple tables without resorting to join or union. Where can be used to to create a join between tables without using the keyword join, but it can only be used for inner joins. In this article, we discussed two alternative methods of joining tables in sql without using the join keyword.. Can We Join Two Tables Without Using Join Keyword.
From csharp-video-tutorials.blogspot.com
Sql server, and c video tutorial Part 12 Can we join two Can We Join Two Tables Without Using Join Keyword Where can be used to to create a join between tables without using the keyword join, but it can only be used for inner joins. Select * from [sales].[invoices],[purchasing].[purchaseorders] the result of the above query will be cross join between the two tables which are mentioned in the query. This guide explores alternative techniques to combine data from multiple tables. Can We Join Two Tables Without Using Join Keyword.
From www.youtube.com
How to join two table in BigQuery How to Join 2 tables in 1 SQL Query Can We Join Two Tables Without Using Join Keyword In some specific sql scenarios, you can combine data from multiple tables without. Joining tables without a join clause. Where can be used to to create a join between tables without using the keyword join, but it can only be used for inner joins. In this article, we discussed two alternative methods of joining tables in sql without using the. Can We Join Two Tables Without Using Join Keyword.
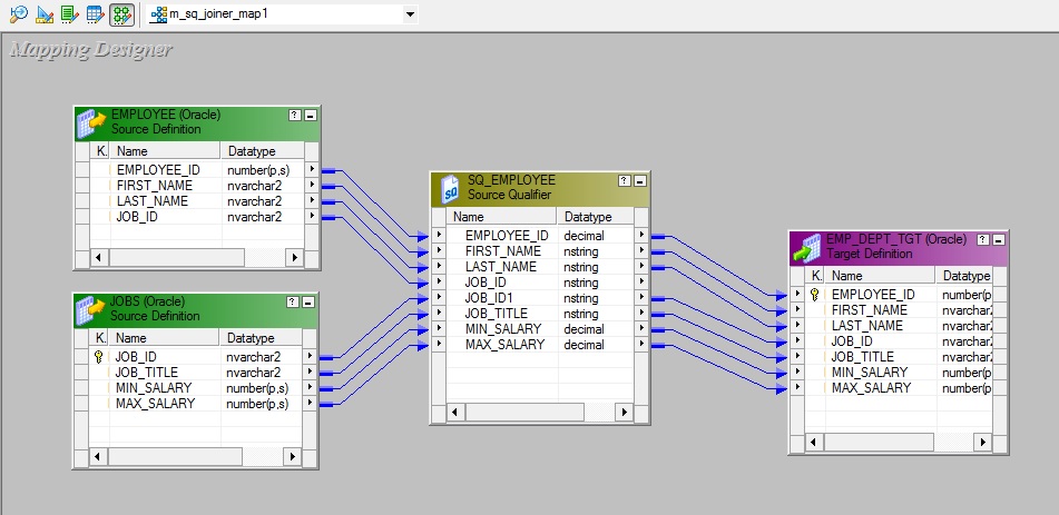
From exploreinformatica.com
How to Join multiple tables without Joiner Transformation Explore Can We Join Two Tables Without Using Join Keyword The first method involves using. Select * from [sales].[invoices],[purchasing].[purchaseorders] the result of the above query will be cross join between the two tables which are mentioned in the query. In some specific sql scenarios, you can combine data from multiple tables without. The alternative method involves using. Yes, tables can be joined without the join keyword. Joining tables without a. Can We Join Two Tables Without Using Join Keyword.
From learnsql.com
How to Join Tables in SQL Without Using JOINs Can We Join Two Tables Without Using Join Keyword But i personally find it more. This guide explores alternative techniques to combine data from multiple tables without resorting to join or union. Yes, it is indeed possible to join two tables without using the join keyword in sql server. Yes, it is possible to join two tables without using the join keyword. Yes, tables can be joined without the. Can We Join Two Tables Without Using Join Keyword.
From awesomehome.co
Sql Query From Multiple Tables Without Join Awesome Home Can We Join Two Tables Without Using Join Keyword But i personally find it more. Yes, tables can be joined without the join keyword. Yes, it is possible to join two tables without using the join keyword. Select * from [sales].[invoices],[purchasing].[purchaseorders] the result of the above query will be cross join between the two tables which are mentioned in the query. Joining tables without a join clause. In this. Can We Join Two Tables Without Using Join Keyword.
From www.myxxgirl.com
Sql Select From Two Tables My XXX Hot Girl Can We Join Two Tables Without Using Join Keyword Yes, it is possible to join two tables without using the join keyword. The first method involves using. In this article, we discussed two alternative methods of joining tables in sql without using the join keyword. But i personally find it more. Yes, it is indeed possible to join two tables without using the join keyword in sql server. There. Can We Join Two Tables Without Using Join Keyword.
From github.com
GitHub taubman33/sql_joins SQL Joins Lesson Can We Join Two Tables Without Using Join Keyword Yes, tables can be joined without the join keyword. The first method involves using. In some specific sql scenarios, you can combine data from multiple tables without. In this article, we discussed two alternative methods of joining tables in sql without using the join keyword. This guide explores alternative techniques to combine data from multiple tables without resorting to join. Can We Join Two Tables Without Using Join Keyword.
From brokeasshome.com
Join 2 Tables Foreign Key Mysql Can We Join Two Tables Without Using Join Keyword Where can be used to to create a join between tables without using the keyword join, but it can only be used for inner joins. Yes, tables can be joined without the join keyword. As you have just seen, it’s not always necessary to use the join keyword to. The first method involves using. In this article, we discussed two. Can We Join Two Tables Without Using Join Keyword.
From www.youtube.com
MySQL Joining two tables without primary key, foreign key and common Can We Join Two Tables Without Using Join Keyword Yes, tables can be joined without the join keyword. Yes, it is indeed possible to join two tables without using the join keyword in sql server. Here is how you can do it. The first method involves using. In this article, we discussed two alternative methods of joining tables in sql without using the join keyword. In some specific sql. Can We Join Two Tables Without Using Join Keyword.
From blog.sqlauthority.com
How to Join Two Tables Without Using Join Keywords? Interview Can We Join Two Tables Without Using Join Keyword But i personally find it more. Here is how you can do it. There is an older deprecated sql syntax that allows you to join without using the join keyword. In this article, we discussed two alternative methods of joining tables in sql without using the join keyword. Yes, it is possible to join two tables without using the join. Can We Join Two Tables Without Using Join Keyword.
From www.dataquest.io
Top 20 SQL JOINs Interview Questions and Answers (2023) Can We Join Two Tables Without Using Join Keyword This guide explores alternative techniques to combine data from multiple tables without resorting to join or union. Joining tables without a join clause. As you have just seen, it’s not always necessary to use the join keyword to. Yes, tables can be joined without the join keyword. There is an older deprecated sql syntax that allows you to join without. Can We Join Two Tables Without Using Join Keyword.
From brokeasshome.com
How To Inner Join 2 Tables In Excel For Differences Between Sheets Can We Join Two Tables Without Using Join Keyword The alternative method involves using. Select * from [sales].[invoices],[purchasing].[purchaseorders] the result of the above query will be cross join between the two tables which are mentioned in the query. Yes, it is possible to join two tables without using the join keyword. Here is how you can do it. Joining tables without a join clause. But i personally find it. Can We Join Two Tables Without Using Join Keyword.
From super-unix.com
Oracle How to Join Two Tables Without Duplicates Unix Server Solutions Can We Join Two Tables Without Using Join Keyword Yes, it is possible to join two tables without using the join keyword. Select * from [sales].[invoices],[purchasing].[purchaseorders] the result of the above query will be cross join between the two tables which are mentioned in the query. The alternative method involves using. Here is how you can do it. As you have just seen, it’s not always necessary to use. Can We Join Two Tables Without Using Join Keyword.
From www.capa9.net
Duda con JOIN Capa9 Can We Join Two Tables Without Using Join Keyword As you have just seen, it’s not always necessary to use the join keyword to. Joining tables without a join clause. In this article, we discussed two alternative methods of joining tables in sql without using the join keyword. Where can be used to to create a join between tables without using the keyword join, but it can only be. Can We Join Two Tables Without Using Join Keyword.
From www.youtube.com
SQL Joining of tables Tutorial YouTube Can We Join Two Tables Without Using Join Keyword In this article, we discussed two alternative methods of joining tables in sql without using the join keyword. But i personally find it more. Where can be used to to create a join between tables without using the keyword join, but it can only be used for inner joins. This guide explores alternative techniques to combine data from multiple tables. Can We Join Two Tables Without Using Join Keyword.
From dataschool.com
SQL Join Types Explained in Visuals Can We Join Two Tables Without Using Join Keyword As you have just seen, it’s not always necessary to use the join keyword to. There is an older deprecated sql syntax that allows you to join without using the join keyword. Yes, it is indeed possible to join two tables without using the join keyword in sql server. Where can be used to to create a join between tables. Can We Join Two Tables Without Using Join Keyword.
From mybios.me
Sql Select From Multiple Tables No Join Bios Pics Can We Join Two Tables Without Using Join Keyword Yes, it is possible to join two tables without using the join keyword. Yes, tables can be joined without the join keyword. Where can be used to to create a join between tables without using the keyword join, but it can only be used for inner joins. The first method involves using. There is an older deprecated sql syntax that. Can We Join Two Tables Without Using Join Keyword.
From campolden.org
How To Merge Two Tables Without Common Column In Sql Templates Sample Can We Join Two Tables Without Using Join Keyword The first method involves using. In this article, we discussed two alternative methods of joining tables in sql without using the join keyword. There is an older deprecated sql syntax that allows you to join without using the join keyword. But i personally find it more. Yes, it is possible to join two tables without using the join keyword. This. Can We Join Two Tables Without Using Join Keyword.
From c-sharpcorner.com
Join Tables With the Using Keyword in PHP Can We Join Two Tables Without Using Join Keyword In this article, we discussed two alternative methods of joining tables in sql without using the join keyword. Joining tables without a join clause. Select * from [sales].[invoices],[purchasing].[purchaseorders] the result of the above query will be cross join between the two tables which are mentioned in the query. Here is how you can do it. The alternative method involves using.. Can We Join Two Tables Without Using Join Keyword.
From elchoroukhost.net
Inner Join Multiple Tables Oracle Sql Elcho Table Can We Join Two Tables Without Using Join Keyword Select * from [sales].[invoices],[purchasing].[purchaseorders] the result of the above query will be cross join between the two tables which are mentioned in the query. Yes, it is indeed possible to join two tables without using the join keyword in sql server. The alternative method involves using. Joining tables without a join clause. There is an older deprecated sql syntax that. Can We Join Two Tables Without Using Join Keyword.
From csharp-video-tutorials.blogspot.com
Sql server, and c video tutorial Part 12 Can we join two Can We Join Two Tables Without Using Join Keyword Yes, it is indeed possible to join two tables without using the join keyword in sql server. This guide explores alternative techniques to combine data from multiple tables without resorting to join or union. But i personally find it more. The alternative method involves using. Where can be used to to create a join between tables without using the keyword. Can We Join Two Tables Without Using Join Keyword.
From www.youtube.com
Join two tables from difference databases in sql server sql server Can We Join Two Tables Without Using Join Keyword As you have just seen, it’s not always necessary to use the join keyword to. Yes, it is indeed possible to join two tables without using the join keyword in sql server. Select * from [sales].[invoices],[purchasing].[purchaseorders] the result of the above query will be cross join between the two tables which are mentioned in the query. Yes, it is possible. Can We Join Two Tables Without Using Join Keyword.
From csharp-video-tutorials.blogspot.com
Sql server, and c video tutorial Part 12 Can we join two Can We Join Two Tables Without Using Join Keyword The alternative method involves using. Select * from [sales].[invoices],[purchasing].[purchaseorders] the result of the above query will be cross join between the two tables which are mentioned in the query. Yes, tables can be joined without the join keyword. As you have just seen, it’s not always necessary to use the join keyword to. Joining tables without a join clause. The. Can We Join Two Tables Without Using Join Keyword.
From mybios.me
T Sql Select From Multiple Tables Without Join Bios Pics Can We Join Two Tables Without Using Join Keyword As you have just seen, it’s not always necessary to use the join keyword to. The first method involves using. In some specific sql scenarios, you can combine data from multiple tables without. But i personally find it more. Select * from [sales].[invoices],[purchasing].[purchaseorders] the result of the above query will be cross join between the two tables which are mentioned. Can We Join Two Tables Without Using Join Keyword.
From sql.tutorialink.com
How to to JOIN 2 tables with foreign key pointing to other table Can We Join Two Tables Without Using Join Keyword Yes, tables can be joined without the join keyword. There is an older deprecated sql syntax that allows you to join without using the join keyword. In this article, we discussed two alternative methods of joining tables in sql without using the join keyword. But i personally find it more. Select * from [sales].[invoices],[purchasing].[purchaseorders] the result of the above query. Can We Join Two Tables Without Using Join Keyword.
From www.sexizpix.com
Mengenal Fungsi Left Join Sql Pada Beberapa Tabel Sexiz Pix Can We Join Two Tables Without Using Join Keyword Where can be used to to create a join between tables without using the keyword join, but it can only be used for inner joins. But i personally find it more. There is an older deprecated sql syntax that allows you to join without using the join keyword. Yes, it is indeed possible to join two tables without using the. Can We Join Two Tables Without Using Join Keyword.
From goimages-u.blogspot.com
Join Sql It returns the rows present in both the left table and right Can We Join Two Tables Without Using Join Keyword The first method involves using. Yes, it is indeed possible to join two tables without using the join keyword in sql server. Here is how you can do it. This guide explores alternative techniques to combine data from multiple tables without resorting to join or union. Select * from [sales].[invoices],[purchasing].[purchaseorders] the result of the above query will be cross join. Can We Join Two Tables Without Using Join Keyword.
From elchoroukhost.net
Oracle Sql Join Multiple Tables Example Elcho Table Can We Join Two Tables Without Using Join Keyword Joining tables without a join clause. As you have just seen, it’s not always necessary to use the join keyword to. There is an older deprecated sql syntax that allows you to join without using the join keyword. In some specific sql scenarios, you can combine data from multiple tables without. This guide explores alternative techniques to combine data from. Can We Join Two Tables Without Using Join Keyword.
From awesomehome.co
Sql Query From Multiple Tables Without Join Awesome Home Can We Join Two Tables Without Using Join Keyword The first method involves using. There is an older deprecated sql syntax that allows you to join without using the join keyword. In some specific sql scenarios, you can combine data from multiple tables without. Joining tables without a join clause. But i personally find it more. Yes, it is possible to join two tables without using the join keyword.. Can We Join Two Tables Without Using Join Keyword.
From www.youtube.com
How to join two table without getting duplicate from right table in Can We Join Two Tables Without Using Join Keyword In some specific sql scenarios, you can combine data from multiple tables without. Yes, tables can be joined without the join keyword. In this article, we discussed two alternative methods of joining tables in sql without using the join keyword. Joining tables without a join clause. The first method involves using. Where can be used to to create a join. Can We Join Two Tables Without Using Join Keyword.
From brokeasshome.com
How To Join Two Tables With Where Condition Can We Join Two Tables Without Using Join Keyword In this article, we discussed two alternative methods of joining tables in sql without using the join keyword. The alternative method involves using. Here is how you can do it. Where can be used to to create a join between tables without using the keyword join, but it can only be used for inner joins. Joining tables without a join. Can We Join Two Tables Without Using Join Keyword.
From lessonschoolventing.z5.web.core.windows.net
Join And Separate Angles Can We Join Two Tables Without Using Join Keyword Select * from [sales].[invoices],[purchasing].[purchaseorders] the result of the above query will be cross join between the two tables which are mentioned in the query. In some specific sql scenarios, you can combine data from multiple tables without. But i personally find it more. Here is how you can do it. Joining tables without a join clause. There is an older. Can We Join Two Tables Without Using Join Keyword.
From stackoverflow.com
sql Iis it possible to join 2 tables without a common column/primary Can We Join Two Tables Without Using Join Keyword Here is how you can do it. But i personally find it more. Yes, it is possible to join two tables without using the join keyword. This guide explores alternative techniques to combine data from multiple tables without resorting to join or union. There is an older deprecated sql syntax that allows you to join without using the join keyword.. Can We Join Two Tables Without Using Join Keyword.