Drill Down Query In Sql . We need to follow what was invoice and. What happens here is, which ever drill field you click on gets. Moving down in the concept hierarchy; This is a reverse of the roll up operation discussed above. It can be done by: Drill down involves moving from a higher. In sql server, the drilldownlevel () function is used for drilling down, while the drilluplevel () function is used for drilling up. The data is aggregated from a higher level summary to a lower level summary/detailed data. The drilldownlevel function returns a set of child members in a hierarchical order, based on the members included in the specified set. To best illustrate how drills work from a sql perspective, we'll start by exemplifying how drill anywhere works. The code below work just fine, but i need to add a drill down to get more info on some lines. We are trying to make a sql query in such manner so that any users whose roleid is greater then 1 can drill down and extract the production and.
from blog.devart.com
It can be done by: The drilldownlevel function returns a set of child members in a hierarchical order, based on the members included in the specified set. In sql server, the drilldownlevel () function is used for drilling down, while the drilluplevel () function is used for drilling up. Moving down in the concept hierarchy; The data is aggregated from a higher level summary to a lower level summary/detailed data. The code below work just fine, but i need to add a drill down to get more info on some lines. We need to follow what was invoice and. We are trying to make a sql query in such manner so that any users whose roleid is greater then 1 can drill down and extract the production and. What happens here is, which ever drill field you click on gets. To best illustrate how drills work from a sql perspective, we'll start by exemplifying how drill anywhere works.
SQL TRUNCATE TABLE Statement, Syntax, Examples
Drill Down Query In Sql We are trying to make a sql query in such manner so that any users whose roleid is greater then 1 can drill down and extract the production and. Drill down involves moving from a higher. We are trying to make a sql query in such manner so that any users whose roleid is greater then 1 can drill down and extract the production and. In sql server, the drilldownlevel () function is used for drilling down, while the drilluplevel () function is used for drilling up. The drilldownlevel function returns a set of child members in a hierarchical order, based on the members included in the specified set. To best illustrate how drills work from a sql perspective, we'll start by exemplifying how drill anywhere works. Moving down in the concept hierarchy; It can be done by: The code below work just fine, but i need to add a drill down to get more info on some lines. We need to follow what was invoice and. What happens here is, which ever drill field you click on gets. The data is aggregated from a higher level summary to a lower level summary/detailed data. This is a reverse of the roll up operation discussed above.
From sburke.eu
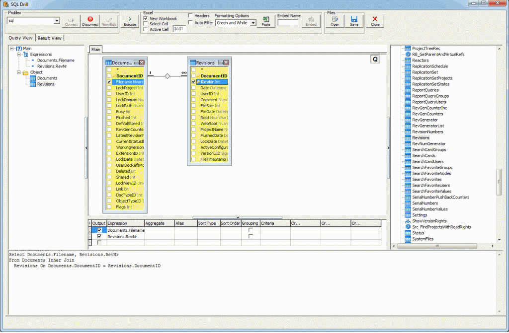
SQL Drill Excel AddIn for building and running SQL queries Drill Down Query In Sql The code below work just fine, but i need to add a drill down to get more info on some lines. Drill down involves moving from a higher. The data is aggregated from a higher level summary to a lower level summary/detailed data. It can be done by: In sql server, the drilldownlevel () function is used for drilling down,. Drill Down Query In Sql.
From www.youtube.com
SQL How to change SQL query in PHP in relation to what drop down Drill Down Query In Sql The drilldownlevel function returns a set of child members in a hierarchical order, based on the members included in the specified set. This is a reverse of the roll up operation discussed above. To best illustrate how drills work from a sql perspective, we'll start by exemplifying how drill anywhere works. What happens here is, which ever drill field you. Drill Down Query In Sql.
From www.enhansoft.com
SQL Query Troubleshooting Tip Enhansoft Drill Down Query In Sql The drilldownlevel function returns a set of child members in a hierarchical order, based on the members included in the specified set. The code below work just fine, but i need to add a drill down to get more info on some lines. Moving down in the concept hierarchy; To best illustrate how drills work from a sql perspective, we'll. Drill Down Query In Sql.
From praveenpoosapati.blogspot.com
SQL Server / Business Intelligence Expand All Drill Downs In SSRS Drill Down Query In Sql The code below work just fine, but i need to add a drill down to get more info on some lines. In sql server, the drilldownlevel () function is used for drilling down, while the drilluplevel () function is used for drilling up. Drill down involves moving from a higher. We need to follow what was invoice and. What happens. Drill Down Query In Sql.
From stackoverflow.com
sql server SQL query SUM() AND GROUP BY for 2 columns in a table Drill Down Query In Sql Moving down in the concept hierarchy; What happens here is, which ever drill field you click on gets. The data is aggregated from a higher level summary to a lower level summary/detailed data. We need to follow what was invoice and. We are trying to make a sql query in such manner so that any users whose roleid is greater. Drill Down Query In Sql.
From chartio.com
Start a Query in SQL Mode Chartio Documentation Drill Down Query In Sql Drill down involves moving from a higher. We are trying to make a sql query in such manner so that any users whose roleid is greater then 1 can drill down and extract the production and. This is a reverse of the roll up operation discussed above. The code below work just fine, but i need to add a drill. Drill Down Query In Sql.
From yodalearning.com
How to Navigate Query Editor Using Power Query Drill Down Query In Sql This is a reverse of the roll up operation discussed above. The drilldownlevel function returns a set of child members in a hierarchical order, based on the members included in the specified set. We need to follow what was invoice and. In sql server, the drilldownlevel () function is used for drilling down, while the drilluplevel () function is used. Drill Down Query In Sql.
From stackify.com
How to Measure Real World SQL Query Performance for Stackify Drill Down Query In Sql This is a reverse of the roll up operation discussed above. It can be done by: We need to follow what was invoice and. The drilldownlevel function returns a set of child members in a hierarchical order, based on the members included in the specified set. The code below work just fine, but i need to add a drill down. Drill Down Query In Sql.
From stackify.com
How to Measure Real World SQL Query Performance for Stackify Drill Down Query In Sql Moving down in the concept hierarchy; This is a reverse of the roll up operation discussed above. It can be done by: Drill down involves moving from a higher. The code below work just fine, but i need to add a drill down to get more info on some lines. We need to follow what was invoice and. The data. Drill Down Query In Sql.
From www.logviewplus.com
SQL Drill Down Query LogViewPlus Drill Down Query In Sql The drilldownlevel function returns a set of child members in a hierarchical order, based on the members included in the specified set. We are trying to make a sql query in such manner so that any users whose roleid is greater then 1 can drill down and extract the production and. In sql server, the drilldownlevel () function is used. Drill Down Query In Sql.
From sburke.eu
SQL Drill Excel AddIn for building and running SQL queries Drill Down Query In Sql In sql server, the drilldownlevel () function is used for drilling down, while the drilluplevel () function is used for drilling up. Moving down in the concept hierarchy; This is a reverse of the roll up operation discussed above. We are trying to make a sql query in such manner so that any users whose roleid is greater then 1. Drill Down Query In Sql.
From openquery.com
How To Write SQL Queries Open Query Drill Down Query In Sql We are trying to make a sql query in such manner so that any users whose roleid is greater then 1 can drill down and extract the production and. What happens here is, which ever drill field you click on gets. The drilldownlevel function returns a set of child members in a hierarchical order, based on the members included in. Drill Down Query In Sql.
From www.metabase.com
Best practices for writing SQL queries Drill Down Query In Sql Drill down involves moving from a higher. What happens here is, which ever drill field you click on gets. This is a reverse of the roll up operation discussed above. To best illustrate how drills work from a sql perspective, we'll start by exemplifying how drill anywhere works. We need to follow what was invoice and. In sql server, the. Drill Down Query In Sql.
From web.synametrics.com
What is new in version 5.0 Drill Down Query In Sql We need to follow what was invoice and. It can be done by: To best illustrate how drills work from a sql perspective, we'll start by exemplifying how drill anywhere works. In sql server, the drilldownlevel () function is used for drilling down, while the drilluplevel () function is used for drilling up. What happens here is, which ever drill. Drill Down Query In Sql.
From www.youtube.com
Solving SQL Query Rows to Column in SQL YouTube Drill Down Query In Sql The drilldownlevel function returns a set of child members in a hierarchical order, based on the members included in the specified set. We need to follow what was invoice and. The data is aggregated from a higher level summary to a lower level summary/detailed data. We are trying to make a sql query in such manner so that any users. Drill Down Query In Sql.
From learnsql.com
How to Begin Running SQL Queries Drill Down Query In Sql We are trying to make a sql query in such manner so that any users whose roleid is greater then 1 can drill down and extract the production and. To best illustrate how drills work from a sql perspective, we'll start by exemplifying how drill anywhere works. The drilldownlevel function returns a set of child members in a hierarchical order,. Drill Down Query In Sql.
From sqlskull.com
Create Drill Down Group report in SSRS SQL Skull Drill Down Query In Sql We are trying to make a sql query in such manner so that any users whose roleid is greater then 1 can drill down and extract the production and. We need to follow what was invoice and. The code below work just fine, but i need to add a drill down to get more info on some lines. In sql. Drill Down Query In Sql.
From www.synametrics.com
Running SQL queries on plain text files Drill Down Query In Sql Drill down involves moving from a higher. We need to follow what was invoice and. We are trying to make a sql query in such manner so that any users whose roleid is greater then 1 can drill down and extract the production and. The code below work just fine, but i need to add a drill down to get. Drill Down Query In Sql.
From learn.microsoft.com
SSMS Query Editor SQL Server Management Studio (SSMS) Microsoft Learn Drill Down Query In Sql To best illustrate how drills work from a sql perspective, we'll start by exemplifying how drill anywhere works. Drill down involves moving from a higher. In sql server, the drilldownlevel () function is used for drilling down, while the drilluplevel () function is used for drilling up. We need to follow what was invoice and. The data is aggregated from. Drill Down Query In Sql.
From www.solarwinds.com
SQL Query Analyzer SQL Query Tool SolarWinds Drill Down Query In Sql The drilldownlevel function returns a set of child members in a hierarchical order, based on the members included in the specified set. We need to follow what was invoice and. The code below work just fine, but i need to add a drill down to get more info on some lines. Drill down involves moving from a higher. We are. Drill Down Query In Sql.
From www.mytecbits.com
Get the list of all tables in a database using TSQL in SQL Server My Drill Down Query In Sql The drilldownlevel function returns a set of child members in a hierarchical order, based on the members included in the specified set. To best illustrate how drills work from a sql perspective, we'll start by exemplifying how drill anywhere works. The code below work just fine, but i need to add a drill down to get more info on some. Drill Down Query In Sql.
From www.toolshero.com
Drill Down Technique theory, steps + tips Toolshero Drill Down Query In Sql We need to follow what was invoice and. The code below work just fine, but i need to add a drill down to get more info on some lines. We are trying to make a sql query in such manner so that any users whose roleid is greater then 1 can drill down and extract the production and. Moving down. Drill Down Query In Sql.
From www.youtube.com
Approach to Complex SQL Queries YouTube Drill Down Query In Sql We are trying to make a sql query in such manner so that any users whose roleid is greater then 1 can drill down and extract the production and. What happens here is, which ever drill field you click on gets. The drilldownlevel function returns a set of child members in a hierarchical order, based on the members included in. Drill Down Query In Sql.
From www.oracle.com
Making the Most of Oracle SQL Developer Reports Drill Down Query In Sql We are trying to make a sql query in such manner so that any users whose roleid is greater then 1 can drill down and extract the production and. Moving down in the concept hierarchy; To best illustrate how drills work from a sql perspective, we'll start by exemplifying how drill anywhere works. In sql server, the drilldownlevel () function. Drill Down Query In Sql.
From www.youtube.com
SQL SQL Parameter Slows Down Query YouTube Drill Down Query In Sql We are trying to make a sql query in such manner so that any users whose roleid is greater then 1 can drill down and extract the production and. Moving down in the concept hierarchy; It can be done by: The drilldownlevel function returns a set of child members in a hierarchical order, based on the members included in the. Drill Down Query In Sql.
From www.freecodecamp.org
SQL Where Contains String Substring Query Example Drill Down Query In Sql Moving down in the concept hierarchy; It can be done by: What happens here is, which ever drill field you click on gets. We are trying to make a sql query in such manner so that any users whose roleid is greater then 1 can drill down and extract the production and. The code below work just fine, but i. Drill Down Query In Sql.
From laptrinhx.com
How Scalar UserDefined Functions Slow Down Queries LaptrinhX Drill Down Query In Sql To best illustrate how drills work from a sql perspective, we'll start by exemplifying how drill anywhere works. The code below work just fine, but i need to add a drill down to get more info on some lines. The data is aggregated from a higher level summary to a lower level summary/detailed data. In sql server, the drilldownlevel (). Drill Down Query In Sql.
From www.scaler.com
Nested Queries in SQL Scaler Topics Drill Down Query In Sql Moving down in the concept hierarchy; We need to follow what was invoice and. Drill down involves moving from a higher. What happens here is, which ever drill field you click on gets. The code below work just fine, but i need to add a drill down to get more info on some lines. To best illustrate how drills work. Drill Down Query In Sql.
From multiplatform.ai
AIHelperBot Empowering Business Efficiency with AIPowered SQL Query Drill Down Query In Sql What happens here is, which ever drill field you click on gets. In sql server, the drilldownlevel () function is used for drilling down, while the drilluplevel () function is used for drilling up. Drill down involves moving from a higher. We need to follow what was invoice and. Moving down in the concept hierarchy; The code below work just. Drill Down Query In Sql.
From chinougea.medium.com
Understanding how SQL queries are processed can greatly boost your Drill Down Query In Sql We need to follow what was invoice and. This is a reverse of the roll up operation discussed above. The code below work just fine, but i need to add a drill down to get more info on some lines. In sql server, the drilldownlevel () function is used for drilling down, while the drilluplevel () function is used for. Drill Down Query In Sql.
From blog.devart.com
SQL TRUNCATE TABLE Statement, Syntax, Examples Drill Down Query In Sql We need to follow what was invoice and. The code below work just fine, but i need to add a drill down to get more info on some lines. This is a reverse of the roll up operation discussed above. To best illustrate how drills work from a sql perspective, we'll start by exemplifying how drill anywhere works. It can. Drill Down Query In Sql.
From exovxmoxk.blob.core.windows.net
Filter Direct Query Power Bi at Larry Luiz blog Drill Down Query In Sql In sql server, the drilldownlevel () function is used for drilling down, while the drilluplevel () function is used for drilling up. This is a reverse of the roll up operation discussed above. The drilldownlevel function returns a set of child members in a hierarchical order, based on the members included in the specified set. Drill down involves moving from. Drill Down Query In Sql.
From joiuqpckf.blob.core.windows.net
What Is The Difference Between A Table And A Query In Access at Clyde Drill Down Query In Sql The drilldownlevel function returns a set of child members in a hierarchical order, based on the members included in the specified set. The code below work just fine, but i need to add a drill down to get more info on some lines. We need to follow what was invoice and. It can be done by: We are trying to. Drill Down Query In Sql.
From medium.com
[SQL Basic] Let’s learn some advanced CASE queries! by SQLGate Global Drill Down Query In Sql This is a reverse of the roll up operation discussed above. We are trying to make a sql query in such manner so that any users whose roleid is greater then 1 can drill down and extract the production and. It can be done by: We need to follow what was invoice and. The code below work just fine, but. Drill Down Query In Sql.
From www.analyticsvidhya.com
SQL Query Optimization Analytics Vidhya Drill Down Query In Sql It can be done by: Moving down in the concept hierarchy; We are trying to make a sql query in such manner so that any users whose roleid is greater then 1 can drill down and extract the production and. We need to follow what was invoice and. The data is aggregated from a higher level summary to a lower. Drill Down Query In Sql.