Shell Replace Block Of Text . I'm looking for a shell script (bash) that adds or replaces copyright text at the beginning of the file (for.c and.h files). How to replace a block of text from a file with a block of text from another file using shell (bash) I want to use this feature. For example, to search all 3 digit numbers and replace them with the string number you would use: I need to substitute some text inside a text file with a replacement. Here is a bash script using ed line editor to replace / update a part of multiline text in a text file with automatically generated content (eg:. Learn a few advanced techniques for using sed to search and replace text that contains multiple lines I would like to replace the contents between $elements$ and $endelements$ in text file, f1, with the data from another file, f2. Usually i would do something like. I know sed can be used with the block feature to preserve the text outside the block unchanged.
from acervolima.com
I would like to replace the contents between $elements$ and $endelements$ in text file, f1, with the data from another file, f2. Learn a few advanced techniques for using sed to search and replace text that contains multiple lines I want to use this feature. For example, to search all 3 digit numbers and replace them with the string number you would use: Here is a bash script using ed line editor to replace / update a part of multiline text in a text file with automatically generated content (eg:. How to replace a block of text from a file with a block of text from another file using shell (bash) I need to substitute some text inside a text file with a replacement. I'm looking for a shell script (bash) that adds or replaces copyright text at the beginning of the file (for.c and.h files). I know sed can be used with the block feature to preserve the text outside the block unchanged. Usually i would do something like.
Shell Script para realizar a substituição de strings em um arquivo
Shell Replace Block Of Text Usually i would do something like. I would like to replace the contents between $elements$ and $endelements$ in text file, f1, with the data from another file, f2. Learn a few advanced techniques for using sed to search and replace text that contains multiple lines I'm looking for a shell script (bash) that adds or replaces copyright text at the beginning of the file (for.c and.h files). I know sed can be used with the block feature to preserve the text outside the block unchanged. Here is a bash script using ed line editor to replace / update a part of multiline text in a text file with automatically generated content (eg:. How to replace a block of text from a file with a block of text from another file using shell (bash) For example, to search all 3 digit numbers and replace them with the string number you would use: I want to use this feature. Usually i would do something like. I need to substitute some text inside a text file with a replacement.
From www.userfilesystem.com
Creating Custom Windows Explorer Context Menu Shell Extension for Shell Replace Block Of Text For example, to search all 3 digit numbers and replace them with the string number you would use: Learn a few advanced techniques for using sed to search and replace text that contains multiple lines I'm looking for a shell script (bash) that adds or replaces copyright text at the beginning of the file (for.c and.h files). I need to. Shell Replace Block Of Text.
From cloud.google.com
Writing tutorials in Cloud Shell Google Cloud Shell Replace Block Of Text Learn a few advanced techniques for using sed to search and replace text that contains multiple lines Here is a bash script using ed line editor to replace / update a part of multiline text in a text file with automatically generated content (eg:. I want to use this feature. I need to substitute some text inside a text file. Shell Replace Block Of Text.
From phoenixnap.com
How To Change or Customize Bash Prompt In Linux {25 Options} Shell Replace Block Of Text I need to substitute some text inside a text file with a replacement. Learn a few advanced techniques for using sed to search and replace text that contains multiple lines For example, to search all 3 digit numbers and replace them with the string number you would use: I want to use this feature. I would like to replace the. Shell Replace Block Of Text.
From dxoyrfsei.blob.core.windows.net
Shell List Of Arguments at Dale Shaw blog Shell Replace Block Of Text I want to use this feature. Learn a few advanced techniques for using sed to search and replace text that contains multiple lines How to replace a block of text from a file with a block of text from another file using shell (bash) Here is a bash script using ed line editor to replace / update a part of. Shell Replace Block Of Text.
From linuxiac.com
How to Change the Colors of Your Bash Shell Prompt on Linux Shell Replace Block Of Text I know sed can be used with the block feature to preserve the text outside the block unchanged. I want to use this feature. How to replace a block of text from a file with a block of text from another file using shell (bash) Learn a few advanced techniques for using sed to search and replace text that contains. Shell Replace Block Of Text.
From winaero.com
How to change the font or font size in Classic Shell Start Menu Shell Replace Block Of Text I would like to replace the contents between $elements$ and $endelements$ in text file, f1, with the data from another file, f2. Here is a bash script using ed line editor to replace / update a part of multiline text in a text file with automatically generated content (eg:. I need to substitute some text inside a text file with. Shell Replace Block Of Text.
From www.chegg.com
1. Overview Make sure you read this entire Shell Replace Block Of Text How to replace a block of text from a file with a block of text from another file using shell (bash) I would like to replace the contents between $elements$ and $endelements$ in text file, f1, with the data from another file, f2. Here is a bash script using ed line editor to replace / update a part of multiline. Shell Replace Block Of Text.
From linuxiac.com
How to Change the Colors of Your Bash Shell Prompt on Linux Shell Replace Block Of Text Usually i would do something like. Learn a few advanced techniques for using sed to search and replace text that contains multiple lines I know sed can be used with the block feature to preserve the text outside the block unchanged. I need to substitute some text inside a text file with a replacement. I would like to replace the. Shell Replace Block Of Text.
From sites.pitt.edu
Python 3 Notes File Path and CWD Shell Replace Block Of Text For example, to search all 3 digit numbers and replace them with the string number you would use: Usually i would do something like. I want to use this feature. I would like to replace the contents between $elements$ and $endelements$ in text file, f1, with the data from another file, f2. I know sed can be used with the. Shell Replace Block Of Text.
From barcelonageeks.com
Manipulación de strings en secuencias de comandos de Shell Barcelona Shell Replace Block Of Text I'm looking for a shell script (bash) that adds or replaces copyright text at the beginning of the file (for.c and.h files). I know sed can be used with the block feature to preserve the text outside the block unchanged. I would like to replace the contents between $elements$ and $endelements$ in text file, f1, with the data from another. Shell Replace Block Of Text.
From www.codeproject.com
Programming DOS Shell CodeProject Shell Replace Block Of Text I would like to replace the contents between $elements$ and $endelements$ in text file, f1, with the data from another file, f2. Learn a few advanced techniques for using sed to search and replace text that contains multiple lines Usually i would do something like. Here is a bash script using ed line editor to replace / update a part. Shell Replace Block Of Text.
From www.delftstack.com
Replace a Text in File Using PowerShell Delft Stack Shell Replace Block Of Text I would like to replace the contents between $elements$ and $endelements$ in text file, f1, with the data from another file, f2. How to replace a block of text from a file with a block of text from another file using shell (bash) For example, to search all 3 digit numbers and replace them with the string number you would. Shell Replace Block Of Text.
From www.redbubble.com
"I can replace you with a very tiny shell script V3" Sticker by Best Shell Replace Block Of Text I want to use this feature. Learn a few advanced techniques for using sed to search and replace text that contains multiple lines Usually i would do something like. Here is a bash script using ed line editor to replace / update a part of multiline text in a text file with automatically generated content (eg:. I need to substitute. Shell Replace Block Of Text.
From shellgeek.com
PowerShell Replace Line in File ShellGeek Shell Replace Block Of Text Learn a few advanced techniques for using sed to search and replace text that contains multiple lines For example, to search all 3 digit numbers and replace them with the string number you would use: I want to use this feature. I would like to replace the contents between $elements$ and $endelements$ in text file, f1, with the data from. Shell Replace Block Of Text.
From www.addictivetips.com
How to switch from Bash to C Shell on Linux Shell Replace Block Of Text For example, to search all 3 digit numbers and replace them with the string number you would use: I want to use this feature. I would like to replace the contents between $elements$ and $endelements$ in text file, f1, with the data from another file, f2. How to replace a block of text from a file with a block of. Shell Replace Block Of Text.
From www.youtube.com
0x01. Shell, permissions Advanced tasks (100 Explained and Solved Shell Replace Block Of Text For example, to search all 3 digit numbers and replace them with the string number you would use: I would like to replace the contents between $elements$ and $endelements$ in text file, f1, with the data from another file, f2. I know sed can be used with the block feature to preserve the text outside the block unchanged. Learn a. Shell Replace Block Of Text.
From lopmv.weebly.com
Shell find word in file and replace lopmv Shell Replace Block Of Text I'm looking for a shell script (bash) that adds or replaces copyright text at the beginning of the file (for.c and.h files). Learn a few advanced techniques for using sed to search and replace text that contains multiple lines I know sed can be used with the block feature to preserve the text outside the block unchanged. Here is a. Shell Replace Block Of Text.
From exybvusbb.blob.core.windows.net
Get File Descriptor In Shell at Jo Sager blog Shell Replace Block Of Text Learn a few advanced techniques for using sed to search and replace text that contains multiple lines I know sed can be used with the block feature to preserve the text outside the block unchanged. Here is a bash script using ed line editor to replace / update a part of multiline text in a text file with automatically generated. Shell Replace Block Of Text.
From learn.openwaterfoundation.org
Introduction Learn / Windows Shell Shell Replace Block Of Text I know sed can be used with the block feature to preserve the text outside the block unchanged. Usually i would do something like. I need to substitute some text inside a text file with a replacement. I would like to replace the contents between $elements$ and $endelements$ in text file, f1, with the data from another file, f2. Here. Shell Replace Block Of Text.
From www.shell.com.sg
Shell Helix HX5 15W40 Shell Singapore Shell Replace Block Of Text I need to substitute some text inside a text file with a replacement. I'm looking for a shell script (bash) that adds or replaces copyright text at the beginning of the file (for.c and.h files). How to replace a block of text from a file with a block of text from another file using shell (bash) Learn a few advanced. Shell Replace Block Of Text.
From github.com
GitHub petobens/trueline Fast and extensible bash powerline prompt Shell Replace Block Of Text I want to use this feature. I know sed can be used with the block feature to preserve the text outside the block unchanged. For example, to search all 3 digit numbers and replace them with the string number you would use: I'm looking for a shell script (bash) that adds or replaces copyright text at the beginning of the. Shell Replace Block Of Text.
From acervolima.com
Shell Script para realizar a substituição de strings em um arquivo Shell Replace Block Of Text Usually i would do something like. For example, to search all 3 digit numbers and replace them with the string number you would use: I would like to replace the contents between $elements$ and $endelements$ in text file, f1, with the data from another file, f2. I need to substitute some text inside a text file with a replacement. Here. Shell Replace Block Of Text.
From bacnh.com
Change Default MacOS Ventura Shell Shell Replace Block Of Text Usually i would do something like. I need to substitute some text inside a text file with a replacement. For example, to search all 3 digit numbers and replace them with the string number you would use: I would like to replace the contents between $elements$ and $endelements$ in text file, f1, with the data from another file, f2. How. Shell Replace Block Of Text.
From abzlocal.mx
Details 48 que significa el logo de shell Abzlocal.mx Shell Replace Block Of Text I want to use this feature. I know sed can be used with the block feature to preserve the text outside the block unchanged. I'm looking for a shell script (bash) that adds or replaces copyright text at the beginning of the file (for.c and.h files). For example, to search all 3 digit numbers and replace them with the string. Shell Replace Block Of Text.
From read.cholonautas.edu.pe
Shell Replace Text In String Printable Templates Free Shell Replace Block Of Text I'm looking for a shell script (bash) that adds or replaces copyright text at the beginning of the file (for.c and.h files). I need to substitute some text inside a text file with a replacement. Here is a bash script using ed line editor to replace / update a part of multiline text in a text file with automatically generated. Shell Replace Block Of Text.
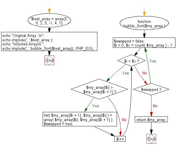
From hiepsiit.com
Javascript Thuật toán Shell sort Shell Replace Block Of Text I'm looking for a shell script (bash) that adds or replaces copyright text at the beginning of the file (for.c and.h files). Here is a bash script using ed line editor to replace / update a part of multiline text in a text file with automatically generated content (eg:. For example, to search all 3 digit numbers and replace them. Shell Replace Block Of Text.
From ajitbala.com
Bored With Bash? Change the Default Shell in Linux AJITBALA Shell Replace Block Of Text Learn a few advanced techniques for using sed to search and replace text that contains multiple lines I'm looking for a shell script (bash) that adds or replaces copyright text at the beginning of the file (for.c and.h files). For example, to search all 3 digit numbers and replace them with the string number you would use: I want to. Shell Replace Block Of Text.
From vitux.com
How to Replace Spaces in Filenames with Underscores on the Linux Shell Shell Replace Block Of Text For example, to search all 3 digit numbers and replace them with the string number you would use: Here is a bash script using ed line editor to replace / update a part of multiline text in a text file with automatically generated content (eg:. How to replace a block of text from a file with a block of text. Shell Replace Block Of Text.
From www.chegg.com
Solved Implement your own shell, myshell.c, written in C. Shell Replace Block Of Text I would like to replace the contents between $elements$ and $endelements$ in text file, f1, with the data from another file, f2. I know sed can be used with the block feature to preserve the text outside the block unchanged. I want to use this feature. Usually i would do something like. I'm looking for a shell script (bash) that. Shell Replace Block Of Text.
From www.wikihow.com
How to Change the Font Size in Python Shell 3 Steps Shell Replace Block Of Text I'm looking for a shell script (bash) that adds or replaces copyright text at the beginning of the file (for.c and.h files). Usually i would do something like. For example, to search all 3 digit numbers and replace them with the string number you would use: Learn a few advanced techniques for using sed to search and replace text that. Shell Replace Block Of Text.
From www.wikihow.com
How to Change the Font Size in Python Shell 3 Steps Shell Replace Block Of Text I'm looking for a shell script (bash) that adds or replaces copyright text at the beginning of the file (for.c and.h files). I want to use this feature. For example, to search all 3 digit numbers and replace them with the string number you would use: I need to substitute some text inside a text file with a replacement. Usually. Shell Replace Block Of Text.
From github.com
How does OpenShell replace the Windows Menu? · Discussion 1166 · Open Shell Replace Block Of Text I want to use this feature. I need to substitute some text inside a text file with a replacement. Here is a bash script using ed line editor to replace / update a part of multiline text in a text file with automatically generated content (eg:. For example, to search all 3 digit numbers and replace them with the string. Shell Replace Block Of Text.
From www.cs.cornell.edu
CS 1110 Command Shells Shell Replace Block Of Text I would like to replace the contents between $elements$ and $endelements$ in text file, f1, with the data from another file, f2. Learn a few advanced techniques for using sed to search and replace text that contains multiple lines How to replace a block of text from a file with a block of text from another file using shell (bash). Shell Replace Block Of Text.
From fossbytes.com
Microsoft Officially Brings Your Favorite Bash Shell To Windows 10 Shell Replace Block Of Text I know sed can be used with the block feature to preserve the text outside the block unchanged. Usually i would do something like. I need to substitute some text inside a text file with a replacement. I'm looking for a shell script (bash) that adds or replaces copyright text at the beginning of the file (for.c and.h files). For. Shell Replace Block Of Text.
From studylib.net
SHELL CHANGE Shell Replace Block Of Text Usually i would do something like. I would like to replace the contents between $elements$ and $endelements$ in text file, f1, with the data from another file, f2. How to replace a block of text from a file with a block of text from another file using shell (bash) Learn a few advanced techniques for using sed to search and. Shell Replace Block Of Text.