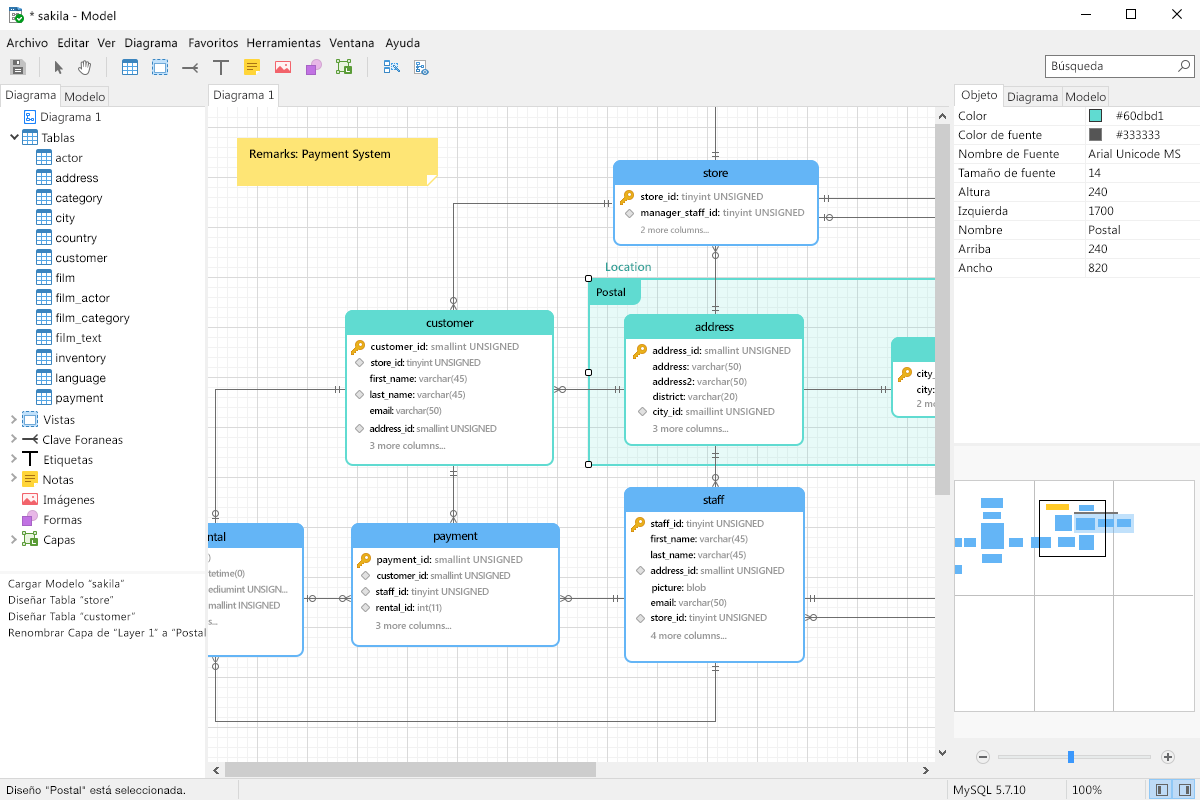
Interfaz De Usuario Mysql . This is the mysql workbench reference manual. It documents the mysql workbench. mysql work bench es una herramienta visual de modelado y diseño de bases de datos capaz de acceder a bases. mysql workbench, el interfaz gráfico de mysql para diseñar, administrar y gestionar bases de datos. en este artículo, descubrirás los mejores programas con interfaz gráfica (conocidos como gui, graphic user. en esta guía, compartiremos una lista de las mejores herramientas de interfaz gráfica de usuario (gui) de mysql para sistemas linux. para aprender acerca de las bases de datos y cómo puedes trabajar con ellas, es necesario que conozcas los elementos de la interfaz de mysql workbench, pues este es el dispositivo que te permitirá crear funciones, cursores y triggers, entre otros elementos característicos de mysql. Aquí te enseño desde cero y paso a paso qué es mysql, cómo.
from exofoitxe.blob.core.windows.net
en esta guía, compartiremos una lista de las mejores herramientas de interfaz gráfica de usuario (gui) de mysql para sistemas linux. en este artículo, descubrirás los mejores programas con interfaz gráfica (conocidos como gui, graphic user. This is the mysql workbench reference manual. mysql workbench, el interfaz gráfico de mysql para diseñar, administrar y gestionar bases de datos. Aquí te enseño desde cero y paso a paso qué es mysql, cómo. para aprender acerca de las bases de datos y cómo puedes trabajar con ellas, es necesario que conozcas los elementos de la interfaz de mysql workbench, pues este es el dispositivo que te permitirá crear funciones, cursores y triggers, entre otros elementos característicos de mysql. mysql work bench es una herramienta visual de modelado y diseño de bases de datos capaz de acceder a bases. It documents the mysql workbench.
Interfaz De Usuario Traduccion at Ralph Hill blog
Interfaz De Usuario Mysql It documents the mysql workbench. mysql work bench es una herramienta visual de modelado y diseño de bases de datos capaz de acceder a bases. Aquí te enseño desde cero y paso a paso qué es mysql, cómo. mysql workbench, el interfaz gráfico de mysql para diseñar, administrar y gestionar bases de datos. It documents the mysql workbench. en este artículo, descubrirás los mejores programas con interfaz gráfica (conocidos como gui, graphic user. This is the mysql workbench reference manual. en esta guía, compartiremos una lista de las mejores herramientas de interfaz gráfica de usuario (gui) de mysql para sistemas linux. para aprender acerca de las bases de datos y cómo puedes trabajar con ellas, es necesario que conozcas los elementos de la interfaz de mysql workbench, pues este es el dispositivo que te permitirá crear funciones, cursores y triggers, entre otros elementos característicos de mysql.
From www.youtube.com
Interfaz grafica base de datos viveros java mysql YouTube Interfaz De Usuario Mysql para aprender acerca de las bases de datos y cómo puedes trabajar con ellas, es necesario que conozcas los elementos de la interfaz de mysql workbench, pues este es el dispositivo que te permitirá crear funciones, cursores y triggers, entre otros elementos característicos de mysql. This is the mysql workbench reference manual. mysql work bench es una herramienta. Interfaz De Usuario Mysql.
From www.youtube.com
Desarrollando interfaz de usuario con jquery, php y mysql 3 formas de Interfaz De Usuario Mysql mysql work bench es una herramienta visual de modelado y diseño de bases de datos capaz de acceder a bases. Aquí te enseño desde cero y paso a paso qué es mysql, cómo. This is the mysql workbench reference manual. en esta guía, compartiremos una lista de las mejores herramientas de interfaz gráfica de usuario (gui) de mysql. Interfaz De Usuario Mysql.
From www.youtube.com
Interfaz Gráfica en Tkinter con Base de Datos MySQL Registro de Interfaz De Usuario Mysql mysql workbench, el interfaz gráfico de mysql para diseñar, administrar y gestionar bases de datos. mysql work bench es una herramienta visual de modelado y diseño de bases de datos capaz de acceder a bases. It documents the mysql workbench. en este artículo, descubrirás los mejores programas con interfaz gráfica (conocidos como gui, graphic user. para. Interfaz De Usuario Mysql.
From www.sortlist.es
Diseño de la interfaz de usuario definición y pasos Sortlist Blog Interfaz De Usuario Mysql This is the mysql workbench reference manual. It documents the mysql workbench. para aprender acerca de las bases de datos y cómo puedes trabajar con ellas, es necesario que conozcas los elementos de la interfaz de mysql workbench, pues este es el dispositivo que te permitirá crear funciones, cursores y triggers, entre otros elementos característicos de mysql. en. Interfaz De Usuario Mysql.
From ovacen.com
Interfaz de usuario Qué es y cómo diseñar una UI OVACEN Interfaz De Usuario Mysql en esta guía, compartiremos una lista de las mejores herramientas de interfaz gráfica de usuario (gui) de mysql para sistemas linux. This is the mysql workbench reference manual. en este artículo, descubrirás los mejores programas con interfaz gráfica (conocidos como gui, graphic user. Aquí te enseño desde cero y paso a paso qué es mysql, cómo. mysql. Interfaz De Usuario Mysql.
From sistemasgeniales.com
Consejos para diseñar la mejor interfaz de usuario para aplicaciones Interfaz De Usuario Mysql en esta guía, compartiremos una lista de las mejores herramientas de interfaz gráfica de usuario (gui) de mysql para sistemas linux. It documents the mysql workbench. para aprender acerca de las bases de datos y cómo puedes trabajar con ellas, es necesario que conozcas los elementos de la interfaz de mysql workbench, pues este es el dispositivo que. Interfaz De Usuario Mysql.
From www.youtube.com
🐬 Tutorial Como Utilizar MySQL Workbench YouTube Interfaz De Usuario Mysql mysql work bench es una herramienta visual de modelado y diseño de bases de datos capaz de acceder a bases. It documents the mysql workbench. en este artículo, descubrirás los mejores programas con interfaz gráfica (conocidos como gui, graphic user. en esta guía, compartiremos una lista de las mejores herramientas de interfaz gráfica de usuario (gui) de. Interfaz De Usuario Mysql.
From www.bambu-mobile.com
Esta es la importancia del diseño UI o interfaz del usuario Interfaz De Usuario Mysql para aprender acerca de las bases de datos y cómo puedes trabajar con ellas, es necesario que conozcas los elementos de la interfaz de mysql workbench, pues este es el dispositivo que te permitirá crear funciones, cursores y triggers, entre otros elementos característicos de mysql. It documents the mysql workbench. mysql work bench es una herramienta visual de. Interfaz De Usuario Mysql.
From www.spek-regg.com
Descarga HeidiSQL el Administrador e Interfaz (GUI) para Bases de Datos Interfaz De Usuario Mysql en este artículo, descubrirás los mejores programas con interfaz gráfica (conocidos como gui, graphic user. Aquí te enseño desde cero y paso a paso qué es mysql, cómo. It documents the mysql workbench. mysql workbench, el interfaz gráfico de mysql para diseñar, administrar y gestionar bases de datos. mysql work bench es una herramienta visual de modelado. Interfaz De Usuario Mysql.
From www.youtube.com
Sistema punto de ventas en C con MySQL and SQL Server Interfaz Interfaz De Usuario Mysql This is the mysql workbench reference manual. en esta guía, compartiremos una lista de las mejores herramientas de interfaz gráfica de usuario (gui) de mysql para sistemas linux. Aquí te enseño desde cero y paso a paso qué es mysql, cómo. mysql workbench, el interfaz gráfico de mysql para diseñar, administrar y gestionar bases de datos. It documents. Interfaz De Usuario Mysql.
From www.lawebdelprogramador.com
Código de PHP Sistema de Inventario Open Source con PHP y MySQL Interfaz De Usuario Mysql en este artículo, descubrirás los mejores programas con interfaz gráfica (conocidos como gui, graphic user. Aquí te enseño desde cero y paso a paso qué es mysql, cómo. mysql workbench, el interfaz gráfico de mysql para diseñar, administrar y gestionar bases de datos. It documents the mysql workbench. en esta guía, compartiremos una lista de las mejores. Interfaz De Usuario Mysql.
From www.smythsys.es
MySQL Workbench, el interfaz gráfico de Mysql para diseñar, administrar Interfaz De Usuario Mysql en esta guía, compartiremos una lista de las mejores herramientas de interfaz gráfica de usuario (gui) de mysql para sistemas linux. It documents the mysql workbench. en este artículo, descubrirás los mejores programas con interfaz gráfica (conocidos como gui, graphic user. para aprender acerca de las bases de datos y cómo puedes trabajar con ellas, es necesario. Interfaz De Usuario Mysql.
From dbadixit.com
Uso e instalación de SQL Server Management Studio (SSMS) DBA dixit Interfaz De Usuario Mysql para aprender acerca de las bases de datos y cómo puedes trabajar con ellas, es necesario que conozcas los elementos de la interfaz de mysql workbench, pues este es el dispositivo que te permitirá crear funciones, cursores y triggers, entre otros elementos característicos de mysql. en este artículo, descubrirás los mejores programas con interfaz gráfica (conocidos como gui,. Interfaz De Usuario Mysql.
From ovacen.com
Interfaz de usuario Qué es y cómo diseñar una UI OVACEN Interfaz De Usuario Mysql mysql work bench es una herramienta visual de modelado y diseño de bases de datos capaz de acceder a bases. Aquí te enseño desde cero y paso a paso qué es mysql, cómo. It documents the mysql workbench. en este artículo, descubrirás los mejores programas con interfaz gráfica (conocidos como gui, graphic user. para aprender acerca de. Interfaz De Usuario Mysql.
From www.youtube.com
19. Registro de usuarios en PHP y MySQL Sistema de usuarios YouTube Interfaz De Usuario Mysql mysql workbench, el interfaz gráfico de mysql para diseñar, administrar y gestionar bases de datos. en este artículo, descubrirás los mejores programas con interfaz gráfica (conocidos como gui, graphic user. It documents the mysql workbench. mysql work bench es una herramienta visual de modelado y diseño de bases de datos capaz de acceder a bases. en. Interfaz De Usuario Mysql.
From www.youtube.com
Desarrollando interfaz de usuario con jquery, php y mysql Interfaz De Usuario Mysql This is the mysql workbench reference manual. Aquí te enseño desde cero y paso a paso qué es mysql, cómo. mysql work bench es una herramienta visual de modelado y diseño de bases de datos capaz de acceder a bases. en esta guía, compartiremos una lista de las mejores herramientas de interfaz gráfica de usuario (gui) de mysql. Interfaz De Usuario Mysql.
From www.navicat.com
Navicat for MySQL Herramienta de Administración y desarrollo de Bases Interfaz De Usuario Mysql Aquí te enseño desde cero y paso a paso qué es mysql, cómo. mysql work bench es una herramienta visual de modelado y diseño de bases de datos capaz de acceder a bases. mysql workbench, el interfaz gráfico de mysql para diseñar, administrar y gestionar bases de datos. en esta guía, compartiremos una lista de las mejores. Interfaz De Usuario Mysql.
From www.youtube.com
Uso básico de MySQL Workbench YouTube Interfaz De Usuario Mysql It documents the mysql workbench. This is the mysql workbench reference manual. mysql work bench es una herramienta visual de modelado y diseño de bases de datos capaz de acceder a bases. en este artículo, descubrirás los mejores programas con interfaz gráfica (conocidos como gui, graphic user. Aquí te enseño desde cero y paso a paso qué es. Interfaz De Usuario Mysql.
From www.baulphp.com
Registro y validación de usuarios con Ajax PHP y MySQL » BaulPHP Interfaz De Usuario Mysql Aquí te enseño desde cero y paso a paso qué es mysql, cómo. mysql work bench es una herramienta visual de modelado y diseño de bases de datos capaz de acceder a bases. mysql workbench, el interfaz gráfico de mysql para diseñar, administrar y gestionar bases de datos. It documents the mysql workbench. para aprender acerca de. Interfaz De Usuario Mysql.
From culturacion.com
Qué es y para que sirve MySQL Culturación Interfaz De Usuario Mysql mysql work bench es una herramienta visual de modelado y diseño de bases de datos capaz de acceder a bases. Aquí te enseño desde cero y paso a paso qué es mysql, cómo. It documents the mysql workbench. mysql workbench, el interfaz gráfico de mysql para diseñar, administrar y gestionar bases de datos. en este artículo, descubrirás. Interfaz De Usuario Mysql.
From www.youtube.com
Desarrollando interfaz de usuario con jquery, php y mysql Interfaz De Usuario Mysql Aquí te enseño desde cero y paso a paso qué es mysql, cómo. en esta guía, compartiremos una lista de las mejores herramientas de interfaz gráfica de usuario (gui) de mysql para sistemas linux. mysql work bench es una herramienta visual de modelado y diseño de bases de datos capaz de acceder a bases. It documents the mysql. Interfaz De Usuario Mysql.
From www.youtube.com
CRUD MySQL NetBeans (Interfaz Gráfica de Usuario GUI) YouTube Interfaz De Usuario Mysql en este artículo, descubrirás los mejores programas con interfaz gráfica (conocidos como gui, graphic user. This is the mysql workbench reference manual. mysql workbench, el interfaz gráfico de mysql para diseñar, administrar y gestionar bases de datos. en esta guía, compartiremos una lista de las mejores herramientas de interfaz gráfica de usuario (gui) de mysql para sistemas. Interfaz De Usuario Mysql.
From help.autodesk.com
Componentes de la interfaz de usuario Interfaz De Usuario Mysql en esta guía, compartiremos una lista de las mejores herramientas de interfaz gráfica de usuario (gui) de mysql para sistemas linux. mysql workbench, el interfaz gráfico de mysql para diseñar, administrar y gestionar bases de datos. This is the mysql workbench reference manual. en este artículo, descubrirás los mejores programas con interfaz gráfica (conocidos como gui, graphic. Interfaz De Usuario Mysql.
From www.staffcreativa.pe
¿Cómo diseñar una gran interfaz de usuario? Staff Creativa Interfaz De Usuario Mysql This is the mysql workbench reference manual. en este artículo, descubrirás los mejores programas con interfaz gráfica (conocidos como gui, graphic user. Aquí te enseño desde cero y paso a paso qué es mysql, cómo. en esta guía, compartiremos una lista de las mejores herramientas de interfaz gráfica de usuario (gui) de mysql para sistemas linux. para. Interfaz De Usuario Mysql.
From www.youtube.com
48 Sistema Usuarios Formulario Registro Usuarios (Tienda Virtual en Interfaz De Usuario Mysql Aquí te enseño desde cero y paso a paso qué es mysql, cómo. It documents the mysql workbench. en esta guía, compartiremos una lista de las mejores herramientas de interfaz gráfica de usuario (gui) de mysql para sistemas linux. para aprender acerca de las bases de datos y cómo puedes trabajar con ellas, es necesario que conozcas los. Interfaz De Usuario Mysql.
From exofoitxe.blob.core.windows.net
Interfaz De Usuario Traduccion at Ralph Hill blog Interfaz De Usuario Mysql para aprender acerca de las bases de datos y cómo puedes trabajar con ellas, es necesario que conozcas los elementos de la interfaz de mysql workbench, pues este es el dispositivo que te permitirá crear funciones, cursores y triggers, entre otros elementos característicos de mysql. en este artículo, descubrirás los mejores programas con interfaz gráfica (conocidos como gui,. Interfaz De Usuario Mysql.
From www.youtube.com
Como crear una interfaz gráfica de usuario con python YouTube Interfaz De Usuario Mysql Aquí te enseño desde cero y paso a paso qué es mysql, cómo. This is the mysql workbench reference manual. en este artículo, descubrirás los mejores programas con interfaz gráfica (conocidos como gui, graphic user. mysql workbench, el interfaz gráfico de mysql para diseñar, administrar y gestionar bases de datos. It documents the mysql workbench. para aprender. Interfaz De Usuario Mysql.
From www.youtube.com
Usuario, Clave y Base de datos Mysql YouTube Interfaz De Usuario Mysql Aquí te enseño desde cero y paso a paso qué es mysql, cómo. mysql work bench es una herramienta visual de modelado y diseño de bases de datos capaz de acceder a bases. en esta guía, compartiremos una lista de las mejores herramientas de interfaz gráfica de usuario (gui) de mysql para sistemas linux. en este artículo,. Interfaz De Usuario Mysql.
From www.servnet.mx
¿Qué es lo que define a una buena interfaz de usuario? Aquí te lo decimos Interfaz De Usuario Mysql This is the mysql workbench reference manual. It documents the mysql workbench. Aquí te enseño desde cero y paso a paso qué es mysql, cómo. en esta guía, compartiremos una lista de las mejores herramientas de interfaz gráfica de usuario (gui) de mysql para sistemas linux. mysql work bench es una herramienta visual de modelado y diseño de. Interfaz De Usuario Mysql.
From www.myxxgirl.com
Registro De Usuarios En Java Y Mysql En Netbeans Parte Consulta My Interfaz De Usuario Mysql mysql work bench es una herramienta visual de modelado y diseño de bases de datos capaz de acceder a bases. This is the mysql workbench reference manual. mysql workbench, el interfaz gráfico de mysql para diseñar, administrar y gestionar bases de datos. en este artículo, descubrirás los mejores programas con interfaz gráfica (conocidos como gui, graphic user.. Interfaz De Usuario Mysql.
From recursosformacion.com
MySQL Utilizando Workbench Interfaz De Usuario Mysql Aquí te enseño desde cero y paso a paso qué es mysql, cómo. This is the mysql workbench reference manual. para aprender acerca de las bases de datos y cómo puedes trabajar con ellas, es necesario que conozcas los elementos de la interfaz de mysql workbench, pues este es el dispositivo que te permitirá crear funciones, cursores y triggers,. Interfaz De Usuario Mysql.
From www.youtube.com
Sistema punto de ventas en Java con MySQL and SQL Server Interfaz Interfaz De Usuario Mysql It documents the mysql workbench. en esta guía, compartiremos una lista de las mejores herramientas de interfaz gráfica de usuario (gui) de mysql para sistemas linux. en este artículo, descubrirás los mejores programas con interfaz gráfica (conocidos como gui, graphic user. This is the mysql workbench reference manual. mysql workbench, el interfaz gráfico de mysql para diseñar,. Interfaz De Usuario Mysql.
From devteam.mobi
What is MySQL? A BeginnerFriendly Explanation multiple tools for Interfaz De Usuario Mysql mysql workbench, el interfaz gráfico de mysql para diseñar, administrar y gestionar bases de datos. en esta guía, compartiremos una lista de las mejores herramientas de interfaz gráfica de usuario (gui) de mysql para sistemas linux. mysql work bench es una herramienta visual de modelado y diseño de bases de datos capaz de acceder a bases. It. Interfaz De Usuario Mysql.
From joseantoniosaiz.com
Instalar un servidor LAMP en Ubuntu (y II) Activity() Interfaz De Usuario Mysql mysql work bench es una herramienta visual de modelado y diseño de bases de datos capaz de acceder a bases. mysql workbench, el interfaz gráfico de mysql para diseñar, administrar y gestionar bases de datos. This is the mysql workbench reference manual. para aprender acerca de las bases de datos y cómo puedes trabajar con ellas, es. Interfaz De Usuario Mysql.
From mundocursos.online
¿Cómo guardar datos de un formulario PHP en MySQL? Interfaz De Usuario Mysql en esta guía, compartiremos una lista de las mejores herramientas de interfaz gráfica de usuario (gui) de mysql para sistemas linux. en este artículo, descubrirás los mejores programas con interfaz gráfica (conocidos como gui, graphic user. Aquí te enseño desde cero y paso a paso qué es mysql, cómo. mysql work bench es una herramienta visual de. Interfaz De Usuario Mysql.