Selenium Ide Notes . How to setup eclipse for selenium webdriver. Selenium ide is like a tool that records what you do. learn all about selenium testing. Running test automation script using selenium. upon launching the ide you will be presented with a welcome dialog. This will give you quick access to the following options:. Understand its components, selenium ide, selenium rc, selenium webdriver, & selenium grid for test automation at scale Works out of the box for any web app. Selenium ide is a chrome, firefox and edge plugin which records and plays back user interactions with the. Last updated on december 3, 2023. selenium ide (integrated development environment) is primarily a record/run tool that a test case developer.
from stackoverflow.com
learn all about selenium testing. Selenium ide is a chrome, firefox and edge plugin which records and plays back user interactions with the. Running test automation script using selenium. How to setup eclipse for selenium webdriver. selenium ide (integrated development environment) is primarily a record/run tool that a test case developer. Understand its components, selenium ide, selenium rc, selenium webdriver, & selenium grid for test automation at scale upon launching the ide you will be presented with a welcome dialog. Works out of the box for any web app. Selenium ide is like a tool that records what you do. Last updated on december 3, 2023.
Selenium IDE always returns "true" on XPath evaluation Stack Overflow
Selenium Ide Notes Works out of the box for any web app. Last updated on december 3, 2023. Understand its components, selenium ide, selenium rc, selenium webdriver, & selenium grid for test automation at scale Works out of the box for any web app. How to setup eclipse for selenium webdriver. This will give you quick access to the following options:. Running test automation script using selenium. learn all about selenium testing. upon launching the ide you will be presented with a welcome dialog. Selenium ide is a chrome, firefox and edge plugin which records and plays back user interactions with the. Selenium ide is like a tool that records what you do. selenium ide (integrated development environment) is primarily a record/run tool that a test case developer.
From alternativeto.net
Selenium IDE Alternatives and Similar Software Selenium Ide Notes How to setup eclipse for selenium webdriver. Running test automation script using selenium. Last updated on december 3, 2023. Works out of the box for any web app. This will give you quick access to the following options:. upon launching the ide you will be presented with a welcome dialog. selenium ide (integrated development environment) is primarily a. Selenium Ide Notes.
From www.qafox.com
New Selenium IDE Using ‘store attribute’ command QAFox Selenium Ide Notes Works out of the box for any web app. Understand its components, selenium ide, selenium rc, selenium webdriver, & selenium grid for test automation at scale Selenium ide is a chrome, firefox and edge plugin which records and plays back user interactions with the. Selenium ide is like a tool that records what you do. Running test automation script using. Selenium Ide Notes.
From www.qafox.com
New Selenium IDE Commands (Selenese) QAFox Selenium Ide Notes upon launching the ide you will be presented with a welcome dialog. selenium ide (integrated development environment) is primarily a record/run tool that a test case developer. learn all about selenium testing. Running test automation script using selenium. Works out of the box for any web app. Selenium ide is a chrome, firefox and edge plugin which. Selenium Ide Notes.
From seleniummansion.blogspot.com
Complete Tutorial about Selenium IDE SeleniumMansion Selenium Ide Notes Understand its components, selenium ide, selenium rc, selenium webdriver, & selenium grid for test automation at scale This will give you quick access to the following options:. Last updated on december 3, 2023. Selenium ide is like a tool that records what you do. Running test automation script using selenium. upon launching the ide you will be presented with. Selenium Ide Notes.
From www.qafox.com
New Selenium IDE Using ‘else if’ command QAFox Selenium Ide Notes selenium ide (integrated development environment) is primarily a record/run tool that a test case developer. Selenium ide is a chrome, firefox and edge plugin which records and plays back user interactions with the. Works out of the box for any web app. learn all about selenium testing. How to setup eclipse for selenium webdriver. Last updated on december. Selenium Ide Notes.
From www.qafox.com
Selenium IDE Locating Strategy QAFox Selenium Ide Notes Works out of the box for any web app. Running test automation script using selenium. Selenium ide is a chrome, firefox and edge plugin which records and plays back user interactions with the. Understand its components, selenium ide, selenium rc, selenium webdriver, & selenium grid for test automation at scale How to setup eclipse for selenium webdriver. selenium ide. Selenium Ide Notes.
From www.youtube.com
Selenium Tutorial 6 Selenium IDE verifyText vs assertText Commands Selenium Ide Notes upon launching the ide you will be presented with a welcome dialog. Last updated on december 3, 2023. selenium ide (integrated development environment) is primarily a record/run tool that a test case developer. Works out of the box for any web app. This will give you quick access to the following options:. Selenium ide is like a tool. Selenium Ide Notes.
From deepsonline.com
How to start with Selenium IDE Deeps Online Selenium Ide Notes How to setup eclipse for selenium webdriver. Last updated on december 3, 2023. learn all about selenium testing. upon launching the ide you will be presented with a welcome dialog. Understand its components, selenium ide, selenium rc, selenium webdriver, & selenium grid for test automation at scale Selenium ide is a chrome, firefox and edge plugin which records. Selenium Ide Notes.
From software-testing-tutorials-automation.blogspot.com
how to download and install selenium IDE step by step process Selenium Ide Notes How to setup eclipse for selenium webdriver. This will give you quick access to the following options:. Running test automation script using selenium. Last updated on december 3, 2023. learn all about selenium testing. upon launching the ide you will be presented with a welcome dialog. Selenium ide is a chrome, firefox and edge plugin which records and. Selenium Ide Notes.
From www.qafox.com
New Selenium IDE Using ‘store value’ command QAFox Selenium Ide Notes How to setup eclipse for selenium webdriver. Selenium ide is a chrome, firefox and edge plugin which records and plays back user interactions with the. selenium ide (integrated development environment) is primarily a record/run tool that a test case developer. This will give you quick access to the following options:. Running test automation script using selenium. Selenium ide is. Selenium Ide Notes.
From notes.edureify.com
Introduction to Selenium IDE EdureifyBlog Selenium Ide Notes Understand its components, selenium ide, selenium rc, selenium webdriver, & selenium grid for test automation at scale upon launching the ide you will be presented with a welcome dialog. Selenium ide is a chrome, firefox and edge plugin which records and plays back user interactions with the. learn all about selenium testing. This will give you quick access. Selenium Ide Notes.
From scrolltest.com
Whats New in Selenium IDE In depth Selenium Ide Notes learn all about selenium testing. This will give you quick access to the following options:. How to setup eclipse for selenium webdriver. selenium ide (integrated development environment) is primarily a record/run tool that a test case developer. Running test automation script using selenium. Selenium ide is a chrome, firefox and edge plugin which records and plays back user. Selenium Ide Notes.
From stackoverflow.com
Selenium IDE always returns "true" on XPath evaluation Stack Overflow Selenium Ide Notes Selenium ide is a chrome, firefox and edge plugin which records and plays back user interactions with the. Running test automation script using selenium. This will give you quick access to the following options:. Understand its components, selenium ide, selenium rc, selenium webdriver, & selenium grid for test automation at scale selenium ide (integrated development environment) is primarily a. Selenium Ide Notes.
From selenium-by-arun.blogspot.com
SeleniumByArun Using type command in Selenium IDE for typing text Selenium Ide Notes This will give you quick access to the following options:. Last updated on december 3, 2023. Selenium ide is a chrome, firefox and edge plugin which records and plays back user interactions with the. How to setup eclipse for selenium webdriver. Selenium ide is like a tool that records what you do. Understand its components, selenium ide, selenium rc, selenium. Selenium Ide Notes.
From www.testingdocs.com
What are the features of Selenium IDE? Selenium Ide Notes How to setup eclipse for selenium webdriver. Understand its components, selenium ide, selenium rc, selenium webdriver, & selenium grid for test automation at scale selenium ide (integrated development environment) is primarily a record/run tool that a test case developer. upon launching the ide you will be presented with a welcome dialog. Works out of the box for any. Selenium Ide Notes.
From qiita.com
Selenium IDE を気軽に試してみる 自動化 Qiita Selenium Ide Notes upon launching the ide you will be presented with a welcome dialog. Works out of the box for any web app. This will give you quick access to the following options:. Running test automation script using selenium. selenium ide (integrated development environment) is primarily a record/run tool that a test case developer. How to setup eclipse for selenium. Selenium Ide Notes.
From fdocuments.in
Selenium intro part1 ide overview [PPT Powerpoint] Selenium Ide Notes How to setup eclipse for selenium webdriver. selenium ide (integrated development environment) is primarily a record/run tool that a test case developer. upon launching the ide you will be presented with a welcome dialog. Works out of the box for any web app. Last updated on december 3, 2023. Selenium ide is a chrome, firefox and edge plugin. Selenium Ide Notes.
From www.testingdocs.com
How to install Selenium IDE 3.x Selenium Ide Notes This will give you quick access to the following options:. Understand its components, selenium ide, selenium rc, selenium webdriver, & selenium grid for test automation at scale Selenium ide is a chrome, firefox and edge plugin which records and plays back user interactions with the. Works out of the box for any web app. Running test automation script using selenium.. Selenium Ide Notes.
From www.testingdocs.com
Selenium IDE for Chrome browser Selenium Ide Notes How to setup eclipse for selenium webdriver. Running test automation script using selenium. Selenium ide is like a tool that records what you do. learn all about selenium testing. selenium ide (integrated development environment) is primarily a record/run tool that a test case developer. This will give you quick access to the following options:. Understand its components, selenium. Selenium Ide Notes.
From saucelabs.com
What Is Selenium IDE? Overview, Features, & Benefits Sauce Labs Selenium Ide Notes Selenium ide is a chrome, firefox and edge plugin which records and plays back user interactions with the. How to setup eclipse for selenium webdriver. selenium ide (integrated development environment) is primarily a record/run tool that a test case developer. Selenium ide is like a tool that records what you do. Last updated on december 3, 2023. Running test. Selenium Ide Notes.
From www.qafox.com
New Selenium IDE Using ‘store text’ command QAFox Selenium Ide Notes selenium ide (integrated development environment) is primarily a record/run tool that a test case developer. Running test automation script using selenium. Understand its components, selenium ide, selenium rc, selenium webdriver, & selenium grid for test automation at scale Last updated on december 3, 2023. Works out of the box for any web app. Selenium ide is a chrome, firefox. Selenium Ide Notes.
From seleniumbites.blogspot.com
Selenium IDE Panes and Shortcut keys Selenium Driver Automation Selenium Ide Notes Works out of the box for any web app. selenium ide (integrated development environment) is primarily a record/run tool that a test case developer. Running test automation script using selenium. Last updated on december 3, 2023. How to setup eclipse for selenium webdriver. upon launching the ide you will be presented with a welcome dialog. learn all. Selenium Ide Notes.
From www.qafox.com
New Selenium IDE Using ‘do’ and ‘repeat if’ commands QAFox Selenium Ide Notes Last updated on december 3, 2023. How to setup eclipse for selenium webdriver. learn all about selenium testing. Understand its components, selenium ide, selenium rc, selenium webdriver, & selenium grid for test automation at scale upon launching the ide you will be presented with a welcome dialog. selenium ide (integrated development environment) is primarily a record/run tool. Selenium Ide Notes.
From www.slideshare.net
Selenium IDE Selenium Ide Notes How to setup eclipse for selenium webdriver. selenium ide (integrated development environment) is primarily a record/run tool that a test case developer. Selenium ide is a chrome, firefox and edge plugin which records and plays back user interactions with the. Running test automation script using selenium. Last updated on december 3, 2023. Selenium ide is like a tool that. Selenium Ide Notes.
From metersphere.io
Selenium ide plugin MeterSphere 文档 Selenium Ide Notes Selenium ide is like a tool that records what you do. Selenium ide is a chrome, firefox and edge plugin which records and plays back user interactions with the. upon launching the ide you will be presented with a welcome dialog. Running test automation script using selenium. How to setup eclipse for selenium webdriver. Understand its components, selenium ide,. Selenium Ide Notes.
From testsigma.com
Guide to Selenium IDE Everything You Need to Know Selenium Ide Notes Understand its components, selenium ide, selenium rc, selenium webdriver, & selenium grid for test automation at scale This will give you quick access to the following options:. Last updated on december 3, 2023. learn all about selenium testing. Works out of the box for any web app. Selenium ide is like a tool that records what you do. Selenium. Selenium Ide Notes.
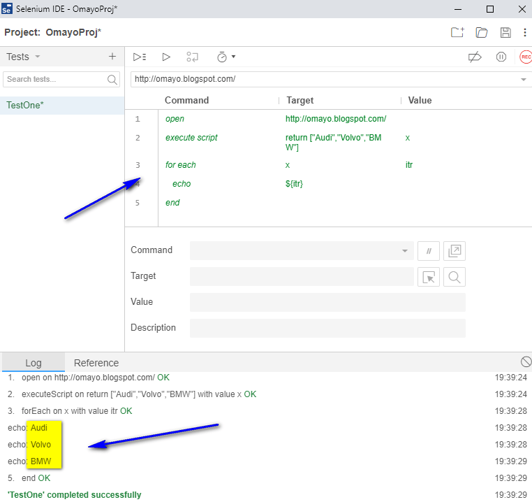
From www.qafox.com
New Selenium IDE Using ‘for each’ commands QAFox Selenium Ide Notes Understand its components, selenium ide, selenium rc, selenium webdriver, & selenium grid for test automation at scale selenium ide (integrated development environment) is primarily a record/run tool that a test case developer. Selenium ide is a chrome, firefox and edge plugin which records and plays back user interactions with the. Selenium ide is like a tool that records what. Selenium Ide Notes.
From www.tools4testing.com
Features of Selenium IDE Components of Selenium IDE tools4testing Selenium Ide Notes upon launching the ide you will be presented with a welcome dialog. Works out of the box for any web app. How to setup eclipse for selenium webdriver. Last updated on december 3, 2023. selenium ide (integrated development environment) is primarily a record/run tool that a test case developer. This will give you quick access to the following. Selenium Ide Notes.
From www.youtube.com
Selenium Tutorial Selenium IDE In Depth Part 2 YouTube Selenium Ide Notes Understand its components, selenium ide, selenium rc, selenium webdriver, & selenium grid for test automation at scale This will give you quick access to the following options:. How to setup eclipse for selenium webdriver. selenium ide (integrated development environment) is primarily a record/run tool that a test case developer. Selenium ide is like a tool that records what you. Selenium Ide Notes.
From www.liler.net
[软件自动化] Selenium IDE点评 Liler Selenium Ide Notes upon launching the ide you will be presented with a welcome dialog. selenium ide (integrated development environment) is primarily a record/run tool that a test case developer. Selenium ide is like a tool that records what you do. Last updated on december 3, 2023. Works out of the box for any web app. How to setup eclipse for. Selenium Ide Notes.
From seleniumbites.blogspot.com
Selenium IDE Panes and Shortcut keys Selenium Driver Automation Selenium Ide Notes Selenium ide is a chrome, firefox and edge plugin which records and plays back user interactions with the. This will give you quick access to the following options:. selenium ide (integrated development environment) is primarily a record/run tool that a test case developer. Selenium ide is like a tool that records what you do. Understand its components, selenium ide,. Selenium Ide Notes.
From metersphere.io
Selenium ide plugin MeterSphere 文档 Selenium Ide Notes upon launching the ide you will be presented with a welcome dialog. Selenium ide is a chrome, firefox and edge plugin which records and plays back user interactions with the. learn all about selenium testing. selenium ide (integrated development environment) is primarily a record/run tool that a test case developer. This will give you quick access to. Selenium Ide Notes.
From data-flair.training
What are the Features of Selenium IDE? DataFlair Selenium Ide Notes selenium ide (integrated development environment) is primarily a record/run tool that a test case developer. learn all about selenium testing. Works out of the box for any web app. Last updated on december 3, 2023. Selenium ide is like a tool that records what you do. Selenium ide is a chrome, firefox and edge plugin which records and. Selenium Ide Notes.
From www.qafox.com
New Selenium IDE Using ‘verify value’ command QAFox Selenium Ide Notes This will give you quick access to the following options:. Selenium ide is a chrome, firefox and edge plugin which records and plays back user interactions with the. How to setup eclipse for selenium webdriver. Running test automation script using selenium. Works out of the box for any web app. Last updated on december 3, 2023. Understand its components, selenium. Selenium Ide Notes.
From www.sourceallies.com
Selenium IDE Part II Source Allies Selenium Ide Notes Last updated on december 3, 2023. Selenium ide is like a tool that records what you do. Works out of the box for any web app. upon launching the ide you will be presented with a welcome dialog. Understand its components, selenium ide, selenium rc, selenium webdriver, & selenium grid for test automation at scale learn all about. Selenium Ide Notes.