Duplicate Key Exception In Java . The above code is almost the same as posted in the question. The duplicatekeyexception exception is thrown if an entity ejb object or ejb local object cannot be created because an object with the same key. Linkedhashmap = [{[apple, 40], kashmir}, {[grapes, 80], d But if it encounters a duplicate key, instead of throwing an exception, it. A quick and practical guide to handling duplicate keys by using multimaps in java. This post shows the collectors tomap duplicate key exception and the changes made in java 9 to improve the exception message to contain the value of the key. Exception thrown when an attempt to insert or update data results in violation of a primary key or unique constraint. Linkedhashmap = [{[apple, 40], kashmir}, {[grapes, 80], nashik}] duplicate key = {[grapes, 80], delhi} output:
from www.youtube.com
Linkedhashmap = [{[apple, 40], kashmir}, {[grapes, 80], nashik}] duplicate key = {[grapes, 80], delhi} output: But if it encounters a duplicate key, instead of throwing an exception, it. Exception thrown when an attempt to insert or update data results in violation of a primary key or unique constraint. Linkedhashmap = [{[apple, 40], kashmir}, {[grapes, 80], d The above code is almost the same as posted in the question. A quick and practical guide to handling duplicate keys by using multimaps in java. This post shows the collectors tomap duplicate key exception and the changes made in java 9 to improve the exception message to contain the value of the key. The duplicatekeyexception exception is thrown if an entity ejb object or ejb local object cannot be created because an object with the same key.
13 How to find duplicates in array in java using brute force method Java for Selenium
Duplicate Key Exception In Java The duplicatekeyexception exception is thrown if an entity ejb object or ejb local object cannot be created because an object with the same key. Linkedhashmap = [{[apple, 40], kashmir}, {[grapes, 80], d The duplicatekeyexception exception is thrown if an entity ejb object or ejb local object cannot be created because an object with the same key. This post shows the collectors tomap duplicate key exception and the changes made in java 9 to improve the exception message to contain the value of the key. Linkedhashmap = [{[apple, 40], kashmir}, {[grapes, 80], nashik}] duplicate key = {[grapes, 80], delhi} output: But if it encounters a duplicate key, instead of throwing an exception, it. A quick and practical guide to handling duplicate keys by using multimaps in java. The above code is almost the same as posted in the question. Exception thrown when an attempt to insert or update data results in violation of a primary key or unique constraint.
From stackoverflow.com
java Violation of PRIMARY KEY constraint ***'. Cannot insert duplicate key in object error Duplicate Key Exception In Java Exception thrown when an attempt to insert or update data results in violation of a primary key or unique constraint. This post shows the collectors tomap duplicate key exception and the changes made in java 9 to improve the exception message to contain the value of the key. Linkedhashmap = [{[apple, 40], kashmir}, {[grapes, 80], d The above code is. Duplicate Key Exception In Java.
From www.youtube.com
Q41 Find Duplicate elements in array java Find duplicate number in an array Find duplicate Duplicate Key Exception In Java The above code is almost the same as posted in the question. Linkedhashmap = [{[apple, 40], kashmir}, {[grapes, 80], d This post shows the collectors tomap duplicate key exception and the changes made in java 9 to improve the exception message to contain the value of the key. But if it encounters a duplicate key, instead of throwing an exception,. Duplicate Key Exception In Java.
From exornnjpc.blob.core.windows.net
How To Handle Multiple Exception In Java 8 at Ann Ashley blog Duplicate Key Exception In Java Exception thrown when an attempt to insert or update data results in violation of a primary key or unique constraint. Linkedhashmap = [{[apple, 40], kashmir}, {[grapes, 80], nashik}] duplicate key = {[grapes, 80], delhi} output: This post shows the collectors tomap duplicate key exception and the changes made in java 9 to improve the exception message to contain the value. Duplicate Key Exception In Java.
From hoehen-flug.tistory.com
[Error/Exception] java.lang.IllegalStateException Duplicate key ‘key로 저장하려는 값’ (attempted Duplicate Key Exception In Java Linkedhashmap = [{[apple, 40], kashmir}, {[grapes, 80], nashik}] duplicate key = {[grapes, 80], delhi} output: Linkedhashmap = [{[apple, 40], kashmir}, {[grapes, 80], d Exception thrown when an attempt to insert or update data results in violation of a primary key or unique constraint. But if it encounters a duplicate key, instead of throwing an exception, it. A quick and practical. Duplicate Key Exception In Java.
From www.w3resource.com
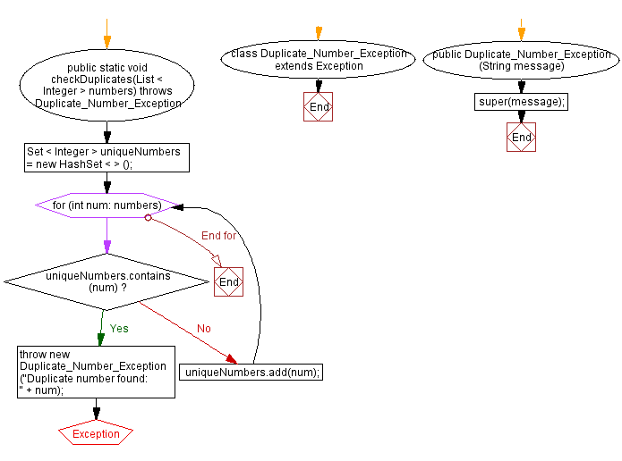
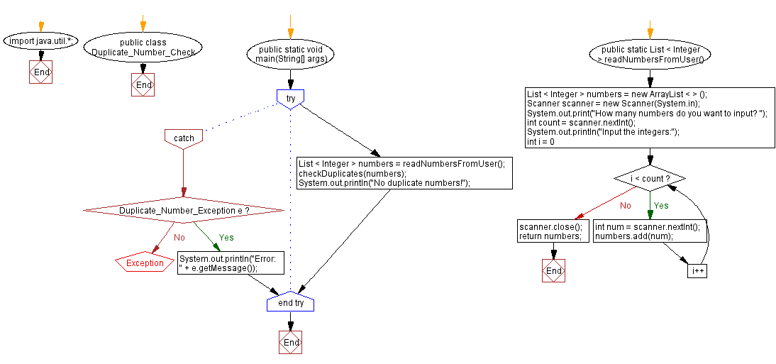
Java Program User input validation for duplicate integers Duplicate Key Exception In Java Linkedhashmap = [{[apple, 40], kashmir}, {[grapes, 80], d The above code is almost the same as posted in the question. But if it encounters a duplicate key, instead of throwing an exception, it. This post shows the collectors tomap duplicate key exception and the changes made in java 9 to improve the exception message to contain the value of the. Duplicate Key Exception In Java.
From www.youtube.com
Java Exceptions How to Create Custom Exceptions Java Tutorial Part 1 012 YouTube Duplicate Key Exception In Java Linkedhashmap = [{[apple, 40], kashmir}, {[grapes, 80], nashik}] duplicate key = {[grapes, 80], delhi} output: A quick and practical guide to handling duplicate keys by using multimaps in java. The duplicatekeyexception exception is thrown if an entity ejb object or ejb local object cannot be created because an object with the same key. The above code is almost the same. Duplicate Key Exception In Java.
From www.slideshare.net
Java Exception Duplicate Key Exception In Java Linkedhashmap = [{[apple, 40], kashmir}, {[grapes, 80], d The above code is almost the same as posted in the question. Exception thrown when an attempt to insert or update data results in violation of a primary key or unique constraint. Linkedhashmap = [{[apple, 40], kashmir}, {[grapes, 80], nashik}] duplicate key = {[grapes, 80], delhi} output: But if it encounters a. Duplicate Key Exception In Java.
From community.rapidminer.com
Exception java.lang.IllegalStateException Message Duplicate key E\Anaconda3\python.exe Duplicate Key Exception In Java But if it encounters a duplicate key, instead of throwing an exception, it. Exception thrown when an attempt to insert or update data results in violation of a primary key or unique constraint. The duplicatekeyexception exception is thrown if an entity ejb object or ejb local object cannot be created because an object with the same key. The above code. Duplicate Key Exception In Java.
From codenboxautomationlab.com
How to handle Exception in Java? CodenBox AutomationLab Duplicate Key Exception In Java The above code is almost the same as posted in the question. A quick and practical guide to handling duplicate keys by using multimaps in java. Linkedhashmap = [{[apple, 40], kashmir}, {[grapes, 80], nashik}] duplicate key = {[grapes, 80], delhi} output: This post shows the collectors tomap duplicate key exception and the changes made in java 9 to improve the. Duplicate Key Exception In Java.
From www.youtube.com
Java What is difference between Errors and Exceptions? [duplicate](5solution) YouTube Duplicate Key Exception In Java The above code is almost the same as posted in the question. This post shows the collectors tomap duplicate key exception and the changes made in java 9 to improve the exception message to contain the value of the key. Linkedhashmap = [{[apple, 40], kashmir}, {[grapes, 80], nashik}] duplicate key = {[grapes, 80], delhi} output: The duplicatekeyexception exception is thrown. Duplicate Key Exception In Java.
From javadevcentral.com
4 Ways to throw Checked Exceptions in Java Streams Java Developer Central Duplicate Key Exception In Java A quick and practical guide to handling duplicate keys by using multimaps in java. The duplicatekeyexception exception is thrown if an entity ejb object or ejb local object cannot be created because an object with the same key. Linkedhashmap = [{[apple, 40], kashmir}, {[grapes, 80], nashik}] duplicate key = {[grapes, 80], delhi} output: The above code is almost the same. Duplicate Key Exception In Java.
From cerattgl.blob.core.windows.net
Array Store Exception Java at Louis Thompson blog Duplicate Key Exception In Java This post shows the collectors tomap duplicate key exception and the changes made in java 9 to improve the exception message to contain the value of the key. Linkedhashmap = [{[apple, 40], kashmir}, {[grapes, 80], nashik}] duplicate key = {[grapes, 80], delhi} output: The above code is almost the same as posted in the question. Exception thrown when an attempt. Duplicate Key Exception In Java.
From topminisite.com
How to Remove Duplicates In A Java List in 2024? Duplicate Key Exception In Java The above code is almost the same as posted in the question. But if it encounters a duplicate key, instead of throwing an exception, it. This post shows the collectors tomap duplicate key exception and the changes made in java 9 to improve the exception message to contain the value of the key. Linkedhashmap = [{[apple, 40], kashmir}, {[grapes, 80],. Duplicate Key Exception In Java.
From www.youtube.com
JAVA CHECK WHETHER LIST CONTAINS DUPLICATES DEMO YouTube Duplicate Key Exception In Java But if it encounters a duplicate key, instead of throwing an exception, it. Linkedhashmap = [{[apple, 40], kashmir}, {[grapes, 80], d A quick and practical guide to handling duplicate keys by using multimaps in java. The above code is almost the same as posted in the question. This post shows the collectors tomap duplicate key exception and the changes made. Duplicate Key Exception In Java.
From o7planning.org
Java Exception Handling Duplicate Key Exception In Java Linkedhashmap = [{[apple, 40], kashmir}, {[grapes, 80], d This post shows the collectors tomap duplicate key exception and the changes made in java 9 to improve the exception message to contain the value of the key. But if it encounters a duplicate key, instead of throwing an exception, it. A quick and practical guide to handling duplicate keys by using. Duplicate Key Exception In Java.
From www.btechsmartclass.com
Java Tutorials Exception Types in Java Duplicate Key Exception In Java Linkedhashmap = [{[apple, 40], kashmir}, {[grapes, 80], nashik}] duplicate key = {[grapes, 80], delhi} output: Linkedhashmap = [{[apple, 40], kashmir}, {[grapes, 80], d A quick and practical guide to handling duplicate keys by using multimaps in java. But if it encounters a duplicate key, instead of throwing an exception, it. This post shows the collectors tomap duplicate key exception and. Duplicate Key Exception In Java.
From webrewrite.com
Find Duplicate Characters in a String Java Multiple Approaches Duplicate Key Exception In Java The above code is almost the same as posted in the question. Exception thrown when an attempt to insert or update data results in violation of a primary key or unique constraint. Linkedhashmap = [{[apple, 40], kashmir}, {[grapes, 80], d Linkedhashmap = [{[apple, 40], kashmir}, {[grapes, 80], nashik}] duplicate key = {[grapes, 80], delhi} output: But if it encounters a. Duplicate Key Exception In Java.
From crunchify.com
In Java How to Find Duplicate Elements from List? (Brute Force, HashSet and Stream API) • Crunchify Duplicate Key Exception In Java But if it encounters a duplicate key, instead of throwing an exception, it. Linkedhashmap = [{[apple, 40], kashmir}, {[grapes, 80], d The above code is almost the same as posted in the question. Exception thrown when an attempt to insert or update data results in violation of a primary key or unique constraint. Linkedhashmap = [{[apple, 40], kashmir}, {[grapes, 80],. Duplicate Key Exception In Java.
From www.youtube.com
C Duplicate key exception from Entity Framework? YouTube Duplicate Key Exception In Java The duplicatekeyexception exception is thrown if an entity ejb object or ejb local object cannot be created because an object with the same key. The above code is almost the same as posted in the question. But if it encounters a duplicate key, instead of throwing an exception, it. Linkedhashmap = [{[apple, 40], kashmir}, {[grapes, 80], nashik}] duplicate key =. Duplicate Key Exception In Java.
From data-flair.training
Java Exception Explore Checked & Unchecked Exception With Examples DataFlair Duplicate Key Exception In Java But if it encounters a duplicate key, instead of throwing an exception, it. Linkedhashmap = [{[apple, 40], kashmir}, {[grapes, 80], d The duplicatekeyexception exception is thrown if an entity ejb object or ejb local object cannot be created because an object with the same key. A quick and practical guide to handling duplicate keys by using multimaps in java. The. Duplicate Key Exception In Java.
From testautomationcentral.com
How to Find Duplicate Elements in an Array Java Program Java Interview Question and Answer Duplicate Key Exception In Java Linkedhashmap = [{[apple, 40], kashmir}, {[grapes, 80], nashik}] duplicate key = {[grapes, 80], delhi} output: But if it encounters a duplicate key, instead of throwing an exception, it. This post shows the collectors tomap duplicate key exception and the changes made in java 9 to improve the exception message to contain the value of the key. Linkedhashmap = [{[apple, 40],. Duplicate Key Exception In Java.
From blog.csdn.net
数据库插入数据报500异常:Duplicate entry ‘‘ for key ‘PRIMARY‘; nested exception is com.mysql.jdbc Duplicate Key Exception In Java The duplicatekeyexception exception is thrown if an entity ejb object or ejb local object cannot be created because an object with the same key. This post shows the collectors tomap duplicate key exception and the changes made in java 9 to improve the exception message to contain the value of the key. Linkedhashmap = [{[apple, 40], kashmir}, {[grapes, 80], nashik}]. Duplicate Key Exception In Java.
From riset.guru
5 Important Keywords In Java Exception Handling Riset Duplicate Key Exception In Java But if it encounters a duplicate key, instead of throwing an exception, it. This post shows the collectors tomap duplicate key exception and the changes made in java 9 to improve the exception message to contain the value of the key. The duplicatekeyexception exception is thrown if an entity ejb object or ejb local object cannot be created because an. Duplicate Key Exception In Java.
From secureservercdn.net
Java Exception Types Java Training School Duplicate Key Exception In Java The above code is almost the same as posted in the question. Linkedhashmap = [{[apple, 40], kashmir}, {[grapes, 80], nashik}] duplicate key = {[grapes, 80], delhi} output: But if it encounters a duplicate key, instead of throwing an exception, it. This post shows the collectors tomap duplicate key exception and the changes made in java 9 to improve the exception. Duplicate Key Exception In Java.
From www.youtube.com
13 How to find duplicates in array in java using brute force method Java for Selenium Duplicate Key Exception In Java The above code is almost the same as posted in the question. Exception thrown when an attempt to insert or update data results in violation of a primary key or unique constraint. This post shows the collectors tomap duplicate key exception and the changes made in java 9 to improve the exception message to contain the value of the key.. Duplicate Key Exception In Java.
From www.simplilearn.com
Java Exception Handling [Easy and Simplified Guide] Duplicate Key Exception In Java Exception thrown when an attempt to insert or update data results in violation of a primary key or unique constraint. The above code is almost the same as posted in the question. This post shows the collectors tomap duplicate key exception and the changes made in java 9 to improve the exception message to contain the value of the key.. Duplicate Key Exception In Java.
From blog.csdn.net
报错Duplicate entry ‘值‘ for key ‘字段名‘的解决解决方法_duplicate entry for keyCSDN博客 Duplicate Key Exception In Java The duplicatekeyexception exception is thrown if an entity ejb object or ejb local object cannot be created because an object with the same key. The above code is almost the same as posted in the question. A quick and practical guide to handling duplicate keys by using multimaps in java. Linkedhashmap = [{[apple, 40], kashmir}, {[grapes, 80], d Exception thrown. Duplicate Key Exception In Java.
From beknazarsuranchiyev.medium.com
Exceptions in Java. Exceptions in Java by Beknazar Medium Duplicate Key Exception In Java A quick and practical guide to handling duplicate keys by using multimaps in java. But if it encounters a duplicate key, instead of throwing an exception, it. The above code is almost the same as posted in the question. Linkedhashmap = [{[apple, 40], kashmir}, {[grapes, 80], d Exception thrown when an attempt to insert or update data results in violation. Duplicate Key Exception In Java.
From www.diguage.com
升级 iBATIS/MyBATIS 对处理 DuplicateKeyException 的影响 "地瓜哥"博客网 Duplicate Key Exception In Java This post shows the collectors tomap duplicate key exception and the changes made in java 9 to improve the exception message to contain the value of the key. Linkedhashmap = [{[apple, 40], kashmir}, {[grapes, 80], nashik}] duplicate key = {[grapes, 80], delhi} output: The above code is almost the same as posted in the question. Exception thrown when an attempt. Duplicate Key Exception In Java.
From stackoverflow.com
java Hibernate ManyToOne Duplicate entry 'album1' for key 'TITLE exception Stack Overflow Duplicate Key Exception In Java But if it encounters a duplicate key, instead of throwing an exception, it. The above code is almost the same as posted in the question. A quick and practical guide to handling duplicate keys by using multimaps in java. This post shows the collectors tomap duplicate key exception and the changes made in java 9 to improve the exception message. Duplicate Key Exception In Java.
From www.softwaretestinghelp.com
Java Exceptions And Exception Handling With Examples Duplicate Key Exception In Java This post shows the collectors tomap duplicate key exception and the changes made in java 9 to improve the exception message to contain the value of the key. The above code is almost the same as posted in the question. Exception thrown when an attempt to insert or update data results in violation of a primary key or unique constraint.. Duplicate Key Exception In Java.
From atonce.com
The Ultimate Guide to Java Exception Types 2024 Duplicate Key Exception In Java Exception thrown when an attempt to insert or update data results in violation of a primary key or unique constraint. Linkedhashmap = [{[apple, 40], kashmir}, {[grapes, 80], nashik}] duplicate key = {[grapes, 80], delhi} output: A quick and practical guide to handling duplicate keys by using multimaps in java. This post shows the collectors tomap duplicate key exception and the. Duplicate Key Exception In Java.
From crunchify.com
Best way to Find Duplicate Character from a String in Java • Crunchify Duplicate Key Exception In Java The duplicatekeyexception exception is thrown if an entity ejb object or ejb local object cannot be created because an object with the same key. This post shows the collectors tomap duplicate key exception and the changes made in java 9 to improve the exception message to contain the value of the key. But if it encounters a duplicate key, instead. Duplicate Key Exception In Java.
From minigranth.in
Example Duplicate Key Exception In Java This post shows the collectors tomap duplicate key exception and the changes made in java 9 to improve the exception message to contain the value of the key. The duplicatekeyexception exception is thrown if an entity ejb object or ejb local object cannot be created because an object with the same key. The above code is almost the same as. Duplicate Key Exception In Java.
From www.w3resource.com
Java Program User input validation for duplicate integers Duplicate Key Exception In Java But if it encounters a duplicate key, instead of throwing an exception, it. This post shows the collectors tomap duplicate key exception and the changes made in java 9 to improve the exception message to contain the value of the key. The above code is almost the same as posted in the question. A quick and practical guide to handling. Duplicate Key Exception In Java.