Windows Task Scheduler Git Pull . Set a descriptive name and description for the task you would like to schedule. Select the trigger configuration that best. Open the task scheduler, click on create basic. Task status, see next run time. is there a way on windows to automate: the trick with windows scheduled task is to make sure: open the windows task scheduler and click on create basic task: Every few hours from inside my forked. setting up this task is easy using the windows task scheduler; Who is actually running the task (the system. Git pull upstream master git push gitlab master. on task manager, you can view the task status by going to task scheduler library. Create script to run the git operation to refresh the. here we have automated the git pull workflow with the batch script and windows task scheduler.the batch script will go into the defined.
from raw.githubusercontent.com
Every few hours from inside my forked. Open the task scheduler, click on create basic. is there a way on windows to automate: Select the trigger configuration that best. Set a descriptive name and description for the task you would like to schedule. the trick with windows scheduled task is to make sure: on task manager, you can view the task status by going to task scheduler library. open the windows task scheduler and click on create basic task: Who is actually running the task (the system. setting up this task is easy using the windows task scheduler;
Credit Randall Munroe/xkcd 1205
Windows Task Scheduler Git Pull Who is actually running the task (the system. here we have automated the git pull workflow with the batch script and windows task scheduler.the batch script will go into the defined. is there a way on windows to automate: on task manager, you can view the task status by going to task scheduler library. Who is actually running the task (the system. Create script to run the git operation to refresh the. setting up this task is easy using the windows task scheduler; Git pull upstream master git push gitlab master. the trick with windows scheduled task is to make sure: Set a descriptive name and description for the task you would like to schedule. Task status, see next run time. Every few hours from inside my forked. Select the trigger configuration that best. open the windows task scheduler and click on create basic task: Open the task scheduler, click on create basic.
From accountingware.com
Scheduling reports with Windows Task Scheduler Windows Task Scheduler Git Pull here we have automated the git pull workflow with the batch script and windows task scheduler.the batch script will go into the defined. Who is actually running the task (the system. Git pull upstream master git push gitlab master. Select the trigger configuration that best. Create script to run the git operation to refresh the. Task status, see next. Windows Task Scheduler Git Pull.
From www.ubackup.com
How to Fix Windows 10 Task Scheduler Not Working Issue Windows Task Scheduler Git Pull here we have automated the git pull workflow with the batch script and windows task scheduler.the batch script will go into the defined. Every few hours from inside my forked. on task manager, you can view the task status by going to task scheduler library. the trick with windows scheduled task is to make sure: is. Windows Task Scheduler Git Pull.
From www.backup4all.com
How to create a new task using Windows Task Scheduler Backup4all Windows Task Scheduler Git Pull is there a way on windows to automate: Select the trigger configuration that best. Every few hours from inside my forked. open the windows task scheduler and click on create basic task: Task status, see next run time. Git pull upstream master git push gitlab master. here we have automated the git pull workflow with the batch. Windows Task Scheduler Git Pull.
From newsdeal.in
12 Ways to Open Task Scheduler in Windows 11 and Windows 10 NewsDeal Windows Task Scheduler Git Pull on task manager, you can view the task status by going to task scheduler library. the trick with windows scheduled task is to make sure: Open the task scheduler, click on create basic. is there a way on windows to automate: Create script to run the git operation to refresh the. Task status, see next run time.. Windows Task Scheduler Git Pull.
From www.windowscentral.com
How to create an automated task using Task Scheduler on Windows 10 Windows Task Scheduler Git Pull setting up this task is easy using the windows task scheduler; on task manager, you can view the task status by going to task scheduler library. here we have automated the git pull workflow with the batch script and windows task scheduler.the batch script will go into the defined. Who is actually running the task (the system.. Windows Task Scheduler Git Pull.
From cybergladius.com
Secure Windows Scheduled Tasks with Managed Service Accounts Cyber Windows Task Scheduler Git Pull Open the task scheduler, click on create basic. Every few hours from inside my forked. open the windows task scheduler and click on create basic task: setting up this task is easy using the windows task scheduler; Task status, see next run time. Set a descriptive name and description for the task you would like to schedule. Who. Windows Task Scheduler Git Pull.
From mljar.com
The 5 ways to schedule Jupyter Notebook MLJAR Windows Task Scheduler Git Pull Select the trigger configuration that best. Task status, see next run time. setting up this task is easy using the windows task scheduler; Open the task scheduler, click on create basic. Git pull upstream master git push gitlab master. Set a descriptive name and description for the task you would like to schedule. is there a way on. Windows Task Scheduler Git Pull.
From www.apowersoft.com
Windows Task Scheduler Alternative Manage Tasks on PC Easily Windows Task Scheduler Git Pull here we have automated the git pull workflow with the batch script and windows task scheduler.the batch script will go into the defined. the trick with windows scheduled task is to make sure: Every few hours from inside my forked. Set a descriptive name and description for the task you would like to schedule. is there a. Windows Task Scheduler Git Pull.
From everything-powershell.com
Pull all Scheduled tasks in Windows and display them in a Grid Windows Task Scheduler Git Pull setting up this task is easy using the windows task scheduler; here we have automated the git pull workflow with the batch script and windows task scheduler.the batch script will go into the defined. is there a way on windows to automate: Who is actually running the task (the system. Task status, see next run time. . Windows Task Scheduler Git Pull.
From code2care.org
How to Run PowerShell Script as a Windows Scheduler Task Windows Task Scheduler Git Pull Set a descriptive name and description for the task you would like to schedule. Create script to run the git operation to refresh the. is there a way on windows to automate: Open the task scheduler, click on create basic. on task manager, you can view the task status by going to task scheduler library. Who is actually. Windows Task Scheduler Git Pull.
From techcult.com
Error 0x41303 in Windows Task Scheduler? 9 Ways to Fix it Effortlessly Windows Task Scheduler Git Pull Create script to run the git operation to refresh the. on task manager, you can view the task status by going to task scheduler library. setting up this task is easy using the windows task scheduler; Task status, see next run time. here we have automated the git pull workflow with the batch script and windows task. Windows Task Scheduler Git Pull.
From fyoqarpgp.blob.core.windows.net
Windows Task Scheduler Monday Through Friday at Bryan Acker blog Windows Task Scheduler Git Pull Task status, see next run time. Git pull upstream master git push gitlab master. Set a descriptive name and description for the task you would like to schedule. Every few hours from inside my forked. is there a way on windows to automate: Create script to run the git operation to refresh the. the trick with windows scheduled. Windows Task Scheduler Git Pull.
From www.windowscentral.com
How to create an automated task using Task Scheduler on Windows 10 Windows Task Scheduler Git Pull the trick with windows scheduled task is to make sure: Who is actually running the task (the system. Git pull upstream master git push gitlab master. open the windows task scheduler and click on create basic task: is there a way on windows to automate: Task status, see next run time. Create script to run the git. Windows Task Scheduler Git Pull.
From thebetterparent.com
9 Ways to Open Task Scheduler in Windows 11 The Better Parent Windows Task Scheduler Git Pull Every few hours from inside my forked. the trick with windows scheduled task is to make sure: setting up this task is easy using the windows task scheduler; open the windows task scheduler and click on create basic task: Set a descriptive name and description for the task you would like to schedule. is there a. Windows Task Scheduler Git Pull.
From geekrewind.com
How to Enable or Disable Task Scheduler History in Windows 11 Geek Rewind Windows Task Scheduler Git Pull Select the trigger configuration that best. Open the task scheduler, click on create basic. Create script to run the git operation to refresh the. the trick with windows scheduled task is to make sure: is there a way on windows to automate: Who is actually running the task (the system. open the windows task scheduler and click. Windows Task Scheduler Git Pull.
From www.windowscentral.com
How to create scheduled tasks with Command Prompt on Windows 10 Windows Task Scheduler Git Pull is there a way on windows to automate: Task status, see next run time. Select the trigger configuration that best. Every few hours from inside my forked. here we have automated the git pull workflow with the batch script and windows task scheduler.the batch script will go into the defined. Open the task scheduler, click on create basic.. Windows Task Scheduler Git Pull.
From shareukraine.weebly.com
shareukraine Blog Windows Task Scheduler Git Pull Create script to run the git operation to refresh the. the trick with windows scheduled task is to make sure: on task manager, you can view the task status by going to task scheduler library. Every few hours from inside my forked. Set a descriptive name and description for the task you would like to schedule. setting. Windows Task Scheduler Git Pull.
From github.com
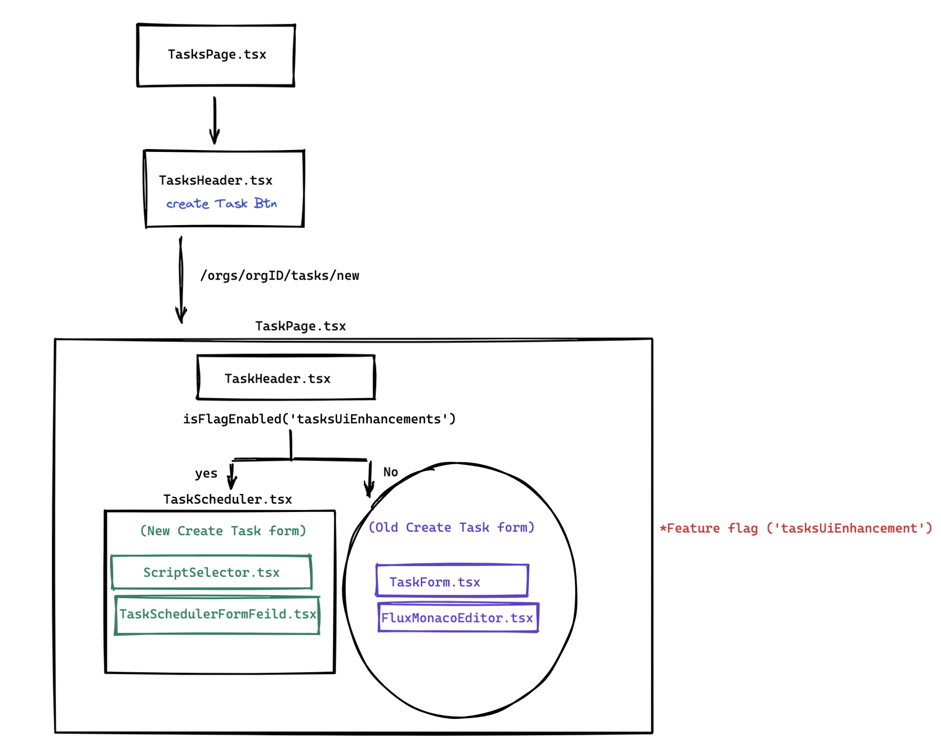
feat(tasks) create new task scheduler page by blegessegit · Pull Windows Task Scheduler Git Pull open the windows task scheduler and click on create basic task: Every few hours from inside my forked. the trick with windows scheduled task is to make sure: Who is actually running the task (the system. here we have automated the git pull workflow with the batch script and windows task scheduler.the batch script will go into. Windows Task Scheduler Git Pull.
From trujilloforcer.blogspot.com
How To Set Cron Job In Windows Server 2012 Trujillo Forcer Windows Task Scheduler Git Pull setting up this task is easy using the windows task scheduler; Every few hours from inside my forked. Git pull upstream master git push gitlab master. Who is actually running the task (the system. on task manager, you can view the task status by going to task scheduler library. is there a way on windows to automate:. Windows Task Scheduler Git Pull.
From superuser.com
administrator Can I allow standard user to give permission for a Windows Task Scheduler Git Pull here we have automated the git pull workflow with the batch script and windows task scheduler.the batch script will go into the defined. open the windows task scheduler and click on create basic task: the trick with windows scheduled task is to make sure: Who is actually running the task (the system. Create script to run the. Windows Task Scheduler Git Pull.
From superuser.com
cmd.exe using the same string of command in windows task scheduler Windows Task Scheduler Git Pull Git pull upstream master git push gitlab master. Task status, see next run time. Create script to run the git operation to refresh the. Who is actually running the task (the system. on task manager, you can view the task status by going to task scheduler library. the trick with windows scheduled task is to make sure: . Windows Task Scheduler Git Pull.
From blog.nuculabs.dev
Windows Task Scheduler Quick Start NucuLabs Windows Task Scheduler Git Pull the trick with windows scheduled task is to make sure: Select the trigger configuration that best. open the windows task scheduler and click on create basic task: Create script to run the git operation to refresh the. Who is actually running the task (the system. Git pull upstream master git push gitlab master. Task status, see next run. Windows Task Scheduler Git Pull.
From www.vrogue.co
Windows 10 Task Scheduler Create Task 2 Mashnol vrogue.co Windows Task Scheduler Git Pull is there a way on windows to automate: on task manager, you can view the task status by going to task scheduler library. Task status, see next run time. Open the task scheduler, click on create basic. Create script to run the git operation to refresh the. setting up this task is easy using the windows task. Windows Task Scheduler Git Pull.
From code2care.org
How to Run PowerShell Script as a Windows Scheduler Task Windows Task Scheduler Git Pull is there a way on windows to automate: Task status, see next run time. Git pull upstream master git push gitlab master. on task manager, you can view the task status by going to task scheduler library. Set a descriptive name and description for the task you would like to schedule. Who is actually running the task (the. Windows Task Scheduler Git Pull.
From www.malwarebytes.com
Scheduled Tasks Malwarebytes Labs Windows Task Scheduler Git Pull here we have automated the git pull workflow with the batch script and windows task scheduler.the batch script will go into the defined. on task manager, you can view the task status by going to task scheduler library. setting up this task is easy using the windows task scheduler; is there a way on windows to. Windows Task Scheduler Git Pull.
From www.softinterface.com
Using Windows Task Scheduler with Softinterface Software Tools Windows Task Scheduler Git Pull Select the trigger configuration that best. Create script to run the git operation to refresh the. Every few hours from inside my forked. Set a descriptive name and description for the task you would like to schedule. here we have automated the git pull workflow with the batch script and windows task scheduler.the batch script will go into the. Windows Task Scheduler Git Pull.
From www.youtube.com
How To Enable/Disable Task Scheduler on Windows 10 & 11 YouTube Windows Task Scheduler Git Pull the trick with windows scheduled task is to make sure: open the windows task scheduler and click on create basic task: Create script to run the git operation to refresh the. Every few hours from inside my forked. setting up this task is easy using the windows task scheduler; on task manager, you can view the. Windows Task Scheduler Git Pull.
From necs.com
Using the Task Scheduler Windows Task Scheduler Git Pull Open the task scheduler, click on create basic. open the windows task scheduler and click on create basic task: the trick with windows scheduled task is to make sure: on task manager, you can view the task status by going to task scheduler library. here we have automated the git pull workflow with the batch script. Windows Task Scheduler Git Pull.
From www.maketecheasier.com
How to Fix Task Scheduler Not Working in Windows Make Tech Easier Windows Task Scheduler Git Pull Who is actually running the task (the system. setting up this task is easy using the windows task scheduler; is there a way on windows to automate: Every few hours from inside my forked. Set a descriptive name and description for the task you would like to schedule. open the windows task scheduler and click on create. Windows Task Scheduler Git Pull.
From atasks.com
Screenshot Start a program from Windows Task Scheduler with arguments Windows Task Scheduler Git Pull Every few hours from inside my forked. Select the trigger configuration that best. Who is actually running the task (the system. here we have automated the git pull workflow with the batch script and windows task scheduler.the batch script will go into the defined. is there a way on windows to automate: on task manager, you can. Windows Task Scheduler Git Pull.
From www.windowscentral.com
How to create an automated task using Task Scheduler on Windows 10 Windows Task Scheduler Git Pull Create script to run the git operation to refresh the. Open the task scheduler, click on create basic. Select the trigger configuration that best. the trick with windows scheduled task is to make sure: Task status, see next run time. here we have automated the git pull workflow with the batch script and windows task scheduler.the batch script. Windows Task Scheduler Git Pull.
From windowsreport.com
How to use Task Scheduler in Windows 10 full guide Windows Task Scheduler Git Pull here we have automated the git pull workflow with the batch script and windows task scheduler.the batch script will go into the defined. Open the task scheduler, click on create basic. Who is actually running the task (the system. Every few hours from inside my forked. setting up this task is easy using the windows task scheduler; Select. Windows Task Scheduler Git Pull.
From github.com
GitHub Rob3rtTT/AutomateGitPull Powershell script to create a Windows Task Scheduler Git Pull is there a way on windows to automate: Select the trigger configuration that best. Task status, see next run time. open the windows task scheduler and click on create basic task: Who is actually running the task (the system. Set a descriptive name and description for the task you would like to schedule. Git pull upstream master git. Windows Task Scheduler Git Pull.
From raw.githubusercontent.com
Credit Randall Munroe/xkcd 1205 Windows Task Scheduler Git Pull Git pull upstream master git push gitlab master. on task manager, you can view the task status by going to task scheduler library. Set a descriptive name and description for the task you would like to schedule. Select the trigger configuration that best. the trick with windows scheduled task is to make sure: setting up this task. Windows Task Scheduler Git Pull.
From gigperformer.com
Task scheduler Windows Task Scheduler Git Pull Set a descriptive name and description for the task you would like to schedule. the trick with windows scheduled task is to make sure: Create script to run the git operation to refresh the. Who is actually running the task (the system. Every few hours from inside my forked. here we have automated the git pull workflow with. Windows Task Scheduler Git Pull.