Tibco Bw Log4J . Here i explained how we can implement log4j in tibco bw using java. Logging in tibco bw designer is. To configure separate log4j.properities per bw application you will need to adhere to the following steps: I have changed in the bw engine properties & log4j.xml as well such. I changed my appender name to tibco_bw_log and removed the original appender, but then i was getting the error:. Using log4j in bw is useful if perhaps you have a lot of custom java activity code in which you want to do some logging or.
from giojyamay.blob.core.windows.net
I have changed in the bw engine properties & log4j.xml as well such. To configure separate log4j.properities per bw application you will need to adhere to the following steps: Here i explained how we can implement log4j in tibco bw using java. Using log4j in bw is useful if perhaps you have a lot of custom java activity code in which you want to do some logging or. I changed my appender name to tibco_bw_log and removed the original appender, but then i was getting the error:. Logging in tibco bw designer is.
List Files Example In Tibco Bw at Joseph Turner blog
Tibco Bw Log4J Using log4j in bw is useful if perhaps you have a lot of custom java activity code in which you want to do some logging or. I changed my appender name to tibco_bw_log and removed the original appender, but then i was getting the error:. To configure separate log4j.properities per bw application you will need to adhere to the following steps: I have changed in the bw engine properties & log4j.xml as well such. Here i explained how we can implement log4j in tibco bw using java. Logging in tibco bw designer is. Using log4j in bw is useful if perhaps you have a lot of custom java activity code in which you want to do some logging or.
From tutorialspedia.com
TIBCO BW Custom Palette and Custom Activity Tutorial TutorialsPedia Tibco Bw Log4J To configure separate log4j.properities per bw application you will need to adhere to the following steps: I have changed in the bw engine properties & log4j.xml as well such. Here i explained how we can implement log4j in tibco bw using java. I changed my appender name to tibco_bw_log and removed the original appender, but then i was getting the. Tibco Bw Log4J.
From tutorialspedia.com
TIBCO Tutorial Create CSV File In TIBCO Designer BW Process TutorialsPedia Tibco Bw Log4J I have changed in the bw engine properties & log4j.xml as well such. Using log4j in bw is useful if perhaps you have a lot of custom java activity code in which you want to do some logging or. Logging in tibco bw designer is. I changed my appender name to tibco_bw_log and removed the original appender, but then i. Tibco Bw Log4J.
From tutorialspedia.com
TIBCO Tutorial How to Read CSV File In TIBCO BW Process Tibco Bw Log4J Here i explained how we can implement log4j in tibco bw using java. I changed my appender name to tibco_bw_log and removed the original appender, but then i was getting the error:. Logging in tibco bw designer is. To configure separate log4j.properities per bw application you will need to adhere to the following steps: I have changed in the bw. Tibco Bw Log4J.
From www.techcyberspace.com
convert xml repeated element into coma separated string in TIBCO BW Tibco Bw Log4J Using log4j in bw is useful if perhaps you have a lot of custom java activity code in which you want to do some logging or. To configure separate log4j.properities per bw application you will need to adhere to the following steps: I changed my appender name to tibco_bw_log and removed the original appender, but then i was getting the. Tibco Bw Log4J.
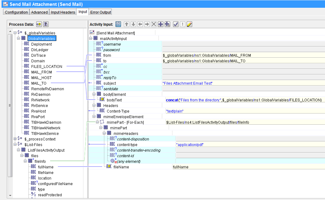
From tutorialspedia.com
TIBCO Send Mail Tutorial How to Send Email With Multiple Attachments in TIBCO BW TutorialsPedia Tibco Bw Log4J I have changed in the bw engine properties & log4j.xml as well such. Logging in tibco bw designer is. I changed my appender name to tibco_bw_log and removed the original appender, but then i was getting the error:. Using log4j in bw is useful if perhaps you have a lot of custom java activity code in which you want to. Tibco Bw Log4J.
From www.comparasoftware.com
TIBCO Software precios, funciones y opiniones Tibco Bw Log4J I changed my appender name to tibco_bw_log and removed the original appender, but then i was getting the error:. To configure separate log4j.properities per bw application you will need to adhere to the following steps: Using log4j in bw is useful if perhaps you have a lot of custom java activity code in which you want to do some logging. Tibco Bw Log4J.
From stackoverflow.com
Tibco BW Container Edition Eclipse Interface Stack Overflow Tibco Bw Log4J To configure separate log4j.properities per bw application you will need to adhere to the following steps: Here i explained how we can implement log4j in tibco bw using java. Using log4j in bw is useful if perhaps you have a lot of custom java activity code in which you want to do some logging or. I have changed in the. Tibco Bw Log4J.
From clevertrak.weebly.com
Tibco Bw Versions clevertrak Tibco Bw Log4J Using log4j in bw is useful if perhaps you have a lot of custom java activity code in which you want to do some logging or. Logging in tibco bw designer is. To configure separate log4j.properities per bw application you will need to adhere to the following steps: I changed my appender name to tibco_bw_log and removed the original appender,. Tibco Bw Log4J.
From giojyamay.blob.core.windows.net
List Files Example In Tibco Bw at Joseph Turner blog Tibco Bw Log4J To configure separate log4j.properities per bw application you will need to adhere to the following steps: Using log4j in bw is useful if perhaps you have a lot of custom java activity code in which you want to do some logging or. Here i explained how we can implement log4j in tibco bw using java. Logging in tibco bw designer. Tibco Bw Log4J.
From tibcolab.blogspot.com
tibcolab Log4J settings for TIBCO BW applications Tibco Bw Log4J Logging in tibco bw designer is. Here i explained how we can implement log4j in tibco bw using java. I have changed in the bw engine properties & log4j.xml as well such. To configure separate log4j.properities per bw application you will need to adhere to the following steps: I changed my appender name to tibco_bw_log and removed the original appender,. Tibco Bw Log4J.
From www.youtube.com
Basics of Tibco BW Process Using File , XML and General Activities and Global Variables YouTube Tibco Bw Log4J To configure separate log4j.properities per bw application you will need to adhere to the following steps: I have changed in the bw engine properties & log4j.xml as well such. Using log4j in bw is useful if perhaps you have a lot of custom java activity code in which you want to do some logging or. Here i explained how we. Tibco Bw Log4J.
From mulesoftesbdj.blogspot.com
Mule ESB Tutorials Tibco Admin Portal and Deploying Tibco BW Tibco Bw Log4J Using log4j in bw is useful if perhaps you have a lot of custom java activity code in which you want to do some logging or. Logging in tibco bw designer is. I have changed in the bw engine properties & log4j.xml as well such. I changed my appender name to tibco_bw_log and removed the original appender, but then i. Tibco Bw Log4J.
From www.techcyberspace.com
Calling Rest service in Tibco BW using Invoke Rest API Activity Tibco Bw Log4J To configure separate log4j.properities per bw application you will need to adhere to the following steps: I changed my appender name to tibco_bw_log and removed the original appender, but then i was getting the error:. Using log4j in bw is useful if perhaps you have a lot of custom java activity code in which you want to do some logging. Tibco Bw Log4J.
From es.uwenku.com
¿Cuál es el entorno de desarrollo para TIBCO Business Works? Excelente biblioteca Tibco Bw Log4J Logging in tibco bw designer is. Here i explained how we can implement log4j in tibco bw using java. To configure separate log4j.properities per bw application you will need to adhere to the following steps: Using log4j in bw is useful if perhaps you have a lot of custom java activity code in which you want to do some logging. Tibco Bw Log4J.
From www.youtube.com
TIBCO BW Rendor JSON and Parse JSON Palettes YouTube Tibco Bw Log4J Logging in tibco bw designer is. Here i explained how we can implement log4j in tibco bw using java. To configure separate log4j.properities per bw application you will need to adhere to the following steps: I have changed in the bw engine properties & log4j.xml as well such. Using log4j in bw is useful if perhaps you have a lot. Tibco Bw Log4J.
From es.slideshare.net
Achieving Continuous Integration With Tibco BW Tibco Bw Log4J Here i explained how we can implement log4j in tibco bw using java. Using log4j in bw is useful if perhaps you have a lot of custom java activity code in which you want to do some logging or. To configure separate log4j.properities per bw application you will need to adhere to the following steps: Logging in tibco bw designer. Tibco Bw Log4J.
From tutorialspedia.com
TIBCO BW XA Transaction Distributed Transaction Management Tibco Bw Log4J Logging in tibco bw designer is. Here i explained how we can implement log4j in tibco bw using java. To configure separate log4j.properities per bw application you will need to adhere to the following steps: I have changed in the bw engine properties & log4j.xml as well such. I changed my appender name to tibco_bw_log and removed the original appender,. Tibco Bw Log4J.
From www.youtube.com
Instalar TIBCO BW 5.14 Administrator 5.11 y configurar dominio en Windows YouTube Tibco Bw Log4J I changed my appender name to tibco_bw_log and removed the original appender, but then i was getting the error:. To configure separate log4j.properities per bw application you will need to adhere to the following steps: Here i explained how we can implement log4j in tibco bw using java. Logging in tibco bw designer is. Using log4j in bw is useful. Tibco Bw Log4J.
From www.youtube.com
TIBCO BW GENERAL ACTIVITIES NOTIFY CONFIGURATION PALLET YouTube Tibco Bw Log4J To configure separate log4j.properities per bw application you will need to adhere to the following steps: Logging in tibco bw designer is. Using log4j in bw is useful if perhaps you have a lot of custom java activity code in which you want to do some logging or. I changed my appender name to tibco_bw_log and removed the original appender,. Tibco Bw Log4J.
From support.tibco.com
How to enable debug logging for detailed TIBCO Data Virtualization server level logs in log4j2 Tibco Bw Log4J I have changed in the bw engine properties & log4j.xml as well such. Here i explained how we can implement log4j in tibco bw using java. Logging in tibco bw designer is. Using log4j in bw is useful if perhaps you have a lot of custom java activity code in which you want to do some logging or. I changed. Tibco Bw Log4J.
From www.youtube.com
How to get values from a webpage to tibco BW YouTube Tibco Bw Log4J To configure separate log4j.properities per bw application you will need to adhere to the following steps: Using log4j in bw is useful if perhaps you have a lot of custom java activity code in which you want to do some logging or. I changed my appender name to tibco_bw_log and removed the original appender, but then i was getting the. Tibco Bw Log4J.
From tutorialspedia.com
TIBCO Tutorial Create CSV File In TIBCO Designer BW Process TutorialsPedia Tibco Bw Log4J I changed my appender name to tibco_bw_log and removed the original appender, but then i was getting the error:. I have changed in the bw engine properties & log4j.xml as well such. To configure separate log4j.properities per bw application you will need to adhere to the following steps: Using log4j in bw is useful if perhaps you have a lot. Tibco Bw Log4J.
From tutorialspedia.com
TIBCO Tutorial Create CSV File In TIBCO Designer BW Process TutorialsPedia Tibco Bw Log4J Logging in tibco bw designer is. I changed my appender name to tibco_bw_log and removed the original appender, but then i was getting the error:. Here i explained how we can implement log4j in tibco bw using java. To configure separate log4j.properities per bw application you will need to adhere to the following steps: Using log4j in bw is useful. Tibco Bw Log4J.
From aws.amazon.com
TIBCO TCIBW on AWS Quick Start Tibco Bw Log4J Using log4j in bw is useful if perhaps you have a lot of custom java activity code in which you want to do some logging or. I changed my appender name to tibco_bw_log and removed the original appender, but then i was getting the error:. Here i explained how we can implement log4j in tibco bw using java. To configure. Tibco Bw Log4J.
From www.youtube.com
TIBCO Training TIBCO BW 6X And CE Online Demo Visualpath YouTube Tibco Bw Log4J I have changed in the bw engine properties & log4j.xml as well such. To configure separate log4j.properities per bw application you will need to adhere to the following steps: Using log4j in bw is useful if perhaps you have a lot of custom java activity code in which you want to do some logging or. Logging in tibco bw designer. Tibco Bw Log4J.
From www.youtube.com
TIBCO BW CHECKPOINT DUPLICATE REQUEST YouTube Tibco Bw Log4J I changed my appender name to tibco_bw_log and removed the original appender, but then i was getting the error:. Here i explained how we can implement log4j in tibco bw using java. I have changed in the bw engine properties & log4j.xml as well such. Using log4j in bw is useful if perhaps you have a lot of custom java. Tibco Bw Log4J.
From www.youtube.com
TIBCO BW GENERAL ACTIVITIES CALL SUB PROCESS PALLET YouTube Tibco Bw Log4J I changed my appender name to tibco_bw_log and removed the original appender, but then i was getting the error:. To configure separate log4j.properities per bw application you will need to adhere to the following steps: Logging in tibco bw designer is. Using log4j in bw is useful if perhaps you have a lot of custom java activity code in which. Tibco Bw Log4J.
From techieswiki.com
TIBCO BW Development Tutorial How to configure Parse XML and Render XML activity Step by Step Tibco Bw Log4J To configure separate log4j.properities per bw application you will need to adhere to the following steps: I have changed in the bw engine properties & log4j.xml as well such. Logging in tibco bw designer is. Here i explained how we can implement log4j in tibco bw using java. I changed my appender name to tibco_bw_log and removed the original appender,. Tibco Bw Log4J.
From tutorialspedia.com
TIBCO Tutorial How to Read CSV File In TIBCO BW Process TutorialsPedia Tibco Bw Log4J I have changed in the bw engine properties & log4j.xml as well such. Here i explained how we can implement log4j in tibco bw using java. Logging in tibco bw designer is. To configure separate log4j.properities per bw application you will need to adhere to the following steps: I changed my appender name to tibco_bw_log and removed the original appender,. Tibco Bw Log4J.
From alexandre-vazquez.com
TIBCO BW And EMS Integration Tibco Bw Log4J I changed my appender name to tibco_bw_log and removed the original appender, but then i was getting the error:. Here i explained how we can implement log4j in tibco bw using java. Logging in tibco bw designer is. To configure separate log4j.properities per bw application you will need to adhere to the following steps: Using log4j in bw is useful. Tibco Bw Log4J.
From www.youtube.com
TIBCO BW GENERAL ACTIVITIES WRITE TO LOG PALLET YouTube Tibco Bw Log4J I changed my appender name to tibco_bw_log and removed the original appender, but then i was getting the error:. Logging in tibco bw designer is. To configure separate log4j.properities per bw application you will need to adhere to the following steps: Here i explained how we can implement log4j in tibco bw using java. I have changed in the bw. Tibco Bw Log4J.
From avenshteinohad.blogspot.com
Ohad Avenshtein's Blog Developing Tibco BW interfaces with Elasticsearch for trace logs PART 2 Tibco Bw Log4J I have changed in the bw engine properties & log4j.xml as well such. Here i explained how we can implement log4j in tibco bw using java. I changed my appender name to tibco_bw_log and removed the original appender, but then i was getting the error:. To configure separate log4j.properities per bw application you will need to adhere to the following. Tibco Bw Log4J.
From atiserve.com
Log4j ZeroDay Vulnerability What You Need to Know Now ATI Application Development, System Tibco Bw Log4J Here i explained how we can implement log4j in tibco bw using java. I have changed in the bw engine properties & log4j.xml as well such. I changed my appender name to tibco_bw_log and removed the original appender, but then i was getting the error:. Using log4j in bw is useful if perhaps you have a lot of custom java. Tibco Bw Log4J.
From mulesoftesbdj.blogspot.com
Mule ESB Tutorials Tibco Admin Portal and Deploying Tibco BW Tibco Bw Log4J Here i explained how we can implement log4j in tibco bw using java. I have changed in the bw engine properties & log4j.xml as well such. Logging in tibco bw designer is. Using log4j in bw is useful if perhaps you have a lot of custom java activity code in which you want to do some logging or. To configure. Tibco Bw Log4J.
From www.youtube.com
Tibco BW Training Tibco Business Works Course Online Certification MindMajix YouTube Tibco Bw Log4J Using log4j in bw is useful if perhaps you have a lot of custom java activity code in which you want to do some logging or. I changed my appender name to tibco_bw_log and removed the original appender, but then i was getting the error:. Logging in tibco bw designer is. To configure separate log4j.properities per bw application you will. Tibco Bw Log4J.