Report Table Processmaker . You can create different processes to access a specific group of report tables and assign the users to those processes. If i create a report table in an existing process which already have numerous cases at various stages within the process. Build custom reports based on any part of the data captured. The easiest solution is to go to admin, then to settings and pm tables, then select the report table and click on data, once. Here is what you can now do with our new data reporting tools in processmaker 3.1: Find information and resources for crafting effective processes in processmaker platform. Let's explore the rich charting & reporting functionality in processmaker. Report tables are designed to put case data into a format that can be easily accessed by standard sql queries or external applications. Build and edit custom reports with separate security models using report.
from www.wiki.processmaker.com
You can create different processes to access a specific group of report tables and assign the users to those processes. Report tables are designed to put case data into a format that can be easily accessed by standard sql queries or external applications. Build custom reports based on any part of the data captured. Let's explore the rich charting & reporting functionality in processmaker. The easiest solution is to go to admin, then to settings and pm tables, then select the report table and click on data, once. Find information and resources for crafting effective processes in processmaker platform. Here is what you can now do with our new data reporting tools in processmaker 3.1: If i create a report table in an existing process which already have numerous cases at various stages within the process. Build and edit custom reports with separate security models using report.
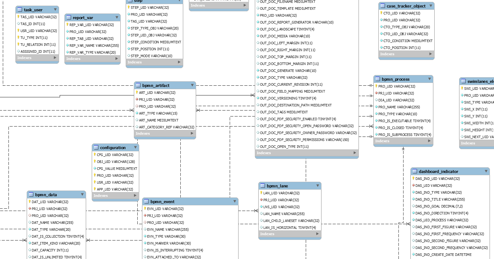
3.4 3.8 ProcessMaker Database Model DocumentationProcessMaker
Report Table Processmaker Find information and resources for crafting effective processes in processmaker platform. You can create different processes to access a specific group of report tables and assign the users to those processes. Let's explore the rich charting & reporting functionality in processmaker. If i create a report table in an existing process which already have numerous cases at various stages within the process. Build and edit custom reports with separate security models using report. Build custom reports based on any part of the data captured. Report tables are designed to put case data into a format that can be easily accessed by standard sql queries or external applications. The easiest solution is to go to admin, then to settings and pm tables, then select the report table and click on data, once. Here is what you can now do with our new data reporting tools in processmaker 3.1: Find information and resources for crafting effective processes in processmaker platform.
From help.wrike.com
Reporting (Tasks and Subtasks) Wrike Help Center Report Table Processmaker Let's explore the rich charting & reporting functionality in processmaker. If i create a report table in an existing process which already have numerous cases at various stages within the process. The easiest solution is to go to admin, then to settings and pm tables, then select the report table and click on data, once. Report tables are designed to. Report Table Processmaker.
From wiki.processmaker.com
3.1 ProcessMaker Database Model DocumentationProcessMaker Report Table Processmaker Build custom reports based on any part of the data captured. Let's explore the rich charting & reporting functionality in processmaker. If i create a report table in an existing process which already have numerous cases at various stages within the process. You can create different processes to access a specific group of report tables and assign the users to. Report Table Processmaker.
From www.teachucomp.com
Report Tables in Project 2013 Tutorial Inc. Report Table Processmaker Let's explore the rich charting & reporting functionality in processmaker. Build and edit custom reports with separate security models using report. You can create different processes to access a specific group of report tables and assign the users to those processes. Build custom reports based on any part of the data captured. The easiest solution is to go to admin,. Report Table Processmaker.
From www.youtube.com
16 Reports to في ProcessMaker YouTube Report Table Processmaker Let's explore the rich charting & reporting functionality in processmaker. You can create different processes to access a specific group of report tables and assign the users to those processes. Build and edit custom reports with separate security models using report. Here is what you can now do with our new data reporting tools in processmaker 3.1: Report tables are. Report Table Processmaker.
From wiki.processmaker.com
3.2 ProcessMaker Database Model DocumentationProcessMaker Report Table Processmaker Report tables are designed to put case data into a format that can be easily accessed by standard sql queries or external applications. Build and edit custom reports with separate security models using report. Find information and resources for crafting effective processes in processmaker platform. Build custom reports based on any part of the data captured. Let's explore the rich. Report Table Processmaker.
From venngage.com
Data Summary Report Example Template Venngage Report Table Processmaker If i create a report table in an existing process which already have numerous cases at various stages within the process. Report tables are designed to put case data into a format that can be easily accessed by standard sql queries or external applications. The easiest solution is to go to admin, then to settings and pm tables, then select. Report Table Processmaker.
From wiki.processmaker.com
3.0 Report Tables DocumentationProcessMaker Report Table Processmaker Report tables are designed to put case data into a format that can be easily accessed by standard sql queries or external applications. Build and edit custom reports with separate security models using report. Build custom reports based on any part of the data captured. The easiest solution is to go to admin, then to settings and pm tables, then. Report Table Processmaker.
From www.youtube.com
Processmaker Advanced Report Maker Plugin (V2) YouTube Report Table Processmaker Here is what you can now do with our new data reporting tools in processmaker 3.1: Build and edit custom reports with separate security models using report. The easiest solution is to go to admin, then to settings and pm tables, then select the report table and click on data, once. Let's explore the rich charting & reporting functionality in. Report Table Processmaker.
From wiki.processmaker.com
3.0 Report Tables DocumentationProcessMaker Report Table Processmaker The easiest solution is to go to admin, then to settings and pm tables, then select the report table and click on data, once. Report tables are designed to put case data into a format that can be easily accessed by standard sql queries or external applications. Build custom reports based on any part of the data captured. You can. Report Table Processmaker.
From wiki.processmaker.com
3.0 ProcessMaker Database Model DocumentationProcessMaker Report Table Processmaker Build custom reports based on any part of the data captured. Find information and resources for crafting effective processes in processmaker platform. If i create a report table in an existing process which already have numerous cases at various stages within the process. Let's explore the rich charting & reporting functionality in processmaker. The easiest solution is to go to. Report Table Processmaker.
From www.processmaker.com
What's New in ProcessMaker 4 ProcessMaker Report Table Processmaker Build and edit custom reports with separate security models using report. The easiest solution is to go to admin, then to settings and pm tables, then select the report table and click on data, once. Here is what you can now do with our new data reporting tools in processmaker 3.1: Find information and resources for crafting effective processes in. Report Table Processmaker.
From docs.printtrackerpro.com
Custom Reports The simple way to manage printers and copiers. Report Table Processmaker You can create different processes to access a specific group of report tables and assign the users to those processes. Build and edit custom reports with separate security models using report. The easiest solution is to go to admin, then to settings and pm tables, then select the report table and click on data, once. If i create a report. Report Table Processmaker.
From www.appsandreports.com
ProcessMaker Demo, Overview, Reviews, Features and Pricing 2024 Report Table Processmaker If i create a report table in an existing process which already have numerous cases at various stages within the process. Report tables are designed to put case data into a format that can be easily accessed by standard sql queries or external applications. Let's explore the rich charting & reporting functionality in processmaker. Build and edit custom reports with. Report Table Processmaker.
From www.softwareadvice.com.sg
ProcessMaker Software 2024 Reviews, Pricing & Demo Report Table Processmaker Let's explore the rich charting & reporting functionality in processmaker. You can create different processes to access a specific group of report tables and assign the users to those processes. Build and edit custom reports with separate security models using report. Build custom reports based on any part of the data captured. Report tables are designed to put case data. Report Table Processmaker.
From wiki.processmaker.com
3.0 ProcessMaker Database Model DocumentationProcessMaker Report Table Processmaker The easiest solution is to go to admin, then to settings and pm tables, then select the report table and click on data, once. Let's explore the rich charting & reporting functionality in processmaker. If i create a report table in an existing process which already have numerous cases at various stages within the process. Report tables are designed to. Report Table Processmaker.
From researchmethod.net
Tables in Research Paper Types, Creating Guide and Examples Report Table Processmaker Report tables are designed to put case data into a format that can be easily accessed by standard sql queries or external applications. Let's explore the rich charting & reporting functionality in processmaker. Find information and resources for crafting effective processes in processmaker platform. Build custom reports based on any part of the data captured. Build and edit custom reports. Report Table Processmaker.
From www.wiki.processmaker.com
3.4 3.8 ProcessMaker Database Model DocumentationProcessMaker Report Table Processmaker Find information and resources for crafting effective processes in processmaker platform. You can create different processes to access a specific group of report tables and assign the users to those processes. Here is what you can now do with our new data reporting tools in processmaker 3.1: Report tables are designed to put case data into a format that can. Report Table Processmaker.
From wiki.processmaker.com
3.0 3.8 Form DocumentationProcessMaker Report Table Processmaker Report tables are designed to put case data into a format that can be easily accessed by standard sql queries or external applications. Find information and resources for crafting effective processes in processmaker platform. You can create different processes to access a specific group of report tables and assign the users to those processes. Let's explore the rich charting &. Report Table Processmaker.
From docs.betterreports.com
Configuring a table report Report Table Processmaker You can create different processes to access a specific group of report tables and assign the users to those processes. Build and edit custom reports with separate security models using report. Here is what you can now do with our new data reporting tools in processmaker 3.1: Find information and resources for crafting effective processes in processmaker platform. The easiest. Report Table Processmaker.
From www.processmaker.com
Video Showcase ProcessMaker Report Table Processmaker Build and edit custom reports with separate security models using report. If i create a report table in an existing process which already have numerous cases at various stages within the process. Find information and resources for crafting effective processes in processmaker platform. Build custom reports based on any part of the data captured. You can create different processes to. Report Table Processmaker.
From docs.oracle.com
Report table Report Table Processmaker Build and edit custom reports with separate security models using report. Find information and resources for crafting effective processes in processmaker platform. Build custom reports based on any part of the data captured. Report tables are designed to put case data into a format that can be easily accessed by standard sql queries or external applications. If i create a. Report Table Processmaker.
From wiki.processmaker.com
3.1 3.8 Simple Reports Plugin DocumentationProcessMaker Report Table Processmaker Let's explore the rich charting & reporting functionality in processmaker. Build and edit custom reports with separate security models using report. Report tables are designed to put case data into a format that can be easily accessed by standard sql queries or external applications. If i create a report table in an existing process which already have numerous cases at. Report Table Processmaker.
From medium.com
Adding a Custom External Library and Creating an Image/Pdf Viewer in Report Table Processmaker The easiest solution is to go to admin, then to settings and pm tables, then select the report table and click on data, once. You can create different processes to access a specific group of report tables and assign the users to those processes. Build and edit custom reports with separate security models using report. Let's explore the rich charting. Report Table Processmaker.
From www.processmaker.com
ProcessMaker 3.2 Workflow Software Released! ProcessMaker Report Table Processmaker Build custom reports based on any part of the data captured. Report tables are designed to put case data into a format that can be easily accessed by standard sql queries or external applications. You can create different processes to access a specific group of report tables and assign the users to those processes. Here is what you can now. Report Table Processmaker.
From wiki.processmaker.com
ProcessMaker Basic Concepts DocumentationProcessMaker Report Table Processmaker Build and edit custom reports with separate security models using report. Find information and resources for crafting effective processes in processmaker platform. Report tables are designed to put case data into a format that can be easily accessed by standard sql queries or external applications. You can create different processes to access a specific group of report tables and assign. Report Table Processmaker.
From wiki.processmaker.com
3.1 Report Tables DocumentationProcessMaker Report Table Processmaker Build custom reports based on any part of the data captured. Report tables are designed to put case data into a format that can be easily accessed by standard sql queries or external applications. You can create different processes to access a specific group of report tables and assign the users to those processes. Build and edit custom reports with. Report Table Processmaker.
From www.bistasolutions.com
Reports Processmaker Processmaker Reporting Flow Report Table Processmaker If i create a report table in an existing process which already have numerous cases at various stages within the process. The easiest solution is to go to admin, then to settings and pm tables, then select the report table and click on data, once. Build and edit custom reports with separate security models using report. Find information and resources. Report Table Processmaker.
From wiki.processmaker.com
3.5 3.8 Data Reporting Tools DocumentationProcessMaker Report Table Processmaker Build and edit custom reports with separate security models using report. Report tables are designed to put case data into a format that can be easily accessed by standard sql queries or external applications. Here is what you can now do with our new data reporting tools in processmaker 3.1: The easiest solution is to go to admin, then to. Report Table Processmaker.
From wiki.processmaker.com
3.0 ProcessMaker Database Model DocumentationProcessMaker Report Table Processmaker Report tables are designed to put case data into a format that can be easily accessed by standard sql queries or external applications. The easiest solution is to go to admin, then to settings and pm tables, then select the report table and click on data, once. Build custom reports based on any part of the data captured. If i. Report Table Processmaker.
From wiki.processmaker.com
3.5 3.8 Data Reporting Tools DocumentationProcessMaker Report Table Processmaker Build and edit custom reports with separate security models using report. Report tables are designed to put case data into a format that can be easily accessed by standard sql queries or external applications. You can create different processes to access a specific group of report tables and assign the users to those processes. If i create a report table. Report Table Processmaker.
From alternativeto.net
ProcessMaker Alternatives and Similar Apps and sites Report Table Processmaker Let's explore the rich charting & reporting functionality in processmaker. Report tables are designed to put case data into a format that can be easily accessed by standard sql queries or external applications. The easiest solution is to go to admin, then to settings and pm tables, then select the report table and click on data, once. If i create. Report Table Processmaker.
From docs.processmaker.com
Manage Decision Tables ProcessMaker Documentation Report Table Processmaker Build custom reports based on any part of the data captured. You can create different processes to access a specific group of report tables and assign the users to those processes. The easiest solution is to go to admin, then to settings and pm tables, then select the report table and click on data, once. Report tables are designed to. Report Table Processmaker.
From www.processmaker.com
ProcessMaker & Docusign ProcessMaker Report Table Processmaker Build custom reports based on any part of the data captured. The easiest solution is to go to admin, then to settings and pm tables, then select the report table and click on data, once. You can create different processes to access a specific group of report tables and assign the users to those processes. Report tables are designed to. Report Table Processmaker.
From www.processmaker.com
ProcessMaker 2.5 includes TinyMCE ProcessMaker Report Table Processmaker The easiest solution is to go to admin, then to settings and pm tables, then select the report table and click on data, once. Build and edit custom reports with separate security models using report. You can create different processes to access a specific group of report tables and assign the users to those processes. Find information and resources for. Report Table Processmaker.
From www.pomona.edu
Bio 40 Lab How to Create a Table for Your Lab Report Pomona College Report Table Processmaker Report tables are designed to put case data into a format that can be easily accessed by standard sql queries or external applications. Let's explore the rich charting & reporting functionality in processmaker. Build and edit custom reports with separate security models using report. Build custom reports based on any part of the data captured. Here is what you can. Report Table Processmaker.