Install Postgresql Service In Windows . Pgadmin, a graphical tool for managing and developing your databases. Learn how to install the postgresql service on windows in 5 minutes or less. When using systemd, you can use the following service unit file (e.g., at /etc/systemd/system/postgresql.service): Just run 'command prompt' as windows administrator and run the below command: Discover a comprehensive guide on setting up and managing postgresql servers on windows. See the postgresql for windows download page for various ways to download and install postgresql on windows. Using “pg_ctl register” is a lot easier than to fiddle around with windows command line interfaces in general.
from www.sqlshack.com
See the postgresql for windows download page for various ways to download and install postgresql on windows. When using systemd, you can use the following service unit file (e.g., at /etc/systemd/system/postgresql.service): Learn how to install the postgresql service on windows in 5 minutes or less. Pgadmin, a graphical tool for managing and developing your databases. Using “pg_ctl register” is a lot easier than to fiddle around with windows command line interfaces in general. Discover a comprehensive guide on setting up and managing postgresql servers on windows. Just run 'command prompt' as windows administrator and run the below command:
How to install PostgreSQL on Ubuntu
Install Postgresql Service In Windows Just run 'command prompt' as windows administrator and run the below command: When using systemd, you can use the following service unit file (e.g., at /etc/systemd/system/postgresql.service): Pgadmin, a graphical tool for managing and developing your databases. Discover a comprehensive guide on setting up and managing postgresql servers on windows. Just run 'command prompt' as windows administrator and run the below command: Using “pg_ctl register” is a lot easier than to fiddle around with windows command line interfaces in general. Learn how to install the postgresql service on windows in 5 minutes or less. See the postgresql for windows download page for various ways to download and install postgresql on windows.
From www.youtube.com
How to Install PostgreSQL 15 on Windows 10 [ 2023 Update ] Complete Install Postgresql Service In Windows Learn how to install the postgresql service on windows in 5 minutes or less. Using “pg_ctl register” is a lot easier than to fiddle around with windows command line interfaces in general. Discover a comprehensive guide on setting up and managing postgresql servers on windows. Pgadmin, a graphical tool for managing and developing your databases. Just run 'command prompt' as. Install Postgresql Service In Windows.
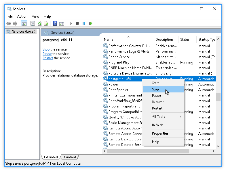
From www.databaseanswers.net
Why no postgresql service after installation? Install Postgresql Service In Windows Pgadmin, a graphical tool for managing and developing your databases. See the postgresql for windows download page for various ways to download and install postgresql on windows. Discover a comprehensive guide on setting up and managing postgresql servers on windows. When using systemd, you can use the following service unit file (e.g., at /etc/systemd/system/postgresql.service): Just run 'command prompt' as windows. Install Postgresql Service In Windows.
From monovm.com
How to Install PostgreSQL on Windows, Mac, and Linux Install Postgresql Service In Windows Learn how to install the postgresql service on windows in 5 minutes or less. When using systemd, you can use the following service unit file (e.g., at /etc/systemd/system/postgresql.service): Discover a comprehensive guide on setting up and managing postgresql servers on windows. See the postgresql for windows download page for various ways to download and install postgresql on windows. Just run. Install Postgresql Service In Windows.
From manifold.net
Enable Network Access to PostgreSQL Install Postgresql Service In Windows Just run 'command prompt' as windows administrator and run the below command: Pgadmin, a graphical tool for managing and developing your databases. See the postgresql for windows download page for various ways to download and install postgresql on windows. When using systemd, you can use the following service unit file (e.g., at /etc/systemd/system/postgresql.service): Using “pg_ctl register” is a lot easier. Install Postgresql Service In Windows.
From documentation.tricentis.com
Set up a shared directory using NFS (Windows) Install Postgresql Service In Windows Just run 'command prompt' as windows administrator and run the below command: When using systemd, you can use the following service unit file (e.g., at /etc/systemd/system/postgresql.service): Using “pg_ctl register” is a lot easier than to fiddle around with windows command line interfaces in general. Pgadmin, a graphical tool for managing and developing your databases. Learn how to install the postgresql. Install Postgresql Service In Windows.
From databasefaqs.com
How to Download and Install PostgreSQL on Windows Install Postgresql Service In Windows Just run 'command prompt' as windows administrator and run the below command: See the postgresql for windows download page for various ways to download and install postgresql on windows. Pgadmin, a graphical tool for managing and developing your databases. Learn how to install the postgresql service on windows in 5 minutes or less. Discover a comprehensive guide on setting up. Install Postgresql Service In Windows.
From www.tutorialsteacher.com
Install PostgreSQL Database Install Postgresql Service In Windows Learn how to install the postgresql service on windows in 5 minutes or less. Just run 'command prompt' as windows administrator and run the below command: Discover a comprehensive guide on setting up and managing postgresql servers on windows. See the postgresql for windows download page for various ways to download and install postgresql on windows. Pgadmin, a graphical tool. Install Postgresql Service In Windows.
From www.bharathwick.com
How to Install PostgreSQL on AWS Linux StepbyStep Guide Install Postgresql Service In Windows Learn how to install the postgresql service on windows in 5 minutes or less. See the postgresql for windows download page for various ways to download and install postgresql on windows. Pgadmin, a graphical tool for managing and developing your databases. Discover a comprehensive guide on setting up and managing postgresql servers on windows. Just run 'command prompt' as windows. Install Postgresql Service In Windows.
From www.commandprompt.com
How to Install PostgreSQL Database on Ubuntu CommandPrompt Inc. Install Postgresql Service In Windows When using systemd, you can use the following service unit file (e.g., at /etc/systemd/system/postgresql.service): See the postgresql for windows download page for various ways to download and install postgresql on windows. Just run 'command prompt' as windows administrator and run the below command: Using “pg_ctl register” is a lot easier than to fiddle around with windows command line interfaces in. Install Postgresql Service In Windows.
From www.sqlshack.com
How to install PostgreSQL on Ubuntu Install Postgresql Service In Windows Discover a comprehensive guide on setting up and managing postgresql servers on windows. Using “pg_ctl register” is a lot easier than to fiddle around with windows command line interfaces in general. Just run 'command prompt' as windows administrator and run the below command: See the postgresql for windows download page for various ways to download and install postgresql on windows.. Install Postgresql Service In Windows.
From www.makeuseof.com
A StepbyStep Guide for Installing PostgreSQL on Windows Install Postgresql Service In Windows Learn how to install the postgresql service on windows in 5 minutes or less. Just run 'command prompt' as windows administrator and run the below command: When using systemd, you can use the following service unit file (e.g., at /etc/systemd/system/postgresql.service): Discover a comprehensive guide on setting up and managing postgresql servers on windows. See the postgresql for windows download page. Install Postgresql Service In Windows.
From linuxhint.com
How to Install PostgreSQL on Windows Install Postgresql Service In Windows Learn how to install the postgresql service on windows in 5 minutes or less. Discover a comprehensive guide on setting up and managing postgresql servers on windows. When using systemd, you can use the following service unit file (e.g., at /etc/systemd/system/postgresql.service): See the postgresql for windows download page for various ways to download and install postgresql on windows. Pgadmin, a. Install Postgresql Service In Windows.
From www.tecmint.com
How to Install PostgreSQL with PhpPgAdmin on OpenSUSE Install Postgresql Service In Windows When using systemd, you can use the following service unit file (e.g., at /etc/systemd/system/postgresql.service): Learn how to install the postgresql service on windows in 5 minutes or less. Using “pg_ctl register” is a lot easier than to fiddle around with windows command line interfaces in general. Just run 'command prompt' as windows administrator and run the below command: Pgadmin, a. Install Postgresql Service In Windows.
From www.howtoforge.com
How to Install PostgreSQL on FreeBSD 12 Install Postgresql Service In Windows Pgadmin, a graphical tool for managing and developing your databases. Discover a comprehensive guide on setting up and managing postgresql servers on windows. Using “pg_ctl register” is a lot easier than to fiddle around with windows command line interfaces in general. Learn how to install the postgresql service on windows in 5 minutes or less. When using systemd, you can. Install Postgresql Service In Windows.
From www.tecmint.com
How to Install PostgreSQL with PhpPgAdmin on OpenSUSE Install Postgresql Service In Windows Just run 'command prompt' as windows administrator and run the below command: Learn how to install the postgresql service on windows in 5 minutes or less. When using systemd, you can use the following service unit file (e.g., at /etc/systemd/system/postgresql.service): See the postgresql for windows download page for various ways to download and install postgresql on windows. Pgadmin, a graphical. Install Postgresql Service In Windows.
From techniyojan.com
How to Download & Install PostgreSQL and PGAdmin on Windows PC Install Postgresql Service In Windows Using “pg_ctl register” is a lot easier than to fiddle around with windows command line interfaces in general. Learn how to install the postgresql service on windows in 5 minutes or less. Discover a comprehensive guide on setting up and managing postgresql servers on windows. See the postgresql for windows download page for various ways to download and install postgresql. Install Postgresql Service In Windows.
From laptrinhx.com
How to Only Install the Client Tools for PostgreSQL on Windows LaptrinhX Install Postgresql Service In Windows When using systemd, you can use the following service unit file (e.g., at /etc/systemd/system/postgresql.service): See the postgresql for windows download page for various ways to download and install postgresql on windows. Using “pg_ctl register” is a lot easier than to fiddle around with windows command line interfaces in general. Just run 'command prompt' as windows administrator and run the below. Install Postgresql Service In Windows.
From linuxhint.com
How to Install PostgreSQL on Windows Install Postgresql Service In Windows When using systemd, you can use the following service unit file (e.g., at /etc/systemd/system/postgresql.service): See the postgresql for windows download page for various ways to download and install postgresql on windows. Using “pg_ctl register” is a lot easier than to fiddle around with windows command line interfaces in general. Just run 'command prompt' as windows administrator and run the below. Install Postgresql Service In Windows.
From www.rockwellautomation.com
Install PostgreSQL Database Install Postgresql Service In Windows Using “pg_ctl register” is a lot easier than to fiddle around with windows command line interfaces in general. See the postgresql for windows download page for various ways to download and install postgresql on windows. Discover a comprehensive guide on setting up and managing postgresql servers on windows. Pgadmin, a graphical tool for managing and developing your databases. When using. Install Postgresql Service In Windows.
From www.commandprompt.com
How to Restart PostgreSQL Server on Windows CommandPrompt Inc. Install Postgresql Service In Windows When using systemd, you can use the following service unit file (e.g., at /etc/systemd/system/postgresql.service): Learn how to install the postgresql service on windows in 5 minutes or less. Pgadmin, a graphical tool for managing and developing your databases. Using “pg_ctl register” is a lot easier than to fiddle around with windows command line interfaces in general. See the postgresql for. Install Postgresql Service In Windows.
From phoenixnap.com
How to Download and Install PostgreSQL on Windows Install Postgresql Service In Windows See the postgresql for windows download page for various ways to download and install postgresql on windows. Just run 'command prompt' as windows administrator and run the below command: Discover a comprehensive guide on setting up and managing postgresql servers on windows. When using systemd, you can use the following service unit file (e.g., at /etc/systemd/system/postgresql.service): Learn how to install. Install Postgresql Service In Windows.
From www.heatware.net
Install PostgreSQL on AWS EC2 Linux A StepbyStep Guide Install Postgresql Service In Windows When using systemd, you can use the following service unit file (e.g., at /etc/systemd/system/postgresql.service): Using “pg_ctl register” is a lot easier than to fiddle around with windows command line interfaces in general. Discover a comprehensive guide on setting up and managing postgresql servers on windows. Pgadmin, a graphical tool for managing and developing your databases. Learn how to install the. Install Postgresql Service In Windows.
From www.aiophotoz.com
Learn Postgresql How To Install Postgresql 12 On Windows 10 Full Install Postgresql Service In Windows Using “pg_ctl register” is a lot easier than to fiddle around with windows command line interfaces in general. Learn how to install the postgresql service on windows in 5 minutes or less. Just run 'command prompt' as windows administrator and run the below command: When using systemd, you can use the following service unit file (e.g., at /etc/systemd/system/postgresql.service): Discover a. Install Postgresql Service In Windows.
From blog.eldernode.com
PostgreSQL installation tutorial on Windows Server 2016 Install Postgresql Service In Windows See the postgresql for windows download page for various ways to download and install postgresql on windows. When using systemd, you can use the following service unit file (e.g., at /etc/systemd/system/postgresql.service): Discover a comprehensive guide on setting up and managing postgresql servers on windows. Pgadmin, a graphical tool for managing and developing your databases. Using “pg_ctl register” is a lot. Install Postgresql Service In Windows.
From linuxhint.com
How to Install and Set up PostgreSQL Database on Ubuntu 22.04 Install Postgresql Service In Windows Discover a comprehensive guide on setting up and managing postgresql servers on windows. When using systemd, you can use the following service unit file (e.g., at /etc/systemd/system/postgresql.service): Using “pg_ctl register” is a lot easier than to fiddle around with windows command line interfaces in general. Just run 'command prompt' as windows administrator and run the below command: Pgadmin, a graphical. Install Postgresql Service In Windows.
From zhuanlan.zhihu.com
Postgresql+PostGIS安装 知乎 Install Postgresql Service In Windows Discover a comprehensive guide on setting up and managing postgresql servers on windows. Learn how to install the postgresql service on windows in 5 minutes or less. Pgadmin, a graphical tool for managing and developing your databases. Just run 'command prompt' as windows administrator and run the below command: See the postgresql for windows download page for various ways to. Install Postgresql Service In Windows.
From www.youtube.com
PostgreSQL Tutorial How to download and install PostgreSQL on Windows Install Postgresql Service In Windows Just run 'command prompt' as windows administrator and run the below command: Learn how to install the postgresql service on windows in 5 minutes or less. Discover a comprehensive guide on setting up and managing postgresql servers on windows. See the postgresql for windows download page for various ways to download and install postgresql on windows. Pgadmin, a graphical tool. Install Postgresql Service In Windows.
From www.sqlshack.com
How to install PostgreSQL on Ubuntu Install Postgresql Service In Windows Discover a comprehensive guide on setting up and managing postgresql servers on windows. Using “pg_ctl register” is a lot easier than to fiddle around with windows command line interfaces in general. Pgadmin, a graphical tool for managing and developing your databases. When using systemd, you can use the following service unit file (e.g., at /etc/systemd/system/postgresql.service): Just run 'command prompt' as. Install Postgresql Service In Windows.
From www.bharathwick.com
How to Install PostgreSQL on AWS Linux StepbyStep Guide Install Postgresql Service In Windows Pgadmin, a graphical tool for managing and developing your databases. Using “pg_ctl register” is a lot easier than to fiddle around with windows command line interfaces in general. Discover a comprehensive guide on setting up and managing postgresql servers on windows. Just run 'command prompt' as windows administrator and run the below command: Learn how to install the postgresql service. Install Postgresql Service In Windows.
From www.commandprompt.com
How to Install PostgreSQL Database on Ubuntu CommandPrompt Inc. Install Postgresql Service In Windows Learn how to install the postgresql service on windows in 5 minutes or less. Pgadmin, a graphical tool for managing and developing your databases. See the postgresql for windows download page for various ways to download and install postgresql on windows. Just run 'command prompt' as windows administrator and run the below command: Discover a comprehensive guide on setting up. Install Postgresql Service In Windows.
From manifold.net
Enable Network Access to PostgreSQL Install Postgresql Service In Windows Pgadmin, a graphical tool for managing and developing your databases. Discover a comprehensive guide on setting up and managing postgresql servers on windows. Using “pg_ctl register” is a lot easier than to fiddle around with windows command line interfaces in general. Learn how to install the postgresql service on windows in 5 minutes or less. When using systemd, you can. Install Postgresql Service In Windows.
From www.commandprompt.com
How to download and install PostgreSQL CommandPrompt Inc. Install Postgresql Service In Windows Learn how to install the postgresql service on windows in 5 minutes or less. Just run 'command prompt' as windows administrator and run the below command: When using systemd, you can use the following service unit file (e.g., at /etc/systemd/system/postgresql.service): Using “pg_ctl register” is a lot easier than to fiddle around with windows command line interfaces in general. See the. Install Postgresql Service In Windows.
From www.rockwellautomation.com
Install PostgreSQL Database Install Postgresql Service In Windows Pgadmin, a graphical tool for managing and developing your databases. See the postgresql for windows download page for various ways to download and install postgresql on windows. Just run 'command prompt' as windows administrator and run the below command: Discover a comprehensive guide on setting up and managing postgresql servers on windows. Learn how to install the postgresql service on. Install Postgresql Service In Windows.
From databasefaqs.com
How to Download and Install PostgreSQL on Windows Install Postgresql Service In Windows When using systemd, you can use the following service unit file (e.g., at /etc/systemd/system/postgresql.service): Using “pg_ctl register” is a lot easier than to fiddle around with windows command line interfaces in general. Learn how to install the postgresql service on windows in 5 minutes or less. Pgadmin, a graphical tool for managing and developing your databases. Discover a comprehensive guide. Install Postgresql Service In Windows.
From learnsql.com
How to Install PostgreSQL on Windows 10 in 5 Minutes Install Postgresql Service In Windows Learn how to install the postgresql service on windows in 5 minutes or less. Pgadmin, a graphical tool for managing and developing your databases. Using “pg_ctl register” is a lot easier than to fiddle around with windows command line interfaces in general. Just run 'command prompt' as windows administrator and run the below command: When using systemd, you can use. Install Postgresql Service In Windows.