How To Check Sql Query History In Mysql . You can see the history from ~/.mysql_history. From these results we will take the last query executed by a. However the content of the file is encoded by wctomb. This history is accessible during the session. These records, stored in chronological order, can be used for analysis, troubleshooting, and performance optimization. To output executed queries into a table, run the following mysql commands:. There are several methods to check mysql query history: 1) if general mysql logging is enabled then we can check the queries in the log file or table based what we have mentioned in the config. You can view them as a table or file. Possible destinations for log entries are log files or the general_log and. In mysql, it is possible to show the last queries that were executed. Mysql allows you to check the queries executed by each session. Using the mysql general query log. The general query log is a log file that. Mysql server provides a way to show the general query log and the slow query log, if those logs are enabled.
from stackoverflow.com
This history is accessible during the session. However the content of the file is encoded by wctomb. Mysql allows you to check the queries executed by each session. Query history is simply a record of all executed sql queries within mysql. To output executed queries into a table, run the following mysql commands:. Using the mysql general query log. You can see the history from ~/.mysql_history. There are several methods to check mysql query history: This guide details how to access and manage mysql query history. From these results we will take the last query executed by a.
mysql Changing Date Format in SQL Table Stack Overflow
How To Check Sql Query History In Mysql Mysql allows you to check the queries executed by each session. To output executed queries into a table, run the following mysql commands:. Query history is simply a record of all executed sql queries within mysql. Mysql server provides a way to show the general query log and the slow query log, if those logs are enabled. However the content of the file is encoded by wctomb. In mysql, it is possible to show the last queries that were executed. This history is accessible during the session. The general query log is a log file that. You can view them as a table or file. Possible destinations for log entries are log files or the general_log and. 1) if general mysql logging is enabled then we can check the queries in the log file or table based what we have mentioned in the config. These records, stored in chronological order, can be used for analysis, troubleshooting, and performance optimization. Mysql allows you to check the queries executed by each session. This guide details how to access and manage mysql query history. You can see the history from ~/.mysql_history. There are several methods to check mysql query history:
From www.essentialsql.com
How to Use SQL Variables in Queries Essential SQL How To Check Sql Query History In Mysql This history is accessible during the session. To output executed queries into a table, run the following mysql commands:. The general query log is a log file that. Mysql allows you to check the queries executed by each session. Mysql server provides a way to show the general query log and the slow query log, if those logs are enabled.. How To Check Sql Query History In Mysql.
From brokeasshome.com
How Do I List All Tables In A Sql Database How To Check Sql Query History In Mysql Mysql server provides a way to show the general query log and the slow query log, if those logs are enabled. To output executed queries into a table, run the following mysql commands:. You can see the history from ~/.mysql_history. These records, stored in chronological order, can be used for analysis, troubleshooting, and performance optimization. You can view them as. How To Check Sql Query History In Mysql.
From stackoverflow.com
nested select queries mysql sakila database Stack Overflow How To Check Sql Query History In Mysql Mysql server provides a way to show the general query log and the slow query log, if those logs are enabled. These records, stored in chronological order, can be used for analysis, troubleshooting, and performance optimization. 1) if general mysql logging is enabled then we can check the queries in the log file or table based what we have mentioned. How To Check Sql Query History In Mysql.
From www.somethinginfo.com
How to Check SQL Server Query History Digital Trends How To Check Sql Query History In Mysql You can see the history from ~/.mysql_history. 1) if general mysql logging is enabled then we can check the queries in the log file or table based what we have mentioned in the config. Using the mysql general query log. This guide details how to access and manage mysql query history. The general query log is a log file that.. How To Check Sql Query History In Mysql.
From data-flair.training
Microsoft SQL Version History DataFlair How To Check Sql Query History In Mysql However the content of the file is encoded by wctomb. Possible destinations for log entries are log files or the general_log and. These records, stored in chronological order, can be used for analysis, troubleshooting, and performance optimization. There are several methods to check mysql query history: 1) if general mysql logging is enabled then we can check the queries in. How To Check Sql Query History In Mysql.
From support.atlassian.com
Use SQL history for version control Atlassian Analytics Atlassian How To Check Sql Query History In Mysql 1) if general mysql logging is enabled then we can check the queries in the log file or table based what we have mentioned in the config. You can view them as a table or file. In mysql, it is possible to show the last queries that were executed. From these results we will take the last query executed by. How To Check Sql Query History In Mysql.
From www.bennadel.com
Using COUNT(), COUNT(column), And COUNT(expression) Variations To How To Check Sql Query History In Mysql Mysql allows you to check the queries executed by each session. Possible destinations for log entries are log files or the general_log and. Using the mysql general query log. In mysql, it is possible to show the last queries that were executed. These records, stored in chronological order, can be used for analysis, troubleshooting, and performance optimization. The general query. How To Check Sql Query History In Mysql.
From animalia-life.club
How Do I Find Duplicates In Sql How To Check Sql Query History In Mysql You can see the history from ~/.mysql_history. 1) if general mysql logging is enabled then we can check the queries in the log file or table based what we have mentioned in the config. Possible destinations for log entries are log files or the general_log and. To output executed queries into a table, run the following mysql commands:. This history. How To Check Sql Query History In Mysql.
From www.fastycloud.com
How to Run MySQL Query in phpMyAdmin FastyCloud Tutorials How To Check Sql Query History In Mysql You can view them as a table or file. To output executed queries into a table, run the following mysql commands:. This history is accessible during the session. From these results we will take the last query executed by a. 1) if general mysql logging is enabled then we can check the queries in the log file or table based. How To Check Sql Query History In Mysql.
From data36.com
SQL for Data Analysis Tutorial ep6 Some Advanced SQL stuff Data36 How To Check Sql Query History In Mysql This guide details how to access and manage mysql query history. This history is accessible during the session. Using the mysql general query log. You can view them as a table or file. In mysql, it is possible to show the last queries that were executed. There are several methods to check mysql query history: These records, stored in chronological. How To Check Sql Query History In Mysql.
From techgoeasy.com
Top 10 Most Common MySQL queries examples with Answers How To Check Sql Query History In Mysql You can see the history from ~/.mysql_history. This guide details how to access and manage mysql query history. Query history is simply a record of all executed sql queries within mysql. From these results we will take the last query executed by a. Possible destinations for log entries are log files or the general_log and. Mysql allows you to check. How To Check Sql Query History In Mysql.
From techgoeasy.com
Top 10 Most Common MySQL queries examples with Answers How To Check Sql Query History In Mysql From these results we will take the last query executed by a. This history is accessible during the session. In mysql, it is possible to show the last queries that were executed. You can view them as a table or file. The general query log is a log file that. Mysql allows you to check the queries executed by each. How To Check Sql Query History In Mysql.
From stackoverflow.com
mysql Changing Date Format in SQL Table Stack Overflow How To Check Sql Query History In Mysql From these results we will take the last query executed by a. In mysql, it is possible to show the last queries that were executed. To output executed queries into a table, run the following mysql commands:. Query history is simply a record of all executed sql queries within mysql. 1) if general mysql logging is enabled then we can. How To Check Sql Query History In Mysql.
From brokeasshome.com
What Is Master Table In Sql Server Management Studio Query How To Check Sql Query History In Mysql Query history is simply a record of all executed sql queries within mysql. You can see the history from ~/.mysql_history. This guide details how to access and manage mysql query history. The general query log is a log file that. In mysql, it is possible to show the last queries that were executed. From these results we will take the. How To Check Sql Query History In Mysql.
From dugdrive82.bitbucket.io
Ace Tips About How To Write Mysql Queries Dugdrive82 How To Check Sql Query History In Mysql Using the mysql general query log. However the content of the file is encoded by wctomb. This guide details how to access and manage mysql query history. There are several methods to check mysql query history: 1) if general mysql logging is enabled then we can check the queries in the log file or table based what we have mentioned. How To Check Sql Query History In Mysql.
From forums.mysql.com
MySQL Viewing full error messages in complex queries? How To Check Sql Query History In Mysql Possible destinations for log entries are log files or the general_log and. 1) if general mysql logging is enabled then we can check the queries in the log file or table based what we have mentioned in the config. Mysql server provides a way to show the general query log and the slow query log, if those logs are enabled.. How To Check Sql Query History In Mysql.
From dba.stackexchange.com
performance MySQL join two large tables is very slow Database How To Check Sql Query History In Mysql This history is accessible during the session. This guide details how to access and manage mysql query history. 1) if general mysql logging is enabled then we can check the queries in the log file or table based what we have mentioned in the config. These records, stored in chronological order, can be used for analysis, troubleshooting, and performance optimization.. How To Check Sql Query History In Mysql.
From barkmanoil.com
Query Interrupted Mysql Workbench? Best 5 Answer How To Check Sql Query History In Mysql Query history is simply a record of all executed sql queries within mysql. These records, stored in chronological order, can be used for analysis, troubleshooting, and performance optimization. To output executed queries into a table, run the following mysql commands:. This guide details how to access and manage mysql query history. However the content of the file is encoded by. How To Check Sql Query History In Mysql.
From gioexanxf.blob.core.windows.net
How To Check Sql Execution History In Oracle at Kimberly Hall blog How To Check Sql Query History In Mysql Using the mysql general query log. These records, stored in chronological order, can be used for analysis, troubleshooting, and performance optimization. Mysql server provides a way to show the general query log and the slow query log, if those logs are enabled. The general query log is a log file that. From these results we will take the last query. How To Check Sql Query History In Mysql.
From quadexcel.com
Lesson 6 Doing Advanced Queries MySQL Course How To Check Sql Query History In Mysql Possible destinations for log entries are log files or the general_log and. There are several methods to check mysql query history: This guide details how to access and manage mysql query history. However the content of the file is encoded by wctomb. Mysql server provides a way to show the general query log and the slow query log, if those. How To Check Sql Query History In Mysql.
From www.wikihow.com
How to Send Sql Queries to Mysql from the Command Line 9 Steps How To Check Sql Query History In Mysql From these results we will take the last query executed by a. However the content of the file is encoded by wctomb. These records, stored in chronological order, can be used for analysis, troubleshooting, and performance optimization. Query history is simply a record of all executed sql queries within mysql. Mysql server provides a way to show the general query. How To Check Sql Query History In Mysql.
From www.youtube.com
How to check MySql workbench Query History ? Query History in Mysql How To Check Sql Query History In Mysql These records, stored in chronological order, can be used for analysis, troubleshooting, and performance optimization. Possible destinations for log entries are log files or the general_log and. Mysql allows you to check the queries executed by each session. You can see the history from ~/.mysql_history. To output executed queries into a table, run the following mysql commands:. Using the mysql. How To Check Sql Query History In Mysql.
From www.youtube.com
Find Location of Data Files and Log Files in SQL Server YouTube How To Check Sql Query History In Mysql Mysql allows you to check the queries executed by each session. Using the mysql general query log. These records, stored in chronological order, can be used for analysis, troubleshooting, and performance optimization. Query history is simply a record of all executed sql queries within mysql. However the content of the file is encoded by wctomb. There are several methods to. How To Check Sql Query History In Mysql.
From blog.csdn.net
mysql 查询记录创建表,MySQL工作台查询历史记录(最后执行的查询/查询),即创建/更改表,选择,插入更新查询...CSDN博客 How To Check Sql Query History In Mysql This history is accessible during the session. Query history is simply a record of all executed sql queries within mysql. These records, stored in chronological order, can be used for analysis, troubleshooting, and performance optimization. Mysql allows you to check the queries executed by each session. Possible destinations for log entries are log files or the general_log and. To output. How To Check Sql Query History In Mysql.
From www.congress-intercultural.eu
SQL Query History In SQL Complete Devart Blog, 49 OFF How To Check Sql Query History In Mysql Mysql allows you to check the queries executed by each session. This guide details how to access and manage mysql query history. Possible destinations for log entries are log files or the general_log and. Query history is simply a record of all executed sql queries within mysql. To output executed queries into a table, run the following mysql commands:. The. How To Check Sql Query History In Mysql.
From dxoxqncjb.blob.core.windows.net
How To See The Query History In Sql Server at Willie Hintz blog How To Check Sql Query History In Mysql 1) if general mysql logging is enabled then we can check the queries in the log file or table based what we have mentioned in the config. There are several methods to check mysql query history: The general query log is a log file that. You can view them as a table or file. From these results we will take. How To Check Sql Query History In Mysql.
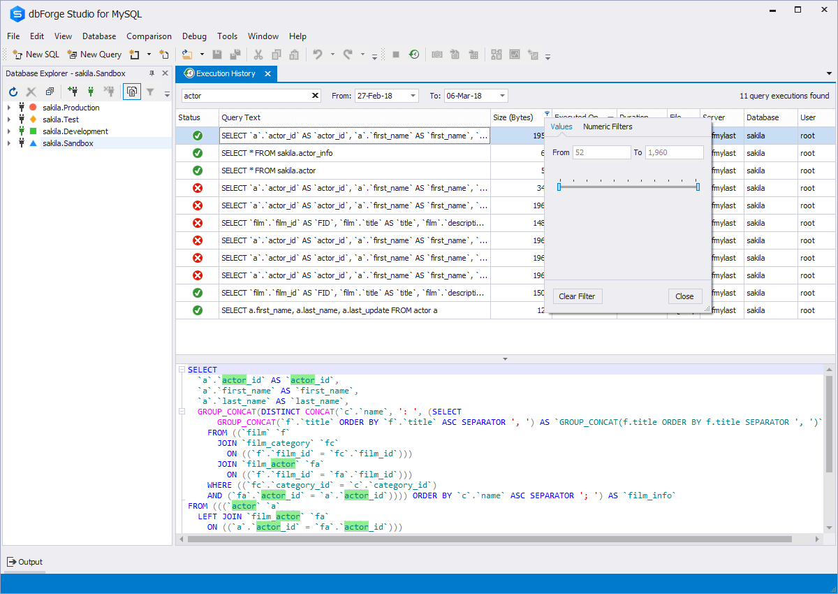
From docs.devart.com
SQL Query History How To Check Sql Query History In Mysql You can see the history from ~/.mysql_history. 1) if general mysql logging is enabled then we can check the queries in the log file or table based what we have mentioned in the config. These records, stored in chronological order, can be used for analysis, troubleshooting, and performance optimization. There are several methods to check mysql query history: The general. How To Check Sql Query History In Mysql.
From stackify.com
How to Measure Real World SQL Query Performance for How To Check Sql Query History In Mysql These records, stored in chronological order, can be used for analysis, troubleshooting, and performance optimization. Mysql allows you to check the queries executed by each session. This history is accessible during the session. Mysql server provides a way to show the general query log and the slow query log, if those logs are enabled. From these results we will take. How To Check Sql Query History In Mysql.
From brokeasshome.com
Mysql Table Query Example How To Check Sql Query History In Mysql You can view them as a table or file. Mysql allows you to check the queries executed by each session. These records, stored in chronological order, can be used for analysis, troubleshooting, and performance optimization. This history is accessible during the session. Using the mysql general query log. There are several methods to check mysql query history: You can see. How To Check Sql Query History In Mysql.
From dxoxqncjb.blob.core.windows.net
How To See The Query History In Sql Server at Willie Hintz blog How To Check Sql Query History In Mysql You can view them as a table or file. From these results we will take the last query executed by a. This history is accessible during the session. These records, stored in chronological order, can be used for analysis, troubleshooting, and performance optimization. Using the mysql general query log. You can see the history from ~/.mysql_history. However the content of. How To Check Sql Query History In Mysql.
From www.congress-intercultural.eu
SQL Query History In SQL Complete Devart Blog, 49 OFF How To Check Sql Query History In Mysql Query history is simply a record of all executed sql queries within mysql. You can view them as a table or file. In mysql, it is possible to show the last queries that were executed. From these results we will take the last query executed by a. The general query log is a log file that. These records, stored in. How To Check Sql Query History In Mysql.
From www.youtube.com
How To Find Query History On Oracle ? oracle sql developer view query How To Check Sql Query History In Mysql These records, stored in chronological order, can be used for analysis, troubleshooting, and performance optimization. To output executed queries into a table, run the following mysql commands:. You can see the history from ~/.mysql_history. This guide details how to access and manage mysql query history. Mysql allows you to check the queries executed by each session. The general query log. How To Check Sql Query History In Mysql.
From dev.mysql.com
MySQL MySQL Workbench Manual 8.1.7 Output Panel How To Check Sql Query History In Mysql However the content of the file is encoded by wctomb. Mysql server provides a way to show the general query log and the slow query log, if those logs are enabled. This history is accessible during the session. Mysql allows you to check the queries executed by each session. To output executed queries into a table, run the following mysql. How To Check Sql Query History In Mysql.
From www.devart.com
MySQL Execution History Tool to Show and Reuse Executed Queries How To Check Sql Query History In Mysql This history is accessible during the session. In mysql, it is possible to show the last queries that were executed. Mysql allows you to check the queries executed by each session. You can view them as a table or file. This guide details how to access and manage mysql query history. Using the mysql general query log. You can see. How To Check Sql Query History In Mysql.
From cetovitb.blob.core.windows.net
How To Create Partition Table In Ms Sql at Devin Medley blog How To Check Sql Query History In Mysql Mysql server provides a way to show the general query log and the slow query log, if those logs are enabled. However the content of the file is encoded by wctomb. These records, stored in chronological order, can be used for analysis, troubleshooting, and performance optimization. 1) if general mysql logging is enabled then we can check the queries in. How To Check Sql Query History In Mysql.