Float Max Value Javascript . The parsefloat() function parses a string argument and returns a floating point number. Math.js supports three types of numbers: You can only use it as number.max_value. You can use the global javascript function isnan() to find out if a value is a not a number: Number for fast floating point arithmetic, described on this page. Number.max_value represents the biggest possible numeric value of a positive number that can be represented in javascript. Max_value is a property of the javascript number object.
from giomzoryl.blob.core.windows.net
Number for fast floating point arithmetic, described on this page. The parsefloat() function parses a string argument and returns a floating point number. Number.max_value represents the biggest possible numeric value of a positive number that can be represented in javascript. You can use the global javascript function isnan() to find out if a value is a not a number: Max_value is a property of the javascript number object. You can only use it as number.max_value. Math.js supports three types of numbers:
What Is A Good Free Float Number at Yvonne Hua blog
Float Max Value Javascript Math.js supports three types of numbers: Math.js supports three types of numbers: You can use the global javascript function isnan() to find out if a value is a not a number: Max_value is a property of the javascript number object. Number.max_value represents the biggest possible numeric value of a positive number that can be represented in javascript. You can only use it as number.max_value. Number for fast floating point arithmetic, described on this page. The parsefloat() function parses a string argument and returns a floating point number.
From www.youtube.com
Assign max value of int to float YouTube Float Max Value Javascript You can only use it as number.max_value. Number.max_value represents the biggest possible numeric value of a positive number that can be represented in javascript. Number for fast floating point arithmetic, described on this page. You can use the global javascript function isnan() to find out if a value is a not a number: Math.js supports three types of numbers: Max_value. Float Max Value Javascript.
From www.youtube.com
Algorithmics & Programming Float maximum value YouTube Float Max Value Javascript Number.max_value represents the biggest possible numeric value of a positive number that can be represented in javascript. You can use the global javascript function isnan() to find out if a value is a not a number: Number for fast floating point arithmetic, described on this page. Math.js supports three types of numbers: Max_value is a property of the javascript number. Float Max Value Javascript.
From www.youtube.com
C Why [float.MaxValue == float.MaxValue + 1] does return true? YouTube Float Max Value Javascript You can only use it as number.max_value. Number.max_value represents the biggest possible numeric value of a positive number that can be represented in javascript. Math.js supports three types of numbers: Number for fast floating point arithmetic, described on this page. The parsefloat() function parses a string argument and returns a floating point number. You can use the global javascript function. Float Max Value Javascript.
From www.delftstack.com
How to Convert a Float Number to Int in JavaScript Delft Stack Float Max Value Javascript You can use the global javascript function isnan() to find out if a value is a not a number: Number.max_value represents the biggest possible numeric value of a positive number that can be represented in javascript. The parsefloat() function parses a string argument and returns a floating point number. Max_value is a property of the javascript number object. Math.js supports. Float Max Value Javascript.
From www.delftstack.com
How to Find Maximum Float Value in Python Delft Stack Float Max Value Javascript Max_value is a property of the javascript number object. You can use the global javascript function isnan() to find out if a value is a not a number: Math.js supports three types of numbers: Number.max_value represents the biggest possible numeric value of a positive number that can be represented in javascript. You can only use it as number.max_value. Number for. Float Max Value Javascript.
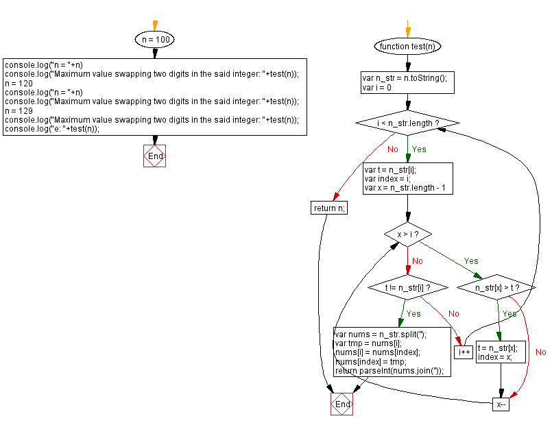
From www.w3resource.com
JavaScript Maximum value swapping two digits in an integer Float Max Value Javascript Number.max_value represents the biggest possible numeric value of a positive number that can be represented in javascript. Math.js supports three types of numbers: You can only use it as number.max_value. Max_value is a property of the javascript number object. Number for fast floating point arithmetic, described on this page. You can use the global javascript function isnan() to find out. Float Max Value Javascript.
From 1bestcsharp.blogspot.com
Javascript HTML TABLE Maximum Value C, JAVA,PHP, Programming Float Max Value Javascript Math.js supports three types of numbers: Max_value is a property of the javascript number object. Number for fast floating point arithmetic, described on this page. You can only use it as number.max_value. The parsefloat() function parses a string argument and returns a floating point number. You can use the global javascript function isnan() to find out if a value is. Float Max Value Javascript.
From javatutorialhq.com
Java Float max() method example Float Max Value Javascript Number.max_value represents the biggest possible numeric value of a positive number that can be represented in javascript. Max_value is a property of the javascript number object. Number for fast floating point arithmetic, described on this page. Math.js supports three types of numbers: You can use the global javascript function isnan() to find out if a value is a not a. Float Max Value Javascript.
From www.linuxscrew.com
Converting to Float Numbers with the parseFloat() JavaScript Function Float Max Value Javascript Number.max_value represents the biggest possible numeric value of a positive number that can be represented in javascript. You can only use it as number.max_value. Number for fast floating point arithmetic, described on this page. Math.js supports three types of numbers: The parsefloat() function parses a string argument and returns a floating point number. You can use the global javascript function. Float Max Value Javascript.
From loerdjntv.blob.core.windows.net
What Is Mean By Float In C at Ivan Mann blog Float Max Value Javascript The parsefloat() function parses a string argument and returns a floating point number. You can only use it as number.max_value. You can use the global javascript function isnan() to find out if a value is a not a number: Max_value is a property of the javascript number object. Number.max_value represents the biggest possible numeric value of a positive number that. Float Max Value Javascript.
From read.cholonautas.edu.pe
Float Max Value Arduino Printable Templates Free Float Max Value Javascript Number for fast floating point arithmetic, described on this page. The parsefloat() function parses a string argument and returns a floating point number. Max_value is a property of the javascript number object. You can use the global javascript function isnan() to find out if a value is a not a number: Number.max_value represents the biggest possible numeric value of a. Float Max Value Javascript.
From www.youtube.com
JavaScript How to convert input value/amount to float value. YouTube Float Max Value Javascript Max_value is a property of the javascript number object. Number for fast floating point arithmetic, described on this page. Number.max_value represents the biggest possible numeric value of a positive number that can be represented in javascript. You can only use it as number.max_value. The parsefloat() function parses a string argument and returns a floating point number. Math.js supports three types. Float Max Value Javascript.
From gregoryboxij.blogspot.com
40 How To Find Max Value In Array Javascript Modern Javascript Blog Float Max Value Javascript You can use the global javascript function isnan() to find out if a value is a not a number: Number for fast floating point arithmetic, described on this page. You can only use it as number.max_value. Max_value is a property of the javascript number object. The parsefloat() function parses a string argument and returns a floating point number. Number.max_value represents. Float Max Value Javascript.
From www.youtube.com
How to store float values in Java Array? Java Array Handling Storing Float Max Value Javascript You can use the global javascript function isnan() to find out if a value is a not a number: Math.js supports three types of numbers: The parsefloat() function parses a string argument and returns a floating point number. You can only use it as number.max_value. Max_value is a property of the javascript number object. Number.max_value represents the biggest possible numeric. Float Max Value Javascript.
From www.scaler.com
JavaScript parseFloat() Method Scaler Topics Float Max Value Javascript Math.js supports three types of numbers: You can only use it as number.max_value. Number for fast floating point arithmetic, described on this page. Number.max_value represents the biggest possible numeric value of a positive number that can be represented in javascript. Max_value is a property of the javascript number object. The parsefloat() function parses a string argument and returns a floating. Float Max Value Javascript.
From www.w3docs.com
How to Convert a Float Number to Whole Number in JavaScript Float Max Value Javascript You can use the global javascript function isnan() to find out if a value is a not a number: Math.js supports three types of numbers: Max_value is a property of the javascript number object. Number.max_value represents the biggest possible numeric value of a positive number that can be represented in javascript. Number for fast floating point arithmetic, described on this. Float Max Value Javascript.
From www.youtube.com
Float type variable example in java program YouTube Float Max Value Javascript The parsefloat() function parses a string argument and returns a floating point number. Math.js supports three types of numbers: Number.max_value represents the biggest possible numeric value of a positive number that can be represented in javascript. You can use the global javascript function isnan() to find out if a value is a not a number: Max_value is a property of. Float Max Value Javascript.
From 9to5answer.com
[Solved] Maximum value for Float in Java? 9to5Answer Float Max Value Javascript Max_value is a property of the javascript number object. Number.max_value represents the biggest possible numeric value of a positive number that can be represented in javascript. The parsefloat() function parses a string argument and returns a floating point number. Math.js supports three types of numbers: You can use the global javascript function isnan() to find out if a value is. Float Max Value Javascript.
From gregoryboxij.blogspot.com
35 Javascript Array Max Value Modern Javascript Blog Float Max Value Javascript Number.max_value represents the biggest possible numeric value of a positive number that can be represented in javascript. Math.js supports three types of numbers: Number for fast floating point arithmetic, described on this page. You can only use it as number.max_value. Max_value is a property of the javascript number object. The parsefloat() function parses a string argument and returns a floating. Float Max Value Javascript.
From www.youtube.com
javascript show float variable YouTube Float Max Value Javascript Math.js supports three types of numbers: Max_value is a property of the javascript number object. You can only use it as number.max_value. Number.max_value represents the biggest possible numeric value of a positive number that can be represented in javascript. The parsefloat() function parses a string argument and returns a floating point number. You can use the global javascript function isnan(). Float Max Value Javascript.
From gregoryboxij.blogspot.com
40 How To Find Max Value In Array Javascript Modern Javascript Blog Float Max Value Javascript Max_value is a property of the javascript number object. You can use the global javascript function isnan() to find out if a value is a not a number: Number for fast floating point arithmetic, described on this page. Number.max_value represents the biggest possible numeric value of a positive number that can be represented in javascript. The parsefloat() function parses a. Float Max Value Javascript.
From www.youtube.com
while loop with float value YouTube Float Max Value Javascript Math.js supports three types of numbers: Number for fast floating point arithmetic, described on this page. The parsefloat() function parses a string argument and returns a floating point number. You can use the global javascript function isnan() to find out if a value is a not a number: Max_value is a property of the javascript number object. Number.max_value represents the. Float Max Value Javascript.
From www.youtube.com
How to find Max or largest number find max value Javascript projects Float Max Value Javascript You can use the global javascript function isnan() to find out if a value is a not a number: You can only use it as number.max_value. Number for fast floating point arithmetic, described on this page. Number.max_value represents the biggest possible numeric value of a positive number that can be represented in javascript. The parsefloat() function parses a string argument. Float Max Value Javascript.
From forums.unrealengine.com
Get float with max value? Blueprint Epic Developer Community Forums Float Max Value Javascript You can only use it as number.max_value. Math.js supports three types of numbers: The parsefloat() function parses a string argument and returns a floating point number. Number for fast floating point arithmetic, described on this page. Number.max_value represents the biggest possible numeric value of a positive number that can be represented in javascript. You can use the global javascript function. Float Max Value Javascript.
From attacomsian.com
Parse float with 2 decimal places in JavaScript Float Max Value Javascript The parsefloat() function parses a string argument and returns a floating point number. Number.max_value represents the biggest possible numeric value of a positive number that can be represented in javascript. You can use the global javascript function isnan() to find out if a value is a not a number: You can only use it as number.max_value. Max_value is a property. Float Max Value Javascript.
From sabe.io
Get the Index of the Max Value of an Array in JavaScript Float Max Value Javascript The parsefloat() function parses a string argument and returns a floating point number. Number.max_value represents the biggest possible numeric value of a positive number that can be represented in javascript. Math.js supports three types of numbers: Number for fast floating point arithmetic, described on this page. You can only use it as number.max_value. Max_value is a property of the javascript. Float Max Value Javascript.
From github.com
Config value will display as float.MAX_VALUE if its value exceeds max Float Max Value Javascript You can only use it as number.max_value. The parsefloat() function parses a string argument and returns a floating point number. Math.js supports three types of numbers: Max_value is a property of the javascript number object. You can use the global javascript function isnan() to find out if a value is a not a number: Number for fast floating point arithmetic,. Float Max Value Javascript.
From juejin.cn
Float.MAX_VALUE + 1 = Float.MAX_VALUE??JAVA数据类型基础知识 数据类型 数据类 掘金 Float Max Value Javascript Max_value is a property of the javascript number object. You can use the global javascript function isnan() to find out if a value is a not a number: Math.js supports three types of numbers: The parsefloat() function parses a string argument and returns a floating point number. You can only use it as number.max_value. Number for fast floating point arithmetic,. Float Max Value Javascript.
From blog.finxter.com
Python float() Function Be on the Right Side of Change Float Max Value Javascript Number for fast floating point arithmetic, described on this page. Number.max_value represents the biggest possible numeric value of a positive number that can be represented in javascript. You can use the global javascript function isnan() to find out if a value is a not a number: Max_value is a property of the javascript number object. The parsefloat() function parses a. Float Max Value Javascript.
From exoavphej.blob.core.windows.net
Javascript Float Percentage at Blake Robinson blog Float Max Value Javascript You can only use it as number.max_value. Max_value is a property of the javascript number object. Number for fast floating point arithmetic, described on this page. You can use the global javascript function isnan() to find out if a value is a not a number: The parsefloat() function parses a string argument and returns a floating point number. Number.max_value represents. Float Max Value Javascript.
From www.algodaily.com
AlgoDaily Find Minimum And Maximum Value In An Array Using JavaScript Float Max Value Javascript Number.max_value represents the biggest possible numeric value of a positive number that can be represented in javascript. Number for fast floating point arithmetic, described on this page. Math.js supports three types of numbers: You can only use it as number.max_value. The parsefloat() function parses a string argument and returns a floating point number. Max_value is a property of the javascript. Float Max Value Javascript.
From giomzoryl.blob.core.windows.net
What Is A Good Free Float Number at Yvonne Hua blog Float Max Value Javascript You can only use it as number.max_value. The parsefloat() function parses a string argument and returns a floating point number. Number for fast floating point arithmetic, described on this page. Number.max_value represents the biggest possible numeric value of a positive number that can be represented in javascript. Max_value is a property of the javascript number object. You can use the. Float Max Value Javascript.
From medium.com
The Fastest Way to Find Minimum and Maximum Values in an Array in Float Max Value Javascript You can only use it as number.max_value. You can use the global javascript function isnan() to find out if a value is a not a number: Number.max_value represents the biggest possible numeric value of a positive number that can be represented in javascript. Math.js supports three types of numbers: The parsefloat() function parses a string argument and returns a floating. Float Max Value Javascript.
From sparkbyexamples.com
Find Maximum Float Value in Python Spark By {Examples} Float Max Value Javascript Number.max_value represents the biggest possible numeric value of a positive number that can be represented in javascript. Number for fast floating point arithmetic, described on this page. You can use the global javascript function isnan() to find out if a value is a not a number: Math.js supports three types of numbers: Max_value is a property of the javascript number. Float Max Value Javascript.
From www.youtube.com
JavaScript Float sum with javascript YouTube Float Max Value Javascript You can only use it as number.max_value. Number.max_value represents the biggest possible numeric value of a positive number that can be represented in javascript. Math.js supports three types of numbers: Max_value is a property of the javascript number object. Number for fast floating point arithmetic, described on this page. You can use the global javascript function isnan() to find out. Float Max Value Javascript.