How To Open Astra Boot Manually . How to open astra twintop boot when the boot wont open, how to open the astra twintop boot from inside, and how to operate. Hi guys, just a quick question: Can you open the boot of. How to open the trunk boot on a car with a dead flat battery.patreon: Say you have access to the inside of the astra k, but the battery is dead. Press button q to unlock and open door. Locate the boot release button under the logo, as shown in the picture below. My auntie has a 1.8 mk5 twin top and the roof won't go down and the boot won't open, we're thinking it might be a fuse but fuse box is in boot and. To open the tailgate, press the button under the moulding.
from www.youtube.com
How to open the trunk boot on a car with a dead flat battery.patreon: Say you have access to the inside of the astra k, but the battery is dead. My auntie has a 1.8 mk5 twin top and the roof won't go down and the boot won't open, we're thinking it might be a fuse but fuse box is in boot and. Press button q to unlock and open door. Can you open the boot of. To open the tailgate, press the button under the moulding. How to open astra twintop boot when the boot wont open, how to open the astra twintop boot from inside, and how to operate. Locate the boot release button under the logo, as shown in the picture below. Hi guys, just a quick question:
Astra VXR Spoiler Install Part 1 (How to remove astra boot lid
How To Open Astra Boot Manually Press button q to unlock and open door. Say you have access to the inside of the astra k, but the battery is dead. My auntie has a 1.8 mk5 twin top and the roof won't go down and the boot won't open, we're thinking it might be a fuse but fuse box is in boot and. To open the tailgate, press the button under the moulding. How to open astra twintop boot when the boot wont open, how to open the astra twintop boot from inside, and how to operate. Locate the boot release button under the logo, as shown in the picture below. Press button q to unlock and open door. Hi guys, just a quick question: How to open the trunk boot on a car with a dead flat battery.patreon: Can you open the boot of.
From agrieverything.web.fc2.com
Astra Twintop Manual Boot Release How To Open Astra Boot Manually My auntie has a 1.8 mk5 twin top and the roof won't go down and the boot won't open, we're thinking it might be a fuse but fuse box is in boot and. Say you have access to the inside of the astra k, but the battery is dead. How to open astra twintop boot when the boot wont open,. How To Open Astra Boot Manually.
From www.youtube.com
Astra Twintop Boot Flap Bolt Access YouTube How To Open Astra Boot Manually Hi guys, just a quick question: Press button q to unlock and open door. How to open astra twintop boot when the boot wont open, how to open the astra twintop boot from inside, and how to operate. Say you have access to the inside of the astra k, but the battery is dead. Can you open the boot of.. How To Open Astra Boot Manually.
From www.youtube.com
Vauxhall Astra VXR Mk5 Driveshaft Gaiter CV Boot Split How To Change How To Open Astra Boot Manually To open the tailgate, press the button under the moulding. How to open the trunk boot on a car with a dead flat battery.patreon: Say you have access to the inside of the astra k, but the battery is dead. Can you open the boot of. My auntie has a 1.8 mk5 twin top and the roof won't go down. How To Open Astra Boot Manually.
From www.mk3oc.com
mk3 astra boot install Page 5 Vauxhall Astra Mk3 Owners Club How To Open Astra Boot Manually Locate the boot release button under the logo, as shown in the picture below. How to open astra twintop boot when the boot wont open, how to open the astra twintop boot from inside, and how to operate. How to open the trunk boot on a car with a dead flat battery.patreon: Hi guys, just a quick question: My auntie. How To Open Astra Boot Manually.
From www.youtube.com
Opel Astra boot dimensions in centimeters, 20152021 cargurudiy YouTube How To Open Astra Boot Manually Say you have access to the inside of the astra k, but the battery is dead. To open the tailgate, press the button under the moulding. Press button q to unlock and open door. Can you open the boot of. My auntie has a 1.8 mk5 twin top and the roof won't go down and the boot won't open, we're. How To Open Astra Boot Manually.
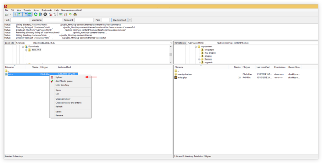
From wpastra.com
How to Install Astra Manually Through FTP? How To Open Astra Boot Manually How to open the trunk boot on a car with a dead flat battery.patreon: My auntie has a 1.8 mk5 twin top and the roof won't go down and the boot won't open, we're thinking it might be a fuse but fuse box is in boot and. Locate the boot release button under the logo, as shown in the picture. How To Open Astra Boot Manually.
From www.youtube.com
Opel Vauxhall Astra J Reset Oil Service Inspection YouTube How To Open Astra Boot Manually Say you have access to the inside of the astra k, but the battery is dead. Hi guys, just a quick question: Locate the boot release button under the logo, as shown in the picture below. To open the tailgate, press the button under the moulding. My auntie has a 1.8 mk5 twin top and the roof won't go down. How To Open Astra Boot Manually.
From www.astraownersnetwork.co.uk
Boot build Astra h Astra Owners Network How To Open Astra Boot Manually My auntie has a 1.8 mk5 twin top and the roof won't go down and the boot won't open, we're thinking it might be a fuse but fuse box is in boot and. How to open astra twintop boot when the boot wont open, how to open the astra twintop boot from inside, and how to operate. Press button q. How To Open Astra Boot Manually.
From cnenergy.web.fc2.com
Astra Twintop Manual Boot Release How To Open Astra Boot Manually My auntie has a 1.8 mk5 twin top and the roof won't go down and the boot won't open, we're thinking it might be a fuse but fuse box is in boot and. Say you have access to the inside of the astra k, but the battery is dead. How to open astra twintop boot when the boot wont open,. How To Open Astra Boot Manually.
From tonespoo.weebly.com
Astra twintop manual boot release tonespoo How To Open Astra Boot Manually Can you open the boot of. Hi guys, just a quick question: To open the tailgate, press the button under the moulding. My auntie has a 1.8 mk5 twin top and the roof won't go down and the boot won't open, we're thinking it might be a fuse but fuse box is in boot and. Locate the boot release button. How To Open Astra Boot Manually.
From projectsheavenly.weebly.com
Astra Twintop Manual Boot Release projectsheavenly How To Open Astra Boot Manually Can you open the boot of. Press button q to unlock and open door. How to open astra twintop boot when the boot wont open, how to open the astra twintop boot from inside, and how to operate. Say you have access to the inside of the astra k, but the battery is dead. My auntie has a 1.8 mk5. How To Open Astra Boot Manually.
From everythingfolder.web.fc2.com
Astra Twintop Manual Boot Release How To Open Astra Boot Manually To open the tailgate, press the button under the moulding. How to open the trunk boot on a car with a dead flat battery.patreon: Locate the boot release button under the logo, as shown in the picture below. Hi guys, just a quick question: My auntie has a 1.8 mk5 twin top and the roof won't go down and the. How To Open Astra Boot Manually.
From www.youtube.com
Astra Twintop roof mechanism inside boot area YouTube How To Open Astra Boot Manually Press button q to unlock and open door. Say you have access to the inside of the astra k, but the battery is dead. To open the tailgate, press the button under the moulding. My auntie has a 1.8 mk5 twin top and the roof won't go down and the boot won't open, we're thinking it might be a fuse. How To Open Astra Boot Manually.
From www.youtube.com
Car Install Astra Boot Install YouTube How To Open Astra Boot Manually To open the tailgate, press the button under the moulding. Say you have access to the inside of the astra k, but the battery is dead. How to open the trunk boot on a car with a dead flat battery.patreon: My auntie has a 1.8 mk5 twin top and the roof won't go down and the boot won't open, we're. How To Open Astra Boot Manually.
From discoveryshara603.weebly.com
Astra Twintop Manual Boot Release discoveryshara How To Open Astra Boot Manually How to open astra twintop boot when the boot wont open, how to open the astra twintop boot from inside, and how to operate. Can you open the boot of. Press button q to unlock and open door. My auntie has a 1.8 mk5 twin top and the roof won't go down and the boot won't open, we're thinking it. How To Open Astra Boot Manually.
From www.youtube.com
Astra H Tailgate Boot will not open FIXED YouTube How To Open Astra Boot Manually Locate the boot release button under the logo, as shown in the picture below. My auntie has a 1.8 mk5 twin top and the roof won't go down and the boot won't open, we're thinking it might be a fuse but fuse box is in boot and. Hi guys, just a quick question: How to open the trunk boot on. How To Open Astra Boot Manually.
From www.youtube.com
How to Manually Change Date and Time in Opel Astra K ( 2015 2022 How To Open Astra Boot Manually How to open astra twintop boot when the boot wont open, how to open the astra twintop boot from inside, and how to operate. To open the tailgate, press the button under the moulding. Press button q to unlock and open door. My auntie has a 1.8 mk5 twin top and the roof won't go down and the boot won't. How To Open Astra Boot Manually.
From www.whatcar.com
Vauxhall Astra Boot Space, Size, Seats What Car? How To Open Astra Boot Manually Hi guys, just a quick question: Press button q to unlock and open door. How to open astra twintop boot when the boot wont open, how to open the astra twintop boot from inside, and how to operate. To open the tailgate, press the button under the moulding. Say you have access to the inside of the astra k, but. How To Open Astra Boot Manually.
From www.astraownersnetwork.co.uk
Boot build Astra h Astra Owners Network How To Open Astra Boot Manually How to open the trunk boot on a car with a dead flat battery.patreon: Hi guys, just a quick question: Press button q to unlock and open door. Locate the boot release button under the logo, as shown in the picture below. My auntie has a 1.8 mk5 twin top and the roof won't go down and the boot won't. How To Open Astra Boot Manually.
From vauxhallastrareview.blogspot.com
Vauxhall Astra Twintop 2008 Boot Wont Open Vauxhall Astra Review How To Open Astra Boot Manually How to open the trunk boot on a car with a dead flat battery.patreon: My auntie has a 1.8 mk5 twin top and the roof won't go down and the boot won't open, we're thinking it might be a fuse but fuse box is in boot and. Say you have access to the inside of the astra k, but the. How To Open Astra Boot Manually.
From energycount656.weebly.com
Astra Twintop Manual Boot Release energycount How To Open Astra Boot Manually How to open the trunk boot on a car with a dead flat battery.patreon: To open the tailgate, press the button under the moulding. How to open astra twintop boot when the boot wont open, how to open the astra twintop boot from inside, and how to operate. Say you have access to the inside of the astra k, but. How To Open Astra Boot Manually.
From www.youtube.com
Vauxhall Astra H boot not opening. Fix it quick and easy. YouTube How To Open Astra Boot Manually How to open the trunk boot on a car with a dead flat battery.patreon: Locate the boot release button under the logo, as shown in the picture below. My auntie has a 1.8 mk5 twin top and the roof won't go down and the boot won't open, we're thinking it might be a fuse but fuse box is in boot. How To Open Astra Boot Manually.
From www.youtube.com
Astra 'F', Mk 3, '97 Front CV Boot Change YouTube How To Open Astra Boot Manually How to open astra twintop boot when the boot wont open, how to open the astra twintop boot from inside, and how to operate. Locate the boot release button under the logo, as shown in the picture below. Press button q to unlock and open door. Say you have access to the inside of the astra k, but the battery. How To Open Astra Boot Manually.
From discoveryshara603.weebly.com
Astra Twintop Manual Boot Release discoveryshara How To Open Astra Boot Manually How to open the trunk boot on a car with a dead flat battery.patreon: Hi guys, just a quick question: Locate the boot release button under the logo, as shown in the picture below. How to open astra twintop boot when the boot wont open, how to open the astra twintop boot from inside, and how to operate. My auntie. How To Open Astra Boot Manually.
From coconeptun.weebly.com
astra twintop manual boot release coconeptun How To Open Astra Boot Manually How to open the trunk boot on a car with a dead flat battery.patreon: My auntie has a 1.8 mk5 twin top and the roof won't go down and the boot won't open, we're thinking it might be a fuse but fuse box is in boot and. Locate the boot release button under the logo, as shown in the picture. How To Open Astra Boot Manually.
From leallworld.web.fc2.com
Astra Twintop Manual Boot Release How To Open Astra Boot Manually My auntie has a 1.8 mk5 twin top and the roof won't go down and the boot won't open, we're thinking it might be a fuse but fuse box is in boot and. Say you have access to the inside of the astra k, but the battery is dead. How to open the trunk boot on a car with a. How To Open Astra Boot Manually.
From fundingbrick.web.fc2.com
Astra Twintop Manual Boot Release How To Open Astra Boot Manually Can you open the boot of. Locate the boot release button under the logo, as shown in the picture below. My auntie has a 1.8 mk5 twin top and the roof won't go down and the boot won't open, we're thinking it might be a fuse but fuse box is in boot and. How to open astra twintop boot when. How To Open Astra Boot Manually.
From www.vauxhallownersnetwork.co.uk
Astra G convertible boot wiring diagram Vauxhall Owners Network Forum How To Open Astra Boot Manually Can you open the boot of. Hi guys, just a quick question: How to open astra twintop boot when the boot wont open, how to open the astra twintop boot from inside, and how to operate. To open the tailgate, press the button under the moulding. How to open the trunk boot on a car with a dead flat battery.patreon:. How To Open Astra Boot Manually.
From wpastra.com
How to Install Astra Manually Through FTP? How To Open Astra Boot Manually Locate the boot release button under the logo, as shown in the picture below. Press button q to unlock and open door. Say you have access to the inside of the astra k, but the battery is dead. Hi guys, just a quick question: Can you open the boot of. My auntie has a 1.8 mk5 twin top and the. How To Open Astra Boot Manually.
From vauxhallastrareview.blogspot.com
Vauxhall Astra Boot Size Vauxhall Astra Review How To Open Astra Boot Manually How to open the trunk boot on a car with a dead flat battery.patreon: How to open astra twintop boot when the boot wont open, how to open the astra twintop boot from inside, and how to operate. To open the tailgate, press the button under the moulding. My auntie has a 1.8 mk5 twin top and the roof won't. How To Open Astra Boot Manually.
From www.youtube.com
Astra VXR Spoiler Install Part 1 (How to remove astra boot lid How To Open Astra Boot Manually Press button q to unlock and open door. Hi guys, just a quick question: How to open astra twintop boot when the boot wont open, how to open the astra twintop boot from inside, and how to operate. My auntie has a 1.8 mk5 twin top and the roof won't go down and the boot won't open, we're thinking it. How To Open Astra Boot Manually.
From www.youtube.com
How to Manually close Astra Twintop Roof YouTube How To Open Astra Boot Manually To open the tailgate, press the button under the moulding. Can you open the boot of. Locate the boot release button under the logo, as shown in the picture below. My auntie has a 1.8 mk5 twin top and the roof won't go down and the boot won't open, we're thinking it might be a fuse but fuse box is. How To Open Astra Boot Manually.
From vauxhallastrareview.blogspot.com
Vauxhall Astra Twintop Manual Boot Opening Vauxhall Astra Review How To Open Astra Boot Manually How to open the trunk boot on a car with a dead flat battery.patreon: Can you open the boot of. Locate the boot release button under the logo, as shown in the picture below. How to open astra twintop boot when the boot wont open, how to open the astra twintop boot from inside, and how to operate. My auntie. How To Open Astra Boot Manually.
From coconeptun.weebly.com
astra twintop manual boot release coconeptun How To Open Astra Boot Manually Locate the boot release button under the logo, as shown in the picture below. How to open the trunk boot on a car with a dead flat battery.patreon: My auntie has a 1.8 mk5 twin top and the roof won't go down and the boot won't open, we're thinking it might be a fuse but fuse box is in boot. How To Open Astra Boot Manually.
From www.servicetutorials.com
Opel Astra ,Vauxhall Astra How to open Unlock Trunk Tailgate Boot How To Open Astra Boot Manually To open the tailgate, press the button under the moulding. Press button q to unlock and open door. Hi guys, just a quick question: Can you open the boot of. Say you have access to the inside of the astra k, but the battery is dead. How to open astra twintop boot when the boot wont open, how to open. How To Open Astra Boot Manually.