Ribbon Workbench Edit Xml . You can add, rename, hide, move, and control the visibility of buttons,. Ribbon workbench is a tool that lets you edit the command bar and ribbon of dynamics 365 and crm without manual xml coding. Create a new solution with the entity whose ribbon you want to customize. For support using this program, contact the program publisher. In this blog post, i’ll show you how to edit the global ribbon for a dynamics 365 environment using the awesome ribbon workbench by community hero scott durow! The most popular one so far is the ribbon workbench. Make sure there are no other components in the solution. This widely used tool edits the ribbon diff section of the entity directly from the solution xml (one of the few file microsoft do allow developers to directly manipulate [source]). Learn how to customize the command bar with.
from d365demystified.com
For support using this program, contact the program publisher. The most popular one so far is the ribbon workbench. Make sure there are no other components in the solution. Learn how to customize the command bar with. You can add, rename, hide, move, and control the visibility of buttons,. This widely used tool edits the ribbon diff section of the entity directly from the solution xml (one of the few file microsoft do allow developers to directly manipulate [source]). In this blog post, i’ll show you how to edit the global ribbon for a dynamics 365 environment using the awesome ribbon workbench by community hero scott durow! Ribbon workbench is a tool that lets you edit the command bar and ribbon of dynamics 365 and crm without manual xml coding. Create a new solution with the entity whose ribbon you want to customize.
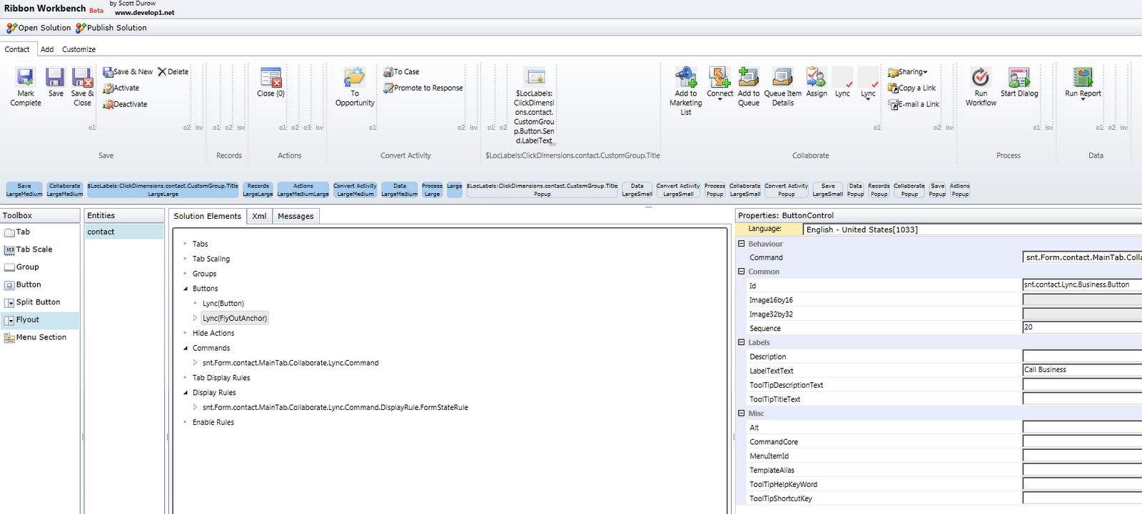
Create a Flyout menu for ribbons in Ribbon Workbench XrmToolBox
Ribbon Workbench Edit Xml For support using this program, contact the program publisher. In this blog post, i’ll show you how to edit the global ribbon for a dynamics 365 environment using the awesome ribbon workbench by community hero scott durow! Make sure there are no other components in the solution. For support using this program, contact the program publisher. Learn how to customize the command bar with. Ribbon workbench is a tool that lets you edit the command bar and ribbon of dynamics 365 and crm without manual xml coding. You can add, rename, hide, move, and control the visibility of buttons,. This widely used tool edits the ribbon diff section of the entity directly from the solution xml (one of the few file microsoft do allow developers to directly manipulate [source]). Create a new solution with the entity whose ribbon you want to customize. The most popular one so far is the ribbon workbench.
From yoursumbuddy.com
Ribbon customUI XML Editor yoursumbuddy Ribbon Workbench Edit Xml This widely used tool edits the ribbon diff section of the entity directly from the solution xml (one of the few file microsoft do allow developers to directly manipulate [source]). Learn how to customize the command bar with. Create a new solution with the entity whose ribbon you want to customize. Ribbon workbench is a tool that lets you edit. Ribbon Workbench Edit Xml.
From d365demystified.com
Create a Flyout menu for ribbons in Ribbon Workbench XrmToolBox Ribbon Workbench Edit Xml For support using this program, contact the program publisher. The most popular one so far is the ribbon workbench. This widely used tool edits the ribbon diff section of the entity directly from the solution xml (one of the few file microsoft do allow developers to directly manipulate [source]). Learn how to customize the command bar with. In this blog. Ribbon Workbench Edit Xml.
From www.youtube.com
Download and install ribbon workbench YouTube Ribbon Workbench Edit Xml Learn how to customize the command bar with. Make sure there are no other components in the solution. In this blog post, i’ll show you how to edit the global ribbon for a dynamics 365 environment using the awesome ribbon workbench by community hero scott durow! Create a new solution with the entity whose ribbon you want to customize. You. Ribbon Workbench Edit Xml.
From carldesouza.com
Open HTML Page from Button with Ribbon Workbench Carl de Souza Ribbon Workbench Edit Xml Create a new solution with the entity whose ribbon you want to customize. Make sure there are no other components in the solution. Ribbon workbench is a tool that lets you edit the command bar and ribbon of dynamics 365 and crm without manual xml coding. For support using this program, contact the program publisher. The most popular one so. Ribbon Workbench Edit Xml.
From itsfascinating.com
Ribbon Workbench Microsoft Dynamics 365 It's Fascinating Ribbon Workbench Edit Xml Ribbon workbench is a tool that lets you edit the command bar and ribbon of dynamics 365 and crm without manual xml coding. Learn how to customize the command bar with. Make sure there are no other components in the solution. You can add, rename, hide, move, and control the visibility of buttons,. The most popular one so far is. Ribbon Workbench Edit Xml.
From softchief.com
How to Setup Ribbon Workbench Softchief Learn Ribbon Workbench Edit Xml Make sure there are no other components in the solution. In this blog post, i’ll show you how to edit the global ribbon for a dynamics 365 environment using the awesome ribbon workbench by community hero scott durow! You can add, rename, hide, move, and control the visibility of buttons,. For support using this program, contact the program publisher. Learn. Ribbon Workbench Edit Xml.
From www.cobalt.net
Customizing the Microsoft CRM Ribbon Ribbon Workbench Solution Ribbon Workbench Edit Xml The most popular one so far is the ribbon workbench. Create a new solution with the entity whose ribbon you want to customize. In this blog post, i’ll show you how to edit the global ribbon for a dynamics 365 environment using the awesome ribbon workbench by community hero scott durow! Learn how to customize the command bar with. This. Ribbon Workbench Edit Xml.
From www.youtube.com
Ribbon XML Editor creating the MS Office control panel (Инструмент Ribbon Workbench Edit Xml Create a new solution with the entity whose ribbon you want to customize. In this blog post, i’ll show you how to edit the global ribbon for a dynamics 365 environment using the awesome ribbon workbench by community hero scott durow! You can add, rename, hide, move, and control the visibility of buttons,. The most popular one so far is. Ribbon Workbench Edit Xml.
From imperiumdynamics.com
Use of Ribbon Workbench Ribbon Workbench Edit Xml You can add, rename, hide, move, and control the visibility of buttons,. Learn how to customize the command bar with. For support using this program, contact the program publisher. The most popular one so far is the ribbon workbench. Make sure there are no other components in the solution. Create a new solution with the entity whose ribbon you want. Ribbon Workbench Edit Xml.
From softchief.com
How to Setup Ribbon Workbench Softchief Learn Ribbon Workbench Edit Xml In this blog post, i’ll show you how to edit the global ribbon for a dynamics 365 environment using the awesome ribbon workbench by community hero scott durow! Ribbon workbench is a tool that lets you edit the command bar and ribbon of dynamics 365 and crm without manual xml coding. Learn how to customize the command bar with. Make. Ribbon Workbench Edit Xml.
From itsfascinating.com
Ribbon Workbench Microsoft Dynamics 365 It's Fascinating Ribbon Workbench Edit Xml For support using this program, contact the program publisher. You can add, rename, hide, move, and control the visibility of buttons,. Learn how to customize the command bar with. Make sure there are no other components in the solution. In this blog post, i’ll show you how to edit the global ribbon for a dynamics 365 environment using the awesome. Ribbon Workbench Edit Xml.
From www.youtube.com
Excel Macros with Custom Ribbon in XML YouTube Ribbon Workbench Edit Xml You can add, rename, hide, move, and control the visibility of buttons,. In this blog post, i’ll show you how to edit the global ribbon for a dynamics 365 environment using the awesome ribbon workbench by community hero scott durow! Create a new solution with the entity whose ribbon you want to customize. The most popular one so far is. Ribbon Workbench Edit Xml.
From excelatfinance.com
Ribbon XML Ribbon Workbench Edit Xml Make sure there are no other components in the solution. Create a new solution with the entity whose ribbon you want to customize. For support using this program, contact the program publisher. In this blog post, i’ll show you how to edit the global ribbon for a dynamics 365 environment using the awesome ribbon workbench by community hero scott durow!. Ribbon Workbench Edit Xml.
From www.youtube.com
RibbonX Excel Custom Ribbon Build FirstClass UI Directly into Excel Ribbon Workbench Edit Xml Create a new solution with the entity whose ribbon you want to customize. Make sure there are no other components in the solution. The most popular one so far is the ribbon workbench. In this blog post, i’ll show you how to edit the global ribbon for a dynamics 365 environment using the awesome ribbon workbench by community hero scott. Ribbon Workbench Edit Xml.
From d365demystified.com
Show ribbon button only on selected subgrid of the same entity Ribbon Workbench Edit Xml This widely used tool edits the ribbon diff section of the entity directly from the solution xml (one of the few file microsoft do allow developers to directly manipulate [source]). Learn how to customize the command bar with. The most popular one so far is the ribbon workbench. You can add, rename, hide, move, and control the visibility of buttons,.. Ribbon Workbench Edit Xml.
From d365demystified.com
custom button on ribbon workbench D365 Demystified Ribbon Workbench Edit Xml Ribbon workbench is a tool that lets you edit the command bar and ribbon of dynamics 365 and crm without manual xml coding. This widely used tool edits the ribbon diff section of the entity directly from the solution xml (one of the few file microsoft do allow developers to directly manipulate [source]). The most popular one so far is. Ribbon Workbench Edit Xml.
From d365demystified.com
Show ribbon button only on selected subgrid of the same entity Ribbon Workbench Edit Xml For support using this program, contact the program publisher. Ribbon workbench is a tool that lets you edit the command bar and ribbon of dynamics 365 and crm without manual xml coding. The most popular one so far is the ribbon workbench. Create a new solution with the entity whose ribbon you want to customize. You can add, rename, hide,. Ribbon Workbench Edit Xml.
From d365demystified.com
Create a Flyout menu for ribbons in Ribbon Workbench XrmToolBox Ribbon Workbench Edit Xml Create a new solution with the entity whose ribbon you want to customize. Learn how to customize the command bar with. In this blog post, i’ll show you how to edit the global ribbon for a dynamics 365 environment using the awesome ribbon workbench by community hero scott durow! For support using this program, contact the program publisher. You can. Ribbon Workbench Edit Xml.
From www.cobalt.net
Customizing the Microsoft CRM Ribbon Ribbon Workbench Solution Ribbon Workbench Edit Xml You can add, rename, hide, move, and control the visibility of buttons,. For support using this program, contact the program publisher. Create a new solution with the entity whose ribbon you want to customize. In this blog post, i’ll show you how to edit the global ribbon for a dynamics 365 environment using the awesome ribbon workbench by community hero. Ribbon Workbench Edit Xml.
From novikovmaxim.livejournal.com
Ribbon XML Editor v.7.3 (сборка 1321) novikovmaxim — LiveJournal Ribbon Workbench Edit Xml In this blog post, i’ll show you how to edit the global ribbon for a dynamics 365 environment using the awesome ribbon workbench by community hero scott durow! For support using this program, contact the program publisher. Learn how to customize the command bar with. Create a new solution with the entity whose ribbon you want to customize. This widely. Ribbon Workbench Edit Xml.
From www.youtube.com
Crear Fichas Personalizadas en la Ribbon de Excel usando XML y el Ribbon Workbench Edit Xml Learn how to customize the command bar with. The most popular one so far is the ribbon workbench. Ribbon workbench is a tool that lets you edit the command bar and ribbon of dynamics 365 and crm without manual xml coding. Make sure there are no other components in the solution. For support using this program, contact the program publisher.. Ribbon Workbench Edit Xml.
From www.andypope.info
Ribbon Editor Ribbon Workbench Edit Xml You can add, rename, hide, move, and control the visibility of buttons,. Create a new solution with the entity whose ribbon you want to customize. In this blog post, i’ll show you how to edit the global ribbon for a dynamics 365 environment using the awesome ribbon workbench by community hero scott durow! Make sure there are no other components. Ribbon Workbench Edit Xml.
From www.youtube.com
VSTO e10 Create Custom Ribbon using XML Dynamic Menu to work with Ribbon Workbench Edit Xml Ribbon workbench is a tool that lets you edit the command bar and ribbon of dynamics 365 and crm without manual xml coding. Make sure there are no other components in the solution. This widely used tool edits the ribbon diff section of the entity directly from the solution xml (one of the few file microsoft do allow developers to. Ribbon Workbench Edit Xml.
From www.cobalt.net
Customizing the Microsoft CRM Ribbon Ribbon Workbench Solution Ribbon Workbench Edit Xml Learn how to customize the command bar with. Make sure there are no other components in the solution. Create a new solution with the entity whose ribbon you want to customize. Ribbon workbench is a tool that lets you edit the command bar and ribbon of dynamics 365 and crm without manual xml coding. In this blog post, i’ll show. Ribbon Workbench Edit Xml.
From www.cobalt.net
Customizing the Microsoft CRM Ribbon Ribbon Workbench Solution Ribbon Workbench Edit Xml For support using this program, contact the program publisher. This widely used tool edits the ribbon diff section of the entity directly from the solution xml (one of the few file microsoft do allow developers to directly manipulate [source]). The most popular one so far is the ribbon workbench. Learn how to customize the command bar with. Create a new. Ribbon Workbench Edit Xml.
From macrosenexcel.com
Como Usar el Editor XML Para Modificar Ribbon o Menu 377 PROGRAMAR Ribbon Workbench Edit Xml This widely used tool edits the ribbon diff section of the entity directly from the solution xml (one of the few file microsoft do allow developers to directly manipulate [source]). You can add, rename, hide, move, and control the visibility of buttons,. Make sure there are no other components in the solution. For support using this program, contact the program. Ribbon Workbench Edit Xml.
From www.cobalt.net
Customizing the Microsoft CRM Ribbon Ribbon Workbench Solution Ribbon Workbench Edit Xml Make sure there are no other components in the solution. The most popular one so far is the ribbon workbench. You can add, rename, hide, move, and control the visibility of buttons,. For support using this program, contact the program publisher. In this blog post, i’ll show you how to edit the global ribbon for a dynamics 365 environment using. Ribbon Workbench Edit Xml.
From softchief.com
How to Setup Ribbon Workbench Softchief Learn Ribbon Workbench Edit Xml You can add, rename, hide, move, and control the visibility of buttons,. The most popular one so far is the ribbon workbench. Learn how to customize the command bar with. Create a new solution with the entity whose ribbon you want to customize. Ribbon workbench is a tool that lets you edit the command bar and ribbon of dynamics 365. Ribbon Workbench Edit Xml.
From www.cnblogs.com
Ribbon XML Editor 2020.05.27Setup.exe(支持64位) ryueifu 博客园 Ribbon Workbench Edit Xml Learn how to customize the command bar with. This widely used tool edits the ribbon diff section of the entity directly from the solution xml (one of the few file microsoft do allow developers to directly manipulate [source]). You can add, rename, hide, move, and control the visibility of buttons,. Create a new solution with the entity whose ribbon you. Ribbon Workbench Edit Xml.
From yoursumbuddy.com
customUI Ribbon XML Editor yoursumbuddy Ribbon Workbench Edit Xml Create a new solution with the entity whose ribbon you want to customize. For support using this program, contact the program publisher. Ribbon workbench is a tool that lets you edit the command bar and ribbon of dynamics 365 and crm without manual xml coding. Make sure there are no other components in the solution. In this blog post, i’ll. Ribbon Workbench Edit Xml.
From dynamics-chronicles.com
Overview of Ribbon Workbench Smart Buttons Dynamics Chronicles Ribbon Workbench Edit Xml Make sure there are no other components in the solution. For support using this program, contact the program publisher. In this blog post, i’ll show you how to edit the global ribbon for a dynamics 365 environment using the awesome ribbon workbench by community hero scott durow! You can add, rename, hide, move, and control the visibility of buttons,. Ribbon. Ribbon Workbench Edit Xml.
From community.dynamics.com
Ribbon ‘XML’ Workbench for Dynamics CRM 2013 with a silent ‘XML Ribbon Workbench Edit Xml Make sure there are no other components in the solution. Ribbon workbench is a tool that lets you edit the command bar and ribbon of dynamics 365 and crm without manual xml coding. This widely used tool edits the ribbon diff section of the entity directly from the solution xml (one of the few file microsoft do allow developers to. Ribbon Workbench Edit Xml.
From practical-crm.blogspot.com
Practical Dynamics CRM Ribbon Workbench Tool Ribbon Workbench Edit Xml This widely used tool edits the ribbon diff section of the entity directly from the solution xml (one of the few file microsoft do allow developers to directly manipulate [source]). For support using this program, contact the program publisher. Make sure there are no other components in the solution. You can add, rename, hide, move, and control the visibility of. Ribbon Workbench Edit Xml.
From vbahowto.com
How To Add A MS Access Custom Ribbon Ribbon Workbench Edit Xml This widely used tool edits the ribbon diff section of the entity directly from the solution xml (one of the few file microsoft do allow developers to directly manipulate [source]). The most popular one so far is the ribbon workbench. In this blog post, i’ll show you how to edit the global ribbon for a dynamics 365 environment using the. Ribbon Workbench Edit Xml.
From yoursumbuddy.com
Ribbon customUI XML Editor yoursumbuddy Ribbon Workbench Edit Xml For support using this program, contact the program publisher. Make sure there are no other components in the solution. Ribbon workbench is a tool that lets you edit the command bar and ribbon of dynamics 365 and crm without manual xml coding. This widely used tool edits the ribbon diff section of the entity directly from the solution xml (one. Ribbon Workbench Edit Xml.