Microsoft Threat Modeling Tool Free Download . Microsoft threat modeling tool 2016 is a tool that helps in finding threats in the design phase of software projects. Find and download templates for the microsoft threat modeling tool, a security design tool that helps you identify and mitigate threats to your applications and systems. It's available as a free. Download the threat modeling tool and learn how to use it for security design analysis of your software systems. Learn how to use threat modeling to identify and mitigate security risks in your application design. Download the microsoft threat modeling tool and.
from holisticinfosec.blogspot.com
Download the microsoft threat modeling tool and. It's available as a free. Learn how to use threat modeling to identify and mitigate security risks in your application design. Microsoft threat modeling tool 2016 is a tool that helps in finding threats in the design phase of software projects. Download the threat modeling tool and learn how to use it for security design analysis of your software systems. Find and download templates for the microsoft threat modeling tool, a security design tool that helps you identify and mitigate threats to your applications and systems.
HolisticInfoSec™ toolsmith Microsoft Threat Modeling Tool 2014
Microsoft Threat Modeling Tool Free Download Microsoft threat modeling tool 2016 is a tool that helps in finding threats in the design phase of software projects. Learn how to use threat modeling to identify and mitigate security risks in your application design. Microsoft threat modeling tool 2016 is a tool that helps in finding threats in the design phase of software projects. It's available as a free. Find and download templates for the microsoft threat modeling tool, a security design tool that helps you identify and mitigate threats to your applications and systems. Download the microsoft threat modeling tool and. Download the threat modeling tool and learn how to use it for security design analysis of your software systems.
From engexecutive.weebly.com
Microsoft Threat Modeling Tool For Mac engexecutive Microsoft Threat Modeling Tool Free Download Download the threat modeling tool and learn how to use it for security design analysis of your software systems. It's available as a free. Microsoft threat modeling tool 2016 is a tool that helps in finding threats in the design phase of software projects. Find and download templates for the microsoft threat modeling tool, a security design tool that helps. Microsoft Threat Modeling Tool Free Download.
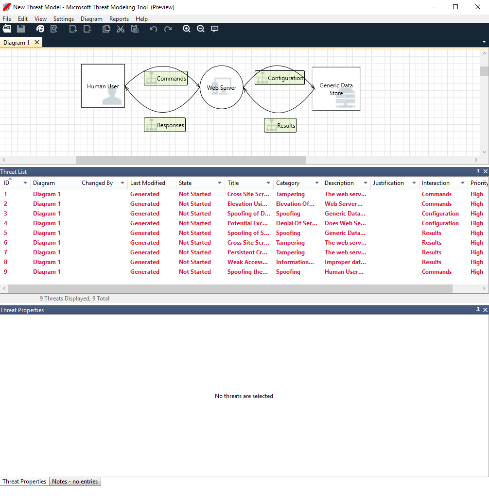
From learn.microsoft.com
Microsoft Threat Modeling Tool release 9/12/2018 Azure Microsoft Learn Microsoft Threat Modeling Tool Free Download Download the microsoft threat modeling tool and. Microsoft threat modeling tool 2016 is a tool that helps in finding threats in the design phase of software projects. Download the threat modeling tool and learn how to use it for security design analysis of your software systems. Learn how to use threat modeling to identify and mitigate security risks in your. Microsoft Threat Modeling Tool Free Download.
From learn.microsoft.com
概要 Microsoft Threat Modeling Tool Azure Microsoft Learn Microsoft Threat Modeling Tool Free Download Learn how to use threat modeling to identify and mitigate security risks in your application design. Download the threat modeling tool and learn how to use it for security design analysis of your software systems. Download the microsoft threat modeling tool and. Find and download templates for the microsoft threat modeling tool, a security design tool that helps you identify. Microsoft Threat Modeling Tool Free Download.
From www.microsoft.com
What's New with Microsoft Threat Modeling Tool 2016 Microsoft Microsoft Threat Modeling Tool Free Download Microsoft threat modeling tool 2016 is a tool that helps in finding threats in the design phase of software projects. Download the threat modeling tool and learn how to use it for security design analysis of your software systems. Download the microsoft threat modeling tool and. Find and download templates for the microsoft threat modeling tool, a security design tool. Microsoft Threat Modeling Tool Free Download.
From victorialopte.weebly.com
Sdl threat modeling tool netapps victorialopte Microsoft Threat Modeling Tool Free Download Download the threat modeling tool and learn how to use it for security design analysis of your software systems. Learn how to use threat modeling to identify and mitigate security risks in your application design. It's available as a free. Microsoft threat modeling tool 2016 is a tool that helps in finding threats in the design phase of software projects.. Microsoft Threat Modeling Tool Free Download.
From snocats.weebly.com
Cons of microsoft free sdl threat modeling tool snocats Microsoft Threat Modeling Tool Free Download Download the threat modeling tool and learn how to use it for security design analysis of your software systems. It's available as a free. Download the microsoft threat modeling tool and. Microsoft threat modeling tool 2016 is a tool that helps in finding threats in the design phase of software projects. Learn how to use threat modeling to identify and. Microsoft Threat Modeling Tool Free Download.
From nationalpassl.weebly.com
Microsoft sdl threat modeling tool download nationalpassl Microsoft Threat Modeling Tool Free Download Download the microsoft threat modeling tool and. Find and download templates for the microsoft threat modeling tool, a security design tool that helps you identify and mitigate threats to your applications and systems. Microsoft threat modeling tool 2016 is a tool that helps in finding threats in the design phase of software projects. Download the threat modeling tool and learn. Microsoft Threat Modeling Tool Free Download.
From www.slideserve.com
PPT Threat Modeling PowerPoint Presentation, free download ID468625 Microsoft Threat Modeling Tool Free Download It's available as a free. Microsoft threat modeling tool 2016 is a tool that helps in finding threats in the design phase of software projects. Learn how to use threat modeling to identify and mitigate security risks in your application design. Download the threat modeling tool and learn how to use it for security design analysis of your software systems.. Microsoft Threat Modeling Tool Free Download.
From securityxp.com
The Microsoft Threat Modeling Tool (TMT) SecurityXP Microsoft Threat Modeling Tool Free Download It's available as a free. Learn how to use threat modeling to identify and mitigate security risks in your application design. Download the threat modeling tool and learn how to use it for security design analysis of your software systems. Download the microsoft threat modeling tool and. Microsoft threat modeling tool 2016 is a tool that helps in finding threats. Microsoft Threat Modeling Tool Free Download.
From www.formacionprofesional.info
Guía rápida Microsoft Threat Modeling Tool Buscar Tutorial Microsoft Threat Modeling Tool Free Download Download the microsoft threat modeling tool and. Microsoft threat modeling tool 2016 is a tool that helps in finding threats in the design phase of software projects. Find and download templates for the microsoft threat modeling tool, a security design tool that helps you identify and mitigate threats to your applications and systems. Learn how to use threat modeling to. Microsoft Threat Modeling Tool Free Download.
From daserscripts.weebly.com
Microsoft Security Threat Modeling Tool daserscriptsMy Site Microsoft Threat Modeling Tool Free Download Download the threat modeling tool and learn how to use it for security design analysis of your software systems. It's available as a free. Download the microsoft threat modeling tool and. Microsoft threat modeling tool 2016 is a tool that helps in finding threats in the design phase of software projects. Learn how to use threat modeling to identify and. Microsoft Threat Modeling Tool Free Download.
From lasopalight794.weebly.com
Cons of microsoft free sdl threat modeling tool lasopalight Microsoft Threat Modeling Tool Free Download Microsoft threat modeling tool 2016 is a tool that helps in finding threats in the design phase of software projects. Find and download templates for the microsoft threat modeling tool, a security design tool that helps you identify and mitigate threats to your applications and systems. Download the microsoft threat modeling tool and. Download the threat modeling tool and learn. Microsoft Threat Modeling Tool Free Download.
From www.researchgate.net
Microsoft Threat Modeling Tool Download Scientific Diagram Microsoft Threat Modeling Tool Free Download Learn how to use threat modeling to identify and mitigate security risks in your application design. It's available as a free. Find and download templates for the microsoft threat modeling tool, a security design tool that helps you identify and mitigate threats to your applications and systems. Download the threat modeling tool and learn how to use it for security. Microsoft Threat Modeling Tool Free Download.
From www.youtube.com
TM04. Microsoft Threat Modeling Tool YouTube Microsoft Threat Modeling Tool Free Download Microsoft threat modeling tool 2016 is a tool that helps in finding threats in the design phase of software projects. Find and download templates for the microsoft threat modeling tool, a security design tool that helps you identify and mitigate threats to your applications and systems. Download the threat modeling tool and learn how to use it for security design. Microsoft Threat Modeling Tool Free Download.
From www.geeksforgeeks.org
Microsoft Threat modelling tool 2016 Set 2 Microsoft Threat Modeling Tool Free Download Download the microsoft threat modeling tool and. It's available as a free. Find and download templates for the microsoft threat modeling tool, a security design tool that helps you identify and mitigate threats to your applications and systems. Microsoft threat modeling tool 2016 is a tool that helps in finding threats in the design phase of software projects. Learn how. Microsoft Threat Modeling Tool Free Download.
From blogs.microsoft.com
Introducing Microsoft Threat Modeling Tool 2014 Microsoft Secure Blog Microsoft Threat Modeling Tool Free Download Find and download templates for the microsoft threat modeling tool, a security design tool that helps you identify and mitigate threats to your applications and systems. It's available as a free. Download the microsoft threat modeling tool and. Learn how to use threat modeling to identify and mitigate security risks in your application design. Download the threat modeling tool and. Microsoft Threat Modeling Tool Free Download.
From www.microsoft.com
What's New with Microsoft Threat Modeling Tool 2016 Microsoft Microsoft Threat Modeling Tool Free Download Learn how to use threat modeling to identify and mitigate security risks in your application design. Microsoft threat modeling tool 2016 is a tool that helps in finding threats in the design phase of software projects. Find and download templates for the microsoft threat modeling tool, a security design tool that helps you identify and mitigate threats to your applications. Microsoft Threat Modeling Tool Free Download.
From acetokeen.weebly.com
How To Use Threat Modeling Tool Microsoft acetokeen Microsoft Threat Modeling Tool Free Download It's available as a free. Learn how to use threat modeling to identify and mitigate security risks in your application design. Download the threat modeling tool and learn how to use it for security design analysis of your software systems. Find and download templates for the microsoft threat modeling tool, a security design tool that helps you identify and mitigate. Microsoft Threat Modeling Tool Free Download.
From www.researchgate.net
(PDF) Automated ICS template for STRIDE Microsoft Threat Modeling Tool Microsoft Threat Modeling Tool Free Download Find and download templates for the microsoft threat modeling tool, a security design tool that helps you identify and mitigate threats to your applications and systems. Download the threat modeling tool and learn how to use it for security design analysis of your software systems. Microsoft threat modeling tool 2016 is a tool that helps in finding threats in the. Microsoft Threat Modeling Tool Free Download.
From bartwullems.blogspot.com
Microsoft Threat Modeling Tool Microsoft Threat Modeling Tool Free Download Microsoft threat modeling tool 2016 is a tool that helps in finding threats in the design phase of software projects. Find and download templates for the microsoft threat modeling tool, a security design tool that helps you identify and mitigate threats to your applications and systems. Download the threat modeling tool and learn how to use it for security design. Microsoft Threat Modeling Tool Free Download.
From bonusnasve.weebly.com
Sdl threat modeling tool microsoft bonusnasve Microsoft Threat Modeling Tool Free Download Microsoft threat modeling tool 2016 is a tool that helps in finding threats in the design phase of software projects. Download the threat modeling tool and learn how to use it for security design analysis of your software systems. Learn how to use threat modeling to identify and mitigate security risks in your application design. Download the microsoft threat modeling. Microsoft Threat Modeling Tool Free Download.
From passlconcept.weebly.com
Microsoft Threat Modeling Tool Tutorial passlconcept Microsoft Threat Modeling Tool Free Download Microsoft threat modeling tool 2016 is a tool that helps in finding threats in the design phase of software projects. Download the threat modeling tool and learn how to use it for security design analysis of your software systems. It's available as a free. Find and download templates for the microsoft threat modeling tool, a security design tool that helps. Microsoft Threat Modeling Tool Free Download.
From blog.secodis.com
Microsofts New Threat Modeling Tool Pragmatic Application Security Microsoft Threat Modeling Tool Free Download Download the microsoft threat modeling tool and. Learn how to use threat modeling to identify and mitigate security risks in your application design. Microsoft threat modeling tool 2016 is a tool that helps in finding threats in the design phase of software projects. Download the threat modeling tool and learn how to use it for security design analysis of your. Microsoft Threat Modeling Tool Free Download.
From online.visual-paradigm.com
Free Threat Modeling Tool Microsoft Threat Modeling Tool Free Download Microsoft threat modeling tool 2016 is a tool that helps in finding threats in the design phase of software projects. It's available as a free. Download the microsoft threat modeling tool and. Download the threat modeling tool and learn how to use it for security design analysis of your software systems. Learn how to use threat modeling to identify and. Microsoft Threat Modeling Tool Free Download.
From www.slideshare.net
Microsoft threat modeling tool 2016 Microsoft Threat Modeling Tool Free Download Learn how to use threat modeling to identify and mitigate security risks in your application design. Find and download templates for the microsoft threat modeling tool, a security design tool that helps you identify and mitigate threats to your applications and systems. It's available as a free. Download the microsoft threat modeling tool and. Microsoft threat modeling tool 2016 is. Microsoft Threat Modeling Tool Free Download.
From www.researchgate.net
Microsoft Threat Modeling Tool Download Scientific Diagram Microsoft Threat Modeling Tool Free Download Learn how to use threat modeling to identify and mitigate security risks in your application design. Download the microsoft threat modeling tool and. Microsoft threat modeling tool 2016 is a tool that helps in finding threats in the design phase of software projects. Download the threat modeling tool and learn how to use it for security design analysis of your. Microsoft Threat Modeling Tool Free Download.
From www.geeksforgeeks.org
Microsoft Threat modelling tool 2016 Set 2 Microsoft Threat Modeling Tool Free Download Find and download templates for the microsoft threat modeling tool, a security design tool that helps you identify and mitigate threats to your applications and systems. Download the threat modeling tool and learn how to use it for security design analysis of your software systems. Learn how to use threat modeling to identify and mitigate security risks in your application. Microsoft Threat Modeling Tool Free Download.
From www.formacionprofesional.info
Guía rápida Microsoft Threat Modeling Tool Buscar Tutorial Microsoft Threat Modeling Tool Free Download Microsoft threat modeling tool 2016 is a tool that helps in finding threats in the design phase of software projects. Download the microsoft threat modeling tool and. Download the threat modeling tool and learn how to use it for security design analysis of your software systems. It's available as a free. Learn how to use threat modeling to identify and. Microsoft Threat Modeling Tool Free Download.
From github.com
GitHub AzureArchitecture/threatmodeltemplates Templates for the Microsoft Threat Modeling Tool Free Download Download the threat modeling tool and learn how to use it for security design analysis of your software systems. It's available as a free. Find and download templates for the microsoft threat modeling tool, a security design tool that helps you identify and mitigate threats to your applications and systems. Download the microsoft threat modeling tool and. Microsoft threat modeling. Microsoft Threat Modeling Tool Free Download.
From davidsr.me
Microsoft Threat Modeling Tool davidsr.me Microsoft Threat Modeling Tool Free Download Download the microsoft threat modeling tool and. It's available as a free. Find and download templates for the microsoft threat modeling tool, a security design tool that helps you identify and mitigate threats to your applications and systems. Learn how to use threat modeling to identify and mitigate security risks in your application design. Download the threat modeling tool and. Microsoft Threat Modeling Tool Free Download.
From holisticinfosec.blogspot.com
HolisticInfoSec™ toolsmith Microsoft Threat Modeling Tool 2014 Microsoft Threat Modeling Tool Free Download It's available as a free. Download the threat modeling tool and learn how to use it for security design analysis of your software systems. Learn how to use threat modeling to identify and mitigate security risks in your application design. Microsoft threat modeling tool 2016 is a tool that helps in finding threats in the design phase of software projects.. Microsoft Threat Modeling Tool Free Download.
From www.slideshare.net
Microsoft threat modeling tool 2016 Microsoft Threat Modeling Tool Free Download Learn how to use threat modeling to identify and mitigate security risks in your application design. Download the threat modeling tool and learn how to use it for security design analysis of your software systems. Microsoft threat modeling tool 2016 is a tool that helps in finding threats in the design phase of software projects. It's available as a free.. Microsoft Threat Modeling Tool Free Download.
From welookwow.com
How to Use Microsoft Threat Modeling Tool We Look Wow Microsoft Threat Modeling Tool Free Download Learn how to use threat modeling to identify and mitigate security risks in your application design. Microsoft threat modeling tool 2016 is a tool that helps in finding threats in the design phase of software projects. Download the threat modeling tool and learn how to use it for security design analysis of your software systems. Find and download templates for. Microsoft Threat Modeling Tool Free Download.
From holisticinfosec.blogspot.com
HolisticInfoSec™ toolsmith Microsoft Threat Modeling Tool 2014 Microsoft Threat Modeling Tool Free Download Download the microsoft threat modeling tool and. Download the threat modeling tool and learn how to use it for security design analysis of your software systems. It's available as a free. Learn how to use threat modeling to identify and mitigate security risks in your application design. Microsoft threat modeling tool 2016 is a tool that helps in finding threats. Microsoft Threat Modeling Tool Free Download.
From www.mspro.cz
Znáte Microsoft Threat Modeling Tool ? MSPRO.CZ Microsoft Threat Modeling Tool Free Download Find and download templates for the microsoft threat modeling tool, a security design tool that helps you identify and mitigate threats to your applications and systems. Download the microsoft threat modeling tool and. Download the threat modeling tool and learn how to use it for security design analysis of your software systems. It's available as a free. Learn how to. Microsoft Threat Modeling Tool Free Download.