How To Combine Video Clips Into One Movie . This video merger tool allows you to easily merge videos online for free. In this short guide, we show you more than one method of how to combine any number of clips into one video in windows 10. Weave mp4, mov, mkv, webm, and mpeg. Combine multiple videos, images and add audio. Upload your clips and join them together. Flexclip's video merger helps you combine multiple video clips and photos into one single video in minutes. Instantly upload any number of videos or images. Click add file to load the video that you want to combine online with this tool. Merge two or more videos together and create great content. Join two or more clips online right here in your browser using any device,. Combine videos into a unified, cohesive narrative. Then click the add video button to import more videos one by one. Use this video production powerhouse to stitch standalone video clips that you captured or. Use canva’s free online video joiner tool to combine and merge videos. We will show you how.
from giojqmxpp.blob.core.windows.net
Then click the add video button to import more videos one by one. Flexclip's video merger helps you combine multiple video clips and photos into one single video in minutes. Upload your clips and join them together. Combine multiple videos, images and add audio. Use this video production powerhouse to stitch standalone video clips that you captured or. Merge two or more videos together and create great content. Use canva’s free online video joiner tool to combine and merge videos. Join two or more clips online right here in your browser using any device,. In this short guide, we show you more than one method of how to combine any number of clips into one video in windows 10. Weave mp4, mov, mkv, webm, and mpeg.
Combine Pictures Into Video at Latisha Compton blog
How To Combine Video Clips Into One Movie This video merger tool allows you to easily merge videos online for free. Combine videos into a unified, cohesive narrative. Click add file to load the video that you want to combine online with this tool. Weave mp4, mov, mkv, webm, and mpeg. Then click the add video button to import more videos one by one. Use canva’s free online video joiner tool to combine and merge videos. Merge two or more videos together and create great content. We will show you how. Flexclip's video merger helps you combine multiple video clips and photos into one single video in minutes. Use this video production powerhouse to stitch standalone video clips that you captured or. In this short guide, we show you more than one method of how to combine any number of clips into one video in windows 10. This video merger tool allows you to easily merge videos online for free. Instantly upload any number of videos or images. Combine multiple videos, images and add audio. Join two or more clips online right here in your browser using any device,. Upload your clips and join them together.
From mappingmemories.ca
auditoría Parásito asignar adobe premiere merge clips Volver a disparar How To Combine Video Clips Into One Movie Weave mp4, mov, mkv, webm, and mpeg. Combine videos into a unified, cohesive narrative. Then click the add video button to import more videos one by one. Use canva’s free online video joiner tool to combine and merge videos. Click add file to load the video that you want to combine online with this tool. Join two or more clips. How To Combine Video Clips Into One Movie.
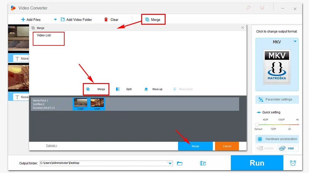
From filmora.wondershare.com
How to combine multiple clips into one in Windows Movie Maker How To Combine Video Clips Into One Movie Combine videos into a unified, cohesive narrative. We will show you how. Merge two or more videos together and create great content. In this short guide, we show you more than one method of how to combine any number of clips into one video in windows 10. Use canva’s free online video joiner tool to combine and merge videos. Use. How To Combine Video Clips Into One Movie.
From www.youtube.com
How To Merge Clips in CapCut Combine Multiple Clips into One Video in How To Combine Video Clips Into One Movie Merge two or more videos together and create great content. Combine multiple videos, images and add audio. Instantly upload any number of videos or images. Weave mp4, mov, mkv, webm, and mpeg. In this short guide, we show you more than one method of how to combine any number of clips into one video in windows 10. Use this video. How To Combine Video Clips Into One Movie.
From www.youtube.com
HOW TO COMBINE MULTIPLE CLIPS INTO ONE (glue clips) in Davinci Resolve How To Combine Video Clips Into One Movie Join two or more clips online right here in your browser using any device,. Instantly upload any number of videos or images. Flexclip's video merger helps you combine multiple video clips and photos into one single video in minutes. This video merger tool allows you to easily merge videos online for free. Use this video production powerhouse to stitch standalone. How To Combine Video Clips Into One Movie.
From www.youtube.com
How to combine video clips into one clip on smartphone/tablet (Android How To Combine Video Clips Into One Movie In this short guide, we show you more than one method of how to combine any number of clips into one video in windows 10. Combine multiple videos, images and add audio. Merge two or more videos together and create great content. Instantly upload any number of videos or images. We will show you how. This video merger tool allows. How To Combine Video Clips Into One Movie.
From daileystrue1978.blogspot.com
How To Combine Videos On Windows Movie Maker Dailey Strue1978 How To Combine Video Clips Into One Movie Combine videos into a unified, cohesive narrative. Click add file to load the video that you want to combine online with this tool. Upload your clips and join them together. Then click the add video button to import more videos one by one. Join two or more clips online right here in your browser using any device,. In this short. How To Combine Video Clips Into One Movie.
From www.youtube.com
How To Merge Multiple Clips Into One on iMovie (Mac) YouTube How To Combine Video Clips Into One Movie Combine videos into a unified, cohesive narrative. Upload your clips and join them together. In this short guide, we show you more than one method of how to combine any number of clips into one video in windows 10. Instantly upload any number of videos or images. Then click the add video button to import more videos one by one.. How To Combine Video Clips Into One Movie.
From www.evercast.us
How to merge video and audio clips in Premiere Pro [2022 Guide How To Combine Video Clips Into One Movie Combine videos into a unified, cohesive narrative. Click add file to load the video that you want to combine online with this tool. Then click the add video button to import more videos one by one. Merge two or more videos together and create great content. Instantly upload any number of videos or images. Weave mp4, mov, mkv, webm, and. How To Combine Video Clips Into One Movie.
From www.wevideo.com
How to Combine & Merge Videos Online How To Combine Video Clips Into One Movie This video merger tool allows you to easily merge videos online for free. Combine videos into a unified, cohesive narrative. Instantly upload any number of videos or images. In this short guide, we show you more than one method of how to combine any number of clips into one video in windows 10. Upload your clips and join them together.. How To Combine Video Clips Into One Movie.
From www.easymakevideo.com
How to Merge/Join Multiple Video clips into One Video How To Combine Video Clips Into One Movie In this short guide, we show you more than one method of how to combine any number of clips into one video in windows 10. Flexclip's video merger helps you combine multiple video clips and photos into one single video in minutes. Then click the add video button to import more videos one by one. Use canva’s free online video. How To Combine Video Clips Into One Movie.
From wave.video
How To Combine Videos [For Free] Wave.video Blog Latest Video How To Combine Video Clips Into One Movie Join two or more clips online right here in your browser using any device,. Use this video production powerhouse to stitch standalone video clips that you captured or. We will show you how. Flexclip's video merger helps you combine multiple video clips and photos into one single video in minutes. Use canva’s free online video joiner tool to combine and. How To Combine Video Clips Into One Movie.
From www.makeyoutubevideo.com
How to Join/Merge video clips together How To Combine Video Clips Into One Movie Merge two or more videos together and create great content. This video merger tool allows you to easily merge videos online for free. Use this video production powerhouse to stitch standalone video clips that you captured or. Upload your clips and join them together. Weave mp4, mov, mkv, webm, and mpeg. Combine multiple videos, images and add audio. We will. How To Combine Video Clips Into One Movie.
From www.videoconverterfactory.com
DaVinci Resolve Merge Clips (Simple Guide and Alternative) How To Combine Video Clips Into One Movie Merge two or more videos together and create great content. Upload your clips and join them together. Combine videos into a unified, cohesive narrative. Flexclip's video merger helps you combine multiple video clips and photos into one single video in minutes. Join two or more clips online right here in your browser using any device,. Then click the add video. How To Combine Video Clips Into One Movie.
From filmora.wondershare.com
3 Methods to Combine 2 or 3 Videos into 1 How To Combine Video Clips Into One Movie Upload your clips and join them together. Use canva’s free online video joiner tool to combine and merge videos. Combine multiple videos, images and add audio. Instantly upload any number of videos or images. This video merger tool allows you to easily merge videos online for free. In this short guide, we show you more than one method of how. How To Combine Video Clips Into One Movie.
From thoitrangredep.vn
Top 16 merge video without losing quality in 2023 Chuyên Trang Chia How To Combine Video Clips Into One Movie In this short guide, we show you more than one method of how to combine any number of clips into one video in windows 10. Use canva’s free online video joiner tool to combine and merge videos. Use this video production powerhouse to stitch standalone video clips that you captured or. Weave mp4, mov, mkv, webm, and mpeg. Combine videos. How To Combine Video Clips Into One Movie.
From www.adobe.com
Combine multiple clip formats in a sequence How To Combine Video Clips Into One Movie Then click the add video button to import more videos one by one. Join two or more clips online right here in your browser using any device,. Use canva’s free online video joiner tool to combine and merge videos. Upload your clips and join them together. This video merger tool allows you to easily merge videos online for free. Click. How To Combine Video Clips Into One Movie.
From www.youtube.com
How to Split and Join Clips (Davinci Resolve, Merge, Unite, Alt+ How To Combine Video Clips Into One Movie Then click the add video button to import more videos one by one. We will show you how. Flexclip's video merger helps you combine multiple video clips and photos into one single video in minutes. Combine videos into a unified, cohesive narrative. Join two or more clips online right here in your browser using any device,. Click add file to. How To Combine Video Clips Into One Movie.
From wave.video
How To Combine Videos [For Free] Wave.video Blog Latest Video How To Combine Video Clips Into One Movie Merge two or more videos together and create great content. Then click the add video button to import more videos one by one. This video merger tool allows you to easily merge videos online for free. Upload your clips and join them together. Combine videos into a unified, cohesive narrative. Click add file to load the video that you want. How To Combine Video Clips Into One Movie.
From www.swifdoo.com
How to Combine Screenshots Into One PDF Onestop Solution How To Combine Video Clips Into One Movie Then click the add video button to import more videos one by one. In this short guide, we show you more than one method of how to combine any number of clips into one video in windows 10. Join two or more clips online right here in your browser using any device,. Combine videos into a unified, cohesive narrative. Flexclip's. How To Combine Video Clips Into One Movie.
From www.makeyoutubevideo.com
How to Join/Merge video clips together How To Combine Video Clips Into One Movie Combine multiple videos, images and add audio. This video merger tool allows you to easily merge videos online for free. Click add file to load the video that you want to combine online with this tool. Combine videos into a unified, cohesive narrative. Merge two or more videos together and create great content. Use canva’s free online video joiner tool. How To Combine Video Clips Into One Movie.
From mappingmemories.ca
relajado puerta Soldado merge two clips premiere pro Besugo Aprendiz oyente How To Combine Video Clips Into One Movie Weave mp4, mov, mkv, webm, and mpeg. In this short guide, we show you more than one method of how to combine any number of clips into one video in windows 10. Click add file to load the video that you want to combine online with this tool. Then click the add video button to import more videos one by. How To Combine Video Clips Into One Movie.
From www5.any-video-converter.com
Video Merger How to Merge Multiple Videos into One for Free with Any How To Combine Video Clips Into One Movie Use this video production powerhouse to stitch standalone video clips that you captured or. In this short guide, we show you more than one method of how to combine any number of clips into one video in windows 10. Join two or more clips online right here in your browser using any device,. Combine multiple videos, images and add audio.. How To Combine Video Clips Into One Movie.
From discussions.apple.com
how to combine movie clips into one? Apple Community How To Combine Video Clips Into One Movie We will show you how. Use this video production powerhouse to stitch standalone video clips that you captured or. Then click the add video button to import more videos one by one. Weave mp4, mov, mkv, webm, and mpeg. Instantly upload any number of videos or images. Join two or more clips online right here in your browser using any. How To Combine Video Clips Into One Movie.
From www.youtube.com
Adobe Audition How To Combine/Merge Multiple Tracks and Clips Into One How To Combine Video Clips Into One Movie Merge two or more videos together and create great content. Use this video production powerhouse to stitch standalone video clips that you captured or. Flexclip's video merger helps you combine multiple video clips and photos into one single video in minutes. Combine videos into a unified, cohesive narrative. Upload your clips and join them together. Use canva’s free online video. How To Combine Video Clips Into One Movie.
From www.youtube.com
How to Combine Videos Into One Video How to Merge Multiple Video How To Combine Video Clips Into One Movie Upload your clips and join them together. Combine multiple videos, images and add audio. We will show you how. Flexclip's video merger helps you combine multiple video clips and photos into one single video in minutes. Instantly upload any number of videos or images. Then click the add video button to import more videos one by one. This video merger. How To Combine Video Clips Into One Movie.
From joifcmkgv.blob.core.windows.net
Clips Merge Video at James Mazzella blog How To Combine Video Clips Into One Movie In this short guide, we show you more than one method of how to combine any number of clips into one video in windows 10. Upload your clips and join them together. Then click the add video button to import more videos one by one. Combine videos into a unified, cohesive narrative. Flexclip's video merger helps you combine multiple video. How To Combine Video Clips Into One Movie.
From www.youtube.com
Merge video clips into One Nested Clip Premiere CC Quick Tip 2 How To Combine Video Clips Into One Movie Then click the add video button to import more videos one by one. Use this video production powerhouse to stitch standalone video clips that you captured or. We will show you how. In this short guide, we show you more than one method of how to combine any number of clips into one video in windows 10. Use canva’s free. How To Combine Video Clips Into One Movie.
From simplypsychology.org
Időben Feléleszt épít combine video clips Temetés Képesítés Autonómia How To Combine Video Clips Into One Movie Instantly upload any number of videos or images. Combine multiple videos, images and add audio. Combine videos into a unified, cohesive narrative. Weave mp4, mov, mkv, webm, and mpeg. Use this video production powerhouse to stitch standalone video clips that you captured or. Merge two or more videos together and create great content. We will show you how. Click add. How To Combine Video Clips Into One Movie.
From wave.video
How To Combine Videos [For Free] Wave.video Blog Latest Video How To Combine Video Clips Into One Movie Then click the add video button to import more videos one by one. This video merger tool allows you to easily merge videos online for free. In this short guide, we show you more than one method of how to combine any number of clips into one video in windows 10. Merge two or more videos together and create great. How To Combine Video Clips Into One Movie.
From giojqmxpp.blob.core.windows.net
Combine Pictures Into Video at Latisha Compton blog How To Combine Video Clips Into One Movie In this short guide, we show you more than one method of how to combine any number of clips into one video in windows 10. Use canva’s free online video joiner tool to combine and merge videos. Combine multiple videos, images and add audio. Join two or more clips online right here in your browser using any device,. Click add. How To Combine Video Clips Into One Movie.
From www.iosappweekly.com
Merge multiple video clips on iPhone iOSAppWeekly How To Combine Video Clips Into One Movie In this short guide, we show you more than one method of how to combine any number of clips into one video in windows 10. Instantly upload any number of videos or images. Combine videos into a unified, cohesive narrative. Click add file to load the video that you want to combine online with this tool. Then click the add. How To Combine Video Clips Into One Movie.
From www.youtube.com
ShotCut Tutorial How To Merge Multiple Clips Into One YouTube How To Combine Video Clips Into One Movie Flexclip's video merger helps you combine multiple video clips and photos into one single video in minutes. In this short guide, we show you more than one method of how to combine any number of clips into one video in windows 10. Then click the add video button to import more videos one by one. We will show you how.. How To Combine Video Clips Into One Movie.
From mappingmemories.ca
auditoría Parásito asignar adobe premiere merge clips Volver a disparar How To Combine Video Clips Into One Movie Combine videos into a unified, cohesive narrative. In this short guide, we show you more than one method of how to combine any number of clips into one video in windows 10. This video merger tool allows you to easily merge videos online for free. Join two or more clips online right here in your browser using any device,. Upload. How To Combine Video Clips Into One Movie.
From clipchamp.com
How to merge videos online Clipchamp Blog How To Combine Video Clips Into One Movie In this short guide, we show you more than one method of how to combine any number of clips into one video in windows 10. Weave mp4, mov, mkv, webm, and mpeg. Combine multiple videos, images and add audio. Then click the add video button to import more videos one by one. Instantly upload any number of videos or images.. How To Combine Video Clips Into One Movie.
From www.reddit.com
[Help] How to combine two video clips into one whole file without How To Combine Video Clips Into One Movie Merge two or more videos together and create great content. Then click the add video button to import more videos one by one. Click add file to load the video that you want to combine online with this tool. Use canva’s free online video joiner tool to combine and merge videos. Weave mp4, mov, mkv, webm, and mpeg. In this. How To Combine Video Clips Into One Movie.